Improvement Practices in the Performance of a CPS Multiple-Joint Robotics Simulator
Abstract
:1. Introduction
2. Related Works
2.1. Modeling and Software Verification Technology
2.2. Software Performance
3. Performance Measurement Mechanism for CPS-Based C/C++ Codes
4. An Exploratory Study
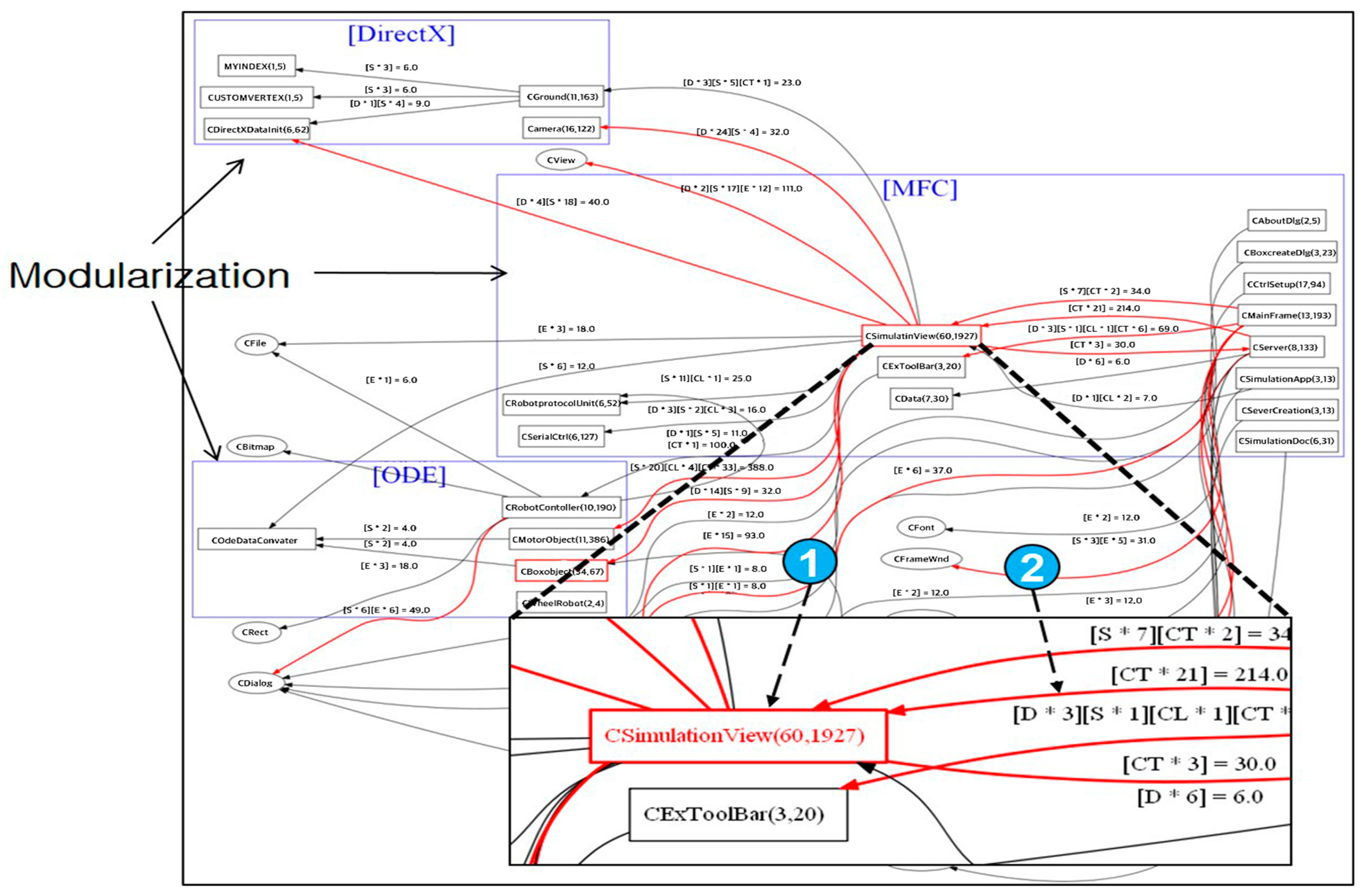
4.1. The Case of Original Source Code
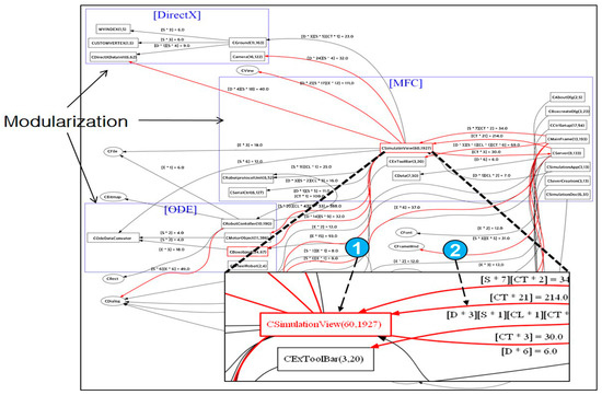
4.2. The Case of Refactored Source Code
4.3. Performance Results
5. Conclusions
Author Contributions
Funding
Conflicts of Interest
References
- Lee, J.; Bagheri, B.; Kao, H.-A. A cyber-physical systems architecture for industry 4.0-based manufacturing systems. Manuf. Lett. 2015, 3, 18–23. [Google Scholar] [CrossRef]
- Jin, H.; Park, T. The Base System of the Fourth Industrial Revolution; Software Policy & Research Institute Magazine; CPS, Monthly Software Oriented Society: London, UK, December 2016. [Google Scholar]
- Kim, W.; Jeon, I.; Lee, S.; Park, S. CPS Technology Trends. Wkly. Technol. Trends 2010, 1, 1–10. [Google Scholar]
- Son, H.S.; KIM, R.Y.C. The Pre-Testing for Virtual Robot Development Environment. IEICE Trans. Inf. Syst. 2018, 101, 1541–1551. [Google Scholar] [CrossRef]
- Son, H.S.; Kim, W.; Jeon, I.; Lee, H.; Jeon, J.; Kim, R.Y. A Method of Representing Topographic Environment Data through SEDRIS in Cyber Physical System. Korea Soc. Simul. Mag. 2011, 1, 11–18. [Google Scholar]
- Koziolek, H. Performance Evaluation of Component-based Software Systems: A Survey; Performance Evaluation; Elsevier: Amsterdam, The Netherlands, 2010. [Google Scholar]
- Liu, H.H. Software Performance and Scalability, A Quantitative Approach; Wiley: Hoboken, NJ, USA, 2009. [Google Scholar]
- Kang, G.-H.; Kim, R.Y.C.; Lee, J.H. A Case Study on Performance Improvement through extracting Software Performance Degradation Factors. Int. J. Appl. Eng. Res. 2015, 10, 90. [Google Scholar]
- Park, B.K.; Kang, G.; Kim, R.Y.C. Performance Measurement of Procedural Code for CPS Multiple-Joint Robotics Simulator. Adv. Eng. ICT-Converg. Proc. (AEICP) 2019, 38, 75–78. [Google Scholar]
- Park, B.K.; Kang, G.; Kim, R.Y.C. Software Visualization Approach for Performance Measurement of Object-Oriented Code based on Cyber-Physical Systems (CPS) Software. Adv. Eng. ICT-Converg. Proc. (AEICP) 2019, 38, 28–30. [Google Scholar]
- Park, J.; Son, H.S.; Kim, R.Y. Developing an Automatic Tool for Visualizing Source Code against Bad Smell Patterns. In Proceedings of the Global Conference on Engineering and Applied Science, Okinawa, Japan, 7–9 July 2017. [Google Scholar]
- Moon, S.Y.; Park, B.K.; Kim, R.Y.C. Code Complexity on Before and After Applying Design Pattern through SW Visualization. In Proceedings of the 2016 International Conference on Platform Technology and Service (PlatCon), Jeju, Korea, 15–17 February 2016. [Google Scholar]
- VsPerf. Available online: https://docs.microsoft.com/en-us/visualstudio/profiling/vsperf?view=vs-2017 (accessed on 24 December 2018).
- Kang, G.; Kim, R.Y.C.; Lee, S.E.; Jeon, S.N. Extracting performance factors against performance degradation through Code Visualization. In Proceedings of the International Conference on Convergence Technology, Hokkaido, Japan, 29 June–2 July 2015; pp. 276–277. [Google Scholar]
- CPPCheck. Available online: http://cppcheck.sourceforge.net/ (accessed on 10 January 2019).
- Son, H.S.; Kim, W.Y.; Kim, R.Y. Semi-Automatic Software Development Based on MDD for Heterogeneous Multi-Joint Robots. In Proceedings of the International Symposium on Control and Automation, Sanya, China, 13–15 December 2008. [Google Scholar]








| Pattern Name | Code Pattern | Regular Expression Rule |
|---|---|---|
| Loop unrolling and loop down count | int sum = 0; for (int i = 0; i < 1000; i++) { sum += array[i]; } | [a–z, A–Z, _] ([a–z, A–Z, _,0–9]) * \< ([0–9]) +; [a–z, A–Z, _] ([a–z, A–Z, _,0–9]) * \+\+ |
| Unnecessary control statements for inner loops | for(i = 0; i < 1000; i++){ if(i & 0 × 01) { do_odd(i); }else{ do_even(i); } } | [a–z, A–Z, _] ([a–z, A–Z, _,0–9]) * \< ([0–9]) +; [a–z, A–Z, _] ([a–z, A–Z, _,0–9]) * \+\+\) \{ if\( |
| Multiple if-then-else statements | if (a == 1){ }else if (a == 2){ }else if (a == 3){ }else if (a == 4){ } | if\( ([a–z, A–Z, _,0–9, \b, \s, \+, V, \ *, \%%, -\>, \>, \<, \[, \]]) * == ([0–9]) +\) |
| Coupling | Data | Stamp | Control | External | Common | Content |
|---|---|---|---|---|---|---|
| Score | 1 | 2.4 | 3.9 | 5.6 | 7.5 | 10.2 |
| Coupling | Total | CExToolBar | CGround | CMainFrame | CMotorObject | CSimulationView | CServer | CSimulation | CRobotController | CXml |
|---|---|---|---|---|---|---|---|---|---|---|
| Baseline | 5172.3 | 1133 | 49 | 950.4 | 0 | 1095.8 | 769 | 524.6 | 8 | 524.6 |
| Checkpoint1 | 4226.9 | 187.6 | 49 | 950.4 | 0 | 1095.8 | 769 | 524.6 | 8 | 524.6 |
| Checkpoint2 | 1258.1 | 187.6 | 49 | 91 | 0 | 114 | 97 | 69 | 8 | 69 |
| Checkpoint3 | 1220.6 | 187.6 | 19 | 91 | 0 | 114 | 97 | 69 | 8 | 69 |
| Coupling | CExToolBar | CGround | CMainFrame | CMotorObject | CSimulationView | CServer | CSimulation | CRobotController | CXml |
|---|---|---|---|---|---|---|---|---|---|
| Baseline(ms) | 782.34 | 1983.18 | 49,113.31 | 2321.23 | 32,145.44 | 10,021.99 | 14,893.24 | 13,002.68 | 4000.22 |
| Checkpoint1(ms) | 244.23 | 2011.4 | 49,183.94 | 2312.55 | 32,100.23 | 10,001.33 | 14,599.87 | 12,876.55 | 3839.78 |
| Checkpoint2(ms) | 242.41 | 1992.33 | 38,145.99 | 2299.81 | 8830.56 | 7789.71 | 11,002.67 | 13,004.2 | 3916 |
| Checkpoint3(ms) | 243.18 | 1102.67 | 37,899.84 | 2318.54 | 8761.9 | 7765.11 | 10,989.89 | 12,961.13 | 3833.32 |
© 2019 by the authors. Licensee MDPI, Basel, Switzerland. This article is an open access article distributed under the terms and conditions of the Creative Commons Attribution (CC BY) license (http://creativecommons.org/licenses/by/4.0/).
Share and Cite
Park, B.K.; Jeon, B.; Kim, R.Y.C. Improvement Practices in the Performance of a CPS Multiple-Joint Robotics Simulator. Appl. Sci. 2020, 10, 185. https://doi.org/10.3390/app10010185
Park BK, Jeon B, Kim RYC. Improvement Practices in the Performance of a CPS Multiple-Joint Robotics Simulator. Applied Sciences. 2020; 10(1):185. https://doi.org/10.3390/app10010185
Chicago/Turabian StylePark, Bo Kyung, Byungkook Jeon, and R. Young Chul Kim. 2020. "Improvement Practices in the Performance of a CPS Multiple-Joint Robotics Simulator" Applied Sciences 10, no. 1: 185. https://doi.org/10.3390/app10010185
APA StylePark, B. K., Jeon, B., & Kim, R. Y. C. (2020). Improvement Practices in the Performance of a CPS Multiple-Joint Robotics Simulator. Applied Sciences, 10(1), 185. https://doi.org/10.3390/app10010185
