The Representation of Entrepreneurship in People with Disabilities: A Discourse Analysis
Abstract
1. Introduction
“Article 49.
1. Persons with disabilities shall exercise the rights provided for in this Title in conditions of real and effective freedom and equality. The special protection necessary for such exercise shall be regulated by law.
2. The public authorities shall promote policies that guarantee the full personal autonomy and social inclusion of persons with disabilities, in universally accessible environments. Likewise, they shall encourage the participation of their organisations, under the terms established by law. Particular attention shall be paid to the specific needs of women and minors with disabilities.”
Analysis of Entrepreneurship Among People with Disabilities in Spain
2. Theoretical Framework
Approaches to Entrepreneurship in PWDs
3. Materials and Methods
3.1. Research Context
3.2. Method and Data Collection
- Preparation and organisation of the material (the creation of the primary documents—DPs—from the transcriptions provided).
- Downloading the computer program, creating the project/hermeneutic unit, and incorporating the primary documents into it.
- Reading the information collected in the primary documents into the program.
- Identification and creation of codes and possible families/groups of codes (categories).
- Coding of the information.
- Content analysis at two levels: descriptive and relational.
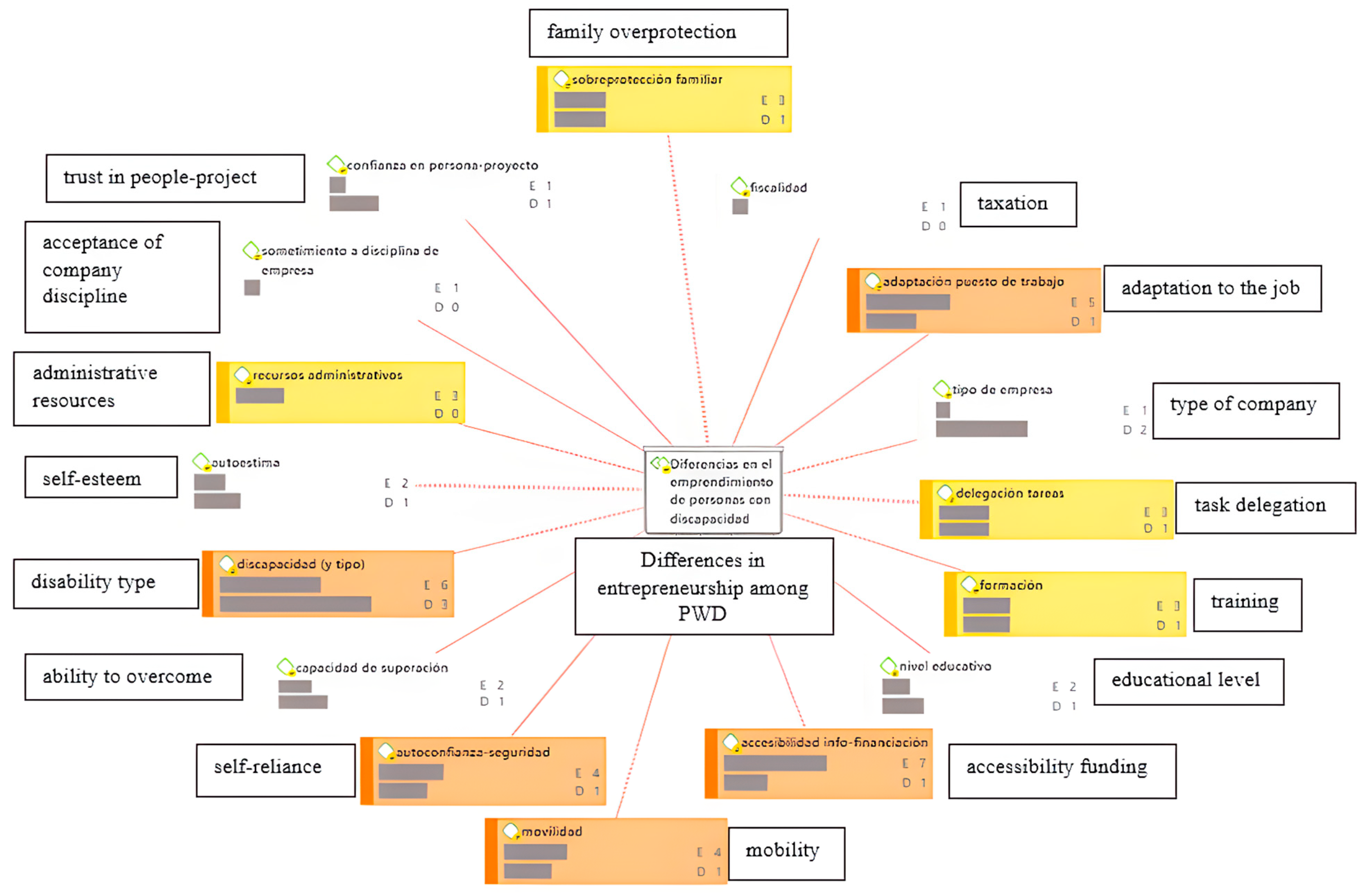
4. Results
4.1. Economic and Fiscal Aspects
“The issue of taxation that takes into account… just as it does in the income tax, that a person with a disability has more expenses and therefore there are some benefits when it comes to such”.(E07.AR.)
“The main reason is because they have to have a source of income and with a disability it is very difficult for them to join the normal world of work […] Basically it is because they have to have a job to ensure an income as long as their disability does not allow them to retire early under certain conditions”.(E02.D)
“The reasons for entrepreneurship… well, “to make a living” basically because in normal situations things are complicated, but when you are disabled even more so, and if you are a disabled woman even more so”.(E09.D)
“Well, maybe it’s precisely because companies don’t give them work, I think that’s why… or unless you have a project in mind, and you go ahead and go for it. But many times, becoming an entrepreneur or becoming self-employed, which is the same thing, many times you are forced by circumstances”.(E11.D)
4.2. Physical Aspects-Accessibility
“If I can’t get training because I can’t even get to the information available in the public administration…because there is help for women and young people, but if I don’t get there, how can I do it”.(E07.AR)
“This added handicap [referring to difficulties in accessing information] has as a consequence a lack of autonomy, a lack of access to information and to the world”.(E04.P)
“Well, in my case, for example, when I did specific training to present projects and so on, I encountered many visual problems, when it came to seeing the blackboard, they were not prepared thinking about people who have a visual problem in this case, it took a lot of work, and it was not adapted”.(E09.D)
“And a lot of paperwork, a lot of paperwork. That someone else… that’s where accessibility comes in. The electronic issue, OK, I do it electronically, but if I don’t have access to the documents, I can’t fill in the documents”.(E07.AR)
“A person who is blind or has low vision, a totally blind person or a person with low vision, the first handicap is access to information, to places, movement, personal autonomy, social skills, everything … there is a repercussion in their life, globally, from activities of their daily life that for us are very common to the fact of exercising any professional function can be limited”.(E04.P)
4.3. Training Aspects
“When the crisis hit, there was a setback in the resources made available to people with disabilities, aid for people with special educational needs, so this could have influenced that part of the people with disabilities who have suffered these cuts do not have access to the training they may need”.(E05.AR)
“There are differences, but there shouldn’t be. I think that a person with a disability is a trained person”.(E03.D)
“Nowadays it is true that there are inclusive education plans, which if they are well used by people with disabilities can even reach university and with good results, but it is also something that is increasing every year, but there is still a lot of work to be done”.(E05.AR)
4.4. Institutional Aspects
“Well, the truth is that disabled people have many more problems than other people because they find that, first of all, at the level of the administration, they do not have the same resources as other people”.(E01.D)
[…] “And logically there is also no support as there should be for people with this type of disability, especially if the disability is significant enough to impair certain skills”.(E14.D)
4.5. Psychological Aspects
“I think that this is perhaps the biggest difference because often people with disabilities are not sufficiently empowered to feel that they are capable, not only of their own life project, but also of running a successful business project”.(E07.AR)
“So these limitations also produce a very important effect which is the lack of security, because that person is afraid of not being able to carry out that activity in the same way as someone else who does not have it […] And that part of security can make him/her not dare to undertake things that someone else would dare to do. So the big problem is those physical limitations that are there and the lack of security that sometimes exists”.(E15.P)
“They are more vulnerable people, who have low self-esteem and find it harder to overcome themselves to undertake something […] They feel that sometimes they lack strength, because of their problem, which can be physical or psychological, depending on the kind of problem they have”.(E01.D)
“So, many times when you start working with a person what they want is to work for someone else, which I think is the common thing for everyone. And make them believe or convince them that they can undertake a project on their own… That’s what I was saying, you have to work on many barriers beforehand, both cultural barriers in their environment as well as personal and family barriers”.(E07.AR)
“It depends on whether it is a disability from birth or whether it arises later, I think there are some small differences, and also whether it is a total disability practically or whether it is partial or temporary, depending on that, but basically there should not be any difference, and society should promote that”.(E03.D)
“On a general level I think it has the obstacle of the handicap of the disability itself”.(E04.P)
“In terms of the limitations of the disabled person, the main limitation is that there are health problems that make it difficult for them to carry out their daily work […] So the main problem is the physical limitations that are there”.(E15.P)
4.6. Business, Organisational and Workplace Issues
“Well, it is probably more difficult for a disabled person to submit, perhaps, to a very strict discipline of the companies or their work possibilities or abilities or competencies, it is difficult to find a company that asks for it”.(E03.D)
“The functional and technical adaptation of the jobs, they have to go through that, because if we give them aid … subsidy projects, come on, they pay you a percentage of the social security contribution, but if that is not accompanied by an adaptation or you don’t give access … if you give me the money, but I don’t know how to access that project or you don’t adapt it, it will be very difficult, sometimes impossible”.(E04.P)
“The suitability of the job is fundamental, but once a catalogue has been made of the job that the person can perform and with the person’s willingness …”.(E10.P)
“What difference does it make, it depends. Because if I was incapacitated for some things, but if you have a team or some person who takes responsibility for the aspects and covers the deficiencies that you have […] less in the aspects of workers, that was what I delegated most […] And I can tell you that I have also known it very directly in people that I have known very closely, who have even had to be totally separated from their work and, nevertheless, the company has continued to function but because they have delegated functions and the disabled person what they do is control the functioning of the company. […] I think that much less than in this sector, because I am thinking right now of an advisory, consulting or industrial company that does not require physical effort, that has a dimension in which the boss does not need to be somehow in the production chain, so there it is easier for disability to be compatible with entrepreneurship”.(E02.D)
“Well, the way people are, the way we are, they tend to value you and when they value you, they see you as less capable than the rest of the people without disabilities to manage the company, to run the company or to manage the company”.(E08.D)
4.7. Family Aspects
“And then, let’s not fool ourselves and always generalising, a person who has lost their sight as a child has generally had a greater family overprotection in general and this is going to be another handicap […].] plus then the handicap of overprotection that comes from the family and from society as well, because sometimes positive discrimination, which we are fighting so hard to achieve and which is necessary, but we also protect and undervalue the abilities of these people due to lack of knowledge […] and an overprotection that is implicit in the environment. This means that, if an entrepreneur requires courage and skills, knowledge and culture, here you need all of that and a high level of it”.(E04.P)
4.8. Motivational Aspects of Entrepreneurship
5. Discussion and Conclusions
Author Contributions
Funding
Institutional Review Board Statement
Informed Consent Statement
Data Availability Statement
Acknowledgments
Conflicts of Interest
Appendix A. Profiles Interviewed
| ENTR. | IDENTIFICATION |
| E01.D | Family companion of a PWD who has undertaken entrepreneurship |
| E02.D | PCD physio-anatomical PCD with experience in entrepreneurship (I) |
| E03.D | PCD physio-anatomical PCD with experience in entrepreneurship (II) |
| E04.P | Technical professional—social worker |
| E05.AR | PWD Association representative (I) |
| E06.P | Politico-institutional representative |
| E07.AR | Representative of the Association of PWD (II) |
| E08.D | Sensory PCD with experience in entrepreneurship (I) |
| E09.D | Sensory PCD with experience in entrepreneurship (II) |
| E10.P | Technical professional—employment counsellor |
| E11.D | PCD physio-anatomical without experience in entrepreneurship (I) |
| E12.D | Sensory PCD with no experience in entrepreneurship (I) |
| E13.D | Sensory PCD with no experience in entrepreneurship (II) |
| E14.D | PCD physio-anatomic without experience in entrepreneurship (II) |
| E15.P | Technical professional—medical/psychologist |
Appendix B. Interview Script
| THEMATIC BLOCK DIFFERENCES 1. Are there gender differences in entrepreneurship (male–female)? If so, what might these differences be (what are they in terms of substance)? 2. What could be the underlying reasons for female entrepreneurship (e.g., origins, triggers, causes, motivations)? THEMATIC BLOCK COMPETENCIES 3. What are the characteristics, capacities, skills, abilities, qualities, character traits… (in other words, competencies) that help to understand and value female entrepreneurship? 4. Among the following elements: education, social class, age, relational capital, ideology, which do you consider to be more important than others when it comes to understanding female entrepreneurship (environment from a socio-economic perspective)? 5. Of the following aspects: geographical scope, economic sector, financing, taxation… which do you consider to be more important than others when it comes to understanding female entrepreneurship? Why? 6. What elements do you consider limit (mediate, impede, hinder, deteriorate and/or condition) female entrepreneurship? Why? PROSPECTIVE THEMATIC BLOCK 7. What elements (scenarios, variables, aspects…) would help to promote female entrepreneurship? 8. Define the “entrepreneur 10” (virtues, qualities, singularities, characteristics, variables…). 9. Suppose you start from "zero" again in your entrepreneurial action, what training support would you like to receive/do you consider important to consider entrepreneurship? and from your family? and from the environment? |
References
- Adler, P. S., & Kwon, S.-W. (2002). Social capital: Prospects for a new concept. Academy of Management Review, 27(1), 17–40. [Google Scholar] [CrossRef]
- Alonso, L. E., & Fernández, C. J. (2011). La innovación social y el nuevo discurso del management: Limitaciones y alternativas. ARBOR Ciencia, Pensamiento y Cultura, 187(752), 1133–1145. [Google Scholar] [CrossRef]
- Alvarado, A., Suarez, M., & Sánchez, M. F. (2020). Trayectorias emprendedoras en personas con discapacidad: Características y condicionantes a través de estudios de caso. Psicoperspectivas, 19(2), 1–12. [Google Scholar] [CrossRef]
- Armendariz, B., Gaël, A., Franzé, A., García, S., García, E., Nieto, G., Parajuá, D., Pazos, A., & Rodrigo, P. (2021). Sujetos y certidumbres neoliberales. Un análisis de la articulación entre las leyes de reforma laboral, de apoyo al emprendedor y la LOMCE. Disparidades. Revista de Antropología, 76(2), e020. [Google Scholar] [CrossRef]
- Barba, V., & Atienza, C. (2012). Entrepreneurial behavior: Impact of motivation factors on decision to create a new venture. Investigaciones Europeas de Dirección y Economía de la Empresa, 18(2), 132–138. [Google Scholar] [CrossRef]
- Barney, J. B. (1991). Firm resources and sustained competitive advantage. Journal of Management, 17(1), 99–120. [Google Scholar] [CrossRef]
- Baron-Cohen, S. (2020). The pattern seekers: How autism drives human invention. Penguin. [Google Scholar]
- Becker, G. S. (1964). Human capital: A theoretical and empirical analysis, with special reference to education. University of Illinois at Urbana-Champaign’s Academy for Entrepreneurial Leadership Historical Research Reference in Entrepreneurship. Available online: https://ssrn.com/abstract=1496221 (accessed on 23 January 2024).
- Bertalanffy, L. V. (1976). Teoría general de los sistemas. Fondo de Cultura Económica. [Google Scholar]
- BOE. (2024). Reforma del artículo 49 de la Constitución Española, de 15 de febrero de 2024. núm. 43, de 17 de febrero de 2024, páginas 19462 a 19471 (10 págs.). Available online: https://www.boe.es/eli/es/ref/2024/02/15/(1) (accessed on 3 March 2024).
- Card, D., Domnisoru, C., & Taylor, L. (2022). The intergenerational transmission of human capital: Evidence from the golden age of upward mobility. Journal of Labor Economics, 40(Suppl. S1), S39–S95. [Google Scholar] [CrossRef]
- Carvajal-Henao, M. E., Ramírez-Carvajal, D. A., & Toro-Cardona, A. (2020). Estructura conceptual del emprendimiento y capital social. Revista de Ingenierías Interfaces, 3(2), 1–19. [Google Scholar]
- Dakung, R. J., Bell, R., Orobia, L. A., & Yatu, L. (2022). Entrepreneurship education and the moderating role of inclusion in the entrepreneurial action of physically disabled students. The International Journal of Management Education, 20(3), 100715. [Google Scholar] [CrossRef]
- Duong, L. B., Vinh, N. D., & Hong, K. T. (2008). People with disabilities in Vietnam: Findings from a social survey at Thai Binh, Quang Nam, Da Nang and Dong Nai. National Political Publishing House. [Google Scholar]
- Estrin, S., Mickiewicz, T., & Stephan, U. (2013). Entrepreneurship, social capital, and institutions: Social and commercial entrepreneurship across nations. Entrepreneurship Theory and Practice, 37(3), 479–504. [Google Scholar] [CrossRef]
- Ferri, B. A., & Connor, D. J. (2005). Tools of exclusion: Race, disability, and (re)segregated education. Teachers College Record, 107(3), 453–474. [Google Scholar] [CrossRef]
- Foucault, M. (1966). Les mots et les choses: Une archéologie des sciences humaines. Editions Gallimard. [Google Scholar]
- GEM. (2024). Informe GEM España 2023–2024. Available online: https://www.gem-spain.com/wp-content/uploads/Informes-Nacionales/Informe-GEM-Espana-2023-2024.pdf (accessed on 10 December 2024).
- Goldin, C. (2016). Human capital. In Handbook of cliometrics. Springer. [Google Scholar]
- Hanushek, E. A. (2013). Economic growth in developing countries: The role of human capital. Economics of Education Review, 37, 204–212. [Google Scholar] [CrossRef]
- Heckman, J. (2011). Policies to foster human capital. Educational Studies, Higher School of Economics, 3, 73–137. [Google Scholar]
- Hermanowicz, J. C. (2002). The great interview: 25 strategies for studying people in bed. Qualitative Sociology, 25(4), 479–499. [Google Scholar] [CrossRef]
- Hunt, J. (2022). Holistic or harmful? Examining socio-structural factors in the biopsychosocial model of chronic illness, ‘medically unexplained symptoms’ and disability. Disability & Society, 39(4), 1032–1061. [Google Scholar] [CrossRef]
- INE. (2023). El empleo de las personas con discapacidad (EPD) Año 2022. Nota de prensa. Available online: https://www.ine.es/prensa/epd_2022.pdf (accessed on 7 December 2024).
- Isenberg, D. J. (2011). The entrepreneurship ecosystem strategy as a new paradigm for economic policy: Principles for cultivating entrepreneurship. The Babson Entrepreneurship Ecosystem Project. Institute of International and European Affairs. [Google Scholar]
- López, B. (2020). Lenguaje y subjetividad (una lectura teórico-metodológico-vital de Foucault). Andamios, 17(44), 61–83. [Google Scholar] [CrossRef]
- McClimens, A., & Gordon, F. (2009). People with intellectual disabilities as bloggers: What’s social capital got to do with it anyway? Journal of Intellectual Disabilities, 13(1), 19–30. [Google Scholar] [CrossRef]
- Mitra, S. (2006). The capability approach and disability. Journal of Disability Policy Studies, 16(4), 236–247. [Google Scholar] [CrossRef]
- Mitra, S. (2018). Disability, health and human development. Palgrave Macmillan. [Google Scholar]
- Muñoz, R. M., Salinero, Y., Peña, I., & Sanchez de Pablo, J. D. (2019). Entrepreneurship education and disability: An experience at a spanish university. Administrative Sciences, 9(2), 34. [Google Scholar] [CrossRef]
- Muñoz-Rodriguez, D., & Santos, A. (2019). Precariedad en la era del trabajo digital. Recerca. Revista de Pensament i Anàlisi, 24(1), 1–13. [Google Scholar] [CrossRef]
- Nario-Redmond, M. R. (2020). Ableism: The causes and consequences of disability prejudice. Wiley Blackwell. [Google Scholar]
- ODISMET. (2024). Informe general. 10º aniversario. Principales resultados. Informe 9. Available online: https://www.odismet.es/informes (accessed on 10 December 2024).
- Olaz, A. J., & Ortiz-García, P. (2018). Discapacidad y emprendimiento. Dimensiones y contextos interpretativos en clave cualitativa. Thomson Reuters Aranzadi. [Google Scholar]
- Olaz, A. J., & Ortiz-García, P. (2019). Disability and entrepreneurship: New horizons, new challenges. Suma de Negocios, 10(22), 72–79. [Google Scholar] [CrossRef]
- Oliver, M. (2004). The social model in action: If I had a hammer. In C. Barnes, & G. Mercer (Eds.), Implementing the social model of disability: Theory and research (pp. 18–31). The Disability Press. [Google Scholar]
- Ortiz-García, P. (2018). La construcción del discurso político del emprendimiento en España: Realidad e ideología. Papers. Revista de Sociología, 103(2), 229–253. [Google Scholar] [CrossRef]
- Ortiz-García, P., & Olaz, A. J. (2017). Emprendimiento, empleo y discapacidad. Un diagnóstico. Thomson Reuters Aranzadi. [Google Scholar]
- Ortiz-García, P., & Olaz, A. J. (2018). Aspectos diferenciales en el emprendimiento de las personas con discapacidad. In A. J. Olaz, P. Ortiz-García (Dirs.), & M. Avilés (Coord.) (Eds.), Discapacidad y emprendimiento. Dimensiones y contextos interpretativos en clave cualitativa. Aranzadi. [Google Scholar]
- Ortiz-García, P., & Olaz, A. J. (2019). Disability and entrepreneurship project. Competential analysis (CSO2016–75818-R). MINECO. Government of Spain. [Google Scholar]
- Ortiz-García, P., & Olaz, A. J. (2021). Entrepreneurship for people with disabilities: From skills to social value. Frontiers in Psychology, 12, 699833. [Google Scholar] [CrossRef]
- Pavey, B. (2006). Human capital, social capital, entrepreneurship and disability: An examination of some current educational trends in the UK. Disability & Society, 21(3), 217–229. [Google Scholar] [CrossRef]
- Phillips, B. N., Robison, L. J., & Kosciulek, J. F. (2014). The influence of social capital on starting wage for people with and without disabilities. Rehabilitation Counseling Bulletin, 58(1), 37–45. [Google Scholar] [CrossRef]
- Plehn-Dujowich, J. (2010). A theory of serial entrepreneurship. Small Business Economics, 35(4), 377–398. [Google Scholar] [CrossRef]
- Potts, B. (2005). Disability and employment: Considering the importance of social capital. Journal of Rehabilitation, 71(3), 20–25. [Google Scholar]
- Powell, W. W., & DiMaggio, P. J. (1991). El nuevo institucionalismo en el análisis organizacional. Fondo de Cultura Económica. [Google Scholar]
- Santos, A. (2018). La revolución emprendedora como política de activación y creación de nuevas subjetividades entre los jóvenes. In F. Cano, R. Calvo, & J. Rodríguez (Eds.), Ciencias laborales y emprendimiento (pp. 19–44). Neopatria. [Google Scholar]
- Schultz, T. W. (1961). Investment in human capital. The American Economic Review, 51(1), 1–17. [Google Scholar]
- Sebastián de Erice, J. R. (1994). Erving Goffman: De la interacción focalizada al orden interaccional. Centro de Investigaciones Sociológicas. [Google Scholar]
- Sen, A. (1985). Commodities and capabilities. Elsevier. [Google Scholar]
- Sen, A. (2002). Why health equity? Health Economics, 11(8), 659–666. [Google Scholar] [CrossRef]
- Shakespeare, T. (2010). The social model of disability. In L. J. Davis (Ed.), The disability studies reader (pp. 266–273). Routledge. [Google Scholar]
- Shinn, M., Gottlieb, J., Wett, J. L., Bahl, A., Cohen, A., & Ellis, D. B. (2007). Predictors of homelessness among older adults in New York City: Disability, economic, human and social capital and stressful events. Journal of Health Psychology, 12(5), 696–708. [Google Scholar] [CrossRef]
- Simón, N. (Ed.). (2023). Una mirada poliédrica hacia la discapacidad. Catarata. [Google Scholar]
- Smith, F., Simard, M., Twigg, J., Kett, M., & Cole, E. (2017). Disability and climate resilience. A literature review. Department for International Development (DFID). [Google Scholar]
- Stam, W., Arzlanian, S., & Elfring, T. (2014). Social capital of entrepreneurs and small firm performance: A meta-analysis of contextual and methodological moderators. Journal of Business Venturing, 29(1), 152–173. [Google Scholar] [CrossRef]
- Teece, D. J., Pisano, G., & Shuen, A. (1997). Dynamic capabilities and strategic management. Strategic Management Journal, 18(7), 509–533. [Google Scholar] [CrossRef]
- Thomas, C. (2010). Medical sociology and disability theory. In G. Scambler, & S. Scambler (Eds.), New directions in the sociology of chronic and disabling conditions (pp. 37–56). Palgrave Macmillan. [Google Scholar] [CrossRef]
- Tiasakul, S., Abdulzaher, R., & Bazan, C. (2024). Accessibility of entrepreneurship training programs for individuals with disabilities: A literature review. Administrative Science, 14, 187. [Google Scholar] [CrossRef]
- Ton, K. T., Gaillard, J. C., Adamson, C., Akgungor, C., & Ho, H. T. (2020). An empirical exploration of the capabilities of people with disabilities in coping with disasters. International Journal of Disaster Risk Science, 11, 602–614. [Google Scholar] [CrossRef]


Disclaimer/Publisher’s Note: The statements, opinions and data contained in all publications are solely those of the individual author(s) and contributor(s) and not of MDPI and/or the editor(s). MDPI and/or the editor(s) disclaim responsibility for any injury to people or property resulting from any ideas, methods, instructions or products referred to in the content. |
© 2025 by the authors. Licensee MDPI, Basel, Switzerland. This article is an open access article distributed under the terms and conditions of the Creative Commons Attribution (CC BY) license (https://creativecommons.org/licenses/by/4.0/).
Share and Cite
Ortiz-García, P.; Capitán, Á.J.O. The Representation of Entrepreneurship in People with Disabilities: A Discourse Analysis. Adm. Sci. 2025, 15, 87. https://doi.org/10.3390/admsci15030087
Ortiz-García P, Capitán ÁJO. The Representation of Entrepreneurship in People with Disabilities: A Discourse Analysis. Administrative Sciences. 2025; 15(3):87. https://doi.org/10.3390/admsci15030087
Chicago/Turabian StyleOrtiz-García, Pilar, and Ángel José Olaz Capitán. 2025. "The Representation of Entrepreneurship in People with Disabilities: A Discourse Analysis" Administrative Sciences 15, no. 3: 87. https://doi.org/10.3390/admsci15030087
APA StyleOrtiz-García, P., & Capitán, Á. J. O. (2025). The Representation of Entrepreneurship in People with Disabilities: A Discourse Analysis. Administrative Sciences, 15(3), 87. https://doi.org/10.3390/admsci15030087

