Machine Learning for Reservoir Quality Prediction in Chlorite-Bearing Sandstone Reservoirs
Abstract
1. Introduction
2. Geological Setting
2.1. Tilje Formation, Smørbukk Field
2.2. Sedimentology and Reservoir Quality Controls in Well 6506/12-N-4H of the Smørbukk Field
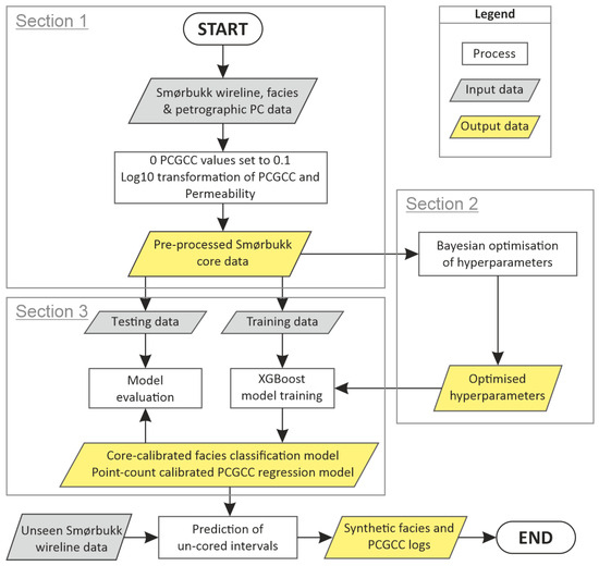
3. Materials and Methods
3.1. Core 6506/12-N-4H Wireline, Lithofacies Description, and Petrographic Point-Count Data
3.1.1. Predictor Features: Wireline Log Data
3.1.2. Model C Training Labels: Conventional Core Analysis Permeability
3.1.3. Model A Training Labels: Lithofacies Description
3.1.4. Model E Training Labels: Petrographic Point Count Grain-Coating Chlorite
3.2. Statistical Analyses
3.3. Machine Learning Workflow
3.3.1. Overview
- (1)
- Importing of wireline log and point counting data with lithofacies labels;
- (2)
- Bayesian optimisation of XGBoost hyperparameters;
- (3)
- Model training and testing with 4-fold partitioning.
3.3.2. Model Evaluation and Comparison
4. Results
4.1. Facies Analysis and Wireline Data
4.2. Statistical Analysis of Wireline and Core Analysis Data
4.3. Machine Learning Modelling Results
4.3.1. Model C: Permeability Regression
4.3.2. Model A: Lithofacies Classification
4.3.3. Model E: Point Counted Grain-Coating Chlorite Regression
5. Discussion
5.1. Controls on Wireline Responses; Links to Lithofacies and Chlorite
5.2. Lithofacies Classification of the Tilje Formation
5.3. Sources of Error When Predicting the Presence of Grain-Coating Chlorite Using Machine Learning
5.4. Implications for Reservoir Quality Prediction
6. Conclusions
Author Contributions
Funding
Data Availability Statement
Acknowledgments
Conflicts of Interest
References
- Dowey, P.J.; Hodgson, D.M.; Worden, R.H. Pre-Requisites, Processes, and Prediction of Chlorite Grain Coatings in Petroleum Reservoirs: A Review of Subsurface Examples. Mar. Pet. Geol. 2012, 32, 63–75. [Google Scholar] [CrossRef]
- Charlaftis, D.; Jones, S.J.; Dobson, K.J.; Crouch, J.; Acikalin, S. Experimental Study of Chlorite Authigenesis and Influence on Porosity Maintenance in Sandstones. J. Sediment. Res. 2021, 91, 197–212. [Google Scholar] [CrossRef]
- Aagaard, P.; Jahren, J.S.; Harstad, A.O.; Nilsen, O.; Ramm, M. Formation of Grain-Coating Chlorite in Sandstones. Laboratory Synthesized Vs. Natural Occurrences. Clay Miner. 2000, 35, 261–269. [Google Scholar] [CrossRef]
- Worden, R.H.; Griffiths, J.; Wooldridge, L.J.; Utley, J.E.P.; Lawan, A.Y.; Muhammed, D.D.; Simon, N.; Armitage, P.J. Chlorite in Sandstones. Earth Sci.-Rev. 2020, 204, 103105. [Google Scholar]
- Gould, K.; Pe-Piper, G.; Piper, D.J.W. Relationship of Diagenetic Chlorite Rims to Depositional Facies in Lower Cretaceous Reservoir Sandstones of the Scotian Basin. Sedimentology 2010, 57, 587–610. [Google Scholar] [CrossRef]
- Ajdukiewicz, J.M.; Larese, R.E. How Clay Grain Coats Inhibit Quartz Cement and Preserve Porosity in Deeply Buried Sandstones: Observations and Experiments. Am. Assoc. Pet. Geol. Bull. 2012, 96, 2091–2119. [Google Scholar]
- Taylor, T.R.; Giles, M.R.; Hathon, L.A.; Diggs, T.N.; Braunsdorf, N.R.; Birbiglia, G.V.; Kittridge, M.G.; Macaulay, C.I.; Espejo, I.S. Sandstone Diagenesis and Reservoir Quality Prediction: Models, Myths, and Reality. Am. Assoc. Pet. Geol. Bull. 2010, 94, 1093–1132. [Google Scholar]
- Walderhaug, O. Kinetic Modeling of Quartz Cementation and Porosity Loss in Deeply Buried Sandstone Reservoirs. Am. Assoc. Pet. Geol. Bull. 1996, 80, 731–745. [Google Scholar]
- Wooldridge, L.J.; Worden, R.H.; Griffiths, J.; Utley, J.E. Clay-Coated Sand Grains in Petroleum Reservoirs: Understanding Their Distribution Via a Modern Analogue. J. Sediment. Res. 2017, 87, 338–352. [Google Scholar] [CrossRef]
- Hillier, S. Pore-Lining Chlorite in Siliciclastic Reservoir Sandstones-Electron Microprobe, Sem and Xrd Data, Implications for Their Origin. Clay Miner. 1994, 29, 665–679. [Google Scholar]
- Ryan, P.C.; Reynolds, R.C. The Origin and Diagenesis of Grain-Coating Serpentine-Chlorite in Tuscaloosa Formation Sandstone, Us Gulf Coast. Am. Mineral. 1996, 81, 213–225. [Google Scholar] [CrossRef]
- Ajdukiewicz, J.M.; Nicholson, P.H.; Esch, W.L. Prediction of Deep Reservoir Quality Using Early Diagenetic Process Models in the Jurassic Norphlet Formation, Gulf of Mexico. Am. Assoc. Pet. Geol. Bull. 2010, 94, 1189–1227. [Google Scholar] [CrossRef]
- Li, K.; Xi, K.; Cao, Y.; Niu, X.; Wu, S.; Feng, S.; You, Y. Chlorite Authigenesis and Its Impact on Reservoir Quality in Tight Sandstone Reservoirs of the Triassic Yanchang Formation, Southwestern Ordos Basin, China. J. Pet. Sci. Eng. 2021, 205, 108843. [Google Scholar] [CrossRef]
- Zhu, S.F.; Wang, X.X.; Qin, Y.; Jia, Y.; Zhu, X.M.; Zhang, J.T.; Hu, Y.Q. Occurrence and Origin of Pore-Lining Chlorite and Its Effectiveness on Preserving Porosity in Sandstone of the Middle Yanchang Formation in the Southwest Ordos Basin. Appl. Clay Sci. 2017, 148, 25–38. [Google Scholar] [CrossRef]
- Bello, A.M.; Jones, S.; Gluyas, J.; Acikalin, S.; Cartigny, M. Role Played by Clay Content in Controlling Reservoir Quality of Submarine Fan System, Forties Sandstone Member, Central Graben, North Sea. Mar. Pet. Geol. 2021, 128, 105058. [Google Scholar] [CrossRef]
- Aro, O.E.; Jones, S.J.; Meadows, N.S.; Gluyas, J.; Charlaftis, D. The Importance of Facies, Grain Size and Clay Content in Controlling Fluvial Reservoir Quality–an Example from the Triassic Skagerrak Formation, Central North Sea, Uk. Pet. Geosci. 2023, 29, 2022–2043. [Google Scholar] [CrossRef]
- Stricker, S.; Jones, S.J. Enhanced Porosity Preservation by Pore Fluid Overpressure and Chlorite Grain Coatings in the Triassic Skagerrak, Central Graben, North Sea, UK. In Reservoir Quality of Clastic and Carbonate Rocks: Analysis, Modelling and Prediction; Armitage, P.J., Butcher, A.R., Churchill, J.M., Csoma, A.E., Hollis, C., Lander, R.H., Omma, J.E., Worden, R.H., Eds.; Geological Society of London: London, UK, 2018; pp. 321–341. [Google Scholar]
- Griffiths, J.; Worden, R.H.; Utley, J.E.; Brostrøm, C.; Martinius, A.W.; Lawan, A.Y.; Al-Hajri, A.I. Origin and Distribution of Grain-Coating and Pore-Filling Chlorite in Deltaic Sandstones for Reservoir Quality Assessment. Mar. Pet. Geol. 2021, 134, 105326. [Google Scholar] [CrossRef]
- Ramm, M.; Bjørlykke, K. Porosity Depth Trends in Norwegian Reservoirs-Assessing the Quantitative Effects of Varying Pore-Pressure, Temperature History and Mineralogy, Norwegian Shelf Data. Clay Miner. 1994, 29, 475–490. [Google Scholar] [CrossRef]
- Ehrenberg, S.N. Preservation of Anomalously High-Porosity in Deeply Buried Sandstones by Grain Coating Chlorite-Examples from the Norwegian Continental Shelf. Am. Assoc. Pet. Geol. Bull. 1993, 77, 1260–1286. [Google Scholar]
- Bloch, S.; Lander, R.H.; Bonnell, L. Anomalously High Porosity and Permeability in Deeply Buried Sandstone Reservoirs: Origin and Predictability. Am. Assoc. Pet. Geol. Bull. 2002, 86, 301–328. [Google Scholar]
- Jahren, J.; Olsen, E.; Bjørlykke, K. Chlorite Coatings in Deeply Buried Sandstones-Examples from the Norwegian Continental Shelf. In Water-Rock Interaction; Arehart, G.B., Hulston, J.R., Eds.; Springer: Dordrecht, The Netherlands, 1998. [Google Scholar]
- Martinius, A.W.; Kaas, I.; Naess, A.; Helgesen, G.; Kjaerefjord, J.M. Sedimentology of the Heterolithic and Tide-Dominated Tilje Formation. In Proceedings of the Norwegian Petroleum Society Conference Volume 10: Sedimentary Environments Offshore Norway—Palaeozoic to Recent; Martinsen, O.J., Dreyer, T., Eds.; Norwegian Petroleum Society: Oslo, Norway, 2001; pp. 103–144. [Google Scholar]
- Martinius, A.W.; Ringrose, P.S.; Brostrom, C.; Elfenbein, C.; Naess, A.; Ringas, J.E. Reservoir Challenges of Heterolithic Tidal Sandstone Reservoirs in the Halten Terrace, Mid-Norway. Pet. Geosci. 2005, 11, 3–16. [Google Scholar] [CrossRef]
- Nordahl, K.; Ringrose, P.S.; Wen, R. Petrophysical Characterization of a Heterolithic Tidal Reservoir Interval Using a Process-Based Modelling Tool. Pet. Geosci. 2005, 11, 17–28. [Google Scholar] [CrossRef]
- Ringrose, P.; Nordahl, K.; Wen, R. Vertical Permeability Estimation in Heterolithic Tidal Deltaic Sandstones. Pet. Geosci. 2005, 11, 29–36. [Google Scholar] [CrossRef]
- Rider, M.; Kennedy, M.J. The Geological Interpretation of Well Logs; Rider-French Consulting: Cambridge, UK, 2011. [Google Scholar]
- Worthington, P.F. Effective Integration of Core and Log Data. Mar. Pet. Geol. 1994, 11, 457–466. [Google Scholar] [CrossRef]
- Durand, C.; Brosse, E.; Cerepi, A. Effect of Pore-Lining Chlorite on Petrophysical Properties of Low-Resistivity Sandstone Reservoirs. SPE Reserv. Eval. Eng. 2001, 4, 231–239. [Google Scholar] [CrossRef]
- Sarker, I.H. Machine Learning: Algorithms, Real-World Applications and Research Directions. SN Comput. Sci. 2021, 2, 160. [Google Scholar] [CrossRef] [PubMed]
- Yasin, Q.; Sohail, G.M.; Khalid, P.; Baklouti, S.; Du, Q. Application of Machine Learning Tool to Predict the Porosity of Clastic Depositional System, Indus Basin, Pakistan. J. Pet. Sci. Eng. 2021, 197, 107975. [Google Scholar] [CrossRef]
- Saporetti, C.M.; da Fonseca, L.G.; Pereira, E. A Lithology Identification Approach Based on Machine Learning with Evolutionary Parameter Tuning. IEEE Geosci. Remote Sens. Lett. 2019, 16, 1819–1823. [Google Scholar] [CrossRef]
- Liu, M.; Hu, S.; Zhang, J.; Zou, Y. Methods for Identifying Complex Lithologies from Log Data Based on Machine Learning. Unconv. Resour. 2023, 3, 20–29. [Google Scholar] [CrossRef]
- Hansen, H.N.; Haile, B.G.; Müller, R.; Jahren, J. New Direction for Regional Reservoir Quality Prediction Using Machine Learning-Example from the Stø Formation, Sw Barents Sea, Norway. J. Pet. Sci. Eng. 2023, 220, 111149. [Google Scholar] [CrossRef]
- Sokolova, M.; Lapalme, G. A Systematic Analysis of Performance Measures for Classification Tasks. Inf. Process. Manag. 2009, 45, 427–437. [Google Scholar] [CrossRef]
- Murphy, K.P. Probabilistic Machine Learning: An Introduction; MIT Press: Cambridge, MA, USA, 2022. [Google Scholar]
- Nichols, T.; Worden, R.; Houghton, J.; Duller, R.; Griffiths, J.; Utley, J. Sediment Texture and Geochemistry as Predictors of Sub-Depositional Environment in a Modern Estuary Using Machine Learning: A Framework for Investigating Clay-Coated Sand Grains. Sediment. Geol. 2023, 458, 106530. [Google Scholar] [CrossRef]
- Houghton, J.E.; Nichols, T.E.; Griffiths, J.; Simon, N.; Utley, J.E.P.; Duller, R.A.; Worden, R.H. Automated Classification of Estuarine Sub-Depositional Environment Using Sediment Texture. J. Geophys. Res. Earth Surf. 2023, 128, e2022JF006891. [Google Scholar] [CrossRef]
- Cui, Y.F.; Wang, G.W.; Jones, S.J.; Zhou, Z.L.; Ran, Y.; Lai, J.; Li, R.J.; Deng, L. Prediction of Diagenetic Facies Using Well Logs-a Case Study from the Upper Triassic Yanchang Formation, Ordos Basin, China. Mar. Pet. Geol. 2017, 81, 50–65. [Google Scholar] [CrossRef]
- Kamali, M.Z.; Davoodi, S.; Ghorbani, H.; Wood, D.A.; Mohamadian, N.; Lajmorak, S.; Rukavishnikov, V.S.; Taherizade, F.; Band, S.S. Permeability Prediction of Heterogeneous Carbonate Gas Condensate Reservoirs Applying Group Method of Data Handling. Mar. Pet. Geol. 2022, 139, 105597. [Google Scholar] [CrossRef]
- Anifowose, F.; Abdulraheem, A.; Al-Shuhail, A. A Parametric Study of Machine Learning Techniques in Petroleum Reservoir Permeability Prediction by Integrating Seismic Attributes and Wireline Data. J. Pet. Sci. Eng. 2019, 176, 762–774. [Google Scholar] [CrossRef]
- Akande, K.O.; Owolabi, T.O.; Olatunji, S.O.; AbdulRaheem, A. A Hybrid Particle Swarm Optimization and Support Vector Regression Model for Modelling Permeability Prediction of Hydrocarbon Reservoir. J. Pet. Sci. Eng. 2017, 150, 43–53. [Google Scholar] [CrossRef]
- Abbas, M.A.; Al-Mudhafar, W.J.; Wood, D.A. Improving Permeability Prediction in Carbonate Reservoirs through Gradient Boosting Hyperparameter Tuning. Earth Sci. Inform. 2023, 16, 3417–3432. [Google Scholar] [CrossRef]
- Chen, Z.; Gao, J.; Pang, H.; Huo, Z.; Sun, N.; Lv, Y.; Wang, Y.; Wu, B. A Prediction Method for Favorable Hydrocarbon Accumulation Areas in Carbonate Oil Reservoirs Based on Machine Learning and Driven by Formation Water Chemical Characteristic Data. Carbonates Evaporites 2024, 39, 97. [Google Scholar] [CrossRef]
- Deng, T.; Xu, C.; Lang, X.; Doveton, J. Diagenetic Facies Classification in the Arbuckle Formation Using Deep Neural Networks. Math. Geosci. 2021, 53, 1491–1512. [Google Scholar] [CrossRef]
- Ichaso, A.A.; Dalrymple, R.W. Tide-and Wave-Generated Fluid Mud Deposits in the Tilje Formation (Jurassic), Offshore Norway. Geology 2009, 37, 539–542. [Google Scholar] [CrossRef]
- Ichaso, A.A.; Dalrymple, R.W.; Martinius, A.W. Basin Analysis and Sequence Stratigraphy of the Synrift Tilje Formation (Lower Jurassic), Halten Terrace Giant Oil and Gas Fields, Offshore Mid-Norway. Am. Assoc. Pet. Geol. Bull. 2016, 100, 1329–1375. [Google Scholar] [CrossRef]
- Marsh, N.; Imber, J.; Holdsworth, R.E.; Brockbank, P.; Ringrose, P. The Structural Evolution of the Halten Terrace, Offshore Mid-Norway: Extensional Fault Growth and Strain Localisation in a Multi-Layer Brittle-Ductile System. Basin Res. 2010, 22, 195–214. [Google Scholar] [CrossRef]
- Ichaso, A.A.; Dalrymple, R.W. Eustatic, Tectonic and Climatic Controls on an Early Syn-Rift Mixed-Energy Delta, Tilje Formation (Early Jurassic, Smørbukk Field, Offshore Mid-Norway). In From Depositional Systems to Sedimentary Successions on the Norwegian Continental Margin; International Association of Sedimentologists; Special Publication; Blackwell Publishing: Oxford, UK, 2014; Volume 46, pp. 339–388. [Google Scholar]
- Taylor, A.M.; Goldring, R. Description and Analysis of Bioturbation and Ichnofabrics. J. Geol. Soc. 1993, 150, 141–148. [Google Scholar] [CrossRef]
- Ainsworth, R.B.; Vakarelov, B.K.; Nanson, R.A. Dynamic Spatial and Temporal Prediction of Changes in Depositional Processes on Clastic Shorelines: Toward Improved Subsurface Uncertainty Reduction and Management. Am. Assoc. Pet. Geol. Bull. 2011, 95, 267–297. [Google Scholar] [CrossRef]
- R Core Team. R: A Language and Environment for Statistical Computing; R Foundation for Statistical Computing: Vienna, Austria, 2020. [Google Scholar]
- Chen, T.; Guestrin, C. Xgboost. In Proceedings of the 22nd ACM SIGKDD International Conference on Knowledge Discovery and Data Mining, California, CA, USA; Association for Computing Machinery: New York, NY, USA, 2016; pp. 785–794. [Google Scholar]
- Chen, T.; He, T.; Benesty, M.; Khotilovich, V.; Tang, Y.; Cho, H.; Chen, K.; Mitchell, R.; Cano, I.; Zhou, T.; et al. Xgboost: Extreme Gradient Boosting. R package version 1.6.0.1, 2022. Available online: https://github.com/dmlc/xgboost (accessed on 1 January 2023).
- Kuhn, M.; Wickham, H. Tidymodels: A Collection of Packages for Modeling and Machine Learning Using Tidyverse Principles, 2020. Available online: https://www.tidymodels.org/ (accessed on 1 January 2023).
- Zheng, D.; Hou, M.; Chen, A.; Zhong, H.; Qi, Z.; Ren, Q.; You, J.; Wang, H.; Ma, C. Application of Machine Learning in the Identification of Fluvial-Lacustrine Lithofacies from Well Logs: A Case Study from Sichuan Basin, China. J. Pet. Sci. Eng. 2022, 215, 110610. [Google Scholar] [CrossRef]
- Zhong, R.; Johnson, R., Jr.; Chen, Z. Generating Pseudo Density Log from Drilling and Logging-While-Drilling Data Using Extreme Gradient Boosting (Xgboost). Int. J. Coal Geol. 2020, 220, 103416. [Google Scholar] [CrossRef]
- Tharwat, A. Classification Assessment Methods. Appl. Comput. Inform. 2020, 17, 168–192. [Google Scholar] [CrossRef]
- Sun, Z.; Jiang, B.; Li, X.; Li, J.; Xiao, K. A Data-Driven Approach for Lithology Identification Based on Parameter-Optimized Ensemble Learning. Energies 2020, 13, 3903. [Google Scholar] [CrossRef]
- Chicco, D.; Warrens, M.J.; Jurman, G. The Coefficient of Determination R-Squared Is More Informative Than Smape, Mae, Mape, Mse and Rmse in Regression Analysis Evaluation. PeerJ Comput. Sci. 2021, 7, e623. [Google Scholar] [CrossRef]
- Tudge, J.; Lovell, M.; Davies, S.; Millar, M. A Novel Integrated Approach to Estimating Hydrocarbon Saturation in the Presence of Pore-Lining Chlorites. Pet. Geosci. 2014, 20, 201–209. [Google Scholar] [CrossRef]
- Worthington, P.F. Recognition and Evaluation of Low-Resistivity Pay. Pet. Geosci. 2000, 6, 77–92. [Google Scholar] [CrossRef]
- Pratama, E.; Ismail, M.S.; Ridha, S. An Integrated Workflow to Characterize and Evaluate Low Resistivity Pay and Its Phenomenon in a Sandstone Reservoir. J. Geophys. Eng. 2017, 14, 513–519. [Google Scholar] [CrossRef]
- Hook, J.R. An Introduction to Porosity. Petrophysics-SPWLA J. Form. Eval. Reserv. Descr. 2003, 44, SPWLA-2003-v44n3a4. [Google Scholar]
- Bahlis, A.B.; De Ros, L.F. Origin and Impact of Authigenic Chlorite in the Upper Cretaceous Sandstone Reservoirs of the Santos Basin, Eastern Brazil. Pet. Geosci. 2013, 19, 185–199. [Google Scholar] [CrossRef]
- Billault, V.; Beaufort, D.; Baronnet, A.; Lacharpagne, J.C. A Nanopetrographic and Textural Study of Grain-Coating Chlorites in Sandstone Reservoirs. Clay Miner. 2003, 38, 315–328. [Google Scholar] [CrossRef]
- Beard, D.C.; Weyl, P.K. Influence of Texture on Porosity and Permeability of Unconsolidated Sand. Am. Assoc. Pet. Geol. Bull. 1973, 57, 349–369. [Google Scholar]
- Mohamed, I.M.; Mohamed, S.; Mazher, I.; Chester, P. Formation Lithology Classification: Insights into Machine Learning Methods. In Proceedings of the SPE Annual Technical Conference and Exhibition 2019, Calgary, AB, Canada, 30 September–2 October 2019. [Google Scholar]
- Xie, Y.; Zhu, C.; Zhou, W.; Li, Z.; Liu, X.; Tu, M. Evaluation of Machine Learning Methods for Formation Lithology Identification: A Comparison of Tuning Processes and Model Performances. J. Pet. Sci. Eng. 2018, 160, 182–193. [Google Scholar] [CrossRef]
- Bloch, S.; Helmold, K.P. Approaches to Predicting Reservoir Quality in Sandstones. Am. Assoc. Pet. Geol. Bull. 1995, 79, 97–115. [Google Scholar]
- Azzam, F.; Blaise, T.; Patrier, P.; Elmola, A.A.; Beaufort, D.; Portier, E.; Brigaud, B.; Barbarand, J.; Clerc, S. Diagenesis and Reservoir Quality Evolution of the Lower Cretaceous Turbidite Sandstones of the Agat Formation (Norwegian North Sea): Impact of Clay Grain Coating and Carbonate Cement. Mar. Pet. Geol. 2022, 142, 105768. [Google Scholar] [CrossRef]
- Mondol, N.H. Well Logging: Principles, Applications and Uncertainties; Springer: Berlin/Heidelberg, Germany, 2015; pp. 385–425. [Google Scholar]
- Klefstad, L.; Kvarsvik, S.; Ringås, J.E.; Stene, J.J.; Sundsby, O. Characterization of Deeply Buried Heterolithic Tidal Reservoirs in the Smørbukk Field Using Inverted Post-Stack Seismic Acoustic Impedance. Pet. Geosci. 2005, 11, 47–56. [Google Scholar] [CrossRef]
- Olsen, T.; Rosvoll, K.; Kjærefjord, J.; Arnesen, D.; Sandsdalen, C.; Jørgenvåg, S.; Langlais, V.; Svela, K. Integrated Reservoir Characterization and Uncertainty Analysis, Heidrun Field, Norway. In Petroleum Geology of Northwest Europe: Proceedings of the 5th Conference; Fleet, A.J., Boldy, S.A.R., Eds.; Geological Society of London: London, UK, 1999; pp. 1209–1220. [Google Scholar]
- Brandsæter, I.; McIlroy, D.; Lia, O.; Ringrose, P.; Næss, A. Reservoir Modelling and Simulation of Lajas Formation Outcrops (Argentina) to Constrain Tidal Reservoirs of the Halten Terrace (Norway). Pet. Geosci. 2005, 11, 37–46. [Google Scholar] [CrossRef]
- Churchill, J.M.; Poole, M.T.; Skarpeid, S.S.; Wakefield, M.I. Stratigraphic Architecture of the Knarr Field, Norwegian North Sea: Sedimentology and Biostratigraphy of an Evolving Tide- to Wave-Dominated Shoreline System. In Sedimentology of Paralic Reservoirs: Recent Advances; Hampson, G.J., Reynolds, A.D., Kostic, B., Wells, M.R., Eds.; Geological Society of London: London, UK, 2017; pp. 35–58. [Google Scholar]
- Gupta, R.; Johnson, H.D. Characterization of Heterolithic Deposits Using Electrofacies Analysis in the Tide-Dominated Lower Jurassic Cook Formation (Gullfaks Field, Offshore Norway). Pet. Geosci. 2001, 7, 321–330. [Google Scholar] [CrossRef]
- Jackson, M.D.; Yoshida, S.; Muggeridge, A.H.; Johnson, H.D. Three-Dimensional Reservoir Characterization and Flow Simulation of Heterolithic Tidal Sandstones. Am. Assoc. Pet. Geol. Bull. 2005, 89, 507–528. [Google Scholar] [CrossRef]


















| Facies | Subfacies | Grain Size and Sedimentary Structures | Bioturbation Type and Intensity | Environmental Interpretation | Reservoir Quality Controls/Effect of Chlorite | Reservoir Quality Properties |
|---|---|---|---|---|---|---|
| Lf1: Cross-stratified sandstone with quartz pebbles | No subfacies (n = 32) | Medium- to coarse-grained, | BI: 0. Absent. | Tidal-fluvial channel bar close to the tidal limit. | Positive. Chlorite grain coats (5–15% gc chlorite) inhibit quartz cementation, preserving porosity and permeability | 15–20% porosity, 100 s to 1000 s mD permeability. |
| moderately well-sorted sandstone | ||||||
| with sub-rounded quartz pebbles and | ||||||
| granules. Individual beds have | ||||||
| erosive basal contacts, often lined by | ||||||
| quartz pebbles and/or granules. | ||||||
| Lf2: Cross-stratified heterolithic sandstones | 2.1: Cross-stratified sandstone with fluid mud (n = 7) | Medium-grained and moderately-sorted cross-stratified sandstone with homogeneous fluid mud layers (<2 cm) at basal contacts. Fluid mud layers become less frequent upward (in younger deposits), and grain size typically increases | BI: 0. Absent. | Tidal-fluvial channel bar at or close to the central turbidity maximum. | Negative. Pore-filling chlorite decreases porosity and permeability | ~11% porosity, ~10 mD permeability |
| 2.2: Cross-stratified sandstone with flasers (n = 24) | Medium- to coarse-grained, moderately well- to poorly-sorted, and relatively structureless sandstones, with localised isolated mud flasers, interbedded with silty-sandstone. Bed contacts can be bioturbated or erosional. | BI: 0 to 1 (locally 3 to 4). Absent to moderate. Small-scale Skolithos. | Tidal-fluvial channel point-bar. | Positive. Grain-coating chlorite inhibits quartz cementation, preserving porosity and permeability | 10 to 15% porosity, 10 to 1000 mD permeability | |
| 2.3: Bioturbated cross-stratified sandstone (n = 36) | Medium-grained, moderately-sorted, and intensely bioturbated cross-stratified interbedded with bioturbated silty-sandstone. Basal contacts can be sharp, erosional, gradational, and bioturbated. Bed thickness and grain size typically increase upwards. | BI: 2 to 4. Low to high. Small-scale mixed Cruziana-Skolithos bioturbation assemblages | Distributary mouth bar. | Positive. Grain-coating chlorite inhibits quartz cementation, preserving porosity and permeability | 10 to 25% porosity | |
| 2.4: Trough cross-stratified sandstone with fluid mud and/or conglomeratic lag (n = 7) | Coarse-grained and poorly-sorted trough cross-stratified sandstone. Erosional basal contacts are lined by fluid mud (<2 cm) and quartz granules and pebbles. | BI: 0. Absent. | Tidal-fluvial dunes at or close to the central turbidity maximum. | Negative. Pore-filling | ~7% porosity | |
| 2.5: Speckled sandstone with fluid mud (n = 12) | Medium-grain and moderately sorted cross-stratified sandstone with single and compound fluid mud layers (<2 cm). Bioturbated and fragmented mud layers (mud intraclasts) give the sandstone a speckled appearance. | BI: 1 to 4. Sparse to intense. Small-scale Skolithos. | Fluvial-influenced tidal-channel bar. | Negative. Pore-filling | 5 to 10% porosity | |
| Lf 3: Current rippled and cross-laminated sandstone | No subfacies (n = 25) | Fine-grained, well- to moderately-sorted, current rippled, cross-laminated sandstone. Current-ripple laminar sets are bound by double mud drapes and flow-reversal structures. | Tidal-channel bar with slow-moving currents | Negative. Pore-filling | ~12% porosity | |
| Lf4: Cross-stratified sandstone with sand-mud couplets | 4.1: Cross-stratified sandstone with sporadic sand-mud couplets (n = 26) | Medium- to coarse-grained sandstone with an abundance of sand-mud couplets. | BI: 0. Absent. | Confined tidal dune top-sets. Sand-mud couplets are preferentially eroded on the top sets of tidal dunes. | No chlorite. Quartz cementation allowed to occur unhindered, blocking pores. | ~8% porosity |
| 4.2: Laminae-sets of sand-mud couplets | Medium- to coarse-grained sandstone with an abundance of sand-mud couplets. | BI: 0. Absent. | Confined tidal dune toe-sets. Sand-mud couplets are preferentially preserved in the toe-sets of dunes. | No chlorite. Quartz cementation allowed to occur unhindered, blocking pores. | 5 to 8% porosity | |
| Lf5: Sandstones with large-scale Diplocraterion | 5.1: Cross-stratified sandstone with large-scale Diplocraterion (n = 19) | Medium- to coarse-grained, moderately- to poorly-sorted sandstone with faint to clear cross-stratification and/or current ripple cross-lamination with double mud drapes. Local iron staining is present. | BI: 2 to 5. Low to intense. Small-scale Skolithos and large-scale Diplocraterion and Teichichnus. | Tidal-channel bar margin or point-bar (periodic fluvial influence). | No chlorite. Quartz cementation allowed to occur unhindered. | ~8% porosity |
| 5.2: Homogenised sandstone with large-scale Diplocraterion | Medium- to coarse-grained, moderately- to poorly-sorted sandstone with barely visible cross-stratification, ripple cross-lamination, and local double mud drapes, due to intense bioturbation. | BI: 5 to 6. Intense to completely bioturbated. Small-scale Skolithos and large-scale Diplocraterion and Teichichnus. | Negative. Pore-filling chlorite and quartz cement | ~8% porosity | ||
| Lf 6: Intensely bioturbated heterolithics | 6.1: Bioturbated sand-dominated heterolithics (60:40 to 90:10 sand/mud) (n = 70) | Fine-grained, well- to moderately-sorted sandstone with barely visible current-rippled cross-lamination due to intense bioturbation. | BI: 5 to 6 (mostly 6). Intense to completely bioturbated. High-diversity. Small-scale Planolites, Skolithos, and less common large-scale Diplocraterion. | Tidal-channel bar margin or point-bar. | Negative. Pore-filling chlorite and quartz cement | 11% porosity |
| 6.2: Bioturbated mixed sand/mud heterolithics (40:60 to 60:40 sand/mud) | Very fine- to medium-grain, poorly- to moderately-sorted, bioturbated sand-dominated heterolithics with locally preserved current ripple cross-lamination, flaser and lenticular bedding. | BI: 3 to 5. Moderate to intense. High diversity. Planolites, Skolithos, Diplocraterion, Teichichnus, and Chondrites. | Sub-aqueous tidal flat. | Negative. Pore-filling chlorite and quartz cement | 5 to 10% porosity | |
| 6.3: Bioturbated mud-dominated heterolithics (10:90 to 40:60 sand/mud) (n = 1) | Very fine- to fine-grained, poorly- to moderately-sorted, bioturbated mixed sand and mud heterolithics with locally preserved current rippled cross-lamination. | BI: 3 to 6. Moderate to intense. High diversity. Planolites, Skolithos, Diplocraterion, Teichichnus, and Chondrites. | Negative. Pore-filling chlorite and quartz cement | 5 to 10% porosity | ||
| Lf7: Wavy-bedded sand-dominated heterolithics showing current-ripple cross lamination | No subfacies (n = 6) | Wavy-bedded fine-grained, moderately well-sorted, sandstone with ripple cross-lamination bound by homogeneous and laminated mud layers (0.5 to 3 cm thick). | BI: 0 to 1. Absent to sparse. Small-scale Diplocraterion in sand intervals. Small-scale Planolites in laminated and lenticular-bedded mudstone layers. | Tidal-fluvial channel. | Negative. Pore-filling chlorite. | <5% porosity |
| Lf 8: Lenticular-bedded ripple cross-laminated sandstone | 8.1: Bioturbated lenticular-bedded ripple cross-laminated sandstone (n = 17) | Intensely bioturbated, very fine- to fine-grained, poorly sorted, with locally preserved ripple cross-laminated and lenticular bedding. | BI: 3 to 5. Low to high. Skolithos, Diplocratrion, Planolites, Paleophycus, Cyclindrichnus, and Chondrites. | Tidal-flival channel margin or point-bar top. | No chlorite. Poorly sorted with minimal cements, main porosity loss attributed to mechanical compaction. | <5% porosity |
| 8.2: Non-bioturbated lenticular-bedded ripple cross-laminated sandstone | Very fine- to fine-grained, poorly-sorted, sandstone with clear current-ripple cross-lamination and lenticular bedding. | BI: 0. Absent. | RQ controlled by texture? Too mud-rich? | <5% porosity |
| Predictor Features | Training Labels | ||||||||||
|---|---|---|---|---|---|---|---|---|---|---|---|
| Neutron Porosity (Fraction) | Photoelectric Factor (Pe) | Caliper (in) | Compressional Wave Delay (µs/ft) | Shear Wave Delay (µs/ft) | Bulk Density (gcm−3) | Gamma Ray (API) | Deep Resistivity (Ωm) | Model C: Core Analysis Permeability (mD) | Model E: Point Count Grain-Coating Chlorite (%) | Model A: Litho-facies | |
| Count | 282 | 282 | 282 | 282 | 282 | 282 | 282 | 282 | 163 | 54 | 282 |
| Mean | 0.09284 | 4.1336 | 8.676 | 69.57 | 118.87 | 2.499 | 51.69 | 13.66 | 109.167 | 4.55 | - |
| Std. dev | 0.0347 | 1.3061 | 0.223 | 5.281 | 9.212 | 0.102 | 20.73 | 4.25 | 418.478 | 4.99 | - |
| Min | 0.01275 | 0.3965 | 8.34 | 61.08 | 94.52 | 2.214 | 28.47 | 5.99 | 0.000 | 0.00 | - |
| Lower Quartile | 0.07169 | 3.2505 | 8.517 | 65.72 | 112.67 | 2.437 | 35.78 | 11.39 | 0.002 | 0.00 | - |
| Median | 0.0969 | 3.7549 | 8.625 | 68.37 | 116.79 | 2.512 | 43.55 | 13.06 | 0.015 | 2.50 | - |
| Upper Quartile | 0.1168 | 4.5581 | 8.753 | 72.43 | 125.37 | 2.563 | 63.86 | 15.38 | 0.276 | 8.70 | - |
| Max. | 0.17326 | 10.4839 | 9.293 | 85.2 | 146.38 | 2.739 | 123.5 | 26.58 | 3086.169 | 16.30 | - |
| Model Type | Metric Name | Equation | Description |
|---|---|---|---|
| Classification (Model A) | Precision | The proportion of positive predictions that are true positives versus false positives | |
| Recall | The rate at which a classifier identifies true positive labels versus to false negatives | ||
| F1 | A measure of accuracy combining precision and recall, which does not take into account true negatives | ||
| Overall Accuracy | Overall effectiveness of a classifier at identifying true labels, where ‘l’ is the number of classes | ||
| Regression (Model C and E) | Root mean square error (RMSE) | A metric scaled to the predicted label dataset; a lower score indicates greater accuracy. | |
| Coefficient of determination (R2) | A score ranging from 0 to 1, where 0 indicates no correlation between actual values and predicted values and 1 indicates perfect agreement between actual and predicted values. | ||
| Mean absolute error (MAE) | Mean of the absolute error between actual and predicted values; lower score indicates higher accuracy |
| NPHI | PEF | CALI | DTCO | DTS | RHOB | GR | RD | log(KCCA) | φCCA | PCGCC | |
|---|---|---|---|---|---|---|---|---|---|---|---|
| NPHI | 1.000 | 0.815 | 0.009 | 0.0000 | 0.000 | 0.000 | 0.486 | 0.000 | 0.477 | 0.000 | 0.000 |
| PEF | −0.014 | 1.000 | 0.000 | 0.000 | 0.007 | 0.000 | 0.000 | 0.002 | 0.010 | 0.000 | 0.025 |
| CALI | −0.156 ** | 0.487 *** | 1.000 | 0.000 | 0.003 | 0.000 | 0.000 | 0.000 | 0.000 | 0.000 | 0.001 |
| DTCO | 0.651 *** | −0.232 *** | −0.343 *** | 1.000 | 0.000 | 0.000 | 0.000 | 0.000 | 0.000 | 0.000 | 0.000 |
| DTS | 0.541 *** | −0.161 ** | −0.177 ** | 0.668 *** | 1.000 | 0.000 | 0.374 | 0.000 | 0.000 | 0.000 | 0.003 |
| RHOB | −0.457 *** | 0.207 *** | 0.230 *** | −0.795 *** | −0.465 *** | 1.000 | 0.000 | 0.024 | 0.000 | 0.000 | 0.000 |
| GR | 0.042 | 0.292 *** | 0.219 *** | −0.307 *** | −0.053 | 0.632 *** | 1.000 | 0.001 | 0.000 | 0.000 | 0.020 |
| RD | −0.517 *** | −0.180 ** | −0.338 *** | −0.305 *** | −0.388 *** | 0.135 * | −0.200 *** | 1.000 | 0.203 | 0.048 | 0.030 |
| log(KCCA) | 0.405 *** | −0.296 *** | −0.533 *** | 0.680 *** | 0.350 *** | −0.778 *** | −0.508 *** | 0.104 | 1.000 | 0.000 | 0.000 |
| φCCA | 0.527 *** | −0.332 *** | −0.309 *** | 0.744 *** | 0.481 *** | −0.856 *** | −0.555 *** | −0.142 * | 0.881 *** | 1.000 | 0.000 |
| PCGCC | 0.733 ** | −0.305 * | −0.447 *** | 0.656 *** | 0.403 ** | −0.692 *** | −0.317 * | −0.296 * | 0.777 *** | 0.828 *** | 1.000 |
| Lithofacies Comparison | GR | RHOB | PEF | CALI | DTCO | DTS | RD | NPHI | PCGCC | ||
|---|---|---|---|---|---|---|---|---|---|---|---|
| 2.1_4_5 | vs. | 1 | 0.000 *** | 0.000 *** | 0.000 *** | 0.000 *** | 0.000 *** | 0.000 *** | 1.000 | 0.000 *** | 0.019 * |
| 2.2_3 | vs. | 1 | 1.000 | 0.000 *** | 0.914 | 0.064+ | 0.000 *** | 0.000 *** | 0.206 | 1.000 | 1.000 |
| 3 | vs. | 1 | 0.000 *** | 0.000 *** | 0.628 | 0.000 *** | 0.000 *** | 1.000 | 0.000 *** | 0.002 ** | 0.126 |
| 4 | vs. | 1 | 0.735 | 0.000 *** | 0.653 | 0.000 *** | 0.000 *** | 0.000 *** | 0.000 *** | 0.000 *** | 0.006 ** |
| 5 | vs. | 1 | 1.000 | 0.000 *** | 0.573 | 0.140 | 0.000 *** | 0.000 *** | 1.000 | 0.000 *** | 0.014 * |
| 6 | vs. | 1 | 0.000 *** | 0.000 *** | 0.130 | 0.000 *** | 0.000 *** | 0.000 *** | 0.002 ** | 0.002 ** | 0.023 * |
| 7_8 | vs. | 1 | 0.000 *** | 0.000 *** | 0.000 *** | 0.000 *** | 0.000 *** | 0.000 *** | 0.994 | 0.065+ | 0.126 |
| 2.2_3 | vs. | 2.1_4_5 | 0.000 *** | 0.000 *** | 0.000 *** | 0.000 *** | 0.000 *** | 0.061+ | 0.348 | 0.000 *** | 0.017 * |
| 3 | vs. | 2.1_4_5 | 1.000 | 0.517 | 0.059+ | 0.000 *** | 0.278 | 0.000 *** | 0.000 *** | 0.999 | 1.000 |
| 4 | vs. | 2.1_4_5 | 0.000 *** | 0.990 | 0.000 *** | 0.000 *** | 0.938 | 0.016 * | 0.000 *** | 0.000 *** | 1.000 |
| 5 | vs. | 2.1_4_5 | 0.000 *** | 0.894 | 0.173 | 0.000 *** | 0.793 | 1.000 | 1.000 | 0.117 | 1.000 |
| 6 | vs. | 2.1_4_5 | 1.000 | 1.000 | 0.029 * | 0.016 * | 0.006 ** | 0.540 | 0.008 ** | 0.744 | 1.000 |
| 7_8 | vs. | 2.1_4_5 | 0.000 *** | 0.129 | 1.000 | 0.013 * | 0.803 | 1.000 | 0.991 | 0.825 | 1.000 |
| 3 | vs. | 2.2_3 | 0.000 *** | 0.000 *** | 0.037 * | 0.000 *** | 0.000 *** | 0.000 *** | 0.000 *** | 0.001 ** | 0.136 |
| 4 | vs. | 2.2_3 | 0.484 | 0.000 *** | 0.993 | 0.246 | 0.000 *** | 0.000 *** | 0.000 *** | 0.000 *** | 0.004 ** |
| 5 | vs. | 2.2_3 | 1.000 | 0.000 *** | 0.044 * | 1.000 | 0.000 *** | 0.117 | 0.306 | 0.000 *** | 0.012 * |
| 6 | vs. | 2.2_3 | 0.000 *** | 0.000 *** | 0.000 *** | 0.000 *** | 0.000 *** | 0.814 | 0.646 | 0.000 *** | 0.018 * |
| 7_8 | vs. | 2.2_3 | 0.000 *** | 0.000 *** | 0.000 *** | 0.043 * | 0.000 *** | 0.024 * | 0.045 * | 0.081+ | 0.136 |
| 4 | vs. | 3 | 0.000 *** | 0.954 | 0.020 * | 0.000 *** | 0.012 * | 0.000 *** | 0.000 *** | 0.000 *** | 1.000 |
| 5 | vs. | 3 | 0.000 *** | 1.000 | 1.000 | 0.000 *** | 0.998 | 0.000 *** | 0.000 *** | 0.032 * | 1.000 |
| 6 | vs. | 3 | 1.000 | 0.181 | 1.000 | 0.000 *** | 0.991 | 0.000 *** | 0.000 *** | 0.982 | 1.000 |
| 7_8 | vs. | 3 | 0.000 *** | 0.000 *** | 0.050+ | 0.000 *** | 0.994 | 0.000 *** | 0.000 *** | 0.983 | 1.000 |
| 5 | vs. | 4 | 0.849 | 0.999 | 0.022 * | 0.825 | 0.157 | 0.046 * | 0.000 *** | 0.006 ** | 1.000 |
| 6 | vs. | 4 | 0.000 *** | 0.923 | 0.000 *** | 0.613 | 0.000 *** | 0.000 *** | 0.000 *** | 0.000 *** | 0.999 |
| 7_8 | vs. | 4 | 0.000 *** | 0.012 * | 0.000 *** | 0.997 | 0.143 | 0.068+ | 0.000 *** | 0.000 *** | 1.000 |
| 6 | vs. | 5 | 0.000 *** | 0.681 | 1.000 | 0.023 * | 0.804 | 0.636 | 0.012 * | 0.000 *** | 1.000 |
| 7_8 | vs. | 5 | 0.000 *** | 0.005 ** | 0.147 | 0.438 | 1.000 | 1.000 | 1.000 | 0.002 ** | 1.000 |
| 7_8 | vs. | 6 | 0.000 *** | 0.054+ | 0.026 * | 0.986 | 0.661 | 0.308 | 0.000 *** | 1.000 | 1.000 |
| Fold | R2 | RMSE log(mD) | MAE log(mD) |
|---|---|---|---|
| 1 (ntest = 38) | 0.6102 | 1.10 | 0.808 |
| 2 (ntest = 38) | 0.663 | 1.18 | 0.831 |
| 3 (ntest = 38) | 0.6904 | 1.17 | 0.822 |
| 4 (ntest = 38) | 0.8865 | 0.87 | 0.666 |
| All (ntest = 152) | 0.6928 | 1.09 | 0.782 |
| Lithofacies | Precision | Recall | F1 |
|---|---|---|---|
| Lf1 (ntest ≈ 7) | 0.927 (0.074) | 0.804 (0.129) | 0.853 (0.070) |
| Lf2.2_3 (ntest ≈ 15) | 0.728 (0.061) | 0.812 (0.057) | 0.767 (0.054) |
| Lf2.1_4_5 (ntest ≈ 5) | 0.492 (0.215) | 0.601 (0.244) | 0.529 (0.215) |
| Lf3 (ntest ≈ 5) | 0.811 (0.189) | 0.977 (0.039) | 0.871 (0.124) |
| Lf4 (ntest ≈ 3) | 0.972 (0.048) | 0.889 (0.136) | 0.922 (0.084) |
| Lf5 (ntest ≈ 4) | 0.775 (0.155) | 0.565 (0.157) | 0.643 (0.125) |
| Lf6 (ntest ≈ 20) | 0.639 (0.076) | 0.670 (0.093) | 0.646 (0.044) |
| Lf7_8 (ntest ≈ 13) | 0.600 (0.424) | 0.370 (0.377) | 0.337 (0.209) |
| Fold | R2 | RMSE (%) | MAE (%) |
|---|---|---|---|
| 1 (ntest = 14) | 0.8098 | 1.82 | 1.00 |
| 2 (ntest = 14) | 0.6842 | 3.72 | 2.38 |
| 3 (ntest = 13) | 0.8419 | 2.01 | 1.60 |
| 4 (ntest = 13) | 0.2608 | 4.31 | 2.33 |
| All (ntest = 54) | 0.6499 | 3.11 | 1.79 |
Disclaimer/Publisher’s Note: The statements, opinions and data contained in all publications are solely those of the individual author(s) and contributor(s) and not of MDPI and/or the editor(s). MDPI and/or the editor(s) disclaim responsibility for any injury to people or property resulting from any ideas, methods, instructions or products referred to in the content. |
© 2025 by the authors. Licensee MDPI, Basel, Switzerland. This article is an open access article distributed under the terms and conditions of the Creative Commons Attribution (CC BY) license (https://creativecommons.org/licenses/by/4.0/).
Share and Cite
Nichols, T.E.; Worden, R.H.; Houghton, J.E.; Griffiths, J.; Brostrøm, C.; Martinius, A.W. Machine Learning for Reservoir Quality Prediction in Chlorite-Bearing Sandstone Reservoirs. Geosciences 2025, 15, 325. https://doi.org/10.3390/geosciences15080325
Nichols TE, Worden RH, Houghton JE, Griffiths J, Brostrøm C, Martinius AW. Machine Learning for Reservoir Quality Prediction in Chlorite-Bearing Sandstone Reservoirs. Geosciences. 2025; 15(8):325. https://doi.org/10.3390/geosciences15080325
Chicago/Turabian StyleNichols, Thomas E., Richard H. Worden, James E. Houghton, Joshua Griffiths, Christian Brostrøm, and Allard W. Martinius. 2025. "Machine Learning for Reservoir Quality Prediction in Chlorite-Bearing Sandstone Reservoirs" Geosciences 15, no. 8: 325. https://doi.org/10.3390/geosciences15080325
APA StyleNichols, T. E., Worden, R. H., Houghton, J. E., Griffiths, J., Brostrøm, C., & Martinius, A. W. (2025). Machine Learning for Reservoir Quality Prediction in Chlorite-Bearing Sandstone Reservoirs. Geosciences, 15(8), 325. https://doi.org/10.3390/geosciences15080325

