Next Article in Journal
Testing Satellite Snow Cover Observations Using Time-Lapse Camera Images in Mid-Latitude Mountain Ranges (Northern Spain)
Previous Article in Journal
State-of-the-Art Review and Prospect of Modelling the Dynamic Fracture of Rocks Under Impact Loads and Application in Blasting
 
 
Font Type:
Arial Georgia Verdana
Font Size:
Aa Aa Aa
Line Spacing:
Column Width:
Background:
Article

GIS-Based Process Automation of Calculating the Volume of Mineral Extracted from a Deposit

Faculty of Environmental Engineering and Energy, Cracow University of Technology, Warszawska St. 24, 31-155 Cracow, Poland
*
Author to whom correspondence should be addressed.
Geosciences 2025, 15(8), 315; https://doi.org/10.3390/geosciences15080315
Submission received: 9 June 2025 / Revised: 30 July 2025 / Accepted: 8 August 2025 / Published: 12 August 2025

Abstract

The recording of minerals extracted from a deposit is crucial for effective planning, exploitation management, and compliance with legal requirements. It also enables improved workplace safety and the minimization of negative environmental impact. Automation in mining optimizes exploitation, transportation, and data management processes, resulting in better forecasting, more accurate resource calculations, and reduced operational costs. The usage of geographic information system tools facilitates data modeling and analysis, enhancing monitoring and mining exploitation management. This paper presents the classical approach to determining the volume of extracted minerals and proposes GIS-based tools for the automation of the volume calculation process. The automation of the process is presented both from a theoretical perspective, providing requirements and parameters for individual calculation procedures, and from a practical perspective, using the example of a typical open pit mine, where the procedure is implemented starting from field measurements, carrying out calculations, and ending with visualization and interpretation. The study highlights the benefits of automating the calculation procedure for the volume of extracted minerals, including task execution acceleration, increased efficiency, reduced calculation time, and minimized human error. This ultimately leads to more precise and consistent results.

1. Introduction

Mining serves a key role in the development of civilization by providing mineral resources for which the demand is continuously increasing in global markets. In recent decades, technological advancements in the mining industry have occurred in various areas such as the exploration of new deposits, calculation of recoverable reserves, mine design, and the estimation of extracted mineral volumes. Today, the industry faces new technological challenges, including the implementation of advanced automation systems and data analysis methods to enhance productivity and safety. In particular, it involves the use of geographic information systems (GISs) in various tasks that are subject to the daily analytical and computational operations within the mining sector.
GISs are an advanced tool that automates the processes of collecting, storing, retrieving, modifying, evaluating, and presenting a georeferencing system [1]. It encompasses geospatial data that describe the spatial position of objects relative to the terrain, as well as attribute data that define the characteristics of these objects. Typically, such data are represented and stored in GISs in either a vector or raster format [2]. In vector structures, data appear as points (e.g., mineral occurrences, ground measurements, and control points), lines (e.g., faults, fold axes, and cross-sections), or polygons (e.g., bedrock boundaries, geological units, and surface geology). Conversely, raster data are represented as a grid of cells, where each cell holds an attribute that represents the entire cell area (e.g., digital elevation models (DEMs)). The development of GISs has brought significant benefits through the integration of dispersed geological information, facilitating the prediction of mineral deposit occurrences. Overall, the innovative application of geospatial technologies provides effective tools for faster and more efficient data collection, storage, processing, analysis, and presentation [3].
In the context of increasing competitiveness and unit costs in the modern mining industry, it is crucial to optimally determine production capacity and the viability of mines, taking into account economic, safety, and environmental aspects. Malli et al. [4] used developed software that allows for the precise determination of an optimal production capacity and the lifespan of an open-pit mine based on discounted net value analysis as well as geomechanical and operational factors. Production planning in an open-pit mine involves maximizing the net present value by optimizing the extraction time and destination of individual blocks of ore or waste, considering spatial constraints and resource capacity [5], and also includes static planning carried out at the beginning of the shift as well as dynamic decision-making in real-time, which is crucial due to the high operational costs associated with digging and transporting materials. Optimizing these processes, especially by increasing the amount of material transported and the development of scheduling algorithms used since the 1960s, allows for significant reductions in operational costs and improved exploitation efficiency [6]. The research by Liu et al. [7] analyzes the relationship between the working face length, annual advance rate, and production capacity based on a selected open-pit mine (Baorixile), creating a model of production capacity function. Xu et al., in their studies [8], proposed an optimization method for open-pit mines that integrates economic and social aspects by constructing a quantitative model of social benefits based on factors such as extraction capacity, production scale, and natural resources. By utilizing a genetic algorithm inspired by the theory of biological evolution with a mechanism to prevent getting stuck in local optima, this method enables more efficient production scheduling, significantly increasing social benefits and influencing resource extraction planning.
Conventional mineral exploration methods, including the precise determination of deposit volume and value, are carried out utilizing geochemistry, geophysics, traditional geological mapping, photogrammetry, and ground-based surveying. These methods are labor-intensive and complex due to the need to integrate and analyze diverse thematic data. In this context, an approach based on remote sensing and GISs is of great practical importance [9].
Underground mining often results in surface deformations, most commonly in the form of so-called subsidence basins, but also discontinuous deformations such as fissures, sinkholes, and scarps. Monitoring of these features with the use of traditional ground-based surveying methods is currently being replaced by remote sensing technologies and GISs. Specifically, this type of monitoring is based on electromagnetic waves of various wavelengths in systems such as LiDAR [10], DInSAR [11], and GBInSAR [12] to identify deformation boundaries and quantify them [13]. The real breakthrough in low-altitude photogrammetry came with the advent of the first unmanned systems. Drones made it possible to take images of an entire area from the air, similar to aerial photogrammetry. Thanks to drones, open-pit mining gained access to precise maps and 3D models to better understand deposits and plan effective mining routes [14]. The primary product of UAVs used in mining is the digital terrain model (DTM), which allows for the accurate determination of ore volumes and the mapping of pits. Based on the NMT, two models from different periods can be compared, and mining documentation can be prepared, which is then submitted to mining authorities for the calculation of mining fees. The use of drone photogrammetric methods, however, is only possible for mining sites within the field of view of a survey device mounted on an unmanned aerial vehicle (UAV). For mining sites operating from below the water table, the use of photogrammetry from an aerial platform is not possible. Similar limitations exist in the case of a LiDAR system using electromagnetic waves from the red wave range, which are characterized by the inability to penetrate the water body [15]. This eliminates the aforementioned measurement methods, despite the fact that they are currently very innovative and provide high accuracy in determining the shape of the surface. In cases of mining from beneath the water table, bathymetric measurements should be used, as the authors realized in the example in question.
Based on various theories regarding the influence of underground mining on surface terrain (e.g., the Knothe–Budryk theory), GISs can be used to generate maps predicting terrain deformations [16]. These maps are useful in spatial planning processes, particularly for designing and implementing risk mitigation strategies and management in mining areas [17]. In addition to surface deformation (typical of underground mining), other environmental effects such as soil contamination, water pollution, and deforestation (common in open-pit mining) are also recorded and modeled using a GIS, making it a valuable tool for addressing mining-induced hazards [18].
For shallow mineral deposits extractable by open-pit technology, GIS-based mine planning research can be divided into four main areas: quantitative mineral resource assessment [19,20,21,22], optimization of open-pit design [23,24,25,26], mining infrastructure planning [27,28,29], and the analysis of potential conflict areas [30,31]. In this paper, a GIS was applied to automate the calculation of the volume of minerals extracted from an open-pit deposit. The calculation of the extracted mineral volume is a part of maintaining a record of deposit resources, which is a component of monitoring and documenting extraction activities of any mining plant licensed under applicable geological and mining laws [32]. Although a concession is not required in all countries, it is a common practice in countries with mineral resources that seek to protect them and regulate extraction.
Calculating volume in geographic information systems (GISs) is based on the integration of spatial data and digital terrain models (DTM) with analytical algorithms. This process requires the use of specialized tools that enable the processing of elevation data and the implementation of interpolation methods. The computational methods applied are based on algorithms using regular grids (GRID) and irregular triangular networks (TIN). In the first case, the volume is calculated by summing the differences in elevation between the actual surface and a reference surface within regular spatial cells [33,34]. In the TIN model, the volume is determined by decomposing the solid into tetrahedra or triangular prisms, where each geometric element is analyzed individually [35]. There are several GIS tools that offer modules or scripts for volume calculations. A QGIS offers the R.VOLUME module, which utilizes data from digital elevation models (DEMs) for volume calculations. The algorithm is based on the interpolation of a reference surface and integrates height differences within a defined polygon area [33,34]. A GRASS GIS includes scripts (e.g., r.volume) that allow for the reconstruction of paleo-surfaces for objects with concave or convex morphology. The tool applies polynomial interpolation to recreate the original terrain shape and then calculates the volume difference between the current state and the reconstructed state [36]. Geoportal.gov.pl uses cloud infrastructure for the calculations of earth mass volumes based on vector polygons and LIDAR data. The system automatically generates volume statistics relative to a reference plane, with the option for manual adjustments of parameters [35]. The volume determined using GIS tools is specified with a certain accuracy and under certain limitations. The relative error of calculations depends on the resolution of the input data and the interpolation method used. For construction standards, allowable deviations range from 2–6% depending on the scale of the project, with the highest precision (σ < 1%) achieved by methods based on dense point clouds from laser scanning (volume calculation based on LiDAR data [35]. A key challenge remains the elimination of noise in the data (e.g., vegetation) through statistical filtering or classification algorithms [37].

2. Materials and Methods

2.1. Theoretical Foundations of Calculating the Volume of Minerals Extracted from the Deposit

To determine the volume of spatial elements, such as mineral deposits or water reservoirs, the polygon method is commonly used, in which the surfaces are divided into polygons known in the literature as Voronoi polygons or Thiessen polygons. In mining, this method can be applied both for resource estimation, i.e., distinguishing between recoverable (economic) and non-recoverable (uneconomic) resources, and for calculating the volume of minerals extracted from a deposit over a given period to document ongoing extraction activities [38]. The data necessary for applying the polygon method include the coordinates of measured points located on the surface of the area under investigation, along with the thickness of the deposit at those points (determined from core sampling) or the thickness of the deposit exploited at these points in the assumed time period (based on geodetic measurements).
In the first stage, the method involves dividing the studied area (within defined boundaries) into polygons. A grid of points is established in the field, with each point’s position determined by measuring its coordinates within the adopted, official coordinate system. The next step is connecting the measurement points with line segments and constructing perpendicular bisectors (Figure 1a). The intersections of these bisectors form the vertices of the polygons (Figure 1a), each of which contains exactly one measurement point. The deposit thickness determined at that point (from core analysis) or the thickness of already extracted material is assumed to represent the height of a right prism whose base is the corresponding polygon (Figure 1b).
Under the provisions of the geological and mining laws in force in Poland, as part of the accuracy check of extraction practices at a given mining site, at the end of each calendar year, a document called the Resource Inventory Report is prepared. The inventory report is a document concerning the exploitation of natural resources, including common minerals such as gravel or sand extracted from beneath the water table. It contains data on the quantity of extracted raw materials, measurement methods, environmental impact, and compliance with legal regulations. It serves as evidence during inspections and administrative settlements.
The polygon method (which uses shapes known as Voronoi polygons or Thiessen polygons) can be applied to calculate the volume of minerals extracted from an open-pit mine over the course of a single calendar year [39], which is required for the preparation of the resource inventory report. In such a case, the total volume of extracted material V should be determined at two time points (as of the end of the respective calendar year, denoted as y) using the following formula:
V y = i = 1 n ( h i · A i ) ,
where n is the number of polygons, hi is the height of the i-th right prism, and Ai is the area of the i-th polygon.
Having two total volumes of the extracted mineral as of the end of a given calendar year and the end of the following calendar year (a one-year cycle), the difference between these volumes represents the amount of mineral extracted during that calendar year.
In Formula (1), the heights of individual rectangular prisms correspond to the thicknesses of the extracted mineral deposit, calculated on the basis of geodetic survey results as the difference between the documented elevation of the top of the deposit (Zupper) and the elevation of the measurement point in a given survey (Zlower).
h i = Z u p p e r Z l o w e r ,
where Zupper is the elevation coordinate of the upper base of a given polygon, and Zlower is the elevation coordinate of the lower base of a given polygon.
The elevation coordinate of the upper base of a given polygon corresponds to the roof elevation of the deposit, which can be obtained from a mining map by reading the elevation of the upper edge of the slope within the deposit. In the case of horizontally layered common mineral deposits, this value is often identical for all polygons. The elevation coordinate of the lower base of a given polygon corresponds to the terrain elevation (in the case of underwater extraction, the bottom elevation of the reservoir) at the time of measurement.
The calculation of the surface area of the polygons is performed automatically using the Gauss–L’Huillier formulas:
A = 1 2 k = 1 m X k ( Y k + 1 Y k 1 ) ,
where X, Y are the coordinates of the polygon vertices, k − 1, k, k + 1 are the sequential numbers of the polygon vertices, and m is the number of polygon vertices.
This method is commonly used in Poland by mining geologists to calculate documented mineral resources, as well as by mine surveyors to determine the volume of extracted material from deposits during ongoing open-pit mining operations. The main advantage of this method is its universality and accuracy, which depend on the density of the measurement point network. However, the disadvantages include its time-consuming nature and the associated high costs.

2.2. Stages of the Computational Procedure and the Method of Data Acquisition

In the polygon method (which utilizes Voronoi polygons or Thiessen polygons), the scheme for calculating the volume of material extracted from a deposit over a defined period consists of several stages (Figure 2).
The first stages involve data acquisition related to extraction. These data are obtained through geodetic field measurements. In the case of open-pit mines, topographic and elevation measurements cover the part of the deposit that was subject to extraction during the analyzed period (usually on an annual basis). Measurements are typically carried out using geodetic or photogrammetric techniques, either from the ground or via aerial surveys (e.g., using UAVs). Since most open-pit mines extract common minerals, which are often mined from beneath the water table, measurements in such cases require the use of two complementary techniques: a situational survey (usually conducted with a GPS receiver) and a measure of the depth of the water body (bathymetric survey) [40]. The elevation of the top surface of the mined deposit can be read from a mining map by adopting as the roof level the elevation value of the upper edge of the deposit slope. Subsequent stages comprise computational procedures aimed at determining the volume of the deposit extracted from the beginning of exploitation at two consecutive time points. Based on this, the volume extracted during a given calendar year is calculated.

2.3. Automated Computational Procedure

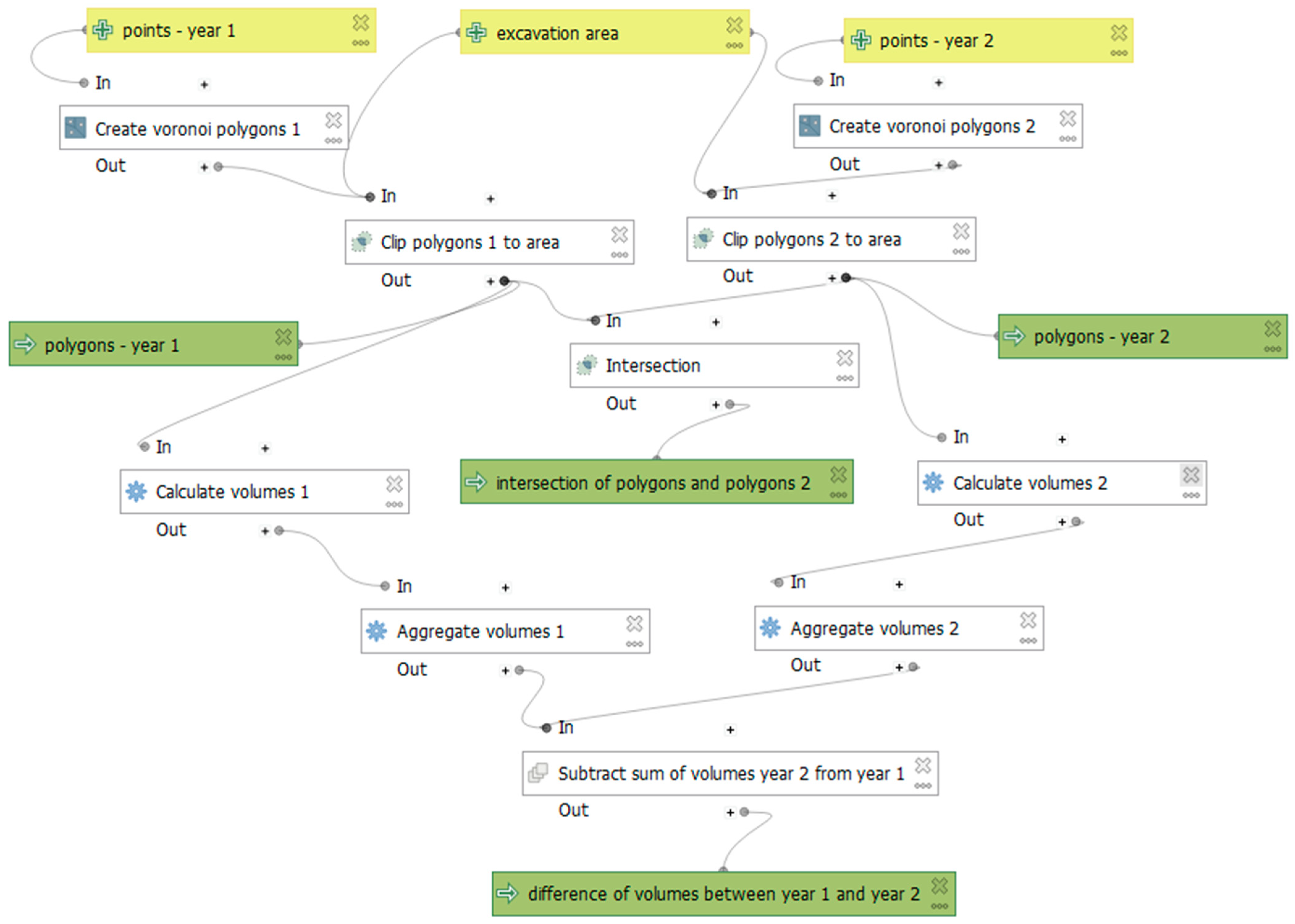
The individual stages shown in Figure 2 are often carried out through tedious, labor-intensive, and time-consuming calculations. The authors of this study propose using GIS tools to automate these calculations. A flowchart of the procedures implemented in the QGIS to determine the volume of material extracted over one year is presented in Figure 3. Yellow blocks represent input data, white blocks represent data operations, and green blocks represent the resulting output data, which serve as the basis for interpretation.
Three vector layers are required as input. Two of these are point layers containing geometry (x, y) and elevation data. The third input layer represents the extraction area in the form of a polygon. It is crucial for all layers to use the same coordinate system, e.g., both horizontal and vertical datum. In the case of having data in different coordinate reference systems, they must first be transformed to a common coordinate system through data conversion (coordinate system transformation) before being loaded as input layers.
To test the proposed automated procedure for calculating the volume of extracted mineral, a case study was carried out on a sample open-pit mine extracting common minerals. The process involved collecting field data, analyzing the mining map of the study area, and determining the volume of extracted minerals over the course of a single calendar year.
Field measurements were conducted at a mining site located near Tarnów, Poland (Figure 4a), which extracts common minerals from two open-pit workings, partially located below the groundwater table (Figure 4b).
This site was selected as a representative case study because the majority of mining operations in Poland are conducted using open-pit techniques, and the method of obtaining extraction data is analogous to that presented in this study. This allows the proposed computational procedure to be applied to other open-pit mines as well. Extraction at the studied site is initially carried out using excavators, and once the groundwater level is reached, a dredger is used. The studied excavation site is currently filled with water. During field measurements aimed at, for example, determining the volume of overburden or extracted mineral, a combination of two measurement methods is employed. One regards determining the depth, while the other identifies the location of the points where the depth measurements are taken [41]. Therefore, measurement of the extracted volume at this site requires the simultaneous use of GPS and bathymetric techniques (Figure 4c).
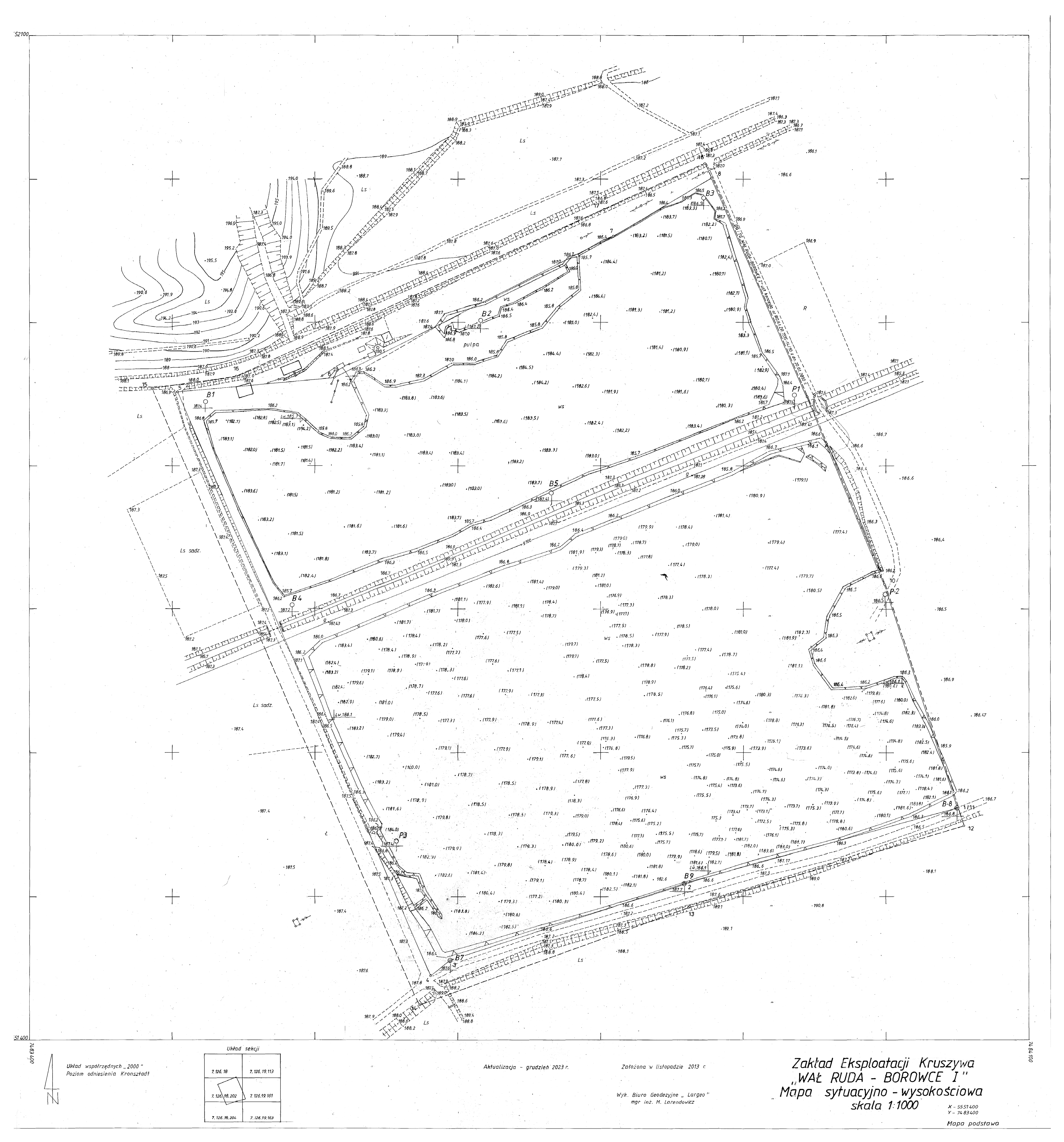
Archival data concerning the morphology of the excavation bottom in the previous year (2023) were obtained in the form of an analog mining map with elevation data marked at the measurement points (Figure 5).
A follow-up survey was scheduled one year later, involving approximately 80 measurement points evenly distributed across the reservoir surface. Measurements were conducted by simultaneously recording data from a GPS receiver and an echo sounder when the boat was stationary, ensuring precise recording of both the coordinates and the depth. The engine was turned off, and the boat was allowed to settle to ensure accurate and reliable three-dimensional readings. Measurements were performed from a floating vessel using a Hi-Target H32 GPS receiver and a Humminbird Sonar 718 echo sounder.
In surveying practice, the selection of measurement point locations during terrain surveys depends on the variations in terrain morphology. Various landforms occur in the terrain, which are represented on maps as elevation points or as isolines of equal height. During elevation surveys, the number of points at which elevation measurements are made is not constant and depends on the variability of the terrain. For convex and concave terrain, the highest and lowest points are always measured. Additionally, the heights of points along humps and ditches are determined, and the heights of points located on slopes are also determined using scattered point measurements. The basic assumption during surveying is that the slope between the measured points is uniform, which is a necessary condition for the use of contour interpolation algorithms at a later stage (the map creation stage). Therefore, it is not possible to determine the density of points at which elevation measurements should be made, as their number depends on the variability of the given surface’s topography. For flat or uniformly sloped terrain, measurements are performed on a regular grid of points. In artificially shaped areas with distinct faults or significant slope changes, as is the case with open-pit mine workings, the top and bottom edges of all slopes are measured (points are measured along the edges of these slopes), as well as the surface of the open-pit working by measuring the height of points spaced approximately equally apart (in a grid). Mining maps distinguish between overburden slopes, deposit slopes, and dump slopes, which are marked on mining maps using different symbols compared to surface maps. In open-pit mine workings where minerals are extracted from below the water surface, point measurements are performed using a boat-mounted echosounder. The specificity of an echosounder is its ability to obtain information about the reservoir depth in real time. Bottom depth measurements are taken at equally spaced points by continuously monitoring echosounder readings and taking measurements at all points where a sudden change in bottom shape is noted. This measurement allows for the use of interpolation algorithms, as the reservoir bottom slopes uniformly between the measured points. However, in surveying practice, isolines are not drawn on maps; instead, only elevation points are retained, as these are those for which heights are determined by direct measurement. Therefore, the degree of confidence in this data is as high as possible. In this article, measurements were conducted according to the principles presented above, and the number of measurement points was adjusted to the bottom shape and is optimal for determining the volume of mineral. Assuming the bottom of the excavation is flat, its morphology can be determined based on just a few measurement points. If the bottom shape varies significantly, the number of points should be adjusted by continuously monitoring the echosounder readings along the route of the boat moving through the reservoir.

3. Results

3.1. Archive Data and Field Measurements

By subtracting the depths measured with the echo sounder from the water surface elevation, the bottom elevations of the excavation (Z) were obtained. These were then compiled together with the coordinates (X, Y) recorded using the GPS measurement. The resulting dataset, containing X, Y, and Z coordinates expressed in meters, was exported to a .csv file to enable its import into the QGIS 3.34 Prizren software as an attribute table of a point layer (Figure 6).
The X and Y coordinates were determined in the [PUWG 2000] system with a mean error not exceeding a few centimeters, while the elevation values were referenced to the [Kronstadt 86] vertical datum, consistent with archival measurements from the previous year (2023), with an accuracy of ±10 cm (as specified by the equipment manufacturer). In the QGIS, the appropriate columns were assigned as geographic coordinates, with the EPSG:2178 (ETRF2000-PL/CS2000/21) reference system selected. Due to differences between the Polish national coordinate system [(PUWG 2000)] and the Cartesian coordinate system used by the software, it was necessary to swap the X and Y coordinates. To verify the correctness of the data, they were displayed on a satellite map background with labels (Figure 7), which also included the extraction area as a polygon.
The next step was obtaining data to create a point layer based on measurements from the previous year. For this purpose, archival data, i.e., a scanned topographic map from the previous year (2023), were digitized. Using the Georeferencer tool in the QGIS, georeferencing was applied to the image (the scanned analog map). Characteristic points were identified on the raster image, specifically a grid of crosses spaced at 100 m intervals. After selecting all points, the transformation method that produced the lowest mean error was chosen. A third-degree polynomial was selected, resulting in an error of 1.29 m, along with the nearest neighbor resampling method. Once the algorithm was applied, all points measured in 2023 within the reservoir area were transferred to new vector layers, along with their boundaries, based on the lower edge of the slope within the deposit.

3.2. Automated Process Stages of Calculating the Extracted Mineral from the Deposit in an Annual Cycle

Having two point layers (one from 2023 and the other from 2024), as well as a polygon layer, the automated procedures described and outlined in Figure 3 were initiated. First, Voronoi polygons were created for both point layers using the “Create Voronoi Polygons” function. This function generates Voronoi polygons based on the input point layer, with the result shown in Figure 8. The principle of this procedure is connecting bathymetrically measured points with straight lines and constructing perpendicular bisectors of these lines. Intersections of the bisectors create vertices of polygons, resulting in figures generated around each measured point, which inherit the attributes of their base points. For points located at the edges of the dataset, there are no constraints on one side during polygon generation, which would lead to polygons extending infinitely in those directions. To address this, the extent of the polygons is limited to the full spatial extent of the dataset. To ensure complete coverage of the reservoir, a buffer zone which extends the area of polygon generation is applied. The characteristics of the “Create Voronoi Polygons” procedure are presented in Table 1. It is possible to specify a buffer percentage to extend the extent of the output layer, set a snapping tolerance to speed up the algorithm, and choose whether to retain (copy) the attributes from the input layer into the output layer.
The “Create Voronoi Polygons” procedure was applied to both the 2023 and 2024 point layers. In the next step, the resulting Voronoi polygon layers were clipped to the boundaries of the overlaid polygon layer representing the outline of the open-pit excavation area. For this purpose, the “Clip Polygons to Area” tool was used (Figure 9).
In the “Clip polygons to area” operation, an intersection between a colorful multi-feature input layer and a gray single-feature overlay layer takes place (Figure 9 left). As a result, overlapping areas become a new layer with attributes from the first layer (Figure 9 right). To use the “Clip polygons to area” operation, it is required to provide as INPUT any vector layer to be clipped and a polygon vector layer defining the clipping area. The OUTPUT is a vector layer of the same type as the first INPUT layer. The result of applying the “Clip polygons to area” operation is shown in Figure 10.
In the next procedure, “Intersection”, the overlapping areas between objects from the input layer and the overlay layer are determined. The input layer in this case is the vector layer with polygons from the previous year (2023), visualized in a color scale ranging from blue to red. The overlay layer is the polygon layer from the following year (2024), displayed as edges of all polygons (Figure 11). The requirements and parameters for the “Intersection” procedure are presented in Table 2.
The calculation of the extracted mineral volume was carried out using the “Calculate volumes” procedure for each layer, that is, for each of the polygons generated from the 2023 data (Figure 10), and analogously for each polygon created from the 2024 data. In this procedure, the field calculator is used to compute the volume value for each feature in the layer. The requirements and parameters for the “Calculate volumes” procedure are presented in Table 3.
Grouping objects according to specific criteria or calculating statistical values for layers is done using another function in the flow chart (Figure 3) called “Aggregate volumes”. This function uses mandatory arguments such as “layer” (layer name), “aggregate” (aggregation type, e.g., sum, average, minimum, and maximum) and “expression” (expression or field to aggregate), and optional arguments, such as “filter” (condition limiting data for aggregation), “concatenator” (connector for aggregated text values), and “order by” (defining the order of aggregated expressions or fields).
The volume calculation for the annual cycle in the 2023–2024 period was carried out using the “Subtract sum of volumes” function, which provides a single final result. The arguments for this function are “volume 1” (the sum of the volume of material extracted in the first year) and “volume 2” (the sum of the volume of material extracted in the second year). The expression for calculations returns the result as a decimal number.
In the used method, the upper edge of the slope in the deposit was adopted as the reference level. By subtracting the volume measured in 2023 from that of 2024, the extracted volume for the period was obtained. The volume calculation for both measurement sessions using the field calculator required applying an algorithm that calculated volumes by multiplying the difference between the average roof of the deposit (186.6 m above sea level) and the floor elevation by the surface area of the polygon. The total volume for 2023 was 16,521,570.3 m3, and for 2024 it was 16,527,924.7 m3. The difference between these values, which is 6354.4 m3, represents the extracted volume of material.
Analyzing the automation of the calculation process presented in Figure 3, the output consists of three polygon vector layers and one number. By properly applying styles and symbols, the resulting layers, “polygons-year 1” (Figure 12a), “polygons-year 2” (Figure 12b), and “intersection of polygons and polygons 2” (Figure 13), can serve for the graphical interpretation of changes in the morphology of the floor. The depths of the reservoir’s bottom shown in the legend of Figure 12 were calculated as the difference between the water surface elevation and the depth measured with an echosounder.
The differential elevation map (Figure 12) enables the visualization of terrain changes. Negative values indicate a decrease in bottom elevation, meaning that extraction has occurred, while positive values indicate an increase in bottom elevation. In Figure 13, near the southern edge, there is an area where elevation values have increased. The same area in Figure 12b is characterized by a high elevation gradient. It can be assumed that these changes are the result of material movement from the shore toward the deeper part of the excavation along a steep slope. This knowledge provides the opportunity to forecast further changes, monitor them, or even prevent them.
The value of 6354.4 m3, obtained through a sequence of calculations and result aggregation, represents the volume of mineral extracted from the deposit over the one-year period (2023–2024). This final result fulfills the initial objective of automating the calculation process.

3.3. Validation

The results of the proposed calculation method were compared with the volume calculation results obtained using the Surfer 27 software. Based on archival measurement data (points with x, y, and z coordinates taken from a map created in December 2023) and field measurements conducted by the authors in 2024, two surface models were generated (Figure 14).
The volume of the solid formed between these two surfaces, bounded by the shoreline of the reservoir, was calculated to be 6588.5 m3. This volume was compared with the volume calculated using the procedure proposed in this article in the QGIS 3.34 Prizren software. The volume difference between the two independent methods amounted to 234.1 m3, which is less than 4% of the total volume and falls within the margin of error of bathymetric measurements, where depth is determined with an accuracy of ±10 cm.
For the case in question, where the surface area of the reservoir is 86,339.5 m2, the potential volume error resulting from the bathymetric measurement accuracy is approximately 8634 m3. Therefore, the obtained results should be considered accurate and properly verified using a second, independent calculation method, carried out in different software but using the same dataset.

3.4. Approach Error

The volume of the extracted mineral is characterized by a certain estimation error. In the case in question, the area of the polygons is calculated without errors, because it is based on the use of computer calculation algorithms. The only, and at the same time, key element influencing the accuracy of the calculated volume is the height of each of the cuboids. Taking into account the accuracy characteristics of the echosounder used in bathymetric measurements, the height of each cuboid is determined with an error of ±10 cm. The total error in estimating the volume is therefore the product of the area of all the polygons and the value of ±10 cm, which is a constant value with an unchanging boundary of the deposit ceiling. As the exploitation continues, this error (defined by a certain volume) has a smaller and smaller share in the total volume of the deposit.

3.5. Comparison of the Calculation Methods Used

The results of calculations performed using the automated calculation procedure in the QGIS software, the results of hand-drawn calculations, and the results of calculations in the Surfer software were compared in terms of the time spent on calculations and report preparation, the possibility of errors during calculations, and operational complexity (Table 4).
Considering the shortest time required to achieve the final result (volume of extracted mineral), the complete elimination of the possibility of calculation errors, and the very low operational complexity resulting from conducting all calculations in a single software, the proposed automated calculation procedure in the QGIS software has only advantages, which are demonstrated by its superiority over other calculation methods.

4. Discussion

In land surveying, there are several methods for measuring the volume of a solid defined by a naturally or artificially shaped terrain surface bounded by a certain assumed reference level. These include the control point method, the cross-section method, the laser scanning method, and the photogrammetric method. The choice of method depends on the measurement objectives, the degree of accuracy required for the analysis, and the constraints on the application of a given measurement method in the measurement area. The control point method, which involves determining the height of selected measurement points, and the cross-section method, which measures the height of terrain points located on these cross-sections, utilize classic measuring devices such as total stations or GNSS receivers. As a result of determining height with these devices, an accuracy of several millimeters (for a tachymeter) and several centimeters (for a GNSS receiver) can be achieved. This method absolutely requires access to the area where the measurement is performed (the person performing the measurement must physically stand with the instrument or a measuring prism at each measured height point). Therefore, this method cannot be used in the case of water bodies. Additionally, in the case of GNSS receivers, another limitation is the obscuration of the horizon, which occurs in the case of forests or areas limited by high, steep surfaces, e.g., ravines or narrow streets in built-up areas. In such areas, there are problems with the availability of satellites and obtaining a precise solution consisting of determining the coordinates with high precision. In unfavorable conditions, the accuracy of the measurement with a GNSS receiver is several meters, which is insufficient for the needs of geodetic measurements. Laser scanning performed from the ground or from a UAV or aircraft allows for very precise mapping of the terrain surface, and the accuracy of this mapping depends mainly on the type of Vegetation coverage. In the case of areas without vegetation, such as deserts, glaciers, or open-pit mines, this method provides very high accuracy in determining the height of individual points in the so-called point cloud. The advantage of this method over previous methods is the larger amount of measurement data (a larger number of measured points), which makes the result (point cloud) surface-based rather than discrete. The specificity of the scanner measurement involves determining the distance from the first obstacle encountered by the laser beam. The laser scanner beam does not penetrate objects, nor does it penetrate water, which, despite the vast range of possible applications, makes it unsuitable for mapping the bottom of water bodies. The last of the geodetic measurement methods, the photogrammetric method, involves the use of aerial or satellite images, which are processed using image analysis software to build a digital terrain model. For reasons similar to laser scanning, this remote measurement method (photogrammetric method) cannot be applied to water bodies, although it is characterized by the highest accuracy and speed of measurement. Therefore, it should become clear to the reader at this point that none of the above-mentioned geodetic methods can be used to determine the morphology of the bottom of a water body. The only feasible technology is bathymetric measurement using an echosounder, which the authors implemented in this paper. The selection of the measurement technology used in this article was guided by the best technical knowledge. The presented technological solution (the only possible one), although it does not provide the accuracy characteristic of the latest remote measurement devices such as scanners or UAVs (which are impossible to use in this case), is improved precisely to optimize measurement in such specific measurement conditions and in the context of such a crucial issue for the mining industry as rational resource management.
The daily operations of mineral extraction at a mining site are supported not only by miners but also by specialists in fields such as geology and mine surveying. As part of their duties, these professionals record the volume of extracted material in documents known as resource inventory reports. The preparation of such a report is preceded by field surveys, which, in the case of open-pit mines, aim to create a topographic map of the pit floor. Bathymetric measurements using an echo sounder in conjunction with GPS are essential for generating an up-to-date map of the mined area when extraction takes place below the water table. The results of these measurements, once processed, analyzed, and compared with previous data, are used in the preparation of the inventory report.
The calculation of the volume of extracted mineral is the final stage of the deposit balance documentation. The polygon method allows for accurate volume determination based on field data. Depending on the purpose for which the method is applied (resource estimation/extraction volume calculation), it requires data on the location of measurement points and the thickness of the deposit or extracted material at those points. In the case of extraction below the water table, the volume is determined by dividing the pit floor into polygons, constructing prisms based on these polygons, and calculating the volume of each prism up to the reference level (roof of the deposit). The total extracted volume is obtained by summing the volumes of all prisms. The annual extraction volume is determined by comparing the total deposit volumes calculated at two different time points using Formula (1). The difference between these values represents the amount of mineral extracted over the course of one year. The final report includes all required information and is submitted to the relevant authorities both at the end of each calendar year and after the completion of mining operations.
Given the widespread use of the Boldyrev polygon method for volume calculations, despite its shortcomings related to the high demand for measurement and computational work, the authors undertook the task of analyzing individual stages of the process with the aim of automating it using GIS tools. This automation was demonstrated using a typical example of a mining operation extracting common mineral resources under conditions where excavation occurs below the water table. This case was selected due to the prevalence of such mining operations, which means that beyond the scientific aspect, the developed automation process has significant practical relevance, as it can be applied by numerous professionals in the fields of geology and mine surveying.
For the analyzed open-pit excavation site, the volume of mineral extracted in 2024 was calculated using the polygon method with the automation of the computational procedure. A novel approach was proposed involving the use of digital QGIS tools, both for calculations and for the graphic presentation of the mineral volume determination process. The upper edge of the deposit slope was adopted as the reference level for calculating the volumes of individual prisms. By subtracting the 2023 volume from the 2024 volume, the amount of mineral extracted over the one-year period was determined to be 6354.4 m3. In the case of the analyzed mining operation, which holds a concession issued by the governor (in accordance with local geological and mining law), the maximum permitted annual extraction volume is 10,000 m3. Based on the calculated volume, it can be concluded that the entrepreneur did not exceed the limit specified in the concession. It is also important to note that this example is illustrative, and the accuracy of the calculated volume can be improved by increasing the number of measurement points, a factor which, in the case of an automated process, is mostly irrelevant to the computational time.
Current methods of calculating the volume of the mineral extracted from below the water table are based on the use of a method called the block method by mining geologists [39]. The blocks in which volume calculations are made are determined at the stage of geological reconnaissance of the deposit. These blocks are created based on Thiessen/Voronoi polygons built around the points where reconnaissance drilling was carried out. The polygon shapes determined in this way are invariable during production records kept at the end of each calendar year. This has practical value, since only the volume value of a given block is changed in the calculations during the next annual cycle; however, the shortcoming of this method is its low accuracy. The low accuracy of the volume of blocks determined in this way is the result of using an averaged value of the thickness of the deposit in a given block based on the thickness values measured in the field within a given polygon. The authors propose that the blocks (perpendiculars) should be built independently, in each annual cycle, and their thickness should be the value obtained from in situ bathymetric measurements. This increases the number of blocks for which the volume is determined but due to the automation of the calculation process, it is not a drawback. However, this approach brings a fundamental advantage in terms of the accuracy of the results obtained.
The models and cartographic studies developed using the automated GIS tools presented in this paper may become a key element of analysis not only during the extraction of mineral resources but also after mining operations have concluded (e.g., for reclamation planning purposes). The modeling results presented in graphical form make interpretation easier and faster, especially in terms of comparing with earlier stages of extraction.
Methodological improvement was examined by performing a cost–benefit analysis. This analysis involves the steps outlined in the flowchart (Figure 15).
The first step in conducting a cost–benefit analysis is defining the objectives of the proposed innovative procedure. This step precisely defines the authors’ intended achievements through the implementation of the new solution. The goal of implementing the new solution is to shorten the time required for calculations, analysis, and visualization of mineral volume calculation results extracted over a calendar year in open-pit mines. An additional goal is to reduce the number of applications and programs used for calculations and analyses to a single, free, and open-source geoinformatics software, thereby reducing costs. The next step is to determine the costs associated with implementing the new method of calculating mineral volume. In accordance with the principles, all costs were taken into account, including hardware and software purchases, employee salaries, training, and marketing.
QGIS is a free and open-source geographic information system that runs on Windows, macOS, Linux, Android, and iOS. The QGIS project is part of the Open Source Geospatial Foundation (OSGeo), and is freely available to users worldwide. Depending on the employee remuneration method used, the costs associated with the remuneration of employees, calculating the volume of mineral extracted from a deposit using the automated calculation procedure proposed in this article, will be as follows:
˗
In the case of the output method (so-called piecework), in which the employee is paid for the performance of a given task (in this case, preparing a resource inventory), equal to the remuneration costs of employees performing these activities according to the calculation procedures used previously;
˗
In the case of the time-based method, in which the employee is paid based on the number of hours worked, the remuneration costs are lower than those of employees performing these activities according to the calculation procedures used previously.
Training costs are zero. This assumption can be made considering that currently, all higher education institutions educating specialists in geodesy, geology, and mining include GIS topics in their curricula.
Marketing costs are zero. This assumption can be made considering the fact that those supervising the recording of minerals extracted from deposits, who also sit on bodies influencing the recommendations and regulations of the geological survey service, are constantly monitoring technical and process innovations, scientific publications, and conference papers, and their decisions influence the implementation of mineral recording tasks in a given country.
The next step is to determine the benefits that will result from implementing an innovative process for calculating the volume of minerals extracted from deposits. This takes into account all benefits, such as increased revenue, savings resulting from process automation, improved work efficiency, etc. The benefits of implementing an automated procedure for calculating the volume of minerals extracted from deposits over a one-year period include the following:
˗
Reducing the time required to prepare a resource inventory report;
˗
Eliminating the possibility of making calculation errors;
˗
Standardization of the procedure, allowing for verification of the calculated value by supervisory authorities;
˗
Cost savings resulting from the exclusive use of free software.
The next step is to compare the costs and benefits of introducing the innovative, automated process. For this purpose, a return on investment (ROI) is calculated, i.e., the ratio of benefits to costs. The costs of implementing the automated procedure for calculating the volume of extracted minerals proposed in this article for the person preparing the resource cadastral report are lower for the person preparing the resource cadastral report than for previously used calculation procedures. The benefits are numerous and not only affect the person performing the calculations but also positively impact the transparency of the calculation procedure and the ability to verify the calculated values by supervisory authorities. The ROI of this solution, i.e., the benefit-to-cost ratio, is greater than 1. The final step in the cost–benefit analysis is to assess the project’s profitability. If the ROI is greater than 1, the project is profitable and worth implementing. If the ROI is less than 1, the project is not profitable and should be rejected. Since the profitability index in the case under consideration is greater than 1, the cost–benefit analysis proves the profitability of the proposed solution and indicates that it is worth implementing in practice by those employed in mine surveying and geological departments.

5. Conclusions

The concept of automating the process of calculating the mineral volume extracted from the deposit, presented in this article, has brought positive results. Geodetic measurement data (bathymetry and GNSS data), allowing for calculating the volume of mineral extracted from below the water surface in an exemplary mining plant, were used to calculate the volume of individual blocks and finally to determine the volume of the extracted mineral in an annual cycle. This was carried out using GIS tools and verified in independent software, obtaining results consistent within the limits of measurement error. The use of the proposed automated calculation procedure allows for the elimination of human errors and a reduction in the workload of the person performing the calculations, while eliminating any simplifications related to data reduction, as is the case in the classic approach to calculating the volume of the mineral.

Author Contributions

Conceptualization, A.S.; methodology, A.S. and M.S.; software, M.S.; validation, A.S. and M.S.; formal analysis, A.S. and M.S.; investigation, A.S. and M.S.; resources, A.S.; data curation, A.S.; writing—original draft preparation, A.S. and M.S.; writing—review and editing, A.S.; visualization, M.S.; supervision, A.S.; project administration, A.S. All authors have read and agreed to the published version of the manuscript.

Funding

This research received no external funding.

Data Availability Statement

The data presented in this study are available on request from the corresponding author.

Conflicts of Interest

The authors declare no conflicts of interest.

References

  1. Bolstad, P. GIS Fundamentals, A First Text on Geographic Information Systems, 6th ed.; Bolstad, P., Ed.; Xan Edu Publishing Inc.: Livonia, MI, USA, 2019; pp. 1–764. [Google Scholar]
  2. Zhou, G.; Pan, Q.; Yue, T.; Wang, Q.; Sha, H. Vector and raster data storage based on Morton code. In Proceedings of The ISPRS TC III Mid-Term Symposium “Developments, Technologies and Applications in Remote Sensing”, Beijing, China, 7–10 May 2018. [Google Scholar]
  3. Omali, T.U. Utilization of Remote Sensing and GIS in Geology and Mining. Int. J. Sci. Res. Multidiscip. Stud. 2021, 7, 17–24. [Google Scholar]
  4. Malli, T.; Pamukcu, C.; Köse, H. Determination of Optimum Production Capacity and Mine Life Considering Net Present Value in Open Pit Mining at Different Overall Slope Angles. Acta Montan. Slovaca. 2015, 20, 62–70. [Google Scholar]
  5. Rezakhah, M.; Moreno, E.; Newman, A. Practical performance of an open pit mine scheduling model considering blending and stockpiling. Comput. Oper. Res. 2020, 115, 104638. [Google Scholar] [CrossRef]
  6. Afrapoli, A.M.; Askari-Nasab, H. Open-Pit Mine Production Optimization: A Review of Models and Algorithms. MOL Re-search Report Six 2014/2015, Paper 202, pp. 80–110. Available online: https://sites.ualberta.ca/MOL/DataFiles/2015_Papers/2015_MOL_Paper_202.pdf (accessed on 5 June 2025).
  7. Liu, G.; Guo, W.; Chai, S.; Li, J. Research on production capacity planning method of open-pit coal mine. Sci. Rep. 2023, 13, 8676. [Google Scholar] [CrossRef]
  8. Xu, X.; Zhu, Z.; Gu, X.; Wang, K.; Wang, Q.; Zhao, Y.; Zhao, Y.; Liu, S. Genetic algorithm optimisation of open pit mine production scheduling considering social effects. Int. J. Min. Reclam. Environ. 2025, 1–24. [Google Scholar] [CrossRef]
  9. Desheng, Y.; Gang, C.; Xiaoping, L. Application of geological interpretation and mineralization information extracting by remote-sensing in mineral resource evaluating. J. Editor. Board HPU 2010, 29, 184–189. [Google Scholar]
  10. Puniach, E.; Gruszczyński, W.; Ćwiąkała, P.; Matwij, W. Application of UAV-based orthomosaics for determination of horizontal displacement caused by underground mining. ISPRS J. Photogramm. Remote Sens. 2021, 174, 282–303. [Google Scholar] [CrossRef]
  11. Guzy, A.; Łucka, M.; Witkowski, W. Advancing InSAR Applications in Detecting Land Movement and Sinkhole Precursors in Post-Mining Landscapes. In Proceedings of the EGU General Assembly, Vienna, Austria, 14–19 April 2024. [Google Scholar] [CrossRef]
  12. Szafarczyk, A. Kinematics of mass phenomena on the example of an active landslide monitored using GPS and GBInSAR technology. J. Appl. Eng. Sci. 2019, 17, 107–115. [Google Scholar] [CrossRef]
  13. Behera, A.; Rawat, K.S. A Comprehensive Review on Mining Subsidence and its Geo-environmental Impact. J. Mines Met. Fuels 2023, 71, 1224–1234. [Google Scholar] [CrossRef]
  14. Park, S.; Choi, Y. Applications of Unmanned Aerial Vehicles in Mining from Exploration to Reclamation: A Review. Minerals 2020, 10, 663. [Google Scholar] [CrossRef]
  15. Szafarczyk, A.; Toś, C. The Use of Green Laser in LiDAR Bathymetry: State of the Art and Recent Advancements. Sensors 2023, 23, 292. [Google Scholar] [CrossRef]
  16. Suh, J. An Overview of GIS-Based Assessment and Mapping of Mining-Induced Subsidence. Appl. Sci. 2020, 10, 7845. [Google Scholar] [CrossRef]
  17. Malinowska, A.; Hejmanowski, R. Building damage risk assessment on mining terrains in Poland with GIS application. Int. J. Rock Mech. Min. Sci. 2010, 47, 238–245. [Google Scholar] [CrossRef]
  18. Suh, J.; Kim, S.M.; Yi, H.; Choi, Y. An Overview of GIS-Based Modeling and Assessment of Mining-Induced Hazards: Soil, Water, and Forest. Int. J. Environ. Res. Public Health 2017, 14, 1463. [Google Scholar] [CrossRef] [PubMed]
  19. Sprague, K.; de Kemp, E.; Wong, W.; McGaughey, J.; Perron, G.; Barrie, T. Spatial targeting using queries in a 3-D GIS environment with application to mineral exploration. Comput. Geosci. 2006, 32, 396–418. [Google Scholar] [CrossRef]
  20. Uygucgil, H.; Konuk, A. Reserve estimation in multivariate mineral deposits using geostatistics and GIS. J. Min. Sci. 2015, 51, 993–1000. [Google Scholar] [CrossRef]
  21. Hosseinali, F.; Alesheikh, A.A. Weighting Spatial Information in GIS for Copper Mining Exploration. Am. J. Appl. Sci. 2008, 5, 1187–1198. [Google Scholar] [CrossRef]
  22. Kim, S.M.; Choi, Y.; Park, H.D. New Outlier Top-Cut Method for Mineral Resource Estimation via 3D Hot Spot Analysis of Borehole Data. Minerals 2018, 8, 348. [Google Scholar] [CrossRef]
  23. Baek, J.; Choi, Y.; Park, H.-S. Uncertainty Representation Method for Open Pit Optimization Results Due to Variation in Mineral Prices. Minerals 2016, 6, 17. [Google Scholar] [CrossRef]
  24. Sinha, N.; Deb, D.; Pathak, K. Development of a mining landscape and assessment of its soil erosion potential using GIS. Eng. Geol. 2017, 216, 1–12. [Google Scholar] [CrossRef]
  25. Grenon, M.; Hadjigeorgiou, J. Integrated structural stability analysis for preliminary open pit design. Int. J. Rock Mech. Min. 2010, 47, 450–460. [Google Scholar] [CrossRef]
  26. Grenon, M.; Laflamme, A.-J. Slope orientation assessment for open-pit mines, using GIS-based algorithms. Comput. Geosci. 2011, 37, 1413–1424. [Google Scholar] [CrossRef]
  27. Lechner, A.M.; Devi, B.; Schleger, A.; Brown, G.; McKenna, P.; Ali, S.H.; Rachmat, S.; Syukril, M.; Rogers, P. A Socio-Ecological Approach to GIS Least-Cost Modelling for Regional Mining Infrastructure Planning: A Case Study from South-East Sulawesi, Indonesia. Resources 2017, 6, 7. [Google Scholar] [CrossRef]
  28. Blachowski, J. Spatial analysis of the mining and transport of rock minerals (aggregates) in the context of regional development. Environ. Earth Sci. 2014, 71, 1327–1338. [Google Scholar] [CrossRef]
  29. Baek, J.; Choi, Y. A New Method for Haul Road Design in Open-Pit Mines to Support Ecient Truck Haulage Operations. Appl. Sci. 2017, 7, 747. [Google Scholar] [CrossRef]
  30. Preciado, J.R.; Rap, E.; Vos, J. The politics of Land Use Planning: Gold mining in Cajamarca, Peru. Land Use Policy 2015, 49, 104–117. [Google Scholar] [CrossRef]
  31. Craynon, J.R.; Sarver, E.A.; Ripepi, N.S.; Karmis, M.E. AGIS-based methodology for identifying sustainability conflict areas in mine design—A case study from a surface coal mine in the USA. Int. J. Min. Reclam. Environ. 2016, 30, 197–208. [Google Scholar] [CrossRef]
  32. USTAWA Z Dnia 9 Czerwca 2011 R. Prawo Geologiczne i Górnicze. Available online: https://isap.sejm.gov.pl/isap.nsf/download.xsp/WDU20111630981/U/D20110981Lj.pdf (accessed on 6 April 2025).
  33. Urbański, J. GIS W Badaniach Przyrodniczych; Wydawnictwo Uniwersytetu Gdańskiego: Gdańsk, Poland, 2014; pp. 1–252. [Google Scholar]
  34. Longley, P.A.; Goodchild, M.F.; Maguire, D.J.; Rhind, D.W. GIS Teoria I Praktyka; Wydawnictwo Naukowe PWN: Warszawa, Poland, 2006; pp. 1–540. [Google Scholar]
  35. Paleczek, W. Analysis of the calculation accuracy of soil mass volume. Zesz. Nauk. Politech. Częstochowskiej Ser. Bud. 2020, 21, 365–371. [Google Scholar]
  36. Völker, D. A simple and efficient GIS tool for volume calculations of submarine landslides. Geo-Mar. Lett. 2010, 30, 541–547. [Google Scholar] [CrossRef]
  37. Volume Calculation Based on LiDAR Data. Available online: https://www.diva-portal.org/smash/get/diva2:1584621/FULLTEXT01.pdf (accessed on 5 June 2025).
  38. Jurys, L.; Damrat, M. Problems of reserves inventorying and calculating the volume of extraction on the example of aggregates deposits. Górnictwo Odkryw. 2019, 1, 18–24. [Google Scholar]
  39. Nieć, M.; Mucha, J.; Sobczyk, E.; Wasilewska-Błaszczyk, M. Część IV Szacowanie zasobów. In Metodyka Dokumentowania Złoż Kopalin Stałych; Nieć, M., Ed.; Instytut Gospodarki Surowcami Mineralnymi i Energią PAN: Kraków, Polska, 2012; pp. 1–229. [Google Scholar]
  40. Szafarczyk, A.; Gawałkiewicz, R. An inventory of opencast mining excavations recultivated in the form of water reservoirs as an example of activities increasing the retention potential of the natural environment: A case study from Poland. Geol. Geophys. Environ. 2023, 49, 401–418. [Google Scholar] [CrossRef]
  41. Jurys, L.; Maszloch, E.; Uścinowicz, G.; Wirkus, K. Analiza dokładności szacowania zasobów i średnich parametrów złóż kruszyw na dnie Bałtyku na podstawie danych z dokumentacji “Ławica Słupska”, “Południowa Ławica Środkowa”, “Zatoka Koszalińska” oraz “Zatoka Gdańska I” i “Zatoka Gdańska II”. Górnictwo Odkryw. 2022, 1, 33–38. [Google Scholar] [CrossRef]
Figure 1. Principle of calculating deposit volume using the polygon method. (a) Construction of a polygon by drawing perpendicular bisectors of line segments connecting measurement points. (b) Right prisms with heights corresponding to the deposit thickness at each point.
Figure 1. Principle of calculating deposit volume using the polygon method. (a) Construction of a polygon by drawing perpendicular bisectors of line segments connecting measurement points. (b) Right prisms with heights corresponding to the deposit thickness at each point.
Geosciences 15 00315 g001
Figure 2. Diagram of the calculation of the volume of minerals extracted from beneath the water table over the course of one calendar year.
Figure 2. Diagram of the calculation of the volume of minerals extracted from beneath the water table over the course of one calendar year.
Geosciences 15 00315 g002
Figure 3. Automation of the process for determining the volume of mineral extracted over the course of one year. Flowchart of procedures carried out in the QGIS.
Figure 3. Automation of the process for determining the volume of mineral extracted over the course of one year. Flowchart of procedures carried out in the QGIS.
Geosciences 15 00315 g003
Figure 4. Location of the Ruda-Borowiec reservoir (marked with red circle), where bathymetric measurements were conducted to calculate the volume of extracted minerals. (a,b) Own work based on maps from Geoportal.gov.pl. (c) Photo: A. Szafarczyk.
Figure 4. Location of the Ruda-Borowiec reservoir (marked with red circle), where bathymetric measurements were conducted to calculate the volume of extracted minerals. (a,b) Own work based on maps from Geoportal.gov.pl. (c) Photo: A. Szafarczyk.
Geosciences 15 00315 g004
Figure 5. Analog mining map with archive data of reservoir bottom elevation points in 2023.
Figure 5. Analog mining map with archive data of reservoir bottom elevation points in 2023.
Geosciences 15 00315 g005
Figure 6. Fragment from the attribute table of the point layer prepared in the QGIS.
Figure 6. Fragment from the attribute table of the point layer prepared in the QGIS.
Geosciences 15 00315 g006
Figure 7. Vector layers: points and polygons on a Google Satellite map background.
Figure 7. Vector layers: points and polygons on a Google Satellite map background.
Geosciences 15 00315 g007
Figure 8. Point layer and the result of the Create Voronoi Polygons procedure displayed on a Google Satellite map background.
Figure 8. Point layer and the result of the Create Voronoi Polygons procedure displayed on a Google Satellite map background.
Geosciences 15 00315 g008
Figure 9. Principle of the “Clip polygons to area” operation.
Figure 9. Principle of the “Clip polygons to area” operation.
Geosciences 15 00315 g009
Figure 10. Point layer and the result of the “Clip polygons to area” procedure displayed on the Google Satellite map background.
Figure 10. Point layer and the result of the “Clip polygons to area” procedure displayed on the Google Satellite map background.
Geosciences 15 00315 g010
Figure 11. Layers used in the “Intersection” procedure displayed on a Google Satellite map background. Green lines indicate polygon contours for the current year, while blue lines show contours from the previous year.
Figure 11. Layers used in the “Intersection” procedure displayed on a Google Satellite map background. Green lines indicate polygon contours for the current year, while blue lines show contours from the previous year.
Geosciences 15 00315 g011
Figure 12. Output layer polygons: (a) year 1 with applied styles and (b) year 2 with applied styles.
Figure 12. Output layer polygons: (a) year 1 with applied styles and (b) year 2 with applied styles.
Geosciences 15 00315 g012
Figure 13. Output layer “intersection of polygons and polygons 2” with applied styles.
Figure 13. Output layer “intersection of polygons and polygons 2” with applied styles.
Geosciences 15 00315 g013
Figure 14. Surface models of the reservoir bottom in the years 2023 (a) and 2024 (b), generated based on archival and field survey data.
Figure 14. Surface models of the reservoir bottom in the years 2023 (a) and 2024 (b), generated based on archival and field survey data.
Geosciences 15 00315 g014
Figure 15. Cost–benefit analysis for an automated mineral volume calculation procedure.
Figure 15. Cost–benefit analysis for an automated mineral volume calculation procedure.
Geosciences 15 00315 g015
Table 1. Requirements and parameters of the “Create Voronoi polygons” procedure.
Table 1. Requirements and parameters of the “Create Voronoi polygons” procedure.
InputParametersOutput
Vector layer: pointBuffer regionVector layer: polygon
Tolerance
Copy attributes from input features
Table 2. Requirements and parameters of the “Intersection” procedure.
Table 2. Requirements and parameters of the “Intersection” procedure.
InputParametersOutput
Any vector layer (to overlay)Input fieldsThe same dimension vector layer as the overlaid layer
At least the same dimension vector layer (overlaying)Overlay fields
Table 3. Requirements and parameters of the “Calculate volumes” procedure.
Table 3. Requirements and parameters of the “Calculate volumes” procedure.
InputParametersFormulaOutput
Any vector layerField nameExpression for calculationsINPUT with modified attribute table
Field type
Field length
Field precision
Table 4. Evaluation of the applied calculation methods based on the adopted comparative criteria.
Table 4. Evaluation of the applied calculation methods based on the adopted comparative criteria.
Comparison CriterionCalculations Using the Analytical MethodAutomated Calculation Procedure in the QGIS SoftwareCalculations in the Surfer Programme
Time spent on making calculations and preparing the reportthe longestthe shortestaverage
Possibility of making an error during calculationvery highno possibility of making a mistakeaverage
Operational complexityvery highvery lowaverage
Disclaimer/Publisher’s Note: The statements, opinions and data contained in all publications are solely those of the individual author(s) and contributor(s) and not of MDPI and/or the editor(s). MDPI and/or the editor(s) disclaim responsibility for any injury to people or property resulting from any ideas, methods, instructions or products referred to in the content.

Share and Cite

MDPI and ACS Style

Szafarczyk, A.; Siwek, M. GIS-Based Process Automation of Calculating the Volume of Mineral Extracted from a Deposit. Geosciences 2025, 15, 315. https://doi.org/10.3390/geosciences15080315

AMA Style

Szafarczyk A, Siwek M. GIS-Based Process Automation of Calculating the Volume of Mineral Extracted from a Deposit. Geosciences. 2025; 15(8):315. https://doi.org/10.3390/geosciences15080315

Chicago/Turabian Style

Szafarczyk, Anna, and Michał Siwek. 2025. "GIS-Based Process Automation of Calculating the Volume of Mineral Extracted from a Deposit" Geosciences 15, no. 8: 315. https://doi.org/10.3390/geosciences15080315

APA Style

Szafarczyk, A., & Siwek, M. (2025). GIS-Based Process Automation of Calculating the Volume of Mineral Extracted from a Deposit. Geosciences, 15(8), 315. https://doi.org/10.3390/geosciences15080315

Note that from the first issue of 2016, this journal uses article numbers instead of page numbers. See further details here.

Article Metrics

Back to TopTop