A BIM-Based Bar Bending Schedule Generation Algorithm with Enhanced Accuracy
Abstract
1. Introduction
1.1. Rebar Procurement
1.2. Related Literature
1.3. Research Objectives
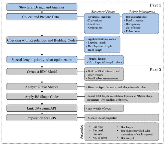
- Structural design and analysis results which establish the structural requirements for reinforcement.
- An enhanced BIM-based BBS generation algorithm, integrated with a special length prioritization strategy, considering optimization before model creation. This optimization-first approach minimizes data transitions, thereby reducing error propagation and ensuring consistency between the BBS and subsequent rebar procurement.
- A structural 3D model was created incorporating the optimized rebar information.
- The BBS is prepared with enhanced accuracy by utilizing the Revit API within the BIM environment, additional information such as BS shape codes [35] (which influence bend deductions and rebar usage) can be linked. This enables the automatic generation of highly accurate BBS data, including precise rebar quantities.
2. Materials and Methods
- The initial step involves preparing the main dataset from structural design and analysis or in some cases, structural drawings.
- The data set encompasses details about the building’s structural framework, including dimensions, locations, and connections of structural members, as well as rebar information such as bar size, bend diameter, bar spacing, the quantity of rebar, and the concrete cover of each element.
- The prepared information is cross-verified with the regulations of the relevant building codes to ensure compliance with structural integrity.
- The rebars were optimized into special lengths to enhance rebar utilization and minimize cutting waste, generating special lengths and amounts of rebars.
- A detailed 3D structural BIM model is created in Autodesk Revit, with rebars meticulously added to each element, paying special attention to lapping areas, anchorage lengths, and bends.
- The rebar arrangements are thoroughly analyzed, and each rebar is categorized by type, bar mark, and rebar shape.
- Consequently, each identified rebar shape is assigned a BS shape code, which calculates the exact length of the rebar, accounting for bend deductions.
- As the BIM model does not inherently provide all the necessary data for calculating rebar quantities, additional data, such as rebar unit weight, is linked to the BIM model using the Revit 2024 API, facilitated by a custom Python script based on Python 3.1.2.
- Once the BIM model was completed with all necessary details, a BBS was generated automatically through managing Revit properties. The generated BBS displays rebar specifications, including bar type, bar mark, bar size, number of rebars, bar length, bar shape with segment dimensions, and bar weight.
2.1. Special-Length-Priority Rebar Optimization for Diaphragm Wall Rebars
2.1.1. Optimization of Main Rebars
2.1.2. Optimization of Remaining Rebars
2.2. Revit API Application
3. Case Application
3.1. Case Study Overview
3.2. Application of the Proposed Algorithm
3.2.1. Special-Length-Priority Optimization
3.2.2. BBS Preparation in Revit
| Algorithm 1. Pseudocode |
|
- (1)
- The script begins by importing the required libraries and setting up references to Revit API to enable access to Revit’s functions and data.
- (2)
- A dictionary is defined as ‘unit_weight_mapping’, where the keys represent the names of rebar types, and the values are their corresponding unit weights in kg/m.
- (3)
- The script accesses the currently opened Revit document, which will be modified.
- (4)
- A transaction is started to allow modifications to the Revit model, ensuring data integrity and allowing undo/redo actions. This repeats the process of selecting a rebar type in the model and maps with the corresponding unit weight in data input. If a rebar type is found, the script proceeds to convert its unit weight from kg/m to Revit’s internal unit system using a conversion function since Revit stores data in its internal units rather than standard metric or imperial units.
- (5)
- The ‘try…except’ block is used for error handling to avoid corrupting the model if an error happens.
- (6)
- The transaction is committed to save all changes to the model if all the operations in the try box are achieved. The rollback operation is executed to undo any changes made during the transaction if any error happens during the process.
- (7)
- The script prints an error message if an exception is found, providing feedback.
3.3. Analysis of Mean Absolute Error (MAE) and Mean Absolute Percentage Error (MAPE)
3.4. Time Analysis between the Manual and Proposed Method
3.5. Manpower Analysis between the Manual and Proposed Method
4. Discussion
5. Conclusions
- After implementing special-length-priority optimization, the required rebar weight for 293 panels of diaphragm wall was 19,431.98 t, while the ordered rebar weight in special lengths was 19,582.43 t, representing a waste of 150.45 t or a 0.77% waste rate.
- Compared to the original method using stock lengths, which required 22,582.65 t, the optimized method saved 3000.22 t of rebar, cutting down consumption by 13.3%.
- The rebar weights generated by the BIM model’s automatically created BBS were found to be highly accurate when compared to the anticipated rebar weights from the special-length-priority optimization, with an MAE of 0.017 and a MAPE of 1.13% (98.87% accuracy).
Author Contributions
Funding
Data Availability Statement
Conflicts of Interest
Abbreviations
| 2D | Two-dimensional |
| 3D | Three-dimensional |
| ACI | American Concrete Institute |
| AEC | Architectural, Engineering, and Construction |
| API | Application Program Interface |
| BBS | Bar Bending Schedule |
| BIM | Building Information Modeling |
| BSI | British Standard Institute |
| JSCE | Japan Society of Civil Engineers |
| KDS | Korea Design Standards |
| MAE | Mean Absolute Error |
| MAPE | Mean Absolute Percentage Error |
| N0RCW | Near-zero Rebar Cutting Waste |
| Notations | |
| Length of cutting pattern i (m) | |
| Maximum length required for the special length order (m) | |
| Minimum length required for the special length order (m) | |
| Length of rebar i (m) | |
| Optimal reference length (m) | |
| Special length (m) | |
| Special length cutting pattern (m) | |
| Total length of the same diameter wall rebars (m) | |
| Revised quantity of required rebars | |
| Minimum rebar quantity for the special length order (ton) | |
| Total purchased rebar quantity (ton) | |
| r | Summation’s upper boundary |
| Target loss rate (%) | |
| Rebar loss rate of the special length cutting pattern (%) |
Appendix A
| Main Rebars | ||||||
|---|---|---|---|---|---|---|
| Serial No. | Description | Bar Mark | Size | No. of Rebars | Length of Rebar | Weight (Ton) |
| 1 | Main Bars | D2 | H40 | 40 | 9.760 | 3.851 |
| 2 | B2 | 40 | 8.535 | 3.368 | ||
| 3 | E2 | 40 | 8.535 | 3.368 | ||
| 4 | A2 | 40 | 9.185 | 3.624 | ||
| 5 | A1 | 40 | 8.865 | 3.498 | ||
| 6 | B1 | 40 | 8.865 | 3.498 | ||
| 7 | D1 | 40 | 8.865 | 3.498 | ||
| 8 | E1 | 40 | 8.865 | 3.498 | ||
| 9 | D3 | 40 | 3.425 | 1.351 | ||
| 10 | A3 | H32 | 40 | 10.335 | 2.610 | |
| 11 | A4 | 40 | 8.895 | 2.246 | ||
| 12 | D4 | 40 | 8.895 | 2.246 | ||
| 13 | D3a | 40 | 6.335 | 1.600 | ||
| Remaining Rebars | ||||||
| Serial No. | Description | Bar Mark | Size | No. of Rebars | Length of Rebar | Weight (Ton) |
| 1 | Suspension Hook | U1 | H40 | 16 | 2.518 | 0.397 |
| 2 | Spacer | S1 | 58 | 2.450 | 1.402 | |
| 3 | Hanging Bar | H1 | 12 | 2.450 | 0.290 | |
| 4 | Add’l Lifting Bar | H3 | 12 | 2.450 | 0.290 | |
| 5 | Coupler Bars | P2c | 4 | 2.160 | 0.085 | |
| 6 | P2d | 4 | 2.160 | 0.085 | ||
| 7 | P2e | 4 | 2.160 | 0.085 | ||
| 8 | P1c | 28 | 2.052 | 0.567 | ||
| 9 | P1d | 28 | 2.052 | 0.567 | ||
| 10 | P1e | 24 | 2.052 | 0.486 | ||
| 11 | Lifting Rebar | H2 | 16 | 1.800 | 0.284 | |
| 12 | Coupler Bars | G2c | 2 | 1.520 | 0.030 | |
| 13 | G2f | 4 | 1.520 | 0.060 | ||
| 14 | G1c | 8 | 1.412 | 0.111 | ||
| 15 | G1f | 28 | 1.412 | 0.390 | ||
| 16 | Coupler Bars | P4c | H32 | 4 | 1.570 | 0.040 |
| 17 | P3c | 28 | 1.483 | 0.262 | ||
| 18 | Add’l Vertical Bars | C2 | H25 | 40 | 8.741 | 1.348 |
| 19 | C1 | 40 | 5.191 | 0.800 | ||
| 20 | Stiffener | L3 | 44 | 1.820 | 0.309 | |
| 21 | Coupler Bars | P6c | 4 | 1.225 | 0.019 | |
| 22 | P5c | 28 | 1.158 | 0.125 | ||
| 23 | EX-Link | L1 | H20 | 972 | 4.766 | 11.442 |
| 24 | Add’l Vertical Bars | F1 | 40 | 4.320 | 0.427 | |
| 25 | Fixing Rebar | FR1 | 16 | 2.450 | 0.097 | |
| 26 | Coupler Bars | G7b | 48 | 0.700 | 0.083 | |
| 27 | G8b | 6 | 0.700 | 0.010 | ||
| 28 | Dowel Bars | SW1 | H16 | 152 | 1.362 | 0.327 |
| 29 | SW2 | 76 | 1.362 | 0.164 | ||
| 30 | C-Link | L2 | H13 | 3440 | 1.214 | 4.343 |
References
- Zheng, C.; Yi, C.; Lu, M. Integrated optimization of rebar detailing design and installation planning for waste reduction and productivity improvement. Autom. Constr. 2019, 101, 32–47. [Google Scholar] [CrossRef]
- Economy of Construction, Reinforcement Steel, Homepage: CRSI, Concrete Reinforcing Steel Institute. Available online: https://www.crsi.org/reinforced-concrete-benefits/economy-of-construction/ (accessed on 15 April 2024).
- Nigussie, T.; Chandrasekar, M.K. Influence of rebar practice in the total cost of building construction projects: The case of Hawassa City, Ethiopia. Int. J. Eng. Sci. Technol. 2020, 12, 54–65. [Google Scholar] [CrossRef]
- Mallya, A.G.; Reja, V.K.; Varghese, K. Impact of reinforcement design on rebar productivity. In Proceedings of the 40th Inter-national Symposium on Automation and Robotics in Construction, Chennai, India, 3–9 July 2023. [Google Scholar] [CrossRef]
- Yuliana, C.; Kartadipura, R.H.; Mutiara, N.S.; Harti, S. Analysis of minimizing iron material waste for construction work in wetlands with bar bending schedule method. Int. J. Civ. Eng. 2023, 10, 1–9. [Google Scholar] [CrossRef]
- ACI Committee 318. Building Code Requirements for Structural Concrete (ACI 318-19) and Commentary (ACI 318R-19); American Concrete Institute: Farmington Hills, MI, USA, 2019. [Google Scholar]
- BS 8110:1997; Structural Use of Concrete-Part 1, Code of Practice for Design and Construction. British Standards Institution: London, UK, 1997.
- Eurocode 2: Design of Concrete Structures: Part 1-1: General Rules and Rules for Buildings; British Standards Institution (BSI): London, UK; European Committee for Standardization (CEN): Bruxelles, Belgium, 2004.
- KDS 14 20 52; Concrete Structure-Joint Design Criteria, 18. Ministry of Land, Infrastructure, and Transportation: Sejong, Republic of Korea, 2021.
- Standard No.15 469; Standard Specifications for Concrete Structures–2007 “Design” in JSCE Guidelines for Con-Crete. Japan Society of Civil Engineers: Tokyo, Japan, 2010.
- Kwon, K. A Study on the Development of Optimization Algorithms for Near Zero Cutting Wastes of Reinforcement Steel Bars. Ph.D. Thesis, Kyung Hee University, Yongin, Republic of Korea, 2023. [Google Scholar]
- Widjaja, D.D.; Kim, S. Reducing rebar cutting waste and rebar usage of beams: A two-stage optimization algorithm. Buildings 2023, 13, 2279. [Google Scholar] [CrossRef]
- Olsen, D.; Taylor, J.M. Quantity take-off using building information modeling (BIM), and its limiting factors. Procedia Eng. 2017, 196, 1098–1105. [Google Scholar] [CrossRef]
- Surve, R.B.; Kulkarni, S.S. Construction waste reduction—A case study. Int. J. Eng. Res. Technol. 2013, 2, 870–875. [Google Scholar]
- Afshar, A.; Amiri, H.; Eshtehardian, E. An Improved Linear Programming Model For One-Dimensional Cutting Stock Problem. In Proceedings of the First International Conference on Construction in Developing Countries (ICCIDC-I), Advancing and Integrating Construction Education, Research & Practice, Karachi, Pakistan, 4–5 August 2008. [Google Scholar]
- Sherafat, B.; Taghaddos, H.; Shafaghat, E. Enhanced automated quantity take-off in building information modeling. Sci. Iran. A Civ. Eng. 2021, 29, 1024–1037. [Google Scholar]
- Biehl, M. RESTful API Design: Best Practices in API Design with REST (API-University Series Book 3); Kindle Edition; CreateSpace Independent Publishing Platform: North Charleston, SC, USA, 2016. [Google Scholar]
- Taghaddos, H.; Mashayekhi, A.; Sherafat, B. Automation of construction quantity take-off: Using building information mod-eling (BIM). In Proceedings of the Construction Research Congress 2016, San Juan, Puerto Rico, 31 May–2 June 2016. [Google Scholar] [CrossRef]
- Wang, D.; Lu, H. Development of a BIM Platform for the Design of Single-Story Steel Structure Factories. Buildings 2024, 14, 747. [Google Scholar] [CrossRef]
- Han, F.; Wang, K.; Kong, D.; Du, F.; Zhu, Z. Research on automatic generation algorithm of duct system based on secondary development of Revit. In Proceedings of the Fourth International Conference on Artificial Intelligence and Electrome-chanical Automation (AIEA), Nanjing, China, 19 October 2023; Proceedings; Volume 12709. [Google Scholar]
- Nadoushani, Z.S.M.; Hannad, A.W.; Xiao, J.; Akbarnezhad, A. Minimizing cutting wastes of reinforcing steel bars through optimizing lap splicing within reinforced concrete elements. Constr. Build. Mater. 2018, 185, 600–608. [Google Scholar] [CrossRef]
- Nadoushani, Z.S.; Hammad, A.W.A.; Akbarnezhad, A.A. Framework for Optimizing Lap Splice Positions within Concrete Elements to Minimize Cutting Waste of Steel Bars. In Proceedings of the 33rd International Symposium on Automation and Robotics in Construction (ISARC), Auburn, AL, USA, 18–21 July 2016. [Google Scholar]
- Porwal, A.; Hewage, K.N. Building information modeling based analysis to minimize the waste rate of structural reinforcement. J. Constr. Eng. Manag. 2012, 138, 943–954. [Google Scholar] [CrossRef]
- Rachmawati, T.S.N.; Lwun, P.K.; Lim, J.; Lee, J.; Kim, S. Optimization of lap splice positions for near-zero rebar cutting waste in diaphragm walls using special-length-priority algorithms. J. Asian Archit. Build. Eng. 2023, 1–18. [Google Scholar] [CrossRef]
- Naveen, P. Implementation of Central Bar Bending Yard: A Case Study on 6 × 660 MW Sasan UMPP. J. Inst. Eng. (India) Ser. A 2014, 95, 259–268. [Google Scholar] [CrossRef]
- Yun, S.; Kim, S. Rebar Fabrication Process in Both Field Processing and Factory Processing for Adopting Lean Construction. Archit. Res. 2013, 15, 167–174. [Google Scholar] [CrossRef]
- Zubaidy, D.S.; Dawood, S.Q.; Khalaf, I.D. Optimal Utilization of Rebar Stock for Cutting Processes in Housing Project. Int. J. Adv. Res. Sci. Eng. Technol. 2016, 3, 189–193. [Google Scholar] [CrossRef]
- Nanagiri, Y.V.; Singh, R.K. Reduction of Wastage of Rebar by Using BIM and Linear Programming. Int. J. Technol. 2015, 5, 329. [Google Scholar] [CrossRef]
- Khondoker, M.T.H. Automated reinforcement trim waste optimization in RC frame structures using building information modeling and mixed integer linear programming. Autom. Constr. 2021, 124, 103599. [Google Scholar] [CrossRef]
- Lee, D.; Son, S.; Kim, D.; Kim, S. Special-Length-Priority Algorithm to Minimize Reinforcing Bar-Cutting Waste for Sustainable Construction. Sustainability 2020, 12, 5950. [Google Scholar] [CrossRef]
- Widjaja, D.D.; Rachmawati, T.S.N.; Kwon, K.; Kim, S. Investigating Structural Stability and Constructability of Buildings Relative to the Lap Splice Position of Reinforcing Bars. J. Korea Inst. Build. Constr. 2023, 23, 315–326. [Google Scholar] [CrossRef]
- Wang, D.; Hu, Y. Research on the Intelligent Construction of the Rebar Project Based on BIM. Appl. Sci. 2022, 12, 5596. [Google Scholar] [CrossRef]
- Li, S.; Shi, Y.; Hu, J.; Li, S.; Li, H.; Chen, A.; Xie, W. Application of BIM to Rebar Modeling of a Variable Section Column. Buildings 2023, 13, 1234. [Google Scholar] [CrossRef]
- Sattineni, A.; Bradford, R. Estimating with BIM: A survey of US construction companies. In Proceedings of the 28th ISARC, Seoul, Republisc of Korea, 29 June–2 July 2011; pp. 564–569. [Google Scholar] [CrossRef]
- BS 8666; Scheduling, Dimensioning, Cutting and Bending of Steel Reinforcement for Concrete. Specification. British Standards Institution: London, UK, 2020.
- Autodesk, Revit API Developers Guide. Available online: https://help.autodesk.com/view/RVT/2024/ENU/?guid=Revit_API_Revit_API_Developers_Guide_html (accessed on 5 February 2024).
- Widjaja, D.D.; Khant, L.P.; Kim, S.; Kim, K.Y. Optimization of Rebar Usage and Sustainability Based on Special-Length Priority: A Case Study of Mechanical Couplers in Diaphragm Walls. Sustainability 2024, 16, 1213. [Google Scholar] [CrossRef]
- Cutting Optimization Pro Home Page. Available online: https://optimalprograms.com/cutting-optimization/ (accessed on 5 February 2024).
- Mean Absolute Error (MAE) Formula, Statistics How To. Available online: https://www.statisticshowto.com/absolute-error/ (accessed on 5 February 2024).
- Mean Absolute Percentage Error (MAPE) Formula, Statistics How To. Available online: https://www.statisticshowto.com/mean-absolute-percentage-error-mape/ (accessed on 5 February 2024).
- Liu, J.; Liu, P.; Feng, L.; Wu, W.; Li, D.; Chen, Y.F. Automated clash resolution for reinforcement steel design in concrete frames via Q-Learning and building information modeling. Autom. Constr. 2020, 112, 103062. [Google Scholar] [CrossRef]





| Description | Contents |
|---|---|
| Length | 6 m |
| Thickness | 1 m |
| Overall depth | 37.58 m |
| Depth of floor slab | 1200 mm |
| Top concrete cover | 100 mm |
| Bottom concrete cover | 200 mm |
| Rebar strength | SHD500 |
| Rebar diameters | H40, H32, H25, H20, H16, H13 |
| Concrete strength | 24 MPa |
| Length of ordered rebar, lorder (m) | 6 ≤ lorder ≤ 12 |
| Optimized Rebars | Rebar Diameter (mm) | Ltotal (mm) | nrebar | Calculated Length (m) | Lspecial (m) |
|---|---|---|---|---|---|
| A1, A2 | H40 | 19,180 | 2 | 9.590 | 9.6 |
| A3, A4 | H32 | 21,038 | 2 | 10.519 | 10.6 |
| B1, B2 | H40 | 18,530 | 2 | 9.265 | 9.3 |
| E1, E2 | H40 | 18,530 | 2 | 9.265 | 9.3 |
| D1, D2, D3 | H40 | 24,310 | 3 | 8.103 | 8.2 |
| D3a, D4 | H32 | 17,038 | 2 | 8.519 | 8.6 |
| Diameter (mm) | Special Length (m) | Number of Rebar | Total Weight (ton) | Ordered Weight (ton) | Waste Rate (%) |
|---|---|---|---|---|---|
| H40 | 10.3 | 51 | 5.129 | 5.182 | 1.01% |
| H32 | 12 | 4 | 0.302 | 0.303 | 0.41% |
| H25 | 10.6 | 65 | 2.600 | 2.655 | 2.08% |
| H20 | 9.6 | 513 | 12.059 | 12.164 | 0.86% |
| H16 | 8.2 | 38 | 0.491 | 0.492 | 0.34% |
| H13 | 11 | 383 | 4.343 | 4.382 | 0.87% |
| Total | 24.711 | 24.963 | 1.01% |
| Diameter (mm) | Special Length (m) | Number of Rebar | Total Weight (ton) | Ordered Weight (ton) | Waste Rate (%) |
|---|---|---|---|---|---|
| H40 | 10.3 | 14,943 | 1502.797 | 1518.197 | 1.01% |
| H40 | 9.6 | 23,440 | 2217.325 | 2219.637 | 0.10% |
| H40 | 9.3 | 46,880 | 4284.361 | 4300.546 | 0.38% |
| H40 | 8.2 | 35,160 | 2810.384 | 2843.910 | 1.18% |
| H32 | 12 | 1172 | 88.486 | 88.786 | 0.34% |
| H32 | 10.6 | 23,440 | 1556.567 | 1568.553 | 0.76% |
| H32 | 8.6 | 23,440 | 1260.614 | 1272.600 | 0.94% |
| H25 | 10.6 | 19,045 | 761.800 | 778.034 | 2.09% |
| H20 | 9.6 | 150,309 | 3533.287 | 3564.127 | 0.87% |
| H16 | 8.2 | 11,134 | 143.863 | 144.252 | 0.27% |
| H13 | 11 | 112,219 | 1272.499 | 1283.785 | 0.88% |
| Total | 19,431.983 | 19,582.427 | 0.77% |
| Description | H40 | H32 | H25 | H20 | H16 | H13 | Total |
|---|---|---|---|---|---|---|---|
| Original ordered weight (O) (ton) | 12,208.00 | 3551.44 | 867.24 | 4394.37 | 161.1 | 1400.49 | 22,582.65 |
| New ordered weight (N) (ton) | 10,882.29 | 2929.94 | 778.03 | 3564.13 | 144.25 | 1283.79 | 19,582.43 |
| Cutting waste (O-N) (ton) | 1325.71 | 621.50 | 89.21 | 830.24 | 16.85 | 116.71 | 3000.22 |
| Loss rate (O-N)/O (%) | 10.9% | 17.5% | 10.3% | 18.9% | 10.5% | 8.3% | 13.3% |
| No. | Bar Mark | Predicted Value () | Actual Value by Proposed Method () | ||
|---|---|---|---|---|---|
| 1. | A1 | 3.788 | 3.788 | 0 | 0% |
| 2. | A2 | 3.788 | 3.787 | 0.001 | 0.03% |
| 3. | E1 | 3.669 | 3.669 | 0 | 0% |
| 4. | B1 | 3.669 | 3.669 | 0 | 0% |
| 5. | E2 | 3.669 | 3.667 | 0 | 0.05% |
| 6. | B2 | 3.669 | 3.667 | 0.002 | 0.05% |
| 7. | D1 | 3.235 | 3.235 | 0 | 0% |
| 8. | D3 | 3.235 | 3.233 | 0.002 | 0.06% |
| 9. | D2 | 3.235 | 3.233 | 0.002 | 0.06% |
| 10. | U1 | 0.397 | 0.408 | 0.011 | 2.77% |
| 11. | S1 | 1.402 | 1.402 | 0 | 0% |
| 12. | H3 | 0.29 | 0.29 | 0 | 0% |
| 13. | H1 | 0.29 | 0.29 | 0 | 0% |
| 14. | P2e | 0.085 | 0.084 | 0.001 | 1.18% |
| 15. | P2d | 0.085 | 0.084 | 0.001 | 1.18% |
| 16. | P2c | 0.085 | 0.084 | 0.001 | 1.18% |
| 17. | P1e | 0.486 | 0.495 | 0.009 | 1.85% |
| 18. | P1d | 0.567 | 0.578 | 0.011 | 1.94% |
| 19. | P1c | 0.567 | 0.578 | 0.011 | 1.94% |
| 20. | H2 | 0.284 | 0.284 | 0 | 0% |
| 21. | G2f | 0.06 | 0.059 | 0.001 | 1.67% |
| 22. | G2c | 0.03 | 0.029 | 0.001 | 3.33% |
| 23. | G1f | 0.39 | 0.401 | 0.011 | 2.82% |
| 24. | G1c | 0.111 | 0.115 | 0.004 | 3.60% |
| 25. | A4 | 2.677 | 2.676 | 0.001 | 0.04% |
| 26. | A3 | 2.677 | 2.676 | 0.001 | 0.04% |
| 27. | D4 | 2.172 | 2.171 | 0.001 | 0.05% |
| 28. | D3a | 2.172 | 2.171 | 0.001 | 0.05% |
| 29. | P4c | 0.04 | 0.039 | 0.001 | 2.50% |
| 30. | P3c | 0.262 | 0.268 | 0.006 | 2.29% |
| 31. | C2 | 1.348 | 1.347 | 0.001 | 0.07% |
| 32. | C1 | 0.8 | 0.8 | 0 | 0% |
| 33. | L3 | 0.309 | 0.304 | 0.005 | 1.62% |
| 34. | P6c | 0.019 | 0.019 | 0 | 0% |
| 35. | P5c | 0.125 | 0.128 | 0.003 | 2.40% |
| 36. | L1 | 11.442 | 11.05 | 0.392 | 3.43% |
| 37. | F1 | 0.427 | 0.427 | 0 | 0% |
| 38. | FR1 | 0.097 | 0.097 | 0 | 0% |
| 39. | G8b | 0.01 | 0.01 | 0 | 0% |
| 40. | G7b | 0.083 | 0.079 | 0.004 | 4.82% |
| 41. | SW2 | 0.164 | 0.165 | 0.001 | 0.61% |
| 42. | SW1 | 0.327 | 0.331 | 0.004 | 1.22% |
| 43. | L2 | 4.343 | 4.097 | 0.246 | 5.66% |
| 0.736 | 48.51% |
| Degree of Project | Manual Input | Data Mapping Using Revit API |
|---|---|---|
| Current case study with 6 rebar diameters in one panel | ○ | ◎ |
| Larger projects with various rebar diameters in the entire construction | △ | ◎ |
| Description | Required Manpower | ||
|---|---|---|---|
| Structural Design | Structural Drawings | BBS Creation | |
| Conventional BBS preparation | 1 | 1 | 1 |
| BIM-based BBS preparation | 1 | - | 1 |
Disclaimer/Publisher’s Note: The statements, opinions and data contained in all publications are solely those of the individual author(s) and contributor(s) and not of MDPI and/or the editor(s). MDPI and/or the editor(s) disclaim responsibility for any injury to people or property resulting from any ideas, methods, instructions or products referred to in the content. |
© 2024 by the authors. Licensee MDPI, Basel, Switzerland. This article is an open access article distributed under the terms and conditions of the Creative Commons Attribution (CC BY) license (https://creativecommons.org/licenses/by/4.0/).
Share and Cite
Khant, L.P.; Widjaja, D.D.; Kwon, K.; Kim, S. A BIM-Based Bar Bending Schedule Generation Algorithm with Enhanced Accuracy. Buildings 2024, 14, 1207. https://doi.org/10.3390/buildings14051207
Khant LP, Widjaja DD, Kwon K, Kim S. A BIM-Based Bar Bending Schedule Generation Algorithm with Enhanced Accuracy. Buildings. 2024; 14(5):1207. https://doi.org/10.3390/buildings14051207
Chicago/Turabian StyleKhant, Lwun Poe, Daniel Darma Widjaja, Keehoon Kwon, and Sunkuk Kim. 2024. "A BIM-Based Bar Bending Schedule Generation Algorithm with Enhanced Accuracy" Buildings 14, no. 5: 1207. https://doi.org/10.3390/buildings14051207
APA StyleKhant, L. P., Widjaja, D. D., Kwon, K., & Kim, S. (2024). A BIM-Based Bar Bending Schedule Generation Algorithm with Enhanced Accuracy. Buildings, 14(5), 1207. https://doi.org/10.3390/buildings14051207

