Research on 3D Visualization of Real Scene in Subway Engineering Based on 3D Model
Abstract
:1. Introduction
2. Literature Review
2.1. Related Application of Real Scene 3D
2.2. Data Integration and Organization
3. Methodology
3.1. Proposed Framework
3.1.1. Requirement Identification
3.1.2. Data Preparation
3.1.3. Data Integration
3.1.4. Service Release and Visual Management
3.2. Workflow for Multi-Source Data Integration
3.2.1. Spatial Data Transformation
3.2.2. Dataset Merging and Storing
3.2.3. Services Deployment for 3D Scene
3.3. Model Loading and Visualization Strategy
4. Case Study
4.1. Project Case
4.2. Implementation of the Proposed Methodology
4.3. Test Results for Multi-Scale Visualization
5. Discussion
- (i)
- In this paper, a management framework of 3D model data integration and visual dynamic display is proposed to meet the information requirements, and it is successfully applied to the real-scene 3D visualization of subway engineering projects. The results show that various users, including managers, owners, and construction teams, can access both dynamic and static data and view the results on a unified platform and shared scene. Moreover, spatial analysis can be performed to improve construction processes. The comprehensive application of this framework provides effective data support for the visualization management in subway engineering projects.
- (ii)
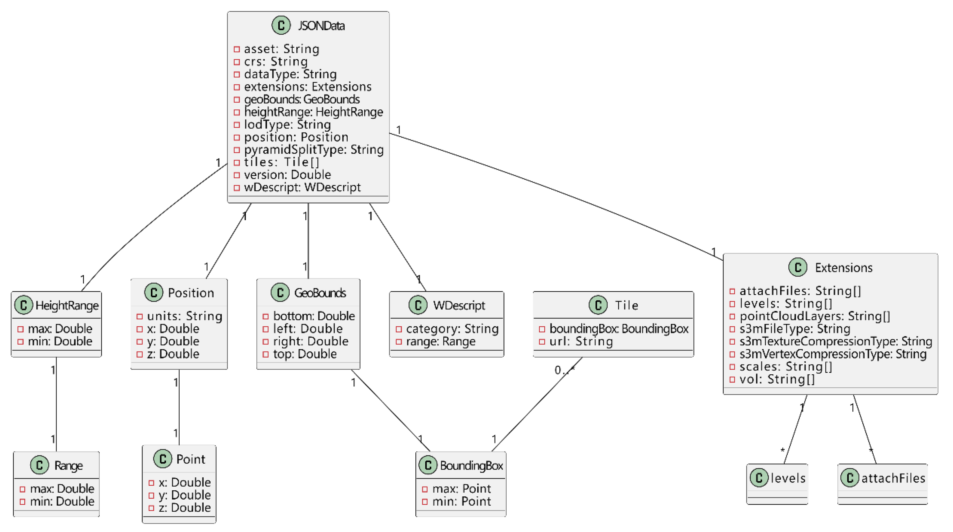
- Currently, compared to the traditional transformation work of geo-data and BIM data [35,37,54], data organization poses a challenge in the process of 3D model integration. In order to address this issue, this study developed a 3D model integration workflow that utilizes GIS software SuperMap to perform format and coordinate conversions. A scene-based hierarchical approach is adapted to overlay various types of 3D data, including point clouds, oblique photography, and BIM models. Subsequently, these datasets are merged into a single dataset, which serves as a data cache for the publishing of 3D scenes, thereby enhancing the efficiency of data integration.
- (iii)
- One of the challenges in web-based 3D scene visualization is effective data loading and model rendering [43,46]. This is primarily due to the increasing volume of data and the complexity and time-consuming nature of handling diverse data sources for large-scale scenes. To address this issue, this paper proposes a 3D visualization strategy that combines octree and Level of Detail (LOD) techniques. The strategy aims to achieve the desired visualization effect for the 3D model, where the scene models are designed with multiple LODs corresponding to different scales. When accessing data at specific scales, only the model that meets the required data precision and display scale is dynamically loaded and rendered, allowing for efficient and optimized visualization.
6. Conclusions
Author Contributions
Funding
Data Availability Statement
Acknowledgments
Conflicts of Interest
References
- Operating Length of Urban Rail Transit in China’s Cities 2010–2021; Statista Research Department: Hamburg, Germany, 2023.
- Qin, F.; Zhang, X.; Zhou, Q. Evaluating the Impact of Organizational Patterns on the Efficiency of Urban Rail Transit Systems in China. J. Transp. Geogr. 2014, 40, 89–99. [Google Scholar] [CrossRef]
- Buyukdemircioglu, M.; Kocaman, S.; Isikdag, U. Semi-Automatic 3D City Model Generation from Large-Format Aerial Images. ISPRS Int. J. Geo. Inf. 2018, 7, 339. [Google Scholar] [CrossRef]
- Yang, B.; Ali, F.; Zhou, B.; Li, S.; Yu, Y.; Yang, T.; Liu, X.; Liang, Z.; Zhang, K. A Novel Approach of Efficient 3D Reconstruction for Real Scene Using Unmanned Aerial Vehicle Oblique Photogrammetry with Five Cameras. Comput. Electr. Eng. 2022, 99, 107804. [Google Scholar] [CrossRef]
- Wang, C.; Cho, Y.K.; Kim, C. Automatic BIM Component Extraction from Point Clouds of Existing Buildings for Sustainability Applications. Autom. Constr. 2015, 56, 1–13. [Google Scholar] [CrossRef]
- Haala, N.; Rothermel, M.; Cavegn, S. Extracting 3D Urban Models from Oblique Aerial Images. In Proceedings of the 2015 Joint Urban Remote Sensing Event (JURSE), Lausanne, Switzerland, 30 March–1 April 2015; IEEE: Piscataway, NJ, USA, 2015; pp. 1–4. [Google Scholar]
- Wu, B.; Xie, L.; Hu, H.; Zhu, Q.; Yau, E. Integration of Aerial Oblique Imagery and Terrestrial Imagery for Optimized 3D Modeling in Urban Areas. ISPRS J. Photogramm. Remote Sens. 2018, 139, 119–132. [Google Scholar] [CrossRef]
- Volk, R.; Stengel, J.; Schultmann, F. Building Information Modeling (BIM) for Existing Buildings—Literature Review and Future Needs. Autom. Constr. 2014, 38, 109–127. [Google Scholar] [CrossRef]
- Furukawa, Y.; Curless, B.; Seitz, S.M.; Szeliski, R. Reconstructing Building Interiors from Images. In Proceedings of the 2009 IEEE 12th International Conference on Computer Vision, Kyoto, Japan, 27 September–4 October 2009; IEEE: Piscataway, NJ, USA, 2009; pp. 80–87. [Google Scholar]
- Xiong, X.; Adan, A.; Akinci, B.; Huber, D. Automatic Creation of Semantically Rich 3D Building Models from Laser Scanner Data. Autom. Constr. 2013, 31, 325–337. [Google Scholar] [CrossRef]
- Zhu, Z.; Brilakis, I. Concrete Column Recognition in Images and Videos. J. Comput. Civ. Eng. 2010, 24, 478–487. [Google Scholar] [CrossRef]
- Wan Abdul Basir, W.N.F.; Majid, Z.; Ujang, U.; Chong, A. Integration of GIS and BIM Techniques in Construction Project Management–A Review. Int. Arch. Photogramm. Remote Sens. Spat. Inf. Sci. 2018, XLII-4/W9, 307–316. [Google Scholar] [CrossRef]
- Wu, X.; Ou, J.; Wen, Y.; Liu, X.; He, J.; Zhang, J. Developing a Data-Fusing Method for Mapping Fine-Scale Urban Three-Dimensional Building Structure. Sustain. Cities Soc. 2022, 80, 103716. [Google Scholar] [CrossRef]
- Wang, S.; Zhong, Y.; Wang, E. An Integrated GIS Platform Architecture for Spatiotemporal Big Data. Future Gener. Comput. Syst. 2019, 94, 160–172. [Google Scholar] [CrossRef]
- Bereczky, N.; Duch, A.; Németh, K.; Roura, S. Quad-Kd Trees: A General Framework for Kd Trees and Quad Trees. Theor. Comput. Sci. 2016, 616, 126–140. [Google Scholar] [CrossRef]
- Rezgui, A.; Malik, Z.; Xia, J.; Liu, K.; Yang, C. Data-Intensive Spatial Indexing on the Clouds. Procedia Comput. Sci. 2013, 18, 2615–2618. [Google Scholar] [CrossRef]
- Mosa, A.S.M.; Schön, B.; Bertolotto, M.; Laefer, D.F. Evaluating the Benefits of Octree-Based Indexing for Lidar Data. Photogramm. Eng. Remote Sens. 2012, 78, 927–934. [Google Scholar] [CrossRef]
- Xu, X.W.; Ding, L.; Luo, H.; Ma, L. From Building Information Modeling to City Information Modeling. J. Inf. Technol. Constr. 2014, 19, 292–307. [Google Scholar]
- Abdul Shukor, S.A.; Wong, R.; Rushforth, E.; Basah, S.N.; Zakaria, A. 3D Terrestrial Laser Scanner for Managing Existing Building. J. Teknol. 2015, 76, 133–139. [Google Scholar] [CrossRef]
- Shan, P.; Sun, W. Research on 3D Urban Landscape Design and Evaluation Based on Geographic Information System. Environ. Earth Sci. 2021, 80, 597. [Google Scholar] [CrossRef]
- Ugwitz, P.; Juřík, V.; Herman, L.; Stachoň, Z.; Kubíček, P.; Šašinka, Č. Spatial Analysis of Navigation in Virtual Geographic Environments. Appl. Sci. 2019, 9, 1873. [Google Scholar] [CrossRef]
- Xu, J.; Shu, X.; Qiao, P.; Li, S.; Xu, J. Developing a Digital Twin Model for Monitoring Building Structural Health by Combining a Building Information Model and a Real-Scene 3D Model. Measurement 2023, 217, 112955. [Google Scholar] [CrossRef]
- Coors, V. 3D-GIS in Networking Environments. Comput. Environ. Urban Syst. 2003, 27, 345–357. [Google Scholar] [CrossRef]
- Toschi, I.; Nocerino, E.; Remondino, F.; Revolti, A.; Soria, G.; Piffer, S. Geospatial Data Processing for 3d City Model Generation, Management and Visualization. Int. Arch. Photogramm. Remote Sens. Spat. Inf. Sci. 2017, XLII-1/W1, 527–534. [Google Scholar] [CrossRef]
- Kilsedar, C.; Brovelli, M. Multidimensional Visualization and Processing of Big Open Urban Geospatial Data on the Web. ISPRS Int. J. Geo-Inf. 2020, 9, 434. [Google Scholar] [CrossRef]
- Remondino, F.; El-Hakim, S. Image-Based 3D Modelling: A Review. Photogramm. Rec. 2006, 21, 269–291. [Google Scholar] [CrossRef]
- Li, J.; Yao, Y.; Duan, P.; Chen, Y.; Li, S.; Zhang, C. Studies on Three-Dimensional (3D) Modeling of UAV Oblique Imagery with the Aid of Loop-Shooting. ISPRS Int. J. Geo-Inf. 2018, 7, 356. [Google Scholar] [CrossRef]
- Zhou, T.; Lv, L.; Liu, J.; Wan, J. Application of UAV Oblique Photography in Real Scene 3D Modeling. Int. Arch. Photogramm. Remote Sens. Spat. Inf. Sci. 2021, XLIII-B2-2021, 413–418. [Google Scholar] [CrossRef]
- Wang, C.; Cho, Y.K. Smart Scanning and near Real-Time 3D Surface Modeling of Dynamic Construction Equipment from a Point Cloud. Autom. Constr. 2015, 49, 239–249. [Google Scholar] [CrossRef]
- Yijing, W.; Yuning, C. Construction and Analysis of 3D Scene Model of Landscape Space Based on UAV Oblique Photography and 3D Laser Scanner. J. Digit. Landsc. Archit. 2018, 3, 283–290. [Google Scholar]
- Usmani, A.R.A.; Elshafey, A.; Gheisari, M.; Chai, C.; Aminudin, E.B.; Tan, C.S. A Scan to As-Built Building Information Modeling Workflow: A Case Study in Malaysia. J. Eng. Des. Technol. 2020, 18, 923–940. [Google Scholar] [CrossRef]
- Liu, X.; Wang, X.; Wright, G.; Cheng, J.; Li, X.; Liu, R. A State-of-the-Art Review on the Integration of Building Information Modeling (BIM) and Geographic Information System (GIS). ISPRS Int. J. Geo-Inf. 2017, 6, 53. [Google Scholar] [CrossRef]
- Sacks, R.; Ma, L.; Yosef, R.; Borrmann, A.; Daum, S.; Kattel, U. Semantic Enrichment for Building Information Modeling: Procedure for Compiling Inference Rules and Operators for Complex Geometry. J. Comput. Civ. Eng. 2017, 31, 04017062. [Google Scholar] [CrossRef]
- De Laat, R.; Van Berlo, L. Integration of BIM and GIS: The Development of the CityGML GeoBIM Extension. In Advances in 3D Geo-Information Sciences; Kolbe, T.H., König, G., Nagel, C., Eds.; Lecture Notes in Geoinformation and Cartography; Springer: Berlin/Heidelberg, Germany, 2011; pp. 211–225. ISBN 978-3-642-12669-7. [Google Scholar]
- Sani, M.J.; Abdul Rahman, A. GIS and BIM Integration at Data Level: A Review. Int. Arch. Photogramm. Remote Sens. Spat. Inf. Sci. 2018, XLII-4/W9, 299–306. [Google Scholar] [CrossRef]
- Hor, A.-H.; Jadidi, A.; Sohn, G. BIM-GIS Integrated Geospatial Information Model Using Semantic Web and RDF Graphs. ISPRS Ann. Photogramm. Remote Sens. Spat. Inf. Sci. 2016, III–4, 73–79. [Google Scholar] [CrossRef]
- Zhu, J.; Wang, X.; Wang, P.; Wu, Z.; Kim, M.J. Integration of BIM and GIS: Geometry from IFC to Shapefile Using Open-Source Technology. Autom. Constr. 2019, 102, 105–119. [Google Scholar] [CrossRef]
- Zhang, Y.; Zhu, Q.; Liu, G.; Zheng, W.; Li, Z.; Du, Z. GeoScope: Full 3D Geospatial Information System Case Study. Geo-Spat. Inf. Sci. 2011, 14, 150–156. [Google Scholar] [CrossRef]
- Jun, Z.; Ali, Z.; Lingzhi, Y.; Chuan, Q.; Jinhong, W.; Mingwei, L. 3D GIS Modeling of Virtual High-Speed Railway Scene Based on ArcGlobe. In Proceedings of the 2013 Seventh International Conference on Image and Graphics, Qingdao, China, 26–28 July 2013; IEEE: Piscataway, NJ, USA, 2013; pp. 811–815. [Google Scholar]
- Gan, L.; Li, J. Ning Jing Hybrid Organization and Visualization of the DSM Combined with 3D Building Model. In Proceedings of the 2017 2nd International Conference on Image, Vision and Computing (ICIVC), Chengdu, China, 2–4 June 2017; IEEE: Piscataway, NJ, USA, 2017; pp. 566–571. [Google Scholar]
- Singla, J.G.; Padia, K. A Novel Approach for Generation and Visualization of Virtual 3D City Model Using Open Source Libraries. J. Indian Soc. Remote Sens. 2021, 49, 1239–1244. [Google Scholar] [CrossRef]
- Wang, H.; Wu, Y.; Han, X.; Xu, M.; Chen, W. Automatic Generation of Large-Scale 3D Road Networks Based on GIS Data. Comput. Graph. 2021, 96, 71–81. [Google Scholar] [CrossRef]
- Liu, X.; Xie, N.; Tang, K.; Jia, J. Lightweighting for Web3D Visualization of Large-Scale BIM Scenes in Real-Time. Graph. Model. 2016, 88, 40–56. [Google Scholar] [CrossRef]
- Miao, R.; Song, J.; Zhu, Y. 3D Geographic Scenes Visualization Based on WebGL. In Proceedings of the 2017 6th International Conference on Agro-Geoinformatics, Fairfax, VA, USA, 7–10 August 2017; IEEE: Piscataway, NJ, USA, 2017; pp. 1–6. [Google Scholar]
- Yang, J.; Wu, F.; Lai, E.; Liu, M.; Liu, B.; Zhao, Y. Analysis of Visualization Technology of 3D Spatial Geographic Information System. Mob. Inf. Syst. 2021, 2021, 1–9. [Google Scholar] [CrossRef]
- Chen, J.; Li, J.; Li, M. Progressive Visualization of Complex 3D Models Over the Internet: Progressive Visualization of Complex 3D Models. Trans. GIS 2016, 20, 887–902. [Google Scholar] [CrossRef]
- Büschel, W.; Reipschläger, P.; Langner, R.; Dachselt, R. Investigating the Use of Spatial Interaction for 3D Data Visualization on Mobile Devices. In Proceedings of the 2017 ACM International Conference on Interactive Surfaces and Spaces, Brighton, UK, 17–20 October 2017; pp. 62–71. [Google Scholar]
- Laksono. Aditya Utilizing A Game Engine for Interactive 3D Topographic Data Visualization. ISPRS Int. J. Geo-Inf. 2019, 8, 361. [CrossRef]
- Chen, Q.; Chen, J.; Huang, W. Visualizing Large-Scale Building Information Modeling Models within Indoor and Outdoor Environments Using a Semantics-Based Method. ISPRS Int. J. Geo-Inf. 2021, 10, 756. [Google Scholar] [CrossRef]
- Tang, L.; Li, L.; Ying, S.; Lei, Y. A Full Level-of-Detail Specification for 3D Building Models Combining Indoor and Outdoor Scenes. ISPRS Int. J. Geo-Inf. 2018, 7, 419. [Google Scholar] [CrossRef]
- Weiler, M.; Westermann, R.; Hansen, C.; Zimmerman, K.; Ertl, T. Level-of-Detail Volume Rendering via 3D Textures. In Proceedings of the 2000 IEEE symposium on Volume visualization, Salt Lake City, UT, USA, 9–10 October 2000. [Google Scholar]
- Liu, P.; Xiao, J. An Evaluation Model of Level of Detail Consistency of Geographical Features on Digital Maps. ISPRS Int. J. Geo-Inf. 2020, 9, 410. [Google Scholar] [CrossRef]
- Leite, F.; Akcamete, A.; Akinci, B.; Atasoy, G.; Kiziltas, S. Analysis of Modeling Effort and Impact of Different Levels of Detail in Building Information Models. Autom. Constr. 2011, 20, 601–609. [Google Scholar] [CrossRef]
- Xu, Z.; Zhang, L.; Li, H.; Lin, Y.-H.; Yin, S. Combining IFC and 3D Tiles to Create 3D Visualization for Building Information Modeling. Autom. Constr. 2020, 109, 102995. [Google Scholar] [CrossRef]
- Hu, Z.; Guo, J.; Zhang, X. Three-Dimensional (3D) Parametric Modeling and Organization for Web-Based Visualization of City-Scale Pipe Network. ISPRS Int. J. Geo-Inf. 2020, 9, 623. [Google Scholar] [CrossRef]
- Wang, Y.; Lv, H.; Ma, Y. Geological Tetrahedral Model-Oriented Hybrid Spatial Indexing Structure Based on Octree and 3D R*-Tree. Arab. J. Geosci. 2020, 13, 728. [Google Scholar] [CrossRef]
- Jiang, W.; Li, Y.; Qi, Y. A Large-Scale Scene Display System Based on WebGL. In Proceedings of the 2018 International Conference on Virtual Reality and Visualization (ICVRV), Qingdao, China, 22–24 October 2018; IEEE: Piscataway, NJ, USA, 2018; pp. 15–19. [Google Scholar]
- ContextCapture 4D Digital Context for Digital Twins. Available online: https://www.Bentley.Com/Software/Contextcapture/ (accessed on 20 August 2023).
- Leica Cyclone 3DR—All-in-One Deliverable Solution. Available online: https://Leica-Geosystems.Com/Products/Laser-Scanners/Software/Leica-Cyclone/Leica-Cyclone-3dr (accessed on 20 August 2023).
- FARO® SCENE Software. Available online: https://www.Faro.Com/En/Products/Software/SCENE-Software (accessed on 20 August 2023).
- Závoti, J.; Kalmár, J. A Comparison of Different Solutions of the Bursa–Wolf Model and of the 3D, 7-Parameter Datum Transformation. Acta Geod. Geophys. 2016, 51, 245–256. [Google Scholar] [CrossRef]
- Fathi, H.; Brilakis, I. Automated Sparse 3D Point Cloud Generation of Infrastructure Using Its Distinctive Visual Features. Adv. Eng. Inform. 2011, 25, 760–770. [Google Scholar] [CrossRef]












| Class | Code Name | The Smallest Model Unit Included |
|---|---|---|
| Level of Model Definition 1.0 | LOD1 | Project level model unit |
| Level of Model Definition 2.0 | LOD2 | Functional level model unit |
| Level of Model Definition 3.0 | LOD3 | Component level model unit |
| Level of Model Definition 4.0 | LOD4 | Part level model unit |
Disclaimer/Publisher’s Note: The statements, opinions and data contained in all publications are solely those of the individual author(s) and contributor(s) and not of MDPI and/or the editor(s). MDPI and/or the editor(s) disclaim responsibility for any injury to people or property resulting from any ideas, methods, instructions or products referred to in the content. |
© 2023 by the authors. Licensee MDPI, Basel, Switzerland. This article is an open access article distributed under the terms and conditions of the Creative Commons Attribution (CC BY) license (https://creativecommons.org/licenses/by/4.0/).
Share and Cite
Wang, X.; Wang, J.; Zhang, Y. Research on 3D Visualization of Real Scene in Subway Engineering Based on 3D Model. Buildings 2023, 13, 2317. https://doi.org/10.3390/buildings13092317
Wang X, Wang J, Zhang Y. Research on 3D Visualization of Real Scene in Subway Engineering Based on 3D Model. Buildings. 2023; 13(9):2317. https://doi.org/10.3390/buildings13092317
Chicago/Turabian StyleWang, Xuejian, Jiayuan Wang, and Yuyu Zhang. 2023. "Research on 3D Visualization of Real Scene in Subway Engineering Based on 3D Model" Buildings 13, no. 9: 2317. https://doi.org/10.3390/buildings13092317
APA StyleWang, X., Wang, J., & Zhang, Y. (2023). Research on 3D Visualization of Real Scene in Subway Engineering Based on 3D Model. Buildings, 13(9), 2317. https://doi.org/10.3390/buildings13092317
