A Structural Grammar Approach for the Generative Design of Diagrid-Like Structures
Abstract
1. Introduction
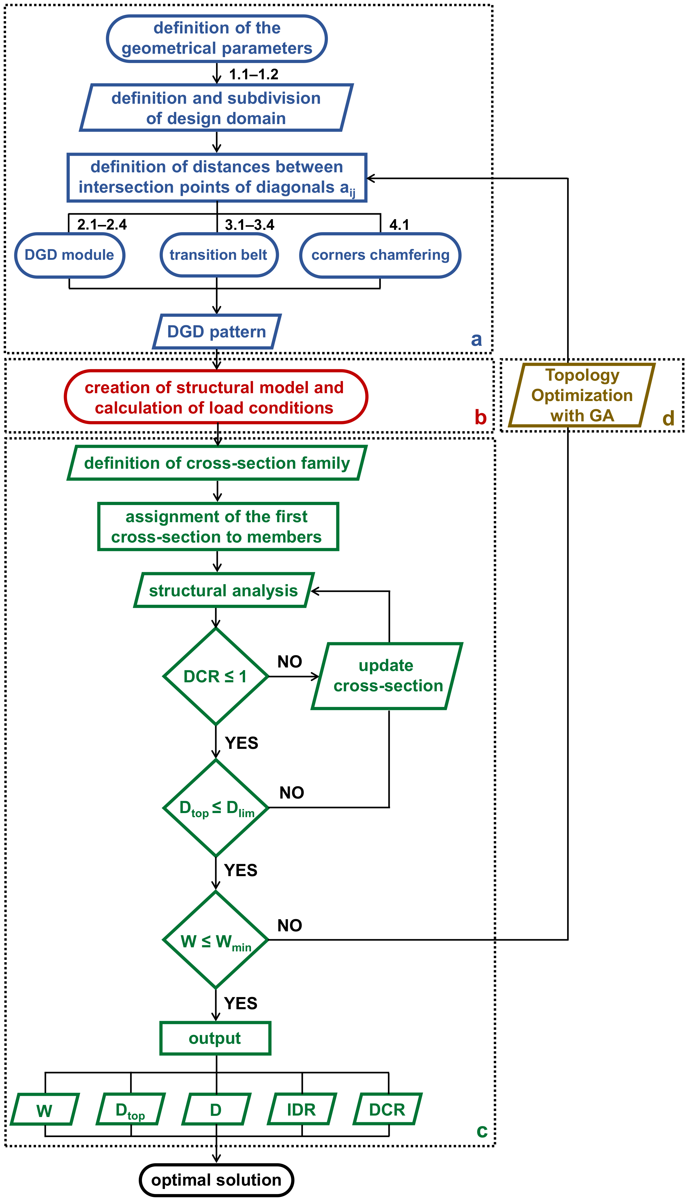
2. Construction of Structural Grammars for the Generation of Topology Optimisation (TO) Patterns
- Generation of geometry with rule-based shape grammar (block a).
- Creation of the structural model (block b).
- Structural analysis, cross-section sizing and output processing (block c).
- Optimisation with genetic algorithms, i.e., generation of Topology Optimisation (TO) patterns (block d).
2.1. The Shape Grammar
2.1.1. Rules for the Definition and Subdivision of the Design Domain
- Width of the building façade, B.
- Building height, H.
- Inter-story height, hs.
- Number of macro-modules, nM.
- Number of modules, nmj, for each macro-module (where j varies from 1 to nM).
- Total number of modules, nm, in the pattern (given by Σj nmj for j from 1 to nM).
2.1.2. Rules for the Discretisation of the Design Domain
2.2. Construction of the Structural Model and Cross-Section Design
2.3. Pattern Optimisation
- First generation with random individuals, i.e., with random geometries obtained by assigning arbitrary values to the parameters aij. The number of individuals is set by the parameters Population (here set to 50) and Initial Boost (here set to 2).
- Computation of the fitness function (weight) for each individual of the current generation and ranking of the individuals (patterns) according their fitness value.
- Selection of the best individuals (lightest patterns) of the current generation, which survive in the next generation, defined by the parameter Maintain (here set to 5%), while the others create offspring by Mutation or Crossover.
- Creation of offspring by coupling the other individuals of the current generation (based on the genetic distance and governed by the parameter Inbreeding Factor, here set to 75%).
- Definition of the way the parents are genetically combined, by means of the parameter Coalescence Crossover (half the genes, i.e., aij values, belonging to one parent and half belonging to the other parent).
- Definition of the random genetic changes of the offspring genome, in order to increase the biodiversity in the population (controlled by the parameter Mutation, which mutates a single gene, i.e., the aij value of the individuals).
3. Building Model and Structural Solutions
4. Weight Comparison and Performance Assessment
5. Conclusions
Author Contributions
Funding
Institutional Review Board Statement
Informed Consent Statement
Data Availability Statement
Conflicts of Interest
References
- Rittel, H.W.J.; Webber, M.M. Dilemmas in a general theory of planning. Policy Sci. 1973, 4, 155–169. [Google Scholar] [CrossRef]
- Mirtsopoulos, I.; Fivet, C. Design space exploration through force-based grammar rule. archiDOCT 2020, 8, 50–64. [Google Scholar]
- Caetano, I.; Santos, L.; Leitão, A. Computational design in architecture: Defining parametric, generative, and algorithmic design. Front. Archit. Res 2020, 9, 287–300. [Google Scholar] [CrossRef]
- Jeffries, P. What is Computational Design? Ramboll 2016. Available online: https://blog.ramboll.com/rcd/author/pjeff (accessed on 15 December 2020).
- Chaszar, A.; Joyce, S.C. Generating freedom: Questions of flexibility in digital design and architectural computation. Int. J. Archit. Comput. 2016, 14, 167–181. [Google Scholar] [CrossRef]
- Stiny, G.; Gips, J. Shape Grammars and the Generative Specification of Painting and Sculpture. In Best Computer Papers of 1971; Petrocelli, O.R., Ed.; Auerbach Publishers: Philadelphia, PA, USA, 1972; pp. 154–196. [Google Scholar]
- Stiny, G. Introduction to shape and shape grammars. Environ. Plan. B Plan. Des. 1980, 7, 343–351. [Google Scholar] [CrossRef]
- Shea, K. Essays of Discrete Structures: Purposeful Design of Grammatical Structures by Directed Stochastic Search. Ph.D. Thesis, Carnegie Mellon University, Pittsburgh, PA, USA, 1997. [Google Scholar]
- Shea, K.; Cagan, J. Languages and semantics of grammatical discrete structures. Artif. Intell. Eng. Des. Anal. Manuf. 1999, 13, 241–251. [Google Scholar] [CrossRef]
- Saldana Ochoa, K.; Ohlbrock, P.O.; D’Acunto, P.; Moosavi, V. Beyond typologies, beyond optimization: Exploring novel structural forms at the interface of human and machine intelligence. Int. J. Archit. Comput. 2020. [Google Scholar] [CrossRef]
- Loos, L.; Verbeeck, K.; De Laet, L. Structurally informed decision-making by means of data visualizations during the conceptual design phase. In Proceedings of the IASS Annual Symposia, Proceedings of the IASS Tokyo Symposium: Spatial Structures in the 21st Century—Conceptual Design, Tokyo, Japan, 26–30 September 2016; International Association for Shell and Spatial Structures: Madrid, Spain, 2016. [Google Scholar]
- Rolvink, A.; Mueller, C.; Coenders, J. State on the Art of Computational Tools for Conceptual Structural Design. In Proceedings of IASS Annual Symposia, Proceedings of the IASS Brasilia Symposium: Shells, Membranes and Spatial Structures: Foot-prints—Structural Morphology 1: Design and Engineering Computing, Brasilia, Brasil, 15–19 September 2014; International Association for Shell and Spatial Structures: Madrid, Spain, 2014. [Google Scholar]
- Lee, J.; Mueller, C.; Fivet, C. Automatic generation of diverse equilibrium structures through shape grammars and graphic statics. Int. J. Sp. Struct. 2016, 31, 147–164. [Google Scholar] [CrossRef]
- Davila Delgado, J.M.; Hofmeyer, H. Automated generation of structural solutions based on spatial designs. Autom. Constr. 2013, 35, 528–541. [Google Scholar] [CrossRef]
- Boonstra, S.; van der Blom, K.; Hofmeyer, H.; Emmerich, M.T.M. Conceptual structural system layouts via design response grammars and evolutionary algorithms. Autom. Constr. 2020, 116. [Google Scholar] [CrossRef]
- Geyer, P. Multidisciplinary grammars supporting design optimization of buildings. Res. Eng. Des. 2008, 18, 197–216. [Google Scholar] [CrossRef]
- Meyer, S.; Fenves, S.J. Integrating Spatial and Functional Data in a Prototype Solids Grammar of Tall Building Design; Carnegie Mellon University: Pittsburgh, PA, USA, 1993. [Google Scholar] [CrossRef]
- Kicinger, R.; Arciszewski, T.; De Jong, K.A. Evolutionary design of steel structures in tall buildings. J. Comput. Civil. Eng. 2005, 19, 223–238. [Google Scholar] [CrossRef]
- Besserud, K.; Katz, N.; Beghini, A. Structural emergence: Architectural and structural design collaboration at SOM. Archit. Des. 2013, 83, 48–55. [Google Scholar] [CrossRef]
- Beghini, A.; Sarkisian, M. Geometry optimization in structural design. In Proceedings of the SEAOC 83rd Annual Convention, Indian Wells, CA, USA, 10–13 September 2014. [Google Scholar]
- Ali, M.M.; Moon, K.S. Structural Developments in Tall Buildings: Current Trends and Future Prospects. Archit. Sci. Rev. 2007, 50, 205–223. [Google Scholar] [CrossRef]
- Moon, K.S.; Connor, J.J.; Fernandez, J.E. Diagrid structural systems for tall buildings: Characteristics and methodology for preliminary design. Struct. Des. Tall Spec. Build. 2007, 16, 205–230. [Google Scholar] [CrossRef]
- Moon, K.S. Material-saving design strategies for tall building structures. In Proceedings of the CTBUH 2008, 8th World Congress—Tall and Green: Typology for a Sustainable Urban Future, Dubai, UAE, 3–5 March 2008. [Google Scholar]
- Mele, E.; Toreno, M.; Brandonisio, G.; De Luca, A. Diagrid structures for tall buildings: Case studies and design considerations. Struct. Des. Tall Spec. Build. 2014, 23, 124–145. [Google Scholar] [CrossRef]
- Montuori, G.M.; Mele, E.; Brandonisio, G.; De Luca, A. Design criteria for diagrid tall buildings: Stiffness versus strength. Struct. Des. Tall Spec. Build. 2014, 23, 1294–1314. [Google Scholar] [CrossRef]
- Stromberg, L.L.; Beghini, A.; Baker, W.F.; Paulino, G.H. Application of layout and topology optimization using pattern gradation for the conceptual design of buildings. Struct. Multidiscip. Optim. 2011, 43, 165–180. [Google Scholar] [CrossRef]
- Tomei, V.; Imbimbo, M.; Mele, E. Optimization of structural patterns for tall buildings: The case of diagrid. Eng. Struct. 2018, 171, 280–297. [Google Scholar] [CrossRef]
- Moon, K.S. Optimal grid geometry of diagrid structures for tall buildings. Archit. Sci. Rev. 2008, 51, 239–251. [Google Scholar] [CrossRef]
- Moon, K.S. Sustainable structural engineering strategies for tall buildings. Struct. Des. Tall Spec. Build. 2008, 17, 895–914. [Google Scholar] [CrossRef]
- Zhang, C.; Zhao, F.; Liu, Y. Diagrid tube structures composed of straight diagonals with gradually varying angles. Struct. Des. Tall Spec. Build. 2012, 21, 283–295. [Google Scholar] [CrossRef]
- Cascone, F.; Faiella, D.; Tomei, V.; Mele, E. Stress lines inspired structural patterns for tall buildings. Eng. Struct. 2021, 229. [Google Scholar] [CrossRef]
- Montuori, G.M.; Mele, E.; Brandonisio, G.; De Luca, A. Geometrical patterns for diagrid buildings: Exploring alternative design strategies from the structural point of view. Eng. Struct. 2014, 71, 112–127. [Google Scholar] [CrossRef]
- Montuori, G.M.; Mele, E.; Brandonisio, G.; De Luca, A. Secondary bracing systems for diagrid structures in tall buildings. Eng. Struct. 2014, 75, 477–488. [Google Scholar] [CrossRef]
- Rutten, D. Grasshopper; Version 0.9.0076; Robert McNeel & Associates: Barcelona, Spain, 2014. [Google Scholar]
- McNeel & Associates. Rhinoceros 3D; Version 5.0; Robert McNeel & Associates: Barcelona, Spain, 2012. [Google Scholar]
- Preisinger, C. Karamba 3D; Version 1.3.2; Bollinger und Grohmann ZT GmbH: Vienna, Austria, 2019. [Google Scholar]
- Preisinger, C. Linking structure and parametric geometry. Archit. Des. 2013, 83, 110–113. [Google Scholar] [CrossRef]
- European Committee for Standardization. EN 1993–1-1: Eurocode 3: Design of Steel Structures—Part 1–1: General Rules and Rules for Buildings; European Committee for Standardization: Brussels, Belgium, 2005. [Google Scholar]
- Goldberg, D.E. Genetic Algorithms in Search, Optimization and Machine Learning; Addison-Wesley Longman Publishing Co., Inc.: Boston, MA, USA, 1989. [Google Scholar]
- Mele, E.; Imbimbo, M.; Tomei, V. The effect of slenderness on the design of diagrid structures. Int. J. High-Rise Build 2019, 8, 83–94. [Google Scholar] [CrossRef]
- European Committee for Standardization. EN 1991–1-4: Eurocode 1: Actions on Structures—Part 1–4: General Actions—Wind Actions; European Committee for Standardization: Brussels, Belgium, 2005. [Google Scholar]
- Volner, I. Dissecting Diagrid. Architect—The Magazine of the American Institute of Architects, October 2011. Available online: http://www.architectmagazine.com (accessed on 5 November 2011).
- Montuori, G.M.; Fadda, M.; Perrella, G.; Mele, E. Hexagrid—Hexagonal tube structures for tall buildings: Patterns, modeling, and design. Struct. Des. Tall Spec. Build. 2015, 24, 912–940. [Google Scholar] [CrossRef]
- Bruggi, M. Conceptual Design of Diagrids and Hexagrids by Distribution of Lattice Structures. Front. Built Environ. 2020, 6, 80. [Google Scholar] [CrossRef]
- Montuori, G.M.; Perrella, G.; Fraldi, M.; Mele, E. Micro-mega- Nature inspired structural patterns for tall buildings: Modeling, analysis, design. In Structures and Architecture, Beyond Their Limits; CRC Press: Boca Raton, FL, USA, 2016; pp. 1173–1181. [Google Scholar]
- Mele, E.; Fraldi, M.; Montuori, G.M.; Perrella, G.; Della Vista, V. Hexagrid-Voronoi transition in structural patterns for tall buildings. Frattura e Integrità Strutturale 2018, 13, 186–208. [Google Scholar] [CrossRef]


















| Publisher’s Note: MDPI stays neutral with regard to jurisdictional claims in published maps and institutional affiliations. | 
© 2021 by the authors. Licensee MDPI, Basel, Switzerland. This article is an open access article distributed under the terms and conditions of the Creative Commons Attribution (CC BY) license (http://creativecommons.org/licenses/by/4.0/).
Share and Cite
Cascone, F.; Faiella, D.; Tomei, V.; Mele, E. A Structural Grammar Approach for the Generative Design of Diagrid-Like Structures. Buildings 2021, 11, 90. https://doi.org/10.3390/buildings11030090
Cascone F, Faiella D, Tomei V, Mele E. A Structural Grammar Approach for the Generative Design of Diagrid-Like Structures. Buildings. 2021; 11(3):90. https://doi.org/10.3390/buildings11030090
Chicago/Turabian StyleCascone, Francesco, Diana Faiella, Valentina Tomei, and Elena Mele. 2021. "A Structural Grammar Approach for the Generative Design of Diagrid-Like Structures" Buildings 11, no. 3: 90. https://doi.org/10.3390/buildings11030090
APA StyleCascone, F., Faiella, D., Tomei, V., & Mele, E. (2021). A Structural Grammar Approach for the Generative Design of Diagrid-Like Structures. Buildings, 11(3), 90. https://doi.org/10.3390/buildings11030090
 
         
                                                


