Multistage Cloud-Service Matching and Optimization Based on Hierarchical Decomposition of Design Tasks
Abstract
:1. Introduction
2. Literature Review
2.1. Modeling and Decomposition of Design Task
2.2. Matching between Design Task and Cloud Service
2.3. Matching Calculation and Semantic Similarity Comparation
2.4. Differential Evolution Algorithm-Based Intelligent Optimization
2.5. Discussion
- (1)
- From the perspective of resource requesters, customers expect the resource providers to provide resource services with the largest granularity. The task of the same-size granularity involves less designers, and each designer needs to complete more tasks. The increase of resource granularity reduces the number of interfaces between customers and resource providers and reduces the number of communication links and confirmation times with designers, which can improve design efficiency and reduce design delay and error caused by poor communication.
- (2)
- From the perspective of a cloud service platform, the cloud services in the cloud service pool are the result of the servitization of resource aggregations. There are two kinds of service resources of capability-level service and unit-level service, which can directly complete the feature-level meta task and the part-level or component-level task. For larger granularity tasks, it is necessary to retrieve and match the historical service composition or establish a new service composition according to the task requirements, which will increase the system cost.
- (3)
- From the matching process of tasks and resource services, reducing the granularity of tasks will reduce the design parameters and the complexity of service resources, which could lower the difficulty of matching process. Additionally, more service resources that meet the requirements will be found, and more alternative resources are provided.
3. Cloud Service Matching Strategy Based on Task Hierarchical Decomposition
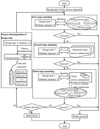
3.1. Cloud-Service Matching Framework Based on Task Hierarchical Decomposition
- (1)
- Tasks published by resource requesters.
- (2)
- First-level service matching.
- (3)
- Second-level service matching.
- (4)
- Third-level service matching.
- (5)
- Judgement of matching and meta task.
- (6)
- Task decomposition.
- (7)
- For each task in the sequence of task units generated in (6), three-level service matching from (2) to (4) is performed. If it fails, the judgment procedure in (5) is executed, and then the further decomposition operation of (6) is executed and the next round of three-level matching operation is turned back, until all tasks match successfully or fail.
| Algorithm1. The Algorithm of Matching between Task and Cloud Service |
| 1. Input: design task T historical cloud service composition cloud services in cloud service pool 2. Output: the matching between task and cloud service 3. define task queue TQ 4. define task queue SC 5. define variable i, j, k, h, m, n 6. design task T issued by service requester 7. TQ ← T 8. while (1) 9. m ← the number of task in TQ 10. for (i = 0; i < m; i ++) do 11. matching between TQi and cloud service accessed from cloud service pool 12. end for 13. if (task in TQ matched) then 14. matching succeed and break 15. end if 16. for (j = 0; j < m; j ++) do 17. matching between TQj and historical cloud service composition 18. end for 19. if (task in TQ matched) then 20. matching succeed and break 21. end if 22. for (k = 0; k < m; k ++) do //third stage matching 23. SC ← service composition from cloud service pool //construct service composition 24. n ← the number of service composition in SC 25. for (h = 0; h < n; h ++) do //traverse SC to search matched service composition with TQk 26. matching between TQk and service composition SCh 27. end for 28. end for 29. if (task in TQ matched) then 30. matching succeed and break 31. else 32. if (each task in TQ is atomic) then //judge task decomposable 33. match failed and break 34. else //decompose task and input to task sequence TQ 35. subtask sequence ← process decomposition 36. TQ ←subtask sequence 37. end if 38. end if 39. end while 40. return |
3.2. General Matching Process between Task and Semantic Web Service
- (1)
- Construction and publishment of semantic web service.
- (2)
- The description and request of tasks.
- (3)
- Matching of service resources and tasks.
3.3. Context Aware Task Ontology Modeling
- (1)
- Expectation of service fundamental information.
- (2)
- Expectation of service function.
- (3)
- Expectation of service performance.
- (1)
- Fundamental information.
- (2)
- Dynamic information.
4. Information Flow Based Design Task Decomposition
4.1. Information Flow
4.2. Node in Task Process
4.3. Node Granularity and Task Process
- (1)
- Sequence process.
- (2)
- Concurrent process.
- (3)
- Selection process.
- (4)
- Iteration process.
4.4. Information Flow-Based Task Decomposition
5. Ontology Task and Cloud Service Matching Strategy Based on Semantic Similarity
5.1. Semantic Similarity Basic Algorithm
- (1)
- Text-phrase similarity matching algorithm.
| Algorithm2. The Algorithm of Phrase Similarity Calculation Process |
| 1. Input: key phrases and 2. Output: , the similarity of phrases and 3. for (i = 0; i < m; i ++) do 4. for (j = 0; j < n; j ++) do 5. ← the maximum similarity between and 6. end for 7. 8. end for 9. 10. for (i = 0; i < m; i ++) do 11. for (j = 0; j < n; j ++) do 12. ← the maximum similarity between and 13. end for 14. 15. end for 16. 17. 18. return |
- (2)
- Sentence-similarity matching algorithm.
- (3)
- Numerical-interval similarity matching algorithm.
5.2. Semantic Similarity Based Multistage Matching Strategy between Ontology Task and Cloud Service
- (1)
- Function matching.
- (2)
- Task context matching
- (3)
- IOR matching
- (4)
- Evaluation index matching.
- (5)
- Precondition matching.
| Algorithm 3. The Algorithm of Multistage Matching between Ontology Task and Cloud Service |
| 1. Input: design task ontology TO cloud service ontology SO 2. Output: the matching result between TO and SO 3. TO.Mission ← task requirement abstraction from TO 4. SO.Function ← service function abstraction from SO 5. Matching between TO.Mission and SO.Function 6. if (function similarity threshold reached) then 7. TO.Context ← task context abstraction from TO 8. SO.SerInf ← service time & cost information abstraction from SO 9. Matching between TO.Context and SO.SerInf 10. if (context similarity threshold reached) then 11. TO.IOR ← task I&O abstraction from TO 12. SO.IOR ← service I&O abstraction from SO 13. Matching between TO.IOR and SO.IOR 14. if (IOR similarity threshold reached) then 15. TO.ThreRequ ← task evaluation index requirement abstraction from TO 16. SO.EvalIndex ← service evaluation index abstraction from SO 17. Matching between TO.ThreRequ and SO.EvalIndex 18. if (evaluation index similarity threshold reached) then 19. TO.DynaContext← task dynamic context abstraction from TO 20. SO.Promise ← service precondition abstraction from SO 21. Matching between TO.DynaContext and SO.Promise 22. if (promise similarity threshold reached) then 23. matching succeed between TO and SO 24. end if 25. else 26. matching failed 27. end if 28. else 29. matching failed 30. end if 31. else 32. matching failed 33. end if 34. else 35. matching failed 36. end if 37. return |
6. Intelligent Optimization of Cloud Services
6.1. Parameter and Fitness Function of the Optimization
- (1)
- Task parameters.
- (2)
- Candidate cloud service set of subtask module.
- (3)
- Candidate cloud service time consumption.
6.2. Algorithm Design
6.2.1. Improved Differential Evolution Algorithm
- (1)
- Coding method.
- (2)
- Block mutation operation.
- (3)
- Block crossover operation.
| Algorithm 4. The Algorithm of Block Crossover Operation |
| 1. Input: experimental individual 2. Output: changed experimental individual 3. if () then 4. continue 5. else if () then go to 21 6. else return 7. end if 8. ← 0, ← 0 9. for (i = 0; i < ; i ++) do 10. 11. if () then 12. ← 13. ← i 14. end if 15. end for 16. 17. 18. if () then 19. return 20. end if 21. ← 0, ← 0 22. for (i = 0; i < ; i ++) do 23. 24. if () then 25. ← 26. ← i 27. end if 28. end for 29. 30. 31. if () then 32. go to 21 33. end if 34. return |
- (4)
- Block selection operation.
6.2.2. Handover Strategy Design
| Algorithm 5. The Algorithm of Handover Process |
| 1. Input: handover scheme from No. subtask module to No. subtask module 2. Output: least time-consuming handover scheme 3. ← {,,…,} 4. ← {,,…,} 5. ← hand over time consumption from to 6. for (i = 0; i < ; i ++) do 7. for (j = 0; j < ; j ++) do 8. ← 0 9. end for 10. end for 11. arrange in ascending order 12. while () 13. k← k+1 14. if () then 15. if (<> 0 and 0) then 16. 17. end if 18. if (<) then 19. - 20. - 21. - 22. 0 23. else 24. -, 25. - 26. - 27. 0 28. end if 29. end while 30. return |
6.2.3. Calculation of Fitness Function
- (1)
- Each cloud service composition scheme can be regarded as being composed of several concurrent and intersecting design paths, and the time consumption of the most time-consuming design path represents the design time consumption of the scheme.
- (2)
- In order to reduce the complexity of handover, each candidate cloud service of the subtask is handed over to the next candidate cloud service after completing its own task.
| Algorithm 6. The Algorithm of Fitness Function Calculation |
| 1. Input: experiment time consumption handover matrix 2. Output: fitness function 3. , , n←0 4. if () then 5. 6. first row of 7. go to 28 8. else if () then 9. go to 29 10. end if 11. Initialization of 12. 13. if () then 14. go to 28 15. end if 16. {(,), (,), …, (,)} 17. arrange in ascending order 18. +· 19. for (i = 0; i < ; i ++) do 20. if () then 21. +- 22. 23. end if 24. end for 25. 26. go to 13 27. 28. go to 4 29. {} 30. return |
7. Case Study
8. Conclusions
Author Contributions
Funding
Institutional Review Board Statement
Informed Consent Statement
Data Availability Statement
Conflicts of Interest
References
- Zhang, Y.; Zhang, G.; Liu, Y.; Hu, D. Research on services encapsulation and virtualization access model of machine for cloud manufacturing. J. Intell. Manuf. 2017, 28, 1109–1123. [Google Scholar] [CrossRef]
- Liu, Y.; Wang, L.; Wang, X.V.; Xu, X.; Jiang, P. Cloud manufacturing: Key issues and future perspectives. Int. J. Comput. Integr. Manuf. 2019, 32, 858–874. [Google Scholar] [CrossRef]
- Ding, S.; Han, J.; Meng, X.; Ma, F. Multi-granularity modeling and aggregation of design resources in cloud manufacturing. IEEE Access 2020, 8, 130797–130919. [Google Scholar] [CrossRef]
- Li, T.; He, T.; Wang, Z.; Zhang, Y. SDF-GA: A service domain feature-oriented approach for manufacturing cloud service composition. J. Intell. Manuf. 2020, 31, 681–702. [Google Scholar] [CrossRef]
- Wang, C.J. Research on the Resource Services Matching in Cloud Manufacturing Environment. Master’s Thesis, Department of Electronic Engineering, Nanchang University, Nanchang, China, 2014. [Google Scholar]
- Zhu, J.; Li, Q.; Ying, S. SAAS parallel task scheduling based on cloud service flow load algorithm. Comput. Commun. 2022, 182, 170–183. [Google Scholar] [CrossRef]
- Liu, H.M.; Song, X.T.; Wu, M.X. An Ontology Semantics-Based Intelligent Matching Method for Demand and Supply of Cloud Manufacturing Service. J. Hubei Univ. Technol. 2015, 30, 47–50. [Google Scholar]
- Ren, L.; Zhang, L.; Wang, L.; Tao, F.; Chai, X. Cloud manufacturing: Key characteristics and applications. Int. J. Comput. Integr. Manuf. 2017, 30, 501–515. [Google Scholar] [CrossRef]
- Li, Y.; Yao, X.; Liu, M. Cloud Manufacturing Service Composition Optimization with Improved Genetic Algorithm. Math. Probl. Eng. 2019, 2019, 7194258. [Google Scholar] [CrossRef]
- Guo, L.; Xu, Y.; He, W.; Cheng, Y. Optimization of complex part-machining services based on feature decomposition in cloud manufacturing. Int. J. Comput. Integr. Manuf. 2020, 33, 1227–1244. [Google Scholar] [CrossRef]
- Guo, L. Research on Cloud Manufacturing Service Platform Key Technology for Machining. Ph.D. Thesis, Department of Electronic Engineering, Chongqing University, Chongqing, China, 2014. [Google Scholar]
- Zhang, Y.; Xi, D.; Yang, H.; Tao, F.; Wang, Z. Cloud manufacturing based service encapsulation and optimal configuration method for injection molding machine. J. Intell. Manuf. 2019, 30, 2681–2699. [Google Scholar] [CrossRef]
- Yang, Y.; Li, Y.Y.; Li, F. Task decomposition and resources allocation of product collaboration innovative design. J. Chongqing Univ. 2014, 37, 31–38. [Google Scholar]
- Deng, S.T. Research on the Optimal Matching of Manufacturing Tasks and Manufacturing Cloud Services on the Cloud Manufacturing Platform. Master’s Thesis, Department of Economics and Management, Yanshan University, Qinhuangdao, China, 2016. [Google Scholar]
- Liu, D.T.; Zhou, D.J. Task Decomposition & Recombination Design Structure Matrix Based on Interval Number. Mach. Des. Res. 2009, 25, 7–9. [Google Scholar] [CrossRef]
- Yang, J.; Wu, K.X. A Matching Model Algorithm of design requirements and design services for cloud manufacturing. J. Chongqing Univ. 2016, 39, 82–88. [Google Scholar]
- Xue, X.S.; Lu, J.W. A Compact Brain Storm Algorithm for Matching Ontologies. IEEE Access 2020, 8, 43898–43907. [Google Scholar] [CrossRef]
- Zhao, Y.; Liu, Q.; Xu, W.; Yuan, H.; Lou, P. An ontology self-learning approach for CNC machine capability information integration and representation in cloud manufacturing. J. Ind. Inf. Integr. 2022, 25, 100300. [Google Scholar] [CrossRef]
- Han, J.S.; Kim, G.J. A method of intelligent recommendation using task ontology: Multimedia Computing for Industry. Clust. Comput. 2014, 17, 827–833. [Google Scholar] [CrossRef]
- Lu, Y.; Wang, H.; Xu, X. ManuService ontology: A product data model for service-oriented business interactions in a cloud manufacturing environment. J. Intell. Manuf. 2019, 30, 317–334. [Google Scholar] [CrossRef]
- Talhi, A.; Fortineau, V.; Huet, J.-C.; Lamouri, S. Ontology for cloud manufacturing based Product Lifecycle Management. J. Intell. Manuf. 2019, 30, 2171–2192. [Google Scholar] [CrossRef]
- Wang, T.; Guo, S.; Lee, C.-G. Manufacturing task semantic modeling and description in cloud manufacturing system. Int. J. Adv. Manuf. Technol. 2014, 71, 2017–2031. [Google Scholar] [CrossRef]
- Dong, Z.Y.; Li, X. Modeling of Cloud Manufacturing Resources and Processing Tasks Based on Ontology. Modul. Mach. Tool Autom. Manuf. Technol. 2015, 160, 154–157. [Google Scholar] [CrossRef]
- Li, X.; Dong, Z.Y. A Method of Intelligent Matching Technique of Cloud Manufacturing Resources and Processing Tasks Based on Ontology Mapping. Modul. Mach. Tool Autom. Manuf. Technol. 2015, 11, 157–160. [Google Scholar] [CrossRef]
- Li, B.; Yang, Y.; Su, J.; Liang, Z.; Wang, S. Two-sided matching decision-making model with hesitant fuzzy preference information for configuring cloud manufacturing tasks and resources. J. Intell. Manuf. 2020, 31, 2033–2047. [Google Scholar] [CrossRef]
- Yu, C.; Zhang, W.; Xu, X.; Ji, Y.; Yu, S. Data mining based multi-level aggregate service planning for cloud manufacturing. J. Intell. Manuf. 2018, 29, 1351–1361. [Google Scholar] [CrossRef]
- Yuan, Q.N. Research on Semantic Key Technologies of Manufacturing Resource Sharing Services Based on Networked Manufacturing Environment. Ph.D. Thesis, Department of Mechanical Engineering and Automation, Southwest Jiaotong University, Chengdu, China, 2010. [Google Scholar]
- Bouzary, H.; Chen, F.F. Service optimal selection and composition in cloud manufacturing: A comprehensive survey. Int. J. Adv. Manuf. Technol. 2018, 97, 795–808. [Google Scholar] [CrossRef]
- Paolucci, M.; Kawamura, T.; Payne, T.R.; Sycara, K. Semantic matching of Web Services capabilities. In Proceedings of the 1st International Semantic Web Conference, Sardinia, Italy, 9–12 June 2002. [Google Scholar]
- Sycara, K. LARKS: Dynamic matchmaking among heterogenous software agents in cyberspace. Auton. Agents Multi-Agent Syst. 2002, 5, 173–203. [Google Scholar] [CrossRef]
- Ganesan, P.; Garcia-Molina, H.; Widom, J. Exploiting hierarchical domain structure to computer similarity. ACM Trans. Inf. Syst. 2003, 21, 64–93. [Google Scholar] [CrossRef]
- Kiefer, C.; Bernstein, A.; Lee, H.J.; Klein, M.; Stocker, M. Semantic process retrieval with ISPARQL. In Proceedings of the 4th European Semantic Web Conference, Innsbruck, Austria, 3–7 June 2007; pp. 609–623. [Google Scholar]
- Tao, F. Optimal-Allocation Theory and Application. Ph.D. Thesis, Department of Mechanical and Electronic Engineering, Wuhan University of Technology, Wuhan, China, 2008. [Google Scholar]
- Sheng, B.; Zhang, C.; Yin, X.; Lu, Q.; Cheng, Y.; Xiao, T.; Liu, H. Common intelligent semantic matching engines of cloud manufacturing service based on OWL-S. Int. J. Adv. Manuf. Technol. 2016, 84, 103–118. [Google Scholar] [CrossRef]
- Li, C.Q.; Chang, Y.H. Research on Multi-factor Matching Problem of Resource-task in Cloud Manufacturing. Modul. Mach. Tool Autom. Manuf. Technol. 2016, 8, 153–156. [Google Scholar] [CrossRef]
- Zhao, J.H.; Wang, X.H. Two-sided matching model of cloud service based on QoS in Cloud Manufacturing Environment. Comput. Integr. Manuf. Syst. 2016, 22, 104–112. [Google Scholar] [CrossRef]
- Nie, Q.B.; Huo, M.X.; Cao, Y.Q. The Research of scheduling algorithm faced to the matching degree of User’s Task and cloud resource. Microelectron. Comput. 2016, 33, 93–97. [Google Scholar] [CrossRef]
- Zhao, J.L. Research of Match Optimizing between Tasks and Resources in the Mechanical and Electronic Products Collaborative Development. Master’s Thesis, Department Mechanical Engineering, Chongqing University, Chongqing, China, 2015. [Google Scholar]
- Wei, J.Y. Research on Key Technologies of Manufacturing Resource Sharing System Supporting for SMEs Based on Web Services. Ph.D. Thesis, Department of Mechanical and Engineering Electronic, Shandong University of Science and Technology, Qingdao, China, 2011. [Google Scholar]
- Jiao, H.; Zhang, J.; Li, J.H.; Shi, J. Research on cloud manufacturing service discovery based on latent semantic preference about OWL-S. Int. J. Comput. Integr. Manuf. 2017, 30, 433–441. [Google Scholar] [CrossRef]
- Zhou, J.; Yao, X. DE-caABC: Differential evolution enhanced context-aware artificial bee colony algorithm for service composition and optimal selection in cloud manufacturing. Int. J. Adv. Manuf. Technol. 2017, 90, 1085–1103. [Google Scholar] [CrossRef]
- Elaziz, M.A.; Xiong, S.; Jayasena, K.; Li, L. Task scheduling in cloud computing based on hybrid moth search. Knowl. Based Syst. 2019, 169, 39–52. [Google Scholar] [CrossRef]
- Zhang, H. Cloud computing resource scheduling strategy based on improved differential evolution algorithms. J. South-Cent. Univ. Natl. 2020, 39, 532–538. [Google Scholar]
- Chen, E.M.; Xu, Z.G.; Fu, Y. Adaptive differential evolution algorithm based on newton cubic interpolation. Comput. Eng. Des. 2020, 41, 2170–2176. [Google Scholar] [CrossRef]
- Fan, Q.; Yan, X. Self-Adaptive Differential Evolution Algorithm With Zoning Evolution of Control Parameters and Adaptive Mutation Strategies. IEEE Trans. Cybern. 2016, 46, 219–232. [Google Scholar] [CrossRef] [PubMed]
- Meng, Z.; Chen, Y.; Li, X.; Lin, F. PaDE-NPC: Parameter Adaptive Differential Evolution With Novel Parameter Control for Single-Objective Optimization. IEEE Access 2020, 8, 139460–139478. [Google Scholar] [CrossRef]
- Zhu, L.; Li, P.; Shen, G.; Liu, Z. A Novel Service Composition Algorithm for Cloud-Based Manufacturing Environment. IEEE Access 2020, 8, 39148–39164. [Google Scholar] [CrossRef]
- Ding, S.H. Research on Servitization Method and Matching Strategy of Multi-Granularity Design Resources under Cloud Manufacturing Environment. Ph.D. Thesis, Department of Mechanical and Engineering Electronic, Shandong University of Science and Technology, Qingdao, China, 2017. [Google Scholar]
- Liu, T.Y.; Wang, H.F.; Ben, K.C.; Liu, L.Y.; Xu, J.S. Intelligent business artifact recommending approach for product development processes based on context ontology matching. Comput. Integr. Manuf. Syst. 2016, 22, 2727–2750. [Google Scholar] [CrossRef]
- Iman, K.; Juergen, R.; Mostafa, E.; Mohammadnaser, Z. Context-awareness in the software domain—A semantic web enabled modeling approach. J. Syst. Softw. 2016, 121, 345–357. [Google Scholar] [CrossRef]
- Gediminas, A.; Alexander, T. Toward the next generation of recommender systems: A survery of the state-of-the-art and possible extensions. IEEE Trans. Knowl. Data Eng. 2005, 17, 734–749. [Google Scholar]
- Ding, S.; Meng, X.; Zhong, P. Study of node analysis and view mapping method in multi-view process modeling. J. Conver. Inf. Technol. 2012, 7, 490–498. [Google Scholar]
- Chen, D.Y.; Wang, L.; Zhang, H.P. Scheduling algorithm based on information flows for product development project. Appl. Res. Comput. 2011, 28, 2531–2533. [Google Scholar]
- Zhang, P. The Research and Implementation of Semantic Based Web Services Discovery. Ph.D. Thesis, Department of Computer Science and Technology, Tsinghua University, Beijing, China, 2005. [Google Scholar]
- De Falco, I.; Scafuri, U.; Tarantino, E. Mapping of time-consuming multitask applications on a cloud system by multiobjective Differential Evolution. Parallel Comput. 2015, 48, 40–58. [Google Scholar] [CrossRef]
- Kumar, J.; Singh, A.K. Workload prediction in cloud using artificial neural network and adaptive differential evolution. Futur. Gener. Comput. Syst. 2018, 81, 41–52. [Google Scholar] [CrossRef]
- Zhu, L.N.; Wang, W.L.; Shen, G.J. Resource optimization combination method based on improved differential evolution algorithm for cloud manufacturing. Comput. Integr. Manuf. Syst. 2017, 23, 203–214. [Google Scholar] [CrossRef]


















| Subtask 1. | Subtask 2 | Subtask 3 | |||
|---|---|---|---|---|---|
| Cloud Service | Time Consumption (h) | Cloud Service | Time Consumption (h) | Cloud Service | Time Consumption (h) |
| 1 | 50 | 1 | 32 | 1 | 42 |
| 2 | 49 | 2 | 31 | 2 | 41 |
| 3 | 52 | 3 | 30 | 3 | 40 |
| 4 | 51 | 4 | 28 | ||
| 5 | 48 | 5 | 29 | ||
| 6 | 33 | ||||
| 7 | 27 | ||||
| No. 1 Resource Module | No. 2 Resource Module | ||||||
|---|---|---|---|---|---|---|---|
| 1 | 2 | 3 | 4 | 5 | 6 | 7 | |
| 1 | 4 | 5 | 6 | 5.5 | 4.54 | 5.53 | 4.48 |
| 2 | 4.3 | 4.77 | 5.3 | 4.4 | 4.27 | 5.1 | 4.1 |
| 3 | 4.2 | 5.2 | 4.7 | 5.4 | 5.47 | 5.9 | 4.9 |
| 4 | 5.6 | 5.8 | 5.23 | 5.86 | 5.81 | 4.38 | 4.6 |
| 5 | 4.5 | 5.11 | 4.8 | 5.61 | 5.73 | 4.88 | 4.99 |
| No. 2 Resource Module | No. 3 Resource Module | ||
|---|---|---|---|
| 1 | 2 | 3 | |
| 1 | 4 | 5 | 6 |
| 2 | 5.5 | 4.5 | 5.59 |
| 3 | 5.44 | 5.7 | 4.3 |
| 4 | 4.77 | 5.3 | 4.4 |
| 5 | 5.27 | 5.1 | 4.1 |
| 6 | 4.18 | 4.2 | 5.2 |
| 7 | 4.7 | 5.4 | 5.6 |
| Chromosomes | 1 | 2 | 3 | 4 | 5 | 6 | 7 | 8 | 9 | 10 |
|---|---|---|---|---|---|---|---|---|---|---|
| Time consumption | 2502.0 | 2523.0 | 2529.8 | 2505.6 | 2513.8 | 2522.0 | 2508.9 | 2550.0 | 2493.0 | 2516.0 |
| Chromosomes | 11 | 12 | 13 | 14 | 15 | 16 | 17 | 18 | 19 | 20 |
| Time consumption | 2534.8 | 2515.0 | 2512.8 | 2510.6 | 2545.0 | 2522.9 | 2529.8 | 2494.0 | 2503.2 | 2512.8 |
| Chromosomes | 21 | 22 | 23 | 24 | 25 | 26 | 27 | 28 | 29 | 30 |
| Time consumption | 2514.0 | 2514.0 | 2490.8 | 2493.0 | 2545.0 | 2508.0 | 2526.0 | 2512.8 | 2508.0 | 2507.8 |
| Module | Task Quantity of Design Subtask Module | |||||||
|---|---|---|---|---|---|---|---|---|
| No.1 subtask module | Cloud service No. | 1 | 2 | 3 | 4 | 5 | ||
| Quantity of tasks | 18 | 13 | 16 | 27 | 26 | |||
| No.2 subtask module | Cloud service No. | 1 | 2 | 3 | 4 | 5 | 6 | 7 |
| Number of tasks | 14 | 17 | 9 | 15 | 15 | 13 | 17 | |
| No.3 subtask module | Cloud service No. | 1 | 2 | 3 | ||||
| Number of tasks | 33 | 33 | 34 | |||||
Publisher’s Note: MDPI stays neutral with regard to jurisdictional claims in published maps and institutional affiliations. |
© 2022 by the authors. Licensee MDPI, Basel, Switzerland. This article is an open access article distributed under the terms and conditions of the Creative Commons Attribution (CC BY) license (https://creativecommons.org/licenses/by/4.0/).
Share and Cite
Ding, S.; Guo, Z.; Wang, H.; Ma, F. Multistage Cloud-Service Matching and Optimization Based on Hierarchical Decomposition of Design Tasks. Machines 2022, 10, 775. https://doi.org/10.3390/machines10090775
Ding S, Guo Z, Wang H, Ma F. Multistage Cloud-Service Matching and Optimization Based on Hierarchical Decomposition of Design Tasks. Machines. 2022; 10(9):775. https://doi.org/10.3390/machines10090775
Chicago/Turabian StyleDing, Shuhui, Zhongyuan Guo, Haixia Wang, and Fai Ma. 2022. "Multistage Cloud-Service Matching and Optimization Based on Hierarchical Decomposition of Design Tasks" Machines 10, no. 9: 775. https://doi.org/10.3390/machines10090775
APA StyleDing, S., Guo, Z., Wang, H., & Ma, F. (2022). Multistage Cloud-Service Matching and Optimization Based on Hierarchical Decomposition of Design Tasks. Machines, 10(9), 775. https://doi.org/10.3390/machines10090775
