Next Article in Journal
A Note on the Continuous and Nowhere Differentiable Function
Previous Article in Journal
The Least-Norm Solution to a Matrix Equation over the Dual Quaterion Algebra
 
 
Font Type:
Arial Georgia Verdana
Font Size:
Aa Aa Aa
Line Spacing:
Column Width:
Background:
Article

GS-YOLO: A Lightweight Identification Model for Precision Parts

School of Mechanical Engineering, Tianjin University of Technology and Education, Tianjin 300222, China
*
Author to whom correspondence should be addressed.
Symmetry 2025, 17(2), 268; https://doi.org/10.3390/sym17020268
Submission received: 11 January 2025 / Revised: 3 February 2025 / Accepted: 7 February 2025 / Published: 10 February 2025
(This article belongs to the Section Computer)

Abstract

With the development of aerospace technology, the variety and complexity of spacecraft components have increased. Traditional manual and machine learning-based detection methods struggle to accurately and quickly identify these parts. Deep learning-based object detection networks require significant computational resources and high hardware requirements. This study introduces Ghost SCYLLA Intersection over Union You Only Look Once (GS-YOLO), an improved image recognition model derived from YOLOv5s, which integrates the global attention mechanism (GAM) with the Ghost module. The lightweight Ghost module substitutes the original convolutional layers, producing half of the features via convolution and the other half by symmetric linear operations. This minimizes the computing burden and model parameters by effectively acquiring superfluous feature layers. A more lightweight SimSPPF structure is created to supplant the old spatial pyramid pooling—fast (SPPF), enhancing the network speed. The GAM is included in the bottleneck architecture, improving feature extraction via channel–space interaction. The experimental results on the custom-made precision component dataset show that GS-YOLO achieves an accuracy of 96.5% with a model size of 10.8 MB. Compared to YOLOv5s, GS-YOLO improves accuracy by 1%, reduces parameters by 23%, and decreases computational requirements by 40.6%. Despite the model’s light weight, its detection accuracy has been improved.

1. Introduction

Spacecraft face issues such as complex manufacturing processes, multi-variety small-batch mixed flow, and long working hours, leading to high energy consumption and low efficiency in the workshop [1,2]. In addition, spacecraft components are often precision parts with strict requirements for dimensional accuracy, shape precision, surface roughness, etc., so a high detection accuracy is also required when customizing these parts. However, existing detection methods still rely primarily on manual labor, which, due to the limitations of human eye resolution and fatigue from long working hours, leads to inaccurate industrial part recognition and low production efficiency [3]. Although methods like machine learning have been used for the visual recognition and localization of simple parts in some industrial fields, these methods struggle to meet the theoretical and practical requirements for the accurate and efficient detection of satellite irregular components due to the wide variety and small production batches of aerospace parts. The swift advancement of deep learning and the ongoing enhancement of computer capacity have resulted in substantial improvements in visual detection and generation technologies, culminating in notable academic accomplishments [4]. The implementation of image recognition technologies can revitalize the aircraft sector. It facilitates automated assembly, automatic inspection, technique enhancements, and the assessment of technical advancements for precision apparatuses [5]. Nevertheless, deep learning-based object detection technology still has limitations, including large network models, high computational resource demands, high hardware requirements, and difficulties in balancing detection accuracy and speed.
Conventional visual detection techniques and convolutional neural network (CNN) approaches may be used to widely classify image identification and detection methods [6]. Conventional techniques for visual recognition mostly rely on manually derived features. The fundamental idea behind these techniques is to rectify distortions after acquiring images in order to facilitate localization and component identification. Various features of the parts, such as corners, edges, and shapes, are extracted using techniques like the Kitchen–Rosenfeld (K-R) [7] method, the Smallest Univalue Segment Assimilating Nucleus (Susan) operator [8], Histogram of Oriented Gradient (HOG) [9], and Scale-Invariant Feature Transform (SIFT) [10]. Subsequently, templates are created based on these features, and part classification and localization are performed using shape matching and a support vector machine (SVM). The use of HOG features in conjunction with SVM classifiers has been prevalent in industrial applications for a considerable amount of time. However, this approach heavily depends on specific detection environments, and the recognition results are influenced by the designer’s expertise and specific application scenarios, limiting its generalizability.
With continuous improvements in computer hardware performance, deep learning [11] technology has experienced rapid development. As a representative of deep learning technology, CNN combines artificial neural networks with convolutional operations. By utilizing shared weights, sparse connectivity, and localized receptive fields, CNNs drastically cut the number of training parameters needed for neural networks and hence minimize the computational complexity of the network. Alongside advancements in network model research, some researchers have used CNN for object detection. The faster region-CNN (Faster R-CNN) series [12,13,14], for instance, comprises image detection algorithms that achieve a higher recognition accuracy and are widely applied. These techniques, being two-stage approaches, are not appropriate for real-time monitoring due to their large processing needs and sluggish detection rates. In contrast, single-stage object detection algorithms, such as the You Only Look Once (YOLO) [15,16] series, offer considerable advantages in detection speed over other models while also prioritizing accuracy, making them well-suited for image detection applications. However, after convolutional operations, these algorithms tend to generate redundant features, which compromises their detection performance.
The YOLO series of object detection models has evolved to YOLOv10. However, YOLOv6 [17,18], YOLOv7 [19,20], YOLOv8 [21,22], YOLOv9 [23,24], and YOLOv10 [25,26] are not officially released versions, but rather modifications and extensions developed by the community or individuals based on YOLO. Therefore, these models have some inherent shortcomings. They improve detection accuracy or speed by introducing new technologies or modules or by modifying the network structure to adapt to specific application scenarios. For instance, YOLOv6, due to the introduction of new technologies, increases the complexity of the network structure, making implementation and training more complex. Furthermore, some improvements have increased the computational complexity, which, in turn, requires more computational resources for training and inference. YOLOv7 has stability issues, and its higher model complexity leads to increased demands on computational power. Although YOLOv8 has been optimized for detection speed, its number of parameters and floating-point operations is still larger than that of YOLOv5s [27], and its recognition accuracy in certain application areas is still suboptimal. Compared to YOLOv5, YOLOv9 and YOLOv10 have significantly larger model sizes and complexity. Although the YOLOv5 series was proposed some time ago, compared to other models, it is an officially published model and still strikes a better balance between detection accuracy and speed. Therefore, this paper aims to improve and optimize the YOLOv5 algorithm.
Finally, in order to overcome the shortcomings of previous research, this work proposed a unique object identification algorithm model based on the YOLO model. To tackle the issue of information redundancy in the feature maps of CNN, a combination of regular convolution and depth-wise separable convolution was employed, allowing for the extraction of image information with fewer computational costs. Moreover, within the YOLOv5s pyramid pooling layer, the original sigmoid-weighted linear unit (SiLU) activation function in the SPPF was replaced by the rectified linear unit (ReLU) to boost the convolutional computational speed. Furthermore, by including the GAM in the network’s bottleneck structure, critical data could be recorded in three dimensions—channel, spatial width, and spatial height—improving the network’s accuracy. In addition, in the neck network, the model adopted a symmetrical structure that combined top–down and bottom–up pathways, promoting multi-scale information fusion and enhancing the model’s feature representation capability. Additionally, SCYLLA-IoU-Loss (SIoU-Loss) was used to quicken the network’s convergence, leading to more precise object localization and regression. Tests on a specific dataset were conducted in conjunction with comprehensive ablation studies and comparisons with conventional object recognition algorithms from prior research to assess the performance of the new model. The experimental findings validated the proposed model’s superiority and efficacy, highlighting its theoretical significance and potential for practical applications. The main contributions of this study were as follows:
  • By replacing the standard convolutions in the original network with the Ghost module, the number of parameters and the computational overhead of the network were significantly reduced;
  • By using the global attention module (GAM) to establish a connection between spatial attention and channel attention in the network, combined with the symmetrical top–down and bottom–up structure in the neck network, the detection accuracy of the network was improved;
  • A more lightweight SimSPPF was created, improving the network speed;
  • SIoU was used to improve the speed and accuracy of bounding box regression.
The article is constructed in the following manner: A study of the literature that provides an overview of earlier image detection techniques is found in the second part. The third section delves into the detailed mathematical model, and the fourth section provides an in-depth description of the experimental methods and results, including a comparative analysis with classical algorithm models. The paper wraps up with a summary and suggests possible avenues of inquiry for further study.

2. Literature Review

YOLOv5, as the fifth version of the YOLO algorithm, still uses the Darknet53 [28] network and replaces the Focus structure of the first layer of the original network with a 6 × 6 convolutional layer, which is more efficient for certain GPU devices. Moreover, it incorporates the SPPF [29] pyramid pooling layer structure, which significantly lowers the system’s computational cost by sequentially applying multiple 5 × 5 MaxPool layers. Compared to other models, the YOLOv5 algorithm has a significant advantage in detection speed while considering accuracy. It is suitable for precise component image detection methods. On the other hand, problems with redundancy after convolutional processes may reduce the algorithm’s detection performance. However, YOLOv5 contains numerous convolutional layers, leading to redundancy after the convolution process, which results in wasted computational resources and a decrease in inference speed. Furthermore, redundancy is evident during the feature fusion process, causing excessive computational resource consumption when processing features, yet there is no significant improvement in detection performance.
Therefore, many scholars have proposed methods to improve the lightweight design of the YOLOv5 model. Wang [30] proposed using MobileNetV2 as the feature extraction network in the backbone and replacing the standard convolution in the bottleneck layer with depth-wise separable convolution (DSC) to achieve a lightweight design. Guo et al. [31] proposed the YOLOv5-GCS model, in which the first 17 layers of MobileNetV3-Large were replaced with CSPDarkNet53 from YOLOv5, thereby improving the detection speed. Wang et al. [32] proposed using MobileNetV3-Large as the backbone network for the YOLOv5 model and added an additional small-object detection layer to enhance the model’s ability to detect small objects. Shi et al. [33] proposed using Enhanced ShuffleNet as the backbone network, further optimizing the model’s lightweight design, and introducing the simplified attention module (SimAM) to ensure recognition accuracy. Zhou et al. [34] proposed replacing CSPDarkNet53 in YOLOv5 with MobileNetV3 to improve the lightweight design. However, despite these lightweight improvements effectively enhancing the model’s efficiency, they still somewhat reduced the recognition accuracy.
In summary, the YOLOv5 model achieves a good balance between detection accuracy and speed. However, the YOLOv5 model contains redundancies in convolution operations and feature fusion processes, which result in a large model size and high computational resource consumption, making it difficult to deploy effectively on resource-constrained devices. To address this, many scholars have proposed lightweight optimization methods for YOLOv5. Current mainstream lightweight methods mainly reduce the model size by replacing the backbone network with lightweight networks, such as MobileNet and ShuffleNet. Although these methods have achieved the goal of a lightweight design to some extent, they inevitably lead to a decrease in model recognition accuracy.

3. The Method

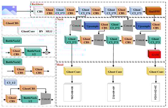
The Ghost SIoU YOLO (GS-YOLO) algorithm is a new algorithm proposed based on YOLOv5s. This algorithm mainly introduces four innovations: (1) Utilizing less computing expenses to capture information in the picture, the combination of conventional convolution and depth-wise separable convolution is introduced to create image feature maps. (2) The SimSPPF structure, which is computationally efficient, is introduced into the pyramid pooling layer to improve the speed of convolution operations. (3) The network’s accuracy is increased by including the GAM in the bottleneck of the network, which enhances the model by highlighting significant attributes in three dimensions: channel, spatial width, and spatial height. (4) SIoU-Loss is used as the loss function in order to improve target localization accuracy and network convergence speed. The updated network model is shown in Figure 1.
The GS-YOLO network architecture is mainly composed of four parts: the input end, the backbone network, the neck network, and the head network. The input end normalizes the input images, standardizes the model size, and uses the same mosaic data augmentation technique as YOLOv5s. This technique enhances the diversity and robustness of the dataset by stitching four images together and performing random cropping. The main role of the backbone network is to extract features from the input images, and it consists of the CBS module, GhostCBS module, GhostC3_1 module, and SimSPPF module. The convolutional batch normalization sigmoid linear unit (CBS) module is the core module used by YOLOv5 for feature extraction. The proposed GhostCBS module consists of Ghost convolution layers, batch normalization (BN) layers, and the SiLU activation function. Figure 2 shows the structure of CBS and GhostCBS, and Figure 3 shows the structure of GhostC3_1 and its application in the neck network. The GhostC3_1 module uses the common spatial pattern (CSP) structure, which splits the base-layer feature map into two parts and re-combines them through a cross-stage hierarchical structure, thus reducing computational complexity while maintaining accuracy. The SimSPPF module is used for feature pooling to extract multi-scale information. In the neck network, the model adopts a symmetrical structure that combines top–down and bottom–up pathways, effectively fusing large-scale and small-scale features. The head network is responsible for outputting the final prediction results, with outputs at three different scales.
Secondly, the pyramid pooling layer adopts SimSPPF. The network’s operating speed is effectively increased by the SimSPPF structure, which alters the SPPF in YOLOv5s by substituting the SiLU activation function for the ReLU activation function. The SimSPPF structure is shown in Figure 4.
In the end, the GAM is used to optimize the detection head of size 20 × 20 × 1024 . This decision was made due to the frequent presence of large targets in the images captured by the camera during automated detection and part image recognition. This study improved the accuracy and robustness of detection and recognition by successfully capturing the characteristics of huge objects through the use of the GAM.

3.1. Lightweight Network Design Incorporating GhostNet

After numerous convolution operations in convolutional neural networks, feature maps often exhibit varying degrees of redundancy. To alleviate this issue, lightweight networks such as MobileNet [35,36,37] and ShuffleNet [38,39] utilize operations like depth-wise separable convolution or shuffling to reduce parameters and computations. However, redundant feature layers persist even after convolution. Hence, the Ghost network was introduced in this algorithm. At a reduced computational cost, information could thus be extracted from a picture using the Ghost network [40]. Figure 5 illustrates the principle diagram of the Ghost convolution module. In the Ghost network, a 1 × 1 ordinary convolution is first performed to generate a partially real feature layer. Depth-wise separable convolution is applied to the original feature layers to symmetrically generate additional feature layers, which are also referred to as virtual feature layers. The real feature layer and the pseudo feature layer are then combined, output, and concatenated. Unlike traditional convolution, this linearly obtained feature layer has lower costs and fewer computations and optimizes information preservation in the image. Figure 6 displays the schematic diagram of the phantom bottleneck layer.
The phantom bottleneck layer is similar in structure to the residual blocks in residual networks (ResNets). Two Ghost modules make up the majority of the structure in the modules where the stride equals 1. While the second module lowers the channel count to match the input channels and makes sure that the shortcut connection works, the first module is made to increase the number of channels. A depth-wise convolution with a stride of two is inserted between the two Ghost modules for modules with a stride of two. The height and breadth of the feature map are compressed in this arrangement, making it half of its original size. In the residual branch, a 2 × 2 depth-wise separable convolution and a 1 × 1 ordinary convolution with a stride of 2 are added to ensure alignment in the addition operation. The input feature map’s height and breadth are compressed because S = 2 , which modifies the input feature map’s form. Equation (1) displays the computational formula for the Ghost module.
cos t = h × w × n s × k × k × c + ( s 1 ) × h × w × n s × k × k
Assuming that the input feature map size is h × w × c and that the output size is h × w × n , with a convolutional kernel size of k × k , the number of parameters after ordinary convolution is cos = h × w × n × k × k × c . In the Ghost network, before the transformation, the number of channels in the feature map is m, the transformation factor is s , and the resulting new feature map has a quantity of n = m × s . However, in the Ghost network, there exists an identity transformation, so the actual number of transformations is s 1 .
After comparing the network computation with the use of the illusion module, assuming that the comparison coefficient is R , the comparison coefficient is shown in Equation (2).
The compression rate is determined as follows:
R C = n × c n s × c + ( s 1 ) × n s = s × c c + s 1 s
From the equation, it can be seen that, by incorporating a linear operation mechanism into the feature map acquisition method, the computation cost of the object detection network is reduced to 1 / s of its original value. This leads to a decrease in model parameters and an effective improvement in computational speed.

3.2. SimSPPF Structure

In the simplified spatial pyramid pooling—fast (SimSPPF) structure, since the formula of SiLU is f ( x ) = x · σ ( x ) = x 1 + e x , which contains the sigmoid function involving exponential operations and is thus relatively complex to compute, while the formula of ReLU is f ( x ) = max ( 0 , x ) , which is relatively simple to compute, the original sigmoid linear unit (SiLU) activation function was replaced with the rectified linear unit (ReLU) activation function. Subsequently, through experimental comparison, the convolution layers in the original structure were removed, and only the part containing the MaxPool structure was kept. The removal of the convolution layers theoretically reduced the model’s computational load. Finally, speed tests were conducted. The experimental results are shown in Table 1.
By comparing the computational speed of convolution (Conv), SimConv, SPP, SPPF, and SimSPPF through experimental trials, we can conclude from the data in Table 1 that the SimConv approach is 0.3 times faster than the traditional convolutional approach. In terms of the feature pyramid structure, the SPP structure has the slowest computational speed. However, by replacing the activation function in the SPPF structure with Relu, the SimSPPF structure has a 2.5 times better speed than SPPF. Therefore, the SimSPPF structure was adopted in our model.

3.3. GAM (Global Attention Mechanism)

There have been many studies on improving the attention mechanism in image recognition and classification tasks. Currently, the most widely used attention mechanisms are the squeeze-and-excitation (SE) channel attention mechanism [41] and the convolutional block attention module (CBAM) attention mechanism [42]. However, these algorithms suffer from efficiency issues. This study used the GAM [43] in our algorithm and combined it with the features of the CBAM attention mechanism, revamping the CBAM submodule and incorporating a sequential channel–spatial attention mechanism. The diagram is shown in Figure 7.
The GAM is a straightforward and efficient lightweight attention module capable of end-to-end training. Given the input feature mapping, the intermediate state and the output are defined by Equations (3) and (4), respectively. In these equations, represents weighted multiplication. The feature F 1 passes through the channel attention module to output M C ( F 1 ) , obtaining the channel attention feature map. This feature map is then multiplied by the residual of the original input feature map as it enters the network. The resulting attention map is subsequently inputted into the spatial attention module for adaptive feature refinement, ultimately producing the output result F 3 .
F 2 = M C ( F 1 ) F 1
F 3 = M S ( F 2 ) F 2
The channel attention takes the input feature map F R C × H × W and permutes the information across the three dimensions to obtain F R W × H × C . This allows the information to be retained in all three dimensions. Next, a two-layer multi-layer perceptron (MLP) with a compression ratio of r is used to amplify cross-dimensional channel–space dependencies. Finally, a sigmoid activation function is applied to produce the channel attention feature map. The channel attention module is shown in Figure 8.
Upon entering the network, the channel attention feature map is multiplied by the residual from the original input feature map. The spatial attention module uses this attention map as the input to develop adaptive features. Two 7 × 7 convolutional layers are employed in the spatial attention submodule to merge spatial information. In addition, because max pooling degrades information utilization, it is removed to better retain the feature map properties. To decrease the parameters, the spatial attention module uses a non-grouped convolution method. The organizational structure of the spatial attention module is shown in Figure 9.

3.4. Loss Function

The loss function measures the quality of the model’s predictions and is used to show how far the predictions differ from the actual data. In order to overcome the shortcomings of generalized IoU loss (GIoU-loss) and regression localization loss complete-IOU (CIoU) [44], this model uses SIoU [45] as the loss function, which includes four parts: angle cost, distance cost, shape cost, and IoU cost. SIoU is calculated as shown in (5) and (6) below:
I o U = B B g t B B g t
L S I o U = 1 I o U + Δ + Ω 2
where B and B g t represent the prediction box and the truth box, Ω represents the shape cost, and Δ represents the distance cost. The Ω and Δ equations are defined in Equations (7) and (8):
Ω = t = w , h ( 1 e ω t ) θ
Δ = t = x , y ( 1 e γ ρ t )
where the parameters in the equation are ω w = w w g t max ( w , w g t ) and ω h = h h g t max ( h , h g t ) . ( w , h ) and ( ω g t , h g t ) are the width and height of the predicted and real boxes, respectively, and θ indicates the degree of attention paid to shape loss. The parameters in Equation (8) are ρ x = ( b c x g t b c x c w ) 2 and ρ y = ( b c y g t b c y c h ) 2 . The γ parameters are calculated as shown in Equation (9) below:
γ = 2 Λ = 1 + 2 sin 2 ( arcsin ( max ( b c y g t , b c y ) min ( b c x g t , b c x ) ( b c x g t b c x ) 2 + ( b c y g t b c y ) 2 ) π 4 ) = 2 ( 1 2 sin 2 ( arcsin ( α ) π 4 ) ) = 2 sin ( 2 α )
where Λ is the angle loss, b c x g t and b c y g t are the true box center coordinates, and b c x and b c y are the prediction box center coordinates. SIoU introduces the challenge of the angle between the detection frame and the real frame. The ability to converge faster makes targets more accurate when regressing to positioning, improving detection performance.

4. Experiments and Results

4.1. Dataset Production

Owing to the highly specialized nature of the precision equipment production environment, no local or international publicly available datasets exist for this sector. To evaluate the performance of the proposed augmented object identification technique and improve the generalization capacity of our network model, this paper used a dataset of precision equipment components. This dataset consisted of 1423 original photos with a resolution of 3000 × 4000 pixels, collected from various environments, backgrounds, occlusions, and other conditions. To ensure the diversity of the data, the complexity of the samples, and the richness of the features, this study employed data augmentation techniques such as random horizontal flipping, random vertical flipping, random translation, random rotation, random brightness adjustment, random hue adjustment, and random Gaussian noise addition to expand the image dataset. The effect of data augmentation is shown in Figure 10. In addition, to improve the training efficiency of the model, we used a script to adjust the images to a resolution of 640 × 640 pixels. Large image sizes increase the computational complexity and memory requirements of a model. Therefore, by adjusting the image size, we could significantly reduce the computational load while ensuring model performance and improving training and inference speed. The final dataset contained 4754 images.
The Labelme annotation software (version number: 3.16.7) was employed for the manual annotation of the data, resulting in the creation of the dataset of precision equipment parts. There was an 8:2 split between the training and validation sets. Several example pictures of parts are shown in Figure 11 below.

4.2. Experimental Environment and Evaluation Indicators

4.2.1. Experimental Environment

This study’s experimental setting was as follows: central processing unit (CPU) of 2.50 GHz Intel(R) Xeon(R) Platinum 8255 C, paired with 43 GB of RAM. GeForce RTX 2080 Ti (11 GB) * 1 with 24 GB of RAM was the graphics processing unit (GPU) used. The system ran Ubuntu 20.04 64-bit. The versions of the CUDA and PyTorch deep learning frameworks were 11.3 and 1.10.0, respectively.
In this study, YOLOv5s served as the base training model for precise component detection. The training dataset was augmented using the mosaic technique, with an input size of 640 × 640 . The training was carried out over 300 epochs with a batch size of 32, and the data-loading thread count was set to 2. The learning rate was 0.01, the Weight_decay was 0.0005, and the momentum was 0.937 [46].

4.2.2. Evaluation Indicators

The two primary metrics used in this research to assess the model’s performance were the detection speed and the detection precision. The evaluation index of model detection precision was mainly the mean average precision (mAP), which is an index which considers both recall and precision. mAP_0.5 represented the mAP value when the confidence level was 0.5. The formula is shown below:
P = T P T P + F P
R = T P T P + F N
m A P = A P N ( C lass )
In this case, T N and T P stand for true negative and true positive, respectively. The average accuracy for a single category is denoted by A P , while the total number of recognition categories is represented by N .
Three metrics were used to evaluate the detection speed: the total number of parameters, the amount of floating-point operations expressed in giga floating-point operations per second (GFLOPSs), and the frames per second (FPS) rate. The amount of floating-point operations is a measure of a model’s complexity, whereas a model’s design mostly determines the quantity of parameters. A higher figure signifies that the network requires more floating-point operations, which typically slows down the processing speed on the same hardware setup. In image processing, FPS indicates the count of frames processed each second. Within the realm of object recognition, this measure is adapted to reflect the number of frames the model can process each second, with a higher FPS correlating to quicker recognition speeds by the algorithm.

4.3. Experimental Results

4.3.1. GhostNet Improves Analysis of Experimental Results

This study altered the YOLOv5s method by substituting depth-wise separable convolutions with the conventional convolutions in the feature extraction and fusion networks of the original algorithm, therefore verifying the efficacy of the Ghost module. All other parameters remained unchanged, and the pre-trained weights from the YOLO algorithm were not utilized. The modified algorithm, incorporating the Ghost module, named G-YOLOv5s, was tested on a dataset of precision equipment parts through comparative experiments, with the experimental results displayed in the table below.
The studies shown in Table 2 demonstrated that the G-YOLOv5s network model reduced network parameters by 47.5% and computational burden by 48%, with a 45.6% smaller model size overall. Although the network detection speed decreased by five frames per second, which was within an acceptable fluctuation range, G-YOLOv5s still met the real-time detection requirements. However, due to the network’s lightweight nature, the detection accuracy decreased by 1.7. Therefore, using the Ghost module alone is insufficient to meet the requirements of accurate detection for precision equipment parts.

4.3.2. Analysis of SimSPPF and GAM-Improved Experimental Results

In order to assess the efficacy of the GAM in the identification of precision equipment parts and investigate the best way to incorporate this module into the network, we first swapped out the original spatial pyramid pooling feature (SPPF) in the feature pyramid structure (GS-YOLOv5s) with SimSPPF. Subsequently, we integrated the GAM into both the neck network (GS-YOLOv5s-G2) and the backbone network (GS-YOLOv5sS-G1). Based on the criteria of Map_0.5%, FPS, network characteristics, and computing burden, comparative studies were carried out. Table 3 displays the findings of the experiment.
From Table 3, it can be seen that the YOLOv5-G and GS-YOLOv5s models only changed the activation function in the feature pyramid structure. Under the condition of little difference in Map_0.5 and FPS, both the parameter quantity and computation quantity were reduced. Meanwhile, experiments were conducted based on GS-YOLOv5s for GAM. According to the experimental results, the two different embedding methods resulted in significant differences in Map_0.5, FPS, network parameter quantity, and computation quantity. Although GS-YOLOv5s-G2 showed an increase in parameter and computation quantity compared to the original YOLOv5s algorithm, both the parameter and computation quantity were reduced. Additionally, GS-YOLOv5s-G2 had a higher detection accuracy than GS-YOLOv5s-G1 and a faster detection speed. This also indicated that different embedding methods of attention mechanisms had different effects on the network. Therefore, in this study, the second approach was adopted as the final improvement method and named GS-YOLOv5s-G. To further verify the advantages of global attention, common attention modules were compared with the second GAM embedding method based on GS-YOLOv5s, and Map50 and FPS were used as evaluation metrics. The experimental results are shown in Table 4.
According to the experimental results in Table 4, when introducing common attention mechanisms into the network, CBAM, coordinate attention (CA), and environment–cognition–action (ECA) attention mechanisms increased the Map_0.5% on the self-constructed precision equipment components dataset by 0.2%, 0.6%, and 0.6%, respectively. However, the SE attention mechanism performed poorly on this dataset, reducing the Map_0.5% by 0.5%. Global attention (GAM) showed the largest improvement in the detection accuracy of precision equipment components, reaching 94.9%. In terms of detection speed, CBAM, CA, and ECA all showed some loss in detection speed, with ECA having the highest FPS. However, its detection accuracy was lower compared to the global attention. In summary, this study showed that introducing the global attention module (GAM) in the detection layer performed better in terms of improving the detection performance of precision equipment components compared to other attention modules.

4.3.3. SIoU Improves the Analysis of Experimental Results

Experiments contrasted the CIoU and SIoU loss functions from the original YOLO method in order to validate the effectiveness of the suggested loss function. Table 5 displays the experimental findings of the approach, experimented on a self-constructed dataset of precision equipment components.
In the comparative analysis of loss functions, this study focused solely on substituting the loss functions in the target detection algorithm, avoiding the use of pre-trained weights from the original algorithm and maintaining constant parameter settings. The CIoU loss and SIoU loss were evaluated against each other. The metrics utilized for this experiment included Map_0.5% and detection time, with the number of epochs fixed at 300. The experimental outcomes demonstrated that, while the FPS remained comparable, the SIoU loss enhanced the Map_0.5% by 0.4%. Although CIoU considered the distance between the centers of the boxes, the overlap area, and the aspect ratio, it still had some drawbacks: the aspect ratio only described the relative relationship between two boxes, which had some ambiguity, and it did not address the balance of easy and hard examples. In contrast, SIoU improved this by introducing the direction of box matching, allowing the predicted box to quickly align with the nearest axis, and then performing regression on coordinates X or Y. This method significantly improved the convergence speed and performance of the training process. In addition, the SIoU loss converged faster, demonstrating the effectiveness of introducing SIoU. Figure 12 compares the bounding - box loss values of the model when CIoU and SIoU are used as loss functions respectively. It can be seen from the figure that as the number of training epochs increases, the loss values of both generally show a downward trend, and the SIoU loss curve is lower than the CIoU loss curve for most of the training epochs, indicating that the SIoU loss converges faster.

4.3.4. Ablation Study on Model Performance

An array of ablation tests with different changes were carried out in order to evaluate the effectiveness of the lightweight algorithm model that was suggested and customized for precision equipment components. Initially, the Ghost lightweight network (G-YOLOv5s) was incorporated to reduce the parameter count of the original algorithm. Subsequently, the activation function in the feature pyramid structure was replaced (GS-YOLOv5s) to enhance the computational speed. Furthermore, a global attention mechanism was integrated in the detection feature layer (GS-YOLOv5s-G) to facilitate the amalgamation of channel and spatial information. Lastly, the SIoU loss was substituted for the CIoU loss to create the final enhanced algorithm model (GS-YOLO). This model was then benchmarked against the original YOLOv5s algorithm in the experiments. The evaluation metrics used were Map_0.5%, network parameter quantity, computation quantity, FPS, and model size. In the table below, “√” indicates the introduction of the corresponding module. The results of the ablation experiments are shown in Table 6.
The experimental results presented in Table 6 indicate that, in comparison to the original YOLOv5s algorithm, the replacement of traditional convolution and the SPPF structure with the Ghost and SimSPPF modules resulted in a reduction in the network parameter quantity of 47.5% and in the computation quantity of 48.7%. Upon integrating the GAM on a lightweight basis, although the parameter count of network d increased, it showed a reduction of 22.7% in parameters and a 40% decrease in computation compared to network model a. The network’s Map_0.5 improved by 0.8% compared to the lightweight network GS-YOLOv5s, demonstrating the effectiveness of introducing GAM. The model labeled “e” constituted the ultimate enhanced version, utilizing SIoU loss as the regression loss function, which achieved a detection accuracy of 96.5%. This represented a 1% improvement over the original algorithm, underscoring the effectiveness of SIoU in boosting model performance. Consequently, the analysis of data from the experiment validated the efficacy and superiority of the enhanced algorithm in detecting precision equipment components.

4.4. Algorithm Comparison Experiment

To further substantiate the efficacy of the improved algorithm model, the experimental methods and environment were consistent with those previously described. The GS-YOLO model introduced in this study was evaluated against prevailing mainstream algorithm models using an identical dataset. The primary algorithms for comparison included Faster-RCNN, YOLOv4, YOLOv4-tiny, YOLOv5n, YOLOv5s, YOLOv5m, YOLOv5l, YOLOv5x, YOLOv6, YOLOv7, and YOLOv7-tiny. The results are shown in Table 7.
Through experimental comparative analysis, it could be observed that YOLOv5s performed better than YOLOv5m, YOLOv5l, and YOLOv5x in terms of accuracy, while also having lower computation quantity and model size. Therefore, in scenarios such as aerospace automated production line assembly and processing, which require quick response and real-time capabilities, YOLOv5s is a suitable choice. Additionally, the construction of the dataset was also an important factor, and detection and recognition in this dataset aligned more with the requirements of YOLOv5s usage.
Compared to other models, the suggested algorithm model GS-YOLO retained the highest accuracy with the smallest network model size. This improvement technique necessitated a better accuracy of the enhanced network model since it was based on automated production line assembly processing for aerospace, yet the detection speed could satisfy the real-time detection needs. In comparison to the original method, YOLOv5s, the revised algorithm, Map_0.5/%, increased the model identification accuracy by 1.6% in YOLOv5m, 1.2% in YOLOv5x, 3.9% in YOLOv5n, and 2.0% in YOLOv5l. Following network enhancement, there was a drop in the FPS of model detection. This was because global attention was added before the detection head, resulting in a longer post-processing time, which led to a slight loss of detection speed compared to the original algorithm. However, it still satisfied the requirement of real-time detection.
Comparing the revised algorithm model to the two-stage object detection method, Faster-Rcnn model, the former was 76 FPS faster and 117 M smaller in size. Comparing the enhanced model to the YOLOv4-tiny and YOLOv4 algorithms, both detection accuracy and speed were significantly increased. This study compared the proposed GS-YOLO with the recently developed YOLOv6, YOLOv7, and its lightweight version, YOLOv7-tiny. The experimental data showed that GS-YOLO exceeded YOLOv6, YOLOv7, and YOLOv7-tiny by 9.58%, 21.4%, and 17.6% in terms of the mAP_0.5 metric, respectively. The higher mAP_0.5 of YOLOv7-tiny compared to YOLOv7 could be attributed to the larger model size of YOLOv7 and the fixed training duration of 300 rounds in this experiment, which may not yield optimal performance on simpler datasets. GS-YOLO had a smaller model size compared to the aforementioned three models, yet its detection speed was only 0.86 slower than YOLOv7-tiny. Despite its smaller size, GS-YOLO was slower due to the increased memory access during the lightweighting process of YOLOv5s, which reduced the detection speed.
In summary, the GS-YOLO algorithm proposed in this article, after lightweight optimization, demonstrated good real-time performance and outstanding overall performance on the dataset of precision equipment components. It may be a useful resource for identifying and detecting industrial parts and other components of precision equipment. This demonstrates the effectiveness and viability of the algorithm that this article suggests.

4.5. Model Detection Effect

After training, a corresponding best.pt file was generated and input into the prediction network to evaluate the algorithm’s detection performance on the dataset of irregular parts. Data with varying color differences, angles, and multiple detection perspectives, which were not included in the training set, were collected from the laboratory for this validation step. Some of the test results are shown below in Figure 13, Figure 14 and Figure 15.
The findings indicate that both YOLOv5 and GS-YOLO could attain a detection accuracy of 65% for industrial irregular components not included in the training dataset, hence illustrating the robust generalization capabilities of these two networks. However, in terms of accuracy, GS-YOLO outperformed YOLOv5. Specifically, for the detection of rotated objects, it can be observed from the figures that the original YOLOv5 model’s results were somewhat unsatisfactory. Although it recognized the parts, the confidence level was only 64%. This was insufficient for sorting complex irregular parts. In contrast, GS-YOLO achieved a confidence level of 94% in this respect, significantly surpassing YOLOv5.

4.6. The Detection Effect of GS-YOLO on Other Industrial Datasets

This study selected a dataset of industrial parts for detection comparison, which included four types of parts: gears, bearings, bolts, and nuts. The dataset contained a total of 2006 images, with 488 gear images, 502 bearing images, 518 bolt images, and 498 nut images. The experiment compared the original YOLO method and the GS-YOLO method on this dataset. The experimental results are shown in Table 8.
As shown in Table 8, compared to the original YOLOv5s, GS-YOLO achieved a 0.3% improvement in mAP@0.5, while the model size, parameter count, and GFLOPs were reduced by 47.46%, 45.65%, and 48.75%, respectively. The model’s size and parameter count were related to the model’s structure, not the detection content, so these values remained consistent with the data used for detecting aerospace parts. On the other hand, mAP@0.5 was closely related to the detection content. The mAP@0.5 of YOLOv5 and GS-YOLO only increased by 0.3% on this industrial dataset, which might have been due to the small size of the dataset. The detection effect of GS-YOLO is shown in Figure 16 below.

5. Conclusions

To evaluate the accuracy and identification speed of the newly created GS-YOLO model in recognizing precision components, comparison tests were conducted in this study between the model and traditional object detection methods. Additionally, ablation studies on the Ghost module, SimSPPF module, SiOU module, and GAM within the network were conducted to evaluate the benefits of these enhancements and their impact on network performance. The experimental results confirmed that the GS-YOLO network model demonstrated outstanding real-time performance and accuracy on the specific precision component dataset in this paper, with an overall excellent performance. The following are this study’s primary findings:
By employing the Ghost module with separable convolution, the parameter and computational overhead of the network were significantly reduced compared to traditional convolutional methods. This is particularly suitable for embedded mobile devices.
The sequential channel–spatial attention mechanism (GAM) enhanced the network’s detection accuracy by establishing a connection between spatial attention and channel attention, combined with the symmetrical structure which integrated top–down and bottom–up pathways in the neck network.
Compared to the original SPPF structure, the distinctive pyramid structure performed noticeably faster when SILU was employed as the activation function.
SIoU was the loss function designed to enhance the speed and accuracy of frame regression.
In conclusion, the GS-YOLO algorithm performs exceptionally well in the recognition of precision components. Particularly for irregular precision components which cannot be effectively identified using traditional visual techniques, the proposed model exhibits better recognition and localization capabilities. Furthermore, this method can further expand the scope of industrial applications and provide a powerful tool for the detection and identification of various precision components in unmanned factory construction across different scenarios. Furthermore, the algorithm model that this study proposes is a theoretical extension and enhancement of the YOLOv5s model. By fully utilizing the structural advantages of the YOLO algorithm model and incorporating lightweight modules, the network model is reduced, enabling the practical implementation of this technology.
Due to limitations in terms of time, experimental conditions, and resources, some further optimizations and improvements can be made to the model. First, in terms of lightweight approaches, network pruning techniques may be used in the future to determine the most effective strategy for developing a lightweight model. This would make the model more efficient, versatile, and thus suitable for deployment on a wider range of lightweight hardware, thereby expanding its range of applications. Secondly, although this study achieved a lightweight model for the network and balanced the relationship between model size and detection accuracy, the improved model has not been truly implemented and validated in actual scenarios in a factory using development boards. Data quality and stability in real-world scenarios are another challenge faced by GS-YOLO. During the production process, dust, oil, and other contaminants may be generated, attaching to the surfaces of parts or camera lens, causing the captured images to become unclear and increasing the risk of misjudgments by the model. Therefore, the next step should be to integrate the model into a development board to demonstrate the advancement of the proposed algorithm in real factory settings.

Author Contributions

Conceptualization, H.Z. (Haojie Zhu) and H.R.; methodology, H.Z. (Haojie Zhu); software, H.Z. (Haojie Zhu) and H.R.; validation, H.Z. (Haojie Zhu) and H.R.; formal analysis, H.Z. (Haojie Zhu), H.Z. (Hongchao Zhuang) and H.R.; investigation, H.L.; resources, L.D.; data curation, H.Z. (Haojie Zhu); writing—original draft preparation, H.Z. (Haojie Zhu); writing—review and editing, L.D.; visualization, H.R.; supervision, L.D.; project administration, L.D.; and funding acquisition, L.D. All the authors have read and agreed to the published version of the manuscript. All authors have read and agreed to the published version of the manuscript.

Funding

This research was funded by the Tianjin Research Innovation Project for Postgraduate Students [project no. 2022SKYZ053], the Tianjin University of Technology and Education Research Initiation Program [project no. KYQD202311], as well as the Tianjin Education Commission Research Program Project [Project No. 2024ZD017].

Data Availability Statement

The data presented in this study are available upon request from the corresponding author. The data are not publicly available due to privacy reasons.

Conflicts of Interest

The authors declare no conflicts of interest.

Abbreviations

The following abbreviations are used in this manuscript:
GAMGlobal Attention Module
YOLOv5sYou Only Look Once Version 5 Small
SimSPPFSimplified SPPF
SPPFSpatial Pyramid Pooling—Fast
CNNConvolutional Neural Network
K-RKitchen–Rosenfeld
SUSANSmallest Univalue Segment Assimilating Nucleus
HOGHistogram of Oriented Gradient
SIFTScale-Invariant Feature Transform
SVMSupport Vector Machine
Faster R-CNNFaster Region-CNN
SiLUSigmoid-Weighted Linear Unit
ReLURectified Linear Unit
SIoU-LossSCYLLA-IoU-Loss
SURFSpeeded-Up Robust Feature
RANSACRandom Sample Consensus
VGGVisual Geometry Group
GoogLeNetGoogle Inception Ne
ResNetResidual Network
FPNFeature Pyramid Network
ECA-NetEfficient Channel Attention Network
ISABImproved Spatial Attention Block
SSDSingle-Shot Multi-Box Detector
SPPSpatial Pyramid Pooling
PANetPath Aggregation Network
GS-YOLOGhost SIoU YOLO
CBSCircular Binary Segmentation
BNBatch Normalization
CSPCommon Spatial Pattern
CBAMConvolutional Block Attention Module
SESqueeze-and-Excitation
MLPMulti-Layer Perceptron
GIoU-LossGeneralized IoU Loss
CIoUComplete-IOU
GFLOPSsGiga Floating-Point Operations Per Second
FPSFrames Per Second
SPPFSpatial Pyramid Pooling Feature

References

  1. Tian, Z.; Jiang, X.; Yang, G.; Liu, W.; Suo, Y.; Chen, K.; Xing, F. Energy Efficient Scheduling of Flexible Job Shop with Aerospace Complex Components. J. Mech. Eng. 2023, 59, 273–287. [Google Scholar]
  2. Najmon, J.C.; Raeisi, S.; Tovar, A. Review of Additive Manufacturing Technologies and Applications in the Aerospace Industry. In Additive Manufacturing for the Aerospace Industry; Elsevier: Amsterdam, The Netherlands, 2019; pp. 7–31. [Google Scholar]
  3. Luo, F.; Cui, Y.; Liao, Y. MVRA-UNet: Multi-View Residual Attention U-Net for Precise Defect Segmentation on Magnetic Tile Surface. IEEE Access 2023, 11, 135212–135221. [Google Scholar] [CrossRef]
  4. Zhang, Y.; Shi, X.; Zhang, H.; Cao, Y.; Terzija, V. Review on deep learning applications in frequency analysis and control of modern power system. Int. J. Electr. Power Energy Syst. 2022, 136, 107744. [Google Scholar] [CrossRef]
  5. Singamneni, S.; Lv, Y.; Hewitt, A.; Chalk, R.; Thomas, W.; Jordison, D. Additive manufacturing for the aircraft industry: A review. J. Aeronaut. Aerosp. Eng. 2019, 8, 351–371. [Google Scholar] [CrossRef]
  6. Du, L.; Zhang, R.; Wang, X. Overview of two-stage object detection algorithms. J. Phys. Conf. Ser. 2020, 1544, 012033. [Google Scholar] [CrossRef]
  7. Fu, S. 3D Point Cloud Data Splicing Algorithm Based on Feature Corner Model. In Recent Trends in Intelligent Computing, Communication and Devices: Proceedings of ICCD 2018; Springer: Berlin/Heidelberg, Germany, 2020; pp. 63–69. [Google Scholar]
  8. Smith, S. A new class of corner finder. RCA Eng. 1992, 23, 139–148. [Google Scholar]
  9. Dalal, N.; Triggs, B. Histograms of Oriented Gradients for Human Detection. In Proceedings of the 2005 IEEE Computer Society Conference on Computer Vision and Pattern Recognition (CVPR’05), San Diego, CA, USA, 20–26 June 2005; pp. 886–893. [Google Scholar]
  10. Ma, X.; Grimson, W. Edge-Based Rich Representation for Vehicle Classification. In Proceedings of the Tenth IEEE International Conference on Computer Vision (ICCV’05), Beijing, China, 17–21 October 2005; Volume 1, pp. 1185–1192. [Google Scholar]
  11. Hinton, G.E.; Salakhutdinov, R.R. Reducing the dimensionality of data with neural networks. Science 2006, 313, 504–507. [Google Scholar] [CrossRef] [PubMed]
  12. Girshick, R.; Donahue, J.; Darrell, T.; Malik, J. Rich Feature Hierarchies for Accurate Object Detection and Semantic Segmen-tation. In Proceedings of the IEEE Conference on Computer Vision and Pattern Recognition, Columbus, OH, USA, 23–28 June 2014; pp. 580–587. [Google Scholar]
  13. Girshick, R. Fast R-CNN. In Proceedings of the International Conference on Computer Vision 2015, Santiago, Chile, 13–16 December 2015; pp. 1440–1448. [Google Scholar]
  14. Ren, S.; He, K.; Girshick, R.; Sun, J. Faster R-CNN: Towards real-time object detection with region proposal networks. Advances in neural information processing systems. arXiv 2015, arXiv:1506.01497. [Google Scholar]
  15. Zhao, C.; Shu, X.; Yan, X.; Zuo, X.; Zhu, F. RDD-YOLO: A modified YOLO for detection of steel surface defects. Measurement 2023, 214, 112776. [Google Scholar] [CrossRef]
  16. Redmon, J.; Divvala, S.; Girshick, R.; Farhadi, A. You Only Look Once: Unified, Real-Time Object Detection. In Proceedings of the IEEE Conference on Computer Vision and Pattern Recognition 2016, Las Vegas, NV, USA, 27–30 June 2016; pp. 779–788. [Google Scholar]
  17. Li, C.; Li, L.; Jiang, H.; Weng, K.; Geng, Y.; Li, L.; Ke, Z.; Li, Q.; Cheng, M.; Nie, W.; et al. YOLOv6: A single-stage object detection framework for industrial applications. arXiv 2022, arXiv:2209.02976. [Google Scholar]
  18. Wang, Y.; Shang, L.; Li, B.; Liu, Y.; Ji, Y.; Hao, L.; Zhang, Y.; Li, Y.; Tian, M. Artificial-Weld-Crack Detection Network, YOLOv6-NW, Based on Target Recognition Technology. Materials 2024, 17, 6102. [Google Scholar] [CrossRef]
  19. Zhao, L.; Zhu, M. MS-YOLOv7:YOLOv7 based on multi-scale for object detection on UAV aerial photography. Drones 2023, 7, 188. [Google Scholar] [CrossRef]
  20. Jiang, K.; Xie, T.; Yan, R.; Wen, X.; Li, D.; Jiang, H.; Jiang, N.; Feng, L.; Duan, X.; Wang, J. An attention mechanism-improved YOLOv7 object detection algorithm for hemp duck count estimation. Agriculture 2022, 12, 1659. [Google Scholar] [CrossRef]
  21. Talaat, F.M.; ZainEldin, H. An improved fire detection approach based on YOLO-v8 for smart cities. Neural Comput. Appl. 2023, 35, 20939–20954. [Google Scholar] [CrossRef]
  22. Cao, Y.; Pang, D.; Zhao, Q.; Yan, Y.; Jiang, Y.; Tian, C.; Wang, F.; Li, J. Improved YOLOv8-GD deep learning model for defect detection in electroluminescence images of solar photovoltaic modules. Eng. Appl. Artif. Intell. 2024, 131, 107866. [Google Scholar] [CrossRef]
  23. Wang, C.-Y.; Yeh, I.-H.; Liao, H.-Y.M. Yolov9: Learning What You Want to Learn Using Programmable Gradient Information. In European Conference on Computer Vision; Springer: Cham, Switzerland, 2025; pp. 1–21. [Google Scholar]
  24. Gui, H.; Su, T.; Jiang, X.; Li, L.; Xiong, L.; Zhou, J.; Pang, Z. FS-YOLOv9: A Frequency and Spatial Feature-Based YOLOv9 for Real-time Breast Cancer Detection. Acad. Radiol. 2024, in press. [Google Scholar] [CrossRef]
  25. Cheng, H.; Kang, F. Corrosion Detection and Grading Method for Hydraulic Metal Structures Based on an Improved YOLOv10 Sequential Architecture. Appl. Sci. 2024, 14, 12009. [Google Scholar] [CrossRef]
  26. Tu, W.; Yu, H.; Wu, Z.; Li, J.; Cui, Z.; Yang, Z.; Zhang, X.; Wang, Y. YOLOv10-UDFishNet: Detection of diseased Takifugu rubripes juveniles in turbid underwater environments. Aquac. Int. 2025, 33, 125. [Google Scholar] [CrossRef]
  27. Souza, B.J.; Stefenon, S.F.; Singh, G.; Freire, R.Z. Hybrid-YOLO for classification of insulators defects in transmission lines based on UAV. Int. J. Electr. Power Energy Syst. 2023, 148, 108982. [Google Scholar] [CrossRef]
  28. Qin, R.; Hua, Z.; Sun, Z.; He, R. Recognition method of knob gear in substation based on YOLOv4 and Darknet53-DUC-DSNT. Sensors 2022, 22, 4722. [Google Scholar] [CrossRef]
  29. Xue, Z.; Xu, R.; Bai, D.; Lin, H. YOLO-Tea: A tea disease detection model improved by YOLOv5. Forests 2023, 14, 415. [Google Scholar] [CrossRef]
  30. Wang, Y.; Yang, G.; Guo, J. Vehicle detection in surveillance videos based on YOLOv5 lightweight network. Bull. Pol. Acad. Sci. Tech. Sci. 2022, 70, 143644. [Google Scholar] [CrossRef]
  31. Guo, Z.; Yang, J.; Liu, S. Research on Lightweight Model for Rapid Identification of Chunky Food Based on Machine Vision. Appl. Sci. 2023, 13, 8781. [Google Scholar] [CrossRef]
  32. Wang, X.; Wu, Z.; Jia, M.; Xu, T.; Pan, C.; Qi, X.; Zhao, M. Lightweight SM-YOLOv5 tomato fruit detection algorithm for plant factory. Sensors 2023, 23, 3336. [Google Scholar] [CrossRef] [PubMed]
  33. Shi, Y.; Luo, Q.; Zhou, M.; Guo, W.; Li, J.; Li, S.; Ding, Y. S-YOLOv5: A Lightweight Model for Detecting Objects Thrown from Tall Buildings in Communities. Information 2024, 15, 188. [Google Scholar] [CrossRef]
  34. Zhou, G.; Yu, L.; Su, Y.; Xu, B.; Zhou, G. Lightweight PCB defect detection algorithm based on MSD-YOLO. Clust. Comput. 2024, 27, 3559–3573. [Google Scholar] [CrossRef]
  35. Howard, A.; Zhu, M.; Chen, B.; Kalenichenko, D.; Wang, W.; Weyand, T.; Andreetto, M.; Adam, H. Mobilenets: Efficient convolutional neural networks for mobile vision applications. arXiv 2017, arXiv:1704.04861. [Google Scholar]
  36. Sandler, M.; Howard, A.; Zhu, M.; Zhmoginov, A.; Chen, L. Mobilenetv2: Inverted Residuals and Linear Bottlenecks. In Proceedings of the IEEE Conference on Computer Vision and Pattern Recognition 2018, Salt Lake City, UT, USA, 18–23 June 2018; pp. 4510–4520. [Google Scholar]
  37. Howard, A.; Sandler, M.; Chu, G.; Chen, L.C.; Chen, B.; Tan, M.; Wang, W.; Zhu, Y.; Pang, R.; Vasudevan, V.; et al. Searching for Mobilenetv. In Proceedings of the IEEE/CVF International Conference on Computer Vision 2019, Seoul, Republic of Korea, 27 October–2 November 2019; pp. 1314–1324. [Google Scholar]
  38. Zhang, X.; Zhou, X.; Lin, M.; Sun, J. Shufflenet: An Extremely Efficient Convolutional Neural Network for Mobile Devices. In Proceedings of the IEEE Conference on Computer Vision and Pattern Recognition 2018, Salt Lake City, UT, USA, 18–23 June 2018; pp. 6848–6856. [Google Scholar]
  39. Ma, N.; Zhang, X.; Zheng, H.-T.; Sun, J. ShuffleNet V2: Practical Guidelines for Efficient CNN Architecture Design. In Proceedings of the European Conference on Computer Vision (ECCV), Munich, Germany, 8–14 September 2018; pp. 116–131. [Google Scholar] [CrossRef]
  40. Han, K.; Wang, Y.; Tian, Q.; Guo, J.; Xu, C.; Xu, C. Ghostnet: More Features from Cheap Operations. In Proceedings of the IEEE/CVF Conference on Computer Vision and Pattern Recognition 2020, Seattle, WA, USA, 13–19 June 2020; pp. 1580–1589. [Google Scholar]
  41. Hu, J.; Shen, L.; Sun, G. Squeeze-and-Excitation Networks. In Proceedings of the IEEE Conference on Computer Vision and Pattern Recognition 2018, Salt Lake City, UT, USA, 18–23 June 2018; pp. 7132–7141. [Google Scholar]
  42. Woo, S.; Park, J.; Lee, J.; Kweon, I. Cbam: Convolutional Block Attention Module. In Proceedings of the European Conference on Computer Vision (ECCV) 2018, Munich, Germany, 8–14 September 2018; pp. 3–19. [Google Scholar]
  43. Liu, Y.; Shao, Z.; Hoffmann, N. Global attention mechanism: Retain information to enhance channel-spatial interactions. arXiv 2021, arXiv:2112.05561. [Google Scholar]
  44. Zheng, Z.; Wang, P.; Liu, W.; Li, J.; Ye, R.; Ren, D. Distance-IoU Loss: Faster and Better Learning for Bounding Box Regression. In Proceedings of the AAAI Conference on Artificial Intelligence, Philadelphia, PA, USA, 20–27 February 2024; Volume 34, pp. 12993–13000. [Google Scholar]
  45. Gevorgyan, Z. SIoU loss: More powerful learning for bounding box regression. arXiv 2022, arXiv:2205.12740. [Google Scholar]
  46. Wang, J.; Liu, M.; Du, Y.; Zhao, M.; Jia, H.; Guo, Z.; Su, Y.; Lu, D.; Liu, Y. PG-YOLO: An efficient detection algorithm for pomegranate before fruit thinning. Eng. Appl. Artif. Intell. 2024, 134, 108700. [Google Scholar] [CrossRef]
  47. Yu, J.; Zhang, W. Face mask wearing detection algorithm based on improved YOLO-v4. Sensors 2021, 21, 3263. [Google Scholar] [CrossRef] [PubMed]
  48. Guo, C.; Lv, X.-L.; Zhang, Y.; Zhang, M.-L. Improved YOLOv4-tiny network for real-time electronic component detection. Sci. Rep. 2021, 11, 22744. [Google Scholar] [CrossRef] [PubMed]
  49. Yang, Z.; Feng, H.; Ruan, Y.; Weng, X. Tea tree pest detection algorithm based on improved Yolov7-Tiny. Agriculture 2023, 13, 1031. [Google Scholar] [CrossRef]
Figure 1. GS-YOLO network model structure.
Figure 1. GS-YOLO network model structure.
Symmetry 17 00268 g001
Figure 2. CBS and GhostCBS structure diagram.
Figure 2. CBS and GhostCBS structure diagram.
Symmetry 17 00268 g002
Figure 3. C3-1/2 structure diagram.
Figure 3. C3-1/2 structure diagram.
Symmetry 17 00268 g003
Figure 4. SimSPPF structure diagram.
Figure 4. SimSPPF structure diagram.
Symmetry 17 00268 g004
Figure 5. Schematic diagram of the Ghost convolution module.
Figure 5. Schematic diagram of the Ghost convolution module.
Symmetry 17 00268 g005
Figure 6. Ghost bottleneck structure module.
Figure 6. Ghost bottleneck structure module.
Symmetry 17 00268 g006
Figure 7. Global attention.
Figure 7. Global attention.
Symmetry 17 00268 g007
Figure 8. Channel attention module.
Figure 8. Channel attention module.
Symmetry 17 00268 g008
Figure 9. Spatial attention module.
Figure 9. Spatial attention module.
Symmetry 17 00268 g009
Figure 10. Effect diagram of data augmentation.
Figure 10. Effect diagram of data augmentation.
Symmetry 17 00268 g010
Figure 11. Aerospace precision part diagram: (a) vertical tower; (b) connector B; (c) connector A; (d) connector; and (e) vibrator.
Figure 11. Aerospace precision part diagram: (a) vertical tower; (b) connector B; (c) connector A; (d) connector; and (e) vibrator.
Symmetry 17 00268 g011
Figure 12. SIoU vs. CIoU.
Figure 12. SIoU vs. CIoU.
Symmetry 17 00268 g012
Figure 13. Color difference detection effects: (a) YOLOv5 test results and (b) GS-YOLO test results.
Figure 13. Color difference detection effects: (a) YOLOv5 test results and (b) GS-YOLO test results.
Symmetry 17 00268 g013
Figure 14. Different angle inspection effect: (a) YOLOv5 test results and (b) GS-YOLO test results.
Figure 14. Different angle inspection effect: (a) YOLOv5 test results and (b) GS-YOLO test results.
Symmetry 17 00268 g014
Figure 15. Multi-target detection effect: (a) YOLOv5 test results and (b) GS-YOLO test results.
Figure 15. Multi-target detection effect: (a) YOLOv5 test results and (b) GS-YOLO test results.
Symmetry 17 00268 g015
Figure 16. Detection effect diagram of GS-YOLO.
Figure 16. Detection effect diagram of GS-YOLO.
Symmetry 17 00268 g016
Table 1. Comparison of SPP, SPPF, and SimSPPF speeds.
Table 1. Comparison of SPP, SPPF, and SimSPPF speeds.
MethodSpeed/s
Conv time12.21
SimConv time0.64
SPP time17.60
SPPF time7.78
SimSPPF time4.99
Table 2. Improved GhostNet structure verification experiments.
Table 2. Improved GhostNet structure verification experiments.
MethodMap_0.5/%ParametersGFLOPSsFPSSize/M
YOLOv5s [28]95.57,033,11416.0100.1513.8
G-YOLOv5s93.93,695,3308.295.1857.5
Table 3. SimSPPF and GAM comparative test.
Table 3. SimSPPF and GAM comparative test.
MethodMap_0.5/%FPSParametersGFLOPSs
YOLOv5-G93.995.1853,695,3308.2
GS-YOLOv5s93.891643,687,2828.1
GS-YOLOv5s-G192.579.7334,753,5027.6
GS-YOLOv5s-G294.991.935,426,5469.4
Table 4. Horizontal comparative experiment of attention mechanism.
Table 4. Horizontal comparative experiment of attention mechanism.
MethodMap_0.5/%FPSChange/%
GS-YOLOv5s-G94.991.93+1
GS-YOLOv5s-SE93.387.625−0.5
GS-YOLOv5s-CBAM94.191.379+0.2
GS-YOLOv5s-CA94.585.245+0.2
GS-YOLOv5s-ECA94.593.334+0.6
Table 5. Comparative experiment of loss functions.
Table 5. Comparative experiment of loss functions.
MethodMap_0.5/%FPS
CIoU_Loss [45]95.5100.15
SIoU_Loss [46]96.099.85
Table 6. Ablation experiment.
Table 6. Ablation experiment.
MethodGhostSimSPPFGAMSIoUMap_0.5/%ParametersGLOPSsFPSSize/M
a 95.57,033,11416.0100.1513.8
b 93.93,695,3308.295.187.5
c 93.83,687,2828.191.647.5
d 94.95,434,5949.491.9310.6
e96.55,426,5469.589.1510.8
Table 7. Comparative experiments.
Table 7. Comparative experiments.
MethodMap_0.5/%Size/MFPS
faster-Rcnn [13]88.2162813
YOLOv4 [47]86.13225.636
YOLOv4-tiny [48]70.0322.576
YOLOv5n [28]92.63.8113.64
YOLOv5s [28]95.513.8100.15
YOLOv5m [28]94.940.378.70
YOLOv5l [28]95.088.670.12
YOLOv5x [28]95.3165.243.24
YOLOv6 [18]86.9238.877.94
YOLOv7 [20]75.171.460.61
YOLOv7-tiny [49]78.911.799.01
Ours96.510.889.15
Table 8. Comparative experiments.
Table 8. Comparative experiments.
MethodMap_0.5/%ParametersGFLOPsSize/M
YOLOv5s [28]91.67,033,11416.013.8
GS-YOLO91.93,695,3308.27.5
Disclaimer/Publisher’s Note: The statements, opinions and data contained in all publications are solely those of the individual author(s) and contributor(s) and not of MDPI and/or the editor(s). MDPI and/or the editor(s) disclaim responsibility for any injury to people or property resulting from any ideas, methods, instructions or products referred to in the content.

Share and Cite

MDPI and ACS Style

Zhu, H.; Dong, L.; Ren, H.; Zhuang, H.; Li, H. GS-YOLO: A Lightweight Identification Model for Precision Parts. Symmetry 2025, 17, 268. https://doi.org/10.3390/sym17020268

AMA Style

Zhu H, Dong L, Ren H, Zhuang H, Li H. GS-YOLO: A Lightweight Identification Model for Precision Parts. Symmetry. 2025; 17(2):268. https://doi.org/10.3390/sym17020268

Chicago/Turabian Style

Zhu, Haojie, Lei Dong, Hanpeng Ren, Hongchao Zhuang, and Hu Li. 2025. "GS-YOLO: A Lightweight Identification Model for Precision Parts" Symmetry 17, no. 2: 268. https://doi.org/10.3390/sym17020268

APA Style

Zhu, H., Dong, L., Ren, H., Zhuang, H., & Li, H. (2025). GS-YOLO: A Lightweight Identification Model for Precision Parts. Symmetry, 17(2), 268. https://doi.org/10.3390/sym17020268

Note that from the first issue of 2016, this journal uses article numbers instead of page numbers. See further details here.

Article Metrics

Back to TopTop