Environmental Sound Classification Framework Based on L-mHP Features and SE-ResNet50 Network Model
Abstract
1. Introduction
1.1. Related Works
1.2. Contributions
- (1)
- A novel three-channel acoustic feature combination strategy of L-mHP to characterize environmental sound is proposed. Each channel of the feature focuses on different spectral characteristics, which means each channel describes the environmental sound signal from a different dimension and complements each other.
- (2)
- An improved audio classification model SE-ResNet50 is energized, which is designed based on the ResNet-50 model. By introducing the SE attention mechanism, the model is expected to pay more attention to the more useful feature channels for the classification task during the training process. It is also expected to enhance the ability of the model to extract key information.
- (3)
- A set of dual-channel data enhancement schemes based on a symmetric structure is improved and implemented. In the process of feature extraction, this enhancement scheme is used to transform the original audio and spectrogram to generate more diversified variants, which helps the classification model learn more about the time–frequency mode of acoustic features during training and improves the performance of the model.
2. Proposed Methods
2.1. L-mHP Feature Extraction Scheme
- (1)
- Framing and Windowing: Mapping the audio signal from the time domain to the frequency domain requires a Fourier transform of the audio signal. However, Fourier transform cannot be directly applied to a non-stationary sound signal, so the audio signal needs to be divided into frames. The -th frame audio is recorded as , the frame length is set to 1024, and the frame shift is set to 512. In order to reduce the spectrogram leakage caused by framing, it is necessary to add a hamming window to the frame signal :
- (2)
- Fast Fourier Transform (FFT): The complex spectrogram of each frame of audio is obtained by Fast Fourier Transform. The input signal is , and the Discrete Fourier Transform (DFT) formula of the signal is:
- (3)
- Mel Filter Bank: The power spectrogram is mapped to the Mel scale through the Mel filter bank [14]. The conversion formula consists of Mel frequency and frequency is:
- (4)
- HPSS: HPSS [24] is performed on the spectrogram to separate the mixed signal in the spectrogram into harmonic components and percussive components. The separation process requires the median filter, whose calculation formula is:
2.2. Improved Dual-Channel Data Enhancement Scheme Based on Symmetric Structure
- Remove Audio Silence: There will be a probability that some silent fragments are combined with the endpoints when finishing the recording and interception of the sound signals. These parts may have little key or essential information. After removal, the non-silent part can be adjusted freely along the time axis, resulting in richer variants.
- Audio Time Stretch: This method will slightly stretch the audio time while keeping the sound pitch unchanged, generating different samples under the same label. The maximum stretch ratio is 1.5.
- Audio Pitch Shift: This method will slightly shift the audio pitch while keeping the sound time rate unchanged. The maximum shift ratio is 1.5. Combining these two approaches results in more flexible variants without losing audio characteristics.
- Random Padding: This method refers to the output of the data-enhanced audio at a fixed length. For the ESC-50/10 datasets, the length of the audio sequence is fixed at 220,500 (about 5 s). For the UrbanSound8K dataset, the length of the audio sequence is fixed at 141,120 (about 3.2 s). The specific enhancement process of the channel is shown in Figure 4.
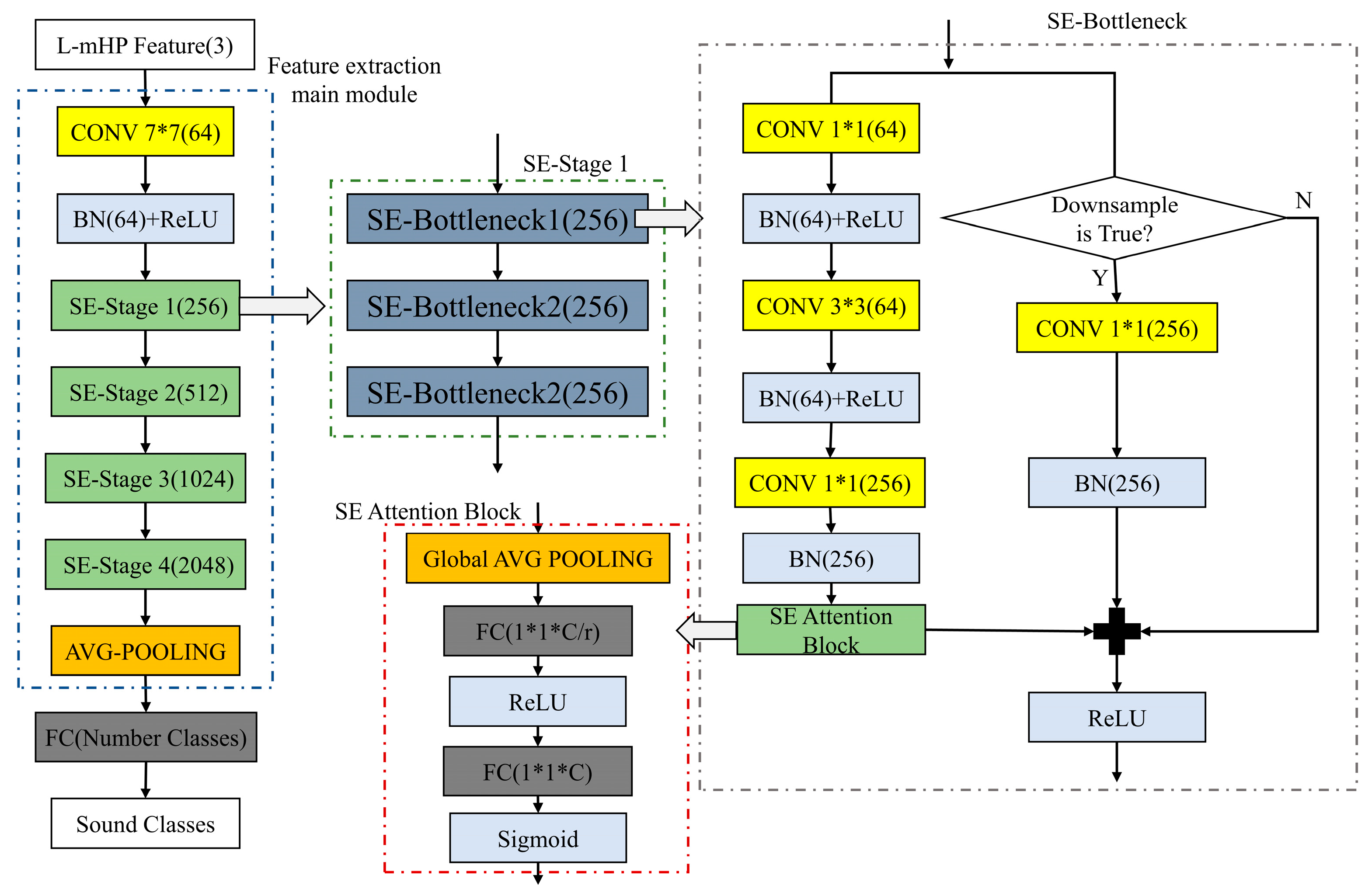
2.3. SE-ResNet50 Classification Model Based on SE Attention Block
2.3.1. SE Attention Block
2.3.2. SE-ResNet50 Classification Model Based on SE Attention Block
3. Experiment Setup
3.1. Public Environment Sound Datasets
3.2. Feature Extraction
3.3. Transfer Learning
3.4. Baseline Model
4. Results and Analysis
4.1. The Transfer Learning Method on Model Performance
4.2. The Acoustic Features Influence on Experimental Performance
- Log-Mel spectrogram copy three channels
- Log-Mel spectrogram with two zero-value channels
- Log-Mel spectrogram with harmonic spectrogram and zero value channel
- Log-Mel spectrogram with percussive spectrogram and zero value channel
4.3. Affect of the Improved Dual-Channel Data Enhancement Scheme on the Experimental Performance
4.4. Influence of the SE Attention Mechanism on Experimental Performance
4.5. Experimental Performance Comparison of Different Audio Classification Frameworks
4.6. Self-Made Sound Datasets
5. Conclusions
Author Contributions
Funding
Institutional Review Board Statement
Informed Consent Statement
Data Availability Statement
Acknowledgments
Conflicts of Interest
References
- Jin, Q.; Liang, J. Video Description Generation using Audio and Visual Cues. In Proceedings of the 2016 ACM on International Conference on Multimedia Retrieval (ICMR’16). Association for Computing Machinery, New York, NY, USA, 6–9 June 2016; pp. 239–242. [Google Scholar]
- Jiang, D.-N.; Lu, L.; Zhang, H.-J.; Tao, J.-H.; Cai, L.-H. Music type classification by spectral contrast feature. In Proceedings of the IEEE International Conference on Multimedia and Expo, Lausanne, Switzerland, 26–29 August 2002; Volume 1, pp. 113–116. [Google Scholar]
- Cotton, C.V.; Ellis, D.P.W. Spectral vs. spectro-temporal features for acoustic event detection. In Proceedings of the 2011 IEEE Workshop on Applications of Signal Processing to Audio and Acoustics (WASPAA), New Paltz, NY, USA, 16–19 October 2011; pp. 69–72. [Google Scholar]
- Li, R.; Yin, B.; Cui, Y.; Du, Z.; Li, K. Research on Environmental Sound Classification Algorithm Based on Multi-feature Fusion. In Proceedings of the 2020 IEEE 9th Joint International Information Technology and Artificial Intelligence Conference (ITAIC), Chongqing, China, 11–13 December 2020; pp. 522–526. [Google Scholar]
- Wu, J.; Gao, Z. D-S sound classification based on double two-stream convolution and multi-feature fusion. Appl. Res. Comput. 2022, 39, 7. [Google Scholar]
- Zhang, K.; Su, Y.; Wang, J.; Wang, S.; Zhang, Y. Environment Sound Classification System Based on Hybrid Feature and Convolutional Neural Network. J. Northwestern Polytech. Univ. 2020, 38, 162–169. [Google Scholar] [CrossRef]
- Shao, Y.; Wang, D. Robust speaker identification using auditory features and computational auditory scene analysis. In Proceedings of the 2008 IEEE International Conference on Acoustics, Speech and Signal Processing, Las Vegas, NV, USA, 31 March–4 April 2008; pp. 1589–1592. [Google Scholar]
- Xu, W.; Zhang, X.; Yao, L.; Xue, W.; Wei, B. A multi-view CNN-based acoustic classification system for automatic animal species identification. Ad. Hoc. Netw. 2020, 102, 102115. [Google Scholar] [CrossRef]
- Guzhov, A.; Raue, F.; Hees, J.; Dengel, A. ESResNet: Environmental Sound Classification Based on Visual Domain Models. In Proceedings of the 2020 25th International Conference on Pattern Recognition (ICPR), Milan, Italy, 10–15 January 2021; pp. 4933–4940. [Google Scholar]
- Nasiri, A.; Hu, J. SoundCLR: Contrastive Learning of Representations For Improved Environmental Sound Classification. arXiv 2021, arXiv:2103.01929. [Google Scholar]
- Zhang, Z.; Xu, S.; Cao, S.; Zhang, S. Deep Convolutional Neural Network with Mixup for Environmental Sound Classification. In Pattern Recognition and Computer Vision. PRCV 2018; Lecture Notes in Computer Science; Springer: Cham, Switzerland, 2018; Volume 11257. [Google Scholar]
- Zhang, Z.; Xu, S.; Zhang, S.; Qiao, T.; Cao, S. Learning Attentive Representations for Environmental Sound Classification. IEEE Access 2019, 7, 130327–130339. [Google Scholar] [CrossRef]
- Su, Y.; Zhang, K.; Wang, J.; Zhou, D.; Madani, K. Performance analysis of multiple aggregated acoustic features for environment sound classification. Appl. Acoust. 2020, 158, 107050. [Google Scholar] [CrossRef]
- Piczak, K.J. Environmental sound classification with convolutional neural networks. In Proceedings of the 2015 IEEE 25th International Workshop on Machine Learning for Signal Processing (MLSP), Boston, MA, USA, 17–20 September 2015; pp. 1–6. [Google Scholar]
- Bahmei, B.; Birmingham, E.; Arzanpour, S. CNN-RNN and Data Augmentation Using Deep Convolutional Generative Adversarial Network for Environmental Sound Classification. IEEE Signal Process. Lett. 2022, 29, 682–686. [Google Scholar] [CrossRef]
- Peng, N.; Chen, A.; Zhou, G.; Chen, W.; Zhang, W.; Liu, J.; Ding, F. Environment Sound Classification Based on Visual Multi-Feature Fusion and GRU-AWS. IEEE Access 2020, 8, 191100–191114. [Google Scholar] [CrossRef]
- Palanisamy, K.; Singhania, D.; Yao, A. Rethinking CNN Models for Audio Classification. arXiv 2020, arXiv:2007.11154. [Google Scholar]
- Salamon, J.; Bello, J.P. Deep Convolutional Neural Networks and Data Augmentation for Environmental Sound Classification. IEEE Signal Process. Lett. 2017, 24, 279–283. [Google Scholar] [CrossRef]
- Radford, A.; Metz, L.; Chintala, S. Unsupervised representation learning with deep convolutional generative adversarial networks. In Proceedings of the 4th International Conference on Learning Representations, San Juan, Puerto Rico, November 2015; pp. 1–16. Available online: https://arxiv.org/abs/1511.06434v2 (accessed on 2 May 2016).
- Zhao, W.; Yin, B. Environmental sound classification based on adding noise. In Proceedings of the 2021 IEEE 2nd International Conference on Information Technology, Big Data and Artificial Intelligence (ICIBA), Chongqing, China, 17–19 December 2021; pp. 887–892. [Google Scholar] [CrossRef]
- Allen, J. Short term spectral analysis, synthesis, and modification by discrete Fourier transform. IEEE Trans. Acoust. Speech Signal Process. 1977, 25, 235–238. [Google Scholar] [CrossRef]
- Jabnouni, H.; Arfaoui, I.; Cherni, M.A.; Bouchouicha, M.; Sayadi, M. ResNet-50 based fire and smoke images classification. In Proceedings of the 2022 6th International Conference on Advanced Technologies for Signal and Image Processing (ATSIP), Sfax, Tunisia, 24–27 May 2022; pp. 1–6. [Google Scholar] [CrossRef]
- Xu, J.-X.; Lin, T.-C.; Yu, T.-C.; Tai, T.-C.; Chang, P.-C. Acoustic Scene Classification Using Reduced MobileNet Architecture. In Proceedings of the 2018 IEEE International Symposium on Multimedia (ISM), Taichung, Taiwan, 10–12 December 2018; pp. 267–270. [Google Scholar]
- Akaishi, N.; Yatabe, K.; Oikawa, Y. Harmonic and Percussive Sound Separation Based on Mixed Partial Derivative of Phase Spectrogram. In Proceedings of the ICASSP 2022—2022 IEEE International Conference on Acoustics, Speech and Signal Processing (ICASSP), Singapore, 23–27 May 2022; pp. 301–305. [Google Scholar]
- Hu, J.; Shen, L.; Sun, G. Squeeze-and-Excitation Networks. In Proceedings of the 2018 IEEE/CVF Conference on Computer Vision and Pattern Recognition, Salt Lake City, UT, USA, 18–23 June 2018; pp. 7132–7141. [Google Scholar]
- Wang, H.; Huo, W.; Lu, Y.; Pei, J.; Huang, Y. Modulation Recognition of Overlapping Radar Signals under Low SNR Based on Se-Incepatnet. In Proceedings of the IGARSS 2022—2022 IEEE International Geoscience and Remote Sensing Symposium, Kuala Lumpur, Malaysia, 17–22 July 2022; pp. 2734–2737. [Google Scholar] [CrossRef]
- He, K.; Zhang, X.; Ren, S.; Sun, J. Deep Residual Learning for Image Recognition. In Proceedings of the 2016 IEEE Conference on Computer Vision and Pattern Recognition (CVPR), Las Vegas, NV, USA, 27–30 June 2016; pp. 770–778. [Google Scholar]
- Piczak, K.J. ESC: Dataset for Environmental Sound Classification. In Proceedings of the 23rd ACM international conference on Multimedia (MM’15), Brisbane, Australia, 26 October 2015; Association for Computing Machinery: New York, NY, USA, 2015; pp. 1015–1018. [Google Scholar]
- Salamon, J.; Jacoby, C.; Bello, J.P. A Dataset and Taxonomy for Urban Sound Research. In Proceedings of the 22nd ACM International Conference on Multimedia (MM’14), Orlando, FL, USA, 3–7 November 2014; Association for Computing Machinery: New York, NY, USA, 2014; pp. 1041–1044. [Google Scholar]
- Bi, S.; Xu, L.; Zhao, S.; Wang, J. Acoustic Scene Classification for Bone-Conducted Sound Using Transfer Learning and Feature Fusion. In Proceedings of the 2022 5th International Conference on Information Communication and Signal Processing (ICICSP), Shenzhen, China, 26–28 November 2022; pp. 519–522. [Google Scholar]
- Tokozume, Y.; Ushiku, Y.; Harada, T. Learning from Between-class Examples for Deep Sound Recognition. arXiv 2017, arXiv:1711.10282. [Google Scholar]
- Fei, H.; Wu, W.; Li, P.; Cao, Y. Acoustic scene classification method based on Mel-spectrogram separation and LSCNet. J. Harbin Inst. Technol. 2022, 54, 124. [Google Scholar]











| Data Enhancement Scheme | Accuracy (%) | Processing a Single Audio (ms) |
|---|---|---|
| Original Scheme [10] | 90.2 | 17.3 |
| Improved Scheme | 91.31 | 30.7 |
| Classification Model (Input Feature) | Data Enhancement Scheme | Accuracy (%) |
|---|---|---|
| ResNet-50 (three-channel Log-Mel) | Just Spectrogram | 88.25 |
| ResNet-50 (L-mHP) | Just Spectrogram | 89.67 |
| SE-ResNet50 (L-mHP) | Just Original Audio | 92.2 |
| SE-ResNet50 (L-mHP) | Just Spectrogram | 93.05 |
| SE-ResNet50 (L-mHP) | All (dual-channel) | 94.92 |
| Classification Model | Architecture (Input Feature) | ESC-10 | ESC-50 | US8K |
|---|---|---|---|---|
| Piczak-CNN [14] | 2 CONV + 2 FC (Mel spectrogram) | 90.20 | 64.50 | 73.70 |
| EnvNet-v2 [31] | 10 CONV + 3 FC + 5 POOL (wave) | 91.30 | 84.70 | 78.30 |
| Baseline | Pre-trained ResNet-50 (Log-Mel spectrogram) | 92.75 | 88.25 | 83.37 |
| ESResNet-A [9] | ResNet-50 + Self attention (Log-STFT spectrogram) | 97.00 | 91.50 | 85.42 |
| DenseNet [18] | DenseNet-201 (Log-Mel spectrogram) | - | 91.25 | 85.31 |
| SoundCLR [10] | ResNet-50 + Hybrid Loss (Log-Mel spectrogram) | 97.85 | 92.25 | 86.49 |
| LSCNet [32] | LSCNet (Mel + HPSS) | - | 88.00 | 90.10 |
| Our | ResNet-50 + SE Attention (L-mHP feature) | 99.67 | 94.92 | 91.75 |
| Classification Model | Accuracy (%) | Parameters (M) | FLOPs (G) |
|---|---|---|---|
| ResNet-50 (Baseline) | 88.25 | 23.51 | 4.57 |
| ESResNet-A [9] | 91.50 | 30.53 | 4.98 |
| Our | 94.92 | 26.02 | 4.58 |
Disclaimer/Publisher’s Note: The statements, opinions and data contained in all publications are solely those of the individual author(s) and contributor(s) and not of MDPI and/or the editor(s). MDPI and/or the editor(s) disclaim responsibility for any injury to people or property resulting from any ideas, methods, instructions or products referred to in the content. |
© 2023 by the authors. Licensee MDPI, Basel, Switzerland. This article is an open access article distributed under the terms and conditions of the Creative Commons Attribution (CC BY) license (https://creativecommons.org/licenses/by/4.0/).
Share and Cite
Huang, M.; Wang, M.; Liu, X.; Kan, R.; Qiu, H. Environmental Sound Classification Framework Based on L-mHP Features and SE-ResNet50 Network Model. Symmetry 2023, 15, 1045. https://doi.org/10.3390/sym15051045
Huang M, Wang M, Liu X, Kan R, Qiu H. Environmental Sound Classification Framework Based on L-mHP Features and SE-ResNet50 Network Model. Symmetry. 2023; 15(5):1045. https://doi.org/10.3390/sym15051045
Chicago/Turabian StyleHuang, Mengxiang, Mei Wang, Xin Liu, Ruixiang Kan, and Hongbing Qiu. 2023. "Environmental Sound Classification Framework Based on L-mHP Features and SE-ResNet50 Network Model" Symmetry 15, no. 5: 1045. https://doi.org/10.3390/sym15051045
APA StyleHuang, M., Wang, M., Liu, X., Kan, R., & Qiu, H. (2023). Environmental Sound Classification Framework Based on L-mHP Features and SE-ResNet50 Network Model. Symmetry, 15(5), 1045. https://doi.org/10.3390/sym15051045

