Next Article in Journal
Mapping and Assessing Effective Participatory Planning Processes for Urban Green Spaces in Aotearoa New Zealand’s Diverse Communities
Next Article in Special Issue
Land-Based Carbon Effects and Human Well-Being Nexus
Previous Article in Journal
A Study on Historical Big Data Analysis of Surface Ecological Damage in the Coal Mining Area of Lvliang City Based on Two Mining Modes
Previous Article in Special Issue
Ecological Protection Redlines’ Positive Impact on Terrestrial Carbon Storage in Hainan Island, China
 
 
Font Type:
Arial Georgia Verdana
Font Size:
Aa Aa Aa
Line Spacing:
Column Width:
Background:
Article

Study on Optimization of Land Use Structure in Fujian Province Based on Low-Carbon Perspective

1
School of Urban Design, Wuhan University, Wuhan 430072, China
2
Research Center for Digital City, Wuhan University, Wuhan 430072, China
*
Author to whom correspondence should be addressed.
Land 2024, 13(9), 1410; https://doi.org/10.3390/land13091410
Submission received: 12 July 2024 / Revised: 21 August 2024 / Accepted: 29 August 2024 / Published: 1 September 2024

Abstract

Carbon peaking and carbon neutrality strategies are pivotal in addressing climate change. Optimizing land use structure is a fundamental approach to achieving low-carbon development within a given territory. This study focuses on Fujian Province as the research subject, predicting carbon emissions for the next decade by analyzing the correlation between land use types and carbon emissions using the gray model. This analysis is based on land use panel data spanning from 2007 to 2021. The study applies the FLUS-Markov model to simulate Fujian’s land use in 2030. A multi-objective optimization model is developed from a low-carbon perspective, integrating carbon emissions, economic, and ecological factors. The study explores land use under three scenarios: natural development scenario (NS), low carbon scenario (LCS), and comprehensive scenario (CS). Findings highlight the relationship between land use-related carbon emissions, urbanization, and relevant policies in Fujian. The FLUS-Markov simulations suggest that under the NS scenario, carbon emissions in 2030 will reach 77.829 million tons, an increase of 11.013 million tons from 2020. In contrast, the LCS demonstrates that optimizing land use structures can effectively balance carbon reduction, economic growth, and ecological preservation. Under the CS, 2030 emissions could be reduced by 7.2854 million tons while maintaining economic and ecological benefits. Despite variations in construction land expansion across these scenarios, all follow a “one belt, one core” development pattern. The study concludes with policy recommendations, including industrial layout optimization and clean energy promotion. These findings support the alignment of land use optimization with Fujian’s future development needs, offering guidance for land-use planning and policies focused on low-carbon objectives.

1. Introduction

As the principal facilitator of human production and livelihoods, land has undergone significant transformations due to the progress of human economic activities [1]. Throughout the process of land development and construction, the volume of carbon emissions generated ranks second only to the combustion of fossil fuels, playing a crucial role in the escalation of carbon emissions and climate warming [2].
In recent years, the optimization simulation of land use structure and the measurement of carbon emissions have emerged as focal points of research. Regarding the optimization simulation of land use structure, most pertinent scholars have scrutinized the optimal allocation of land resources. For instance, Chen Ying [3], Zhao [4], Yu Feng [5], and others have prognosticated land demand in the study area based on specific development goals and subsequently conducted optimization simulations of land use structure grounded in these prognostications and the current suitability of spatial units. These studies primarily concentrate on maximizing the ecological and economic benefits of land use structure but devote less attention to simulation research on land use structure optimization with low-carbon objectives. Concerning land use carbon emissions, pertinent research predominantly centers on the mechanisms, accounting, effects, and influencing factors of land use carbon emissions [6]. However, in comparison to the analysis of land use carbon emissions linked to economic output, research on land use low-carbon planning is relatively sparse and mainly focuses on the comparison of carbon accumulation and emissions. Consequently, research grounded in carbon emissions and economic output necessitates further reinforcement [7].
Most research on land use structure primarily focuses on urban areas or city clusters [8,9,10], with relatively little attention given to provincial-level studies. However, the Guiding Opinions on Accelerating the Establishment of a Green, Low-carbon, and Circular Development Economic System [11] issued by the State Council, and the Implementation Plan for Accelerating the Establishment of a Green, Low-carbon, and Circular Development Economic System in Fujian Province [12] underscore the significance of studying low-carbon optimization of provincial land use structures.
Various land-use change models, such as CA-Markov [13], CLUE-S [14], SLEUTH [15], and FLUS [16,17,18,19], are widely employed in domestic and international studies to simulate land-use changes across different regions and scales. Each model serves specific research scenarios: CA-Markov is suited for short-term predictions, CLUE-S for multi-scale, multi-driver analysis, SLEUTH for urban expansion studies, and FLUS for complex land-use planning and multi-objective optimization. The FLUS-Markov model, which combines FLUS’s spatial optimization with Markov’s time-series forecasting, offers a robust tool for simulating land use in Fujian Province under multiple scenarios FLUS-Markov. This model considers complex spatial dynamics, temporal trends, and various policy and environmental goals, making the simulation results more scientific and applicable.
Fujian Province was selected as the study area for several reasons. First, the provincial government has incorporated the ‘dual-carbon’ goal into its overall strategy and applied low-carbon requirements in its spatial planning [20], providing a strong policy foundation for this research. Second, as a crucial ecological barrier in the southeastern coastal region, Fujian has significant carbon sink potential, offering a unique scenario for exploring low-carbon economic development and ecological civilization.
The innovation of this study lies in combining the gray model, FLUS-Markov model, and multi-objective optimization model to deeply explore the relationship between land use and carbon emissions from the perspective of a low-carbon economy. Through multi-scenario simulation, the study optimizes the land use structure of Fujian Province for 2030, aiming to maximize economic benefits, minimize carbon emissions, and enhance ecological outcomes.
The results demonstrate that optimizing land use structure effectively balances the key objectives of carbon emission reduction, economic growth, and ecological protection. Specifically, under the integrated scenario, carbon emissions in 2030 could be reduced by 7,285,400 tonstons compared to the natural development scenario, while sustaining growth in economic and ecological benefits. Notably, despite varying degrees of construction land expansion across different scenarios, a development pattern of ‘one belt, one core’—synergistic development of the coastal urban belt and inland central cities—emerges.
This study makes several key contributions: (1) It proposes a comprehensive framework for low-carbon-oriented land use structure optimization, providing technical support for policymakers and planners to develop sustainable low-carbon land use strategies; (2) It offers an in-depth analysis of the relationship between land use structure changes and carbon emissions in Fujian Province, providing a scientific basis for low-carbon policy development in the region; and (3) It explores the impacts of different development strategies on land use structure and carbon emissions through multi-scenario simulation and optimization, offering valuable insights for balancing economic development with low-carbon objectives.
These findings are not only significant for guiding the sustainable development oFujian Province, but also provide valuable insights and methods for other regions exploring low-carbon development pathways.

2. Overview of the Study Area and Data Sources

2.1. Overview of the Study Area

Fujian Province is situated in southeastern China, spanning from 23°33′ to 28°20′ north latitude and 115°50′ to 120°40′ east longitude. The province covers a land area of 124,000 square kilometers. The accelerated urbanization has led to the encroachment upon forestlands, grasslands, water bodies, and wetlands, causing the reduction of ecological carbon sink capacity and the degradation of the ecological environment (Figure 1).

2.2. Data Sources

All data sources for this study are shown in Table 1.

3. Research Methods

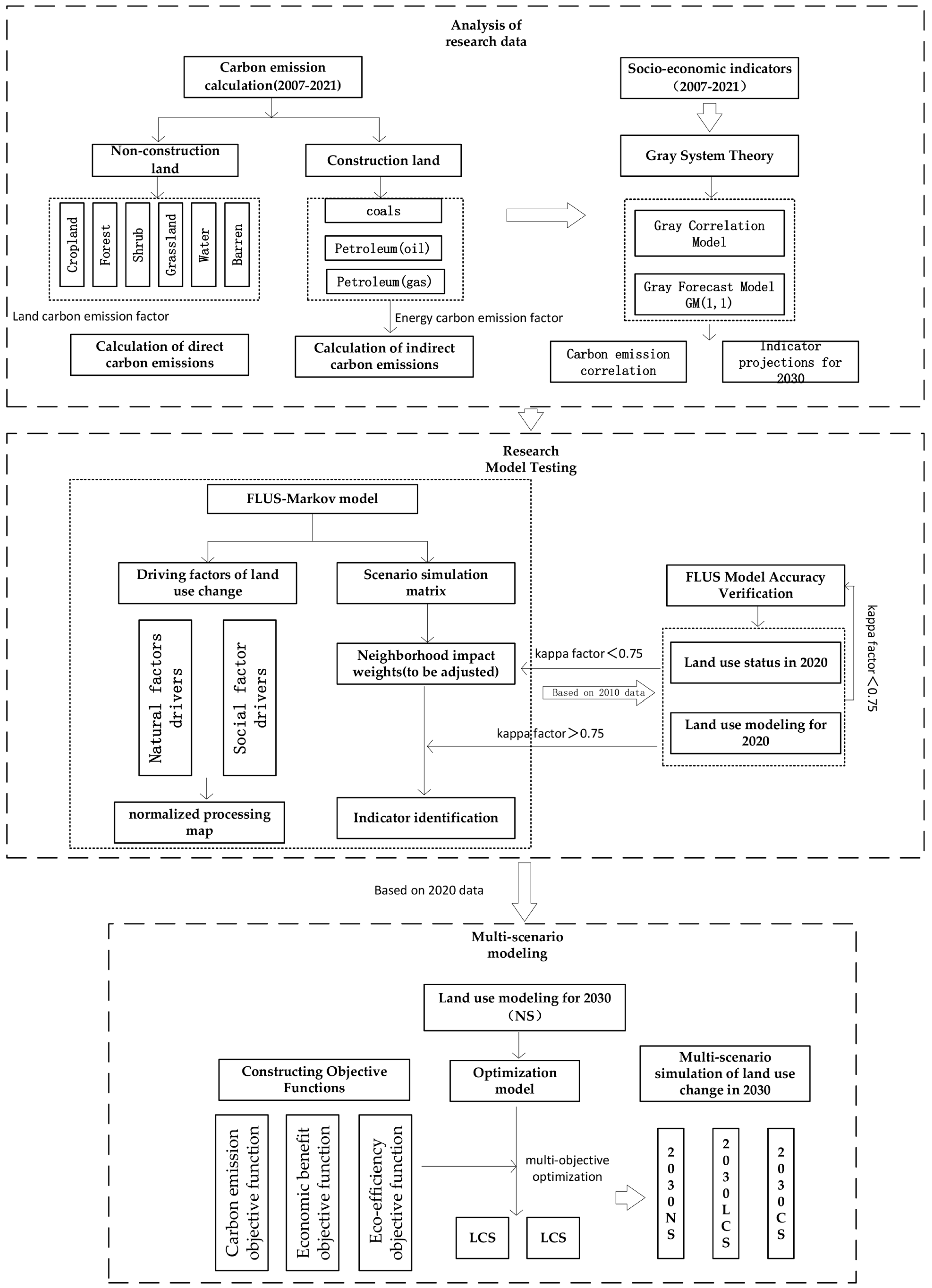
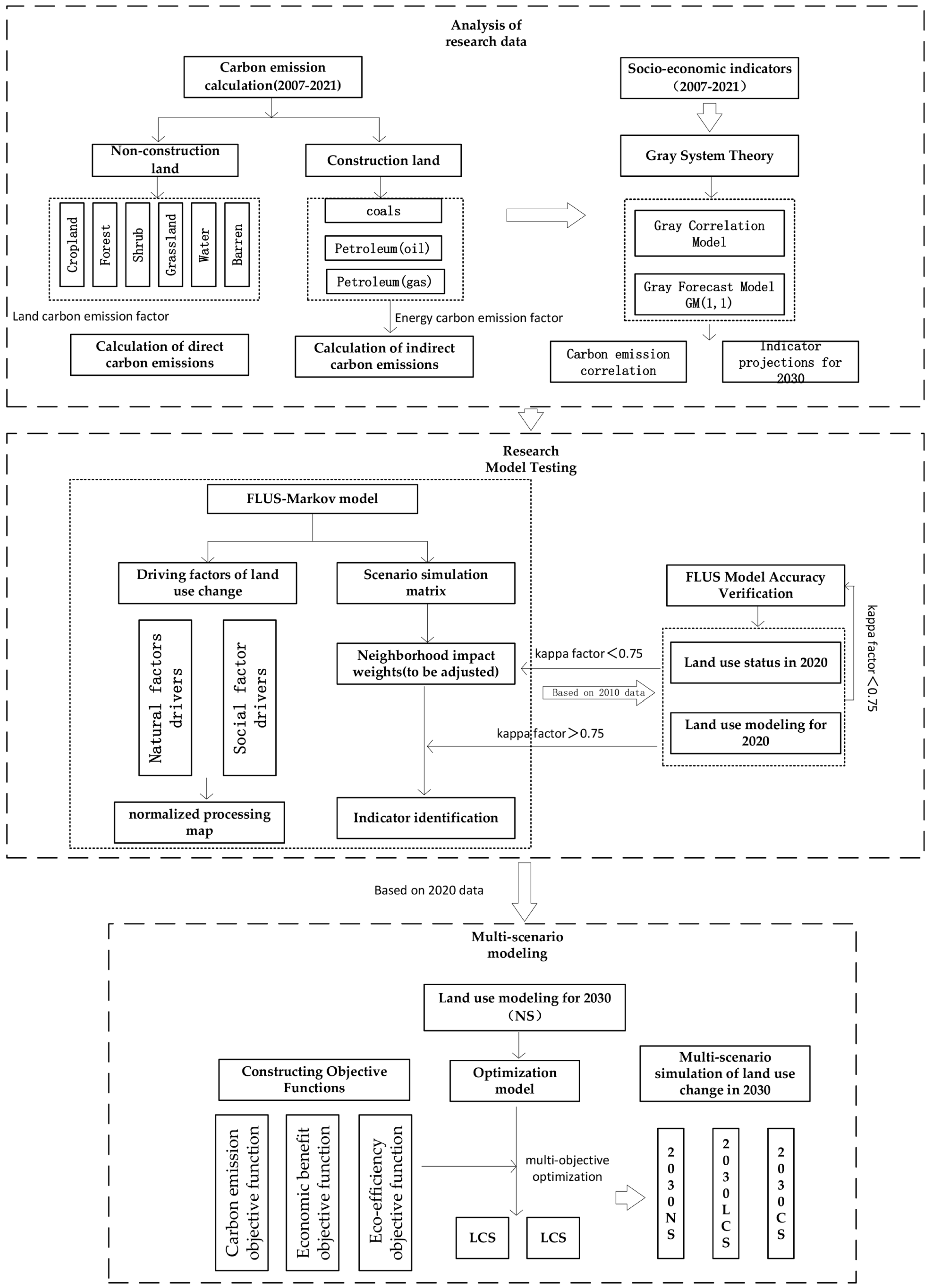
The technical route of this study is shown in Figure 2.

3.1. Carbon Emission Calculation

Construction land involves various types of land use types and utilization methods, so it is hard to determine the carbon emission coefficient of construction land using the terrestrial ecosystem carbon emission coefficient method [23]. Therefore, this study employs the indirect carbon emission calculation method to calculate the carbon emissions of construction land, while the direct carbon emission calculation method is used for non-construction land. The specific calculation method is outlined as follows.
Cultivated land, shrub land, forest land, natural grassland, water land, and unused land are all considered non-construction land, and their carbon emissions mainly arise from agricultural machinery energy consumption, chemical fertilizer application, biological respiration, and soil organic matter decomposition [24]. The formula utilized in this study to calculate carbon emissions from non-construction land is as follows:
E k = e i = T i × δ i
In the formula, E k denotes the carbon emissions of non-construction land; i denotes the land use type; e i denotes the carbon emissions generated by the i-th land type; T i denotes the area of the i-th land type; δ i denotes the emission (absorption) coefficient of the i-th land type. The carbon emission coefficients for non-construction land can be found in Table 2.

Calculation of Indirect Carbon Emissions

Since the ratio of carbon emissions from construction land to land area varies greatly in different regional cities, this study uses the indirect method to measure the carbon emissions in the study area from 2007 to 2021, compares them with the area of construction land, and uses the gray prediction model to compute the ratio of carbon emissions to the area of construction land in 2030, so as to compute the carbon emissions in 2030 through land use simulation.
This study employs energy consumption as the metric for carbon emissions from construction land. Considering the reliability of the data, the utilization of fossil fuels such as coal, oil, and natural gas is selected as the basis for calculation, resulting in the indirect estimation of carbon emissions from construction land. The specific calculation formula is as follows using the following formula:
E k = e k i = E n i α i
In the formula, E k denotes the carbon emissions of construction land (unit: t); e k i denotes the carbon emissions caused by the use of the i-th energy (unit: t); E n i denotes the i-th energy source (unit: tce); α i denotes the i-th type of energy Carbon emission coefficient of energy (unit: tc/tce). According to the literature [31], the carbon emission coefficients of various energy sources are shown in Table 3.

3.2. Gray System Theory

The Gray correlation model and Gray prediction model are integral components of Gray system theory. They are adept at discerning patterns from situations where changes are not readily apparent, enabling the analysis of developments and changes within systems.

3.2.1. Gray Correlation Model

The Gray correlation model investigates the interrelations among various elements within a system. The computed correlation value indicates the degree of correlation between each element and the characteristic element [32,33]. Firstly, the parent sequence Equation (3) and sub-sequence Equation (4) are determined:
x 0 = { x 0 ( 1 ) , x 0 ( 2 ) , x 0 ( 3 ) , , x 0 ( n ) }
x m = { x m ( 1 ) , x i ( 2 ) , x m ( 3 ) , , x m ( n ) }
The formula for calculating the correlation coefficient is:
ζ i ( k ) = γ ( x 0 ( k ) , x i ( k ) ) = m i n i m m i n k n ( x 0 ( k ) x i ( k ) + ρ m a x i m m a x i n ) ( x 0 ( k ) x i ( k ) ) x 0 ( k ) x ( k ) + ρ m a x i m m a x i n ( x 0 ( k ) x i ( k ) )
where ζ i ( k ) is the relative difference of the comparison curve x i for curve x 0 at the kth moment, and this relative difference is called the correlation coefficient of x i for x 0 at the kth moment. ρ is the resolution coefficient, ρ ∈ [0, 1], which is taken as 0.5.
The formula for calculating correlation is:
r i = k = 1 n ζ i ( k ) n
In the formula, the range is from 0 to 1, with higher values indicating a stronger correlation.

3.2.2. Forecast of Carbon Emissions and Related Economic and Technical Indicators

The Gray Forecast Model GM (1,1) is based on the differential simulation method of time series and original data. This model can be used to forecast the future development of a specific indicator, providing specific data for each moment in the future [34,35]. The calculation formula is as follows:
d Y t / d t + a Y t = b
Y t = ( x 0 b / a ) e a t + b / a ( t = 0,1 , , m )
Equation (7) is a first-order linear differential equation, and Equation (8) is its corresponding time response function. The coefficients a and b are determined using the least squares method.

3.3. FLUS-Markov Model

This study combines the Markov model and the FLUS model to simulate future land use changes in Fujian Province. The Markov model is a stochastic process model that predicts changes in land use quantity but does not consider spatial distribution. This study uses the land use type transition probability matrix P from two periods to calculate future land use quantities, which are then used as input parameters for the FLUS model. The FLUS model is a spatial dynamic simulation model based on cellular automata and artificial neural networks capable of considering the impact of multiple factors on the spatial distribution of land use [36].
The FLUS model simulation process [37] includes inputting the baseline year’s land use data and various driving factor data into the neural network for training. The driving factors are normalized to convert their values into suitability probabilities, constructing suitability probability maps for different land use types. It also includes conducting spatial computation simulations based on the adaptive inertia competition mechanism of cellular automata. The baseline year’s land use data and the constructed suitability probability maps are used to predict future land use spatial patterns. The specific data and parameters used are as follows.

3.3.1. Driving Factors of Land Use Change and Suitability Probability

Based on the actual conditions and practical operability in Fujian Province, this study selects 15 influencing factors categorized into two main types: natural and social. After normalization (Figure 3), the land use suitability probability was calculated using the FLUS model’s artificial neural network module.

3.3.2. Neighborhood Influence Weight

The neighborhood influence weight refers to the expansion capability of a particular land use type, ranging from 0 to 1. The closer the value is to 1, the stronger the expansion capability of that land use type. This parameter is determined by considering the actual land use transitions in Fujian Province, drawing on existing neighborhood weight parameter results [38], and making multiple adjustments until the kappa coefficient exceeds 75%. The final neighborhood influence weights are shown in Table 4.

3.3.3. Determination of Cost Matrix

The cost matrix delineates the conversion rules among various land use types, specifying whether a mutual conversion is permissible. If conversion between certain land use types is not allowed, the corresponding matrix value is 0; otherwise, it is 1. Considering the actual land use changes in Fujian Province, the importance of ecological protection, and the results of gray correlation analysis, supported by scientific and economic conditions, all land use types, except for water bodies and natural grasslands, can be converted to construction land. However, converting construction land to other types is challenging and costly. Consequently, this study designates construction land as non-convertible to other land use types. Similarly, water bodies and other land use types are not mutually convertible. Details are provided in Table 5.

3.3.4. Flus Model Accuracy Verification

In this study, the 2010 land use situation of Fujian Province is taken as the initial layer to simulate the land use situation in 2020. The prediction results are validated using the Kappa coefficient based on the actual 2020 land use data. The final Kappa coefficient of 0.7892 indicates high accuracy and credibility. The comparison results demonstrate that the FLUS model can effectively simulate the land use structure of Fujian Province for 2030.

3.4. Multi-Objective Optimization Model

3.4.1. Determination of Model Variables

Based on the current land use situation in Fujian Province, the simulation results of the FLUS model, and the research requirements, this study identifies seven variables, as detailed in Table 6.

3.4.2. Constructing Objective Functions

Based on an analysis of the land use situation in the study area and considering social and economic development, this study constructs three objective functions related to carbon emissions, economy, and ecology.
(1)
Carbon emission objective function:
The carbon emission rate and absorption rate for non-construction land exhibit minimal changes over short periods and can be treated as fixed values during the study period [27,39]. The carbon emission coefficient for construction land is predicted using past data and the gray prediction model, determining the carbon emission coefficient for 2030 as 159.983 t C/(hm²·a). This forms the basis of the carbon emission objective function.
MinF 1 X = 0.422 X 1 0.613 X 2 0.730 X 3 0.021 X 4 0.253 X 5 0.005 X 6 + 159.983 X 7
(2)
Economic benefit objective function:
According to existing studies [40], the relative equity coefficient is introduced to estimate the economic output per unit area for different land types. Using the economic efficiency coefficients of various land types in Fujian Province from previous years and employing the gray prediction model, the economic efficiency coefficients for the target year are estimated. The results are presented in Table 7.
Finalize the economic efficiency objective function:
M a x F 2 X = 13.41 X 1 + 0.97 X 2 + 21.236 X 3 + 20.77 X 4 + 117.92 X 5 + 1.00 X 6 + 1196.84 X 7
(3)
Land use eco-efficiency objective function
In this paper, the eco-efficiency objective function is constructed by quantifying the economic value of ecosystem services. Based on the results of existing studies [41,42,43], the value of ecosystem services for each category is determined, as shown in Table 8.
Based on the ecological service value of each type of land, the eco-efficiency objective function can be finalized:
M a x F 3 X = 1.55 X 1 + 10.40 X 2 + 11.35 X 3 + 8.88 X 4 + 56.62 X 5 + 0.05 X 6 6.43 X 7
(4)
Optimization model
From a low-carbon perspective, integrating carbon emissions, economic, and ecological factors, the three objective functions are integrated into a comprehensive optimization model, and dimensionless processing is performed.
M a x F X = a 1 F 1 X F 1 X m i n F 1 X M a x F 1 X m i n + a 2 F 2 X F 2 X m i n F 2 X M a x F 2 X m i n + a 3 F 3 X F 3 X m i n F 3 X M a x F 3 X m i n
where: ( a 1 + a 2 + a 3 = 1)
By setting the land use carbon emission weight coefficient and adjusting the weight of the carbon emission benefit, a multi-objective optimization model is constructed to obtain the optimal solution.
To comprehensively evaluate potential land use optimization strategies in Fujian Province, this study developed and analyzed three distinct scenarios, each representing a different policy approach and set of priorities:

3.5. Multi-Scenario Modeling

This study utilizes 2020 as the base year, employing land use data and socioeconomic parameters from 2020 to simulate land use patterns for 2030. Three distinct scenarios Natural Development, Low Carbon, and Comprehensive are constructed to explore potential trajectories of land use change in Fujian Province over the next decade and their implications for carbon emissions, economic development, and ecological preservation.

3.5.1. Natural Development Scenario (NS)

The NS serves as a baseline projection, extrapolating current land use trends to 2030 without significant policy interventions. This scenario encapsulates the natural evolution of land use patterns under existing socio-economic conditions and policy frameworks, incorporating ongoing processes such as urbanization and economic development trajectories. By simulating the continuation of present trends, the NS provides a reference point against which alternative strategies can be evaluated.

3.5.2. Low-Carbon Scenario (LCS)

The LCS represents a policy approach that prioritizes carbon emission reduction above all other considerations. In this scenario, a multi-objective optimization model is employed with the carbon emission objective function given sole consideration (a1 = 1, a2 = 0, a3 = 0). This scenario aims to minimize carbon emissions through strategic land use restructuring, potentially at the expense of economic efficiency. The LCS serves as an extreme case study, illustrating the potential outcomes of a singular focus on climate change mitigation in land use planning.

3.5.3. Comprehensive Scenario (CS)

The CS adopts a balanced approach, seeking to reconcile carbon emission reduction with economic growth and ecological preservation. This scenario utilizes a multi-objective optimization model with weighted consideration given to all three objective functions (a1 = 0.6, a2 = 0.3, and a3 = 0.1). The CS aims to achieve meaningful reductions in carbon emissions while maintaining economic vitality and ecological integrity. This approach aligns with Fujian Province’s overarching goals of fostering low-carbon economic growth and advancing ecological civilization.

3.6. Determining Constraints

Based on the current land use situation in Fujian Province in 2020, FLUS model simulation results, and local development planning requirements, the following constraints are established:
(1)
Total Land Area Constraint: X1 + X2 + X3 + X4 + X5 + X6 + X7 = 12,206,708 hm2
(2)
Food Security Constraints: According to the Fujian Province Land Use Master Plan (2006–2020), the minimum cropland area in Fujian Province in 2020 must be 1,273,300 hm². To safeguard local ecology and food security, the cropland area constraint is set as X1 ≥ 1,273,300 hm2;
(3)
Ecological Environmental Protection Constraints: The Land Space Planning of Fujian Province (2021–2030) proposes to increase forest green carbon. Thus, the constraint area for forest land is set as 9,939,132 hm2 ≤ X2. Additionally, to prevent the conversion of cropland to non-food uses and stabilize food production, the area of shrub land is constrained between its 2021 actual area and its 2030 simulation result: 1666 hm2 ≤ X3 ≤ 1788 hm2. The grassland area constraint is set between the actual 2020 area and the 2030 simulation result: 4592 hm2 ≤ X4 ≤ 4711 hm2.
(4)
Water Area Constraints: According to the Thirteenth Five-Year Plan for Ecological and Environmental Protection, which emphasizes protecting fishery and ecological waters, the water area constraint is based on the actual water area in 2021: X5 = 128,038 hm2.
(5)
Barren Land Constraint: The constraint area for barren land is set as 1746 hm2 ≤ X6 ≤ 1771 hm2.
(6)
Construction Land Constraint: According to the Notice of the People’s Government of Fujian Province on the Issuance of the Management Program of Total Construction Land Use Control and Reduction, total construction land use and intensity control should be implemented to improve land use efficiency. Therefore, the construction land constraint area is set between the actual construction land area of 430,879 hm² in 2021 and the simulated construction land in 2030: 430,879 hm2 ≤ X7 ≤ 521,953 hm2.

4. Research Results

4.1. Analysis of Carbon Emissions in Fujian Province from 2007 to 2021

As shown in Figure 4 of Table 9, the trend of carbon emission changes in Fujian Province can be divided into two phases during the study period. The first phase, from 2007 to 2016, is characterized by a rapid increase in carbon emissions due to accelerated urbanization and heightened demand for fossil energy. Carbon emissions peaked at 61,825,825 tons in 2014, followed by a sharp decline. By 2016, the province’s carbon emissions had decreased to 52,630,991 tons, a 15% reduction, resulting in an overall decrease of nearly 10 million tons. This reduction is attributed to the Fifth Plenary Session of the 18th CPC Central Committee, which designated Fujian Province as an ecological civilization demonstration zone and one of the first national ecological civilization pilot zones. During these two years, the Fujian Provincial Government actively responded to the State. The second phase, from 2017 to 2021, saw a steady increase in carbon emissions due to the expanding construction area and rising demand for natural gas and electricity. Carbon emissions surpassed the previous peak of 2014, reaching 62,182,513 tons in 2018 and rising to 72,135,265 tons by 2021. Concurrently, the carbon sink in Fujian Province exhibited a decreasing trend over these 15 years, primarily due to the reduction in forest land area. Despite fluctuations, the overall trend showed a decline. In summary, carbon emissions from land use are highly coupled with urbanization and related policies. Active and effective intervention policies can significantly reduce carbon emissions resulting from irrational land use.

4.2. Analysis of the Correlation between Land Use Types and Carbon Emissions in Fujian Province

Using Equations (3) and (4), the correlation between changes in land use types and net carbon emissions in Fujian Province was calculated (Table 10). Figure 5 illustrates the trend of this correlation from 2007 to 2021.
The degree of correlation, ranging from 0 to 1, indicates the similarity between each land use type and net carbon emissions; higher values denote stronger correlations. According to Figure 5 and Table 10, construction land exhibits the highest correlation at 0.821. Other land use types also show varying degrees of correlation: barren land (0.779), cropland (0.663), forest land (0.632), shrub land (0.622), grassland (0.617), and watershed (0.616). Forest land, with a correlation of 0.632, is particularly significant as it serves as the primary carbon sink, absorbing carbon dioxide from the atmosphere and sequestering it in vegetation and soil.
From 2007 to 2021, the area of forest land in Fujian Province decreased annually, highlighting the need for enhanced protection and management to optimize its ecological and carbon sequestration functions. The correlation of water bodies with carbon emissions is also notable at 0.616, underscoring their substantial ecological and economic benefits and the importance of their protection.

4.3. Simulation of Land Use Structure in Fujian Province in 2030

Using the FLUS-Markov model, we predicted the land use structure of Fujian Province in 2030 (Figure 6). The simulation employs 100 × 100 m grid data. By calculating the proportion of each land type’s grid to the total number of grids and multiplying it by the total land area of Fujian Province, we determined the precise area of each land type (Table 11).
In 2030, under NS, the areas of cultivated land, shrubs, and unused land are projected to decrease, while water areas and grasslands remain unchanged due to cost matrix restrictions. Other land types, such as construction and forest land, are expected to increase. This trend aligns with observed patterns in Fujian Province, where urban construction land expands with urbanization and the emphasis on ecological civilization promotes increased greening and afforestation. Consequently, some cultivated and unused lands are converted into construction and forest lands.

4.4. Low-Carbon Optimization of Land Use Structure

We optimized Fujian Province’s land use structure for 2030 under two scenarios: low-carbon and comprehensive. We estimated the carbon emissions, economic benefits, and ecological benefits for each scenario using Equations (9)–(11), as summarized in Table 11.
In the LCS, carbon emissions in 2030 are projected to be 63.2981 million tons, a reduction of 3.5131 million tons from 2020 and 14.5315 million tons (18.67%) less than the NS. However, economic benefits in the LCS increase only slightly, by 4.585 billion yuan compared to 2020, and are 1078.647 billion yuan less than in the NS. This indicates that focusing solely on reducing carbon emissions without considering economic factors limits comprehensive development.
CS balances carbon emission reductions with economic benefits. Between 2020 and 2030, carbon emissions increased by 3.733 million tons (5.59%), significantly lower than the increase of 19.5387 million tons (41.33%) between 2010 and 2020. Economic benefits in the CS increased by CNY 532.722 billion compared to the LCS and by CNY 537.307 billion (9.59%) compared to 2020. Ecological benefits increased by CNY 2.545 billion compared to the NS and by CNY 14.009 billion compared to 2020. These results demonstrate that the CS significantly reduces carbon emissions while enhancing economic and ecological benefits, supporting the future sustainable development of Fujian Province.
The spatial simulation results of land use under the NS, LCS, and CS are shown in Figure 5. Compared with NS, there was an expansion of construction land under both the optimized LCS and CS. However, the expansion was less pronounced in the CS. Particularly in coastal areas, the proportion of land converted to construction land decreases significantly. In Zhangzhou, Quanzhou, and Putian, the CS includes more fragmented forest land within the construction areas, which enhances carbon sinks and improves both ecology and air quality.
In terms of shrub land, the comprehensive optimization adds more than one hundred hectares, mainly in Ningde City. Forest land increases primarily through the conversion of cultivated and barren land. Grassland sees some barren land around the original natural grassland transformed into natural grassland. Cropland increases sporadically in each city under the integrated scenario compared to the low-carbon scenario, with Longyan City experiencing the most significant increase.
According to Figure 7, the expansion of built-up areas is mainly concentrated in coastal cities, with sporadic growth in inland areas. Both the NS and CS show significant urban growth in the central cities of Fuzhou and Xiamen. Other coastal cities, such as Putian, Quanzhou, and Zhangzhou, also experience growth in built-up areas, forming a linear pattern of urban expansion along the coast. In inland areas, the most significant growth in built-up areas occurs in Sanming City, creating an urban expansion pattern characterized by “one belt and one core”, with the Fuzhou–Putian–Quanzhou–Xiamen coastal belt and Sanming City as the inland core.
Comparing the NS, LCS, and NS, the NS shows denser urban expansion. The LCS indicates minimal urban expansion patches. The CS demonstrates an increase in urban expansion compared to the low carbon scenario while ensuring a certain amount of forest expansion. This achieves a balance between economic, ecological, and low carbon development.
The land transfer patterns between various types (Figure 8) reveal significant trends over different scenarios. From 2020 to the NS (2020–NS), there is a substantial shift of cropland to forest and shrub land. Additionally, cropland, forest land, and unused land are significantly converted to construction land, indicating natural growth trends. The transition from the NS to the LCS (NS–LCS) shows a notable shift of cropland, unused land, and construction land to forest land, along with some construction land reverting to cropland. This scenario highlights a considerable increase in forest land and a decrease in construction land, aiming to boost carbon sinks. The shift from the LCS to the CS (LCS–CS) reveals an increase in construction land, with a corresponding decrease in cropland and forest land. This balance indicates that the CS optimally aligns low-carbon objectives with economic development needs. In the final result (2020–CS), there are significant conversions of cropland to forest and shrub land, some forest land to construction land, unused land to cropland, and shrub land to forest land. Both forest land and construction land see notable increases.
Overall, compared to the 2020 land status, the integrated scenario maintains an increase in construction and forest land, reflecting a comprehensive optimization that balances low-carbon goals with economic development. These findings demonstrate that the integrated scenario achieves a sustainable balance by moderately increasing construction land and preserving forested areas, contributing to Fujian Province’s future sustainable development.

5. Policies and Recommendations

Based on the research and analysis of Fujian Province’s current situation, the following recommendations aim to optimize the land use structure for low-carbon economic development:
  • Promote Low-carbon Development. Local governments should implement policies that encourage low-carbon land use patterns. This includes optimizing industrial layouts, promoting high-tech and modern service industries, and reducing traditional high-energy-consuming industries. Additionally, green buildings and low-carbon transportation should be promoted to enhance urban low-carbon levels. Long-term goals and action plans for low-carbon development should be established and integrated into land-use planning.
  • Enhance Land Use Efficiency. Improving land use efficiency is crucial to avoid disorderly expansion. Scientific planning and reasonable layout can ensure the efficient use of land resources. Coastal cities like Fuzhou, Xiamen, and Quanzhou should focus on increasing land utilization rates while controlling the expansion of construction land to avoid excessive occupation of arable and forest land.
  • Strengthen Ecological Protection and Restoration. Expanding woodlands and grasslands enhances carbon sink capacity and improves the ecological environment. Policymakers should protect forest resources, implement projects like returning farmland to forests and grazing land to grassland, and increase green spaces. Protecting ecologically sensitive areas such as wetlands and rivers is essential to prevent ecosystem destruction from land development.
  • Balance Economic Development and Low-carbon Goals. Economic growth needs to be balanced with low-carbon goals. Local governments should support the development of a green economy and the R&D of clean energy and low-carbon technologies. To address potential economic growth challenges under a low-carbon scenario, appropriate economic subsidies and policy support should be provided to promote low-carbon industries and ensure sustainable economic development.
  • Improve Energy Utilization Efficiency. Reducing carbon emissions requires improving energy utilization efficiency. Developing low-carbon technologies, promoting energy-saving innovations, and transitioning from high-carbon energy (fuelwood, coal) to medium-carbon (petroleum) and then to low-carbon energy (natural gas), and eventually to carbon-free energy (new energy), is vital. This progression will help achieve carbon peak and carbon neutrality goals.
  • Develop Policies for a Low-carbon Economy. Governments should consider economic benefits while reducing carbon emissions by incorporating green GDP into performance appraisals. Setting carbon emission standards for industrial land and establishing a carbon trading market, as seen in developed countries, can facilitate the transition to a low-carbon economy.

6. Conclusions

This study systematically analyses the complex role relationship between land use structure and carbon emissions in Fujian Province. Through the combination of gray model, FLUS-Markov model and multi-objective optimization model, the land use structure in the next ten years was simulated and optimized. The results of this study show that optimizing the land use structure can effectively balance carbon emission reduction, economic growth, and ecological protection, and the following conclusions are drawn:
  • This study found a high coupling between land use carbon emissions and urbanization process and related policies in Fujian Province, and the carbon emissions caused by irrational land use can be significantly reduced through active and effective intervention policies. The influence of each type of land on the net carbon emission is in the order of construction land > barren land > cropland > forest land > water > shrub land > grassland, where construction land is the main carbon source, while forest land, grassland, and shrub land are the main carbon sinks. This result is broadly similar to the pattern found by Wei et al. [44] in Guizhou Province; however, the weaker influence of construction land in the study by Wei et al. in Guizhou reflects the geographical difference. Fujian Province, as an economically developed region along the southeast coast, has seen rapid urbanization and economic growth over the last few decades, leading to a rapid expansion of construction land. This situation contrasts with inland regions such as Guizhou Province, where the relatively slower pace of development has led to a slow expansion of construction land, and where the increase in carbon emissions has also had little to do with the expansion of urban construction land. This phenomenon emphasizes the importance of tailoring low-carbon development strategies to local conditions.
  • The FLUS-Markov model can better simulate the land use structure and carbon emissions of Fujian Province under the NS in the next ten years, and the following conclusions are obtained by setting up the LCS and the CS for optimization: 1. Under the LCS, the carbon emissions of Fujian Province are 63.2981 million tons, which is 14.5315 million tons less than that under the NS, but at the same time, the economic benefits are reduced by CNY 1078.647 billion, indicating that low-carbon development may face the challenge of economic growth. Under the CS, carbon emissions are reduced by 7.2854 million tons, while the economic benefits are increased by CNY 532.722 billion compared with the LCS. Although the carbon emission reduction is not as large as that of the low-carbon scenario, the economic benefits are significantly improved, and the study suggests that a better balance between carbon emission reduction and economic growth can be achieved through reasonable land resource allocation and policy adjustments. This conclusion provides a scientific basis for Fujian Province to choose a more balanced low-carbon path in the actual development.
  • The comprehensive scenario ensures that the expansion of construction land is accompanied by a certain scale of expansion of forest land, and the patches of construction land expansion are mainly concentrated in the coastal city of Fuzhou–Quanzhou, while the expansion of construction land in inland cities is mainly concentrated in Sanming City, forming a pattern of ‘one belt, one core’. This suggests that an intensive and compact urban growth pattern can help to improve land use efficiency and possibly reduce carbon emissions. This result is the same as Huang et al.’s [45] conclusion that compact development is a sufficient condition for low-carbon urban development.
However, the development pattern of Fujian Province also demonstrates the significant influence of geography on urban expansion patterns. As a coastal province, Fujian forms a single core inland and an urban belt along the coastline, which is different from the traditional circled expansion pattern. This unique spatial layout reflects the combined effects of factors such as topography, transport, and economic activities, suggesting that even with similar urban development strategies, different physical geographies can lead to very different spatial development patterns.
Therefore, regional characteristics need to be fully considered when formulating low-carbon development policies. In the case of Fujian Province, it is important to utilize the economic advantages of the coastal city belt, but also to pay attention to the development potential of inland cities such as Sanming while ensuring the integrity of the ecosystem. This kind of development approach can not only achieve the low-carbon goal, but also promote the coordinated development of the region, which can provide a useful reference for other regions with similar geographical characteristics.
This paper innovatively combines the gray model, FLUS-Markov model, and multi-objective optimization model to explore the relationship between land use and carbon emissions from the perspective of the low-carbon economy, and to optimize the land use structure of Fujian Province in the next decade. It provides a reference for the low-carbon, goal-oriented territorial spatial planning and its management policy in Fujian Province. Meanwhile, the innovative combination of the gray model, FLUS-Markov model, and multi-objective optimization model also provides a comprehensive framework for the analysis and optimization of land use structure from a low-carbon perspective, which provides technical support for policy makers and urban planners to formulate sustainable low-carbon land use strategies.
In addition, this study has some shortcomings: This study is limited to Fujian Province, which may restrict the generalization of the results to other regions, and the lack of some industry-specific data in the land use simulation may also affect the accuracy of the prediction results. Another limitation is that the carbon emission calculation method may need to be further improved to obtain more accurate results. Therefore, for this topic, subsequent studies incorporate more detailed economic and industry-specific data into the optimization model.
This study demonstrates that optimizing land use structure has the potential to significantly reduce carbon emissions while maintaining economic growth in Fujian Province, and provides practical recommendations for low-carbon development in Fujian Province. By balancing economic development, ecological protection, and carbon reduction objectives, Fujian Province can achieve more sustainable development.

Author Contributions

Conceptualization, H.Y. and Q.Z.; methodology, H.Y. and Q.Z.; formal analysis, H.Y.; investigation, H.Y.; resources, Q.Z.; data curation, H.Y.; writing—original draft preparation, H.Y.; writing—review and editing, H.Y. and Q.Z.; visualization, H.Y.; supervision, Q.Z.; funding acquisition, Q.Z. All authors have read and agreed to the published version of the manuscript.

Funding

This research was funded by the National Natural Science Foundation of China (No. 52078389).

Data Availability Statement

The raw/processed data required to reproduce these findings cannot beshared at this time as the data also forms part of an ongoing study.

Conflicts of Interest

The authors declare no conflict of interest.

References

  1. Wei, L.; Ming, Y. Urbanization, economic growth and environmental pollution: Evidence from China. Sustain. Comput. Inform. Syst. 2019, 21, 1–9. [Google Scholar]
  2. Qu, F.; Lu, N.; Feng, S. Effects of Land Use Change on Carbon Emissions. China Popul. Resour. Environ. 2011, 21, 76–83. [Google Scholar]
  3. Chen, Y.; Zhang, L.; He, L.; Men, M. Multi-scenario simulation of land use structure based on dual combined models. Acta Ecol. Sin. 2016, 36, 5391–5400. [Google Scholar]
  4. Zhao, X.Q.; Li, S.; Pu, J.; Miao, P.; Wang, Q.; Tan, K. Optimizaion of the national land space based on the coordination of urban–agricultural-ecological functions in the Karst areas of southwest China. Sustainability 2019, 11, 6752. [Google Scholar] [CrossRef]
  5. Yu, F.; Li, X.; Wang, H. Optimization of land use pattern based on eco-security: A case study in the Huangfuchuan watershed. Acta Ecol. Sin. 2014, 34, 3198–3210. [Google Scholar]
  6. Zhao, R.; Chen, Z.; Huang, X.; Zhong, T.; Chuai, X.; Lai, L.; Zhang, M. Research Progresses of Land Use Carbon Emission in Nanjing University. Sci. Geogr. Sin. 2012, 12, 1473–1480. [Google Scholar]
  7. Zhao, Q.; Qin, L. Research and Analysis of Green and Low-carbon Oriented Land Use Structure Optimization Allocation. West. Resour. 2020, 1, 138–140. [Google Scholar]
  8. Hou, L.; Tang, L.; Wang, L.; Qian, Y. Multi scenario stimulation of carbon emissions peaking in the Golden Triangle of Southern Fujian Province, China. Acta Ecol. Sin. 2022, 42, 9511–9524. [Google Scholar]
  9. Wang, X.; Yao, Y.; Ren, S.; Shi, X. A Coupled FLUS and Markov Approach to Simulate the Spatial Pattern of Land Use in Rapidly Developing Cities. J. Geo-Inf. Sci. 2022, 24, 100–113. [Google Scholar]
  10. Li, X.; He, G.; Luo, Y.; Huang, F.; Niu, Y.; Lei, X.; Liu, J.; Sun, W. Spatial Characteristics of Carbon Emissions and Carbon Neutralization Strategies for Guangdong–Hong Kong–Macao Greater Bay Area. Urban Plan. Forum 2022, 1, 27–34. [Google Scholar]
  11. Official Website of the State Council of the People’s Republic of China. Available online: https://www.gov.cn (accessed on 24 April 2024).
  12. Fujian Provincial People’s Government Official Website. Available online: https://www.fujian.gov.cn/zwgk/zxwj/szfwj/202109/t20210926_5696040.htm (accessed on 27 April 2024).
  13. Zhou, L.; Dang, X.; Sun, Q.; Wang, S. Muli-scenario simulation of urban land change in Shanghai by random forest and CA-Markov model. Sustain. Cities Soc. 2020, 55, 102045. [Google Scholar] [CrossRef]
  14. Peng, K.; Jiang, W.; Deng, Y.; Liu, Y.; Wu, Z.; Chen, Z. Simulating wet and changes under different scenarios hased on integrating the random forest and CLUE-S models: A case study of Wuhan Urban Agglomeration. Ecol. Indic. 2020, 117, 106671. [Google Scholar] [CrossRef]
  15. Li, F.; Wang, L.; Chen, Z.; Clarke, K.C.; Li, M.; Jiang, P. Extending the SLEUTH model to integrate habitat quality into urban growth simulation. J. Environ. Manag. 2018, 217, 486–498. [Google Scholar] [CrossRef]
  16. Liu, X.; Liang, X.; Li, X.; Xu, X.; Ou, J.; Chen, Y.; Li, S.; Wang, S.; Pei, F. A future land use simulation model (FLUS) for simulating multiple land use scenarios by coupling human and natural effects. Landsc. Urban Plan. 2017, 168, 94–116. [Google Scholar] [CrossRef]
  17. Zhao, L.; Liu, X.; Liu, P.; Chen, G.; He, J. Urban Expansion Simulation and Early Warning based on Geospatial Partition and FLUS Model. J. Geo-Inf. Sci. 2020, 22, 517–530. [Google Scholar]
  18. Lai, Y.; Huang, G.; Chen, S.; Lin, S.; Lin, W.; Lyu, J. Land use dynamics and optimization from 2000 to 2020 in east Guangulong Province, China. Sustainability 2021, 13, 3473. [Google Scholar] [CrossRef]
  19. Yang, L.; Jie, Y.; Zong, L. Land Use Optimization Configuration based on Multi-Objective GeneticAlgorithm and FLUS Model of Agro-pastoral Ecotone in Northwest China. J. Geo-Inf. Sci. 2020, 22, 568–579. [Google Scholar]
  20. Fujian Provincial People’s Government Official Website. Available online: https://www.fujian.gov.cn/jdhy/zcjd/202209/t20220915_5993918.htm (accessed on 27 April 2024).
  21. Yang, J.; Huang, X. The 30 m annual land cover dataset and its dynamics in China from 1990 to 2019. Earth Syst. Sci. Data 2021, 13, 3907–3925. [Google Scholar] [CrossRef]
  22. Yang, J.; Dong, J.; Xiao, X.; Dai, J.; Wu, C.; Xia, J.; Zhao, G.; Zhao, M.; Li, Z.; Zhang, Y.; et al. Divergent shifts in peak photosynthesis timing of temperate and alpine grasslands in China. Remote Sens. Environ. 2019, 233, 111395. [Google Scholar] [CrossRef]
  23. Li, Y.; Huang, X.; Zhen, F. Effects of land use patterns on carbon emission in Jiangsu Province. Transactions of the CSAE. 2008, 24, 102–107. [Google Scholar]
  24. Wang, H.; Zeng, Y. Land use optimization simulation based on low-carbon emissions in eastern part of Qinghai Plateau. Geogr. Res. 2015, 34, 1270–1284. [Google Scholar]
  25. Sun, H.; Liang, H.; Chang, X.; Cui, Q.; Tao, Y. Land Use Patterns on Carbon Emission and Spatial Association in China. Econ. Geogr. 2015, 35, 154–162. [Google Scholar]
  26. Sun, X. Effects of Carbon Emission by Land Use Patterns in Hefei’s Economic Circle of Anhui Province. Nat. Resour. J. 2012, 27, 394–401. [Google Scholar]
  27. Fang, J.Y.; Guo, Z.D.; Piao, S.L.; Chen, A.P. Estimation of carbon sinks in terrestrial vegetation in China, 1981–2000. Sci. Sin. Terrae 2007, 37, 804–812. [Google Scholar]
  28. Wang, G.; Zhang, H.B.; Xue, F.; Zhen, Y. Relations between Land Use Carbon Budget and Economic Development at County Level in Chengdu City. J. Nat. Resour. 2017, 32, 1170–1182. [Google Scholar]
  29. Shi, H.; Mu, X.M.; Zhang, Y.; Lu, M.Q. Effects of Different Land Use Patterns on Carbon Emission in Guangyuan City of Sichuan Province. Bull. Soil Water Conserv. 2010, 32, 101–106. [Google Scholar]
  30. Zhao, R.; Huang, X.; Zhong, T.; Chuai, X. Carbon effect evaluation and low-carbon optimization of regional land use. Trans. Chin. Soc. Agric. Eng. 2013, 29, 220–229. [Google Scholar]
  31. Feng, J.; Wang, T. Analysis of Influencing Factors and Evolution of Land Use Carbon Emission in China. Soft Sci. 2016, 30, 87–90. [Google Scholar]
  32. Azzeh, M.; Neagu, D.; Cowling, P.I. Fuzzy grey relational analysis for software effort estimation. Empir. Softw. Eng. 2010, 15, 60–90. [Google Scholar] [CrossRef]
  33. Fu, Y.; Yang, R.; Liu, X.; Wang, L. Software workload estimation method based on grey correlation analysis. Syst. Eng. Electron. 2012, 34, 2384–2389. [Google Scholar]
  34. Chen, C.-I.; Huang, S.-J. The necessary and sufficient condition for GM(1,1) grey prediction model. Appl. Math. Comput. 2013, 219, 6152–6162. [Google Scholar] [CrossRef]
  35. Deng, J. Properties of Grey Forecasting Models GM(1,1). J. Huazhong Univ. Sci. Technol. 1987, 5, 1–6. [Google Scholar]
  36. Gou, Z.; Yin, X.; Guo, L.; Wang, J.; Wang, D.; Ma, A.; Wu, P. Prediction of spatio-temporal pattern of ecological carrying capacity in Kashgar region based on FLUS-Markov model. J. Shihezi Univ. 2022, 40, 333–341. [Google Scholar]
  37. Liang, X.; Liu, X.; Li, X.; Chen, Y.; Tian, H.; Yao, Y. Delineating multi-scenario urban growth boundaries with a CA-based FLUS model and morphological method. Landsc. Urban Plan. 2018, 177, 47–63. [Google Scholar] [CrossRef]
  38. Wang, X.; Ma, B.W.; Li, D.; Chen, K.L.; Yao, H.S. Multi-scenario simulation prediction of ecological space in Hubei Province based on the FLUS model. J. Nat. Resour. 2020, 35, 230–242. [Google Scholar]
  39. Yu, G.; Yuan, K. Study on the Evaluation of Carbon Emission Efficiency of Land Use in Wuhan City Circle. Resour. Dev. Mark. 2014, 7, 801–805. [Google Scholar]
  40. Li, K. Study on the Evaluation and Structural Optimization of Regional Land Use Oriented to a Low-Carbon Economy. Ph.D. Thesis, Huazhong Agricultural University, Wuhan, China, 2013. [Google Scholar]
  41. Xie, G.; Zhen, L.; Lu, C.; Xiao, Y. An expert knowledge-based approach to the valorization of ecosystem services. J. Nat. Resour. 2008, 23, 911–919. [Google Scholar]
  42. Costanza, R.; d’Arge, R.; de Groot, R.; Farber, S.; Grasso, M.; Hannon, B.; Limburg, K.; Naeem, S.; O’Neill, R.V.; Paruelo, J.; et al. The value of the world’s ecosystem services and natural capital. Nature 1997, 387, 253–260. [Google Scholar] [CrossRef]
  43. Zhang, Y.; Liu, Y.; Zhu, W.; Li, S. Accounting and transferring ecosystem service values of land use types based on Meta-regression modeling. Acta Sci. Nat. Univ. Pekin. 2016, 52, 0479–8023. [Google Scholar]
  44. Wei, Y.; Jian, X. Research on evolution and prediction of carbon emissions from land use in Guizhou Province based on carbon peak and carbon neutrality. Ecol. Econ. 2022, 38, 108–114. [Google Scholar]
  45. Huang, M.; Wang, Y.; Wang, Y. Compact, Mixed and Sequent: A Probe on the City’s Low-carbon Overall Layout Pattern. Urban Plan. Int. 2012, 27, 96–102. [Google Scholar]
Figure 1. Land use structure of Fujian Province, 2007–2021.
Figure 1. Land use structure of Fujian Province, 2007–2021.
Land 13 01410 g001
Figure 2. Research technology roadmaps.
Figure 2. Research technology roadmaps.
Land 13 01410 g002
Figure 3. Normalized map of influencing factors for land use change.
Figure 3. Normalized map of influencing factors for land use change.
Land 13 01410 g003
Figure 4. Changes in carbon emissions in Fujian Province, 2007–2021.
Figure 4. Changes in carbon emissions in Fujian Province, 2007–2021.
Land 13 01410 g004
Figure 5. Correlation between land use type and net carbon emissions.
Figure 5. Correlation between land use type and net carbon emissions.
Land 13 01410 g005
Figure 6. Simulation of land use structure in 2030 under scenario optimization.
Figure 6. Simulation of land use structure in 2030 under scenario optimization.
Land 13 01410 g006
Figure 7. Land use status and simulation map of Fujian Province.
Figure 7. Land use status and simulation map of Fujian Province.
Land 13 01410 g007
Figure 8. Land type conversion maps.
Figure 8. Land type conversion maps.
Land 13 01410 g008
Table 1. Data sources.
Table 1. Data sources.
Data TypeData NameData SourcesResearch Use
Statistics
data
Land use raster data for Fujian Province, 2007–2021CLCD land use data [21]Calculation of carbon emissions, land use modeling
Energy consumption in Fujian Province from 2007 to 2021Statistical Yearbook of Fujian ProvinceCalculating carbon emissions
Raster population data for Fujian Province, 2007–2021LandScan population datasetModeling land use structure optimization
Fujian Province GDP 2007–2021Statistical Yearbook of Fujian ProvinceModeling land use structure optimization
Vector datapoi dataGaode, Baidu MapsModeling land use change
Fujian ProvinceMinistry of Natural ResourcesCut out the bottom picture
Roads, railwaysGaode, Baidu MapsModeling land use change
Raster dataDEM dataGeospatial data cloudModeling land use change
Maximum NDVI in Fujian Province, 2007–2021 [22]National Centre for Ecological Science and TechnologyModeling land use change
Table 2. Land use classification and carbon emission factors.
Table 2. Land use classification and carbon emission factors.
Land TypeCarbon Emission FactorUnit of MeasureData Sources
Cropland/10.0422Kg C/(m2 a)Sun He et al. [25]; Sun Xianbin [26]
Forest/2−0.0613Kg C/(m2 a)Fang Jingyun et al. [27]; Wang Gang et al [28]; Shi Hongxin et al. [29]
Shrub/3−0.0730Kg C/(m2 a)Sun He et al. [25]; Zhao Rongqin et al. [30]
Grassland/4−0.0021Kg C/(m2 a)Sun He et al. [25]; Shi Hongxin et al. [29]
Water/5−0.0253Kg C/(m2 a)Sun He et al. [25]; Shi Hongxin et al. [29]
Barren/6−0.0005Kg C/(m2 a)Sun He et al. [25]; Shi Hongxin et al. [29]
Table 3. Carbon emission factors for different energy sources.
Table 3. Carbon emission factors for different energy sources.
Type of EnergyCarbon Emission Factor
coals0.7476 tc/tce
Petroleum (oil)0.5825 tc/tce
Petroleum (gas)0.4435 tc/tce
tce stands for tons of coal equivalent and is a unit of energy used to measure and compare different forms of energy. Specifically, 1 tce equals the thermal energy contained in 1 ton of standard coal, which is approximately 7,000,000 kcal. tc/tce is the unit of tons of carbon per tons of coal equivalent. It is used to express the carbon emissions from burning one ton of standard coal.
Table 4. Neighborhood impact weights table.
Table 4. Neighborhood impact weights table.
Land TypeCroplandForestShrubGrasslandWaterBarrenConstruction Land
Domain impact weights0.20.010.30.30.40.51
Table 5. Scenario simulation matrix.
Table 5. Scenario simulation matrix.
Land TypeCroplandForestShrubGrasslandWaterBarrenConstruction Land
Cropland1110001
Forest0100001
Shrub1110001
Grassland0001010
Water0000100
Barren1111011
Construction land0000001
Table 6. Table of variable settings for land use optimization.
Table 6. Table of variable settings for land use optimization.
Land TypeCroplandForestShrubGrasslandWaterBarrenConstruction Land
variable X 1 X 2 X 3 X 4 X 5 X 6 X 7
Table 7. Economic efficiency coefficients for different land use types.
Table 7. Economic efficiency coefficients for different land use types.
Land TypeCroplandForestShrubGrasslandWaterBarrenConstruction Land
Economic efficiency coefficient/(10,000 yuan/hm 2) 13.41 0.97 21.236 20.77 117.92 1.00 1196.84
Table 8. Eco-efficiency coefficients for different land use types.
Table 8. Eco-efficiency coefficients for different land use types.
Land TypeCroplandForestShrubGrasslandWaterBarrenConstruction Land
Eco-efficiency coefficient/(10,000 yuan/hm 2)1.5510.4011.358.8856.620.05−6.43
Table 9. Carbon emissions from different land use types in Fujian Province, 2007–2021.
Table 9. Carbon emissions from different land use types in Fujian Province, 2007–2021.
Particular YearCarbon SourceCarbon CreditsCarbon Emission
CroplandConstruction LandTotalForestShrubGrasslandWaterBarrenTotal
200760.81464290.39504351.2097632.61230.20420.02433.95410.0009636.79583714.4139
200861.07364535.41694596.4904635.72820.19910.02353.96710.0009635.72823960.7622
200960.04505091.34885151.3939632.18690.19050.02203.96310.0010636.36354515.0304
201059.28475304.66075363.9454632.55870.18250.01873.93900.0013636.70014727.2452
201158.54176224.79926283.3409632.94250.17420.01723.93540.0013637.07055646.2704
201259.66005905.46125965.1211630.80760.15710.01633.89710.0013634.87945330.2417
201362.58986387.42386450.0136625.78190.15210.01633.82270.0012629.77425820.2394
201464.69726743.93236808.6295622.10510.15140.01563.77380.0011626.04706182.5825
201566.79276407.45946474.2521618.68380.14660.01493.70750.0011622.55395851.6983
201667.31875817.04695884.3656617.47220.13880.01343.64100.0011621.26665263.0991
201767.71036290.62286358.3330616.40080.13150.01283.53380.0012620.08015738.2529
201868.06586769.29046837.3562615.54180.12340.01103.42760.0011619.10496218.2513
201969.26016980.94347050.2035613.37020.12130.01053.34350.0011616.84656433.3569
202071.63627222.42947294.0656609.53980.13440.00963.26030.0011612.94536681.1203
202171.74257754.43367826.1761609.26880.13050.00993.23940.0010612.64967213.5265
Table 10. Correlation between land use type and net carbon emissions.
Table 10. Correlation between land use type and net carbon emissions.
Land TypeCroplandForestShrubGrasslandWaterBarrenConstruction Land
Correlation 0.663 0.632 0.556 0.525 0.616 0.779 0.821
Table 11. Land use structure optimization results.
Table 11. Land use structure optimization results.
2020NSLCSCS
Cropland (hm2)1,697,5401,390,1141,481,7511,390,114
Forest (hm2)9,943,55310,157,76910,157,76910,203,893
Shrub (hm2)1841166617881788
Grassland (hm2)4592459247114711
Water (hm2)128,867128,867128,039128,039
Barren (hm2)2143174617711746
Construction land (hm²)428,171521,953430,879476,416
Carbon emission (10,00 t)6681.127782.966329.817054.42
Economic efficiency (100 million yuan)56,019.4066,851.7256,065.2561,392.47
Eco-efficiency (100 million yuan)11,064.9211,179.5611,247.8711,205.01
Disclaimer/Publisher’s Note: The statements, opinions and data contained in all publications are solely those of the individual author(s) and contributor(s) and not of MDPI and/or the editor(s). MDPI and/or the editor(s) disclaim responsibility for any injury to people or property resulting from any ideas, methods, instructions or products referred to in the content.

Share and Cite

MDPI and ACS Style

Zhan, Q.; Yu, H. Study on Optimization of Land Use Structure in Fujian Province Based on Low-Carbon Perspective. Land 2024, 13, 1410. https://doi.org/10.3390/land13091410

AMA Style

Zhan Q, Yu H. Study on Optimization of Land Use Structure in Fujian Province Based on Low-Carbon Perspective. Land. 2024; 13(9):1410. https://doi.org/10.3390/land13091410

Chicago/Turabian Style

Zhan, Qingming, and Haijie Yu. 2024. "Study on Optimization of Land Use Structure in Fujian Province Based on Low-Carbon Perspective" Land 13, no. 9: 1410. https://doi.org/10.3390/land13091410

APA Style

Zhan, Q., & Yu, H. (2024). Study on Optimization of Land Use Structure in Fujian Province Based on Low-Carbon Perspective. Land, 13(9), 1410. https://doi.org/10.3390/land13091410

Note that from the first issue of 2016, this journal uses article numbers instead of page numbers. See further details here.

Article Metrics

Back to TopTop