Development of a Pre-Automatized Processing Chain for Agricultural Monitoring Using a Multi-Sensor and Multi-Temporal Approach
Abstract
1. Introduction
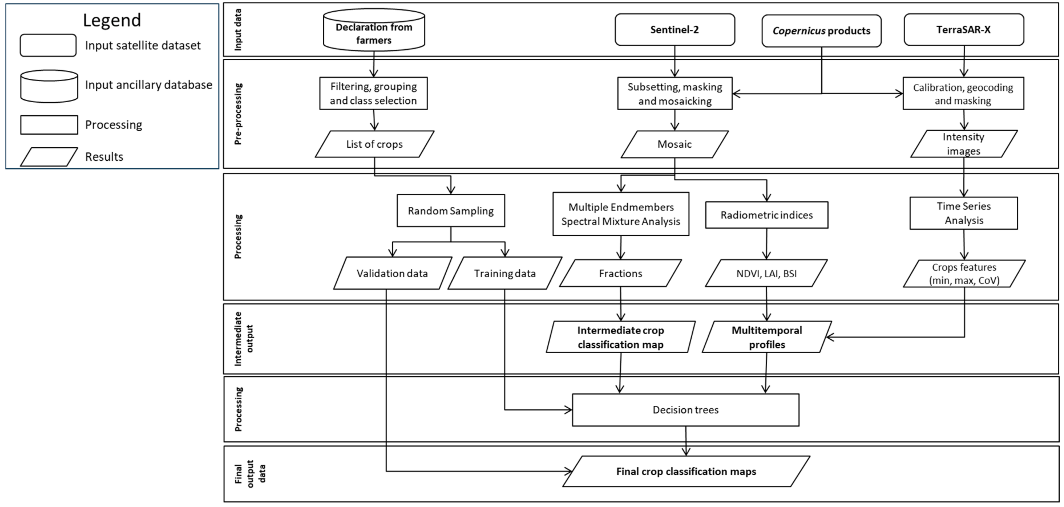
2. Materials and Methods
2.1. Study Area
2.2. Reference Data
2.3. Satellite Data
2.4. Pre-Processing
2.4.1. Filtering, Grouping and Class Selection
2.4.2. Subsetting, Masking, and Mosaicking
2.4.3. Calibration and Geocoding
2.5. Processing
2.5.1. Multiple Endmember Spectral Mixture Analysis (MESMA)
2.5.2. Radiometric Indices
2.5.3. Time Series Analysis
2.5.4. Decision Trees
3. Results
3.1. MESMA-Based Crop Classification
3.2. Radiometric Indices
3.3. Time Series Analysis
3.4. Decision-Tree-Based Crop Classifications
4. Discussion
5. Conclusions
Author Contributions
Funding
Data Availability Statement
Conflicts of Interest
References
- Tao, S.; Xu, Y.; Liu, K.; Pan, J.; Gou, S. Research Progress in Agricultural Vulnerability to Climate Change. Adv. Clim. Change Res. 2011, 2, 203–210. [Google Scholar] [CrossRef]
- Monteleone, B.; Borzí, I.; Bonaccorso, B.; Martina, M. Quantifying Crop Vulnerability to Weather-Related Extreme Events and Climate Change through Vulnerability Curves; Springer: Dordrecht, The Netherlands, 2023; Volume 116, ISBN 0123456789. [Google Scholar]
- European Commission Commissions Staff Working Document: Analysis of Links between CAP Reform and Green Deal. 2020, pp. 1–22. Available online: https://agriculture.ec.europa.eu/news/cap-reforms-compatibility-green-deals-ambition-2020-05-20_en (accessed on 7 October 2021).
- European Court of Auditors Special Report 04/2020: Using New Imaging Technologies to Monitor the Common Agricultural Policy: Steady Progress Overall, but Slower for Climate and Environment Monitoring; Publications Office of the European Union: Luxembourg, 2020; Volume 60.
- Fontanelli, G.; Crema, A.; Azar, R.; Stroppiana, D.; Villa, P.; Boschetti, M. Agricultural Crop Mapping Using Optical and SAR Multi-Temporal Seasonal Data: A Case Study in Lombardy Region, Italy. In Proceedings of the International Geoscience and Remote Sensing Symposium (IGARSS), Québec City, QC, Canada, 13–18 July 2014; pp. 1489–1492. [Google Scholar]
- Villa, P.; Stroppiana, D.; Fontanelli, G.; Azar, R.; Brivio, P.A. In-Season Mapping of Crop Type with Optical and X-Band SAR Data: A Classification Tree Approach Using Synoptic Seasonal Features. Remote Sens. 2015, 7, 12859–12886. [Google Scholar] [CrossRef]
- Schiavon, E.; Taramelli, A.; Tornato, A.; Lee, C.M.; Luvall, J.C.; Schollaert Uz, S.; Townsend, P.A.; Cima, V.; Geraldini, S.; Nguyen Xuan, A.; et al. Maximizing Societal Benefit Across Multiple Hyperspectral Earth Observation Missions: A User Needs Approach. J. Geophys. Res. Biogeosci. 2023, 128, e2023JG007569. [Google Scholar] [CrossRef]
- Meroni, M.; D’Andrimont, R.; Vrieling, A.; Fasbender, D.; Lemoine, G.; Rembold, F.; Seguini, L.; Verhegghen, A. Comparing Land Surface Phenology of Major European Crops as Derived from SAR and Multispectral Data of Sentinel-1 and -2. Remote Sens. Environ. 2021, 253, 112232. [Google Scholar] [CrossRef] [PubMed]
- Azar, R.; Villa, P.; Stroppiana, D.; Crema, A.; Boschetti, M.; Brivio, P.A. Assessing In-Season Crop Classification Performance Using Satellite Data: A Test Case in Northern Italy. Eur. J. Remote Sens. 2016, 49, 361–380. [Google Scholar] [CrossRef]
- Tatsumi, K.; Yamashiki, Y.; Canales Torres, M.A.; Taipe, C.L.R. Crop Classification of Upland Fields Using Random Forest of Time-Series Landsat 7 ETM+ Data. Comput. Electron. Agric. 2015, 115, 171–179. [Google Scholar] [CrossRef]
- Hajj, M.; Baghdadi, N.; Belaud, G.; Zribi, M.; Cheviron, B.; Courault, D.; Hagolle, O.; Charron, F. Irrigated Grassland Monitoring Using a Time Series of TerraSAR-X and COSMO-SkyMed X-Band SAR Data. Remote Sens. 2014, 6, 10002–10032. [Google Scholar] [CrossRef]
- Thiong’o, K.; Pasternak, R.; Kleusberg, A.; Thonfeld, F.; Menz, G. Separability of Dominant Crop Cultures in Southern Germany Using TerraSAR-X Data. Adv. Remote Sens. 2015, 4, 97–107. [Google Scholar] [CrossRef]
- Gella, G.W.; Bijker, W.; Belgiu, M. Mapping Crop Types in Complex Farming Areas Using SAR Imagery with Dynamic Time Warping. ISPRS J. Photogramm. Remote Sens. 2021, 175, 171–183. [Google Scholar] [CrossRef]
- Bazzi, H.; Baghdadi, N.; El Hajj, M.; Zribi, M.; Minh, D.H.T.; Ndikumana, E.; Courault, D.; Belhouchette, H. Mapping Paddy Rice Using Sentinel-1 SAR Time Series in Camargue, France. Remote Sens. 2019, 11, 887. [Google Scholar] [CrossRef]
- Lopez-Sanchez, J.M.; Ballester-Berman, J.D.; Hajnsek, I. Rice Monitoring in Spain by Means of Time Series of TerraSAR-X Dual-Pol Images. IEEE J. Sel. Top. Appl. Earth Obs. Remote Sens. 2011, 4, 412–422. [Google Scholar] [CrossRef]
- Yi, Z.; Jia, L.; Chen, Q. Crop Classification Using Multi-Temporal Sentinel-2 Data in the Shiyang River Basin of China. Remote Sens. 2020, 12, 4052. [Google Scholar] [CrossRef]
- Zalite, K.; Antropov, O.; Praks, J.; Voormansik, K.; Noorma, M. Monitoring of Agricultural Grasslands with Time Series of X-Band Repeat-Pass Interferometric SAR. IEEE J. Sel. Top. Appl. Earth Obs. Remote Sens. 2016, 9, 3687–3697. [Google Scholar] [CrossRef]
- Ranghetti, M.; Boschetti, M.; Ranghetti, L.; Tagliabue, G.; Panigada, C.; Gianinetto, M.; Verrelst, J.; Candiani, G. Assessment of Maize Nitrogen Uptake from PRISMA Hyperspectral Data through Hybrid Modelling. Eur. J. Remote Sens. 2022, 56, 2117650. [Google Scholar] [CrossRef]
- Bousbih, S.; Zribi, M.; Lili-Chabaane, Z.; Baghdadi, N.; El Hajj, M.; Gao, Q.; Mougenot, B. Potential of Sentinel-1 Radar Data for the Assessment of Soil and Cereal Cover Parameters. Sensors 2017, 17, 2617. [Google Scholar] [CrossRef] [PubMed]
- Setiyono, T.D.; Quicho, E.D.; Gatti, L.; Campos-Taberner, M.; Busetto, L.; Collivignarelli, F.; García-Haro, F.J.; Boschetti, M.; Khan, N.I.; Holecz, F. Spatial Rice Yield Estimation Based on MODIS and Sentinel-1 SAR Data and ORYZA Crop Growth Model. Remote Sens. 2018, 10, 293. [Google Scholar] [CrossRef]
- Wu, B.; Zhang, M.; Zeng, H.; Tian, F.; Potgieter, A.B.; Qin, X.; Yan, N.; Chang, S.; Zhao, Y.; Dong, Q.; et al. Challenges and Opportunities in Remote Sensing-Based Crop Monitoring: A Review. Natl. Sci. Rev. 2023, 10, nwac290. [Google Scholar] [CrossRef]
- Valentini, E.; Taramelli, A.; Marinelli, C.; Piedelobo, L.; Fassari, M.; Troffa, S.; Casa, R.; Pignatti, S. Hyperspectral Mixture Models in the CHIME Mission Implementation for Topsoil Texture Retrieval. JGR Biosci. 2023, 128, e2022JG007272. [Google Scholar] [CrossRef]
- Schiavon, E.; Taramelli, A.; Tornato, A.; Pierangeli, F. Monitoring Environmental and Climate Goals for European Agriculture: User Perspectives on the Optimization of the Copernicus Evolution Offer. J. Environ. Manag. 2021, 296, 113121. [Google Scholar] [CrossRef]
- ISTAT Popolazione Residente. Available online: https://demo.istat.it/app/?i=POS&l=it (accessed on 7 October 2021).
- Musolino, D.; De Carli, A.; Massarutto, A. Evaluation of the Socioeconomic Impacts of the Drought Events: The Case of the Po River Basin. Eur. Countrys. 2017, 9, 163–176. [Google Scholar] [CrossRef]
- Zapata-Sierra, A.J.; Zapata-Castillo, L.; Manzano-Agugliaro, F. Water Resources Availability in Southern Europe at the Basin Scale in Response to Climate Change Scenarios. Environ. Sci. Eur. 2022, 34, 75. [Google Scholar] [CrossRef]
- Ceppi, A.; Ravazzani, G.; Corbari, C.; Salerno, R.; Meucci, S.; Mancini, M. Real-Time Drought Forecasting System for Irrigation Management. Hydrol. Earth Syst. Sci. 2014, 18, 3353–3366. [Google Scholar] [CrossRef]
- Piedelobo, L.; Taramelli, A.; Schiavon, E.; Valentini, E.; Molina, J.; Nguyen Xuan, A.; Gonz-Aguilera, D. Assessment of Green Infrastructure in Riparian Zones Using Copernicus Programme. Remote Sens. 2019, 11, 2967. [Google Scholar] [CrossRef]
- Canone, D.; Previati, M.; Bevilacqua, I.; Salvai, L.; Ferraris, S. Field Measurements Based Model for Surface Irrigation Efficiency Assessment. Agric. Water Manag. 2015, 156, 30–42. [Google Scholar] [CrossRef]
- ARPA Lombardia. Sintesi Meteo-Climatica 2016. 2016. Available online: https://www.arpalombardia.it/temi-ambientali/meteo-e-clima/clima/il-clima-in-lombardia/ (accessed on 7 October 2021).
- Regione Lombardia—SIARL Particelle Agricole Provincia Di Lodi (Dati Generali). Available online: https://www.dati.lombardia.it/Agricoltura/Particelle-agricole-Provincia-di-Lodi-dati-general/hvwv-fgj3 (accessed on 14 November 2021).
- Regione Lombardia—SIARL Particelle Agricole Provincia Di Pavia. Available online: https://www.dati.lombardia.it/browse?q=Particelle%20agricole%20Provincia%20di%20pavia&sortBy=relevance (accessed on 14 November 2021).
- Regione Lombardia. Linee Guida per La Produzione Integrata. 2021. Available online: https://fitogest.imagelinenetwork.com/it/disciplinari/?anno=2020&idArea=3 (accessed on 14 November 2021).
- Regione Lombardia Uso e Copertura Del Suolo 2015 (DUSAF 5.0). Available online: https://www.geoportale.regione.lombardia.it/metadati?p_p_id=detailSheetMetadata_WAR_gptmetadataportlet&p_p_lifecycle=0&p_p_state=normal&p_p_mode=view&_detailSheetMetadata_WAR_gptmetadataportlet_identifier=r_lombar%3Acbc7ef8a-2012-4463-a197-7ffd04760bbb&_j (accessed on 20 October 2021).
- European Union Copernicus Land Monitoring Service. Available online: https://land.copernicus.eu/ (accessed on 1 March 2022).
- Donadieu, J.; L’Helguen, C. Technical Note: SENTINEL-2A L2A Products Description. 2016. Available online: https://www.theia-land.fr/wp-content/uploads/2018/12/SENTINEL-2A_L2A_Products_Description.pdf (accessed on 1 March 2022).
- Roberts, D.A.; Gardner, M.; Church, R.; Ustin, S.; Scheer, G.; Green, R.O. Mapping Chaparral in the Santa Monica Mountains Using Multiple Endmember Spectral Mixture Models. Remote Sens. Environ. 1998, 65, 267–279. [Google Scholar] [CrossRef]
- Thorp, K.R.; French, A.N.; Rango, A. Effect of Image Spatial and Spectral Characteristics on Mapping Semi-Arid Rangeland Vegetation Using Multiple Endmember Spectral Mixture Analysis (MESMA). Remote Sens. Environ. 2013, 132, 120–130. [Google Scholar] [CrossRef]
- Quintano, C.; Fernández-Manso, A.; Roberts, D.A. Multiple Endmember Spectral Mixture Analysis (MESMA) to Map Burn Severity Levels from Landsat Images in Mediterranean Countries. Remote Sens. Environ. 2013, 136, 76–88. [Google Scholar] [CrossRef]
- NV5 Geospatial Software. Available online: https://www.nv5geospatialsoftware.com/docs/MajorityMinorityAnalysis.html (accessed on 2 February 2022).
- Rossi, M.; Candiani, G.; Nutini, F.; Gianinetto, M.; Boschetti, M. Sentinel-2 Estimation of CNC and LAI in Rice Cropping System through Hybrid Approach Modelling. Eur. J. Remote Sens. 2022, 56, 2117651. [Google Scholar] [CrossRef]
- Mzid, N.; Pignatti, S.; Huang, W.; Casa, R. An Analysis of Bare Soil Occurrence in Arable Croplands for Remote Sensing Topsoil Applications. Remote Sens. 2021, 13, 474. [Google Scholar] [CrossRef]
- Sarmap. Running SARscape Analytics Toolbox in ENVI. 2020. Available online: https://www.sarmap.ch/index.php/sarscape-analytics-toolbox/ (accessed on 1 March 2022).
- European Union Regulation (EU)—1306/2013 of the European Parliament and of the Council on the Financing, Management and Monitoring of the Common Agricultural Policy. Off. J. Eur. Union 2013, L347/549, 549–607.












| Sensor | Sensor Type | Acquisition Mode | Processing Level | Spatial Resolution | Revisit Time | Spectral Ranges |
|---|---|---|---|---|---|---|
![]() | Optical Multispectral | - | Level 2A | 10–60 m | 5 days | VIS NIR SWIR |
![]() | Synthetic Aperture Radar (SAR) | Stripmap mode Single Look Complex | - | 3 m | 11 days | X band |
| Sensor | Data | DoY | Cloud Cover T32TMR | Cloud Cover T32TNR | Average Cloud Cover |
|---|---|---|---|---|---|
| Sentinel 2 | 13/01/2016 | 13 | 6% | 0% | 3% |
| TerraSAR-X | 19/01/2016 | 19 | |||
| TerraSAR-X | 10/02/2016 | 41 | |||
| TerraSAR-X | 21/02/2016 | 52 | |||
| TerraSAR-X | 03/03/2016 | 63 | |||
| Sentinel 2 | 23/03/2016 | 83 | 15% | 36% | 26% |
| TerraSAR-X | 25/03/2016 | 85 | |||
| TerraSAR-X | 05/04/2016 | 96 | |||
| Sentinel 2 | 22/04/2016 | 113 | 25% | 20% | 23% |
| TerraSAR-X | 27/04/2016 | 118 | |||
| TerraSAR-X | 08/05/2016 | 129 | |||
| Sentinel 2 | 22/05/2016 | 143 | 42% | 8% | 25% |
| TerraSAR-X | 30/05/2016 | 151 | |||
| TerraSAR-X | 10/06/2016 | 162 | |||
| TerraSAR-X | 21/06/2016 | 173 | |||
| Sentinel 2 | 01/07/2016 | 183 | 34% | 37% | 36% |
| TerraSAR-X | 02/07/2016 | 184 | |||
| Sentinel 2 | 11/07/2016 | 193 | 45% | 36% | 41% |
| Sentinel 2 | 21/07/2016 | 203 | 50% | 37% | 44% |
| TerraSAR-X | 24/07/2016 | 206 | |||
| TerraSAR-X | 04/08/2016 | 217 | |||
| Sentinel 2 | 10/08/2016 | 223 | 9% | 24% | 17% |
| TerraSAR-X | 26/08/2016 | 239 | |||
| TerraSAR-X | 06/09/2016 | 250 | |||
| Sentinel 2 | 09/09/2016 | 253 | 13% | 7% | 10% |
| Sentinel 2 | 19/09/2016 | 263 | 18% | 16% | 17% |
| TerraSAR-X | 28/09/2016 | 272 | |||
| Sentinel 2 | 29/09/2016 | 273 | 38% | 29% | 34% |
| TerraSAR-X | 09/10/2016 | 283 | |||
| TerraSAR-X | 20/10/2016 | 294 | |||
| Sentinel 2 | 08/11/2016 | 313 | 1% | 26% | 14% |
| TerraSAR-X | 22/11/2016 | 327 | |||
| TerraSAR-X | 14/12/2016 | 349 | |||
| Sentinel 2 | 28/12/2016 | 363 | 1% | 0% | 1% |
Disclaimer/Publisher’s Note: The statements, opinions and data contained in all publications are solely those of the individual author(s) and contributor(s) and not of MDPI and/or the editor(s). MDPI and/or the editor(s) disclaim responsibility for any injury to people or property resulting from any ideas, methods, instructions or products referred to in the content. |
© 2024 by the authors. Licensee MDPI, Basel, Switzerland. This article is an open access article distributed under the terms and conditions of the Creative Commons Attribution (CC BY) license (https://creativecommons.org/licenses/by/4.0/).
Share and Cite
Valentini, E.; Sapio, S.; Schiavon, E.; Righini, M.; Monteleone, B.; Taramelli, A. Development of a Pre-Automatized Processing Chain for Agricultural Monitoring Using a Multi-Sensor and Multi-Temporal Approach. Land 2024, 13, 91. https://doi.org/10.3390/land13010091
Valentini E, Sapio S, Schiavon E, Righini M, Monteleone B, Taramelli A. Development of a Pre-Automatized Processing Chain for Agricultural Monitoring Using a Multi-Sensor and Multi-Temporal Approach. Land. 2024; 13(1):91. https://doi.org/10.3390/land13010091
Chicago/Turabian StyleValentini, Emiliana, Serena Sapio, Emma Schiavon, Margherita Righini, Beatrice Monteleone, and Andrea Taramelli. 2024. "Development of a Pre-Automatized Processing Chain for Agricultural Monitoring Using a Multi-Sensor and Multi-Temporal Approach" Land 13, no. 1: 91. https://doi.org/10.3390/land13010091
APA StyleValentini, E., Sapio, S., Schiavon, E., Righini, M., Monteleone, B., & Taramelli, A. (2024). Development of a Pre-Automatized Processing Chain for Agricultural Monitoring Using a Multi-Sensor and Multi-Temporal Approach. Land, 13(1), 91. https://doi.org/10.3390/land13010091



