Comprehensive Evaluation and Quantitative Research on the Living Protection of Traditional Villages from the Perspective of “Production–Living–Ecology”
Abstract
1. Introduction
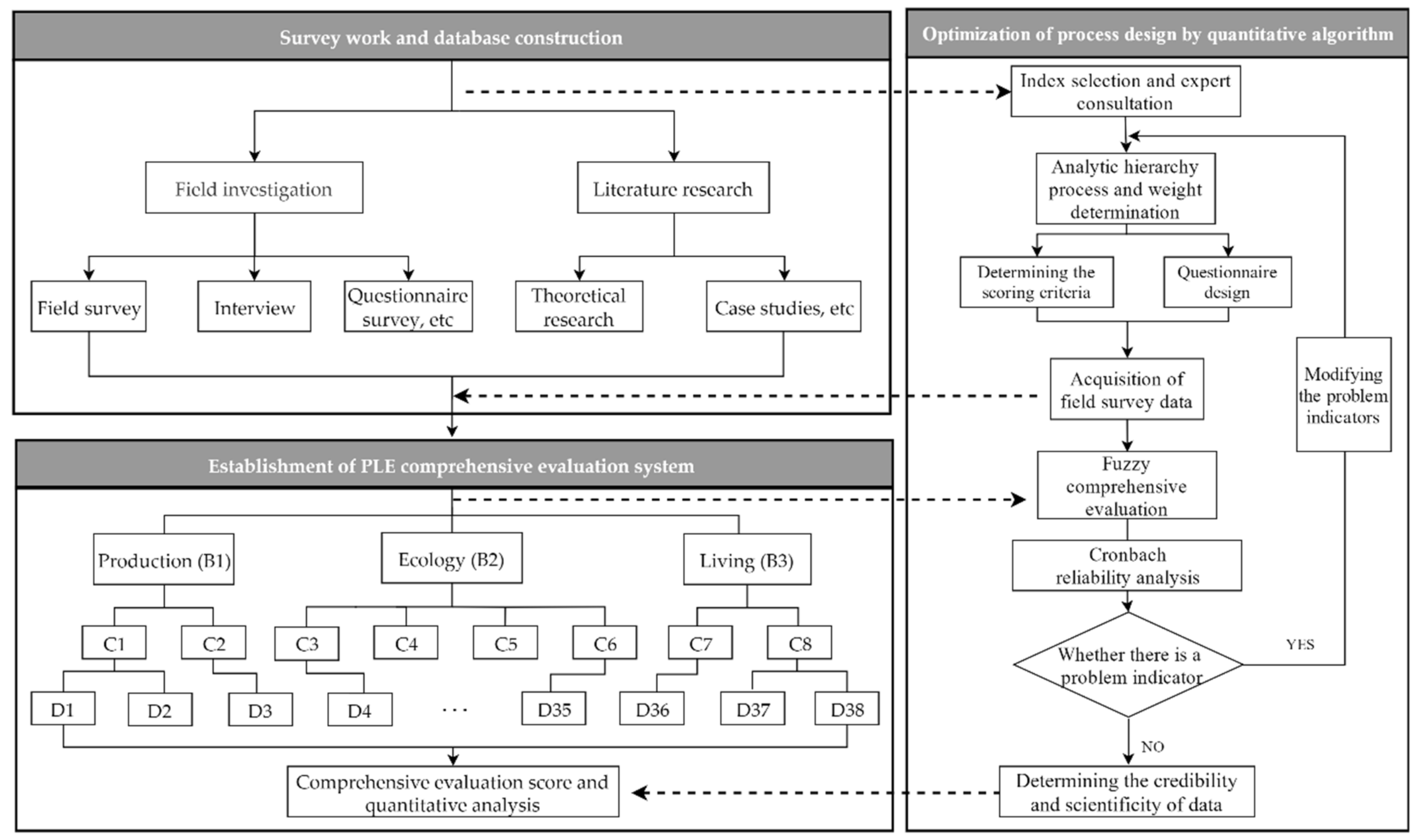
2. Materials and Methods
2.1. Study Area
2.2. Methods
2.2.1. Construction of the Proposed Comprehensive Evaluation System
2.2.2. Index Screening and Expert Consultation
- Production B1
- 2.
- Ecology B2
- 3.
- Living B3
2.2.3. Analytic Hierarchy Process and Weight Determination
2.2.4. Determination of Scoring Standards and Survey Questionnaire Design
2.2.5. Fuzzy Comprehensive Evaluation
2.2.6. Reliability Analysis
2.2.7. Weight Calculation Based on Entropy Weighting Method and PLE Coupling Coordination Model
2.2.8. Z-Score Normalization and the Vertical Correlation Analysis Model
3. Results
3.1. Evaluation Results
3.2. Reliability Analysis
3.3. Horizontal Analysis: PLE Score and Coupling Coordination Analysis Results
3.4. Vertical Analysis: PLE Score (Layer A) and Analysis Results of PLE Dimensions (Layer B)
- Production dimension
- 2.
- Living dimension
- 3.
- Ecology dimension
3.5. Vertical Analysis: Analysis Results of Sub-Indicators (Layer C and Layer D)
4. Discussions
5. Conclusions
Author Contributions
Funding
Institutional Review Board Statement
Informed Consent Statement
Data Availability Statement
Acknowledgments
Conflicts of Interest
Appendix A
| Layer A | Layer B | Weight | Order | Layer C | Weight | Order | Layer C | Weight | Order | |
|---|---|---|---|---|---|---|---|---|---|---|
| The comprehensive evaluation system for the living protection of traditional villages | Production B1 | 0.2000 | 2 | Comprehensive economic vitality C1 | 0.0667 | 2 | Villagers’ annual income per capital D1 | 0.0222 | 2 | |
| Village collective annual average income D2 | 0.0444 | 1 | ||||||||
| Characteristic industry vitality C2 | 0.1333 | 1 | Development of strong industries D3 | 0.0276 | 3 | |||||
| Development of characteristic industries D4 | 0.0450 | 1 | ||||||||
| Daily average number of tourists in Tourism D5 | 0.0185 | 4 | ||||||||
| Number of rich leaders D6 | 0.0138 | 5 | ||||||||
| Annual output value of rich leaders D7 | 0.0285 | 2 | ||||||||
| Ecology B2 | 0.4000 | 1 | Material ecology | Characteristics of landscape and natural environment C3 | 0.0500 | 1 | Water green area coverage D8 | 0.0059 | 3 | |
| Landscape environmental quality and overall continuity D9 | 0.0134 | 2 | ||||||||
| Uniqueness of ecological environment D10 | 0.0307 | 1 | ||||||||
| Characteristics of village space environment C4 | 0.1500 | 2 | characteristics of traditional village pattern D11 | 0.0123 | 6 | |||||
| Landform adaptability D12 | 0.0143 | 5 | ||||||||
| Overall features of the village D13 | 0.0212 | 3 | ||||||||
| Public space and the number of important nodes D14 | 0.0104 | 7 | ||||||||
| Public space and quality of important nodes D15 | 0.0074 | 8 | ||||||||
| Types of ancient buildings and cultural relics D16 | 0.0206 | 4 | ||||||||
| Number of ancient buildings and cultural relics D17 | 0.0319 | 1 | ||||||||
| Characteristics of ancient buildings and cultural relics D18 | 0.0318 | 2 | ||||||||
| Spiritual ecology | Ecological vitality of political organizations C5 | 0.0500 | 1 | Integrity of village management system D19 | 0.0067 | 4 | ||||
| Integrity of traditional village protection system D20 | 0.0088 | 3 | ||||||||
| Implementation of traditional village protection measures D21 | 0.0153 | 2 | ||||||||
| Villagers’ participation in protection work D22 | 0.0192 | 1 | ||||||||
| Cultural ecological vitality C6 | 0.1500 | 2 | Historical value and importance of villages D23 | 0.0119 | 6 | |||||
| Number of important historical events and figures D24 | 0.0124 | 5 | ||||||||
| Important historical events and influence of figures D25 | 0.0182 | 3 | ||||||||
| Quantity of traditional intangible culture D26 | 0.0076 | 7 | ||||||||
| Characteristics of traditional intangible culture D27 | 0.0164 | 4 | ||||||||
| Quantity of traditional products D28 | 0.0048 | 9 | ||||||||
| Characteristics of traditional products D29 | 0.0079 | 8 | ||||||||
| Participation in Villagers’ cultural life D30 | 0.0396 | 1 | ||||||||
| Number of cultural inheritors D31 | 0.0312 | 2 | ||||||||
| Living B3 | 0.4000 | 1 | The level of human settlement facilities C7 | 0.1333 | 2 | Traffic convenience in the village D32 | 0.0224 | 3 | ||
| Living infrastructure D33 | 0.0438 | 2 | ||||||||
| Integrated service facilities D34 | 0.0511 | 1 | ||||||||
| Recreational facilities D35 | 0.0160 | 4 | ||||||||
| Village popularity and vitality C8 | 0.2667 | 1 | The number of young people returning to villages D36 | 0.1316 | 1 | |||||
| Number of foreign talents D37 | 0.0829 | 2 | ||||||||
| Social Inclusiveness D38 | 0.0522 | 3 | ||||||||
| Z-Score (PLE Score) | Z-Score (PLE CCD) | Z-Score (E–P CCD) | Z-Score (P–L CCD) | Z-Score (L–E CCD) | ||
|---|---|---|---|---|---|---|
| Z-score (PLE Score) | Pearson correlation | 1 | 0.937 ** | 0.864 * | 0.884 * | 0.893 * |
| Significance (2- tailed) | 0.006 | 0.026 | 0.019 | 0.017 | ||
| Number of cases | 6 | 6 | 6 | 6 | 6 | |
| Z-score (PLE CCD) | Pearson correlation | 0.937 ** | 1 | 0.766 | 0.961 ** | 0.958 ** |
| Significance (2- tailed) | 0.006 | 0.076 | 0.002 | 0.003 | ||
| Number of cases | 6 | 6 | 6 | 6 | 6 | |
| Z-score (E–P CCD) | Pearson correlation | 0.864 * | 0.776 | 1 | 0.600 | 0.658 |
| Significance (2- tailed) | 0.026 | 0.076 | 0.208 | 0.156 | ||
| Number of cases | 6 | 6 | 6 | 6 | 6 | |
| Z-score (P–L CCD) | Pearson correlation | 0.884 * | 0.961 ** | 0.600 | 1 | 0.924 ** |
| Significance (2- tailed) | 0.019 | 0.002 | 0.208 | 0.005 | ||
| Number of cases | 6 | 6 | 6 | 6 | 6 | |
| Z-score (L–E CCD) | Pearson correlation | 0.893 * | 0.958 * | 0.658 | 0.924 ** | 1 |
| Significance (2- tailed) | 0.017 | 0.003 | 0.156 | 0.005 | ||
| Number of cases | 6 | 6 | 6 | 6 | 6 |
| Z-Score (PLE Score) | Z-Score (C1) | Z-Score (C2) | Z-Score (C3) | Z-Score (C4) | Z-Score (C5) | Z-Score (C6) | Z-Score (C7) | Z-Score (C8) | ||
|---|---|---|---|---|---|---|---|---|---|---|
| Z-score (“PLE” Score) | Pearson correlation | 1 | 0.904 * | 0.919 * | 0.958 ** | 0.206 | 0.968 ** | 0.937 ** | 0.955 ** | 0.652 |
| Significance (2- tailed) | 0.013 | 0.010 | 0.003 | 0.696 | 0.002 | 0.006 | 0.003 | 0.161 | ||
| Number of cases | 6 | 6 | 6 | 6 | 6 | 6 | 6 | 6 | 6 | |
| Z-score (C1) | Pearson correlation | 0.904 * | 1 | 0.916 * | 0.921 ** | 0.091 | 0.956 ** | 0.812 * | 0.886 * | 0.434 |
| Significance(2- tailed) | 0.013 | 0.010 | 0.009 | 0.865 | 0.003 | 0.050 | 0.019 | 0.390 | ||
| Number of cases | 6 | 6 | 6 | 6 | 6 | 6 | 6 | 6 | 6 | |
| Z-score (C2) | Pearson correlation | 0.919 ** | 0.916 * | 1 | 0.919 ** | −0.128 | 0.975 ** | 0.922 ** | 0.960 ** | 0.437 |
| Significance(2- tailed) | 0.010 | 0.010 | 0.010 | 0.808 | 0.001 | 0.009 | 0.002 | 0.386 | ||
| Number of cases | 6 | 6 | 6 | 6 | 6 | 6 | 6 | 6 | 6 | |
| Z-score (C3) | Pearson correlation | 0.958 ** | 0.921 ** | 0.919 ** | 1 | 0.011 | 0.970 ** | 0.845 * | 0.917 * | 0.680 |
| Significance(2- tailed) | 0.003 | 0.009 | 0.010 | 0.984 | 0.001 | 0.034 | 0.010 | 0.137 | ||
| Number of cases | 6 | 6 | 6 | 6 | 6 | 6 | 6 | 6 | 6 | |
| Z-score (C4) | Pearson correlation | 0.206 | 0.091 | −0.128 | 0.011 | 1 | 0.023 | 0.143 | 0.055 | 0.170 |
| Significance(2- tailed) | 0.696 | 0.865 | 0.808 | 0.984 | 0.966 | 0.788 | 0.917 | 0.747 | ||
| Number of cases | 6 | 6 | 6 | 6 | 6 | 6 | 6 | 6 | 6 | |
| Z-score (C5) | Pearson correlation | 0.968 ** | 0.956 ** | 0.975 ** | 0.970 ** | 0.023 | 1 | 0.924 ** | 0.975 ** | 0.519 |
| Significance(2- tailed) | 0.002 | 0.003 | 0.001 | 0.001 | 0.966 | 0.009 | 0.001 | 0.291 | ||
| Number of cases | 6 | 6 | 6 | 6 | 6 | 6 | 6 | 6 | 6 | |
| Z-score (C6) | Pearson correlation | 0.937 ** | 0.812 * | 0.922 ** | 0.845 * | 0.143 | 0.924 ** | 1 | 0.978 ** | 0.428 |
| Significance(2- tailed) | 0.006 | 0.050 | 0.009 | 0.034 | 0.788 | 0.009 | 0.001 | 0.397 | ||
| Number of cases | 6 | 6 | 6 | 6 | 6 | 6 | 6 | 6 | 6 | |
| Z-score (C7) | Pearson correlation | 0.955 ** | 0.886 * | 0.960 ** | 0.917 * | 0.055 | 0.975 ** | 0.978 ** | 1 | 0.443 |
| Significance(2- tailed) | 0.003 | 0.019 | 0.002 | 0.010 | 0.917 | 0.001 | 0.001 | 0.379 | ||
| Number of cases | 6 | 6 | 6 | 6 | 6 | 6 | 6 | 6 | 6 | |
| Z-score (C8) | Pearson correlation | 0.652 | 0.434 | 0.437 | 0.680 | 0.170 | 0.519 | 0.428 | 0.443 | 1 |
| Significance(2- tailed) | 0.161 | 0.390 | 0.386 | 0.137 | 0.747 | 0.291 | 0.397 | 0.379 | ||
| Number of cases | 6 | 6 | 6 | 6 | 6 | 6 | 6 | 6 | 6 |
References
- Ye, C.; Ma, X.; Gao, Y.; Johnson, L. The lost countryside: Spatial production of rural culture in Tangwan village in Shanghai. Habitat Int. 2020, 98, 102137. [Google Scholar] [CrossRef]
- Ye, C.; Liu, Z. Rural-urban co-governance: Multi-scale practice. Sci. Bull. 2020, 65, 778–780. [Google Scholar] [CrossRef]
- Chen, M.; Zhou, Y.; Huang, X.; Ye, C. The Integration of New-Type Urbanization and Rural Revitalization Strategies in China: Origin, Reality and Future Trends. Land 2021, 10, 207. [Google Scholar] [CrossRef]
- Yu, B.; Lu, Y.; Zeng, J.; Zhu, Y. Progress and Prospect on Rural Living Space. Scientia Geographica Sinica 2017, 37, 375–385. [Google Scholar]
- Long, H.; Zou, J.; Pykett, J.; Li, Y. Analysis of rural transformation development in China since the turn of the new millennium. Appl. Geogr. 2011, 31, 1094–1105. [Google Scholar] [CrossRef]
- Xu, J.; Lu, Z.; Huo, X. The evolution and adaptive development of traditional dwelling in Southern Shaanxi, China. Environ. Sci. Pollut. Res. 2019, 26, 13914–13930. [Google Scholar] [CrossRef]
- Lennon, B. What next for sustainable development? Our Common Future at Thirty. Eurasian Geogr. Econ. 2019, 61, 338–340. [Google Scholar] [CrossRef]
- Zasada, I.; Piorr, A. The role of local framework conditions for the adoption of rural development policy: An example of diversification, tourism development and village renewal in Brandenburg, Germany. Ecol. Indic. 2015, 59, 82–93. [Google Scholar] [CrossRef]
- Ilbery, B. Book Review: Geographies of agriculture: Globalisation, restructuring and sustainability. Prog. Hum. Geogr. 2005, 29, 803–805. [Google Scholar] [CrossRef]
- Jaszczak, A.; Žukovskis, J.; Antolak, M. The role of rural renewal program in planning of the village public spaces: Systematic approach. Manag. Theory Stud. Rural. Bus. Infrastruct. Dev. 2017, 39, 432–441. [Google Scholar] [CrossRef]
- Liu, C.-Z. The Village Renewal in Germany and Its Implications for Taiwan. J. Agric. Econ. 2001, 69, 129–165. [Google Scholar] [CrossRef]
- Chigbu, U. Village renewal as an instrument of rural development: Evidence from Weyarn, Germany. Community Dev. 2012, 43, 209–224. [Google Scholar] [CrossRef]
- Yang, L.; Liu, P. The Inheritance and Its Evaluation System of Traditional Village Culture: A Case Study of Traditional Village in Hunan Province. Econ. Geogr. 2017, 37, 203–210. [Google Scholar]
- Zou, J.; Liu, Y.; Tan, F.; Liu, P. Landscape Vulnerability and Quantitative Evaluation of Traditional Villages: A Case Study of Xintian County, Hunan Province. Sci. Geogr. Sin. 2018, 38, 1292–1300. [Google Scholar]
- Ipekoğlu, B. An architectural evaluation method for conservation of traditional dwellings. Build. Environ. 2006, 41, 386–394. [Google Scholar] [CrossRef]
- Hu, X.; Li, H.; Zhang, X.; Chen, X.; Yuan, Y. Multi-dimensionality and the totality of rural spatial restructuring from the perspective of the rural space system: A case study of traditional villages in the ancient Huizhou region, China. Habitat Int. 2019, 94, 102062. [Google Scholar] [CrossRef]
- Guo, Z.; Sun, L. The planning, development and management of tourism: The case of Dangjia, an ancient village in China. Tour. Manag. 2016, 56, 52–62. [Google Scholar] [CrossRef]
- Sun, C.; Zhang, S.; Song, C.; Xu, J.; Fan, F. Investigation of Dynamic Coupling Coordination between Urbanization and the Eco-Environment—A Case Study in the Pearl River Delta Area. Land 2021, 10, 190. [Google Scholar] [CrossRef]
- Rosner, A.; Wesołowska, M. Deagrarianisation of the Economic Structure and the Evolution of Rural Settlement Patterns in Poland. Land 2020, 9, 523. [Google Scholar] [CrossRef]
- Martínez, P.F.; De Castro-Pardo, M.; Barroso, V.M.; Azevedo, J.C. Assessing Sustainable Rural Development Based on Ecosystem Services Vulnerability. Land 2020, 9, 222. [Google Scholar] [CrossRef]
- Chen, Q.; Xie, H. Temporal-Spatial Differentiation and Optimization Analysis of Cultivated Land Green Utilization Efficiency in China. Land 2019, 8, 158. [Google Scholar] [CrossRef]
- Perchinunno, P.; Rotondo, F.; Torre, C.M. The Evidence of Links between Landscape and Economy in a Rural Park. Int. J. Agric. Environ. Inf. Syst. 2012, 3, 72–85. [Google Scholar] [CrossRef]
- Cerreta, M.; Poli, G. A Complex Values Map of Marginal Urban Landscapes. Int. J. Agric. Environ. Inf. Syst. 2013, 4, 41–62. [Google Scholar] [CrossRef]
- Renes, H.; Centeri, C.; Kruse, A.; Kučera, Z. The Future of Traditional Landscapes: Discussions and Visions. Land 2019, 8, 98. [Google Scholar] [CrossRef]
- Guo, R.; Bai, Y. Simulation of an Urban-Rural Spatial Structure on the Basis of Green Infrastructure Assessment: The Case of Harbin, China. Land 2019, 8, 196. [Google Scholar] [CrossRef]
- Duan, Z.; Lyu, H.; Yang, X.; Yang, Y. Green Improvement Technology of Wind Environment of Traditional Courtyard House A Case Study of Fang Zhaotu House in Fangding Village, Zhengzhou. Build. Sci. 2019, 35, 25–31. [Google Scholar]
- Shao, T.; Zheng, W.; Jin, H. Analysis of the Indoor Thermal Environment and Passive Energy-Saving Optimization Design of Rural Dwellings in Zhalantun, Inner Mongolia, China. Sustainability 2020, 12, 1103. [Google Scholar] [CrossRef]
- Xu, M.; Hu, W.-Q. A research on coordination between economy, society and environment in China: A case study of Jiangsu. J. Clean. Prod. 2020, 258, 120641. [Google Scholar] [CrossRef]
- Mitchell, C.J.A.; VanderWerf, J. Creative Destruction and Trial by Space in a Historic Canadian Village. Geogr. Rev. 2010, 100, 356–374. [Google Scholar] [CrossRef]
- Martellozzo, F. Forecasting High Correlation Transition of Agricultural Landscapes into Urban Areas. Int. J. Agric. Environ. Inf. Syst. 2012, 3, 22–34. [Google Scholar] [CrossRef]
- Tong, W.; Lo, K.; Zhang, P. Land Consolidation in Rural China: Life Satisfaction among Resettlers and Its Determinants. Land 2020, 9, 118. [Google Scholar] [CrossRef]
- Makhzoumi, J.M. Unfolding Landscape in a Lebanese Village: Rural Heritage in a Globalising World. Int. J. Herit. Stud. 2009, 15, 317–337. [Google Scholar] [CrossRef]
- Yu, H.; Luo, Y.; Li, P.; Dong, W.; Yu, S.; Gao, X. Water-Facing Distribution and Suitability Space for Rural Mountain Settlements Based on Fractal Theory, South-Western China. Land 2021, 10, 96. [Google Scholar] [CrossRef]
- Long, H.; Tu, S.; Ge, D.; Li, T.; Liu, Y. The allocation and management of critical resources in rural China under restructuring: Problems and prospects. J. Rural. Stud. 2016, 47, 392–412. [Google Scholar] [CrossRef]
- Attardi, R.; Cerreta, M.; Sannicandro, V.; Torre, C.M. Non-compensatory composite indicators for the evaluation of urban planning policy: The Land-Use Policy Efficiency Index (LUPEI). Eur. J. Oper. Res. 2018, 264, 491–507. [Google Scholar] [CrossRef]
- Torre, C.M.; Morano, P.; Tajani, F. Saving Soil for Sustainable Land Use. Sustainability 2017, 9, 350. [Google Scholar] [CrossRef]
- Li, W.; Zhou, Y.; Zhang, Z. Strategies of Landscape Planning in Peri-Urban Rural Tourism: A Comparison between Two Villages in China. Land 2021, 10, 277. [Google Scholar] [CrossRef]
- Tang, C.; Zheng, Q.; Wang, X.; Zou, Z. Discussion on the model of green development of tourism in traditional village. J. Arid Land Resour. Environ. 2019, 33, 203–208. [Google Scholar]
- Liu, T.; Liu, P.; Wang, L. The protection and tourism development path of ancient villages and old towns under the background of new-type urbanization:A case study of old town of Xuanzhou in Hunan province. Geogr. Res. 2019, 38, 133–145. [Google Scholar]
- Yu, S.-H.; Deng, W.; Xu, Y.-X.; Zhang, X.; Xiang, H.-L. Evaluation of the production-living-ecology space function suitability of Pingshan County in the Taihang mountainous area, China. J. Mt. Sci. 2020, 17, 2562–2576. [Google Scholar] [CrossRef]
- Yang, F.; Chi, G.; Wang, G.; Tang, S.; Li, Y.; Ju, C. Untangle the Complex Stakeholder Relationships in Rural Settlement Consolidation in China: A Social Network Approach. Land 2020, 9, 210. [Google Scholar] [CrossRef]
- Dharmawan, A.H.; Mardiyaningsih, D.I.; Komarudin, H.; Ghazoul, J.; Pacheco, P.; Rahmadian, F. Dynamics of Rural Economy: A Socio-Economic Understanding of Oil Palm Expansion and Landscape Changes in East Kalimantan, Indonesia. Land 2020, 9, 213. [Google Scholar] [CrossRef]
- Tu, S.; Long, H.; Zhang, Y.; Ge, D.; Qu, Y. Rural restructuring at village level under rapid urbanization in metropolitan suburbs of China and its implications for innovations in land use policy. Habitat Int. 2018, 77, 143–152. [Google Scholar] [CrossRef]
- Yu, Z.; Xu, E.; Zhang, H.; Shang, E. Spatio-Temporal Coordination and Conflict of Production-Living-Ecology Land Functions in the Beijing-Tianjin-Hebei Region, China. Land 2020, 9, 170. [Google Scholar] [CrossRef]
- Meng, F.; Guo, J.; Guo, Z.; Lee, J.C.; Liu, G.; Wang, N. Urban ecological transition: The practice of ecological civilization construction in China. Sci. Total. Environ. 2021, 755, 142633. [Google Scholar] [CrossRef]
- Salvia, R.; Egidi, G.; Vinci, S.; Salvati, L. Desertification Risk and Rural Development in Southern Europe: Permanent Assessment and Implications for Sustainable Land Management and Mitigation Policies. Land 2019, 8, 191. [Google Scholar] [CrossRef]
- Li, Y.; Fan, P.; Liu, Y. What makes better village development in traditional agricultural areas of China? Evidence from long-term observation of typical villages. Habitat Int. 2019, 83, 111–124. [Google Scholar] [CrossRef]
- Head, L. Cultural ecology: Adaptation-retrofitting a concept? Prog. Hum. Geogr. 2010, 34, 234–242. [Google Scholar] [CrossRef]
- Qiu, L.; Zeng, W.; Kant, S.; Wang, S. The Role of Social Capital in Rural Households’ Perceptions toward the Benefits of Forest Carbon Sequestration Projects: Evidence from a Rural Household Survey in Sichuan and Yunnan Provinces, China. Land 2021, 10, 91. [Google Scholar] [CrossRef]
- Long, Y.; Xu, G.; Ma, C.; Chen, L. Emergency control system based on the analytical hierarchy process and coordinated development degree model for sudden water pollution accidents in the Middle Route of the South-to-North Water Transfer Project in China. Environ. Sci. Pollut. Res. 2016, 23, 12332–12342. [Google Scholar] [CrossRef]
- Chand, B.; Kaushik, H.B.; Das, S. Lateral Load Behavior of Traditional Assam-Type Wooden House. J. Struct. Eng. 2019, 145, 04019072. [Google Scholar] [CrossRef]
- Bu, X.; Pu, L.; Shen, C.; Xie, X.; Xu, C. Study on the Spatial Restructuring of the Village System at the County Level Oriented toward the Rural Revitalization Strategy: A Case of Jintan District, Jiangsu Province. Land 2020, 9, 478. [Google Scholar] [CrossRef]
- Long, Y.; Yang, Y.; Lei, X.; Tian, Y.; Li, Y. Integrated Assessment Method of Emergency Plan for Sudden Water Pollution Accidents Based on Improved TOPSIS, Shannon Entropy and a Coordinated Development Degree Model. Sustainability 2019, 11, 510. [Google Scholar] [CrossRef]
- Fu, J.; Zhou, J.; Deng, Y. Heritage values of ancient vernacular residences in traditional villages in Western Hunan, China: Spatial patterns and influencing factors. Build. Environ. 2021, 188, 107473. [Google Scholar] [CrossRef]
- Gong, W.; Wang, N.; Zhang, N.; Han, W.; Qiao, H. Water resistance and a comprehensive evaluation model of magnesium oxychloride cement concrete based on Taguchi and entropy weight method. Constr. Build. Mater. 2020, 260, 119817. [Google Scholar] [CrossRef]
- Wang, D.; Jiang, D.; Fu, J.; Lin, G.; Zhang, J. Comprehensive Assessment of Production–Living–Ecological Space Based on the Coupling Coordination Degree Model. Sustainability 2020, 12, 2009. [Google Scholar] [CrossRef]
- Wang, H. Regional Ecological Risk Assessment with Respect to Human Disturbance in the Poyang Lake Region (PYLR) Using Production–Living–Ecology Analysis. J. Indian Soc. Remote. Sens. 2021, 49, 449–460. [Google Scholar] [CrossRef]
- Wei, C.; Lin, Q.; Yu, L.; Zhang, H.; Ye, S.; Zhang, D. Research on Sustainable Land Use Based on Production-Living-Ecological Function: A Case Study of Hubei Province, China. Sustainability 2021, 13, 996. [Google Scholar] [CrossRef]
- Lin, J.; Song, G.; Zhang, Y. Synergistic Evolution Mechanism of Production-Living-Ecology Functions in Spatial Planning System: A Case Study of Fuxin City. China Land Sci. 2019, 33, 9–17. [Google Scholar]
- Geng, Y.; Zhang, H. Coordination assessment of environment and urbanization: Hunan case. Environ. Monit. Assess. 2020, 192, 637. [Google Scholar] [CrossRef]
- Qiao, W.; Hu, Y.; Jia, K.; He, T.; Wang, Y. Dynamic modes and ecological effects of salt field utilization in the Weifang coastal area, China: Implications for territorial spatial planning. Land Use Policy 2020, 99, 104952. [Google Scholar] [CrossRef]
- Zhai, R.; Liu, Y. Dynamic evolvement of agricultural system and typical patterns of modern agriculture in coastal China: A case of Suzhou. Chin. Geogr. Sci. 2009, 19, 249–257. [Google Scholar] [CrossRef]












| Village Name | Geographical Position | Type | Grade | Basic Information and Characteristics |
|---|---|---|---|---|
| Yangfeng | Huaikan Township, Changxing County | mountainous type | national grade | A population of 1453 (2019); the main industries are forestry, mining resources development, and tourism; a forest coverage rate of more than 80%. Yangfeng village has a large number of historical sites of the Communist Party, known as “little Yanan in the south of the Yangtze River”. |
| Erdu | Xiazhuhu street, Deqing County | water-network intensive type | provincial grade | A population of 1775 (2019), the main industries are ecological agriculture, aquaculture, and tourism services. It is known as the most beautiful wetland in China and an important part of Xiazhu Lake National Wetland Park. |
| Shazhang | Kunlun Street, Liyang City | urban-suburbs type | national grade | A population of 1014 (most of which have moved to the New Village), the main industry is concentrated aquaculture. Shazhang Village Lane presents a structure of two horizontal and six vertical, which is famous for its features of “ancient village, ancient water, ancient tomb and ancient trees”. |
| Yanjiaqiao | Yangjian Town, Xishan District | urban-suburbs type | national grade | A population of 5770 (2019), the main industries are ecological agriculture, processing and manufacturing, and eco-tourism. In the 1920s and 1930s, the village was a famous trading dock for rice, books, cloth, and medicine in Wuxi, and also a famous birthplace of Xi opera. |
| Yangqiao | Qianhuang Town, Wujin District | water-network intensive type | national grade | A population of 5211 (2019), the main industries are traditional cultivation, aquaculture, and tourism services. There are about 13,000 square meters of ancient buildings from the Ming and Qing Dynasties and the Republic of China. About 1000 square meters of stone revetments have been well preserved. |
| Tangli | Jinting Town, Wuzhong District | mountainous type | national grade | A population of 2991 (2019); the main industries are traditional planting and tourism. There are more than 30 single buildings and cultural relics, among which Diaohua hall, Rongde hall, and Qinyuan hall are typical. |
| PLE Development Stage | Coupling Coordination Type | Coupling Coordination Degree |
|---|---|---|
| Coordination and integration period | Type I integration | 0.9~1.0 |
| Type II integration | 0.8~0.9 | |
| Type Ш integration | 0.7~0.8 | |
| Running-in and adjustment period | Type I adjustment | 0.6~0.7 |
| Type II adjustment | 0.5~0.6 | |
| Antagonistic and contradictory period | Type I contradiction | 0.4~0.5 |
| Type II contradiction | 0.3~0.4 | |
| Declining and maladjusted period | Type I maladjustment | 0.2~0.3 |
| Type II maladjustment Type Ш maladjustment | 0.1~0.2 0~0.1 |
| Layer C | Score | Average Score | Layer D | Score | Average Score | ||||||||||
|---|---|---|---|---|---|---|---|---|---|---|---|---|---|---|---|
| YF | ED | SZ | YJQ | YQ | TL | YF | ED | SZ | YJQ | YQ | TL | ||||
| C1 | 3.75 | 4.66 | 0.66 | 4.35 | 4.63 | 4.71 | 3.78 | D1 | 1.53 | 1.55 | 0.22 | 1.11 | 1.52 | 1.59 | 1.24 |
| D2 | 2.22 | 3.10 | 0.44 | 3.24 | 3.11 | 3.12 | 2.53 | ||||||||
| C2 | 9.31 | 11.73 | 2.77 | 10.39 | 8.01 | 10.11 | 8.72 | D3 | 1.93 | 2.48 | 0.82 | 2.48 | 1.38 | 1.94 | 1.84 |
| D4 | 3.15 | 4.02 | 1.35 | 4.05 | 3.15 | 4.05 | 3.29 | ||||||||
| D5 | 1.29 | 1.66 | 0.18 | 0.92 | 0.55 | 1.29 | 0.98 | ||||||||
| D6 | 0.96 | 0.96 | 0.13 | 0.96 | 0.96 | 0.96 | 0.82 | ||||||||
| D7 | 1.99 | 2.56 | 0.28 | 1.99 | 1.99 | 1.99 | 1.81 | ||||||||
| C3 | 3.89 | 4.27 | 1.89 | 3.51 | 3.62 | 4.51 | 3.62 | D8 | 0.53 | 0.29 | 0.29 | 0.41 | 0.53 | 0.53 | 0.43 |
| D9 | 1.21 | 1.20 | 0.67 | 0.93 | 0.93 | 1.22 | 1.02 | ||||||||
| D10 | 2.14 | 2.76 | 0.92 | 2.14 | 2.12 | 2.76 | 2.14 | ||||||||
| C4 | 9.72 | 5.46 | 9.03 | 10.86 | 10.44 | 11.76 | 9.55 | D11 | 1.11 | 0.61 | 1.11 | 0.86 | 0.86 | 0.86 | 0.90 |
| D12 | 1.28 | 1.00 | 1.13 | 1.28 | 1.00 | 1.56 | 1.09 | ||||||||
| D13 | 1.48 | 1.06 | 1.47 | 1.48 | 1.90 | 1.92 | 1.55 | ||||||||
| D14 | 0.72 | 0.52 | 0.72 | 0.75 | 0.72 | 0.52 | 0.66 | ||||||||
| D15 | 0.66 | 0.37 | 0.07 | 0.37 | 0.66 | 0.51 | 0.44 | ||||||||
| D16 | 0.61 | 0.61 | 1.44 | 1.03 | 1.44 | 1.85 | 1.16 | ||||||||
| D17 | 0.95 | 0.95 | 2.21 | 2.27 | 2.23 | 2.23 | 1.80 | ||||||||
| D18 | 2.86 | 0.31 | 0.95 | 2.86 | 1.59 | 2.86 | 1.90 | ||||||||
| C5 | 4.12 | 4.51 | 1.47 | 4.12 | 3.73 | 4.51 | 3.74 | D19 | 0.60 | 0.61 | 0.21 | 0.61 | 0.63 | 0.66 | 0.53 |
| D20 | 0.79 | 0.79 | 0.61 | 0.79 | 0.79 | 0.79 | 0.76 | ||||||||
| D21 | 1.39 | 1.34 | 0.45 | 1.33 | 1.31 | 1.37 | 1.21 | ||||||||
| D22 | 1.34 | 1.72 | 0.19 | 1.34 | 0.96 | 1.72 | 1.21 | ||||||||
| C6 | 9.86 | 9.32 | 4.87 | 10.34 | 7.44 | 9.89 | 8.62 | D23 | 0.83 | 0.83 | 0.59 | 0.83 | 0.59 | 0.59 | 0.71 |
| D24 | 0.62 | 0.37 | 0.86 | 0.62 | 0.62 | 0.62 | 0.62 | ||||||||
| D25 | 1.27 | 0.91 | 0.91 | 1.27 | 0.54 | 0.91 | 0.97 | ||||||||
| D26 | 0.22 | 0.38 | 0.38 | 0.22 | 0.38 | 0.53 | 0.35 | ||||||||
| D27 | 1.14 | 1.14 | 0.49 | 1.47 | 0.49 | 1.14 | 0.98 | ||||||||
| D28 | 0.24 | 0.14 | 0.04 | 0.24 | 0.24 | 0.24 | 0.19 | ||||||||
| D29 | 0.39 | 0.39 | 0.07 | 0.07 | 0.23 | 0.71 | 0.31 | ||||||||
| D30 | 3.56 | 3.51 | 1.18 | 2.77 | 2.77 | 3.56 | 2.89 | ||||||||
| D31 | 1.56 | 1.56 | 0.31 | 2.81 | 1.56 | 1.55 | 1.55 | ||||||||
| C7 | 12.11 | 11.65 | 1.31 | 11.71 | 8.23 | 11.73 | 9.46 | D32 | 2.01 | 2.01 | 0.22 | 2.01 | 2.01 | 2.01 | 1.71 |
| D33 | 3.94 | 3.94 | 0.43 | 3.94 | 3.06 | 3.94 | 3.21 | ||||||||
| D34 | 4.59 | 4.59 | 0.51 | 4.59 | 2.55 | 4.59 | 3.57 | ||||||||
| D35 | 1.44 | 1.12 | 0.16 | 1.44 | 0.82 | 1.46 | 1.07 | ||||||||
| C8 | 9.12 | 10.75 | 7.37 | 7.42 | 7.98 | 15.99 | 9.77 | D36 | 1.31 | 1.31 | 3.94 | 1.31 | 1.31 | 6.58 | 2.63 |
| D37 | 4.14 | 5.80 | 0.82 | 2.48 | 2.48 | 5.82 | 3.59 | ||||||||
| D38 | 3.21 | 3.65 | 2.61 | 3.85 | 3.67 | 3.59 | 3.43 | ||||||||
| Amount | 61.88 | 62.35 | 29.37 | 62.71 | 54.08 | 73.21 | 57.26 | 61.88 | 62.35 | 29.37 | 62.71 | 54.08 | 73.21 | 57.26 | |
| Layer D | Cronbach’s Alpha | Layer D | Cronbach’s Alpha |
|---|---|---|---|
| D1 | 0.949 | D20 | 0.951 |
| D2 | 0.949 | D21 | 0.954 |
| D3 | 0.950 | D22 | 0.953 |
| D4 | 0.948 | D23 | 0.952 |
| D5 | 0.950 | D24 | 0.952 |
| D6 | 0.949 | D25 | 0.949 |
| D7 | 0.949 | D26 | 0.951 |
| D8 | 0.953 | D27 | 0.949 |
| D9 | 0.953 | D28 | 0.949 |
| D10 | 0.950 | D29 | 0.952 |
| D11 | 0.950 | D30 | 0.955 |
| D12 | 0.949 | D31 | 0.953 |
| D13 | 0.955 | D32 | 0.953 |
| D14 | 0.952 | D33 | 0.951 |
| D15 | 0.952 | D34 | 0.949 |
| D16 | 0.954 | D35 | 0.951 |
| D17 | 0.949 | D36 | 0.949 |
| D18 | 0.955 | D37 | 0.949 |
| D19 | 0.955 | D38 | 0.950 |
| Village Name | PLE Score | PLE CCD | L–E CCD | P–L CCD | E–P CCD | Z-Score PLE Score | Z-Score PLE CCD | Z-Score L–E CCD | Z-Score P–L CCD | Z-Score E–P CCD |
|---|---|---|---|---|---|---|---|---|---|---|
| Yangfeng | 61.88 | 0.76 | 0.74 | 0.71 | 0.77 | 0.30833 | 0.65011 | 0.37047 | 0.69616 | 0.32223 |
| Erdu | 62.35 | 0.63 | 0.82 | 0.84 | 0.56 | 0.33975 | 0.07989 | 0.28871 | −0.40151 | 0.91481 |
| Shazhang | 29.37 | 0.28 | 0.31 | 0.29 | 0.19 | −1.86449 | −1.52665 | −1.38747 | −1.45669 | −1.61181 |
| Yanjiaqiao | 62.71 | 0.68 | 0.82 | 0.51 | 0.76 | 0.36381 | 0.29119 | 0.68375 | 0.65367 | −0.56392 |
| Yangqiao | 54.08 | 0.45 | 0.39 | 0.61 | 0.42 | −0.21298 | −0.75418 | −1.06993 | −0.66116 | 0.12344 |
| Tangli | 73.21 | 0.89 | 0.92 | 0.87 | 0.89 | 1.06558 | 1.25965 | 1.11448 | 1.16953 | 1.06212 |
| Village Name | Production | Living | Ecology | Z-Score (Production) | Z-Score (Living) | Z-Score (Ecology) |
|---|---|---|---|---|---|---|
| Yangfeng | 13.1 | 27.6 | 21.1 | 0.12263 | 0.44273 | 0.28009 |
| Erdu | 16.4 | 23.5 | 22.4 | 0.83674 | −0.41484 | 0.47871 |
| Shazhang | 3.5 | 17.2 | 8.7 | −1.95480 | −1.73256 | −1.61436 |
| Yanjiaqiao | 14.6 | 28.8 | 18.4 | 0.44722 | 0.69372 | 0.02037 |
| Yangqiao | 12.7 | 25.2 | 15.9 | 0.03607 | −0.05926 | −0.51435 |
| Tangli | 14.9 | 30.6 | 28.1 | 0.51214 | 1.07022 | 1.34954 |
| Layer C | Z-Score (Yangfeng) | Z-Score (Erdu) | Z-Score (Shazhang) | Z-Score (Yanjiaqiao) | Z-Score (Yangqiao) | Z-Score (Tangli) |
|---|---|---|---|---|---|---|
| C1 | −0.02749 | 0.54987 | −1.98799 | 0.35319 | 0.53084 | 0.58159 |
| C2 | 0.18651 | 0.95150 | −1.88088 | 0.52791 | −0.22444 | 0.43940 |
| C3 | 0.29680 | 0.70693 | −1.86177 | −0.11333 | 0.00540 | 0.96596 |
| C4 | 0.07919 | −1.84845 | −0.23304 | 0.59503 | 0.40499 | 1.00228 |
| C5 | 0.32716 | 0.66591 | −1.97457 | 0.32716 | −0.01158 | 0.66591 |
| C6 | 0.59043 | 0.33330 | −1.78556 | 0.81898 | −0.56186 | 0.60471 |
| C7 | 0.62550 | 0.51706 | −1.92051 | 0.53121 | −0.28918 | 0.53592 |
| C8 | −0.19728 | 0.29617 | −0.72706 | −0.71192 | −0.54239 | 1.88248 |
Publisher’s Note: MDPI stays neutral with regard to jurisdictional claims in published maps and institutional affiliations. |
© 2021 by the authors. Licensee MDPI, Basel, Switzerland. This article is an open access article distributed under the terms and conditions of the Creative Commons Attribution (CC BY) license (https://creativecommons.org/licenses/by/4.0/).
Share and Cite
Kong, L.; Xu, X.; Wang, W.; Wu, J.; Zhang, M. Comprehensive Evaluation and Quantitative Research on the Living Protection of Traditional Villages from the Perspective of “Production–Living–Ecology”. Land 2021, 10, 570. https://doi.org/10.3390/land10060570
Kong L, Xu X, Wang W, Wu J, Zhang M. Comprehensive Evaluation and Quantitative Research on the Living Protection of Traditional Villages from the Perspective of “Production–Living–Ecology”. Land. 2021; 10(6):570. https://doi.org/10.3390/land10060570
Chicago/Turabian StyleKong, Lingyu, Xiaodong Xu, Wei Wang, Jinxiu Wu, and Meiying Zhang. 2021. "Comprehensive Evaluation and Quantitative Research on the Living Protection of Traditional Villages from the Perspective of “Production–Living–Ecology”" Land 10, no. 6: 570. https://doi.org/10.3390/land10060570
APA StyleKong, L., Xu, X., Wang, W., Wu, J., & Zhang, M. (2021). Comprehensive Evaluation and Quantitative Research on the Living Protection of Traditional Villages from the Perspective of “Production–Living–Ecology”. Land, 10(6), 570. https://doi.org/10.3390/land10060570
