Next Article in Journal
Evaluation of Future Impacts of Climate Change, CO2, and Land Use Cover Change on Global Net Primary Productivity Using a Processed Model
Previous Article in Journal
Fine Root Traits of Pinus koraiensis Varied with Soil Cation Exchange Capacity in Natural Forests
 
 
Font Type:
Arial Georgia Verdana
Font Size:
Aa Aa Aa
Line Spacing:
Column Width:
Background:
Article

An Integrated Economic, Environmental and Social Approach to Agricultural Land-Use Planning

1
Institute for Regional Development, University of Tasmania, Tasmania 7320, Australia
2
University College, Cradle Coast Campus, University of Tasmania, Tasmania 7320, Australia
3
Tasmanian Institute of Agriculture, University of Tasmania, Tasmania 7320, Australia
*
Author to whom correspondence should be addressed.
Land 2021, 10(4), 364; https://doi.org/10.3390/land10040364
Submission received: 2 March 2021 / Revised: 25 March 2021 / Accepted: 29 March 2021 / Published: 1 April 2021
(This article belongs to the Section Land Planning and Landscape Architecture)

Abstract

Agricultural land-use change is a dynamic process that varies as a function of social, economic and environmental factors spanning from the local to the global scale. The cumulative regional impacts of these factors on land use adoption decisions by farmers are neither well accounted for nor reflected in agricultural land use planning. We present an innovative spatially explicit agent-based modelling approach (Crop GIS-ABM) that accounts for factors involved in farmer decision making on new irrigation adoption to enable land-use predictions and exploration. The model was designed using a participatory approach, capturing stakeholder insights in a conceptual model of farmer decisions. We demonstrate a case study of the factors influencing the uptake of new irrigation infrastructure and land use in Tasmania, Australia. The model demonstrates how irrigated land-use expansion promotes the diffusion of alternative crops in the region, as well as how coupled social, biophysical and environmental conditions play an important role in crop selection. Our study shows that agricultural land use reflected the evolution of multiple simultaneous interacting biophysical and socio-economic drivers, including soil and climate type, crop and commodity prices, and the accumulated effects of interactive decisions of farmers.

1. Introduction

As the climate changes and the global population grows, land and water resources will come under increasing pressure to sustainably raise productivity, improve water-use efficiencies and mitigate greenhouse gas emissions while simultaneously adapting to climate change [1,2,3]. Agricultural land-use change is not simply a function of biophysical conditions that make a land parcel suitable for various farming systems [2,3,4,5,6,7]. Proactive forethought lends itself towards optimisation of current land and water resources and helps anticipate future demand and change. While urban land-use planning has typically received much attention in the literature, little attention has been given to agricultural land-use planning [8]. Now, more than ever, there is a need for effective and efficient planning of agricultural land use into the future. The contemporary challenge is how to balance agricultural development and environmental conservation while sustaining both agricultural productivity and natural resources and maintaining social licence to operate. This is all the more critical given the importance of both the agricultural and forestry sector to the social and tourism values of the natural landscape and natural resource management in Australia [9]. Achieving this balance is especially important to the economy of Tasmania where the efficient production of prime agricultural products has to complement the natural landscapes that drives the tourism industry [10]. There is a need for a new decision framework for agricultural land use planning that enables testing of multiple simultaneous and interacting factors through alternative scenarios to project the most effective and profitable use of irrigation water and the balancing of the agricultural landscape with peri-urban and agri-tourism land use development. While irrigation modelling has often been conducted at the farm level with a biophysical mindset [11,12], there have been few studies that have examined irrigated land-use expansion at the landscape scale.
Agricultural land-use planning is a complex process. To be effective, it must involve key stakeholders such as farmers, local government, government agencies, the food processing industry, and the broader community. In the example of irrigation where changes to natural landscapes and resource use are concurrently needed, considering the perspectives of different stakeholders increases the legitimacy and social licence of irrigation scheme implementation. However, greater numbers of stakeholders mean that the needs of more agencies must be accommodated, adding considerable complexity to the design process [13,14]. A further issue is how governments, community and industry can collaborate for shared responsibility of agricultural land-use sustainability. Despite calls for increased focus on transdisciplinary approaches for integrating social, biophysical, economic, political and environmental factors [15], previous agricultural decision-support systems have mainly focused on biophysical [16] and landscape change [17]. For example, the Multi-Criteria Analysis Shell for Spatial Decision Support (MCAS-S) primarily examines sustainable landscape management [18,19], and does not account for socio-economic data or human decisions.
The planning, development and maintenance of irrigation infrastructure across the landscape is the manifestation of complex and cross-scale social, political, economic, and ecological processes. The complexity is similar to addressing the impact of climate change on food systems [15]. Simple and deterministic interpretations of contemporary land-use planning are not likely to be effective. Farmers make decisions about the different farming system options and the use of land, based on various factors including innovation [20]. The cumulative effects of these decisions continue to change the agricultural landscape. Factors that influence the rate and extent of such change need to be understood in order to be able to effectively plan and improve land use management and agricultural land use policy.
The case study conducted in the present investigation examined how the development and uptake of irrigation infrastructures across a regional landscape were affected by the cumulative impacts of farmer decisions. Modelling the influence of such decision factors provides an opportunity to explore multiple scenarios and gain insight into the influence of, and feedback between, spatial, social, economic and environmental decisions [21]. It can thus examine how initial choices result in emergent properties at the landscape level [12] and provide information that can be used to plan, not only regional irrigation infrastructure, but also agricultural land use policy influencing water use and restrictions.
Agent-based modelling (ABM) can be used to show the results of the actions and interactions between autonomous agents. ABM is often used in agricultural sectors [22,23,24] and has also been used to simulate human decisions for land use change [25,26,27,28]. In agricultural land-use planning, spatial ABM can be used to construe farmers as human agents that have social interaction with each other, such that there are three main advantages of using spatial ABM [8]. First, spatial ABM allows for the contrasting of multiple agricultural scenarios and accounting for processes such as the adoption of new agricultural innovations [29]. Second, the process of farmer-land use relationships in spatial ABM can be simulated using representations of human-natural system interactions [30,31]. Third, spatial ABM facilitates the emergence of macro-scale patterns of regional land use [32] using computer constructed models of the land patterns in Geographic Information System (GIS platforms) [33]. Top-down (e.g., policy) and bottom-up (e.g., cumulative farmer decisions) interactions may occur.
The motivation of this study was to develop a framework that allows exploration of alternative scenarios of future agricultural land-use development by accounting for social, societal, and political needs within existing specific biophysical constraints of climate and soil type. The Tasmanian government [34] has developed the ‘Tasmanian irrigation development projects: Drought Proofing Tasmania Strategy’, which aims to secure water for rural communities, and promote growth in irrigated land to sustain more agricultural production.This ABM model used the Dorset region in north-eastern Tasmania, Australia, as a case study. The Dorset area is predominately rural with a rolling landscape encompassing a total land area of 3200 square kilometers. It has a mainly temperate, maritime climate with relatively small seasonal variations and average annual of <750 mm per year with a moderate seasonal cycle. The land is used largely for agriculture, particularly dairy farming and beef production, with areas of rotational cropping. The region of Dorset is presently undergoing the implementation of new irrigation infrastructure. New infrastructure development is assisting the transition from traditional farming systems to higher value-added production through access to guaranteed water for irrigation mitigating the impact of poor economic returns [35] caused by drought and extreme climatic events [1]. The Dorset region represents an ideal testbed to demonstrate an approach for integrating social drivers, biophysical constraints and water and land-use policies and exploring several possible future scenarios for the region.
The focus of this study was on land use planning and policy, especially how irrigation policy and scenarios affect agricultural land use over time. The Tasmanian State Government (Department of Primary Industries and Water in Tasmania (2008)) developed the ‘Tasmanian irrigation development projects: Drought Proofing Tasmania Strategy’, which aims to provide water security for rural communities, allowing growth in irrigated land and improving agricultural production. The model could be used to simulate a number of alternative scenarios and help more informed planning for agricultural land if irrigation infrastructure becomes available in a district. The model can be used to examine alternative land use scenarios to see what may happen if the price of agricultural commodities changes (e.g., milk price or poppy seed), if water price changes, or if future policy changes.

2. Materials and Methods

The study used a mixed-method research methodology for data collection and data analysis. A multistage mixed-method, in concert with a geodesign methodology, was adopted, following Creswell [36] and Steinitz [37]. The main three stages of this work included (1) conceptualising farmer (agent) decisions, (2) programming the conceptual model into a Crop GIS-ABM, and (3) scenario analyses (Figure 1). In the first stage, quantitative and qualitative data were collected and used as key inputs into a model to conceptualise farmers decisions (i.e., agents). In the second stage, this conceptual modelling of decisions by farmers was described mathematically and in computer code from which it was then possible to develop the simulation model. In the third stage simulation experiments were conducted to explore and test the outcomes of different experimental conditions on the resulting agricultural scenarios. A further qualitative evaluative step compared the simulation results with what was observed by the participants and by what they described via sketch maps.

2.1. Conceptual Model of Farmers Decision (Stage 1)

The aim of Stage 1 was to determine the most important economic, social, and environmental factors affecting farmer decisions on farming system choice and their rationale for adopting (or not adopting) irrigation. Both qualitative data (through semi-structured interviews) and quantitative data (via questionnaires) were collected and analyzed. Nineteen stakeholders were identified using a snowballing technique. These included farmers, local food processors, local community members, experts from the irrigation development agency, the local council staff and senior members of the regional development and state government department responsible for primary industries. The semi-structured interview, and a survey, allowed for comparison of responses by different stakeholders with different insights. Major themes, and the most influential factors, emerged from stakeholder insights. The stakeholder data (insights) was collected to provide initial factors needed to design an agent based conceptual model.
Some of the social, economic and biophysical factors in the conceptual model are shown in Figure 2. The stakeholder insights regarding the most influential factors affecting the adoption of new irrigation infrastructure could be grouped into several themes and included (1) the characteristics of the farmlands and the potential profitability of a given farming system, (2) the neighbor decisions/land management proximity effect, (3) irrigation availability (4) the availability of three-phase power, (5) proximity to food processing plants and (6) farming system and crop rotation (e.g., the sequence of crops from year to year on a given paddock). While the conceptual model simplifies the complexities of real farming systems it does cover a likely sequence of steps that a farmer may go through in deciding on alternative crops/livestock.

2.2. Designing the Simulation Model (Stage 2)

The conceptual model that emerged from the insights of stakeholders was transferred to algorithms and encoded within an agent-based model using Agent Analyst software (developed by ESRI ArcGIS). Agent Analyst software was selected for two reasons. First, Agent Analyst software effectively accommodated both the complex spatial structures in GIS and the rich, dynamic processes of ABM. Second, Agent Analyst provided flexibility and direct access from the coding environment to a GIS database and visualization environment. Various aspects of the simulation model design are now outlined in more detail beginning with agents and entities.

2.2.1. Entities and Assumptions

Two classes of agents were assumed in the Crop GIS-ABM: block and farmer. Block agents represent land parcels, while Farmer agents represent individual farmers (or farm managers). The conceptual model was encoded using a set of instructions and rules. Key assumptions included:
  • Each land parcel has a farm manager who can autonomously alter the farming system;
  • The farming system and farmer experience contribute to future farm system decisions;
  • There are spatial relationships and interconnectedness between the land parcel and the broader pattern of agricultural land at the regional scale that emerges as a consequence of farm management;
  • The size of the farm is the area of each land parcel;
  • The Farmer agent’s behavior is fully informed, and the agent performs rational decisions and conducts agronomic best management practice.
The Tasmanian land use mapping program follows the Australian land use management classification (ALUMC) and produces maps at the catchment scale for the State. The land use data are available from the Land Information System Tasmania (LIST), which is an online mapping application managed by the State Government [38]. The Enterprise Suitability maps, sourced from Tasmanian Government [39], were used as the basis of biophysical conditions in the model and linked to the land parcels. The Enterprise Suitability maps of the biophysical parameters including soil type and existing land uses for Dorset are derived from a combination of local climate, land characteristics and soil type (including frost, winter chilling, summer heat, drainage, slope, salinity, soil texture and depth) [35]. It is assumed that Farmer agents decide on the farming system by considering climate and soil information, and that these assumptions imply that the algorithms need to be designed assuming there is an interaction between the farmer as a decision-maker, and the land use (land parcel) as a geometric and spatial component.

2.2.2. Design Algorithms

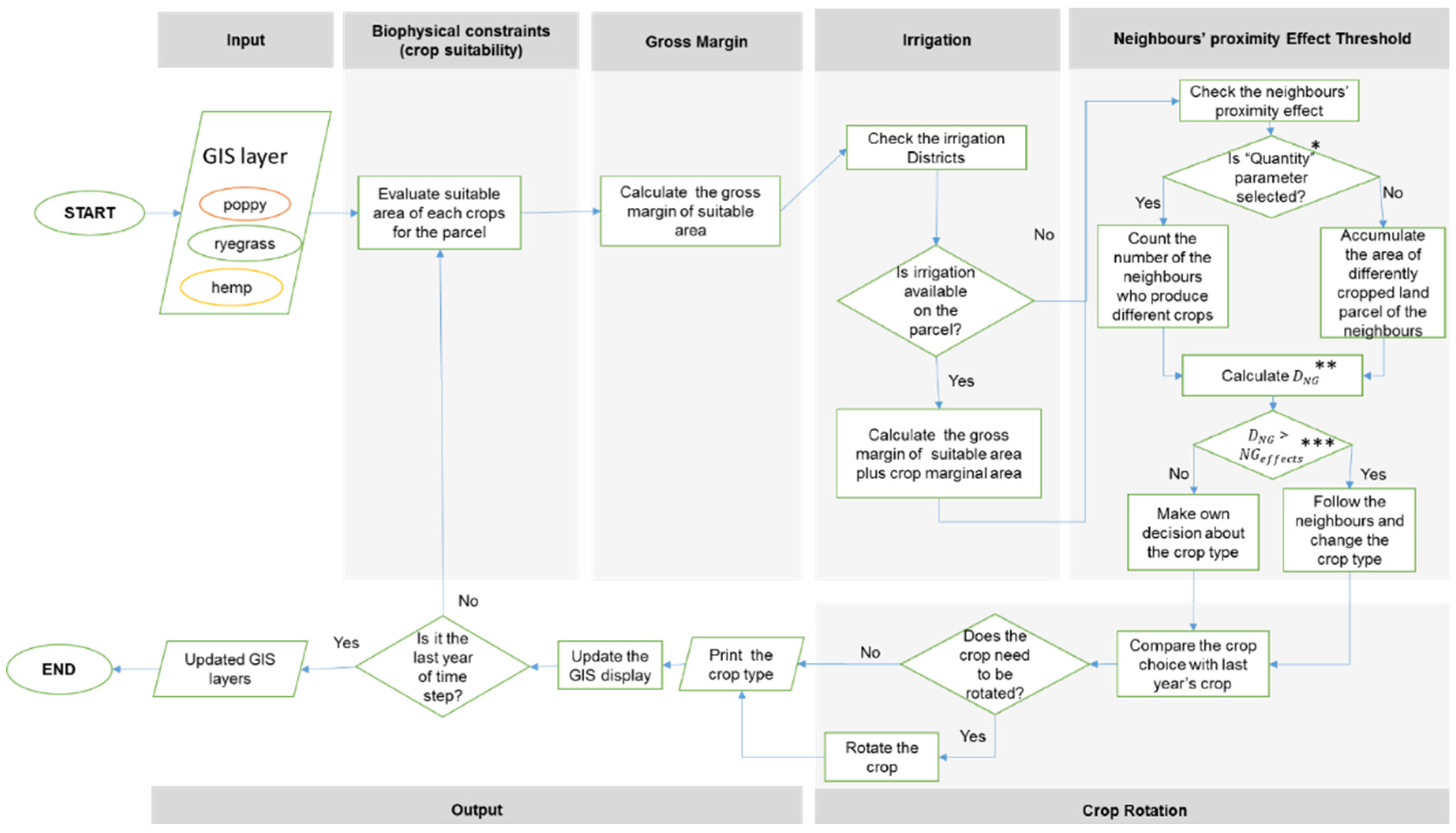
Algorithms facilitate the translation of a conceptual model of farmers’ decisions to Crop GIS-ABM. Once an algorithm is designed, it can be translated into a computer program. Figure 3 illustrates how this was done, including the GIS layer input, the suitability of farm system to land parcels, farming system gross margins, proximity to current irrigation infrastructure and water, the effect of neighbor farm systems on crop choice and crop rotation (all factors gained from stakeholder insights). The final step was the model output GIS overlay. The algorithm, as illustrated in Figure 3, was conducted with an annual time-step.
The output (farm system) from each year was used as the input for the following year. Mapping the flow chart against the conceptual model confirmed that the high-level algorithms were aligned with stakeholders’ insights on how farmers make decisions on crop type and irrigation and could be transferred to a computer program. These high-level algorithms then became the basis for adding more details. Figure 4 illustrates a flowchart of the detailed algorithms. The flow chart sets out a sequence of simple steps based on the main influential factors for deciding on crops/livestock and the computer logic structure for the farmers’ decision model.

2.2.3. How the Model Works

The three most important farm systems (i.e., poppies, hemp and dairy) (Figure 4) were selected for demonstration of the model. This decision was based on stakeholders’ insights for simplicity since our intention in this research was only to illustrate the GIS-ABM concept and how the model works.
This example could be readily expanded to several other farming systems. The model computations were conducted as follows:
Step 1:
Find required GIS layers: initialize Block (land parcel) and Farmer (a farm manager) and set up parameters and variable then used in a GIS layer attributes table.
Step 2:
Evaluate the suitable area of the crop for each parcel: suitable crop areas of each crop was initialized to each parcel of land. The suitable areas were set then up for each Farmer agent.
Step 3:
Calculate gross margins associated with each parcel: Gross margin was computed using Equation (1).
G r o s s   M a r g i n   D e c i s o n ( G M D ,   AUD ) = C r o p   ( f a r m i n g   s y s t e m )   S u i t a b l e   a r e a   ( h a ) ×   G r o s s   m a r g i n   p e r   h a   ( AUD / h a )
For each iteration, the gross margins of farming systems were compared, and the system with the highest gross margin was chosen for each land parcel. As an example, for this study, poppy (albeit a well-established and high value crop) and hemp (potential alternative crop). and ryegrass (dairy farming) were selected as representative farming systems from the stakeholder interviews and survey findings.
Step 4:
Determine irrigation availability: based on the interviews it was found that if irrigation was available, farmers could increase their yields and intensify their crop production. In this step, Farmer agents calculate the gross margin of the suitable area and the marginal area of the crop in irrigation districts (State Governments irrigation map [35]). If the land parcel was outside the irrigation districts, the Farmer agent calculates just the gross margin of suitable land. If the land parcel was inside the irrigation districts, the Farmer agent would be able to intensify their crop (framing system) and convert the land with rain-fed soil, marginally suitable for crop (farming system) production, to a suitable area by irrigation. The equation is:
Irrigation   Decision   ( Irri D ) = [   crop   ( farming   system )   Suitable   area   ( ha ) +   crop   ( farming   system )   marginal   area   ( ha ) ] Gross   margin ( AUD / ha )
The model provides the choice between having or not having a decision rule based on the Irrigation area in the region. Land that is irrigated (or contains irrigation infrastructure) in the model is a GIS layer and can also be modified based on the changing the irrigation areas in the region. We can change maps in the model (through GIS).
Step 5:
Neighbor proximity effect: We define ‘neighbors’ as parcels that have at least one adjacent border with a target parcel, sharing edges as well as vertices. The Queen Contiguity neighborhood method [40] was used to determine which polygons were selected as neighbors to a target polygon [41]. In the Queen Contiguity method, the neighbor proximity effects threshold parameter ( N G e f f e c t s     ) is used to model the influence of social interaction and neighbours’ decisions effects where F i represents a farmer who can alter the crop type or select new crops when the number of surrounding parcels (neighbors) with new crops are higher than N G e f f e c t s   . Each farmer F i then calculates the number of differently cropped parcels of neighboring farms compared with the current farm (   N G d i f f ). The parameter D N G is then computed as the ratio of N G d i f f to total neighbors (Equation (3)).
D N G = N G d i f f N G T o t a l
If D N G > N G e f f e c t s   , F i changes the crop type. In other cases, F i unaffected by neighboring decisions and makes her/his own decisions about the crop type. Further information on this process is given in Figure 4.
The ‘proximity effect of neighbors’ is a parameter that can be changed by the user–the effects of these changes on the fluctuation of benefits associated with each crop can be viewed as an ‘emergent outcome’ from the model. We can simulate land use changes by modifying all parameters and explore the fluctuation of the benefits associated with each crop or just by changing one parameter (e.g., neighbor proximity effect threshold).
Step 6:
Determine crop rotation: compare current crop choice with the previous year’s crop: When a crop type is assigned to each parcel using the previous steps, each F i checks the farm system crop rotation by comparing the previous (last year) crop to the current selection. If there is a need for crop rotation, the farmer rotates the crop following the information given above.
Step 7:
Output GIS layers, graphs, and tables: at the end of each (annual) time step, the output of the simulation displays in ArcGIS software. When each crop has been selected per year, the GIS layer attribute prints the crop type and is updated, and then ESRI GIS displays the updated maps. Computations from each time step are stored in a GIS shapefile.
Step 8:
Terminate simulation after running 10 years. The period of the simulation was 10 years. However, the simulation period is flexible such that the user can define the period of the simulation.
The Crop GIS-ABM is explained with details in the ODD+D ((Overview, Design Concepts and Details, as well as human Decision) protocol format as Supplementary Materials.

2.3. Scenario Analysis (Stage 3)

Stage 3 involved using the Crop GIS-ABM to simulate scenarios including how farmer decisions may differ in response to irrigation expansion in the region and its impacts on the adoption of the new alternative farming system. The scenario analysis provides insight into how farmers’ behaviors and decisions on adoption of hemp might change if irrigation expands in the Dorset region, and what crop patterns might emerge as a consequence.
Last, we conducted a sensitivity analysis to determine the sensitivity of a range of biophysical, economic and social factors in determining crop adoption and irrigated land use expansion. For the sensitivity analysis we perturbed key model inputs by ±10% and analyzed changes in simulated variables relative to their baseline values.

3. Results

3.1. Expansion of Irrigation Scenario

The scenario of irrigation expansion investigates resultant land use patterns, if irrigation expands in the Dorset region, in the context of how many farmers will adopt a high-value new alternative crop. For the first scenario run, hemp was selected because of public policy changes and general community perception about growing hemp. The details on model initialization are demonstrated in Appendix A.
Figure 5 illustrates the annual and cumulative hemp crop adoption over 10 years. Although the cumulative number of hemp adopters increases, the number of farms sown to hemp in any one year does not increase over the simulation. This effect is due to crop rotation: although a farmer may have adopted hemp crops, hemp is not sown every year. The greatest cumulative adoption of hemp occurred in the first three years after the introduction of irrigation infrastructure, after which the cumulative adoption slowed. The simulation indicates that, with the availability of new irrigation infrastructure, 14% of farmers in the Dorset region are likely to produce hemp at least once over a ten-year period.
The simulation shown in Figure 6 was then repeated without irrigation availability (to determine the influence of irrigation on hemp crop adoption). We then examined the effect of irrigation non-availability on cumulative hemp crop adopters, setting the Irrigation parameter in Table 1 to false.
As Figure 6 illustrates, the number of farmers who adopted hemp crops was less than the cumulative adoption when irrigation was not available. This result may have been because farmers tended to adopt more high-value crops (e.g., poppy crops or ryegrass pastures) when irrigation infrastructure became available. The result may also be partially attributed to the crop suitability to localities dictated by soil type and prevailing climate. Importantly, the simulation provokes the question as to why this might be. A key point made throughout the study is that farmers’ decisions on crop selection, and more particularly the adoption of new alternative options (such as hemp adoption) in the context of planned irrigation expansion, is complex. The simulation suggests several practical possibilities as to what might occur. The decrease in the hemp adoption rate might be for several different reasons. Firstly, the popularity of ryegrass and of the high-value poppy crop influences farmers’ decisions to invest in irrigation to intensify the crops that they have produced for years and that have generated sustained high-value return. Both ryegrass and poppies, while high value, are also well known and more familiar than hemp which previously had been a “banned” crop. Secondly, the biophysical conditions, especially the area of marginal lands per land parcel, also play an essential role in choosing the crops.
The spatial distribution of hemp crop production, at the start and end of the 10-year period, does shed some light on how farmers may make adoption decisions about hemp as it was not produced in this region previously. Figure 7 shows the number of hemp adopters in the first year. The spatial diffusion of hemp in the Dorset region under irrigation expansion was analyzed through simulated maps. Figure 8 and Figure 9 show the spatial pattern of hemp adoption with/without irrigation availability. The number of hemp adopters in the under-irrigation-expansion scenario decreased in the region in comparison with the no-irrigation scenario, suggesting that all things being equal, farmers sought to ensure that newly irrigated land was cropped with the most productive crop possible. However, the pattern of hemp adoption under irrigation expansion also changed, especially in certain districts or spatial areas (e.g., Winnaleah, Jetsonville). The simulation also suggests that the average size of farmland under hemp production increased slightly.
The suitability of land for particular crops (in this study: hemp, ryegrass and poppy) plays a significant role in farmers’ adoption decisions. Based on the parameters used to initialize the Scenario, the number of farmers who adopted hemp decreased under the irrigation-expansion-scenario and the number of land parcels that produced ryegrass and poppy under the irrigation-expansion-scenario increased, quite probably for the reasons outlined above.

3.2. Sensitivity Analyses

Simulations from the Crop GIS-ABM were examined by employing a sensitivity analysis. As we are dealing primarily with biophysical and bio-economic inputs, the resulting simulations cannot be contrasted in a statistical sense, because the simulations reflect the inputs and equations used in the model (rather than real differences between measured parameters). Sensitivity analyses [42] was conducted using a ‘one-at-a-time’ approach was to examine the sensitivity of a range of model input parameters. Boolean parameters (Irrigation presence and Quantity parameters) were tested as on/off. The results of the sensitivity analysis are illustrated in Table 1.
As Table 1 shows the sensitivity to perturbations of the crops sown was relatively small in most input parameters, with the exception to ryegrass gross margin. The data in Table 1 does indicate that decision-making on hemp is highly sensitive to whether or not irrigation is present. Irrigation availability was assumed to improve marginal land to suitable land for crop production. Most areas in the Dorset region are only marginally suitable for ryegrass. If irrigation is available in the region, the farmer agents can choose to produce ryegrass. Therefore, ryegrass is more sensitive to irrigation than hemp. The comparison between the proportional change in parameters with variable (ryegrass, poppy and hemp crops) indicates that the Crop GIS-ABM is reasonably robust to local change and circumstances in most parameters.

4. Discussion

This research developed a new approach for integrating social factors, societal pressures, crop prices, and land and water policies with biophysical data on soil type and climate by coupling an agent-based model with a GIS framework. We then demonstrated this new methodology using the scenario of irrigation infrastructure expansion across the northeast of the Australian State of Tasmania. We termed this new approach the ‘Crop GIS-ABM’ and used it simulate the agricultural land-use change and impacts of changes in (1) irrigation availability, (2) crop prices, (3) neighbor influence on crop adoption and (4) the rate with which new innovation was adopted.
The Crop GIS-ABM developed here can be used to explore questions about future agricultural land use, particularly in the context of broader regional land use planning such as the advisability of investing in regional irrigation infrastructure. It affords an opportunity to question why, how, when, where, and what might happen in the future, if important decisions, strategies, or policies (e.g., irrigation and drought protection) were implemented. The model can simulate patterns of land-use change that are generated from farmers’ behaviors and interactions. As such, the model also helps users understand the effects of bottom-up decisions by farm managers on their land parcels, and how cumulative decisions by farmers may affect the agricultural landscape in a region.
Most previous decision support systems for agricultural land use and water management have focused on farm-level implications [43], greenhouse gas emissions [2,4], climate change at the farm level [44,45] and landscape changes [17] such as Multi-Criteria Analysis Shell for Spatial Decision Support (MCAS-S) [9,19]. For the most part the cumulative impacts of individual farmers’ decision are not taken into account. However, the complexity of decision-making on agricultural land use points to the need for a better-informed approach that does account for the economic, social and environmental factors as well as different stakeholders’ decision factors and the dynamics of interaction between the human-natural system.
Although there has been a considerable body of work done on GIS and its application to spatial planning [18,33,46] and spatial ABM [47,48,49] to natural resource management and land use change, they have rarely been linked with stakeholders’ insights. The Crop GIS-ABM makes an important contribution to land use planning literature because it integrates both qualitative (stakeholders’ insights) and quantitative data (spatial data and socio-economic data) into spatial ABM. This study drew on this previous body of work as a platform for the novel research conducted in this paper. Specifically, our method is one of the first to integrate ABM and GIS and considered stakeholders’ insights in an agricultural land use planning context. Indeed, the vast bulk of previous work has been based on urban settings exploring land use change and economic choices [50,51,52] and agricultural land use change considering land size, and the type of farming activity [22,23]. However, previous research has not considered neither the stakeholders’ insight for developing the model nor considering the social impacts and neighbors’ proximity effects in their models. The algorithmic basis of Crop GIS-ABM was structured in a way to reflect the conceptual model of farmers’ decisions and simulate the possible accumulated effects of farmers’ interactive decisions on land use changes. Our new approaches enabled integration of both qualitative and quantitative data (including biophysical, social and economic factors) together with the spatial data.
The mixed-method design approach enabled us to design algorithms based on stakeholders’ insights about how farmers make decisions on adoption of new crops or technologies. The model was informed by stakeholders’ insights rather than a specific theory. In Crop GIS-ABM, the agent’s behavioral rules and model parameters and assumptions were not operationalized based on theory. The merged interpretation of interview and survey questionnaire findings was the basis for conceptualizing farmers’ decision-making allowing the Crop GIS-ABM to be designed and built based on the integration of qualitative and quantitative data. This approach gives a better reflection of the decision processes of farmers who live in the region as the parameters and rules were designed based on their insights.
In this research, the conceptual basis of the Crop GIS-ABM is the farmers’ decision model. These algorithms are unique in not only capturing stakeholders’ insights on how farmers make decisions but also in capturing the cumulative impacts of farmers’ decisions and their interaction with their lands. As has been established, it is this kind of data that is intrinsic to effective agricultural land use planning and a fundamental contribution by this study to extending the capacity of ABM-GIS. The research demonstrates how parameters such as social, environmental and economic factors can be synthesized in Crop GIS-ABM, bringing spatial and ABM data together.
Our major contributions included linking of an agent-based model to a GIS platform within a mathematical framework describing various socio-economic factors for adoption of a new agricultural practice. The second major contribution was that relating to agricultural land-use. Most of the previous work has been applied to urban settings or have not considered stakeholders’ insights and social aspects. There is very little past work of this type in an agricultural land-use context.
One of the advantages of this work is that the Crop ABM-GIS is not like previous models, accounting for GIS, social, economic and biophysical factors to describe land-use change. We used a multistage three-step process and was very much informed by the geodesign methodology developed by Steinitz [37] as a landscape planning and design strategy. Moreover, the algorithms are novel, representing a mathematical conceptualization of the factors influencing whether or not an agent (farmer agent) would adopt irrigation infrastructure. The scenario analysis shows how a number of factors (e.g., economic and social) influence the spatial pattern of agricultural land-use. It should be notes that this was a case study applied to irrigation infrastructure but could be equally applied to many different contexts.
A limitation of this work is that the input information used to initialize the model can be extensive layers, (economic data) that would need to be regularly updated over time to account for variability in these factors. However, the sensitivity analyses performed should encompass much of the potential variability in these factors. Another limitation is that we based the conceptual model on stakeholder feedback in the region. If we had been more extensive and/or interviewed different people, their values may have been different. This could change the algorithms used in the model, and thus the outcomes. Socio-economic factors are known to vary widely amongst agricultural stakeholders, so we believe our approach provides a useful first step in this area of research. There are two agents in the model. This model assumes that each parcel of land has a farmer (Farmer agent) who makes decision about the farming system (crop or livestock type) each year and resides in the Block agent (a spatial vector layer of cadastral polygons). Although the ownership regimes have not been considered as a separate factor, the price of the labor/per hectare was accounted for in the “Gross Margin” parameters. Future work could examine the sensitivity and thus implications of potential changes in labor requirements and cost.
Nevertheless, this approach conceptualized and trialed in the Crop GIS-ABM affords opportunities for a number of practical applications. For example, farmers, land-use planners, and policymakers (e.g., local government) can use it as a tool to gain insights into agricultural land-use change and irrigated land options and assist them in their decision-making.

5. Conclusions

This paper used a participatory approach to build a biophysical and socio-economic model used for decision making around agricultural land use. This was done by integrating agent-based modelling within a GIS framework. As an initial conceptual starting point, the ABM was designed using insights from stakeholders in a farming community in Dorset, Tasmania Australia where new irrigation infrastructure investment was opening up marginal land and securing water for traditional and new crops, some of which are high value crops like poppies and ryegrass (high quality dairy feed). Within this context, the model was designed to simulate how political, societal, social, economic and biophysical factors including land and water policies, neighbor influence on crop type, rates of innovation adoption, crop and water prices and soil and climatic factors influence the agricultural land use and its change over time.
Along with outlining how the simulation model was designed and built, the paper demonstrates a scenario, or worked example, to illustrate the kinds of data that can be generated by the model and approach. However, the value of the model lies, not only in the simulation capability per se, but also in affording an opportunity to identify and test plausible (or not) scenarios, challenge assumptions and examine types of changes of land use intensification that might occur over time.
This study was designed to illustrate a method, rather than analysis of specific agricultural sectors. We believe we have comprehensively described the method and assumptions used to derive the model. The interaction with other sectors could be explored in subsequent work. While there are limitations with the model, in that the stakeholder data is based on insights and simple assumptions, nevertheless the study makes other important contributions to current agricultural land use planning. It has combined ABM and the relevant agent factors within GIS and offers the means to encompass the cumulative effect that numerous individual farmer decisions may have on agricultural land use and agricultural land use planning. This capability has largely been missing from decision making to date.

Supplementary Materials

The following are available online at https://www.mdpi.com/article/10.3390/land10040364/s1. The ODD+D protocol (Overview, Design Concepts and Details, as well as human Decision) protocol for the Crop GIS-ABM model. This model description follows the ODD protocol for describing the agricultural land use change. The model is implemented in Agent Analyst software which is an open source and free software that integrates the Repast ABM [53] within ArcGIS Software [40].

Author Contributions

S.S. conducted the conceptualisation, methodology, analysis, visualization, software, writing—original draft preparation; J.A.; M.T.H. and R.S. contributed to the writing, review and editing, conceptualization; funding acquisition M.T.H. All authors have read and agreed to the published version of the manuscript.

Funding

This research received no external funding.

Institutional Review Board Statement

Human Research Ethics Committee (Tasmania) Network granted ‘Minimal Risk Ethics Application Approval’ (Ethics Ref: H0015467) to this research project on 25 February 2016.

Informed Consent Statement

Informed consent was obtained from all subjects involved in the study.

Data Availability Statement

The data presented in this study are available on request from the corresponding author. The data are not publicly available due to privacy.

Acknowledgments

The authors would like to thank the Tasmanian farmers, food processors and community in the Dorset region, Department of Primary Industries, Parks, Water and Environment –Tasmania (DPIPWE), Tasmanian Irrigation (TI) and Dorset Council, Natural Resource Management (North) who participated and extended their support and shared the data required for this study.

Conflicts of Interest

The authors declare no conflict of interest.

Appendix A. Initialisation

The interview findings or insights suggested that if irrigation infrastructure became available, farmers would not only contemplate purchasing more water and infrastructure to intensify their existing farming systems (e.g., ryegrass pastures in dairy systems) but would also consider adopting new farming systems, such as high-value alternative crops (including hemp) to cover investment costs. The cumulative number of farmers who chose a new alternative crop, compared to the total number of farmers, is a factor that can show the tendency of farmers in the region to adopt new alternative crops when irrigation expansion was a viable option and provides an example of information helpful for longer term and regional land use planning.
In the Crop GIS-ABM, if the land parcel is located inside the identified irrigation districts, the Farmer agent is assumed to invest in irrigation. By sowing new crops on areas that were originally only marginally productive, farmers can intensify their farm by planting new crops on areas that were typically not sown to crops. Further, if the land parcel is inside the identified irrigation districts, a Farmer agent can consider all the crop options (traditional or new alternatives) and calculate the gross margin by considering suitable and marginal areas. Data used to initialize the Crop ABM-GIS includes that from the Tasmania State Irrigation company’s map and GIS layers and census data from DPIPWE [39]. Figure A1 shows the current and proposed irrigation districts based on the Tas Irrigation map for the Dorset region. Current and proposed districts were initialized as irrigation areas in the simulation.
Figure A1. Current and proposed irrigation districts in the Dorset region of north-eastern Tasmania, Australia (DPIPWE 2019). Both current and proposed districts are used for model initialisation.
Figure A1. Current and proposed irrigation districts in the Dorset region of north-eastern Tasmania, Australia (DPIPWE 2019). Both current and proposed districts are used for model initialisation.
Land 10 00364 g0a1
The Farmer agent in each irrigation district can thus decide whether to invest in irrigation and subsequently consider intensification of existing farming systems (e.g., ryegrass pasture for dairy farms) and/or the adoption of a new alternative crop (e.g., hemp).
Model parameters for examining landscape-level changes of farming systems as irrigation infrastructure becomes available, are shown in Table A1. In this simulation, we assumed only three crop types: hemp, ryegrass, and poppies. This assumption about crop types was made (1) based on the interview findings and (2) for simplicity of this example. The parameter specifying the adoption rate is the percentage of farmers who are early adopters of a new crop type (i.e., ‘innovators’). The number of farmers who might adopt an irrigation scheme and use irrigation infrastructure was initialized as 2.5% of the total farmers [54]. Farming system gross margins were initialized following Tasmanian State Government reports on commodity prices [55,56,57,58]. The neighbor proximity effect determines the frequency with which a neighboring crop is adopted. The ‘quantity’ parameter determines whether more neighboring crops are dissimilar (cf. similar) and dictates whether a change in crop type may occur. The simulation was designed to run for 10 years.
Table A1. Parameters used to initialise the Crop GIS-ABM in a scenario analysis that examined the adoption of alternative crops and the introduction of irrigation infrastructure.
Table A1. Parameters used to initialise the Crop GIS-ABM in a scenario analysis that examined the adoption of alternative crops and the introduction of irrigation infrastructure.
ParameterUnitInitializationDescription
InnovationAdoptersRatio%2.5Adoption rate
PoppyGrossMarginUSD/ha3030Gross margin of poppy crops per year
HempGrossMarginUSD/ha1290Gross margin of hemp crops per year
RyegrassGrossMarginUSD/ha3295Gross margin of ryegrass pastures (dairy farms) per year
NeighboursEffectThreshold[0, 1]0.3Effect of neighbor choice on adoption of new crops
MaxTimestepYear10Maximum time step for simulation
QuantityTrue/FalseFalseCrop dissimilarity within the neighborhood
IrrigationTrue/FalseTrueThe availability of irrigation

References

  1. Harrison, M.T.; Cullen, B.R.; Rawnsley, R.P. Modelling the sensitivity of agricultural systems to climate change and extreme climatic events. Agric. Syst. 2016, 148, 135–148. [Google Scholar] [CrossRef]
  2. Ho, C.K.M.; Jackson, T.; Harrison, M.T.; Eckard, R.J. Increasing ewe genetic fecundity improves whole-farm production and reduces greenhouse gas emissions intensities: 2. Economic performance. Anim. Prod. Sci. 2014, 54, 1248–1253. [Google Scholar] [CrossRef]
  3. Harrison, M.T.; Cullen, B.R.; Tomkins, N.W.; McSweeney, C.; Cohn, P.; Eckard, R.J. The concordance between greenhouse gas emissions, livestock production and profitability of extensive beef farming systems. Anim. Prod. Sci. 2016, 56, 370–384. [Google Scholar] [CrossRef]
  4. Harrison, M.T.; Tardieu, F.; Dong, Z.; Messina, C.D.; Hammer, G.L. Characterizing drought stress and trait influence on maize yield under current and future conditions. Glob. Chang. Biol. 2014, 20, 867–878. [Google Scholar] [CrossRef] [PubMed]
  5. Christie, K.M.; Smith, A.P.; Rawnsley, R.P.; Harrison, M.T.; Eckard, R.J. Simulated seasonal responses of grazed dairy pastures to nitrogen fertilizer in SE Australia: Pasture production. Agric. Syst. 2018, 166, 36–47. [Google Scholar] [CrossRef]
  6. Alcock, D.J.; Harrison, M.T.; Rawnsley, R.P.; Eckard, R.J. Can animal genetics and flock management be used to reduce greenhouse gas emissions but also maintain productivity of wool-producing enterprises? Agric. Syst. 2015, 132, 25–34. [Google Scholar] [CrossRef]
  7. Harrison, M.T.; Evans, J.R.; Dove, H.; Moore, A.D. Recovery dynamics of rainfed winter wheat after livestock grazing 2. Light interception, radiation-use efficiency and dry-matter partitioning. Crop Pasture Sci. 2012, 62, 960–971. [Google Scholar] [CrossRef]
  8. Shahpari, S. Agricultural Land Use Planning—Exploring the Potential Of Spatial Agent-Based Modelling (ABM). Ph.D. Thesis, University of Tasmania, Tasmania, Australian, 2019. [Google Scholar]
  9. Thackway, R. Land Use in Australia: Past, Present and Future; ANU Press: Canberra, Austrilia, 2018. [Google Scholar] [CrossRef][Green Version]
  10. Department of Agriculture & Water Resources. About My Region—Tasmania. Available online: http://www.agriculture.gov.au/abares/research-topics/aboutmyregion/tas#fisheries-sector (accessed on 2 November 2018).
  11. Pembleton, K.; Cullen, B.; Rawnsley, R.; Harrison, M.; Ramilan, T. Modelling the resilience of forage crop production to future climate change in the dairy regions of Southeastern Australia using APSIM. J. Agric. Sci. 2016, 154, 1131–1152. [Google Scholar] [CrossRef]
  12. Harrison, M.T.; Christie, K.M.; Rawnsley, R.P.; Eckard, R.J. Modelling pasture management and livestock genotype interventions to improve whole-farm productivity and reduce greenhouse gas emissions intensities. Anim. Prod. Sci. 2014, 54, 2018–2028. [Google Scholar] [CrossRef]
  13. Nikkels, M.J.; Kumar, S.; Meinke, H. Adaptive irrigation infrastructure—Linking insights from human-water interactions and adaptive pathways. Curr. Opin. Environ. Sustain. 2019, 40, 37–42. [Google Scholar] [CrossRef]
  14. Voinov, A.; Kolagani, N.; McCall, M.K.; Glynn, P.D.; Kragt, M.E.; Ostermann, F.O.; Pierce, S.A.; Ramu, P. Modelling with stakeholders—Next generation. Environ. Model. Softw. 2016, 77, 196–220. [Google Scholar] [CrossRef]
  15. Whitfield, S.; Challinor, A.J.; Rees, R.M. Frontiers in Climate Smart Food Systems: Outlining the Research Space. Front. Sustain. Food Syst. 2018, 2. [Google Scholar] [CrossRef]
  16. Phelan, D.C.; Harrison, M.T.; McLean, G.; Cox, H.; Pembleton, K.G.; Dean, G.J.; Parsons, D.; do Amaral Richter, M.E.; Pengilley, G.; Hinton, S.J. Advancing a farmer decision support tool for agronomic decisions on rainfed and irrigated wheat cropping in Tasmania. Agric. Syst. 2018, 167, 113–124. [Google Scholar] [CrossRef]
  17. Seabrook, L.; McAlpine, C.; Fensham, R. Cattle, crops and clearing: Regional drivers of landscape change in the Brigalow Belt, Queensland, Australia, 1840–2004. Landsc. Urban Plan. 2006, 78, 373–385. [Google Scholar] [CrossRef]
  18. Low Choy, D. Addressing a lost opportunity: Towards science-informed land use planning. In Land Use in Australia: Past, Present and Future; Thackway, R., Ed.; ANU Press: Canberra, Austrilia, 2018; pp. 71–84. [Google Scholar]
  19. Hill, M.J.; Lesslie, R.; Barry, A.; Barry, S. A simple, portable, spatial multi-criteria analysis shell–MCAS-S. In Proceedings of the MODSIM 2005 International Congress on Modelling and Simulation. Modelling and Simulation Society of Australia and New Zealand, Melbourne, Austrilia, 12–15 December 2005; pp. 12–15. [Google Scholar]
  20. Wright, V. Rates of Adoption: The Diffusion of Agricultural Innovations; Victorian Government Department of Primary Industries: Melbourne, Australia, 2011; ISBN 1742648738.
  21. Gilbert, N.; Troitzsch, K. Simulation for the Social Scientist; McGraw-Hill Education: Maidenhead, UK, 2005. [Google Scholar]
  22. Beckers, V.; Beckers, J.; Vanmaercke, M.; Van Hecke, E.; Van Rompaey, A.; Dendoncker, N. Modelling Farm Growth and Its Impact on Agricultural Land Use: A Country Scale Application of an Agent-Based Model. Land 2018, 7, 109. [Google Scholar] [CrossRef]
  23. Song, G.; Zhang, H. Cultivated Land Use Layout Adjustment Based on Crop Planting Suitability: A Case Study of Typical Counties in Northeast China. Land 2021, 10, 107. [Google Scholar] [CrossRef]
  24. Ding, D.; Bennett, D.; Secchi, S. Investigating Impacts of Alternative Crop Market Scenarios on Land Use Change with an Agent-Based Model. Land 2015, 4, 1110–1137. [Google Scholar] [CrossRef]
  25. Berger, T.; Troost, C. Agent-based modelling of climate adaptation and mitigation options in agriculture. J. Agric. Econ. 2014, 65, 323–348. [Google Scholar] [CrossRef]
  26. Parker, D.C.; Manson, S.M.; Janssen, M.A.; Hoffmann, M.J.; Deadman, P. Multi-agent systems for the simulation of land-use and land-cover change: A review. Ann. Assoc. Am. Geogr. 2003, 93, 314–337. [Google Scholar] [CrossRef]
  27. Parker, A.M.; Srinivasan, S.V.; Lempert, R.J.; Berry, S.H. Evaluating simulation-derived scenarios for effective decision support. Technol. Forecast. Soc. Chang. 2015, 91, 64–77. [Google Scholar] [CrossRef]
  28. Magliocca, N.R. Agent-Based Modeling for Integrating Human Behavior into the Food-Energy-Water Nexus. Land 2020, 9, 519. [Google Scholar] [CrossRef]
  29. Schreinemachers, P.; Berger, T. An agent-based simulation model of human–environment interactions in agricultural systems. Environ. Model. Softw. 2011, 26, 845–859. [Google Scholar] [CrossRef]
  30. Perello-Moragues, A.; Noriega, P.; Poch, M. Modelling Contingent Technology Adoption in Farming Irrigation Communities. J. Artif. Soc. Soc. Simul. 2019, 22, 1. [Google Scholar] [CrossRef]
  31. Dilaver, O. From participants to agents: Grounded simulation as a mixed-method research design. J. Artif. Soc. Soc. Simul. 2015, 18, 15. [Google Scholar] [CrossRef]
  32. Gutzler, C.; Helming, K.; Balla, D.; Dannowski, R.; Deumlich, D.; Glemnitz, M.; Knierim, A.; Mirschel, W.; Nendel, C.; Paul, C.; et al. Agricultural land use changes—A scenario-based sustainability impact assessment for Brandenburg, Germany. Ecol. Indic. 2015, 48, 505–517. [Google Scholar] [CrossRef]
  33. O’Sullivan, D.; Perry, G.L. Spatial Simulation: Exploring Pattern and Process; John Wiley & Sons: West Sussex, UK, 2013. [Google Scholar]
  34. Department of Primary Industries and Water. Tasmanian Irrigation Development Projects: Drought-Proofing Tasmania; Department of Primary Industries and Water: Hobart, Australia, 2008.
  35. Davey, L.; Goodwin, T.; Peterson, L. Dorset Agricultural Study; Macquarie Franklin: Tasmania, Australia, 2013; p. 46. [Google Scholar]
  36. Creswell, J.W. A Concise Introduction to Mixed Methods Research; SAGE Publication Ltd.: Los Angeles, CA, USA, 2015. [Google Scholar]
  37. Steinitz, C. A Framework for Geodesign: Changing Geography by Design; ESRI: Redlands, CA, USA, 2012. [Google Scholar]
  38. Department of Primary Industries Parks Water & Environment—Tasmania. Datasets. Available online: https://dpipwe.tas.gov.au/agriculture/land-management-and-soils/land-use-information/datasets (accessed on 14 November 2018).
  39. Department of Primary Industries Parks Water and Environment—Tasmania. Enterprise Suitability Toolkit. Available online: https://dpipwe.tas.gov.au/agriculture/investing-in-irrigation/enterprise-suitability-toolkit (accessed on 14 November 2018).
  40. Johnston, K.M. Agent Analyst: Agent-Based Modeling in ArcGIS; Esri Press: Redlands, CA, USA, 2013. [Google Scholar]
  41. Lloyd, C. Spatial Data Analysis: An Introduction for GIS Users; Oxford University Press: New York, NY, USA, 2010. [Google Scholar]
  42. Abreu, C.G.; Ralha, C.G. An empirical workflow to integrate uncertainty and sensitivity analysis to evaluate agent-based simulation outputs. Environ. Model. Softw. 2018, 107, 281–297. [Google Scholar] [CrossRef]
  43. Phelan, D.C.; Harrison, M.T.; Kemmerer, E.P.; Parsons, D. Management opportunities for boosting productivity of cool-temperate dairy farms under climate change. Agric. Syst. 2015, 138, 46–54. [Google Scholar] [CrossRef]
  44. Chang-Fung-Martel, J.; Harrison, M.; Rawnsley, R.; Smith, A.; Meinke, H. The impact of extreme climatic events on pasture-based dairy systems: A review. Crop Pasture Sci. 2018, 68, 1158–1169. [Google Scholar] [CrossRef]
  45. Harrison, M.T.; Cullen, B.R.; Armstrong, D. Management options for dairy farms under climate change: Effects of intensification, adaptation and simplification on pastures, milk production and profitability. Agric. Syst. 2017, 155, 19–32. [Google Scholar] [CrossRef]
  46. Parker, D.C.; Berger, T.; Manson, S.; McConnell, W.J. (Eds.) Agent-Based Models of Land-Use and Land-Cover Change; LUCC Report Series No. 6; LUCC International Project Office: Irvine, CA, USA, 2002; pp. 4–7. [Google Scholar]
  47. Castilla-Rho, J.C.; Mariethoz, G.; Rojas, R.; Andersen, M.S.; Kelly, B.F.J. An agent-based platform for simulating complex human–aquifer interactions in managed groundwater systems. Environ. Model. Softw. 2015, 73, 305–323. [Google Scholar] [CrossRef]
  48. Iwamura, T.; Lambin, E.F.; Silvius, K.M.; Luzar, J.B.; Fragoso, J.M.V. Agent-based modeling of hunting and subsistence agriculture on indigenous lands: Understanding interactions between social and ecological systems. Environ. Model. Softw. 2014, 58, 109–127. [Google Scholar] [CrossRef]
  49. Bithell, M.; Brasington, J. Coupling agent-based models of subsistence farming with individual-based forest models and dynamic models of water distribution. Environ. Model. Softw. 2009, 24, 173–190. [Google Scholar] [CrossRef]
  50. Brown, D.; Page, S.; Riolo, R.; Zellner, M.; Rand, W. Path dependence and the validation of agent-based spatial models of land use. Int. J. Geogr. Inf. Sci. 2005, 19, 153–174. [Google Scholar] [CrossRef]
  51. Baynes, T.; Heckbert, S. Micro-scale Simulation of the Macro Urban Form: Opportunities for Exploring Urban Change and Adaptation. In MABS 2009: Multi-Agent-Based Simulation X; Di Tosto, G., Van Dyke Parunak, H., Eds.; Lecture Notes in Computer Science; Springer: Berlin/Heidelberg, Germany, 2010; Volume 5683. [Google Scholar] [CrossRef]
  52. Batty, M. Cities and Complexity: Understanding Cities with Cellular Automata, Agent-Based Models, and Fractals; The MIT Press: Cambridge, MA, USA, 2007. [Google Scholar]
  53. North, M.J.; Collier, N.T.; Vos, J.R. Experiences creating three implementations of the repast agent modeling toolkit. ACM Trans. Modeling Comput. Simul. 2006, 16, 1–25. [Google Scholar] [CrossRef]
  54. Rogers, E.M. Diffusion of Innovations, 5th ed.; Free Press: New York, NY, USA, 2003. [Google Scholar]
  55. Macquarie Franklin. Crop Gross Margins—High Rainfall. Available online: http://dpipwe.tas.gov.au/Documents/Crop%20GMs_High%20Rainfall.xlsx (accessed on 1 May 2018).
  56. Macquarie Franklin. Dairy Gross Margins and Profitability Analysis. Available online: https://dpipwe.tas.gov.au/Documents/Dairy%20GMs%20and%20Profitability%20Analysis.xlsx (accessed on 1 May 2018).
  57. Macquarie Franklin. Enterprise Profile—Hemp. Available online: http://dpipwe.tas.gov.au/Documents/Hemp%20Profile%20updated%20July%202011.pdf (accessed on 1 May 2018).
  58. Macquarie Franklin. Livestock Gross Margins—High Rainfall. Available online: http://dpipwe.tas.gov.au/Documents/Livestock%20GMs_High%20Rainfall.xlsx (accessed on 1 May 2018).
Figure 1. Key stages in this study: model conceptualisation, development of the simulation model and scenario analysis.
Figure 1. Key stages in this study: model conceptualisation, development of the simulation model and scenario analysis.
Land 10 00364 g001
Figure 2. Illustration of social, economic and biophysical factors in the conceptualisation of a sequence of decision steps.
Figure 2. Illustration of social, economic and biophysical factors in the conceptualisation of a sequence of decision steps.
Land 10 00364 g002
Figure 3. The process used to determine farming system selection in any given year.
Figure 3. The process used to determine farming system selection in any given year.
Land 10 00364 g003
Figure 4. Detailed flowchart to determine the steps that farmers follow to decide on the farming system and crop rotation from year to year.
Figure 4. Detailed flowchart to determine the steps that farmers follow to decide on the farming system and crop rotation from year to year.
Land 10 00364 g004
Figure 5. Adoption of hemp crops as irrigation infrastructure becomes available in the Dorset region of north-eastern Tasmania, Australia.
Figure 5. Adoption of hemp crops as irrigation infrastructure becomes available in the Dorset region of north-eastern Tasmania, Australia.
Land 10 00364 g005
Figure 6. Hemp cumulative adoption with and without irrigation.
Figure 6. Hemp cumulative adoption with and without irrigation.
Land 10 00364 g006
Figure 7. Distribution of hemp crops in Year 1 in the Dorset region for the default scenario as irrigation infrastructure became available.
Figure 7. Distribution of hemp crops in Year 1 in the Dorset region for the default scenario as irrigation infrastructure became available.
Land 10 00364 g007
Figure 8. Distribution of hemp crops after 10 years for the Dorset region for the default scenario as irrigation infrastructure became available.
Figure 8. Distribution of hemp crops after 10 years for the Dorset region for the default scenario as irrigation infrastructure became available.
Land 10 00364 g008
Figure 9. Distribution of hemp crops after 10 years for the Dorset region without irrigation availability.
Figure 9. Distribution of hemp crops after 10 years for the Dorset region without irrigation availability.
Land 10 00364 g009
Table 1. Sensitivity of key model parameters relative to baseline values.
Table 1. Sensitivity of key model parameters relative to baseline values.
ComponentValueChangeSensitivity Outcome
Gross Margin RyegrassUSD 3290 per ha+10%−1.2%
−10%17.4%
Gross Margin HempUSD 7450 per ha+10%−5.8%
−10%−6.8%
Gross Margin PoppyUSD 3030 per ha+10%10.5%
−10%−3.5%
Percent Ryegrass0.8+10%3.5%
−10%−4.7%
Neighbor proximity effect0.310%7.0%
−10%−8.1%
QuantityTrue/FalseTrue9.3%
IrrigationTrue/FalseFalse−10.5%
Publisher’s Note: MDPI stays neutral with regard to jurisdictional claims in published maps and institutional affiliations.

Share and Cite

MDPI and ACS Style

Shahpari, S.; Allison, J.; Harrison, M.T.; Stanley, R. An Integrated Economic, Environmental and Social Approach to Agricultural Land-Use Planning. Land 2021, 10, 364. https://doi.org/10.3390/land10040364

AMA Style

Shahpari S, Allison J, Harrison MT, Stanley R. An Integrated Economic, Environmental and Social Approach to Agricultural Land-Use Planning. Land. 2021; 10(4):364. https://doi.org/10.3390/land10040364

Chicago/Turabian Style

Shahpari, Sahar, Janelle Allison, Matthew Tom Harrison, and Roger Stanley. 2021. "An Integrated Economic, Environmental and Social Approach to Agricultural Land-Use Planning" Land 10, no. 4: 364. https://doi.org/10.3390/land10040364

APA Style

Shahpari, S., Allison, J., Harrison, M. T., & Stanley, R. (2021). An Integrated Economic, Environmental and Social Approach to Agricultural Land-Use Planning. Land, 10(4), 364. https://doi.org/10.3390/land10040364

Note that from the first issue of 2016, this journal uses article numbers instead of page numbers. See further details here.

Article Metrics

Back to TopTop