Delimitating the Ecological Spaces for Water Conservation Services in Jilin Province of China
Abstract
1. Introduction
2. Materials and Methods
2.1. Study Area
2.2. Data Source and Processing
2.3. Research Methods
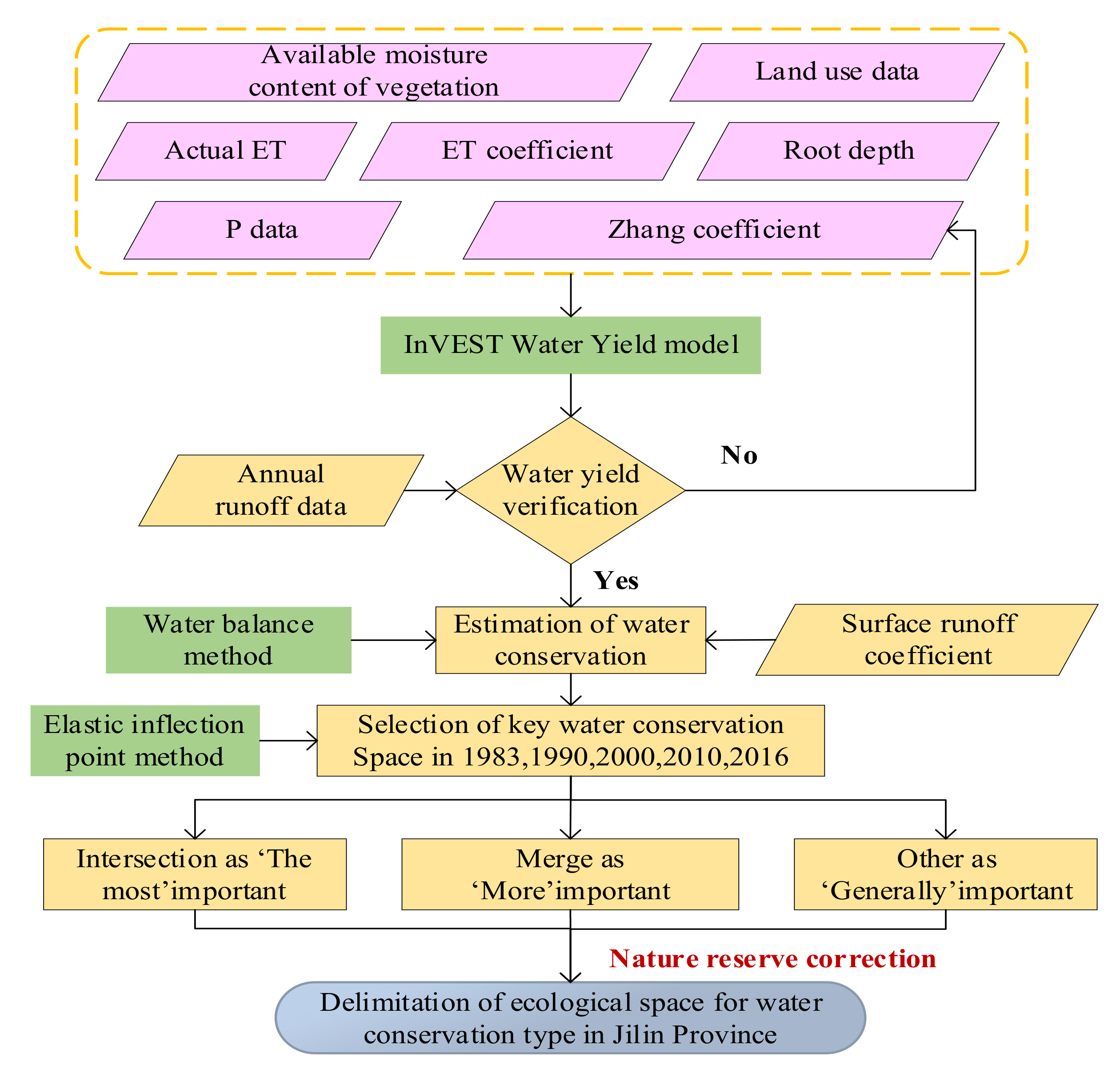
2.3.1. Methodological Framework
2.3.2. Calculation of Regional Water Yield Based on the InVEST Model
2.3.3. Water Conservation Calculation
2.3.4. The Delineation Method of Important Ecological Space
- (1)
- By establishing the flexible relationship between the accumulative area of the benchmark units and the cumulative water conservation, the units were selected from the units with the largest water conservation value, and the sum of functional value was calculated. On this basis, the flexible relation model between cumulative units’ area and water conservation was established.
- (2)
- With the increase of units’ area, the cumulative value of water conservation increased synchronously. When the function value of each increasing unit was less than or equal to the increment of the function value of 1 unit, the elasticity of the functional area decreased. The conversion point was the inflection point. The units larger than the inflection point were the target range of the important water conservation space. As shown in Figure 5, all the units to the left of the inflection point could be selected as targets for important water conservation space. In other words, for every increase of 1 unit in the area of water conservation, the increment of water conservation was more than 1 unit.
- (3)
- The screening results in 1983, 1990, 2000, 2010, and 2016 were analyzed. The high-importance ecological space of Jilin province was obtained through intersect tool of ArcGIS, the medium importance ecological space was obtained through merge tool of ArcGIS, and the other areas were ecological space of low importance.
3. Results and Analysis
3.1. Estimation of Water Conservation in 1983–2016
3.2. Analysis of the Water Conservation Change from 1983 to 2016
3.3. Delineation of Important Space for Water Conservation
4. Discussion
- (1)
- The diversity of factors affecting the water conservation change
- (2)
- Contributions and Limitations
5. Conclusions and Implications
Author Contributions
Funding
Institutional Review Board Statement
Informed Consent Statement
Acknowledgments
Conflicts of Interest
References
- Fei, L.; Shuwen, Z.; Jiuchun, Y.; Liping, C.; Haijuan, Y.; Kun, B. Effects of land use change on ecosystem services value in West Jilin since the reform and opening of China. Ecosyst. Serv. 2018, 31, 12–20. [Google Scholar] [CrossRef]
- Zhang, H.; Gao, Y.; Hua, Y.; Zhang, Y.; Liu, K. Assessing and mapping recreationists’ perceived social values for ecosystem services in the Qinling Mountains, China. Ecosyst. Serv. 2019, 39, 101006. [Google Scholar] [CrossRef]
- Zhang, H.; Xu, E. An evaluation of the ecological and environmental security on China’s terrestrial ecosystems. Sci. Rep. 2017, 7, 1–12. [Google Scholar] [CrossRef]
- Liu, S.; Lei, G.; Wang, D.; Li, H.; Li, W.; Gao, J. Reoccupying Ecological Land for Excessively Expanded Rust Belt Cities in Traditional Grain Bases: An Eco-Economic Trade-Off Perspective. Land 2020, 9, 297. [Google Scholar] [CrossRef]
- Yao, L.; Yu, Z.; Wu, M.; Ning, J.; Lv, T. The spatiotemporal evolution and trend prediction of ecological wellbeing performance in China. Land 2021, 10, 12. [Google Scholar] [CrossRef]
- Li, S.; Zhao, X.; Pu, J.; Miao, P.; Wang, Q.; Tan, K. Optimize and control territorial spatial functional areas to improve the ecological stability and total environment in karst areas of Southwest China. Land Use Policy 2021, 100, 104940. [Google Scholar] [CrossRef]
- Yang, Y.; Bao, W.; Liu, Y. Coupling coordination analysis of rural production-living-ecological space in the Beijing-Tianjin-Hebei region. Ecol. Indic. 2020, 117, 106512. [Google Scholar] [CrossRef]
- Chen, X.; Li, F.; Li, X.; Hu, Y.; Wang, Y. Mapping ecological space quality changes for ecological management: A case study in the Pearl River Delta urban agglomeration, China. J. Environ. Manag. 2020, 267, 110658. [Google Scholar] [CrossRef]
- Zhang, X.; Xu, Z. Functional coupling degree and human activity intensity of production–living–ecological space in underdeveloped regions in China: Case study of Guizhou Province. Land 2021, 10, 56. [Google Scholar] [CrossRef]
- Gao, J.; Wang, Y.; Zou, C.; Xu, D.; Lin, N.; Wang, L.; Zhang, K. China’s ecological conservation redline: A solution for future nature conservation. Ambio 2020, 49, 1519–1529. [Google Scholar] [CrossRef]
- Yang, Y.; Song, G.; Lu, S. Study on the ecological protection redline (EPR) demarcation process and the ecosystem service value (ESV) of the EPR zone: A case study on the city of Qiqihaer in China. Ecol. Indic. 2020, 109, 105754. [Google Scholar] [CrossRef]
- Liu, T.; Yang, X.; Geng, L.; Sun, B. A three-stage hybrid model for space-time analysis of water resources carrying capacity: A case study of Jilin province, China. Water 2020, 12, 426. [Google Scholar] [CrossRef]
- Lin, G.; Fu, J.; Jiang, D. Production–Living–Ecological Conflict Identification Using a Multiscale Integration Model Based on Spatial Suitability Analysis and Sustainable Development Evaluation: A Case Study of Ningbo, China. Land 2021, 10, 383. [Google Scholar] [CrossRef]
- Moglia, M.; Cook, S.; Tapsuwan, S. Promoting water conservation: Where to from here? Water 2018, 10, 1510. [Google Scholar] [CrossRef]
- Li, M.; Liang, D.; Xia, J.; Song, J.; Cheng, D.; Wu, J.; Cao, Y.; Sun, H.; Li, Q. Evaluation of water conservation function of Danjiang River Basin in Qinling Mountains, China based on InVEST model. J. Environ. Manag. 2021, 286, 112212. [Google Scholar] [CrossRef]
- Zheng, H.; Li, Y.; Robinson, B.E.; Liu, G.; Ma, D.; Wang, F.; Lu, F.; Ouyang, Z.; Daily, G.C. Using ecosystem service trade-offs to inform water conservation policies and management practices. Front. Ecol. Environ. 2016, 14, 527–532. [Google Scholar] [CrossRef]
- Pei, S.; Xie, G.; Liu, C.; Zhang, C.; Li, S.; Chen, L. Dynamic changes of water conservation service of typical ecosystems in China within a year based on data from CERN. Sustainability 2015, 7, 16513–16531. [Google Scholar] [CrossRef]
- Mahmoodi, N.; Kiesel, J.; Wagner, P.D.; Fohrer, N. Integrating water use systems and soil and water conservation measures into a hydrological model of an Iranian Wadi system. J. Arid Land 2020, 12, 545–560. [Google Scholar] [CrossRef]
- Návar, J. Fitting rainfall interception models to forest ecosystems of Mexico. J. Hydrol. 2017, 548, 458–470. [Google Scholar] [CrossRef]
- Zhou, G.; Wei, X.; Luo, Y.; Zhang, M.; Li, Y.; Qiao, Y.; Liu, H.; Wang, C. Forest recovery and river discharge at the regional scale of Guangdong Province, China. Water Resour. Res. 2010, 46, 46. [Google Scholar] [CrossRef]
- Sun, F.; Lü, Y.; Wang, J.; Hu, J.; Fu, B. Soil moisture dynamics of typical ecosystems in response to precipitation: A monitoring-based analysis of hydrological service in the Qilian Mountains. Catena 2015, 129, 63–75. [Google Scholar] [CrossRef]
- Blanco-Canqui, H.; Lal, R. Soil and water conservation. In Principles of Soil Conservation and Management; Springer: Dordrecht, The Netherlands, 2010; pp. 1–19. [Google Scholar]
- Saurí, D. Water conservation: Theory and evidence in urban areas of the developed world. Annu. Rev. Environ. Resour. 2013, 38, 227–248. [Google Scholar] [CrossRef]
- Song, C.L. Sustainable Development of Agricultural Product Processing Industry in Jilin province of China. J. Agric. Sci. 2011, 3, 238. [Google Scholar] [CrossRef][Green Version]
- Liu, Y.; Wang, D.; Gao, J.; Deng, W. Land use/cover changes, the environment and water resources in Northeast China. Environ. Manag. 2005, 36, 691–701. [Google Scholar] [CrossRef]
- Wang, Q.; Liu, Y.-Y.; Zhang, Y.-Z.; Tong, L.-J.; Li, X.; Li, J.-L.; Sun, Z. Assessment of spatial agglomeration of agricultural drought disaster in China from 1978 to 2016. Sci. Rep. 2019, 9, 1–8. [Google Scholar] [CrossRef]
- Li, Q.S.; Willardson, L.S.; Deng, W.; Li, X.J.; Liu, C.J. Crop water deficit estimation and irrigation scheduling in western Jilin province, Northeast China. Agric. Water Manag. 2005, 71, 47–60. [Google Scholar] [CrossRef]
- Zhou, W.; Liu, G.; Pan, J.; Feng, X. Distribution of available soil water capacity in China. J. Geogr. Sci. 2005, 15, 3–12. [Google Scholar] [CrossRef]
- Wang, J.; Qin, L.; He, H. Assessing temporal and spatial inequality of water footprint based on socioeconomic and environmental factors in Jilin province, China. Water 2019, 11, 521. [Google Scholar] [CrossRef]
- Yang, Z.; Wang, S.; Guo, M.; Tian, J.; Zhang, Y. Spatiotemporal Differentiation of Territorial Space Development Intensity and Its Habitat Quality Response in Northeast China. Land 2021, 10, 573. [Google Scholar] [CrossRef]
- Li, M.; Xiao, C.; Liang, X.; Cao, Y.; Hu, S. Hydrogeochemical evolution under a changing environment: A case study in Jilin, China. Water Supply 2020, 20, 1653–1663. [Google Scholar] [CrossRef]
- Yang, D.; Liu, W.; Tang, L.; Chen, L.; Li, X.; Xu, X. Estimation of water provision service for monsoon catchments of South China: Applicability of the InVEST model. Landsc. Urban Plan. 2019, 182, 133–143. [Google Scholar] [CrossRef]
- Cong, W.; Sun, X.; Guo, H.; Shan, R. Comparison of the SWAT and InVEST models to determine hydrological ecosystem service spatial patterns, priorities and trade-offs in a complex basin. Ecol. Indic. 2020, 112, 106089. [Google Scholar] [CrossRef]
- Redhead, J.; Stratford, C.; Sharps, K.; Jones, L.; Ziv, G.; Clarke, D.; Oliver, T.; Bullock, J. Empirical validation of the InVEST water yield ecosystem service model at a national scale. Sci. Total Environ. 2016, 569, 1418–1426. [Google Scholar] [CrossRef] [PubMed]
- Yang, X.; Chen, R.; Meadows, M.E.; Ji, G.; Xu, J. Modelling water yield with the InVEST model in a data scarce region of northwest China. Water Supply 2020, 20, 1035–1045. [Google Scholar] [CrossRef]
- Xu, J.; Xie, G.; Xiao, Y.; Li, N.; Yu, F.; Pei, S.; Jiang, Y. Dynamic analysis of ecological environment quality combined with water conservation changes in national key ecological function areas in China. Sustainability 2018, 10, 1202. [Google Scholar] [CrossRef]
- Ayivi, F.; Jha, M.K. Estimation of water balance and water yield in the Reedy Fork-Buffalo Creek Watershed in North Carolina using SWAT. Int. Soil Water Conserv. Res. 2018, 6, 203–213. [Google Scholar] [CrossRef]
- Moiwo, J.P.; Tao, F.; Lu, W. Estimating soil moisture storage change using quasi-terrestrial water balance method. Agric. Water Manag. 2011, 102, 25–34. [Google Scholar] [CrossRef]
- Ji, G.; Wu, L.; Wang, L.; Yan, D.; Lai, Z. Attribution Analysis of Seasonal Runoff in the Source Region of the Yellow River Using Seasonal Budyko Hypothesis. Land 2021, 10, 542. [Google Scholar] [CrossRef]
- Wang, J.; Liu, K.; Weng, N. Research on water conservation service function of forest ecological system in upstream of Hanjiang River based on In-VEST model. Bull. Soil Water Conserv. 2014, 34, 213–217. [Google Scholar]
- Juniati, A.; Sutjiningsih, D.; Soeryantono, H.; Kusratmoko, E. Proposing water balance method for water availability estimation in Indonesian regional spatial planning. IOP Conf. Ser. Earth Environ. Sci. 2018, 106, 12073. [Google Scholar] [CrossRef]
- Gao, J.; Li, F.; Gao, H.; Zhou, C.; Zhang, X. The impact of land-use change on water-related ecosystem services: A study of the Guishui River Basin, Beijing, China. J. Clean. Prod. 2017, 163, S148–S155. [Google Scholar] [CrossRef]
- Chen, D.; Pan, Y.; Jin, X.; Du, H.; Li, M.; Jiang, P. The delineation of ecological redline area for catchment sustainable management from the perspective of ecosystem services and social needs: A case study of the Xiangjiang watershed, China. Ecol. Indic. 2021, 121, 107130. [Google Scholar] [CrossRef]
- Gantioler, S. The Right to Ecological Space/In the City. Operationalising ‘Green Infrastructure’ as Strategic Urban Planning Concept for a Just Access; Technische Universität München: München, Germany, 2018. [Google Scholar]
- Bai, Y.; Wong, C.P.; Jiang, B.; Hughes, A.C.; Wang, M.; Wang, Q. Developing China’s Ecological Redline Policy using ecosystem services assessments for land use planning. Nat. Commun. 2018, 9, 1–13. [Google Scholar] [CrossRef]
- Wang, Y.; Gao, J.; Zou, C.; Xu, D.; Wang, L.; Jin, Y.; Wu, D.; Lin, N.; Xu, M. Identifying ecologically valuable and sensitive areas: A case study analysis from China. J. Nat. Conserv. 2017, 40, 49–63. [Google Scholar] [CrossRef]
- Xu, X.; Yang, G.; Tan, Y. Identifying ecological red lines in China’s Yangtze River Economic Belt: A regional approach. Ecol. Indic. 2019, 96, 635–646. [Google Scholar] [CrossRef]
- Peng, J.; Wang, A.; Luo, L.; Liu, Y.; Li, H.; Hu, Y.n.; Meersmans, J.; Wu, J. Spatial identification of conservation priority areas for urban ecological land: An approach based on water ecosystem services. Land Degrad. Dev. 2019, 30, 683–694. [Google Scholar] [CrossRef]
- Xie, H.; Yao, G.; Liu, G. Spatial evaluation of the ecological importance based on GIS for environmental management: A case study in Xingguo county of China. Ecol. Indic. 2015, 51, 3–12. [Google Scholar] [CrossRef]
- Hong, W.; Jiang, R.; Yang, C.; Zhang, F.; Su, M.; Liao, Q. Establishing an ecological vulnerability assessment indicator system for spatial recognition and management of ecologically vulnerable areas in highly urbanized regions: A case study of Shenzhen, China. Ecol. Indic. 2016, 69, 540–547. [Google Scholar] [CrossRef]
- Li, X.; Wang, D.; Ren, Y.; Wang, Z.; Zhou, Y. Soil quality assessment of croplands in the black soil zone of Jilin province, China: Establishing a minimum data set model. Ecol. Indic. 2019, 107, 105251. [Google Scholar] [CrossRef]
- Dong, Y.; Ren, Z.; Fu, Y.; Yang, R.; Sun, H.; He, X. Land Use/Cover Change and Its Policy Implications in Typical Agriculture-forest Ecotone of Central Jilin province, China. Chin. Geogr. Sci. 2021, 31, 261–275. [Google Scholar] [CrossRef]
- Zhang, Q.; Xiao, C.; Zhu, Y.; Zhai, T.; Liang, X. Analysis on Spatio-temporal variation characteristics and causes of runoff in Jilin province. Water Sav. Irrig. 2013, 7, 53–57. [Google Scholar]
- Liu, J.; Kuang, W.; Zhang, Z.; Xu, X.; Qin, Y.; Ning, J.; Zhou, W.; Zhang, S.; Li, R.; Yan, C. Spatiotemporal characteristics, patterns, and causes of land-use changes in China since the late 1980s. J. Geogr. Sci. 2014, 24, 195–210. [Google Scholar] [CrossRef]
- Bai, Y.; Ochuodho, T.O.; Yang, J. Impact of land use and climate change on water-related ecosystem services in Kentucky, USA. Ecol. Indic. 2019, 102, 51–64. [Google Scholar] [CrossRef]
- Giudice, G.D.; Padulano, R.; Rasulo, G. Factors affecting the runoff coefficient. Hydrol. Earth Syst. Sci. Discuss. 2012, 9, 4919–4941. [Google Scholar]
- Sriwongsitanon, N.; Taesombat, W. Effects of land cover on runoff coefficient. J. Hydrol. 2011, 410, 226–238. [Google Scholar] [CrossRef]
- Zhang, Y.; Guan, D.; Jin, C.; Wang, A.; Wu, J.; Yuan, F. Analysis of impacts of climate variability and human activity on streamflow for a river basin in northeast China. J. Hydrol. 2011, 410, 239–247. [Google Scholar] [CrossRef]
- Li, T.; Dong, J.; Yuan, W. Effects of precipitation and vegetation cover on annual runoff and sediment yield in Northeast China: A preliminary analysis. Water Resour. 2020, 47, 491–505. [Google Scholar]
- Biao, Z.; Wenhua, L.; Gaodi, X.; Yu, X. Water conservation of forest ecosystem in Beijing and its value. Ecol. Econ. 2010, 69, 1416–1426. [Google Scholar] [CrossRef]
- Wang, S.; Wang, Y.; Ran, L.; Su, T. Climatic and anthropogenic impacts on runoff changes in the Songhua River basin over the last 56 years (1955–2010), Northeastern China. Catena 2015, 127, 258–269. [Google Scholar] [CrossRef]
- Li, L.; Huang, G.; Zhang, R.; Bill, B.; Guangdi, L.; Kwong, Y.C. Benefits of conservation agriculture on soil and water conservation and its progress in China. Agric. Sci. China 2011, 10, 850–859. [Google Scholar] [CrossRef]
- Mukherjee, S.; Bebermeier, W.; Schütt, B. An overview of the impacts of land use land cover changes (1980–2014) on urban water security of Kolkata. Land 2018, 7, 91. [Google Scholar] [CrossRef]
- Jara-Rojas, R.; Bravo-Ureta, B.E.; Engler, A.; Díaz, J. An analysis of the joint adoption of water conservation and soil conservation in Central Chile. Land Use Policy 2013, 32, 292–301. [Google Scholar] [CrossRef]
- Taye, G.; Poesen, J.; Wesemael, B.V.; Vanmaercke, M.; Teka, D.; Deckers, J.; Goosse, T.; Maetens, W.; Nyssen, J.; Hallet, V. Effects of land use, slope gradient, and soil and water conservation structures on runoff and soil loss in semi-arid Northern Ethiopia. Phys. Geogr. 2013, 34, 236–259. [Google Scholar] [CrossRef]
- Bewket, W. Soil and water conservation intervention with conventional technologies in northwestern highlands of Ethiopia: Acceptance and adoption by farmers. Land Use Policy 2007, 24, 404–416. [Google Scholar] [CrossRef]
- Feng, C.; Tang, X.; Jin, Y.; Höök, M. The role of energy-water nexus in water conservation at regional levels in China. J. Clean. Prod. 2019, 210, 298–308. [Google Scholar] [CrossRef]
- Gleick, P.H. A look at twenty-first century water resources development. Water Int. 2000, 25, 127–138. [Google Scholar] [CrossRef]
- Jenerette, G.D.; Potere, D. Global analysis and simulation of land-use change associated with urbanization. Landsc. Ecol. 2010, 25, 657–670. [Google Scholar] [CrossRef]
- Gong, S.; Xiao, Y.; Xiao, Y.; Zhang, L.; Ouyang, Z. Driving forces and their effects on water conservation services in forest ecosystems in China. Chin. Geogr. Sci. 2017, 27, 216–228. [Google Scholar] [CrossRef]












| Data | Description | Data Source |
|---|---|---|
| Land use | Land use/cover data with a spatial resolution of 30 m in 1983, 1990, 2000, 2010, and 2016 | Resources and Environment data cloud platform of Chinese Academy of Sciences (http://www.resdc.cn/ accessed on 21 October 2019) |
| Average annual P | Monthly P data set in China from 1901 to 2017, with a resolution of about 1 km | National Earth System Science Data Center, National Science & Technology Infrastructure of China (http://www.geodata.cn accessed on 4 January 2021) |
| Annual average ET | Monthly actual ET data set in China from 1982 to 2017 | Terrestrial evapotranspiration dataset across China (1982–2017), National Tibetan Plateau Data Center (https://data.tpdc.ac.cn/zh-hans/ accessed on 9 January 2021) |
| Soil data | Soil texture (clay%, sand%, loam%), soil depth | Institute of Soil Science, Chinese Academy of Sciences (http://english.issas.cas.cn/ accessed on 10 November 2020) |
| Annual runoff | Annual runoff of Jilin province from 1982 to 2000 | Statistical data in the paper [53] |
| Land Number | Land Use Name | Surface Runoff Coefficient’s Value |
|---|---|---|
| 1 | Cultivated land | 0.05 |
| 2 | Forestland | 0.0229 |
| 3 | Grassland | 0.082 |
| 4 | Water | 0 |
| 5 | Building | 0.5 |
| 6 | Unused land | 0.2 |
| Year | Cultivated Land | Forestland | Grassland | Water | Buildings | Unused Land |
|---|---|---|---|---|---|---|
| 1983 | 119,059 | 171,782 | 14,542 | 2 | 0 | 8241 |
| 1990 | 130,870 | 197,141 | 15,083 | 3 | 0 | 11,197 |
| 2000 | 90,012 | 165,729 | 6212 | 2 | 0 | 3106 |
| 2010 | 129,803 | 203,501 | 8547 | 2 | 118 | 8752 |
| 2016 | 156,444 | 204,960 | 10,129 | 4 | 1145 | 12,477 |
| Year | Inflection Point ID | Cumulative Area Proportion/% | Water Retention Capacity/ | Cumulative Function Proportion/% | |
|---|---|---|---|---|---|
| 1983 | 83,404 | 82,550 | 44.05 | 1.48 | 63.86 |
| 1990 | 101,437 | 98,554 | 52.59 | 1.85 | 71.32 |
| 2000 | 105,952 | 105,956 | 56.54 | 1.71 | 83.15 |
| 2010 | 73,217 | 73,161 | 39.04 | 1.71 | 63.44 |
| 2016 | 106,135 | 106,181 | 56.66 | 2.13 | 73.25 |
Publisher’s Note: MDPI stays neutral with regard to jurisdictional claims in published maps and institutional affiliations. |
© 2021 by the authors. Licensee MDPI, Basel, Switzerland. This article is an open access article distributed under the terms and conditions of the Creative Commons Attribution (CC BY) license (https://creativecommons.org/licenses/by/4.0/).
Share and Cite
Wang, H.; Zhang, C.; Li, L.; Yun, W.; Ma, J.; Gao, L. Delimitating the Ecological Spaces for Water Conservation Services in Jilin Province of China. Land 2021, 10, 1029. https://doi.org/10.3390/land10101029
Wang H, Zhang C, Li L, Yun W, Ma J, Gao L. Delimitating the Ecological Spaces for Water Conservation Services in Jilin Province of China. Land. 2021; 10(10):1029. https://doi.org/10.3390/land10101029
Chicago/Turabian StyleWang, Huan, Chao Zhang, Li Li, Wenju Yun, Jiani Ma, and Lulu Gao. 2021. "Delimitating the Ecological Spaces for Water Conservation Services in Jilin Province of China" Land 10, no. 10: 1029. https://doi.org/10.3390/land10101029
APA StyleWang, H., Zhang, C., Li, L., Yun, W., Ma, J., & Gao, L. (2021). Delimitating the Ecological Spaces for Water Conservation Services in Jilin Province of China. Land, 10(10), 1029. https://doi.org/10.3390/land10101029

