Hydrological 0D and 2D Modelling of the Navio-Quebrado Coastal Lagoon (La Guajira, Colombia): A Challenging Exercise
Abstract
1. Introduction
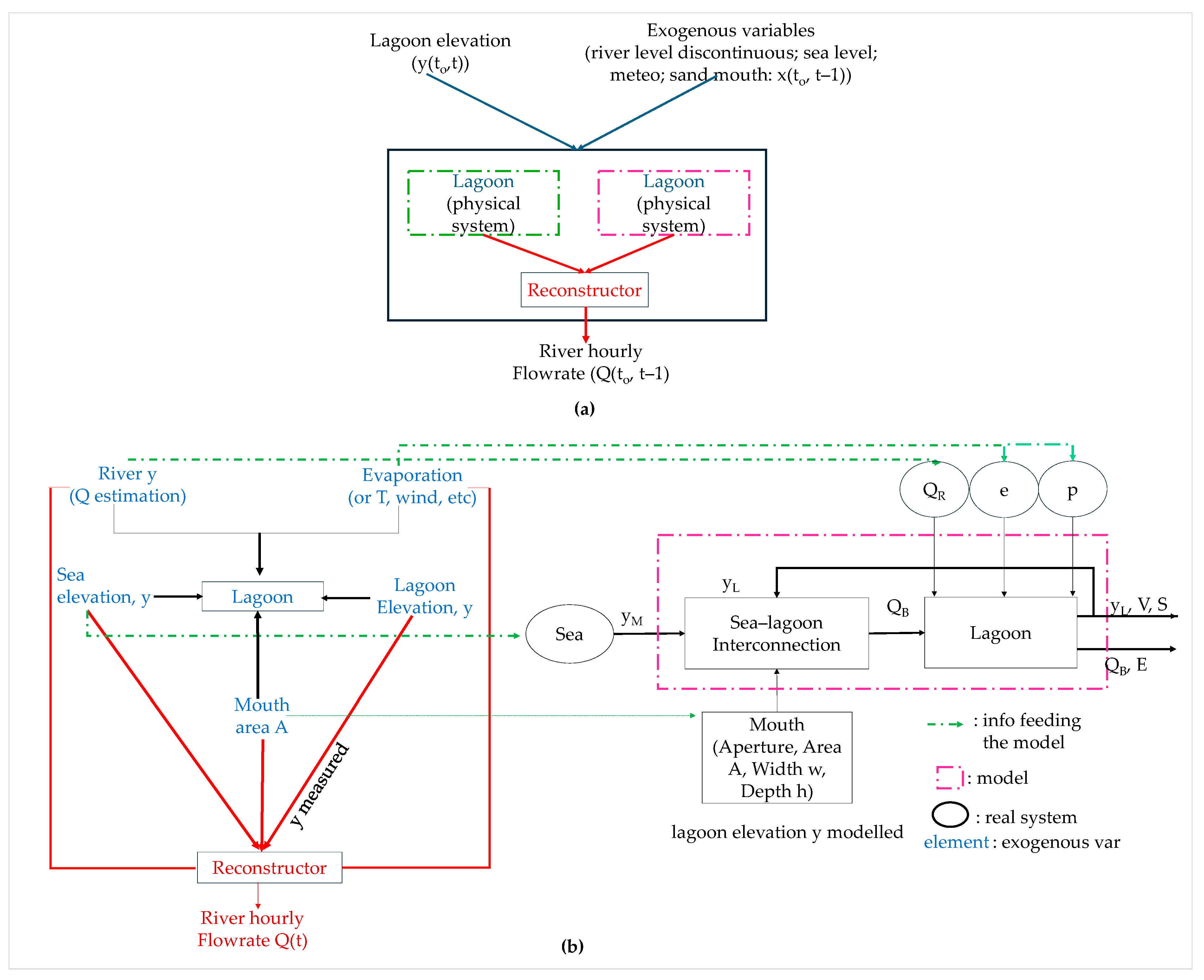
2. System Approach: Two Views of the Same System
3. Elements of the Modelled System
3.1. Morphometrics
3.1.1. Process
3.1.2. Validation
3.2. Mechanism of the Lagoon–Sea Exchange Flows
3.3. Mechanisms: Dynamics of the Mouth
- –
- a time superior to the maximum openness duration τmax elapses (about 4 months);
- –
- the lagoon level drops below a minimum threshold ϑ2 (about −0.24 m asl) and the maximum height difference between the lagoon and the sea is below the threshold σ (about 12 cm), i.e., there is little enough energy for the sea to re-deposit the mouth bar that closes the lagoon.
- –
- from when it opens, it increases linearly, but quickly (τfull = 5 days) from 0 to the maximum Amax (this in principle could depend on the strength of the opening process, but this is influenced in turn by human intervention, not recorded up to now, so at the moment it is not possible to establish a relationship); the maximum value recorded is here adopted (Amax = 92 m2);
- –
- then it keeps more or less constant for a certain interval τkeep (about 20 days);
- –
- then it diminishes exponentially until the next closure instant.
3.4. Inflow from Runoff and Direct Precipitation
3.5. Evaporation
4. Modelling of the Lagoon
4.1. Characteristics
4.1.1. 0D Spatial Modelling
4.1.2. 2D Spatial Modelling
- ▪ One simple way to deal with this is to adopt a (topo-bathymetric) DEM including the largest mouth and then run a number of simulations, each starting with the final state of the previous one and including a border condition with a progressively larger width on top of the DEM mouth while the mouth is widening and vice versa when it is narrowing. A more elegant solution is to embed directly in the model code (usually not accessible) a time-varying border condition.
- ▪ This implies that the model determines automatically the exchange flows across the mouth, given the sea level and the current lagoon water level. This seems quite feasible according to the very nature of the 2D model approach: at any time, in any cell of the discretization modelling grid, a gradient is computed and a corresponding flow determined (in x,y directions).
- ▪ Winds are crucial in the phenomena of coastal barrier overflow and favor water exchange between the lagoon and the sea (ebb and flow), so for the case at hand, where winds are scarcely known, the 2D model output can be negatively affected.
- ▪ In the 0D model, we solved this by including a very basic rule stating, essentially, that on top of a certain lagoon level (threshold), the mouth would open, while it would close below another threshold.
- ▪ In the 2D model, the mechanisms of bed morphology change can be embedded in the “physics” of the model itself, so that it autonomously and dynamically adjusts the mouth geometry in response to changing conditions, simulating sediment transport and morphological changes [24]. Several studies on lagoon barrier overtopping events have employed 2D hydrodynamic models to reconstruct the entire process and variability of water flows, including dam formation, breach flow hydrographs, and downstream flooding. This demonstrates the models’ abilities to capture complex morpho-dynamic and hydro-sedimentological processes [19,25].
- ▪ However, obtaining the data required by these sophisticated models (e.g., XBeach) is expensive and logistically challenging, limiting the model’s applicability in practical situations where data are scarce and generally unreliable [26,27]. In addition, sophisticated algorithms and robust numerical solutions [28] are required, as well as specialized knowledge and experience to configure and run the model, interpret its results [23], and occasionally access source code to perform the necessary adjustments and configurations to the computational algorithm. This level of expertise may not always be available, especially in resource-limited regions, further complicating the practical application of these models.
- ▪ To model in particular the closure of the mouth, essential input data detailing exogenous forces inside the lagoon as well as in the marine domain (such as tide levels, waves, solids concentration, and sediment transport by marine currents) are fundamental [20,25]. Without detailed, extensive, high-quality data input, hardly obtainable in general, as well as sufficient computational resources, the feasibility and accuracy of these types of models are significantly limited.
- ▪ Here, the key issue concerns the computing and processing speed.
- ▪ Dimensionality reduction can be a way out (as explored, for instance, by [29]). However, especially concerning the simulation of coastal barrier breaches, significant computational resources are required due to the need for high-resolution numerical meshes and the complexity of the physical processes involved [19,20,21,22]. Mesh refinement in the breach area is generally required, implying an increase in computational cost, as it necessitates decreasing the time step to maintain numerical stability. This can be a limiting factor, especially in the case of long-term simulations.
- ▪ Most probably, the answer becomes negative when dealing with a personal computer, while it may be positive when thinking of cloud computing [30].
4.2. Replicating the Historical Dataset
4.2.1. The 0D Case (Excel® Model)
4.2.2. The 2D Case (EFDC+ Model)
- Atmospheric Forcing Data
- Initial Conditions
- Boundary Conditions
5. Results
5.1. Results for 0D Model
- ▪ The system appears to be very sensitive to evaporation, as shown in Figure 10. This means that more attention should be paid to the determination of the evaporation rate.
- ▪ Finally, the cross-section area of the boca determines the amplitude of the water surface oscillations (and the associated flowrates) but not the general pattern of the elevation, as shown in Figure 11, for an increased value of 50% in the period 7000–9000 (as an example).
5.2. Results for 2D Model
6. Discussion and Conclusions
6.1. Discussion
6.2. Conclusions
- Hydrology: the inputs due to direct precipitation on the lagoon surface and to direct runoff from the local basin are estimated in a rough manner by assuming an instantaneous relationship and by assigning by trial and error a reasonable value to the parameters introduced so that the hydrological inputs be as far as possible consistent with the general behavior of the system when represented by the 0D model. The main input due to the river inflow is measured indirectly only once a day and transformed into a flowrate by a stage–discharge relationship calibrated on the few actual measurements of discharge carried out (which are indeed based on a rough transit velocity measurement). The main validation of this whole component is found in the observation of the consistency of the model behavior with all measurements, as illustrated in Figure 10.
- DEM: (i) Comparison of DEM elevation and field (GNSS-RTK) measurements along the shores in a particular situation when a field survey was carried out; (ii) comparison of bathymetric DEM elevations with the sonar data obtained in another field (boat) survey (532 points); (iii) comparison of the area provided by the relationship A(y) for the elevation y measured at our hydrometer in each of four given situations where a Sentinel satellite image was available, from which the wet area was determined.
- Lagoon–sea exchange: The flowrate is determined by a bi-dimensional relationship linking it to the height difference of the lagoon–sea and the mouth cross-section area. This relationship has been calibrated on a set of few measurements of the area and velocity at the mouth. The validity of this approach is corroborated by the (surprisingly) nice fitting of data to a smooth interpolating curve. In addition, the so-found relationship has been independently validated by adopting a completely different criterion based on the standard hydraulic relationship (Manning’s equation) and observing that very consistent results are obtained.
- Mouth dynamics: This process has been split into the process of opening-closing and the process of changing, accordingly, the area of the mouth. The “algorithm” found is just a formalization of what can be observed from our data. A validation on additional, independent data should be carried out.
Author Contributions
Funding
Data Availability Statement
Acknowledgments
Conflicts of Interest
References
- Nardini, A.G.C.; Escobar Villanueva, J.R.; Pérez-Montiel, J.I. Hydrological Monitoring System of the Navío-Quebrado Coastal Lagoon (Colombia): A Very Low-Cost, High-Value, Replicable, Semi-Participatory Solution with Preliminary Results. Water 2024, 16, 2248. [Google Scholar] [CrossRef]
- Zoidou, M.; Kokkos, N.; Sylaios, G. Dynamics of Water, Salt, and Nutrients Exchange at the Inlets of Three Coastal Lagoons. J. Mar. Sci. Eng. 2022, 10, 205. [Google Scholar] [CrossRef]
- Michielotto, A.; Tognin, D.; Matticchio, B.; Carniello, L.; D’Alpaos, A. Investigating Natural and Anthropogenic Impacts on the Hydrodynamics of the Venice Lagoon (Italy), a Numerical Approach. In Proceedings of the EGU General Assembly Conference Abstracts, Vienna, Austria, 23–28 April 2023; p. EGU-8582. [Google Scholar]
- Alba, J.G.; Gómez, A.G.; del Barrio Fernández, P.; Gómez, A.G.; Álvarez Díaz, C. Hydrodynamic Modelling of a Regulated Mediterranean Coastal Lagoon, the Albufera of Valencia (Spain). J. Hydroinformatics 2014, 16, 1062–1076. [Google Scholar] [CrossRef][Green Version]
- Sousa, M.C.; Dias, J.M. Hydrodynamic Model Calibration for a Mesotidal Lagoon: The Case of Ria de Aveiro (Portugal). J. Coast. Res. 2007, 50, 1075. [Google Scholar] [CrossRef]
- Simonetti, I.; Cappietti, L. Influence of Inlets Morphology and Forcing Mechanisms on Water Exchange between Coastal Basins and the Sea: A Hindcast Study for a Mediterranean Lagoon. J. Mar. Sci. Eng. 2022, 10, 1929. [Google Scholar] [CrossRef]
- Ferrarin, C.; Umgiesser, G. Hydrodynamic Modeling of a Coastal Lagoon: The Cabras Lagoon in Sardinia, Italy. Ecol. Modell. 2005, 188, 340–357. [Google Scholar] [CrossRef]
- Huang, P.; Hennig, K.; Kala, J.; Andrys, J.; Hipsey, M.R. Climate Change Overtakes Coastal Engineering as the Dominant Driver of Hydrological Change in a Large Shallow Lagoon. Hydrol. Earth Syst. Sci. 2020, 24, 5673–5697. [Google Scholar] [CrossRef]
- IPCC. Climate Change 2022: Impacts, Adaptation and Vulnerability. Contribution of Working Group II to the Sixth Assessment Report of the Intergovernmental Panel on Climate Change; Pörtner, H.-O., Roberts, D.C., Tignor, M., Poloczanska, E.S., Mintenbeck, K., Alegr, A., Eds.; Cambridge University Press: Cambridge, UK; New York, NY, USA, 2022. [Google Scholar]
- Murillo, L.G.; Florián Buitrago, M.; Pabón Restrepo, G.A.; Pérez Álvarez, P.A.; Rojas Laserna, M.; Suárez Castaño, R. Política Nacional de Cambio Climático: Documento Para Tomadores de Decisiones; Ministerio de Ambiente y Desarrollo Sostenible: Bogotá, Colombia, 2017. [Google Scholar]
- Nartiss, M. R.Lake.Xy Module. Available online: https://grass.osgeo.org/grass-stable/manuals/r.lake.html (accessed on 5 May 2024).
- Chow, V.T. Open-Channel Hydraulic; McGraw-Hill: New York, NY, USA, 1959; ISBN 978-0-07-085906-7. [Google Scholar]
- Corporación Autónoma Regional de La Guajira [CORPOGUAJIRA]. Ajuste y/o Actualización Del POMCA Del Río Camarones y Otros Directos Al Caribe—La Guajira; Corporación Autónoma Regional de La Guajira [CORPOGUAJIRA]: Riohacha, Colombia, 2022. [Google Scholar]
- Young, D.M.; Gregory, R.T. A Survey of Numerical Mathematics; Addison-Wesley Pub. Co.: Reading, MA, USA, 1972; Volume 1. [Google Scholar]
- Moraru, A.; Rüther, N.; Bruland, O. Investigating Optimal 2D Hydrodynamic Modeling of a Recent Flash Flood in a Steep Norwegian River Using High-Performance Computing. J. Hydroinform. 2023, 25, 1690–1712. [Google Scholar] [CrossRef]
- Mao, M.; Xia, M. Seasonal Dynamics of Water Circulation and Exchange Flows in a Shallow Lagoon-Inlet-Coastal Ocean System. Ocean Model. 2023, 186, 102276. [Google Scholar] [CrossRef]
- Torres-Bejarano, F.M.; Torregroza-Espinosa, A.C.; Martinez-Mera, E.; Castañeda-Valbuena, D.; Tejera-Gonzalez, M.P. Hydrodynamics and Water Quality Assessment of a Coastal Lagoon Using Environmental Fluid Dynamics Code Explorer Modeling System. Glob. J. Environ. Sci. Manag. 2020, 6, 289–308. [Google Scholar] [CrossRef]
- Tsanis, I.K.; Wu, J.; Shen, H.; Valeo, C. Environmental Hydraulics: Hydrodynamic and Pollutant Transport Modelling of Lakes and Coastal Waters. In Environmental Hydraulics; Tsanis, I.K., Wu, J., Shen, H., Valeo, C., Eds.; 2549; Developments in Water Science; Elsevier: Amsterdam, The Netherlands, 2006. [Google Scholar]
- Gunasinghe, G.P.; Ruhunage, L.; Ratnayake, N.P.; Ratnayake, A.S.; Samaradivakara, G.V.I.; Jayaratne, R. Influence of Manmade Effects on Geomorphology, Bathymetry and Coastal Dynamics in a Monsoon-Affected River Outlet in Southwest Coast of Sri Lanka. Environ. Earth Sci. 2021, 80, 238. [Google Scholar] [CrossRef]
- Herrling, G.; Winter, C. Spatiotemporal Variability of Sedimentology and Morphology in the East Frisian Barrier Island System. Geo-Mar. Lett. 2017, 37, 137–149. [Google Scholar] [CrossRef]
- Nienhuis, J.H.; Törnqvist, T.E.; Esposito, C.R. Crevasse Splays Versus Avulsions: A Recipe for Land Building With Levee Breaches. Geophys. Res. Lett. 2018, 45, 4058–4067. [Google Scholar] [CrossRef]
- Li, X.; Leonardi, N.; Plater, A.J. Impact of Barrier Breaching on Wetland Ecosystems under the Influence of Storm Surge, Sea-Level Rise and Freshwater Discharge. Wetlands 2020, 40, 771–785. [Google Scholar] [CrossRef]
- Elsayed, S.M.; Oumeraci, H. Combined Modelling of Coastal Barrier Breaching and Induced Flood Propagation Using XBeach. Hydrology 2016, 3, 32. [Google Scholar] [CrossRef]
- Maicu, F.; Abdellaoui, B.; Bajo, M.; Chair, A.; Hilmi, K.; Umgiesser, G. Modelling the Water Dynamics of a Tidal Lagoon: The Impact of Human Intervention in the Nador Lagoon (Morocco). Cont. Shelf Res. 2021, 228, 104535. [Google Scholar] [CrossRef]
- Nienhuis, J.H.; Heijkers, L.G.H.; Ruessink, G. Barrier Breaching Versus Overwash Deposition: Predicting the Morphologic Impact of Storms on Coastal Barriers. J. Geophys. Res. Earth Surf. 2021, 126, e2021JF006066. [Google Scholar] [CrossRef]
- Wright, K.A.; Goodman, D.H.; Som, N.A.; Alvarez, J.; Martin, A.; Hardy, T.B. Improving Hydrodynamic Modelling: An Analytical Framework for Assessment of Two-Dimensional Hydrodynamic Models. River Res. Appl. 2017, 33, 170–181. [Google Scholar] [CrossRef]
- Yang, Q.; Wu, W.; Wang, Q.J.; Vaze, J. A 2D Hydrodynamic Model-Based Method for Efficient Flood Inundation Modelling. J. Hydroinform. 2022, 24, 1004–1019. [Google Scholar] [CrossRef]
- Kamoun, M.; Zaïbi, C.; Langer, M.R.; Carbonel, P.; Ben Youssef, M. Coastal Dynamics and the Evolution of the Acholla Lagoon (Gulf of Gabes, Tunisia): A Multiproxy Approach. Arab. J. Geosci. 2021, 14, 2021. [Google Scholar] [CrossRef]
- Rohmer, J.; Sire, C.; Lecacheux, S.; Idier, D.; Pedreros, R. Improved Metamodels for Predicting High-Dimensional Outputs by Accounting for the Dependence Structure of the Latent Variables: Application to Marine Flooding. Stoch. Environ. Res. Risk Assess. 2023, 37, 2919–2941. [Google Scholar] [CrossRef]
- Liu, R.; Wei, J.; Ren, Y.; Liu, Q.; Wang, G.; Shao, S.; Tang, S. HydroMP—A Computing Platform for Hydrodynamic Simulation Based on Cloud Computing. J. Hydroinform. 2017, 19, 953–972. [Google Scholar] [CrossRef][Green Version]
- Jeong, S.; Yeon, K.; Hur, Y.; Oh, K. Salinity Intrusion Characteristics Analysis Using EFDC Model in the Downstream of Geum River. J. Environ. Sci. 2010, 22, 934–939. [Google Scholar] [CrossRef] [PubMed]
- Mathis, T.J.; Lee, S.-T.; Craig, P.M.; Lam, N.T.; Scandrett, K.; Mishra, A.; Arifin, R.R.; Jung, J.Y. Estuarine Salinity Intrusion and Implications for Aquatic Habitat: A Case Study of the Lower St. Johns River Estuary, Florida. In Proceedings of the World Environmental and Water Resources Congress 2019, Pittsburgh, PA, USA, 19–23 May 2019; pp. 13–25. [Google Scholar]
- Feng, L.U.O.; Ruijie, L.I. 3D Water Environment Simulation for North Jiangsu Offshore Sea Based on EFDC. J. Water Resour. Prot. 2009, 1, 41–47. [Google Scholar] [CrossRef]
- Shin, S.; Her, Y.; Song, J.-H.; Kang, M.-S. Integrated Sediment Transport Process Modeling by Coupling Soil and Water Assessment Tool and Environmental Fluid Dynamics Code. Environ. Model. Softw. 2019, 116, 26–39. [Google Scholar] [CrossRef]
- Torres-Bejarano, F.; González-Martínez, J.; Rodríguez-Pérez, J.; Rodríguez-Cuevas, C.; Mathis, T.J.; Tran, D.K. Characterization of Salt Wedge Intrusion Process in a Geographically Complex Microtidal Deltaic Estuarine System. J. S. Am. Earth Sci. 2023, 131, 104646. [Google Scholar] [CrossRef]
- Hamrick, J.M. A Three-Dimensional Environmental Fluid Dynamics Computer Code: Theoretical and Computational Aspects; Special Report in Applied Marine Science and Ocean Engineering; no. 317; Virginia Institute of Marine Science, William & Mary: Gloucester Point, VA, USA, 1992; 64p. [Google Scholar] [CrossRef]
- Moriasi, D.N.; Arnold, J.G.; Van Liew, M.W.; Bingner, R.L.; Harmel, R.D.; Veith, T.L. Model Evaluation Guidelines for Systematic Quantification of Accuracy in Watershed Simulations. Trans. ASABE 2007, 50, 885–900. [Google Scholar] [CrossRef]
- Gupta, H.V.; Kling, H.; Yilmaz, K.K.; Martinez, G.F. Decomposition of the Mean Squared Error and NSE Performance Criteria: Implications for Improving Hydrological Modelling. J. Hydrol. 2009, 377, 80–91. [Google Scholar] [CrossRef]
- Nash, J.E.; Sutcliffe, J. V River Flow Forecasting through Conceptual Models Part I—A Discussion of Principles. J. Hydrol. 1970, 10, 282–290. [Google Scholar] [CrossRef]
- Kalman, R.E. A New Approach to Linear Filtering and Prediction Problems. J. Basic Eng. 1960, 82, 35–45. [Google Scholar] [CrossRef]
- Bavdekar, V.A.; Deshpande, A.P.; Patwardhan, S.C. Identification of Process and Measurement Noise Covariance for State and Parameter Estimation Using Extended Kalman Filter. J. Process Control 2011, 21, 585–601. [Google Scholar] [CrossRef]
- Protsenko, S.V.; Protsenko, E.A.; Kharchenko, A. V Comparison of Hydrodynamic Processes Modeling Results in Shal-Low Water Bodies Based on 3D Model and 2D Model Averaged by Depth. Comput. Math. Inf. Technol. 2023, 6, 49–63. [Google Scholar]
- Hernandez, I.; Castro-Rosero, L.M.; Espino, M.; Alsina Torrent, J.M. LOCATE v1.0: Numerical Modelling of Floating Marine Debris Dispersion in Coastal Regions Using Parcels v2.4.2. Geosci. Model Dev. 2024, 17, 2221–2245. [Google Scholar] [CrossRef]
- Hu, D.; Chen, Z.; Li, Z.; Zhu, Y. An Implicit 1D-2D Deeply Coupled Hydrodynamic Model for Shallow Water Flows. J. Hydrol. 2024, 631, 130833. [Google Scholar] [CrossRef]
- Kabi, J.N.; wa Maina, C.; Mharakurwa, E.T.; Mathenge, S.W. Low Cost, LoRa Based River Water Level Data Acquisition System. HardwareX 2023, 14, e00414. [Google Scholar] [CrossRef]
- Notter, B.; MacMillan, L.; Viviroli, D.; Weingartner, R.; Liniger, H.P. Impacts of Environmental Change on Water Resources in the Mt. Kenya Region. J. Hydrol. 2007, 343, 266–278. [Google Scholar] [CrossRef]














| Date | Time | Flow Direction | COD | Mouth Area | Small (S) or Large (L) | ExchangeFlowrate QB | y Sea P. Brisa | y* Sea P. Brisa | y* Lagoon Piezometer | Delta y* Piezometer | |
|---|---|---|---|---|---|---|---|---|---|---|---|
| OUT | IN | (m2) | (m3/s) | (m.a.s.l) | (m.a.s.l) | (m.a.s.l) | (m.a.s.l) | ||||
| 0.618 | |||||||||||
| 10 December 2021 | 08:46 | x | 1 | 14.53 | S | 6.9 | - | - | - | - | |
| 10 December 2021 | 14:28 | x | 0 | 17.98 | S | 7.9 | - | - | - | - | |
| 8 June 2022 | 09:20 | x | 1 | 38.04 | S | 19.4 | 0.400 | −0.218 | −0.076 | 0.142 | |
| 8 June 2022 | 11:00 | x | 1 | 35.31 | S | 27.2 | 0.350 | −0.268 | −0.092 | 0.176 | |
| 7 July 2022 | 05:35 | x | 0 | 0.04 | S | 0.0 | 0.480 | −0.138 | −0.166 | 0.028 | |
| 30 September 2022 | 09:30 | x | 0 | 41.31 | L | 27.0 | 0.630 | 0.012 | 0.034 | -0.022 | |
| 30 September 2022 | 15:30 | x | 0 | 56.04 | L | 36.0 | - | - | - | - | |
| 30 September 2022 | 15:30 | x | 0 | 56.04 | L | 44.0 | 0.845 | 0.227 | 0.115 | 0.112 | |
| 28 October 2022 | 09:37 | x | 1 | 92.23 | L | 49.1 | 0.640 | 0.022 | 0.053 | 0.031 | |
| 28 October 2022 | 09:37 | x | 1 | 92.23 | L | 47.9 | - | - | - | - | |
| 28 October 2022 | 12:10 | x | 0 | 97.92 | L | 30.6 | 0.750 | 0.132 | 0.120 | 0.012 | |
| 25 November 2022 | 10:30 | x | 0 | 68.26 | L | 61.0 | 0.70 | 0.082 | −0.140 | 0.222 | |
| 25 November 2022 | 10:30 | x | 0 | 68.26 | L | 61.1 | - | - | - | - | |
| 25 November 2022 | 14:30 | x | 0 | 63.18 | L | 50.4 | 0.675 | 0.057 | −0.088 | 0.145 | |
| 16 December 2022 | 10:30 | x | 1 | 19.40 | S | 5.9 | 0.455 | −0.163 | −0.159 | 0.004 | |
| Parameter | Value |
|---|---|
| Time step, ∆t (s) | 2.0 |
| Manning Coefficient | 0.01 |
| Background horizontal eddy viscosity (m2/s) | 0.3 |
| Background vertical eddy viscosity (m2/s) | 1 × 10−5 |
| Vertical molecular diffusivity (m2/s) | 1 × 10−6 |
| Total computation time (h) | 18 |
| Period | Yearly | Monthly | ||
|---|---|---|---|---|
| IN | river | 94.00 | 61.54 | 5.13 |
| precipitation and runoff | 30.78 | 20.15 | 1.68 | |
| incoming sea | 195.10 | 127.72 | 10.64 | |
| Total | 319.88 | 209.41 | 17.45 | |
| OUT | outgoing to sea | 265.09 | 173.55 | 14.46 |
| evaporation | 58.46 | 38.27 | 3.19 | |
| storage loss | −1.90 | −1.24 | −0.10 | |
| Total | 321.65 | 210.58 | 17.55 | |
| BALANCE | IN-OUT | −1.78 | −1.17 | −0.10 |
| Error | as a % of IN | 0.56 | 0.55 | 0.55 |
| Metric | 0D Model | EFDC Model |
|---|---|---|
| MAE | 7.784 | 9.718 |
| RMSE | 9.897 | 12.584 |
| NSE | 0.846 | 0.751 |
| KGE | 0.812 | 0.822 |
Disclaimer/Publisher’s Note: The statements, opinions and data contained in all publications are solely those of the individual author(s) and contributor(s) and not of MDPI and/or the editor(s). MDPI and/or the editor(s) disclaim responsibility for any injury to people or property resulting from any ideas, methods, instructions or products referred to in the content. |
© 2025 by the authors. Licensee MDPI, Basel, Switzerland. This article is an open access article distributed under the terms and conditions of the Creative Commons Attribution (CC BY) license (https://creativecommons.org/licenses/by/4.0/).
Share and Cite
Nardini, A.G.C.; Torres-Bejarano, F.; Escobar Villanueva, J.R.; Rodríguez Fernández, R.-A.; Fragozo Arevalo, J.M.; Pérez-Montiel, J.I. Hydrological 0D and 2D Modelling of the Navio-Quebrado Coastal Lagoon (La Guajira, Colombia): A Challenging Exercise. Water 2025, 17, 636. https://doi.org/10.3390/w17050636
Nardini AGC, Torres-Bejarano F, Escobar Villanueva JR, Rodríguez Fernández R-A, Fragozo Arevalo JM, Pérez-Montiel JI. Hydrological 0D and 2D Modelling of the Navio-Quebrado Coastal Lagoon (La Guajira, Colombia): A Challenging Exercise. Water. 2025; 17(5):636. https://doi.org/10.3390/w17050636
Chicago/Turabian StyleNardini, Andrea Gianni Cristoforo, Franklin Torres-Bejarano, Jairo R. Escobar Villanueva, Rosa-Angélica Rodríguez Fernández, Jose Miguel Fragozo Arevalo, and Jhonny I. Pérez-Montiel. 2025. "Hydrological 0D and 2D Modelling of the Navio-Quebrado Coastal Lagoon (La Guajira, Colombia): A Challenging Exercise" Water 17, no. 5: 636. https://doi.org/10.3390/w17050636
APA StyleNardini, A. G. C., Torres-Bejarano, F., Escobar Villanueva, J. R., Rodríguez Fernández, R.-A., Fragozo Arevalo, J. M., & Pérez-Montiel, J. I. (2025). Hydrological 0D and 2D Modelling of the Navio-Quebrado Coastal Lagoon (La Guajira, Colombia): A Challenging Exercise. Water, 17(5), 636. https://doi.org/10.3390/w17050636

