Research on Intelligent Chemical Dosing System for Phosphorus Removal in Wastewater Treatment Plants
Abstract
1. Introduction
2. Materials and Methods
2.1. Overview of the Case WWTP Process
2.2. Pilot-Scale Experimental Setup
2.3. Pilot-Scale Experimental Plan
3. Optimization of Chemical Selection and Initial Dosing Amount
3.1. Laboratory Test for Chemical Selection
3.2. Determination of the Optimal Dosage for Pilot-Scale Chemical
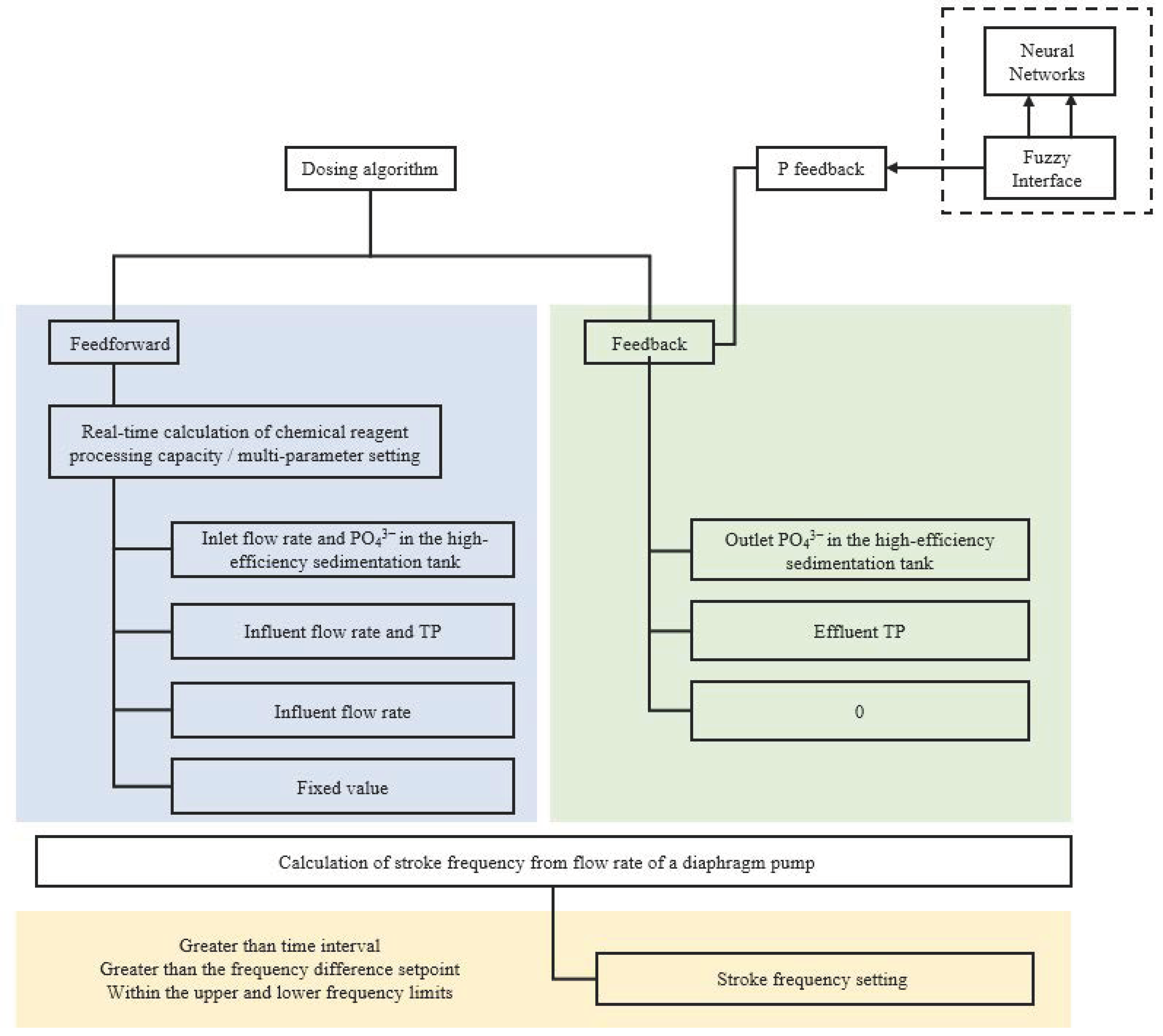
4. Feedforward–Feedback Compound Control Model for Phosphorus Removal Agent Dosage
4.1. Feedforward Dosage Model
4.2. Adaptive Fuzzy Neural Network P Feedback Controller
5. Application of Intelligent Chemical Dosing Control System in Case WWTP
5.1. System Design
5.2. Implementation of Application Interfaces
5.3. Implementation of an Upper Computer Program
- -
- Initializes MQTT client: Sets up the MQTT protocol client for communication with remote devices or servers.
- -
- Sets Connection information: Configures connection parameters for the MQTT client, such as server address, port, and client ID.
- -
- Subscribes on connection: Automatically subscribes to relevant topics upon successful connection to receive control messages.
- -
- Parses information and controls devices: Parses receive information and execute corresponding device control commands based on the parsed results.
5.4. Implementation of Dosing Algorithm Program
6. Results of Intelligent Phosphorus Removal Operation with Automatic Dosing
7. Conclusions
- (1)
- At low concentrations (≤60 mg/L), the phosphorus removal efficiency of the four phosphorus removal chemicals is in the following order: FeCl3, PSAF, PAC, and PAFC.
- (2)
- The mathematical chemical dosing model for phosphorus removal in the high-efficiency sedimentation tank is as follows: the feedforward dosage is a function of the influent flowrate and the effluent TP from the secondary sedimentation tank. Additionally, the effluent TP is continuously monitored and used as feedback to adjust the dosage of the chemicals in real time to ensure stable compliance.
- (3)
- To ensure compliance with effluent standards, traditional dosing methods of phosphorus removal chemicals are relatively fixed and conservative. With the implementation of an automatic control system, dosing can be adjusted more accurately and flexibly in real-time according to changes in influent water quality and quantity. It is estimated that this can improve effluent stability by 67%.
- (4)
- Automatic control of phosphorus removal chemicals is easily achievable through modifications in actual production operations. Moreover, due to its favorable economic effects, it is worth promoting.
Author Contributions
Funding
Data Availability Statement
Conflicts of Interest
References
- Xu, H.; Vilanova, R. PI and Fuzzy Control for P-Removal in Wastewater Treatment Plant. Int. J. Comput. Commun. 2015, 10, 176. [Google Scholar] [CrossRef]
- Bawiec, A. Efficiency of Nitrogen and Phosphorus Compounds Removal in Hydroponic Wastewater Treatment Plant. Environ. Technol. 2019, 40, 2062–2072. [Google Scholar] [CrossRef] [PubMed]
- Chen, Y.; Lan, S.; Wang, L.; Dong, S.; Zhou, H.; Tan, Z.; Li, X. A Review: Driving Factors and Regulation Strategies of Microbial Community Structure and Dynamics in Wastewater Treatment Systems. Chemosphere 2017, 174, 173–182. [Google Scholar] [CrossRef] [PubMed]
- Gutierrez, O.; Park, D.; Sharma, K.R.; Yuan, Z. Iron Salts Dosage for Sulfide Control in Sewers Induces Chemical Phosphorus Removal during Wastewater Treatment. Water Res. 2010, 44, 3467–3475. [Google Scholar] [CrossRef] [PubMed]
- Huang, J.-X.; Cen, Y.-M.; Guan, Y.-T.; Zhang, W.-L. Application of Intelligent Control System for Che Mical Phosphorus Removal in Wastewater Treatment Process. China Water Wastewater 2022, 38, 104–107. [Google Scholar]
- Ginige, M.P.; Kayaalp, A.S.; Cheng, K.Y.; Wylie, J.; Kaksonen, A.H. Biological Phosphorus and Nitrogen Removal in Sequencing Batch Reactors: Effects of Cycle Length, Dissolved Oxygen Concentration and Influent Particulate Matter. Water Sci. Technol. 2013, 68, 982–990. [Google Scholar] [CrossRef] [PubMed]
- Gernaey, K.V.; Jørgensen, S.B. Benchmarking Combined Biological Phosphorus and Nitrogen Removal Wastewater Treatment Processes. Control Eng. Pract. 2004, 12, 357–373. [Google Scholar] [CrossRef]
- Ji, B.; Yang, K.; Wang, H. Impacts of Poly-Aluminum Chloride Addition on Activated Sludge and the Treatment Efficiency of SBR. Desalination Water Treat. 2015, 54, 2376–2381. [Google Scholar] [CrossRef]
- Zhang, J.; Tang, L.; Tang, W.; Zhong, Y.; Luo, K.; Duan, M.; Xing, W.; Liang, J. Removal and Recovery of Phosphorus from Low-Strength Wastewaters by Flow-Electrode Capacitive Deionization. Sep. Purif. Technol. 2020, 237, 116322. [Google Scholar] [CrossRef]
- Takács, I.; Murthy, S.; Fairlamb, P.M. Chemical Phosphorus Removal Model Based on Equilibrium Chemistry. Water Sci. Technol. 2005, 52, 549–555. [Google Scholar] [CrossRef]
- Kazadi Mbamba, C.; Lindblom, E.; Flores-Alsina, X.; Tait, S.; Anderson, S.; Saagi, R.; Batstone, D.J.; Gernaey, K.V.; Jeppsson, U. Plant-Wide Model-Based Analysis of Iron Dosage Strategies for Chemical Phosphorus Removal in Wastewater Treatment Systems. Water Res. 2019, 155, 12–25. [Google Scholar] [CrossRef] [PubMed]
- Takács, I.; Murthy, S.; Smith, S.; McGrath, M. Chemical Phosphorus Removal to Extremely Low Levels: Experience of Two Plants in the Washington, DC Area. Water Sci. Technol. 2006, 53, 21–28. [Google Scholar] [CrossRef] [PubMed]
- Xu, Y.; Zeng, X.; Bernard, S.; He, Z. Data-Driven Prediction of Neutralizer pH and Valve Position towards Precise Control of Chemical Dosage in a Wastewater Treatment Plant. J. Clean. Prod. 2022, 348, 131360. [Google Scholar] [CrossRef]
- Hauduc, H.; Takács, I.; Smith, S.; Szabo, A.; Murthy, S.; Daigger, G.T.; Spérandio, M. A Dynamic Physicochemical Model for Chemical Phosphorus Removal. Water Res. 2015, 73, 157–170. [Google Scholar] [CrossRef] [PubMed]
- Solon, K.; Flores-Alsina, X.; Kazadi Mbamba, C.; Ikumi, D.; Volcke, E.I.P.; Vaneeckhaute, C.; Ekama, G.; Vanrolleghem, P.A.; Batstone, D.J.; Gernaey, K.V.; et al. Plant-Wide Modelling of Phosphorus Transformations in Wastewater Treatment Systems: Impacts of Control and Operational Strategies. Water Res. 2017, 113, 97–110. [Google Scholar] [CrossRef] [PubMed]
- Zhang, L.; Zhang, J.; Honggui, H.A.N.; Junfei, Q. FNN-Based Process Control for Biochemical Phosphorus in WWTP. CIESC J. 2020, 71, 1217. [Google Scholar]
- Ruano, M.V.; Ribes, J.; Sin, G.; Seco, A.; Ferrer, J. A Systematic Approach for Fine-Tuning of Fuzzy Controllers Applied to WWTPs. Environ. Model. Softw. 2010, 25, 670–676. [Google Scholar] [CrossRef]
- Sabahi, K.; Ghaemi, S.; Liu, J.; Badamchizadeh, M.A. Indirect Predictive Type-2 Fuzzy Neural Network Controller for a Class of Nonlinear Input-Delay Systems. ISA Trans. 2017, 71, 185–195. [Google Scholar] [CrossRef] [PubMed]
- Cai, W.; Zhang, B.; Jin, Y.; Lei, Z.; Feng, C.; Ding, D.; Hu, W.; Chen, N.; Suemura, T. Behavior of Total Phosphorus Removal in an Intelligent Controlled Sequencing Batch Biofilm Reactor for Municipal Wastewater Treatment. Bioresour. Technol. 2013, 132, 190–196. [Google Scholar] [CrossRef]
- Lochmatter, S.; Gonzalez-Gil, G.; Holliger, C. Optimized Aeration Strategies for Nitrogen and Phosphorus Removal with Aerobic Granular Sludge. Water Res. 2013, 47, 6187–6197. [Google Scholar] [CrossRef]
- Tavakoli, A.R.; Seifi, A.R.; Arefi, M.M. Designing a Self-Constructing Fuzzy Neural Network Controller for Damping Power System Oscillations. Fuzzy Sets Syst. 2019, 356, 63–76. [Google Scholar] [CrossRef]
- Sartorius, C.; Von Horn, J.; Tettenborn, F. Phosphorus Recovery from Wastewater—Expert Survey on Present Use and Future Potential. Water Environ. Res. 2012, 84, 313–322. [Google Scholar] [CrossRef]
- Sha’aban, Y.A.; Tahir, F.; Masding, P.W.; Mack, J.; Lennox, B. Control Improvement Using MPC: A Case Study of pH Control for Brine Dechlorination. IEEE Access 2018, 6, 13418–13428. [Google Scholar] [CrossRef]
- Wu, H.; Yan, F.; Wang, G.; Lv, C. A Predictive Control Based on Decentralized Fuzzy Inference for a pH Neutralization Process. J. Process Control 2022, 110, 76–83. [Google Scholar] [CrossRef]
- Li, J.; Tang, Z.; Luan, H.; Liu, Z.; Xu, B.; Wang, Z.; He, W. An Improved Method of Model-Free Adaptive Predictive Control: A Case of pH Neutralization in WWTP. Processes 2023, 11, 1448. [Google Scholar] [CrossRef]
- Song, Y.; Tadé, M.O.; Zhang, T. Stabilization and Algorithm of Integrator plus Dead-Time Process Using PID Controller. J. Process Control 2009, 19, 1529–1537. [Google Scholar] [CrossRef]
- Wu, H.; Su, W.; Liu, Z. PID Controllers: Design and Tuning Methods. In Proceedings of the 2014 9th IEEE Conference on Industrial Electronics and Applications, Hangzhou, China, 9–11 June 2014; IEEE: Piscataway, NJ, USA; pp. 808–813. [Google Scholar]
- Vilela, P.; Nam, K.; Yoo, C. Wastewater Treatment System Optimization for Sustainable Operation of the SHARON–Anammox Process under Varying Carbon/Nitrogen Loadings. Water 2023, 15, 4015. [Google Scholar] [CrossRef]
- Barbu, M.; Vilanova, R.; Meneses, M.; Santin, I. On the Evaluation of the Global Impact of Control Strategies Applied to Wastewater Treatment Plants. J. Clean. Prod. 2017, 149, 396–405. [Google Scholar] [CrossRef]
- Nikita, S.; Lee, M. Control of a Wastewater Treatment Plant Using Relay Auto-Tuning. Korean J. Chem. Eng. 2019, 36, 505–512. [Google Scholar] [CrossRef]
- GB 18918-2002; Discharge Standard of Pollutants for Municipal Wastewater Treatment Plant. Ministry of Environmental Protection, General Administration of Quality Supervision, Inspection and Quarantine: Beijing, China, 2002.
- GB 11893-89; Water Quality-Determination of Total Phosphorus-Ammonium Molybdate Spectrophotometric Method. Ministry of Environmental Protection: Beijing, China, 1989.
- HJ670-2013; Water Quality-Determination of Orthophosphate and Total Phosphorus-Continuous Flow Analysis(CFA) and Ammonium Molybdate Spectrophotometry. Ministry of Environmental Protection: Beijing, China, 2013.
- Liu, H.; Zhou, M.; Huang, S.; Lu, X.; Yang, F. Study and Control of Chemical Phosphorus Removal Process in Sewage Treatment Plant. Appl. Chem. Industry 2025, in process. [Google Scholar]
- Kim, D.W.; Yu, S.I.; Im, K.; Shin, J.; Shin, S.G. Responses of Coagulant Type, Dosage and Process Conditions to Phosphate Removal Efficiency from Anaerobic Sludge. Int. J. Environ. Res. Public Health 2022, 19, 1693. [Google Scholar] [CrossRef] [PubMed]








| Water Quality Parameters | COD (mg/L) | BOD5 (mg/L) | SS (mg/L) | NH4-N (mg/L) | TN (mg/L) | TP (mg/L) | |
|---|---|---|---|---|---|---|---|
| Influent | Design value | 240 | 120 | 200 | 35 | 30 | 3.5 |
| Actual value | 93~197 | 56~107 | 34~93 | 13~25 | 7~21 | 2.6~3.3 | |
| Effluent | Discharge standard | 40 | 10 | 10 | 35 | 5(8) | 0.5 |
| Actual value | 5~11 | 1~1.14 | 2.7~4.2 | 5~10 | 0.13~0.42 | 1.2~1.8 | |
Disclaimer/Publisher’s Note: The statements, opinions and data contained in all publications are solely those of the individual author(s) and contributor(s) and not of MDPI and/or the editor(s). MDPI and/or the editor(s) disclaim responsibility for any injury to people or property resulting from any ideas, methods, instructions or products referred to in the content. |
© 2024 by the authors. Licensee MDPI, Basel, Switzerland. This article is an open access article distributed under the terms and conditions of the Creative Commons Attribution (CC BY) license (https://creativecommons.org/licenses/by/4.0/).
Share and Cite
Lu, X.; Huang, S.; Liu, H.; Yang, F.; Zhang, T.; Wan, X. Research on Intelligent Chemical Dosing System for Phosphorus Removal in Wastewater Treatment Plants. Water 2024, 16, 1623. https://doi.org/10.3390/w16111623
Lu X, Huang S, Liu H, Yang F, Zhang T, Wan X. Research on Intelligent Chemical Dosing System for Phosphorus Removal in Wastewater Treatment Plants. Water. 2024; 16(11):1623. https://doi.org/10.3390/w16111623
Chicago/Turabian StyleLu, Xi, Song Huang, Haichen Liu, Fengwei Yang, Ting Zhang, and Xinyu Wan. 2024. "Research on Intelligent Chemical Dosing System for Phosphorus Removal in Wastewater Treatment Plants" Water 16, no. 11: 1623. https://doi.org/10.3390/w16111623
APA StyleLu, X., Huang, S., Liu, H., Yang, F., Zhang, T., & Wan, X. (2024). Research on Intelligent Chemical Dosing System for Phosphorus Removal in Wastewater Treatment Plants. Water, 16(11), 1623. https://doi.org/10.3390/w16111623

