Evaluation of the Influence of Catchment Parameters on the Required Size of a Stormwater Infiltration Facility
Abstract
1. Introduction
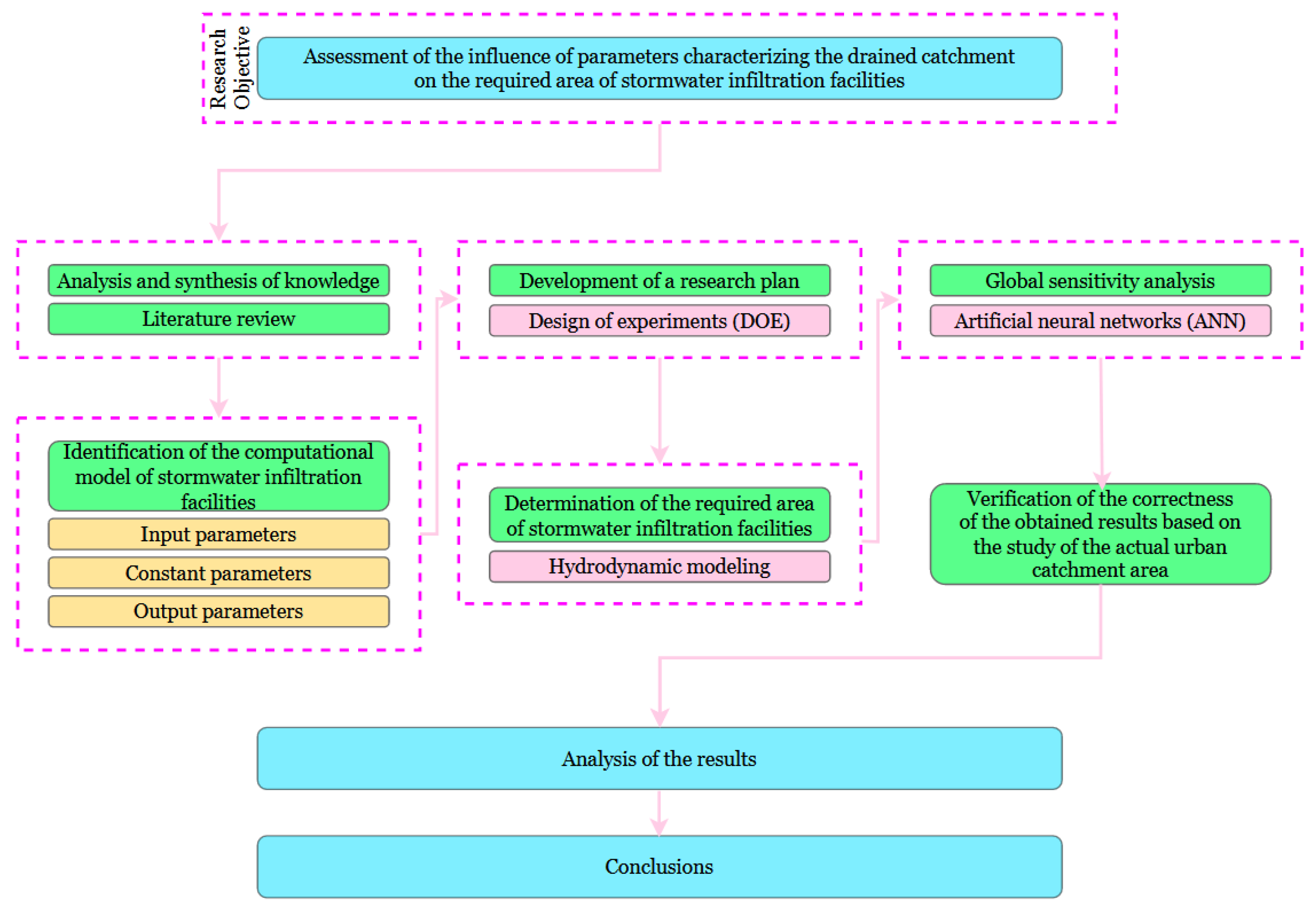
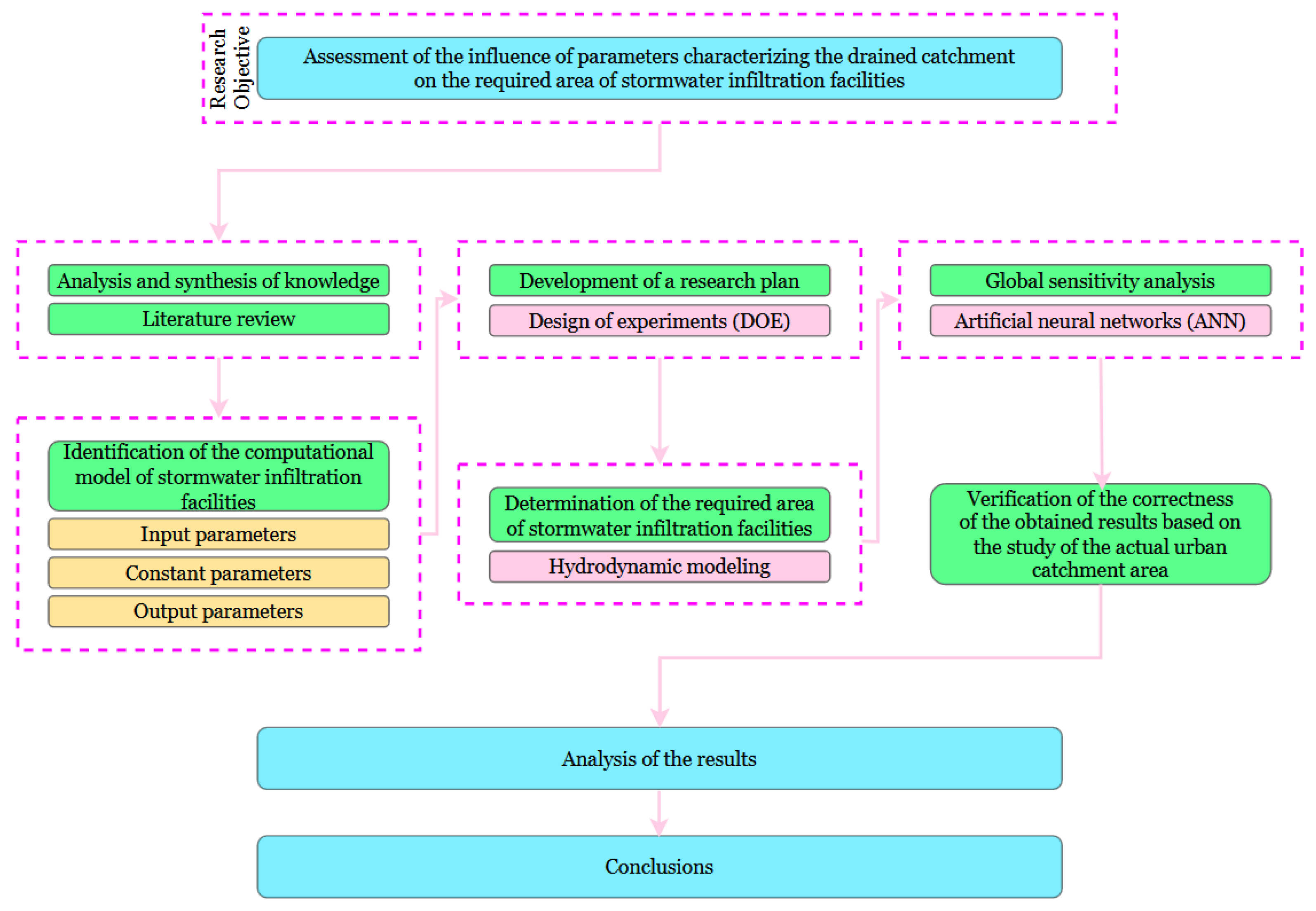
2. Materials and Methods
2.1. Rainfall Model
2.2. Stormwater Infiltration Model
2.3. Computational Model
2.4. Evaluation of the Influence of Catchment Parameters on the Required Area of Stromwater Infiltration Facilities
2.5. Case Study
- Variant 0—the parameters that characterize the catchment area were adopted according to the actual conditions. This was achieved by conducting local inspections, performing field surveys, using Geographic Information System (GIS) data, etc. An infiltration basin was designed in the lowest part of the catchment, assuming a rainfall probability of p = 0.5. The area of the square bottom of the facility was equal to 1892.25 m2 (himax = 0.30 m);
- Variant 1—the selected parameters of Variant 0 (total catchment area, soil permeability, runoff coefficient, depth of depression storage, average surface slope and catchment roughness coefficient) were increased by 10% one by one. The change in each parameter was analyzed individually. The remaining variables took the same values as in Variant 0;
- Variant 2—the selected parameters of Variant 0 (the same as in Variant 1) were reduced by 10% one by one. The change in each parameter was analyzed individually. The remaining variables assumed the same values as in Variant 0.
3. Results
3.1. Hydrodynamic Simulations
3.2. Global Sensitivity Analysis
3.3. Case Study Analysis
4. Discussion
4.1. Practical Application
4.2. Limitations and Further Research
5. Conclusions
Author Contributions
Funding
Data Availability Statement
Conflicts of Interest
Appendix A
| Ac | Lc | ns | C | ic | hd | is | nc |
|---|---|---|---|---|---|---|---|
| ha | ha/km | No. | % | ‰ | mm | ‰ | s/m1/3 |
| 5.53 | 6.6 | 10 | 39.1 | 0.4 | 2.13 | 3.5 | 0.015 |
| 5.53 | 6.6 | 10 | 70.9 | 0.4 | 1.68 | 2.0 | 0.020 |
| 5.53 | 6.6 | 21 | 39.1 | 0.7 | 2.13 | 2.0 | 0.020 |
| 5.53 | 6.6 | 21 | 70.9 | 0.7 | 1.68 | 3.5 | 0.015 |
| 5.53 | 8.4 | 10 | 39.1 | 0.4 | 1.68 | 2.0 | 0.015 |
| 5.53 | 8.4 | 10 | 70.9 | 0.4 | 2.13 | 3.5 | 0.020 |
| 5.53 | 8.4 | 21 | 39.1 | 0.7 | 1.68 | 3.5 | 0.020 |
| 5.53 | 8.4 | 21 | 70.9 | 0.7 | 2.13 | 2.0 | 0.015 |
| 10.47 | 6.6 | 10 | 39.1 | 0.7 | 2.13 | 2.0 | 0.015 |
| 10.47 | 6.6 | 10 | 70.9 | 0.7 | 1.68 | 3.5 | 0.020 |
| 10.47 | 6.6 | 21 | 39.1 | 0.4 | 2.13 | 3.5 | 0.020 |
| 10.47 | 6.6 | 21 | 70.9 | 0.4 | 1.68 | 2.0 | 0.015 |
| 10.47 | 8.4 | 10 | 39.1 | 0.7 | 1.68 | 3.5 | 0.015 |
| 10.47 | 8.4 | 10 | 70.9 | 0.7 | 2.13 | 2.0 | 0.020 |
| 10.47 | 8.4 | 21 | 39.1 | 0.4 | 1.68 | 2.0 | 0.020 |
| 10.47 | 8.4 | 21 | 70.9 | 0.4 | 2.13 | 3.5 | 0.015 |
| 8.00 | 7.5 | 16 | 55.0 | 0.6 | 1.91 | 2.8 | 0.018 |
| 5.53 | 6.6 | 10 | 39.1 | 0.7 | 1.68 | 3.5 | 0.015 |
| 5.53 | 6.6 | 10 | 70.9 | 0.7 | 2.13 | 2.0 | 0.020 |
| 5.53 | 6.6 | 21 | 39.1 | 0.4 | 1.68 | 2.0 | 0.020 |
| 5.53 | 6.6 | 21 | 70.9 | 0.4 | 2.13 | 3.5 | 0.015 |
| 5.53 | 8.4 | 10 | 39.1 | 0.7 | 2.13 | 2.0 | 0.015 |
| 5.53 | 8.4 | 10 | 70.9 | 0.7 | 1.68 | 3.5 | 0.020 |
| 5.53 | 8.4 | 21 | 39.1 | 0.4 | 2.13 | 3.5 | 0.020 |
| 5.53 | 8.4 | 21 | 70.9 | 0.4 | 1.68 | 2.0 | 0.015 |
| 10.47 | 6.6 | 10 | 39.1 | 0.4 | 1.68 | 2.0 | 0.015 |
| 10.47 | 6.6 | 10 | 70.9 | 0.4 | 2.13 | 3.5 | 0.020 |
| 10.47 | 6.6 | 21 | 39.1 | 0.7 | 1.68 | 3.5 | 0.020 |
| 10.47 | 6.6 | 21 | 70.9 | 0.7 | 2.13 | 2.0 | 0.015 |
| 10.47 | 8.4 | 10 | 39.1 | 0.4 | 2.13 | 3.5 | 0.015 |
| 10.47 | 8.4 | 10 | 70.9 | 0.4 | 1.68 | 2.0 | 0.020 |
| 10.47 | 8.4 | 21 | 39.1 | 0.7 | 2.13 | 2.0 | 0.020 |
| 10.47 | 8.4 | 21 | 70.9 | 0.7 | 1.68 | 3.5 | 0.015 |
| 8.00 | 7.5 | 16 | 55.0 | 0.6 | 1.91 | 2.8 | 0.018 |
| 5.53 | 6.6 | 10 | 39.1 | 0.4 | 1.68 | 3.5 | 0.020 |
| 5.53 | 6.6 | 10 | 70.9 | 0.4 | 2.13 | 2.0 | 0.015 |
| 5.53 | 6.6 | 21 | 39.1 | 0.7 | 1.68 | 2.0 | 0.015 |
| 5.53 | 6.6 | 21 | 70.9 | 0.7 | 2.13 | 3.5 | 0.020 |
| 5.53 | 8.4 | 10 | 39.1 | 0.4 | 2.13 | 2.0 | 0.020 |
| 5.53 | 8.4 | 10 | 70.9 | 0.4 | 1.68 | 3.5 | 0.015 |
| 5.53 | 8.4 | 21 | 39.1 | 0.7 | 2.13 | 3.5 | 0.015 |
| 5.53 | 8.4 | 21 | 70.9 | 0.7 | 1.68 | 2.0 | 0.020 |
| 10.47 | 6.6 | 10 | 39.1 | 0.7 | 1.68 | 2.0 | 0.020 |
| 10.47 | 6.6 | 10 | 70.9 | 0.7 | 2.13 | 3.5 | 0.015 |
| 10.47 | 6.6 | 21 | 39.1 | 0.4 | 1.68 | 3.5 | 0.015 |
| 10.47 | 6.6 | 21 | 70.9 | 0.4 | 2.13 | 2.0 | 0.020 |
| 10.47 | 8.4 | 10 | 39.1 | 0.7 | 2.13 | 3.5 | 0.020 |
| 10.47 | 8.4 | 10 | 70.9 | 0.7 | 1.68 | 2.0 | 0.015 |
| 10.47 | 8.4 | 21 | 39.1 | 0.4 | 2.13 | 2.0 | 0.015 |
| 10.47 | 8.4 | 21 | 70.9 | 0.4 | 1.68 | 3.5 | 0.020 |
| 8.00 | 7.5 | 16 | 55.0 | 0.6 | 1.91 | 2.8 | 0.018 |
| 5.53 | 6.6 | 10 | 39.1 | 0.7 | 2.13 | 3.5 | 0.020 |
| 5.53 | 6.6 | 10 | 70.9 | 0.7 | 1.68 | 2.0 | 0.015 |
| 5.53 | 6.6 | 21 | 39.1 | 0.4 | 2.13 | 2.0 | 0.015 |
| 5.53 | 6.6 | 21 | 70.9 | 0.4 | 1.68 | 3.5 | 0.020 |
| 5.53 | 8.4 | 10 | 39.1 | 0.7 | 1.68 | 2.0 | 0.020 |
| 5.53 | 8.4 | 10 | 70.9 | 0.7 | 2.13 | 3.5 | 0.015 |
| 5.53 | 8.4 | 21 | 39.1 | 0.4 | 1.68 | 3.5 | 0.015 |
| 5.53 | 8.4 | 21 | 70.9 | 0.4 | 2.13 | 2.0 | 0.020 |
| 10.47 | 6.6 | 10 | 39.1 | 0.4 | 2.13 | 2.0 | 0.020 |
| 10.47 | 6.6 | 10 | 70.9 | 0.4 | 1.68 | 3.5 | 0.015 |
| 10.47 | 6.6 | 21 | 39.1 | 0.7 | 2.13 | 3.5 | 0.015 |
| 10.47 | 6.6 | 21 | 70.9 | 0.7 | 1.68 | 2.0 | 0.020 |
| 10.47 | 8.4 | 10 | 39.1 | 0.4 | 1.68 | 3.5 | 0.020 |
| 10.47 | 8.4 | 10 | 70.9 | 0.4 | 2.13 | 2.0 | 0.015 |
| 10.47 | 8.4 | 21 | 39.1 | 0.7 | 1.68 | 2.0 | 0.015 |
| 10.47 | 8.4 | 21 | 70.9 | 0.7 | 2.13 | 3.5 | 0.020 |
| 8.00 | 7.5 | 16 | 55.0 | 0.6 | 1.91 | 2.8 | 0.018 |
| 1.00 | 7.5 | 16 | 55.0 | 0.6 | 1.91 | 2.8 | 0.018 |
| 15.00 | 7.5 | 16 | 55.0 | 0.6 | 1.91 | 2.8 | 0.018 |
| 8.00 | 5.0 | 16 | 55.0 | 0.6 | 1.91 | 2.8 | 0.018 |
| 8.00 | 10.0 | 16 | 55.0 | 0.6 | 1.91 | 2.8 | 0.018 |
| 8.00 | 7.5 | 1 | 55.0 | 0.6 | 1.91 | 2.8 | 0.018 |
| 8.00 | 7.5 | 30 | 55.0 | 0.6 | 1.91 | 2.8 | 0.018 |
| 8.00 | 7.5 | 16 | 10.0 | 0.6 | 1.91 | 2.8 | 0.018 |
| 8.00 | 7.5 | 16 | 100.0 | 0.6 | 1.91 | 2.8 | 0.018 |
| 8.00 | 7.5 | 16 | 55.0 | 0.1 | 1.91 | 2.8 | 0.018 |
| 8.00 | 7.5 | 16 | 55.0 | 1.0 | 1.91 | 2.8 | 0.018 |
| 8.00 | 7.5 | 16 | 55.0 | 0.6 | 1.27 | 2.8 | 0.018 |
| 8.00 | 7.5 | 16 | 55.0 | 0.6 | 2.54 | 2.8 | 0.018 |
| 8.00 | 7.5 | 16 | 55.0 | 0.6 | 1.91 | 0.5 | 0.018 |
| 8.00 | 7.5 | 16 | 55.0 | 0.6 | 1.91 | 5.0 | 0.018 |
| 8.00 | 7.5 | 16 | 55.0 | 0.6 | 1.91 | 2.8 | 0.011 |
| 8.00 | 7.5 | 16 | 55.0 | 0.6 | 1.91 | 2.8 | 0.024 |
| 8.00 | 7.5 | 16 | 55.0 | 0.6 | 1.91 | 2.8 | 0.018 |
Appendix B
| Ac | Lc | ns | C | ic | hd | is | nc | Lmax | Type of Soil | Si (HM) | Si (ANN) | ΔSi |
|---|---|---|---|---|---|---|---|---|---|---|---|---|
| ha | ha/km | No. | % | ‰ | mm | ‰ | s/m1/3 | m | m2 | m2 | % | |
| 10.8 | 9.2 | 9 | 32.2 | 0.7 | 1.74 | 3.9 | 0.012 | 521.6 | silt loam | 2957.25 | 2923.27 | –1.15 |
| 5.5 | 8.7 | 26 | 93.3 | 0.3 | 1.78 | 1.0 | 0.023 | 315.9 | loamy sand | 2149.40 | 2146.04 | –0.16 |
| 10.9 | 9.4 | 1 | 94.0 | 0.2 | 1.68 | 1.6 | 0.014 | 1159.6 | silt loam | 4290.85 | 4379.69 | 2.07 |
| 11.7 | 5.7 | 21 | 58.4 | 0.2 | 2.03 | 3.7 | 0.018 | 1074.7 | loamy sand | 2910.40 | 3026.96 | 4.00 |
| 5.6 | 6.6 | 18 | 16.2 | 0.6 | 2.43 | 4.9 | 0.012 | 847.8 | clay | 1982.50 | 1962.13 | –1.03 |
| Ac | Lc | ns | C | ic | hd | is | nc | Lmax | Type of Soil | Si (HM) | Si (ANN) | ΔSi |
|---|---|---|---|---|---|---|---|---|---|---|---|---|
| ha | ha/km | No. | % | ‰ | mm | ‰ | s/m1/3 | m | m2 | m2 | % | |
| 9.1 | 5.7 | 18 | 55.9 | 0.7 | 2.40 | 4.2 | 0.011 | 521.2 | loamy sand | 1802.80 | 1795.83 | –0.39 |
| 1.4 | 5.8 | 28 | 59.7 | 0.3 | 2.03 | 3.4 | 0.013 | 1687.4 | loamy sand | 713.05 | 758.81 | 6.42 |
| 13.5 | 9.1 | 10 | 36.2 | 0.3 | 1.74 | 3.5 | 0.018 | 1221.0 | clay | 3742.10 | 3607.47 | –3.60 |
| 5.1 | 8.4 | 6 | 36.7 | 0.8 | 1.35 | 3.7 | 0.015 | 855.0 | silt loam | 1580.35 | 1653.68 | 4.64 |
| 12.9 | 7.7 | 25 | 91.9 | 0.3 | 1.78 | 1.4 | 0.013 | 156.25 | loamy sand | 304.10 | 323.50 | 6.38 |
| Ac | Lc | ns | C | ic | hd | is | nc | Lmax | Type of Soil | Si (HM) | Si (ANN) | ΔSi |
|---|---|---|---|---|---|---|---|---|---|---|---|---|
| ha | ha/km | No. | % | ‰ | mm | ‰ | s/m1/3 | m | m2 | m2 | % | |
| 9.1 | 5.7 | 18 | 55.9 | 0.7 | 2.40 | 4.2 | 0.011 | 887.0 | clay | 1354.30 | 1366.98 | 0.94 |
| 1.4 | 5.8 | 28 | 59.7 | 0.3 | 2.03 | 3.4 | 0.013 | 129.0 | silt loam | 130.80 | 133.84 | 2.33 |
| 13.5 | 9.1 | 10 | 36.2 | 0.3 | 1.74 | 3.5 | 0.018 | 1483.5 | loamy sand | 760.80 | 776.79 | 2.10 |
| 5.1 | 8.4 | 6 | 36.7 | 0.8 | 1.35 | 3.7 | 0.015 | 607.2 | silt loam | 482.95 | 486.88 | 0.81 |
| 12.9 | 7.7 | 25 | 91.9 | 0.3 | 1.78 | 1.4 | 0.013 | 402.0 | clay | 2128.70 | 2032.74 | –4.51 |
| Ac | Lc | ns | C | ic | hd | is | nc | Lmax | Type of Soil | Si (HM) | Si (ANN) | ΔSi |
|---|---|---|---|---|---|---|---|---|---|---|---|---|
| ha | ha/km | No. | % | ‰ | mm | ‰ | s/m1/3 | m | m2 | m2 | % | |
| 2.8 | 9.4 | 4 | 97.1 | 0.3 | 1.72 | 0.7 | 0.022 | 223.5 | clay | 340.80 | 337.54 | 0.95 |
| 4.4 | 7.9 | 27 | 67.6 | 0.9 | 2.49 | 2.0 | 0.017 | 494.4 | loamy sand | 369.15 | 372.36 | 0.87 |
| 4.1 | 7.6 | 15 | 30.0 | 0.1 | 2.36 | 1.8 | 0.020 | 216.0 | loamy sand | 132.55 | 131.68 | –0.65 |
| 3.0 | 8.4 | 21 | 60.1 | 0.4 | 2.22 | 0.9 | 0.016 | 323.0 | loamy sand | 210.15 | 214.44 | 2.04 |
| 2.2 | 5.1 | 13 | 66.5 | 1.0 | 2.24 | 4.9 | 0.012 | 165.9 | silt loam | 198.80 | 212.76 | 7.02 |
Appendix C
| Length of fill of the infiltration facility above the level of himax = 0.3 m (days) | ||||||
| Ac | Soil type | C | hd | is | nc | |
| Variant 1 | 1.82 | 1.17 | 1.78 | 1.31 | 1.37 | 1.35 |
| Variant 0 | 1.35 | |||||
| Variant 2 | 1.13 | 1.80 | 1.28 | 1.49 | 1.33 | 1.35 |
| Percentage change in the length of fill above the level of himax = 0.3 m compared to Variant 0 | ||||||
| Variant 1 | 34.36 | –13.33 | 31.79 | –3.08 | 1.03 | 0.00 |
| Variant 2 | –16.92 | 32.82 | –5.13 | 9.74 | –1.54 | 0.00 |
| Maximum Fill Level of the Infiltration Facility (m) | ||||||
| Ac | Soil Type | C | hd | is | nc | |
| Rainfall on 19 June 2020 | ||||||
| Variant 1 | 1.88 | 1.70 | 1.75 | 1.73 | 1.74 | 1.74 |
| Variant 0 | 1.74 | 1.74 | 1.74 | 1.74 | 1.74 | 1.74 |
| Variant 2 | 1.59 | 1.77 | 1.72 | 1.75 | 1.74 | 1.74 |
| Percentage change in the maximum fill level of the infiltration facility (hijmax) | ||||||
| Variant 1 | 8.05 | –2.30 | 0.57 | –0.57 | 0.00 | 0.00 |
| Variant 2 | –8.62 | 1.72 | –1.15 | 0.57 | 0.00 | 0.00 |
| Rainfall on 19 May 2019 | ||||||
| Variant 1 | 0.76 | 0.66 | 0.72 | 0.68 | 0.71 | 0.70 |
| Variant 0 | 0.70 | 0.70 | 0.70 | 0.70 | 0.70 | 0.70 |
| Variant 2 | 0.63 | 0.72 | 0.67 | 0.71 | 0.69 | 0.70 |
| Percentage change in the maximum fill level of the infiltration facility (hijmax) | ||||||
| Variant 1 | 8.57 | –5.71 | 2.86 | –2.86 | 1.14 | 0.00 |
| Variant 2 | –9.84 | 2.89 | –4.29 | 1.43 | –1.28 | 0.00 |
| Rainfall on 8 August 2019 | ||||||
| Variant 1 | 0.30 | 0.25 | 0.29 | 0.26 | 0.27 | 0.27 |
| Variant 0 | 0.27 | 0.27 | 0.27 | 0.27 | 0.27 | 0.27 |
| Variant 2 | 0.24 | 0.29 | 0.25 | 0.28 | 0.27 | 0.27 |
| Percentage change in the maximum fill level of the infiltration facility (hijmax) | ||||||
| Variant 1 | 9.96 | –7.35 | 6.64 | –2.78 | 0.00 | 0.00 |
| Variant 2 | –10.33 | 7.04 | –7.01 | 2.96 | 0.00 | 0.00 |
References
- Barros, V.G.; Rapaglia, J.; Richter, M.B.; Andrighi, J.F. Design process in the urban context—Mobility and health in Special Flood Hazard Area. Int. J. Disast. Risk Re. 2021, 59, 102170. [Google Scholar] [CrossRef]
- Stec, A.; Słyś, D. Financial and Social Factors Influencing the Use of Unconventional Water Systems in Single-Family Houses in Eight European Countries. Resources 2022, 11, 16. [Google Scholar] [CrossRef]
- Dudkiewicz, E.; Fidorów-Kaprawy, N.; Szałański, P. Environmental Benefits and Energy Savings from Gas Radiant Heaters’ Flue-Gas Heat Recovery. Sustainability 2022, 14, 8013. [Google Scholar] [CrossRef]
- Piotrowska, B.; Słyś, D.; Kordana-Obuch, S.; Pochwat, K. Critical Analysis of the Current State of Knowledge in the Field of Waste Heat Recovery in Sewage Systems. Resources 2020, 9, 72. [Google Scholar] [CrossRef]
- Boryczko, K.; Bartoszek, L.; Koszelnik, P.; Rak, J.R. A new concept for risk analysis relating to the degradation of water reservoirs. Environ. Sci. Pollut. Res. 2018, 25, 25591–25599. [Google Scholar] [CrossRef]
- Gustafson, K.R.; Garcia-Chevesich, P.A.; Slinski, K.M.; Sharp, J.O.; McCray, J.E. Quantifying the Effects of Residential Infill Redevelopment on Urban Stormwater Quality in Denver, Colorado. Water 2021, 13, 988. [Google Scholar] [CrossRef]
- Singhal, S.; Thapar, S.; Kumar, M.; Jain, S. Impacts of sustainable consumption and production initiatives in energy and waste management sectors: Examples from India. Environ. Dev. Sustain. 2022, 24, 14184–14209. [Google Scholar] [CrossRef]
- Borgonia, K.M.M.; Fornis, R.L. Estimation of the reduction in flood peak and flood volume due to rooftop rainwater harvesting for nonpotable use. AIP Conf. Proc. 2020, 2278, 020042. [Google Scholar] [CrossRef]
- dos Santos Amorim, J.M.B.; Bezerra, S.T.M.; Silva, M.M.; de Sousa, L.C.O. Multicriteria Decision Support for Selection of Alternatives Directed to Integrated Urban Water Management. Water Resour. Manage. 2020, 34, 4253–4269. [Google Scholar] [CrossRef]
- Cao, X.; Ni, G.; Qi, Y.; Liu, B. Does subgrid routing information matter for urban flood forecasting? A multiscenario analysis at the land parcel scale. J. Hydrometeorol. 2020, 21, 2083–2099. [Google Scholar] [CrossRef]
- Wang, K.; Zhang, L.; Zhang, L.; Cheng, S. Coupling Coordination Assessment on Sponge City Construction and Its Spatial Pattern in Henan Province, China. Water 2020, 12, 3482. [Google Scholar] [CrossRef]
- Xie, C.; Wang, Z.; Yu, B.; Che, S. Design and Evaluation of Green Space In Situ Rainwater Regulation and Storage Systems for Combating Extreme Rainfall Events: Design of Shanghai Gongkang Green Space to Adapt to Climate Change. Land 2022, 11, 777. [Google Scholar] [CrossRef]
- Zhuk, V.; Matlai, I.; Vovk, L.; Popadiuk, I. Analytical and Experimental Assessment of Regulating Volume of the Stormwater Storage Tanks for Rains of Constant Intensity. Lect. Notes Civil Eng. 2023, 290, 459–469. [Google Scholar] [CrossRef]
- Ji, H.W.; Yoo, S.S.; Koo, D.D.; Kang, J.H. Analysis of the Flow Performance of the Complex Cross-Section Module to Reduce the Sedimentation in a Combined Sewer Pipe. Water 2020, 12, 3291. [Google Scholar] [CrossRef]
- Cheng, G.; Huang, G.; Guo, Y.; Baetz, B.W.; Dong, C. Stochastic Rainwater Harvesting System Modeling Under Random Rainfall Features and Variable Water Demands. Water Resour. Res. 2021, 57, e2021WR029731. [Google Scholar] [CrossRef]
- Axelsson, C.; Giove, S.; Soriani, S.; Culligan, P.J. Urban Pluvial Flood Management Part 2: Global Perceptions and Priorities in Urban Stormwater Adaptation Management and Policy Alternatives. Water 2021, 13, 2433. [Google Scholar] [CrossRef]
- Gou, Z.; Prasad, D.; Siu-Yu Lau, S. Are green buildings more satisfactory and comfortable? Habitat Int. 2013, 39, 156–161. [Google Scholar] [CrossRef]
- Zdeb, M.; Zamorska, J.; Papciak, D.; Skwarczyńska-Wojsa, A. Investigation of Microbiological Quality Changes of Roof-Harvested Rainwater Stored in the Tanks. Resources 2021, 10, 103. [Google Scholar] [CrossRef]
- Li, Y.; Khalkhali, M.; Mo, W.; Lu, Z. Modeling spatial diffusion of decentralized water technologies and impacts on the urban water systems. J. Clean Prod. 2021, 315, 128169. [Google Scholar] [CrossRef]
- Abd-Elhamid, H.F.; Ahmed, A.; Zeleňáková, M.; Vranayová, Z.; Fathy, I. Reservoir Management by Reducing Evaporation Using Floating Photovoltaic System: A Case Study of Lake Nasser, Egypt. Water 2021, 13, 769. [Google Scholar] [CrossRef]
- Krvavica, N.; Rubinić, J. Evaluation of Design Storms and Critical Rainfall Durations for Flood Prediction in Partially Urbanized Catchments. Water 2020, 12, 2044. [Google Scholar] [CrossRef]
- Maiolo, M.; Palermo, S.A.; Brusco, A.C.; Pirouz, B.; Turco, M.; Vinci, A.; Spezzano, G.; Piro, P. On the Use of a Real-Time Control Approach for Urban Stormwater Management. Water 2020, 12, 2842. [Google Scholar] [CrossRef]
- Dąbrowski, W.; Nowak, M. Potential of storm water storage tank outflow construction in the prevention of sewerage overload. Appl. Water Sci. 2022, 12, 205. [Google Scholar] [CrossRef]
- Nachson, U.; Silva, C.M.; Sousa, V.; Ben-Hur, M.; Kurtzman, D.; Netzer, L.; Livshitz, Y. New modelling approach to optimize rainwater harvesting system for non-potable uses and groundwater recharge: A case study from Israel. Sustain. Cities Soc. 2022, 85, 104097. [Google Scholar] [CrossRef]
- Słyś, D.; Stec, A. Centralized or Decentralized Rainwater Harvesting Systems: A Case Study. Resources 2020, 9, 5. [Google Scholar] [CrossRef]
- Mijab, N.M.; Fazloula, R.; Heidarpour, M.; Kavian, A.; Rodrigo-Comino, J. Experimental Design of Nature-Based-Solution Considering the Interactions between Submerged Vegetation and Pile Group on the Structure of the River Flow on Sand Beds. Water 2022, 14, 2382. [Google Scholar] [CrossRef]
- Ho, H.C.; Lee, H.Y.; Tsai, Y.J.; Chang, Y.S. Numerical Experiments on Low Impact Development for Urban Resilience Index. Sustainability 2022, 14, 8696. [Google Scholar] [CrossRef]
- You, J.; Chen, X.; Chen, L.; Chen, J.; Chai, B.; Kang, A.; Lei, X.; Wang, S. A Systematic Bibliometric Review of Low Impact Development Research Articles. Water 2022, 14, 2675. [Google Scholar] [CrossRef]
- Qi, Y.; Chan, F.K.S.; Thorne, C.; O’donnell, E.; Quagliolo, C.; Comino, E.; Pezzoli, A.; Li, L.; Griffiths, J.; Sang, Y.; et al. Addressing challenges of urban water management in chinese sponge cities via nature-based solutions. Water 2020, 12, 2788. [Google Scholar] [CrossRef]
- Axelsson, C.; Giove, S.; Soriani, S. Urban Pluvial Flood Management Part 1: Implementing an AHP-TOPSIS Multi-Criteria Decision Analysis Method for Stakeholder Integration in Urban Climate and Stormwater Adaptation. Water 2021, 13, 2422. [Google Scholar] [CrossRef]
- Kabelkova, I.; Stransky, D.; Bares, V. Basic Principles of the Czech Technical Standard on Sustainable Stormwater Management. In Storm Water Management. Examples from Czech Republic, Slovakia and Poland, 1st ed.; Hlavínek, P., Zeleňáková, M., Eds.; Springer: Cham, Switzerland, 2015. [Google Scholar] [CrossRef]
- Kordana-Obuch, S.; Starzec, M. Statistical Approach to the Problem of Selecting the Most Appropriate Model for Managing Stormwater in Newly Designed Multi-Family Housing Estates. Resources 2020, 9, 110. [Google Scholar] [CrossRef]
- Lashford, C.; Charlesworth, S.; Warwick, F.; Blackett, M. Modelling the role of SuDS management trains in minimising flood risk, using microDrainage. Water 2020, 12, 2559. [Google Scholar] [CrossRef]
- Stec, A.; Zeleňáková, M. An Analysis of the Effectiveness of Two Rainwater Harvesting Systems Located in Central Eastern Europe. Water 2019, 11, 458. [Google Scholar] [CrossRef]
- McBean, E.; Huang, G.; Yang, A.; Cheng, H.; Wu, Y.; Liu, Z.; Dai, Z.; Fu, H.; Bhatti, M. The Effectiveness of Exfiltration Technology to Support Sponge City Objectives. Water 2019, 11, 723. [Google Scholar] [CrossRef]
- Kordana, S.; Słyś, D. An analysis of important issues impacting the development of stormwater management systems in Poland. Sci. Total Environ. 2020, 727, 138711. [Google Scholar] [CrossRef] [PubMed]
- Altobelli, M.; Cipolla, S.S.; Maglionico, M. Combined application of real-time control and green technologies to urban drainage systems. Water 2020, 12, 3432. [Google Scholar] [CrossRef]
- Bąk, J.; Barjenbruch, M. Benefits, Inconveniences, and Facilities of the Application of Rain Gardens in Urban Spaces from the Perspective of Climate Change—A Review. Water 2021, 14, 1153. [Google Scholar] [CrossRef]
- Sheikh, V.; Izanloo, R. Assessment of low impact development stormwater management alternatives in the city of Bojnord, Iran. Urban Water J. 2021, 18, 449–464. [Google Scholar] [CrossRef]
- DCR. Virginia Stormwater Management Handbook, 1st ed.; Department of Conservation and Recreation, Division of Soil and Water Conservation: Richmond, VA, USA, 1999; Volume 1.
- Uhmannová, H.; Ondrejka Harbulakova, V.; Zeleňáková, M.; Dziopak, J.; Słyś, D.; Stec, A.; Šlezingr, M.; Smelík, L. Rainwater Runoff in the Landscape, 1st ed.; CERM: Brno, Czech Republic, 2013. [Google Scholar]
- Starzec, M.; Dziopak, J. A case study of the retention efficiency of a traditional and innovative drainage system. Resources 2020, 9, 108. [Google Scholar] [CrossRef]
- Mazurkiewicz, K.; Skotnicki, M.; Dymaczewski, Z. Duration of a Design Rainfall for Urban Drainage System Modelling. Rocz. Ochr. Sr. 2020, 22, 892–904. [Google Scholar]
- Pochwat, K. Assessment of Rainwater Retention Efficiency in Urban Drainage Systems—Model Studies. Resources 2022, 11, 14. [Google Scholar] [CrossRef]
- Boguniewicz-Zabłocka, J.; Capodaglio, A.G. Analysis of alternatives for sustainable stormwater management in small developments of Polish urban catchments. Sustainability 2020, 12, 10189. [Google Scholar] [CrossRef]
- Nowogoński, I. Runoff Volume Reduction Using Green Infrastructure. Land 2021, 10, 297. [Google Scholar] [CrossRef]
- Pochwat, K. The use of artificial neural networks for analyzing the sensitivity of a retention tank. E3S Web Conf. 2018, 45, 00066. [Google Scholar] [CrossRef]
- Leimgruber, J.; Krebs, G.; Camhy, D.; Muschalla, D. Sensitivity of Model-Based Water Balance to Low Impact Development Parameters. Water 2018, 10, 1838. [Google Scholar] [CrossRef]
- Skotnicki, M.; Sowiński, M. The influence of depression storage on runoff from impervious surface of urban catchment. Urban Water J. 2015, 12, 207–218. [Google Scholar] [CrossRef]
- Bogdanowicz, E.; Stachy, J. Maximum Rainfall in Poland—A Design Approach, 1st ed.; IMGW: Warsaw, Poland, 1998. [Google Scholar]
- Godyń, I.; Muszyński, K.; Grela, A. Assessment of the Impact of Loss-of-Retention Fees on Green Infrastructure Investments. Water 2022, 14, 560. [Google Scholar] [CrossRef]
- Kolerski, T.; Kalinowska, D. Mathematical modeling of flood management system in the city of Gdańsk, Oruński Stream case study. Acta Sci. Pol. Form. Circumiectus 2019, 18, 63–74. [Google Scholar] [CrossRef]
- EN 752:2017; Drain and Sewer Systems Outside Buildings—Sewer System Management. European Standard. CEN: Brussels, Belgium, 2017.
- Green, W.H.; Ampt, G.A. Studies on Soil Physics. J. Agr. Sci. 1911, 4, 1–24. [Google Scholar] [CrossRef]
- Królikowska, J.; Królikowski, A. Wody Opadowe—Odprowadzanie, Zagospodarowanie, Podczyszczanie i Wykorzystanie, 2nd ed.; Seidel-Przywecki: Jozefoslaw, Poland, 2019. [Google Scholar]
- Rossman, L.A. Storm Water Management Model User’s Manual Version 5.1; United States Environmental Protection Agency, 2015. Available online: www.epa.gov/water-research/storm-water-management-model-swmm (accessed on 16 May 2020).
- Rey-Mahía, C.; Álvarez-Rabanal, F.P.; Sañudo-Fontaneda, L.A.; Hidalgo-Tostado, M.; Suárez-Inclán, A.M. An Experimental and Numerical Approach to Multifunctional Urban Surfaces through Blue Roofs. Sustainability 2022, 14, 1815. [Google Scholar] [CrossRef]
- StatSoft. Electronic Statistics Textbook; StatSoft: Krakow, Poland, 2006; Available online: www.statsoft.pl/textbook/stathome.html (accessed on 29 December 2021).
- Lee, Y.; Choi, Y.; Ahn, D.; Ahn, J. Prediction Models Based on Regression and Artificial Neural Network for Moduli of Layers Constituted by Open-Graded Aggregates. Materials 2021, 14, 1199. [Google Scholar] [CrossRef] [PubMed]
- Szeląg, B.; Kiczko, A.; Musz-Pomorska, A.; Widomski, M.K.; Zaburko, J.; Łagód, J.; Stránský, D.; Sokáč, M. Advanced Graphical–Analytical Method of Pipe Tank Design Integrated with Sensitivity Analysis for Sustainable Stormwater Management in Urbanized Catchments. Water 2021, 13, 1035. [Google Scholar] [CrossRef]
- Geoportal Infrastruktury Informacji Przestrzennej. Usługi Przeglądania WMS i WMTS. Available online: www.geoportal.gov.pl/uslugi/usluga-przegladania-wms (accessed on 30 September 2022).
- Instytut Meteorologii i Gospodarki Wodnej, Państwowy Instytut Badawczy. Dane Publiczne. Available online: https://danepubliczne.imgw.pl (accessed on 30 September 2022).
- Sun, Y.W.; Wei, X.M.; Pomeroy, C.A. Global analysis of sensitivity of bioretention cell design elements to hydrologic performance. Water Sci. Eng. 2011, 4, 246–257. [Google Scholar] [CrossRef]
- Dziopak, J. A wastewater retention canal as a sewage network and accumulation reservoir. E3S Web Conf. 2018, 45, 00016. [Google Scholar] [CrossRef]
- Kajewska-Szkudlarek, J. Neural network modeling of automatic air temperature time series. Ital. J. Agrometeorol. 2017, 22, 5–12. [Google Scholar] [CrossRef]
- Kruk, E.; Fudała, W. Concept of Soil Moisture Ratio for Determining the Spatial Distribution of Soil Moisture Using Physiographic Parameters of a Basin and Artificial Neural Networks (ANNs). Land 2021, 10, 766. [Google Scholar] [CrossRef]
- Guo, J.C.Y.; Hughes, W. Storage volume and overflow risk for infiltration basin design. J. Irrig. Drain. Eng. 2001, 127, 170–175. [Google Scholar] [CrossRef]
- de Macedo, M.B.; do Lago, C.A.F.; Mendiondo, E.M. Stormwater volume reduction and water quality improvement by bioretention: Potentials and challenges for water security in a subtropical catchment. Sci. Total Environ. 2019, 647, 923–931. [Google Scholar] [CrossRef]
- Baumann, H.; Ravn, N.H.; Schaum, A. Efficient Hydrodynamic Modelling of Urban Stormwater Systems for Real-Time Applications. Modelling 2022, 3, 464–480. [Google Scholar] [CrossRef]
- Rocha, J.; Duarte, A.; Silva, M.; Fabres, S.; Vasques, J.; Revilla-Romero, B.; Quintela, A. The Importance of High Resolution Digital Elevation Models for Improved Hydrological Simulations of a Mediterranean Forested Catchment. Remote Sens. 2020, 12, 3287. [Google Scholar] [CrossRef]
- Mahapatra, S.; Jha, M.K.; Biswal, S.; Senapati, D. Assessing Variability of Infiltration Characteristics and Reliability of Infiltration Models in a Tropical Sub-humid Region of India. Sci. Rep. 2020, 10, 1515. [Google Scholar] [CrossRef] [PubMed]
- Batalini de Macedo, M.; Gomes Júnior, M.N.; Jochelavicius, V.; de Oliveira, T.R.P.; Mendiondo, E.M. Modular Design of Bioretention Systems for Sustainable Stormwater Management under Drivers of Urbanization and Climate Change. Sustainability 2022, 14, 6799. [Google Scholar] [CrossRef]
- Nguyen, N.T.; He, W.; Zhu, Y.; Lü, H. Influence of Calibration Parameter Selection on Flash Flood Simulation for Small to Medium Catchments with MISDc-2L Model. Water 2020, 12, 3255. [Google Scholar] [CrossRef]
- Xu, Z.; Xiong, L.; Li, H.; Xu, J.; Cai, X.; Chen, K.; Wu, J. Runoff simulation of two typical urban green land types with the Stormwater Management Model (SWMM): Sensitivity analysis and calibration of runoff parameters. Environ. Monit. Assess. 2021, 191, 343. [Google Scholar] [CrossRef] [PubMed]
- Abu Hammad, A.H.Y.; Salameh, A.A.M.; Fallah, R.Q. Precipitation Variability and Probabilities of Extreme Events in the Eastern Mediterranean Region (Latakia Governorate-Syria as a Case Study). Atmosphere 2022, 13, 131. [Google Scholar] [CrossRef]
- Sobieraj, J.; Bryx, M.; Metelski, D. Stormwater Management in the City of Warsaw: A Review and Evaluation of Technical Solutions and Strategies to Improve the Capacity of the Combined Sewer System. Water 2022, 14, 2109. [Google Scholar] [CrossRef]
- Hossain Anni, A.; Cohen, S.; Praskievicz, S. Sensitivity of urban flood simulations to stormwater infrastructure and soil infiltration. J. Hydrol. 2020, 588, 125028. [Google Scholar] [CrossRef]

















| Type of Soil | Thickness [cm] | Depth [cm] |
|---|---|---|
| Organic Soil | 20–30 | 0–30 |
| Sandy Loam | 40–70 | 20–90 |
| Sand | >110 | >70 |
| Type of Soil | Profile 1 | Profile 2 | Profile 3 | |||
|---|---|---|---|---|---|---|
| Thickness [cm] | Depth [cm] | Thickness [cm] | Depth [cm] | Thickness [cm] | Depth [cm] | |
| Organic Soil | 20 | 0–20 | 25 | 0–25 | 20 | 0–20 |
| Sandy Loam | 40 | 20–60 | 45 | 25–70 | 50 | 20–70 |
| Sand | 150 | 60–210 | 150 | 70–220 | 150 | 70–220 |
| Loamy Sand | 20 | 210–230 | 20 | 220–240 | 30 | 220–250 |
| Sand | >170 | 230–240 | >160 | 240–400 | >150 | 20–400 |
| Groundwater level | 370 | 360 | 390 | |||
| ANNs | Activation Functions | Case | Ac | Type of Soil | C | hd | Ld | is | Lc | ic | nc | ns |
|---|---|---|---|---|---|---|---|---|---|---|---|---|
| MLP 12-9-1 | tanh, exponential | Infiltration basin; fully water-saturated soil | 4523.3 | 3486.0 | 1010.6 | 14.2 | 5.5 | 3.3 | 2.1 | 1.2 | 1.2 | 1.1 |
| MLP 12-8-1 | tanh, linear | Infiltration basin; completely drained soil | 5481.4 | 4468.5 | 1195.6 | 14.3 | 6.0 | 4.0 | 2.2 | 1.3 | 1.2 | 1.1 |
| MLP 12-8-1 | logistic, linear | Infiltration tank; fully water-saturated soil | 11237.9 | 9869.5 | 2688.5 | 28.7 | 3.8 | 3.3 | 2.1 | 1.2 | 1.1 | 1.1 |
| MLP 12-5-1 | logistic, linear | Infiltration tank; completely drained soil | 7752.8 | 6832.3 | 1789.2 | 17.5 | 3.7 | 2.8 | 1.8 | 1.2 | 1.1 | 1.1 |
Disclaimer/Publisher’s Note: The statements, opinions and data contained in all publications are solely those of the individual author(s) and contributor(s) and not of MDPI and/or the editor(s). MDPI and/or the editor(s) disclaim responsibility for any injury to people or property resulting from any ideas, methods, instructions or products referred to in the content. |
© 2023 by the authors. Licensee MDPI, Basel, Switzerland. This article is an open access article distributed under the terms and conditions of the Creative Commons Attribution (CC BY) license (https://creativecommons.org/licenses/by/4.0/).
Share and Cite
Kordana-Obuch, S.; Starzec, M.; Słyś, D. Evaluation of the Influence of Catchment Parameters on the Required Size of a Stormwater Infiltration Facility. Water 2023, 15, 191. https://doi.org/10.3390/w15010191
Kordana-Obuch S, Starzec M, Słyś D. Evaluation of the Influence of Catchment Parameters on the Required Size of a Stormwater Infiltration Facility. Water. 2023; 15(1):191. https://doi.org/10.3390/w15010191
Chicago/Turabian StyleKordana-Obuch, Sabina, Mariusz Starzec, and Daniel Słyś. 2023. "Evaluation of the Influence of Catchment Parameters on the Required Size of a Stormwater Infiltration Facility" Water 15, no. 1: 191. https://doi.org/10.3390/w15010191
APA StyleKordana-Obuch, S., Starzec, M., & Słyś, D. (2023). Evaluation of the Influence of Catchment Parameters on the Required Size of a Stormwater Infiltration Facility. Water, 15(1), 191. https://doi.org/10.3390/w15010191
