Use of Hyperspectral Reflectance and Water Quality Indices to Assess Groundwater Quality for Drinking in Arid Regions, Saudi Arabia
Abstract
:1. Introduction
2. Materials and Methods
2.1. Study Wadies Description
Hydrogeological Description
2.2. Groundwater Sampling
2.3. Field Measurments and Laboratory Analysis
2.4. Measuring Spectral Reflectance
2.5. Selection of SRIs of Groundwater Samples of the Three Wadies
2.6. Indexing Approach
2.6.1. Drinking Water Quality Index (DWQI)
2.6.2. Water Pollution Indices (PIs)
Heavy Metal Pollution Index (HPI)
Contamination Index (Cd)
Pollution Index (PI)
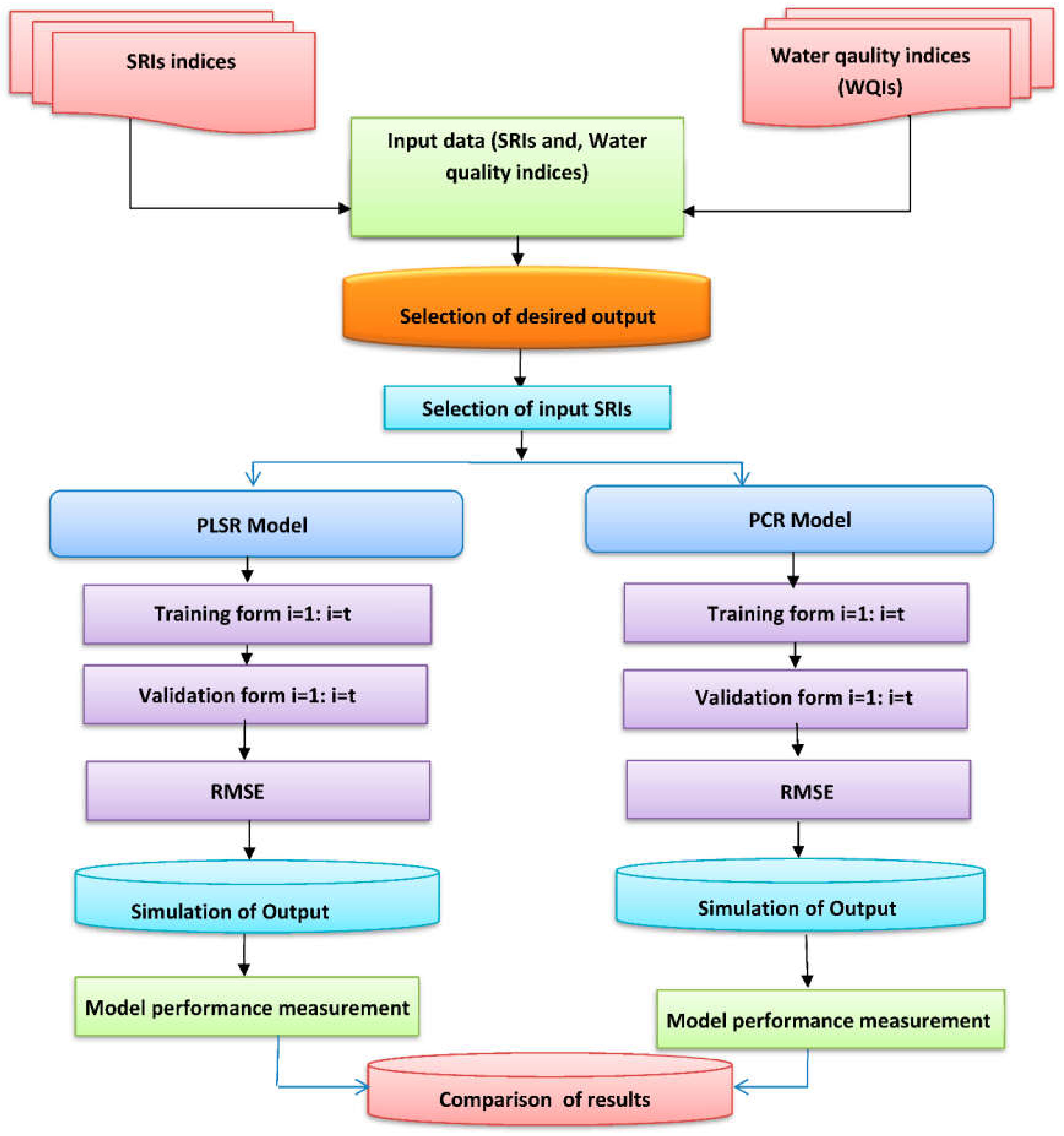
2.7. Partial Least-Square Regression (PLSR) and Principal Component Regression (PCR)
2.8. Data Analysis and Graphical Approach
3. Results and Discussion
3.1. Physicochemical Parameters
3.2. Geochemical Facies and Controlling Processes
3.3. Water Quality Indices
3.3.1. Drinking Water Quality Index (DWQI)
3.3.2. Pollution Indices (PIs)
3.4. The Variation of Spectral Reflectance under Different Groundwater Quality Levels
3.5. Performance of Different SRIs to Estimate Groundwater Quality Indices
3.6. Prediction of Different WQIs Using PLSR and PCR Models
4. Conclusions
Author Contributions
Funding
Institutional Review Board Statement
Informed Consent Statement
Data Availability Statement
Acknowledgments
Conflicts of Interest
References
- Pande, C.B.; Moharir, K.N.; Panneerselvam, B.; Singh, S.K.; Elbeltagi, A.; Pham, Q.B.; Varade, A.M.; Rajesh, J. Delineation of groundwater potential zones for sustainable development and planning using analytical hierarchy process (AHP), and MIF techniques. Appl. Water Sci. 2021, 11, 186. [Google Scholar] [CrossRef]
- Pande, C.B.; Moharir, K.N.; Singh, S.K.; Elbeltagi, A.; Pham, Q.B.; Panneerselvam, B.; Panneerselvam, B.; Varade, A.M.; Kouadri, S. Groundwater flow modeling in the basaltic hard rock area of Maharashtra, India. Appl. Water Sci. 2022, 12, 12. [Google Scholar] [CrossRef]
- Ramalingam, S.; Panneerselvam, B.; Kaliappan, S.P. Effect of high nitrate contamination of groundwater on human health and water quality index in semi-arid region, South India. Arab. J. Geosci. 2022, 15, 242. [Google Scholar] [CrossRef]
- Benameur, T.; Benameur, N.; Saidi, N.; Tartag, S.; Sayad, H.; Agouni, A. Predicting factors of public awareness and perception about the quality, safety of drinking water, and pollution incidents. Environ. Monit. Assess. 2022, 194, 22. [Google Scholar] [CrossRef] [PubMed]
- Ober, J.; Karwot, J. Tap Water Quality: Seasonal User Surveys in Poland. Energies 2021, 14, 3841. [Google Scholar] [CrossRef]
- Mahler, R.L. Public perception trends of drinking water quality over a 32-year period in the Pacific Northwest, USA. Int. J. Environ. Impacts 2021, 4, 186–196. [Google Scholar] [CrossRef]
- Elhdad, A.M. Assessment of surface water quality, raw versus treated, for different uses at Dakahlia Governorate, Egypt. Egypt. J. Chem. 2019, 62, 1117–1129. [Google Scholar] [CrossRef]
- Zhang, Y.; Dai, Y.; Wang, Y.; Huang, X.; Xiao, Y.; Pei, Q. Hydrochemistry, quality and potential health risk appraisal of nitrate enriched groundwater in the Nanchong area, southwestern China. Sci. Total Environ. 2021, 784, 147186. [Google Scholar] [CrossRef]
- Gad, M.; El Osta, M. Geochemical controlling mechanisms and quality of the groundwater resources in El Fayoum Depression, Egypt. Arab. J. Geosci. 2020, 13, 861. [Google Scholar] [CrossRef]
- Li, C.; Gao, X.; Li, S.; Bundschuh, J. A review of the distribution, sources, genesis, and environmental concerns of salinity in groundwater. Environ. Sci. Pollut. Res. 2020, 27, 41157–41174. [Google Scholar] [CrossRef]
- Vespasiano, G.; Muto, F.; Apollaro, C. Geochemical, geological and groundwater quality characterization of a complex geological framework: The case study of the Coreca area (Calabria, South Italy). Geosciences 2021, 11, 121. [Google Scholar] [CrossRef]
- Zhou, Y.; Li, P.; Xue, L.; Dong, Z.; Li, D. Solute geochemistry and groundwater quality for drinking and irrigation purposes: A case study in Xinle City, North China. Geochemistry 2020, 80, 125609. [Google Scholar] [CrossRef]
- Panneerselvam, B.; Muniraj, K.; Duraisamy, K.; Pande, C.; Karuppannan, S. An integrated approach to explore the suitability of nitrate-contaminated groundwater for drinking purposes in a semiarid region of India. Environ. Geochem. Health 2022, 3, 1–17. [Google Scholar] [CrossRef]
- He, S.; Li, P.; Wu, J.; Elumalai, V.; Adimalla, N. Groundwater quality under land use/land cover changes: A temporal study from 2005 to 2015 in Xi’an, Northwest China. Hum. Ecol. Risk Assess. Int. J. 2020, 26, 2771–2797. [Google Scholar] [CrossRef]
- Adimalla, N.; Qian, H.; Li, P. Entropy water quality index and probabilistic health risk assessment from geochemistry of groundwaters in hard rock terrain of Nanganur County, South India. Geochemistry 2020, 80, 125544. [Google Scholar] [CrossRef]
- Gad, M.; El-Hattab, M. Integration of water pollution indices and DRASTIC model for assessment of groundwater quality in El Fayoum Depression, western desert, Egypt. J. Afr. Earth Sci. 2019, 158, 103554. [Google Scholar] [CrossRef]
- Adimalla, N. Application of the Entropy Weighted Water Quality Index (EWQI) and the Pollution Index of Groundwater (PIG) to Assess Groundwater Quality for Drinking Purposes: A Case Study in a Rural Area of Telangana State, India. Arch. Environ. Contam. Toxicol. 2021, 80, 31–40. [Google Scholar] [CrossRef]
- Hasan, M.S.U.; Rai, A.K. Groundwater quality assessment in the Lower Ganga Basin using entropy information theory and GIS. J. Clean. Prod. 2020, 274, 123077. [Google Scholar] [CrossRef]
- Liu, J.; Peng, Y.; Li, C.; Gao, Z.; Chen, S. Characterization of the hydrochemistry of water resources of the Weibei Plain, Northern China, as well as an assessment of the risk of high groundwater nitrate levels to human health. Environ. Pollut. 2021, 268, 115947. [Google Scholar] [CrossRef]
- Wu, C.; Wu, X.; Qian, C.; Zhu, G. Hydrogeochemistry and groundwater quality assessment of high fluoride levels in the Yanchi endorheic region, northwest China. Appl. Geochem. 2018, 98, 404–417. [Google Scholar] [CrossRef]
- Shamshirband, S.; Jafari Nodoushan, E.; Adolf, J.E.; Abdul Manaf, A.; Mosavi, A.; Chau, K.W. Ensemble models with uncertainty analysis for multi-day ahead forecasting of chlorophyll a concentration in coastal waters. Eng. Appl. Comput. Fluid Mech. 2018, 13, 91–101. [Google Scholar] [CrossRef] [Green Version]
- Tiyasha, T.M.; Yaseen, Z.M. A survey on river water quality modelling using artificial intelligence models: 2000–2020. J. Hydrol. 2020, 585, 124670. [Google Scholar] [CrossRef]
- Kumar, R.; Singh, S.; Bilga, P.S.; Jatin, S.J.; Singh, S.; Scutaru, M.L.; Pruncu, C.I. Revealing the benefits of entropy weights method for multi-objective optimization in machining operations: A critical review. J. Mater. Res. Technol. 2021, 10, 1471–1492. [Google Scholar] [CrossRef]
- Adimalla, N.; Taloor, A.K. Hydrogeochemical investigation of groundwater quality in the hard rock terrain of South India using Geographic Information System (GIS) and groundwater quality index (GWQI) techniques. Groundw. Sustain. Dev. 2020, 10, 100288. [Google Scholar] [CrossRef]
- Dimri, D.; Daverey, A.; Kumar, A.; Sharma, A. Monitoring water quality of river ganga using multivariate techniques and WQI (water quality index) in western himalayan region of uttarakhand, India. Environ. Nanotechnol. Monit. Manag. 2021, 15, 100375. [Google Scholar] [CrossRef]
- Pak, H.Y.; Chuah, C.J.; Tan, M.L.; Yong, E.L.; Snyder, S.A. A framework for assessing the adequacy of Water Quality Index—Quantifying parameter sensitivity and uncertainties in missing values distribution. Sci. Total Environ. 2021, 751, 141982. [Google Scholar] [CrossRef]
- Taloor, A.K.; Pir, R.A.; Adimalla, N.; Ali, S.; Manhas, D.S.; Roy, S.; Singh, A.K. Spring water quality and discharge assessment in the Basantar watershed of Jammu Himalaya using geographic information system (GIS) and water quality Index (WQI). Groundw. Sustain. Dev. 2020, 10, 100364. [Google Scholar] [CrossRef]
- Uddin, M.G.; Nash, S.; Olbert, A.I. A review of water quality index models and their use for assessing surface water quality. Ecol. Indic. 2021, 122, 107218. [Google Scholar] [CrossRef]
- El-Gammal, M.; Ibrahim, M.; El-Sonbati, M.; El-Zeiny, A. Assessment of Heavy Metal Contamination on Street Dust at New Damietta City, Egypt. J. Environ. Sci. 2011, 40, 221–237. [Google Scholar]
- El-Alfy, M.A.; Hasballah, A.F.; Abd El-Hamid, H.T.; El-Zeiny, A.M. Toxicity assessment of heavy metals and organochlorine pesticides in freshwater and marine environments, Rosetta area, Egypt using multiple approaches. Sustain. Environ. Res. 2019, 29, 12. [Google Scholar] [CrossRef] [Green Version]
- El-Zeiny, A.M.; El Kafrawy, S.B.; Ahmed, M.H. Geomatics based approach for assessing Qaroun Lake pollution, Egypt. J. Remote Sens. Space Sci. 2019, 22, 279–296. [Google Scholar]
- Shareef, M.A.; Khenchaf, A.; Toumi, A. Integration of passive and active microwave remote sensing to estimate water quality parameters. In Proceedings of the IEEE Radar Conference, Philadelphia, PA, USA, 2–6 May 2016; pp. 1–4. [Google Scholar]
- Yang, Y.; Gao, B.; Hao, H.; Zhou, H.; Lu, J. Nitrogen and phosphorus in sediments in China: A national-scale assessment and review. Sci. Total Environ. 2017, 576, 840–849. [Google Scholar] [CrossRef] [PubMed]
- Gad, M.; El-Hendawy, S.; Al-Suhaibani, N.; Tahir, M.U.; Mubushar, M.; Elsayed, S. Combining Hydrogeochemical Characterization and a Hyperspectral Reflectance Tool for Assessing Quality and Suitability of Two Groundwater Resources for Irrigation in Egypt. Water 2020, 12, 2169. [Google Scholar] [CrossRef]
- El Osta, M.; Masoud, M.; Alqarawy, A.; Elsayed, S.; Gad, M. Groundwater Suitability for Drinking and Irrigation UsingWater Quality Indices and Multivariate Modeling in Makkah Al-Mukarramah Province, Saudi Arabia. Water 2022, 14, 483. [Google Scholar] [CrossRef]
- Elsayed, S.; Gad, M.; Farouk, M.; Saleh, A.H.; Hussein, H.; Elmetwalli, A.H.; Elsherbiny, O.; Moghanm, F.S.; Moustapha, M.E.; Taher, M.A.; et al. Using Optimized Two and Three-Band Spectral Indices and Multivariate Models to Assess Some Water Quality Indicators of Qaroun Lake in Egypt. Sustainability 2021, 13, 10408. [Google Scholar] [CrossRef]
- Elsayed, S.; Ibrahim, H.; Hussein, H.; Elsherbiny, O.; Elmetwalli, A.H.; Moghanm, F.S.; Ghoneim, A.M.; Danish, S.; Datta, R.; Gad, M. Assessment of Water Quality in Lake Qaroun Using Ground-Based Remote Sensing Data and Artificial Neural Networks. Water 2021, 13, 3094. [Google Scholar] [CrossRef]
- Sharaf, M.A.M. Major elements hydrochemistry and groundwater quality of Wadi Fatimah, West Central Arabian Shield, Saudi Arabia. Arab. J. Geosci. 2021, 6, 2633–2653. [Google Scholar] [CrossRef]
- Al-Ahmadi, M.E.; El-Fiky, A.A. Hydrogeochemical evaluation of shallow alluvial aquifer of Wadi Marwani, western Saudi Arabia. J. King Saud Univ. Sci. 2009, 21, 179–190. [Google Scholar] [CrossRef] [Green Version]
- Al-Gadi, K.; Al-Doaan, M. Seawater intrusion into groundwater costal aquifers at AL-Qunfudah province, Western Saudi Arabia. Multi-Knowl. Electron. Compr. J. Educ. Sci. Publ. 2020, 31, 22. [Google Scholar]
- APHA (American Public Health Association). Standard Methods for the Examination of Water and Wastewater; American Public Health Association: Washington, DC, USA, 2012. [Google Scholar]
- Khadr, M.; Gad, M.; El-Hendawy, S.; Al-Suhaibani, N.; Dewir, Y.H.; Tahir, M.U.; Mubushar, M.; Elsayed, S. The Integration of Multivariate Statistical Approaches, Hyperspectral Reflectance, and Data-Driven Modeling for Assessing the Quality and Suitability of Groundwater for Irrigation. Water 2021, 13, 35. [Google Scholar] [CrossRef]
- Chipman, J.W.; Olmanson, L.G.; Gitelson, A.A. Remote Sensing Methods for Lake Management: A Guide for Resource Managers and Decision-Makers; North American Lake Management Society: Madison, WI, USA, 2009. [Google Scholar]
- Somvanshi, S.; Kunwar, P.; Singh, N.; Shukla, S.; Pathak, V. Integrated remote sensing and GIS approach for water quality analysis of gomti river, Uttar Pradesh. Int. J. Environ. Sci. 2012, 3, 62–74. [Google Scholar]
- Bhatti, A.M.; Nasu, S.; Takagi, M.; Nojiri, Y. Assessing the potential of remotely sensed data for water quality monitoring of coastal and inland waters. Res. Bull. Kochi Univ. Technol. 2008, 5, 201–207. [Google Scholar]
- Brown, R.M.; McCleiland, N.J.; Deininger, R.A.; O’Connor, M.F. A Water Quality Index—Crossing the Psychological Barrier. In Proceedings of the 2nd International Conference on Water Pollution Research, Jerusalem, Israel, 18–24 June 1972; Volume 6, pp. 787–797. [Google Scholar]
- Prasad, B.; Bose, J.M. Evaluation of heavy metal pollution index for surface and spring water near a limestone mining area of the Lower Himalayas. Environ. Geol. 2001, 41, 183–188. [Google Scholar] [CrossRef]
- Edet, A.E.; Offong, O.E. Evaluation of water quality pollution indices for heavy metal contamination monitoring. A study case from Akpabuyo-Odukpani area, Lower Cross River Basin (South Nigeria). GeoJournal 2002, 4, 295–304. [Google Scholar] [CrossRef]
- Caerio, S.; Costa, M.H.; Ramos, T.B.; Fernandes, F.; Silveira, N.; Coimbra, A.; Painho, M. Assessing heavy metal contamination in Sado Estuary sediment: An index analysis approach. Ecol. Indic. 2005, 5, 155–169. [Google Scholar] [CrossRef]
- Gad, M.; Saleh, A.H.; Hussein, H.; Farouk, M.; Elsayed, S. Appraisal of Surface Water Quality of Nile River Using Water Quality Indices, Spectral Signature and Multivariate Modeling. Water 2022, 14, 1131. [Google Scholar] [CrossRef]
- WHO (World Health Organization). Guidelines for Drinking-Water Quality, 4th ed.; Incorporating the 1st Addendum; WHO: Geneva, Switzerland, 2011. [Google Scholar]
- Khan, R.; Saxena, A.; Shukla, S.; Sekar, S.; Senapathi, V.; Wu, J. Environmental contamination by heavy metals and associated human health risk assessment: A case study of surface water in Gomti River Basin, India. Environ. Sci. Pollut. Res. 2021, 28, 56105–56116. [Google Scholar] [CrossRef]
- Nasrabadi, T. An index approach to metallic pollution in river waters. Int. J. Environ. Res. 2015, 9, 385–394. [Google Scholar]
- Goher, M.E.; Farhat, H.I.; Abdo, M.H.; Salem, S.G. Metal pollution assessment in the surface sediment of Lake Nasser, Egypt. Egypt. J. Aquat. Res. 2014, 40, 213–224. [Google Scholar] [CrossRef] [Green Version]
- Piper, A.M. A graphic procedure in the geochemical interpretation of water-analyses. EOS Trans. Am. Geophys. Union 1944, 25, 914–928. [Google Scholar] [CrossRef]
- Gibbs, R.J. Mechanisms controlling world water chemistry. Science 1970, 170, 1088–1090. [Google Scholar] [CrossRef]
- Kachroud, M.; Trolard, F.; Kefi, M.; Jebari, S.; Bourrie, G. Water quality indices: Challenges and application limits in the literature. Water 2019, 11, 361. [Google Scholar] [CrossRef] [Green Version]
- Maliki, A.A.A.; Chabuk, A.; Sultan, M.A.; Hashim, B.M.; Hussain, H.M.; Al-Ansari, N. Estimation of total dissolved solids in water bodies by spectral indices Case Study: Shatt al-Arab River. Water Air Soil Pollut. 2020, 231, 482. [Google Scholar] [CrossRef]
- Seyhan, E.; Dekker, A. Application of remote sensing techniques for water quality monitoring. Hydrol. Biol. Bull. 1986, 20, 41–50. [Google Scholar] [CrossRef]
- Shafique, N.A.; Autrey, B.C.; Fulk, F.; Cormier, S.M. Hyperspectral narrow wavebands selection for optimizing water quality monitoring on the Great Miami River, Ohio. J. Spat. Hydrol. 2001, 1, 1–22. [Google Scholar]
- El-Din, M.S.; Gaber, A.; Koch, M.; Ahmed, R.S.; Bahgat, I. Remote sensing application for water quality assessment in lake timsah, Suez Canal, Egypt. J. Remote Sens. Technol. 2013, 1, 61–74. [Google Scholar] [CrossRef]
- Wu, J.L.; Ho, C.R.; Huang, C.C.; Srivastav, A.L.; Tzeng, J.H.; Lin, Y.T. Hyperspectral sensing for turbid water quality monitoring in freshwater rivers: Empirical relationship between reflectance and turbidity and total solids. Sensors 2014, 14, 22670–22688. [Google Scholar] [CrossRef] [Green Version]
- Lerch, R.N.; Baffaut, C.; Kitchen, N.R.; Sadler, E.J. Long-term agroecosystem research in the Central Mississippi River Basin: Dissolved nitrogen and phosphorus transport in a high-runoff-potential watershed. J. Environ. Qual. 2015, 44, 44–57. [Google Scholar] [CrossRef]
- Wang, Z.; Kawamura, K.; Sakuno, Y.; Fan, X.; Gong, Z.; Lim, J. Retrieval of chlorophyll-a and total suspended solids using iterative stepwise elimination partial least squares (ISE-PLS) regression based on field hyperspectral measurements in irrigation ponds in Higashihiroshima, Japan. Remote Sens. 2017, 9, 264. [Google Scholar] [CrossRef] [Green Version]
- Elhag, M.; Gitas, I.; Othman, A.; Bahrawi, J.; Gikas, P. Assessment of water quality parameters using temporal remote sensing spectral reflectance in arid environments, Saudi Arabia. Water 2019, 11, 556. [Google Scholar] [CrossRef] [Green Version]
- Xing, Z.; Chen, J.; Zhao, X.; Li, Y.; Li, X.; Zhang, Z.; Lao, C.; Wang, H. Quantitative estimation of wastewater quality parameters by hyperspectral band screening using GC, VIP and SPA. PeerJ 2019, 7, 8255. [Google Scholar] [CrossRef] [PubMed] [Green Version]
- Duan, W.; He, B.; Takara, K.; Luo, P.; Nover, D.; Sahu, N.; Yamashiki, Y. Spatiotemporal evaluation of water quality incidents in Japan between 1996 and 2007. Chemosphere 2013, 93, 946–953. [Google Scholar] [CrossRef] [PubMed]
- Vinciková, H.; Hanuš, J.; Pechar, L. Spectral reflectance is a reliable water-quality estimator for small, highly turbid wetlands. Wetlands Ecol. Manag. 2015, 23, 933–946. [Google Scholar] [CrossRef]
- Gholizadeh, M.H.; Melesse, A.M.; Reddi, L.A. A Comprehensive review on water quality parameters estimation using remote sensing techniques. Sensors 2016, 16, 1298. [Google Scholar] [CrossRef] [Green Version]
- Xiao, R.; Wang, G.; Zhang, Q.; Zhang, Z. Multi-scale analysis of relationship between landscape pattern and urban river water quality in different seasons. Sci. Rep. 2016, 6, 25250. [Google Scholar] [CrossRef] [Green Version]
- Deng, Y.; Zhang, Y.; Li, D.; Shi, K.; Zhang, Y. Temporal and spatial dynamics of phytoplankton primary production in Lake Taihu derived from MODIS data. Remote Sens. 2017, 9, 195. [Google Scholar] [CrossRef]
- Wang, X.; Zhang, F.; Ding, J. Evaluation of water quality based on a machine learning algorithm and water quality index for the Ebinur Lake Watershed, China. Sci. Rep. 2017, 7, 12858. [Google Scholar] [CrossRef] [Green Version]
- Zhang, Y.; Giardino, C.; Li, L. Water optics and water colour remote sensing. Remote Sens. 2017, 9, 818. [Google Scholar] [CrossRef] [Green Version]












| SRIs | Formula | References |
|---|---|---|
| Published SRIs | ||
| Ratio between blue and red | Blue/Red | [43] |
| Ratio between green and red | Green/Red | [44] |
| Ratio between NIR and red | NIR/Red | [45] |
| Ratio between NIR and blue | NIR/Blue | [45] |
| Ratio between NIR and green | NIR/Green | [45] |
| New SRIs | ||
| RSI1122,454 | R1122/R454 | This work |
| RSI1122,470 | R1122/R470 | |
| RSI1124,472 | R1124/R472 | |
| RSI1122,480 | R1122/R480 | |
| RSI1122,488 | R1122/R488 | |
| RSI1122,510 | R1122/R510 | |
| RSI1122,554 | R1122/R554 | |
| RSI1124,570 | R1122/R570 | |
| RSI1122,590 | R1122/R590 |
| Physicochemical Parameters | Measured Sample | Si (mg/L) WHO (2011) | Unit Weight Wi | Sub Index (Qi) | |
|---|---|---|---|---|---|
| pH | 7.70 | 8.5 | 0.4155 | 46.4162 | 19.2842 |
| EC | 3696.45 | 1500 | 0.0024 | 246.4297 | 0.5802 |
| TDS | 2214.00 | 500 | 0.0071 | 442.7992 | 3.1274 |
| TH | 1004.30 | 500 | 0.0071 | 200.8604 | 1.4187 |
| K+ | 8.80 | 12 | 0.2943 | 73.3304 | 21.5802 |
| Na2+ | 415.20 | 200 | 0.0177 | 207.5998 | 3.6656 |
| Mg2+ | 89.34 | 50 | 0.0706 | 178.6869 | 12.6204 |
| Ca2+ | 255.20 | 75 | 0.0471 | 340.2723 | 16.0220 |
| Cl− | 818.44 | 250 | 0.0141 | 327.3740 | 4.6244 |
| SO42− | 531.45 | 250 | 0.0141 | 212.5783 | 3.0028 |
| HCO3− | 186.25 | 120 | 0.0294 | 155.2062 | 4.5675 |
| CO32− | 2.39 | 350 | 0.0101 | 0.6837 | 0.0069 |
| NO3− | 46.83 | 50 | 0.0706 | 93.6599 | 6.6151 |
| ∑ (Wi) = 1 |
| Trace Element (mg/L) | Measured Sample | Si (mg/L) (WHO, 2011) | MACi | Unit Weight Wi | Sub Index Qi | |
|---|---|---|---|---|---|---|
| Al | 0.003 | 0.2 | 200 | 0.072 | 1.500 | 0.108 |
| Cu | 0.08 | 2 | 2000 | 0.007 | 4.000 | 0.029 |
| Fe | 0.016 | 0.3 | 300 | 0.048 | 5.333 | 0.257 |
| Mn | 0.002 | 0.1 | 100 | 0.145 | 2.000 | 0.289 |
| Ni | 0.014 | 0.02 | 20 | 0.723 | 70.000 | 50.602 |
| Zn | 0.006 | 3 | 3000 | 0.005 | 0.200 | 0.001 |
| ∑ (Wi) = 1 |
| Class | PI Value | Effect |
|---|---|---|
| 1 | <1 | No effect |
| 2 | 1–2 | Slightly affected |
| 3 | 2–3 | Moderately affected |
| 4 | 3–5 | Strongly affected |
| 5 | >5 | Seriously affected |
| Physicochemical Parameters | Wadi Marawani (n = 64) | Wadi Fatimah (n = 59) | Wadi Qanunah (n = 50) | ||||||
|---|---|---|---|---|---|---|---|---|---|
| Min. | Max. | Mean | Min. | Max. | Mean | Min. | Max. | Mean | |
| T °C | 24.00 | 31.00 | 27.30 | 30.00 | 32.00 | 30.66 | 23.00 | 30.00 | 26.04 |
| pH | 7.10 | 8.00 | 7.67 | 6.99 | 8.39 | 7.74 | 7.12 | 8.14 | 7.68 |
| EC | 658.00 | 28,700.00 | 4905.52 | 553.00 | 25,000.00 | 4217.27 | 429.00 | 4010.00 | 1534.26 |
| TDS | 346.00 | 18,171.00 | 2936.54 | 227.00 | 18,518.00 | 2572.27 | 208.00 | 2375.00 | 866.38 |
| TH | 67.18 | 7914.51 | 1298.81 | 44.17 | 6032.46 | 1189.46 | 136.31 | 1143.57 | 408.84 |
| K+ | 0.79 | 28.10 | 8.12 | 0.99 | 79.03 | 13.87 | 0.60 | 13.57 | 3.69 |
| Na+ | 38.00 | 5150.00 | 588.90 | 43.64 | 4602.76 | 441.93 | 24.10 | 641.40 | 161.32 |
| Mg2− | 9.30 | 710.00 | 129.67 | 4.12 | 575.28 | 90.56 | 9.00 | 133.40 | 36.28 |
| Ca2+ | 11.60 | 2002.00 | 306.85 | 10.92 | 1995.81 | 327.26 | 34.50 | 415.00 | 104.08 |
| Cl− | 37.10 | 9666.00 | 1193.12 | 70.53 | 7271.04 | 926.22 | 14.70 | 901.50 | 211.65 |
| SO42− | 19.30 | 2840.00 | 609.62 | 30.01 | 5180.28 | 692.35 | 25.70 | 945.00 | 241.51 |
| HCO3− | 31.00 | 394.00 | 200.50 | 12.20 | 274.50 | 146.19 | 104.00 | 356.00 | 215.28 |
| CO32− | N.D. | N.D. | N.D. | N.D. | 24.00 | 7.02 | N.D. | N.D. | N.D. |
| NO3− | 2.20 | 290.70 | 53.99 | 0.01 | 475.44 | 57.28 | 0.78 | 160.80 | 25.34 |
| Al | 0.007 | 0.233 | 0.024 | 0.003 | 0.073 | 0.014 | 0.002 | 0.233 | 0.037 |
| Cu | 0.006 | 0.643 | 0.181 | 0.005 | 0.080 | 0.022 | 0.005 | 0.726 | 0.198 |
| Fe | 0.006 | 0.415 | 0.039 | 0.010 | 0.025 | 0.017 | 0.006 | 0.175 | 0.034 |
| Mn | 0.007 | 0.192 | 0.028 | 0.002 | 0.285 | 0.011 | 0.008 | 0.108 | 0.021 |
| Ni | 0.008 | 0.021 | 0.011 | 0.001 | 0.017 | 0.008 | 0.007 | 0.015 | 0.010 |
| Zn | 0.005 | 0.740 | 0.053 | 0.001 | 0.090 | 0.009 | 0.005 | 0.226 | 0.040 |
| WQIs | Min. | Max. | Mean | Range | Water Category | Number of Samples (%) | ||
|---|---|---|---|---|---|---|---|---|
| Wadi Marawani (n = 64) | Wadi Fatimah (n = 59) | Wadi Qanunah (n = 50) | ||||||
| DWQI | 0–25 | Excellent | 0 (0.0%) | 1 (2.0%) | 3 (6.0%) | |||
| 26–50 | Good | 7 (11.0%) | 2 (3.0%) | 22 (44.0%) | ||||
| 22.69 | 545.53 | 97.11 | 51–75 | Poor | 24 (37.5%) | 10 (17.0%) | 15 (30.0%) | |
| 76–100 | Very poor | 9 (14.0%) | 19 (32.0%) | 9 (18%) | ||||
| >100 | Unsuitable | 24 (37.5%) | 27 (46.0%) | 1 (2.0%) | ||||
| HPI | 5.07 | 77.41 | 38.74 | <100 | Low polluted | 64 (100.0%) | 59 (100.0%) | 50 (100.0%) |
| >100 | High polluted | 0 (0.0%) | 0 (0.0%) | 0 (0.0%) | ||||
| Cd | <1 | Low | 64 (100.0%) | 59 (100.0%) | 50 (100.0%) | |||
| −5.84 | −2.90 | −5.02 | 1–3 | Medium | 0 (0.0%) | 0 (0.0%) | 0 (0.0%) | |
| <3 | High | 0 (0.0%) | 0 (0.0%) | 0 (0.0%) | ||||
| Metals | PI | ||||||||
|---|---|---|---|---|---|---|---|---|---|
| Wadi Marawani | Class | Effect | Wadi Fatimah | Class | Effect | Wadi Qanunah | Class | Effect | |
| Al | 0.58 | I | No effect | 0.18 | I | No effect | 0.58 | I | No effect |
| Cu | 0.16 | I | No effect | 0.02 | I | No effect | 0.18 | I | No effect |
| Fe | 0.69 | I | No effect | 0.04 | I | No effect | 0.29 | I | No effect |
| Mn | 0.96 | I | No effect | 1.43 | II | Slight effect | 0.54 | I | No effect |
| Ni | 0.56 | I | No effect | 0.43 | I | No effect | 0.41 | I | No effect |
| Zn | 0.12 | I | No effect | 0.02 | I | No effect | 0.04 | I | No effect |
| Wadi Marawani (n = 64) | Wadi Fatimah (n = 59) | Wadi Qanunah (n = 50) | ||||||||||
|---|---|---|---|---|---|---|---|---|---|---|---|---|
| DWQI | TDS | HPI | Cd | DWQI | TDS | HPI | Cd | DWQI | TDS | HPI | Cd | |
| B/R | 0.46 | 0.46 | −0.01 | −0.21 | −0.13 | −0.13 | 0.13 | −0.07 | −0.44 | −0.49 | −0.12 | 0.07 |
| G/R | 0.49 | 0.49 | −0.04 | −0.25 | −0.13 | −0.14 | 0.09 | −0.05 | −0.39 | −0.43 | −0.11 | 0.07 |
| NIR/R | −0.07 | −0.03 | −0.10 | 0.00 | 0.14 | 0.14 | −0.21 | −0.12 | 0.45 | 0.41 | −0.05 | −0.15 |
| NIR/B | −0.40 | −0.38 | −0.03 | 0.17 | 0.11 | 0.11 | −0.11 | −0.02 | 0.50 | 0.52 | 0.09 | −0.09 |
| NIR/G | −0.38 | −0.35 | −0.03 | 0.17 | 0.12 | 0.12 | −0.14 | −0.03 | 0.48 | 0.47 | 0.04 | −0.12 |
| RSI1122,454 | 0.60 | 0.57 | −0.25 | −0.24 | 0.73 | 0.73 | 0.18 | 0.33 | 0.65 | 0.65 | 0.09 | −0.04 |
| RSI1122,470 | 0.66 | 0.63 | −0.25 | −0.25 | 0.76 | 0.76 | 0.18 | 0.34 | 0.65 | 0.64 | 0.08 | −0.04 |
| RSI1124,472 | 0.63 | 0.62 | −0.15 | −0.19 | 0.68 | 0.70 | 0.26 | 0.26 | 0.54 | 0.56 | 0.04 | −0.12 |
| RSI1122,480 | 0.69 | 0.66 | −0.24 | −0.26 | 0.75 | 0.75 | 0.18 | 0.33 | 0.65 | 0.63 | 0.08 | −0.04 |
| RSI1122,488 | 0.70 | 0.67 | −0.24 | −0.26 | 0.75 | 0.74 | 0.18 | 0.33 | 0.64 | 0.62 | 0.07 | −0.04 |
| RSI1122,510 | 0.73 | 0.71 | −0.23 | −0.27 | 0.71 | 0.71 | 0.17 | 0.30 | 0.63 | 0.60 | 0.06 | −0.03 |
| RSI1122,554 | 0.75 | 0.74 | −0.20 | −0.28 | 0.61 | 0.60 | 0.15 | 0.24 | 0.60 | 0.56 | 0.03 | −0.03 |
| RSI1124,570 | 0.74 | 0.74 | −0.11 | −0.23 | 0.44 | 0.45 | 0.21 | 0.13 | 0.49 | 0.48 | −0.03 | −0.14 |
| RSI1122,590 | 0.75 | 0.74 | −0.18 | −0.29 | 0.48 | 0.48 | 0.15 | 0.19 | 0.56 | 0.52 | 0.03 | −0.01 |
| Variable | Calibration | Validation | ||||||
|---|---|---|---|---|---|---|---|---|
| LVs | R2 | RMSE | Equation | R2 | RMSE | Equation | ||
| Wadi Marawani | DWQI | 6 | 0.69 *** | 44.52 | y = 0.6882x + 34.49 | 0.58 *** | 52.29 | y = 0.6323x + 41.862 |
| TDS | 6 | 0.69 *** | 1974.80 | y = 0.6865x + 920.59 | 0.55 *** | 2358.24 | y = 0.631x + 1100.4 | |
| HPI | 1 | 0.05 | 9.01 | y = 0.049x + 42.896 | 0.03 | 9.30 | y = 0.0163x + 44.366 | |
| Cd | 4 | 0.18 * | 0.53 | y = 0.1753x − 3.9717 | 0.07 | 0.57 | y = 0.1292x − 4.2123 | |
| Wadi Fatimah | DWQI | 6 | 0.80 *** | 38.74 | y = 0.8041x + 23.252 | 0.75 *** | 46.52 | y = 0.7271x + 31.232 |
| TDS | 7 | 0.84 *** | 1296.72 | y = 0.8378x + 417.3 | 0.77 *** | 1555.53 | y = 0.7739x + 529.15 | |
| HPI | 3 | 0.15 * | 0.05 | y = 0.1494x + 26.367 | 0.00 | 17.68 | y = 0.0942x + 27.843 | |
| Cd | 1 | 0.10 | 0.44 | y = 0.0998x − 4.8178 | 0.00 | 0.48 | y = 0.0055x − 5.3217 | |
| Wadi Qanunah | DWQI | 1 | 0.41 *** | 15.46 | y = 0.4111x + 32.043 | 0.42 *** | 16.00 | y = 0.3842x + 33.516 |
| TDS | 1 | 0.40 *** | 466.36 | y = 0.3983x + 521.21 | 0.43 *** | 484.43 | y = 0.3689x + 541.47 | |
| HPI | 1 | 0.01 | 7.69 | y = 0.0091x + 39.369 | 0.00 | 8.25 | y = −0.0598x + 42.122 | |
| Cd | 1 | 0.01 | 0.55 | y = 0.0088x − 4.8545 | 0.00 | 0.58 | y = −0.0377x − 5.0867 | |
| Variable | Calibration | Validation | ||||||
|---|---|---|---|---|---|---|---|---|
| LVs | R2 | RMSE | Equation | R2 | RMSE | Equation | ||
| Wadi Marawani | DWQI | 7 | 0.69 *** | 44.26 | y = 0.6918x + 34.082 | 0.60 *** | 51.83 | y = 0.6532x + 37.369 |
| TDS | 7 | 0.69 *** | 1965.51 | y = 0.6894x + 911.96 | 0.60 *** | 2321.90 | y = 0.6325x + 1028.8 | |
| HPI | 1 | 0.03 | 9.10 | y = 0.0294x + 43.781 | 0.01 | 9.36 | y = 0.0015x + 45.056 | |
| Cd | 1 | 0.08 | 0.56 | y = 0.0828x − 4.4171 | 0.05 | 0.58 | y = 0.0527x − 4.5628 | |
| Wadi Fatimah | DWQI | 6 | 0.80 *** | 38.74 | y = 0.8041x + 23.252 | 0.71 *** | 46.70 | y = 0.7034x + 34.53 |
| TDS | 9 | 0.85 *** | 1249.78 | y = 0.8493x + 387.69 | 0.78 *** | 1530.39 | y = 0.7725x + 481.98 | |
| HPI | 1 | 0.05 | 17.31 | y = 0.0468x + 29.547 | 0.03 | 17.92 | y = 0.0117x + 30.655 | |
| Cd | 1 | 0.02 | 0.45 | y = 0.0186x − 5.2524 | 0.01 | 0.46 | y = 0.0039x − 5.3304 | |
| Wadi Qanunah | DWQI | 1 | 0.41 *** | 15.48 | y = 0.4098x + 32.11 | 0.40 *** | 16.04 | y = 0.3819x + 33.581 |
| TDS | 1 | 0.40 *** | 467.15 | y = 0.3963x + 522.98 | 0.37 *** | 481.46 | y = 0.3794x + 533.92 | |
| HPI | 1 | 0.01 | 7.70 | y = 0.0045x + 39.55 | 0.00 | 8.15 | y = −0.0514x + 41.847 | |
| Cd | 1 | 0.01 | 0.55 | y = 0.0039x − 4.8781 | 0.00 | 0.57 | y = −0.0252x − 5.0232 | |
Publisher’s Note: MDPI stays neutral with regard to jurisdictional claims in published maps and institutional affiliations. |
© 2022 by the authors. Licensee MDPI, Basel, Switzerland. This article is an open access article distributed under the terms and conditions of the Creative Commons Attribution (CC BY) license (https://creativecommons.org/licenses/by/4.0/).
Share and Cite
Alqarawy, A.; El Osta, M.; Masoud, M.; Elsayed, S.; Gad, M. Use of Hyperspectral Reflectance and Water Quality Indices to Assess Groundwater Quality for Drinking in Arid Regions, Saudi Arabia. Water 2022, 14, 2311. https://doi.org/10.3390/w14152311
Alqarawy A, El Osta M, Masoud M, Elsayed S, Gad M. Use of Hyperspectral Reflectance and Water Quality Indices to Assess Groundwater Quality for Drinking in Arid Regions, Saudi Arabia. Water. 2022; 14(15):2311. https://doi.org/10.3390/w14152311
Chicago/Turabian StyleAlqarawy, Abdulaziz, Maged El Osta, Milad Masoud, Salah Elsayed, and Mohamed Gad. 2022. "Use of Hyperspectral Reflectance and Water Quality Indices to Assess Groundwater Quality for Drinking in Arid Regions, Saudi Arabia" Water 14, no. 15: 2311. https://doi.org/10.3390/w14152311
APA StyleAlqarawy, A., El Osta, M., Masoud, M., Elsayed, S., & Gad, M. (2022). Use of Hyperspectral Reflectance and Water Quality Indices to Assess Groundwater Quality for Drinking in Arid Regions, Saudi Arabia. Water, 14(15), 2311. https://doi.org/10.3390/w14152311

