Improvement of the Electrical Regulation of a Microhydropower System using a Water Management Tool
Abstract
:1. Introduction
2. Methods
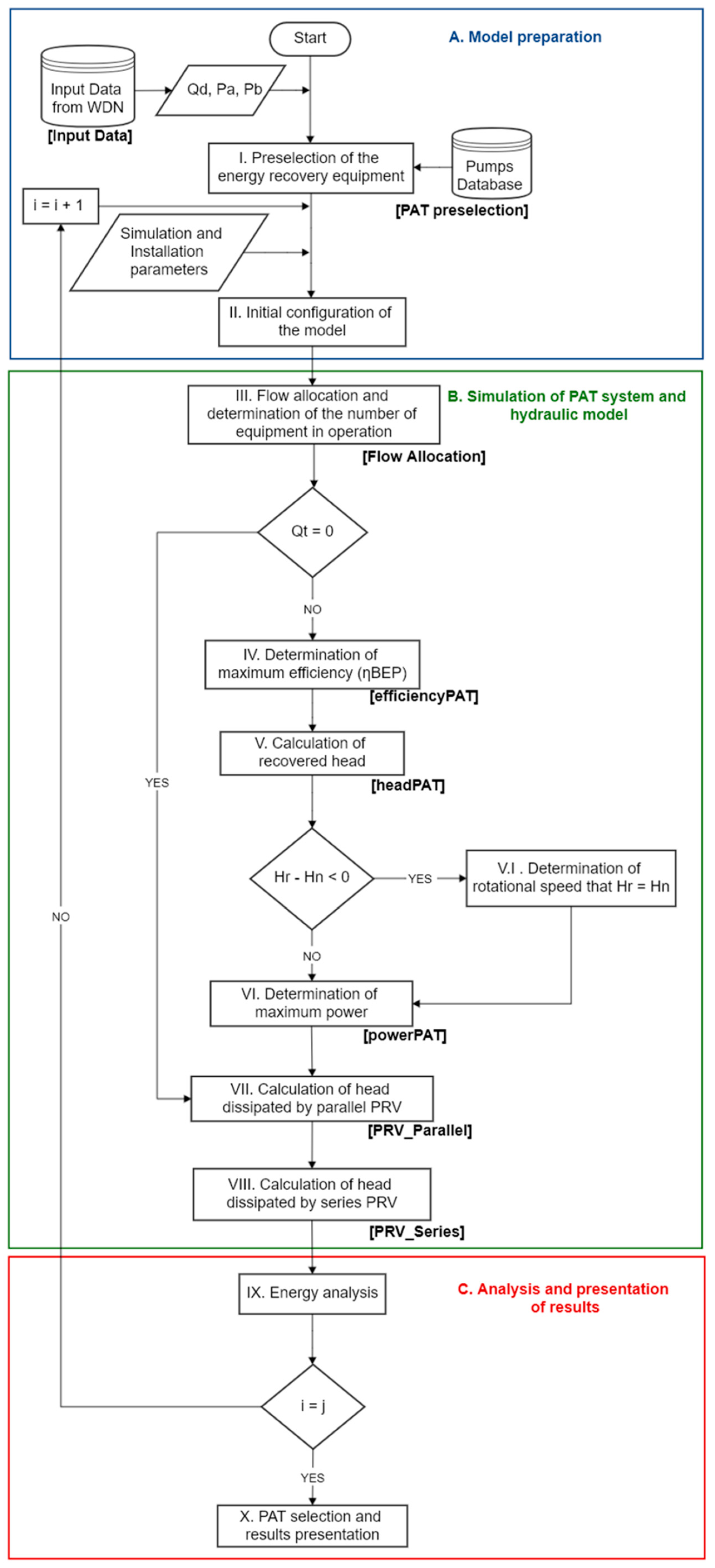
Methodology
- Parameters of the installed PATs: number of units installed, np (between 1 to 3); nominal rotational speed, no (in rpm); minimum and maximum operating flows of the equipment, Qmint and Qmaxt (in L/s), as well as the BEP (QBEPt, HBEPt, and ηBEPt).
- The frequency inverter: where the minimum and maximum values of α are defined at which the equipment can work (αmin and αmax).
- The efficiency of the electric generator: the efficiency of the electric generator is defined with a constant or variable value depending on the mechanical power of the output.
- Limits for range determine maximum power: the values that will define the search space (lower bound, lb and upper bound, ub) are defined.
- Pressure Reducing Valves (PRVs): Enter the diameter, Diam (in mm), the valve curve, and the flow coefficient with the valve fully open, Kvo (in m3/h/√Pa).
- Relative fluid properties: where the density of the fluid is entered according to the operating temperature (in kg/m3) and the acceleration of gravity (in m/s2).
3. Results
3.1. Case Study Description
3.2. PAT Selection for the Case Study
4. Conclusions
Author Contributions
Funding
Institutional Review Board Statement
Informed Consent Statement
Data Availability Statement
Conflicts of Interest
Abbreviation
| Parameter | Definition | Units |
| Qd | Demanded flow. | L/s |
| Pu | Upstream pressure. | m w.c. |
| Pd | Downstream pressure. | m w.c. |
| QBEPt | Flow at the best efficiency point (BEP) of the machine in turbine mode. | L/s |
| HBEPt | Recovered head at the best efficiency point (BEP) of the machine in turbine mode. | m w.c. |
| ηBEPt | Efficiency at the best efficiency point (BEP) of the machines in turbine mode. | % |
| nst | Specific number in turbine mode. | m, kW |
| βQ | Coefficient used to determine flow from the machine in turbine mode to pump mode. | Dimensionless |
| βH | Coefficient used to determine head from the machine in turbine mode to pump mode. | Dimensionless |
| QBEPp | Flow at the best efficiency point (BEP) of the machine in pump mode. | L/s |
| HBEPp | Head at the best efficiency point (BEP) of the machine in pump mode. | m w.c. |
| ηBEP | Efficiency at the best efficiency point (BEP) of the machines in pump mode. | % |
| nsp | Specific number in pump mode. | m, kW |
| Qmint | Minimum operating flow for the PAT. | L/s |
| Qmaxt | Maximum operating flow for the PAT. | L/s |
| No | Nominal rotational speed of the PAT. | rpm |
| n | Rotational speed of the PAT at a given moment. | rpm |
| α | Frequency inverter value setpoint for the rotational speed. | % |
| αmin | Minimum frequency inverter value setpoint. | % |
| αmax | Maximum frequency inverter value setpoint. | % |
| lb | Lower bound of the range for determining the maximum power. | % |
| ub | Upper bound of the range for determining the maximum power. | % |
| Diam | Pressure-reducing valve (PRV) diameter. | mm |
| Kvo | Flow coefficient for the valve while fully open. | m3/h/√Pa |
| g | Gravity acceleration. | in m/s2 |
| Qt | Flow rate turbinated by the PAT. | L/s |
| Qrt | Ratio between turbinated flow and flow at the BEP in turbine mode. | Dimensionless |
| h | Ratio between recovered head and recovered head at the BEP in turbine mode. | Dimensionless |
| e | Ratio between efficiency and the efficiency at the BEP in turbine mode. | Dimensionless |
| Hrt | Head recovered by the PAT | m w.c. |
| ηt | Efficiency of the PAT | % |
| Hn | Net available head. Difference between upstream and downstream pressures. | m w.c. |
| MP | Mechanical power generated by the PAT. | kW |
| EP | Electrical power generated by the generator. | kW |
| γ | Specific weight of the fluid. | kN/m3 |
| ηelec | Efficiency of the electrical generator. | % |
| T | Torque produced by the PAT. | Nm |
| C | Coefficient representing the error of the estimated values of q and h. | Dimensionless |
| ∆q | Error of the estimated flow concerning the selection flow. | % |
| ∆h | Error of the estimated head for the selection head. | % |
| i | Counter value used in the tool used for determining the number of PATs being evaluated. | Dimensionless |
References
- Corcoran, L.; Coughlan, P.; McNabola, A. Energy Recovery Potential Using Micro Hydropower in Water Supply Networks in the UK and Ireland. Water Supply 2013, 13, 552–560. [Google Scholar] [CrossRef]
- Del Borghi, A.; Moreschi, L.; Gallo, M. Circular Economy Approach to Reduce Water–Energy–Food Nexus. Curr. Opin. Environ. Sci. Health 2020, 13, 23–28. [Google Scholar] [CrossRef]
- Kanakoudis, V.; Tsitsifli, S.; Samaras, P.; Zouboulis, A.; Demetriou, G. (PDF) Developing Appropriate Indicators for Urban Water Supply Systems Evaluation across the Mediterranean. Available online: https://www.researchgate.net/publication/258286246_Developing_appropriate_Indicators_for_urban_water_supply_systems_evaluation_across_the_Mediterranean (accessed on 21 February 2022).
- Kuriqi, A.; Pinheiro, A.N.; Sordo-Ward, A.; Bejarano, M.D.; Garrote, L. Ecological impacts of run-of-river hydropower plants—Current status and future prospects on the brink of energy transition. Renew. Sustain. Energy Rev. 2021, 142, 110833. [Google Scholar] [CrossRef]
- Kuriqi, A.; Pinheiro, A.N.; Sordo-Ward, A.; Garrote, L. Influence of hydrologically based environmental flow methods on flow alteration and energy production in a run-of-river hydropower plant. J. Clean. Prod. 2019, 232, 1028–1042. [Google Scholar] [CrossRef]
- Grubic, T.; Varga, L.; Hu, Y.; Tewari, A. Micro-Generation Technologies and Consumption of Resources: A Complex Systems’ Exploration. J. Clean. Prod. 2020, 247, 119091. [Google Scholar] [CrossRef]
- Reigstad, T.I.; Uhlen, K. Optimized Control of Variable Speed Hydropower for Provision of Fast Frequency Reserves. Electr. Power Syst. Res. 2020, 189, 106668. [Google Scholar] [CrossRef]
- Morani, M.; Carravetta, A.; del Giudice, G.; McNabola, A.; Fecarotta, O. A Comparison of Energy Recovery by PATs against Direct Variable Speed Pumping in Water Distribution Networks. Fluids 2018, 3, 41. [Google Scholar] [CrossRef] [Green Version]
- Eshra, N.M.; Zobaa, A.F.; Abdel Aleem, S.H.E. Assessment of Mini and Micro Hydropower Potential in Egypt: Multi-Criteria Analysis. Energy Rep. 2021, 7, 81–94. [Google Scholar] [CrossRef]
- Tahani, M.; Kandi, A.; Moghimi, M.; Houreh, S.D. Rotational Speed Variation Assessment of Centrifugal Pump-as-Turbine as an Energy Utilization Device under Water Distribution Network Condition. Energy 2020, 213, 118502. [Google Scholar] [CrossRef]
- Alhejji, A.; Kuriqi, A.; Jurasz, J.; Abo-Elyousr, F.K. Energy harvesting and water saving in arid regions via solar PV accommodation in irrigation canals. Energies 2021, 14, 2620. [Google Scholar] [CrossRef]
- Stefanizzi, M.; Capurso, T.; Balacco, G.; Binetti, M.; Camporeale, S.M.; Torresi, M. Selection, Control and Techno-Economic Feasibility of Pumps as Turbines in Water Distribution Networks. Renew. Energy 2020, 162, 1292–1306. [Google Scholar] [CrossRef]
- Stepanoff, A.J. Centrifugal and Axial Flow Pumps: Theory, Design, and Application; John Wiley: New York, NY, USA, 1957. [Google Scholar]
- Childs, S.M. Convert pumps to turbines and recover HP. Hydrocarb. Processing Pet. Refin. 1962, 41, 173–174. [Google Scholar]
- Grover, K.M. Conversion of Pumps to Turbines. In GSA Inter Copr. Katonah; Katonah: New York, NY, USA, 1980. [Google Scholar]
- Sharma, K. Small Hydroelectric Projects-Use of Centrifugal Pumps as Turbines; Kirloskar Electric Co.: Bangalore, India, 1985. [Google Scholar]
- Alatorre-Frenk, C. Cost Minimisation in Micro-Hydro Systems Using Pumps-as-Turbines. Ph.D. Thesis, University of Warwick, Coventry, UK, 1994. [Google Scholar]
- Williams, A.A. The Turbine Performance of Centrifugal Pumps: A Comparison of Prediction Methods. Proc. Inst. Mech. Eng. Part A J. Power Energy 1994, 208, 59–66. [Google Scholar] [CrossRef]
- Fernández, J.; Blanco, E.; Parrondo, J.; Stickland, M.T.; Scanlon, T.J. Performance of a Centrifugal Pump Running in Inverse Mode. Proc. Inst. Mech. Eng. Part A J. Power Energy 2004, 218, 265–271. [Google Scholar] [CrossRef] [Green Version]
- Derakhshan, S.; Nourbakhsh, A. Theoretical, Numerical and Experimental Investigation of Centrifugal Pumps in Reverse Operation. Exp. Therm. Fluid Sci. 2008, 32, 1620–1627. [Google Scholar] [CrossRef]
- Páscoa, J.C.; Silva, F.J.; Pinheiro, J.S.; Martins, D.J. A New Approach for Predicting PAT-Pumps Operating Point from Direct Pumping Mode Characteristics. JSIR 2012, 71, 144–148. Available online: http://nopr.niscair.res.in/handle/123456789/13492 (accessed on 11 April 2022).
- Rossi, M.; Renzi, M. A General Methodology for Performance Prediction of Pumps-as-Turbines Using Artificial Neural Networks. Renew. Energy 2018, 128, 265–274. [Google Scholar] [CrossRef]
- Macías Ávila, C.A.; Sánchez-Romero, F.J.; López-Jiménez, P.A.; Pérez-Sánchez, M. Definition of the Operational Curves by Modification of the Affinity Laws to Improve the Simulation of PATs. Water 2021, 13, 1880. [Google Scholar] [CrossRef]
- Delgado, J.; Ferreira, J.P.; Covas, D.I.C.; Avellan, F. Variable Speed Operation of Centrifugal Pumps Running as Turbines. Experimental Investigation. Renew. Energy 2019, 142, 437–450. [Google Scholar] [CrossRef]
- Carravetta, A.; del Giudice, G.; Fecarotta, O.; Ramos, H. PAT Design Strategy for Energy Recovery in Water Distribution Networks by Electrical Regulation. Energies 2013, 6, 411–424. [Google Scholar] [CrossRef] [Green Version]
- Kandi, A.; Moghimi, M.; Tahani, M.; Derakhshan, S. Optimization of Pump Selection for Running as Turbine and Performance Analysis within the Regulation Schemes. Energy 2021, 217, 119402. [Google Scholar] [CrossRef]
- Crespo Chacón, M.; Rodríguez Díaz, J.; García Morillo, J.; McNabola, A. Pump-as-Turbine Selection Methodology for Energy Recovery in Irrigation Networks: Minimising the Payback Period. Water 2019, 11, 149. [Google Scholar] [CrossRef] [Green Version]
- Rodríguez-Pérez, Á.; Pulido-Calvo, I.; Cáceres-Ramos, P. A Computer Program to Support the Selection of Turbines to Recover Unused Energy at Hydraulic Networks. Water 2021, 13, 467. [Google Scholar] [CrossRef]
- Venturini, M.; Manservigi, L.; Alvisi, S.; Simani, S. Development of a Physics-Based Model to Predict the Performance of Pumps as Turbines. Appl. Energy 2018, 231, 343–354. [Google Scholar] [CrossRef]
- Reigstad, T.I.; Uhlen, K. Nonlinear Model Predictive Control of Variable Speed Hydropower for Provision of Fast Frequency Reserves. Electr. Power Syst. Res. 2021, 194, 107067. [Google Scholar] [CrossRef]
- Alberizzi, J.C.; Renzi, M.; Nigro, A.; Rossi, M. Study of a Pump-as-Turbine (PaT) speed control for a Water Distribution Network (WDN) in South-Tyrol subjected to high variable water flow rates. Energy Procedia 2018, 148, 226–233. [Google Scholar] [CrossRef]
- Rossi, M.; Nigro, A.; Pisaturo, G.R.; Renzi, M. Technical and economic analysis of Pumps-as-Turbines (PaTs) used in an Italian Water Distribution Network (WDN) for electrical energy production. Energy Procedia 2019, 158, 117–122. [Google Scholar] [CrossRef]
- Nabil, T.; Alhaddad, F.; Dawood, M.; Sharaf, O. Experimental and numerical investigation of flow hydraulics and pipe geometry on leakage behaviour of laboratory water network distribution systems. J. Adv. Res. Fluid Mech. Therm. Sci. 2020, 75, 20–42. [Google Scholar] [CrossRef]
- Hòa, P.T.; Mogoş-Kirner, M.; Cristea, V.M.; Alexandra, C.; Agachi, P.Ş. Simulation and control of floods in a water network. Case study of Jijia River Catchment. Environ. Eng. Manag. J. (EEMJ) 2017, 16, 587–595. [Google Scholar]
- Kuriqi, A. Simulink application on dynamic modeling of biological waste water treatment for aerator tank case. Int. J. Sci. Technol. Res. 2014, 3, 69–72. [Google Scholar]
- Camilo Rosado, L.; López-Jiménez, P.; Sánchez-Romero, F.-J.; Conejos Fuertes, P.; Pérez-Sánchez, M. Applied Strategy to Characterize the Energy Improvement Using PATs in a Water Supply System. Water 2020, 12, 1818. [Google Scholar] [CrossRef]
- Pérez-Sánchez, M.; Sánchez-Romero, F.J.; Ramos, H.M.; López-Jiménez, P.A. Improved Planning of Energy Recovery in Water Systems Using a New Analytic Approach to PAT Performance Curves. Water 2020, 12, 468. [Google Scholar] [CrossRef] [Green Version]
- Plua, F.A.; Sánchez-Romero, F.-J.; Hidalgo, V.; López-Jiménez, P.A.; Pérez-Sánchez, M. New Expressions to Apply the Variation Operation Strategy in Engineering Tools Using Pumps Working as Turbines. Mathematics 2021, 9, 860. [Google Scholar] [CrossRef]
- UNE-EN 60034-30-1:2014 (Ratificada) Máquinas Eléctricas Rotativas. Available online: https://www.une.org/encuentra-tu-norma/busca-tu-norma/norma?c=N0053096 (accessed on 22 February 2022).
- McNabola, A.; Coughlan, P.; Corcoran, L.; Power, C.; Prysor Williams, A.; Harris, I.; Gallagher, J.; Styles, D. Energy Recovery in the Water Industry Using Micro-Hydropower: An Opportunity to Improve Sustainability. Water Policy 2014, 16, 168–183. [Google Scholar] [CrossRef]
- Novara, D.; McNabola, A. A Model for the Extrapolation of the Characteristic Curves of Pumps as Turbines from a Datum Best Efficiency Point. Energy Convers. Manag. 2018, 174, 1–7. [Google Scholar] [CrossRef]
- Pérez-Sánchez, M.; López-Jiménez, P.A.; Ramos, H.M. PATs operating in water networks under unsteady flow conditions: Control valve manoeuvre and overspeed effect. Water 2018, 10, 529. [Google Scholar] [CrossRef] [Green Version]
- Capelo, B.; Pérez-Sánchez, M.; Fernandes, J.F.P.; Ramos, H.M.; López-Jiménez, P.A.; Branco, P.J.C. Electrical Behaviour of the Pump Working as Turbine in off Grid Operation. Appl. Energy 2017, 208, 302–311. [Google Scholar] [CrossRef]





| Time Interval (Δt = 60 min) | Qd (L/s) | Pu (m w.c.) | Pd (m w.c.) |
|---|---|---|---|
| 00:00–01:00 | 749.03 | 88.53 | 52.71 |
| 01:00–02:00 | 684.59 | 89.67 | 53.82 |
| 02:00–03:00 | 672.70 | 89.89 | 54.03 |
| 03:00–04:00 | 619.79 | 90.87 | 54.99 |
| 04:00–05:00 | 655.86 | 90.19 | 54.33 |
| 05:00–06:00 | 936.02 | 85.52 | 49.79 |
| 06:00–07:00 | 1758.97 | 77.47 | 42.36 |
| 07:00–08:00 | 1896.68 | 76.95 | 41.98 |
| 08:00–09:00 | 1825.87 | 77.18 | 42.14 |
| 09:00–10:00 | 1851.91 | 77.09 | 42.08 |
| 10:00–11:00 | 1809.20 | 77.25 | 42.19 |
| 11:00–12:00 | 1745.49 | 77.53 | 42.41 |
| 12:00–13:00 | 1648.52 | 78.05 | 42.84 |
| 13:00–14:00 | 1816.76 | 77.22 | 42.17 |
| 14:00–15:00 | 1736.82 | 77.56 | 42.44 |
| 15:00–16:00 | 1597.23 | 78.38 | 43.12 |
| 16:00–17:00 | 1439.17 | 79.59 | 44.20 |
| 17:00–18:00 | 1477.33 | 79.27 | 43.91 |
| 18:00–19:00 | 1599.64 | 78.37 | 43.11 |
| 19:00–20:00 | 1700.32 | 77.76 | 42.60 |
| 20:00–21:00 | 1751.77 | 77.50 | 42.39 |
| 21:00–22:00 | 1449.60 | 79.50 | 44.12 |
| 22:00–23:00 | 1151.92 | 82.59 | 46.99 |
| 23:00–24:00 | 979.29 | 84.89 | 49.18 |
| Minimum value | 619.79 | 76.95 | 41.98 |
| Maximum value | 1896.68 | 90.87 | 54.99 |
| Mean Value | 1398.10 | 81.20 | 45.83 |
| Standard Deviation | 455.89 | 5.08 | 4.77 |
| No. | Manufacturer | Model | QBEPt(L/s) | HBEPt (m w.c.) | ηBEPt (%) | nst (m, kW) | Δq (%) | Δh (%) | C |
|---|---|---|---|---|---|---|---|---|---|
| 1 | IDEAL | 350–430 | 809.53 | 44.47 | 0.671 | 75.758 | 31.28 | 26.52 | 0.98 |
| 2 | IDEAL | 350–360 | 652.85 | 43.04 | 0.671 | 69.727 | 5.87 | 22.44 | 0.95 |
| 3 | KSB | 350–430 | 842.42 | 48.14 | 0.64 | 72.82 | 36.61 | 36.97 | 1.23 |
| 4 | KSB | 350–430 | 768.87 | 43.63 | 0.640 | 87.984 | 24.68 | 24.13 | 0.81 |
Publisher’s Note: MDPI stays neutral with regard to jurisdictional claims in published maps and institutional affiliations. |
© 2022 by the authors. Licensee MDPI, Basel, Switzerland. This article is an open access article distributed under the terms and conditions of the Creative Commons Attribution (CC BY) license (https://creativecommons.org/licenses/by/4.0/).
Share and Cite
Espinal, M.A.G.; Conejos, P.; López-Jiménez, P.A.; Pérez-Sánchez, M. Improvement of the Electrical Regulation of a Microhydropower System using a Water Management Tool. Water 2022, 14, 1535. https://doi.org/10.3390/w14101535
Espinal MAG, Conejos P, López-Jiménez PA, Pérez-Sánchez M. Improvement of the Electrical Regulation of a Microhydropower System using a Water Management Tool. Water. 2022; 14(10):1535. https://doi.org/10.3390/w14101535
Chicago/Turabian StyleEspinal, Melvin Alfonso García, Pilar Conejos, Petra Amparo López-Jiménez, and Modesto Pérez-Sánchez. 2022. "Improvement of the Electrical Regulation of a Microhydropower System using a Water Management Tool" Water 14, no. 10: 1535. https://doi.org/10.3390/w14101535
APA StyleEspinal, M. A. G., Conejos, P., López-Jiménez, P. A., & Pérez-Sánchez, M. (2022). Improvement of the Electrical Regulation of a Microhydropower System using a Water Management Tool. Water, 14(10), 1535. https://doi.org/10.3390/w14101535

