Optimal Operation of the Eastern Nile System Using Genetic Algorithm, and Benefits Distribution of Water Resources Development
Abstract
1. Introduction
2. Materials and Methods
2.1. Study Area
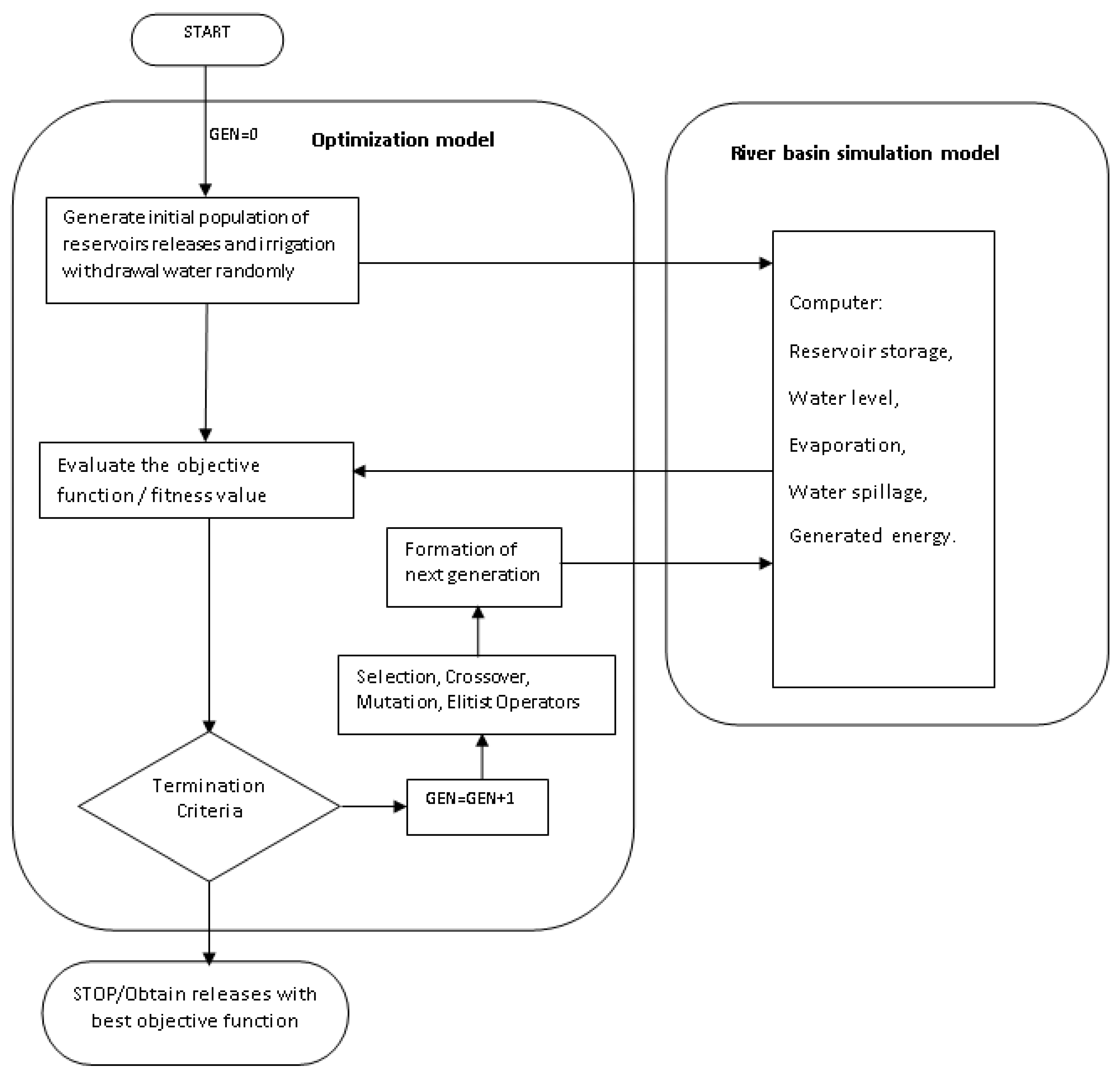
2.2. The Eastern Nile Optimization Model (ENOM)
2.2.1. Decision Variables
2.2.2. Objective Function
| Symbol | Unit | Description |
| HPt,j | MWh/month | Total generated energy from Reservoir (j) at time (t) |
| Pe | US$/MWh | The economic benefit of generated energy |
| C | N/m3 | Constant represents specific gravity and unit conversion |
| hours/month | Number of hours in period (t) | |
| - | Turbine efficiency | |
| m | Turbine Net Head of reservoir (j) at time (t) | |
| m3/month | Release from reservoir (j) at time (t) | |
| US$/m3 | The economic benefit of withdrawal water for irrigation | |
| m3/month | Withdrawn water for irrigation (i) at time (t) | |
| m3/month | Storage state variable at time (t) | |
| m3/month | Inflow state variables at time (t) | |
| m3/month | Release state variables at time (t) | |
| T | month | Planning time horizon |
| J | - | Total number of dams in the system |
| I | - | Total number of irrigation schemes in the system |
2.2.3. Constraints
| Symbol | Unit | Description |
| MWh/month | Maximum hydropower energy could be generated from reservoir (j) at time (t) | |
| m3/month | Minimum turbine discharge of reservoir (j) at time (t) | |
| m3/month | Maximum turbine discharge of reservoir (j) at time (t) | |
| m3/month | Storage state variable of reservoir (j) at time (t) | |
| m3 | Minimum storage volume of reservoir (j) | |
| m3 | Maximum storage volume of reservoir (j) | |
| m3 | Target end storage of reservoir (j) at time (T) | |
| m3 | Minimum water withdrawn for irrigation (i) at time (t) | |
| m3 | Maximum water withdrawn for irrigation (i) at time (t) | |
| m2 | Irrigated area of scheme (i) | |
| m/month | Crop water requirement of irrigation scheme (i) at time (t) | |
| - | Coefficient representing supply/demand ratio | |
| m3/month | Storage state variable of reservoir (j) at time (t + 1) | |
| m3/month | Inflow state variables at reservoir site (j) at time (t) | |
| m3/month | Spillage of reservoir (j) at time (t) | |
| m3/month | Evaporation loss of reservoir (j) at time (t) | |
| m2 | Surface area of reservoir (j) at the dead storage level | |
| m2/m3 | The area per unit storage of reservoir (j) | |
| - | Reservoir system connectivity matrix = −1 when abstraction, +1, receives water from upstream reservoir [reservoir (j) receives water from reservoir (K)] | |
| - | Irrigation system connectivity matrix = −1 when abstraction, +1, receives return water from upstream irrigation [reservoir (j) receives water from irrigation (i)] |
2.3. Scenario Development
2.4. Hydrological Conditions Considered
2.5. Model Parameters and Assumptions
3. Results
3.1. Cooperative versus Non-Cooperative System Management
3.2. Hydrologic Sensitivity
4. Discussion
5. Conclusions
Author Contributions
Funding
Acknowledgments
Conflicts of Interest
Appendix A

| Country | River/Project Name | Status | Hydropower Capacity in 2017 (Potential Capacity) (MW) | Reservoir Capacity in 2017 (Potential Capacity) (m3) | Irrigation Area in 2017 (Potential Irrigated Area) (ha) |
|---|---|---|---|---|---|
| Ethiopia | Tekeze | ||||
| Tekeze V | Operating since 2009 | 300 | 9.3 × 109 | 45,000 | |
| Lake Tana tributaries | |||||
| Tana–Beles River Transfer | Operating since 2010 | 460 | 9.1 × 109 (volume of water from Lake Tana for power production) | 140,000 | |
| Abbay (Blue Nile) | |||||
| Tis Abbay I | Operating since 1964 | 11.4 | 50,000 | ||
| Tis Abbay II | Operating since 2001 | 68–85 | |||
| GERD | Under construction | (6450) | (74 × 109) | ||
| Baro River and tributaries | |||||
| Sor, tributary of Geba | Operating since 1990 | 5 | |||
| Alwero Irrigation Project, Alwero river | Operating since 1995 | N/A | 74,600 | ||
| BaroI and II, Baro River | Proposed under ENSAP, NBI | (850–896) | |||
| Geba I and II, Geba River | Proposed under ENSAP, NBI | (254–366) | |||
| Birbir A and B | Proposed, feasibility studies ongoing | (467–508) | |||
| Tams | Proposed, feasibility studies ongoing | (1000) | |||
| Sudan | Atbara and tributaries | ||||
| Khashm Elgirba | Operating since 1964 | 7 (12.5) | 1.3 × 109 | 206,600 | |
| Rumela and Burdana Complex Dam in Settit River | Operating since 2016 | 320 | 2.7 × 109 | (300,000) | |
| Blue Nile | |||||
| Roseires Dam | Operating since 1966; Dam heightening completed in 2013 | 100 (275) | 2.2 × 109 3.7 × 109 | ||
| Sennar Dam | Operating since 1925; Rehabilitation—ongoing | 15 (45) | 0.6 × 109 (0.9 × 109) | 870,700 | |
| White Nile | |||||
| Jebel Aulia, White Nile | Operated since 1937 Rehabilitated in 2005 | 30.4–35 | 3.5 × 109 | 152,300 | |
| Main Nile | |||||
| Merowe, 4th Cataract, Nile | Operating since 2009 | 1250 (2000) | 12.5 × 109 | 380,000 | |
| Egypt | Main Nile | ||||
| High Aswan Dam | Operating | 2100 | 162 × 109 | ||
| Old Aswan Dam | Operating | 500 | |||
| Esna | Operating | 90 | |||
| Assyut | Operating | (32) | 690,000 | ||
| Delta | Operating | ---- | 305,000 | ||
| Naga Hammadi | Operating | 64 | 320,000 | ||
References
- Chow, V.T.; Cortes-Rivera, G. Application of Dddp in Water Resources Planning; University of Illinois at Urbana-Champaign: Urbana, IL, USA, 1974. [Google Scholar]
- Kougias, I.P.; Theodossiou, N.P. Application of the harmony search optimization algorithm for the solution of the multiple dam system scheduling. Optim. Eng. 2013, 14, 331–344. [Google Scholar] [CrossRef]
- Larson, R.E. State Increment Dynamic Programming; Elsevier Applied Science: London, UK, 1968. [Google Scholar]
- Murray, D.M.; Yakowitz, S.J. Constrained differential dynamic programming and its application to multireservoir control. Water Resour. Res. 1979, 15, 1017–1027. [Google Scholar] [CrossRef]
- Wardlaw, R.; Sharif, M. Evaluation of genetic algorithms for optimal reservoir system operation. J. Water Resour. Plan. Manag. 1999, 125, 25–33. [Google Scholar] [CrossRef]
- Sadoff, C.W.; Grey, D. Beyond the river: The benefits of cooperation on international rivers. Water Policy 2002, 4, 389–403. [Google Scholar] [CrossRef]
- Salman, S.M.A. The grand ethiopian renaissance dam: The road to the declaration of principles and the khartoum document. Water Int. 2016, 41, 512–527. [Google Scholar] [CrossRef]
- Samaan, M.M. The Win-Win-Win Scenario in the Blue Nile’s Hydropolitical Game: Application on the Grand Ethiopian Renaissance Dam; GESIS-Leibniz-Institut für Sozialwissenschaften: Mannheim, Germany, 2014. [Google Scholar]
- Wu, X.; Whittington, D. Incentive compatibility and conflict resolution in international river basins: A case study of the nile basin. Water Resour. Res. 2006, 42, W02417. [Google Scholar] [CrossRef]
- Goor, Q.; Halleux, C.; Mohamed, Y.; Tilmant, A. Optimal operation of a multipurpose multireservoir system in the eastern nile river basin. Hydrol. Earth Syst. Sci. 2010, 14, 1895–1908. [Google Scholar] [CrossRef]
- Jeuland, M. Planning Water Resources Development in an Uncertain Climate Future: A Hydro-Economic Simulation Framework Applied to the Case of the Blue Nile; The University of North Carolina at Chapel Hill: Ann Arbor, MI, USA, 2010. [Google Scholar]
- Whittington, D.; Wu, X.; Sadoff, C. Water resources management in the nile basin: The economic value of cooperation. Water Policy 2005, 7, 227–252. [Google Scholar] [CrossRef]
- Cascão, A.E. Changing power relations in the nile river basin: Unilateralism vs. Cooperation. Water Alternat. 2009, 2, 245–268. [Google Scholar]
- McCartney, M.P.; Menker Girma, M. Evaluating the downstream implications of planned water resource development in the Ethiopian portion of the blue nile river. Water Int. 2012, 37, 362–379. [Google Scholar] [CrossRef]
- Mirchi, A.; Waktins, D., Jr.; Madani, K. Modeling for Watershed Planning, Management, and Decision Making. Watersheds: Management, Restoration, and Environmental Impact; Nova Science Publishers: New York, NY, USA, 2010. [Google Scholar]
- Brown, C.M.; Lund, J.R.; Cai, X.; Reed, P.M.; Zagona, E.A.; Ostfeld, A.; Hall, J.; Characklis, G.W.; Yu, W.; Brekke, L. The future of water resources systems analysis: Toward a scientific framework for sustainable water management. Water Resour. Res. 2015, 51, 6110–6124. [Google Scholar] [CrossRef]
- Wurbs, R.A. Reservoir-system simulation and optimization models. J. Water Resour. Plan. Manag. 1993, 119, 455–472. [Google Scholar] [CrossRef]
- Yeh, W.W.G. Reservoir management and operations models: A state-of-the-art review. Water Resour. Res. 1985, 21, 1797–1818. [Google Scholar] [CrossRef]
- Madani, K. Game theory and water resources. J. Hydrol. 2010, 381, 225–238. [Google Scholar] [CrossRef]
- Dinar, A.; Nigatu, G.S. Distributional considerations of international water resources under externality: The case of Ethiopia, Sudan and Egypt on the blue nile. Water Resour. Econ. 2013, 2–3, 1–16. [Google Scholar] [CrossRef]
- Elimam, L.; Rheinheimer, D.; Connell, C.; Madani, K. In An ancient struggle: A game theory approach to resolving the nile conflict. In Proceeding of the 2008 World Environmental and Water Resources Congress; American Society of Civil Engineers: Honolulu, HI, USA, 2008; pp. 1–10. [Google Scholar]
- Digna, R.F.; Mohamed, Y.A.; van der Zaag, P.; Uhlenbrook, S.; Corzo, G.A. Nile river basin modelling for water resources management—A literature review. Int. J. River Basin Manag. 2017, 15, 39–52. [Google Scholar] [CrossRef]
- Georgakakos, A.P. Decision Support Systems for Integrated Water Resources Management with an Application to the Nile Basin; Topics on System Analysis and Integrated Water Resource Management; Elsevier: Amsterdam, The Netherlands, 2007. [Google Scholar]
- Guariso, G.; Whittington, D. Implications of ethiopian water development for Egypt and Sudan. Int. J. Water Resour. Dev. 1987, 3, 105–114. [Google Scholar] [CrossRef]
- Block, P.; Strzepek, K. Economic analysis of large-scale upstream river basin development on the blue nile in Ethiopia considering transient conditions, climate variability, and climate change. J. Water Resour. Plan. Manag. 2010, 136, 156–166. [Google Scholar] [CrossRef]
- Block, P.J.S.; Balaji, K.R. Integrated management of blue nile basin in ethiopia under climate variability and change hydropower and irrigation modeling. In IFPRI Discussion Papers; International Food Policy Research Institute (IFPRI): Washington, DC, USA, 2007. [Google Scholar]
- Guariso, G.; Haynes, K.E.; Whittington, D.; Younis, M. A real-time management model for the aswan high dam with policy implications. Geograph. Anal. 1981, 13, 355–372. [Google Scholar] [CrossRef]
- Jeuland, M.; Wu, X.; Whittington, D. Infrastructure development and the economics of cooperation in the eastern nile. Water Int. 2017, 42, 121–141. [Google Scholar] [CrossRef]
- Satti, S.; Zaitchik, B.; Siddiqui, S. The question of Sudan: A hydroeconomic optimization model for the sudanese nile. Hydrol. Earth Syst. Sci. Discuss. 2014, 11, 11565–11603. [Google Scholar] [CrossRef]
- Arjoon, D.; Mohamed, Y.; Goor, Q.; Tilmant, A. Hydro-economic risk assessment in the eastern nile river basin. Water Resour. Econ. 2014, 8, 16–31. [Google Scholar] [CrossRef]
- Habteyes, B.G.; Hasseen El-bardisy, H.A.E.; Amer, S.A.; Schneider, V.R.; Ward, F.A. Mutually beneficial and sustainable management of Ethiopian and Egyptian dams in the nile basin. J. Hydrol. 2015, 529, 1235–1246. [Google Scholar] [CrossRef]
- Lee, Y.; Yoon, T.; Shah, F. Optimal watershed management for reservoir sustainability: An economic appraisal. J. Water Resour. Plan. Manag. 2012, 139, 129–138. [Google Scholar] [CrossRef]
- Hassaballah, K.; Jonoski, A.; Popescu, I.; Solomatine, D. Model-based optimization of downstream impact during filling of a new reservoir: Case study of mandaya/roseires reservoirs on the blue nile river. Water Resour. Manag. 2012, 26, 273–293. [Google Scholar] [CrossRef]
- Li, F.; Shoemaker, C.; Wei, J.; Fu, X. Estimating maximal annual energy given heterogeneous hydropower generating units with application to the three gorges system. J. Water Resour. Plan. Manag. 2013, 139, 265–276. [Google Scholar] [CrossRef]
- Loucks, D.P.; Van Beek, E. Water Resources Systems Planning and Management an Introduction to Methods, Models, and Applications; United Nations Educational, Sceintific and Cultural Organization: Paris, France, 2005. [Google Scholar]
- Rani, D.; Moreira, M. Simulation–optimization modeling: A survey and potential application in reservoir systems operation. Water Resour. Manag. 2010, 24, 1107–1138. [Google Scholar] [CrossRef]
- Nicklow, J.; Reed, P.; Savic, D.; Dessalegne, T.; Harrell, L.; Chan-Hilton, A.; Karamouz, M.; Minsker, B.; Ostfeld, A.; Singh, A.; et al. State of the art for genetic algorithms and beyond in water resources planning and management. J. Water Resour. Plan. Manag. 2010, 136, 412–432. [Google Scholar] [CrossRef]
- Rashid, M.U.; Shakir, A.S.; Khan, N.M.; Latif, A.; Qureshi, M.M. Optimization of multiple reservoirs operation with consideration to sediment evacuation. Water Resour. Manag. 2015, 29, 2429–2450. [Google Scholar] [CrossRef]
- Momtahen, S.; Dariane, A. Direct search approaches using genetic algorithms for optimization of water reservoir operating policies. J. Water Resour. Plan. Manag. 2007, 133, 202–209. [Google Scholar] [CrossRef]
- Hakimi-Asiabar, M.; Ghodsypour, S.H.; Kerachian, R. Deriving operating policies for multi-objective reservoir systems: Application of self-learning genetic algorithm. Appl. Soft Comput. 2010, 10, 1151–1163. [Google Scholar] [CrossRef]
- Philbrick, C.R.; Kitanidis, P.K. Limitations of deterministic optimization applied to reservoir operations. J. Water Resour. Plan. Manag. 1999, 125, 135–142. [Google Scholar] [CrossRef]
- Van der Krogt, W.N.M.; Ogink, I.H.J.M. Development of the Eastern Nile Water Simulation Model, Main Report; Deltares: Delft, The Netherlands, 2013. [Google Scholar]
- NBI. The State of the River Nile Basin 2012; Nile Basin Initiative: Entebbe, Uganda, 2012. [Google Scholar]
- Harou, J.J.; Pulido-Velazquez, M.; Rosenberg, D.E.; Medellín-Azuara, J.; Lund, J.R.; Howitt, R.E. Hydro-economic models: Concepts, design, applications, and future prospects. J. Hydrol. 2009, 375, 627–643. [Google Scholar] [CrossRef]
- Oven-Thompson, K.; Alercon, L.; Marks, D.H. Agricultural vs. Hydropower tradeoffs in the operation of the high aswan dam. Water Resour. Res. 1982, 18, 1605–1613. [Google Scholar] [CrossRef]
- Digna, R.F.; Mohamed, Y.A.; Zaag, P.V.D.; Uhlenbrook, S.; Krogt, W.V.D.; Corzo, G. Impact of water resources development on water availability for hydropower production and irrigated agriculture of the eastern nile basin. J. Water Resour. Plan. Manag. 2018, 144, 05018007. [Google Scholar] [CrossRef]
- Ministry-of-Agriculture. Timeseries of Area Planted, Harvested, Production & Yield Data of the Main Food & Oil Crops by Production Centers & Type of Irrigation; Ministry of Agriculture: Khartoum, Sudan, 2013.
- Morrice, H.A.W.; Allan, W.N. Report on the Nile Valley Plan. Volume(1); Ministry of Water Resources and Electricity: Khartoum, Sudan, 1958.
- McLellan, M.A. Updating of the Feasibility Study for the Heightening of Roseires Dam; Final Report; SIR Alexander Gibb & Partners: Westminster, UK, 1987. [Google Scholar]
- Eltahir, E.A.B. El niño and the natural variability in the flow of the nile river. Water Resour. Res. 1996, 32, 131–137. [Google Scholar] [CrossRef]
- Siam, M.S.; Eltahir, E.A.B. Explaining and forecasting interannual variability in the flow of the nile river. Hydrol. Earth Syst. Sci. 2015, 19, 1181–1192. [Google Scholar] [CrossRef]
- Whittington, D. Visions of nile basin development. Water Policy 2004, 6, 1–24. [Google Scholar] [CrossRef]
- Kahsay, T.N. Towards Sustainable Water Resources Management in the Nile River Basin. A Global Computable General Equilibrium Analysis; University of Amsterdam: Amsterdam, The Netherlands, 2017. [Google Scholar]



| LT | LTana_Charachara(E) | R11 | Atbr_smalIrr_Ir(E)-Angereb River | RR2 | BN_TanaBeless_Hp(E) | I11 | WN_WNPrjcts-sonds(E) |
| R1 | BNile_Karadobi_Hp(P) | R12 | Atb_Metama_Hp(P) | I1 | BN_BelesUpprLowr(E) | I12 | WN_WNileSuger(P) |
| R2 | BNile_BekoAbo Hp(P) | R13 | Atb_Settit_IrHp(P) | I2 | BN_UpSennar(E) | I13 | MN_Atbara(E) |
| R3 | BNile_Mendaya_Hp(P) | R14 | Atb_KGirba_IrHp(E) | I3 | BN_GeziraMenagil(E) | I14 | Atb_smallscale(E) |
| R4 | BNile_GERD Hp(P) | R15 | MNile_Sheriq_Hp(E) | I4 | BN_Kenana(K1-K4) (P) | I15 | Atb_Hummera(P) |
| R5 | BN_Roseires_IrHp(E) | R16 | MNile_Mograt_Hp(P) | I5 | BN_Rahad-2(P) | I16 | Atb_Metema(P) |
| R6 | BNile_Sennar_IrHp(E) | R17 | MNile_Merowe_IrHp(E) | I6 | BN_USennarRahad-I(E) | I17 | Atb_Settit(P) |
| R7 | WNile_JAulia_IrHp(E) | R18 | MNile_Kajabar_Hp(P) | I7 | BN_GinaidBNpumps(E) | I18 | Atb_NewHalfa(E) |
| R8 | MNile_Sbloga_IrHp(P) | R19 | MNile_Dal_Hp(P) | I8 | WN_Malakal-Melut(P) | I19 | Atb_UpperAtbara(P) |
| R9 | Atb_TK5_Hp(E) | R20 | MNile_AHD_Hp(E) | I9 | WN_Kenana-I(E) | I20 | MN_PumpScheme(E) |
| R10 | Atb_Humera_IrHp(P) | RR1 | BN_TissAbbay_Hp(E) | I10 | WN_AsalyaSuger(E) | I21 | MN_Merowe(E) |







| Name (Country) | River | Hydropower Capacity (MW) | Lateral Irrigation | |
|---|---|---|---|---|
| Name | Irrigated Area (ha) | |||
| GERD (Ethiopia) | Blue Nile | 5250 | Beles | 138,720 |
| Roseires (Sudan) | Blue Nile | 280 | Upper Sennar | 131,040 |
| Rahad | 126,000 | |||
| Sennar (Sudan) | Blue Nile | 15 | Gezira & Managil | 880,000 |
| Ginaid | 60,060 | |||
| Jabel Aulia (Sudan) | Nile | 28.8 | Kenana | 37,800 |
| Asalya | 23,520 | |||
| WN Sugar | 63,000 | |||
| WNProjects | 214,200 | |||
| TK5 (Ethiopia) | Tekeze–Atbara | 300 | --------- | ---------- |
| Settit (Sudan) | Tekeze–Atbara | 320 | Upper Atbara | 168,000 |
| Khasm Elgirba (Sudan) | Tekeze–Atbara | 10.6 | New Halfa | 168,420 |
| Merowe (Sudan) | Main Nile | 1250 | Main Nile | 230,706 |
| Aswan High Dam (Egypt) | Main Nile | 2100 | --------- | --------- |
| Ethiopia | Sudan | Egypt | ||||
|---|---|---|---|---|---|---|
| Coop. | Non-Coop. | Coop. | Non-Coop. | Coop. | Non-Coop. | |
| Average annual returns from combined hydropower and irrigation (Million $/year) | 1363 | 1372 | 1676 | 1663 | 1974 | 1827 |
| Ethiopia | Sudan | Egypt | |||||||
|---|---|---|---|---|---|---|---|---|---|
| Status quo | Coop. | Non-Coop. | Status quo | Coop. | Non-Coop. | Status quo | Coop. | Non-Coop. | |
| Annual energy generation (TWh/year) | 1.38 | 16.4 | 16.8 | 7.6 | 9.55 | 9.39 | 11.5 | 12.5 | 11.1 |
| Irrigation supply reliability (supply/demand) (%) | 100 | 100 | 87.5 | 98.9 | 85.5 | 81.5 | 100 | 100 | 87.8 |
| Annual reservoir evaporation rate (109 m3/year) | 0.205 | 2.80 | 2.82 | 5.26 | 5.98 | 7.66 | 13.30 | 8.07 | 6.94 |
| Water Level (m.a.s.l.) | Water Releases (109 m3/month) | |||||
|---|---|---|---|---|---|---|
| Dry | Normal | Wet | Dry | Normal | Wet | |
| Minimum | 610 | 615 | 614 | 1.19 | 1.64 | 4.00 |
| Average | 629 | 630 | 629 | 3.47 | 3.61 | 4.00 |
| Maximum | 640 | 640 | 640 | 4.00 | 4.00 | 4.00 |
© 2018 by the authors. Licensee MDPI, Basel, Switzerland. This article is an open access article distributed under the terms and conditions of the Creative Commons Attribution (CC BY) license (http://creativecommons.org/licenses/by/4.0/).
Share and Cite
Digna, R.F.; Castro-Gama, M.E.; Van der Zaag, P.; Mohamed, Y.A.; Corzo, G.; Uhlenbrook, S. Optimal Operation of the Eastern Nile System Using Genetic Algorithm, and Benefits Distribution of Water Resources Development. Water 2018, 10, 921. https://doi.org/10.3390/w10070921
Digna RF, Castro-Gama ME, Van der Zaag P, Mohamed YA, Corzo G, Uhlenbrook S. Optimal Operation of the Eastern Nile System Using Genetic Algorithm, and Benefits Distribution of Water Resources Development. Water. 2018; 10(7):921. https://doi.org/10.3390/w10070921
Chicago/Turabian StyleDigna, Reem F., Mario E. Castro-Gama, Pieter Van der Zaag, Yasir A. Mohamed, Gerald Corzo, and Stefan Uhlenbrook. 2018. "Optimal Operation of the Eastern Nile System Using Genetic Algorithm, and Benefits Distribution of Water Resources Development" Water 10, no. 7: 921. https://doi.org/10.3390/w10070921
APA StyleDigna, R. F., Castro-Gama, M. E., Van der Zaag, P., Mohamed, Y. A., Corzo, G., & Uhlenbrook, S. (2018). Optimal Operation of the Eastern Nile System Using Genetic Algorithm, and Benefits Distribution of Water Resources Development. Water, 10(7), 921. https://doi.org/10.3390/w10070921

