Calibration for Improving the Medium-Range Soil Temperature Forecast of a Semiarid Region over Tibet: A Case Study
Abstract
1. Introduction
2. Data and Model
2.1. Datasets
2.1.1. Soil Observation
2.1.2. Meteorological Forcing
2.2. Model
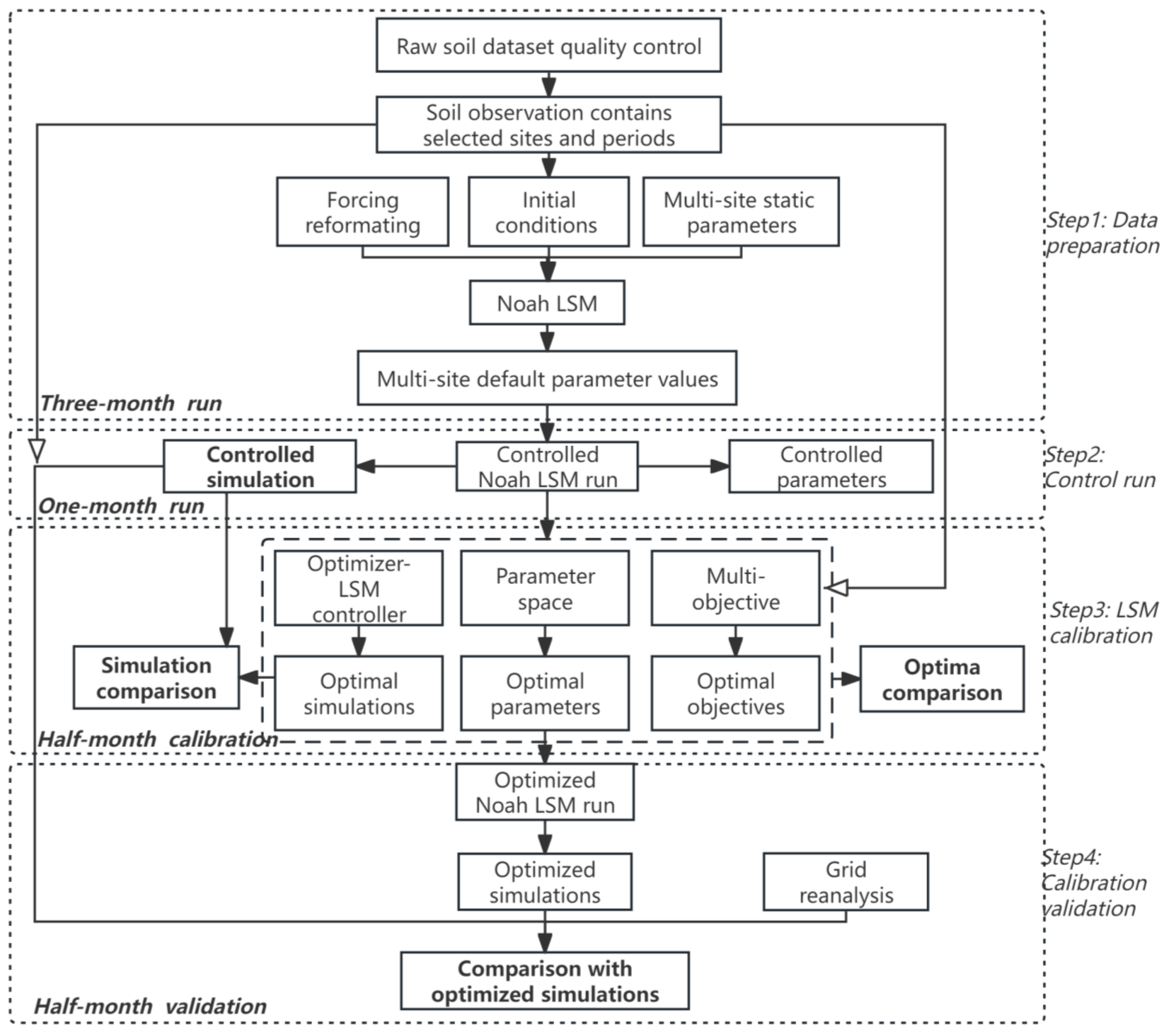
3. Methods
3.1. Calibration Scheme
3.1.1. Particle Swarm Optimization
3.1.2. Shuffled Complex Evaluation
3.1.3. The Multi-Objective Metrics
3.2. Land Parameters
3.2.1. Parameter Space
3.2.2. Physical Constraints
3.3. Performance Evaluation
3.3.1. Heterogeneity and Uncertainty
3.3.2. Regional Overall Evaluation
3.3.3. Efficiency and Effectiveness
4. Experiments
5. Results
5.1. Case Description
5.2. Calibration Performance
5.2.1. Parameter Heterogeneity and Uncertainty
5.2.2. Calibration Efficiency and Effectiveness
5.2.3. Evaluation of Optimal Simulations
5.3. Robustness Performance
5.3.1. Continuity in Improving Soil Forecasts
5.3.2. Intercomparison with Surface Simulations
6. Discussion
7. Conclusions
Author Contributions
Funding
Institutional Review Board Statement
Informed Consent Statement
Data Availability Statement
Acknowledgments
Conflicts of Interest
References
- Edmondson, J.; Stott, I.; Davies, Z.; Gaston, K.J.; Leake, J.R. Soil surface temperatures reveal moderation of the urban heat island effect by trees and shrubs. Sci. Rep. 2016, 6, 33708. [Google Scholar] [CrossRef] [PubMed]
- Li, K.; Zhang, J.; Wu, L.; Yang, K.; Li, S. The role of soil temperature feedbacks for summer air temperature variability under climate change over East Asia. Earth’s Future 2022, 10, e2021EF002377. [Google Scholar] [CrossRef]
- García-García, A.; Cuesta-Valero, F.J.; Miralles, D.G.; Mahecha, M.D.; Quaas, J.; Reichstein, M.; Zscheischler, J.; Peng, J. Soil heat extremes can outpace air temperature extremes. Nat. Clim. Chang. 2023, 13, 1237–1241. [Google Scholar] [CrossRef]
- Hogue, T.; Bastidas, L.; Gupta, H.; Sorooshian, S.; Mitchell, K.; Emmerich, W. Evaluation and transferability of the Noah Land Surface Model in semiarid environments. J. Hydrometeor. 2005, 6, 68. [Google Scholar] [CrossRef]
- Rosero, E.; Yang, Z.; Gulden, L.; Niu, G.; Gochis, D.J. Evaluating enhanced hydrological representations in Noah LSM over transition zones, implications for model development. J. Hydrometeor. 2009, 10, 600–622. [Google Scholar] [CrossRef]
- Liu, Y.; Guo, W.; Song, Y. Estimation of key surface parameters in semi-arid region and their impacts on improvement of surface fluxes simulation. Sci. China Earth Sci. 2015, 45, 1524–1536. (In Chinese) [Google Scholar] [CrossRef]
- Li, J.; Chen, F.; Zhang, G.; Barlage, M.; Gan, Y.; Xin, Y.; Wang, C. Impacts of land cover and soil texture uncertainty on land model simulations over the Central Tibetan Plateau. J. Adv. Model Earth Sys. 2018, 10, 2121–2146. [Google Scholar] [CrossRef]
- Chen, Y.; Yang, K.; He, J.; Qin, J.; Shi, J.; Du, J.; He, Q. Improving land surface temperature modeling for dry land of China. J. Geophys. Res. Atmos. 2011, 116, D20104. [Google Scholar] [CrossRef]
- He, Q.; Lu, H.; Yang, K.; Zhao, L.; Zou, M. Improving Land Surface Temperature Simulation of NOAH-MP on the Tibetan Plateau. In Proceedings of the 2021 IEEE International Geoscience and Remote Sensing Symposium IGARSS, Brussels, Belgium, 11–16 July 2021; pp. 6217–6220. [Google Scholar]
- Xia, Y.; Yang, Z.L.; Charles, J.; Stoffa, P.L.; Sen, M.K. Impacts of data length on optimal parameter and uncertainty estimation of a land surface model. J. Geophys. Res. Atmos. 2004, 109, D07101. [Google Scholar] [CrossRef]
- Xia, Y.; Yang, Z.; Stoffa, P.L.; Sen, M.K. Optimal parameter and uncertainty estimation of a land surface model, Sensitivity to parameter ranges and model complexities. Adv. Atmos. Sci. 2005, 22, 142–157. [Google Scholar] [CrossRef]
- Chen, F.; Dudhia, J. Coupling an advanced land-surface/hydrology model with the Penn State/NCAR MM5 modeling system. Part I, Model implementation and sensitivity, Mon. Weather. Rev. 2001, 129, 569–585. [Google Scholar]
- Trigo, I.F.; Boussetta, S.; Viterbo, P.; Balsamo, G.; Beljaars, A.; Sandu, I. Comparison of model land skin temperature with remotely sensed estimates and assessment of surface-atmosphere coupling. J. Geophys. Res. Atmos. 2016, 120, D023812. [Google Scholar] [CrossRef]
- Santanello, J.A.; Kumar, S.; Peters-Lidard, C.D.; Harrison, K.; Zhou, S. Impact of land model calibration on coupled land-atmosphere prediction. J. Hydrometeor. 2013, 14, 1373–1400. [Google Scholar] [CrossRef][Green Version]
- Li, D.; Zhang, S.; Wen, X.; He, H. Soil Moisture Parameterization and Its Influences in Weather and Climate Simulation: A Review. Adv. Earth Sci. 2016, 31, 236–247. (In Chinese) [Google Scholar]
- Santanello, J.A.; Lawston, P.; Kumar, S.; Dennis, E. Understanding the impacts of soil moisture initial conditions on NWP in the context of land–atmosphere coupling. J. Hydrometeor. 2019, 20, 793–819. [Google Scholar] [CrossRef]
- Gevaert, A.I.; Miralles, D.G.; de Jeu, R.A.M.; Schellekens, J.; Dolman, A.J. Soil moisture-temperature coupling in a set of land surface models. J. Geophys. Res. Atmos. 2018, 123, 1481–1498. [Google Scholar] [CrossRef]
- Kumar, S.; Kolassa, J.; Reichle, R.; Crow, W.; Lannoy, G.; Rosnay, P.; MacBean, N.; Girotto, M.; Fox, A.; Quaife, T.; et al. An agenda for land data assimilation priorities, Realizing the promise of terrestrial water, energy, and vegetation observations from space. J. Adv. Model Earth Sys. 2022, 14, c2022MS003259. [Google Scholar] [CrossRef]
- Kumar, S.; Peters-Lidard, C.; Eastman, J.; Tao, W. An integrated high-resolution hydrometeorological modeling testbedusing LIS and WRF. Environ. Model. Soft. 2008, 23, 169–181. [Google Scholar] [CrossRef][Green Version]
- Kumar, S.; Reichle, R.; Peters-Lidard, C.; Koster, R.; Zhan, X.; Crow, W.; Eylander, J.; Houser, P. A land surface data assimilation framework using the land information system: Description and applications. Adv. Water Res. 2008, 31, 1419–1432. [Google Scholar] [CrossRef]
- Yang, K.; Qin, J.; Zhao, L.; Chen, Y.; Tang, W.; Han, M.; Lazhu; Chen, Z.; Lv, N.; Ding, B.; et al. A multi-scale soil moisture and freeze-thaw monitoring network on the third pole. Bull. Amer. Meteor. Soc. 2013, 94, 1907–1916. [Google Scholar] [CrossRef]
- Thorstensen, A.; Nguyen, P.; Hsu, K.; Sorooshian, S. Using densely distributed soil moisture observations for calibration of a hydrologic model. J. Hydrometeor. 2016, 17, 571–590. [Google Scholar] [CrossRef]
- Rajib, M.A.; Merwade, V.; Yu, Z. Multi-objective calibration of a hydrologic model using spatially distributed remotely sensed/in-situ soil moisture. J. Hydro. 2016, 536, 192–207. [Google Scholar] [CrossRef]
- Naeini, M.R.; Analui, B.; Gupta, H.V.; Duan, Q.; Sorooshian, S. Three decades of the shuffled complex evolution (sce-ua) optimization algorithm, review and applications. Sci. Iran. 2019, 26, 2015–2031. [Google Scholar]
- Jahandideh-Tehrani, M.; Bozorg-Haddad, O.; Loáiciga, H.A. Application of particle swarm optimization to water management: An introduction and overview. Environ. Monit. Assess. 2020, 192, 28. [Google Scholar] [CrossRef] [PubMed]
- Duan, Q.; Gupta, V.; Sorooshian, S. Shuffled complex evolution approach for effective and efficient global minimization. J. Optimiz. Theroy App. 1993, 76, 501–521. [Google Scholar] [CrossRef]
- Yapo, P.O.; Gupta, H.V.; Sorooshian, S. Multi-objective global optimization for hydrologic models. J. Hydro. 1998, 204, 83–97. [Google Scholar] [CrossRef]
- Crow, W.; Wood, E.; Pan, M. Multiobjective calibration of land surface model evapotranspiration predictions using streamflow observations and spaceborne surface radiometric temperature retrievals. J. Geophys. Res. Atmos. 2003, 108, 4725. [Google Scholar] [CrossRef]
- Xia, Y.; Pitman, A.; Gupta, H.; Leplastrier, M.; Henderson-Sellers, A.; Bastidas, L. Calibrating a land surface model of varying complexity using multicriteria methods and the Cabauw Dataset. J. Hydrometeor. 2009, 3, 181–194. [Google Scholar] [CrossRef]
- Gupta, H.V.; Sorooshian, S.S.; Yapo, P.O. Toward improved calibration of hydrologic models, Multiple and noncom-mensurable measures of information. Water Resour. Res. 1998, 34, 751–763. [Google Scholar] [CrossRef]
- Eberhart, R.; Kennedy, J. A new optimizer using particle swarm theory. In Proceedings of the Sixth International Symposium on Micro Machine and Human Science, Nagoya, Japan, 4–6 October 1995; pp. 39–43. [Google Scholar]
- Kennedy, J.; Eberhart, R.C. Particle swarm optimization. In Proceedings of the ICNN’95—International Conference on Neural Networks, Perth, WA, Australia, 27 November–1 December 1995; Volume 4, pp. 1942–1948. [Google Scholar]
- Shi, Y.; Eberhart, R.C. A modified particle swarm optimizer. In Proceedings of the 1998 IEEE International Conference on Evolutionary Computation Proceedings. IEEE World Congress on Computational Intelligence (Cat. No.98TH8360), Anchorage, AK, USA, 4-9 May 1998; pp. 69–73. [Google Scholar]
- Eberhart, R.C.; Shi, Y. Comparing inertia weights and constriction factors in particle swarm optimization. Proc. IEEE 2000, 1, 84–88. [Google Scholar]
- Hinchey, M.G.; Sterritt, R.; Rouff, C. Swarms and Swarm Intelligence. Computer 2007, 40, 111–113. [Google Scholar] [CrossRef]
- Wang, D.; Tan, D.; Liu, L. Particle swarm optimization algorithm, an overview. Soft. Comput. 2017, 22, 387–408. [Google Scholar] [CrossRef]
- Guo, Y.; Wang, G.; Shen, F.; Min, J. Comparison of two correction schemes on soil moisture assimilation based on the ensemble square root filter. Jiangsu Agric. Sci. 2018, 46, 210–218. (In Chinese) [Google Scholar]
- Cheonga, K.H.; Jonesa, M.C. Swarm intelligence begins now or never. Proc. Natl. Acad. Sci. USA 2021, 118, e2113678118. [Google Scholar] [CrossRef] [PubMed]
- Zhang, X.; Srinivasan, R.; Zhao, K.; Liew, M.V. Evaluation of global optimization algorithms for parameter calibration of a computationally intensive hydrologic model. Hydro. Proc. 2009, 23, 430–441. [Google Scholar] [CrossRef]
- Ketabchi, H.; Ataie-Ashtiani, B. Evolutionary algorithms for the optimal management of coastal groundwater, A comparative study toward future challenges. J. Hydro. 2015, 520, 193–213. [Google Scholar] [CrossRef]
- Guo, Y. Study on Soil Moisture Sensitivity and Assimilation Based on Noah Land Surface Model. Ph.D. Dissertation, NUIST, Nanjing, China, 2017; pp. 1–128. (In Chinese). [Google Scholar]
- Adeyeri, O.E.; Laux, P.; Arnault, J.; Lawin, A.E.; Kunstmann, H. Conceptual hydrological model calibration using multi-objective optimization techniques over the transboundary Komadugu-Yobe basin, Lake Chad Area, West Africa. J. Hydro. Reg. Stud. 2020, 27, 100655. [Google Scholar] [CrossRef]
- Masoumi, F.; Masoumzadeh, S.; Zafari, N.; Emami-Skardi, M.J. Optimal operation of single and multi-reservoir systems via hybrid shuffled grey wolf optimization algorithm (SGWO). Water Supply 2022, 22, 1663–1675. [Google Scholar] [CrossRef]
- Gupta, H.V.; Kling, H.; Yilmaz, K.K.; Martinez, G.F. Decomposition of the mean squared error and NSE performance criteria, Implications for improving hydrological modelling. J. Hydro. 2009, 377, 80–91. [Google Scholar] [CrossRef]
- Yu, Y.; Chen, X.; Huttner, P.; Hinnenthal, M.; Brieden, A.; Sun, L.X.; Disse, M. Model based decision support system for land use changes and socio-economic assessments. J. Arid Land 2018, 10, 169–182. [Google Scholar] [CrossRef]
- Yu, Y.; Pi, Y.; Yu, X.; Ta, Z.; Sun, L.; Disse, M.; Zeng, F.; Li, Y.; Chen, X.; Yu, R. Climate change, water resources and sustainable development in the arid and semi-arid lands of Central Asia in the past 30 years. J. Arid Land 2018, 11, 1–14. [Google Scholar] [CrossRef]
- Yu, Y.; Chen, X.; Disse, M.; Cyffka, B.; Lei, J.Q.; Zhang, H.Y.; Brieden, A.; Welp, M.; Abuduwaili, J.; Li, Y.M.; et al. Climate change in Central Asia: Sino-German cooperative research findings. Sci. Bull. 2020, 65, 689–692. [Google Scholar] [CrossRef] [PubMed]
- Yu, Y.; Chen, X.; Malik, I.; Wistuba, M.; Cao, Y.G.; Hou, D.D.; Ta, Z.J.; He, J.; Zhang, L.Y.; Yu, R.D.; et al. Spatiotemporal changes in water, land use, and ecosystem services in Central Asia considering climate changes and human activities. J. Arid Land 2021, 13, 881–890. [Google Scholar] [CrossRef]
- Li, X.; Liu, F.; Ma, C.; Hou, J.; Zheng, D.; Ma, H.; Bai, Y.; Han, X.; Vereecken, H.; Yang, K.; et al. Land Data Assimilation: Harmonizing Theory and Data in Land Surface Process Studies. Rev. Geophys. 2024, 62, e2022RG000801. [Google Scholar] [CrossRef]
- Stephens, G.; Polcher, J.; Zeng, X.B.; van Oevelen, P.; Poveda, G.; Bosilovich, M.; Ahn, M.H.; Balsamo, G.; Duan, Q.Y.; Hegerl, G.; et al. The First 30 Years of GEWEX. Bull. Amer. Meteor. Soc. 2023, 104, E126–E157. [Google Scholar] [CrossRef]
- Gudmundsson, L.; Cuntz, M. Soil Parameter Model Intercomparison Project (SP-MIP): Assessing theinfluence of soil parameters on the variability of Land Surface Models; GEWEX–SoilWat workshop, Leipzig, German, 28–30 June, 2016; pp. 1–6. Available online: https://www.gewexevents.org/wp-content/uploads/GLASS2017_SP-MIP_Protocol.pdf (accessed on 30 April 2024).
- Zeng, Y.; Anne, V.; Or, D.; Cuntz, M.; Gudmundsson, L.; Weihermueller, L.; Kollet, S.; Vanderborght, J.; Vereecken, H. GEWEX-ISMC SoilWat Project: Taking Stock and Looking Ahead; GEWEX GLASS Meeting, USA, 23–25 November, 2020; GEWEX QUARTERLY II 2021, 31(2); pp. 4–9. Available online: https://gewex.org/gewex-content/files_mf/1633983474Q22021.pdf (accessed on 30 April 2024).
- Fang, X.W.; Lyu, S.H.; Cheng, C.; Li, Z.G.; Zhang, S.B. Numerical modelling of the responses of soil temperature and soil moisture to climate change over the Tibetan Plateau, 1961-2010. Int. J. Climatol. 2021, 41, 4134–4150. [Google Scholar] [CrossRef]
- Zhao, X.; Liu, C.; Tong, B.; Li, Y.; Wang, L.; Ma, Y.; Gao, Z. Study on Surface Process Parameters and Soil Thermal Parameters at Shiquanhe in the Western Qinghai-Xizang Plateau. Plateau Meteorol. 2021, 40, 711–723. (In Chinese) [Google Scholar]
- Sun, S.; Chen, B.; Che, T.; Zhang, H.; Chen, J.; Che, M.; Lin, X.; Guo, L. Simulating the Qinghai—Tibetan Plateau seasonal frozen soil moisture and improving models parameters—A case study in the upper reaches of Heihe River. Plateau Meteorol. 2017, 36, 643–656. (In Chinese) [Google Scholar]
- Ma, Y.M.; Yao, T.D.; Zhong, L.; Wang, B.B.; Xu, X.D.; Hu, Z.Y.; Ma, W.Q.; Sun, F.L.; Han, C.B.; Li, M.S.; et al. Comprehensive study of energy and water exchange over the Tibetan Plateau: A review and perspective: From GAME/Tibet and CAMP/Tibet to TORP, TPEORP, and TPEITORP. Earth-Sci. Rev. 2023, 237, 104312. [Google Scholar] [CrossRef]
- Bob, S.; Yang, K. Time-Lapse Observation Dataset of Soil Temperature and Humidity on the Tibetan Plateau (2008–2016). TPDC. 2019. Available online: https://data.tpdc.ac.cn/en/data/ef949bb0-26d4-4cb6-acc2-3385413b91ee/ (accessed on 30 April 2024).
- Rodell, M.; Houser, P.R.; Jambor, U.; Gottschalck, J.; Mitchell, K.; Meng, C.; Arsenault, K.; Cosgrove, B.; Radakovich, J.; Bosilovich, M.; et al. The Global Land Data Assimilation System. Bull. Amer. Meteor. Soc. 2004, 85, 381–394. [Google Scholar] [CrossRef]
- Muñoz, S.J. ERA5-Land Hourly Data from 1950 to Present. Copernicus Climate Change Service (C3S) Climate Data Store (CDS). 2021. Available online: https://cds.climate.copernicus.eu/cdsapp#!/dataset/10.24381/cds.e2161bac?tab=overview (accessed on 30 April 2024).
- Yang, K.; He, J.; Tang, W.; Qin, J.; Cheng, C. On downward shortwave and longwave radiations over high altitude regions, Observation and modeling in the Tibetan Plateau. Agric. Forest. Meteorol. 2010, 150, 38–46. [Google Scholar] [CrossRef]
- Yang, K.; He, J.; Tang, W.; Lu, H.; Qin, J.; Chen, Y.; Li, X. China Meteorological Forcing Dataset (1979–2018). TPDC. 2019. Available online: https://data.tpdc.ac.cn/en/data/8028b944-daaa-4511-8769-965612652c49 (accessed on 30 April 2024).
- Yang, K.; Koike, T.; Ye, B.S.; Bastidas, L. Inverse analysis of the role of soil vertical heterogeneity in controlling surface soil state and energy partition. J. Geophys. Res. Atmos. 2005, 110, D08101. [Google Scholar]
- Taylor, K.E. Summarizing multiple aspects of model performance in a single diagram. J. Geophys. Res. Atmos. 2001, 106, 7183–7192. [Google Scholar] [CrossRef]
- Zhang, Q.; Cao, X.; Wei, G.; Huang, R. Observation and study of land surface parameters over Gobi in typical arid region. Adv. Atmos. Sci. 2002, 19, 121–135. [Google Scholar]
- Hogue, T.S.; Bastidas, L.A.; Gupta, H.V.; Sorooshian, S. Evaluating model performance and parameter behavior for varying levels of land surface model complexity. Water Resour. Res. 2006, 42, W08430. [Google Scholar] [CrossRef]
- Yang, K.; Chen, Y.Y.; Qin, J. Some practical notes on the land surface modeling in the Tibetan Plateau. Hydrol. Earth Sys. Sci. 2009, 13, 687–701. [Google Scholar] [CrossRef]
- Chen, Y.Y.; Yang, K.; Zhou, D.G.; Qin, J.; Guo, X.F. Improving the Noah Land Surface Model in Arid Regions with an Appropriate Parameterization of the Thermal Roughness Length. J. Hydrometeor. 2010, 11, 995–1006. [Google Scholar] [CrossRef]
- Zhang, G.; Chen, F.; Gan, Y.J. Assessing uncertainties in the Noah-MP ensemble simulations of a cropland site during the Tibet Joint International Cooperation program field campaign. J. Geophys. Res. Atmos. 2016, 121, 9576–9596. [Google Scholar] [CrossRef]
- Li, C.; Lu, H.; Yang, K.; Han, M.; Wright, J.S.; Chen, Y.; Yu, L.; Xu, S.; Huang, X.; Gong, W. The Evaluation of SMAP Enhanced Soil Moisture Products Using High-Resolution Model Simulations and In-Situ Observations on the Tibetan Plateau. Remote Sens. 2018, 10, 535. [Google Scholar] [CrossRef]
- Li, M.; Wu, P.; Ma, Z. A comprehensive evaluation of soil moisture and soil temperature from third-generation atmospheric and land reanalysis data sets. Int. J. Climatol. 2020, 40, 5744–5766. [Google Scholar] [CrossRef]
- Chaney, N.W.; Herman, J.D.; Ek, M.B.; Wood, E.F. Deriving global parameter estimates for the Noah land surface model using FLUXNET and machine learning. J. Geophys. Res. Atmos. 2016, 121, 13218–13235. [Google Scholar] [CrossRef]
- Bastrikov, V.; MacBean, N.; Bacour, C.; Santaren, D.; Kuppel, S.; Peylin, P. Land surface model parameter optimisation using in situ flux data: Comparison of gradient-based versus random search algorithms (a case study using ORCHIDEE v1.9.5.2). Geosci. Model Dev. 2018, 11, 4739–4754. [Google Scholar] [CrossRef]
- Sawada, Y. Machine Learning Accelerates Parameter Optimization and Uncertainty Assessment of a Land Surface Model. J. Geophys. Res. Atmos. 2020, 125, e2020JD032688. [Google Scholar] [CrossRef]
- Yu, Y.; Cao, Y.G.; Hou, D.D.; Disse, M.; Brieden, A.; Zhang, H.Y.; Yu, R.D. The study of artificial intelligence for predicting land use changes in an arid ecosystem. J. Geogr. Sci. 2022, 32, 717–734. [Google Scholar] [CrossRef]












| Index | Site | Longitude | Latitude | Altitude (m) | Soil Type (Soil Texture, Percentage) | Description |
|---|---|---|---|---|---|---|
| 1 | C1 | 91.77 | 31.68 | 4647 | Silt (clay, 9.4%; silt, 54.8%; sand, 33.1%) | Vegetation Type: grassland. Slope Type: 1. Soil layer depth: 5, 10, 20, and 40 (cm). |
| 2 | C2 | 91.81 | 31.69 | 4672 | Silt (clay, 4.4%; silt, 54.1%; sand, 41.5%) | |
| 3 | F2 | 91.79 | 31.70 | 4697 | Silt (clay, 3.9%; silt, 53.2%; sand, 42.9%) | |
| 4 | F3 | 91.80 | 31.72 | 4699 | Silt (clay, 3.8%; silt, 49.5%; sand, 46.7%) | |
| 5 | F4 | 91.77 | 31.70 | 4737 | Silt (clay, 9.3%; silt, 62.7%; sand, 28%) | |
| 6 | C4 | 91.84 | 31.62 | 4608 | Sand (clay, 3.4%; silt, 29.4%; sand, 67.2%) | |
| 7 | M1 | 91.75 | 31.82 | 4818 | Silt (clay, 5.5%; silt, 56.2%; sand, 38.3%) | |
| 8 | M2 | 91.78 | 31.75 | 4723 | Silt (clay, 7.3%; silt, 54.9%; sand, 37.7%) | |
| 9 | M3 | 91.79 | 31.66 | 4574 | Sand (clay, 4.7%; silt, 40.2%; sand, 55.1%) | |
| 10 | M4 | 91.75 | 31.64 | 4570 | Silt (clay, 5.9%; silt, 46.7%; sand, 47.4%) | |
| 11 | M5 | 91.79 | 31.59 | 4539 | Silt (clay, 8%; silt, 60.9%; sand, 31.1%) | |
| 12 | P5 | 91.91 | 31.61 | 4780 | Silt (clay, 9.6%; silt, 56%; sand, 34.4%) |
| Type * | Parameter | Description (Unit) | Minimum | Maximum |
|---|---|---|---|---|
| Vegetation (11) | TOPT | Optimum transpiration temperature (K) | 293 | 303 |
| CMCMAX | Maximum canopy water content (mm) | 0.1 | 2 | |
| CFACTR | Canopy water parameter (−) | 0.1 | 2 | |
| RSMAX | Maximum stomatal resistance (m) | 2000 | 10,000 | |
| RSMIN | Minimum stomatal resistance (m) | 40 | 1000 | |
| RGL | Parameter used in solar radiation term of canopy resistance (−) | 30 | 150 | |
| HS | Parameter used in vapor pressure deficit term of canopy resistance (−) | 36.35 | 55 | |
| SNUP | Snow depth threshold (m) | 0.02 | 0.08 | |
| LAIMAX | Maximum leaf area index (−) | 0.05 | 6 | |
| LAIMIN | Minimum leaf area index (−) | 0.05 | 5 | |
| Z0 | Roughness length(m) | 0.01 | 0.99 | |
| Soil (10) | BB | “b” parameter (−) | 3 | 9 |
| DRYSMC | Dry soil moisture threshold where direct evaporation from top layer ends (−) | 0.02 | 0.2 | |
| F11 | Soil thermal diffusivity coefficient (−) | −3.209 | 0.162 | |
| MAXSMC | Porosity (−) | 0.3 | 0.55 | |
| REFSMC | Reference soil moisture where transpiration stress begins (−) | 0.15 | 0.5 | |
| SATPSI | Saturated matric potential (−) | 0.01 | 0.7 | |
| SATDK | Saturated hydraulic conductivity (mm/s) | 5.00 × 10−4 | 3.00 × 10−2 | |
| SATDW | Saturated soil diffusivity (−) | 5.71 × 10−6 | 2.33 × 10−5 | |
| WLTSMC | Wilting point (−) | 0.01 | 0.138 | |
| QTZ | Soil quartz content (−) | 0.1 | 0.9 | |
| General (8) | SBETA | Parameter used in the computation of vegetation effect on soil heat flux (−) | −4 | −1 |
| FXEXP | Bare soil evaporation exponent (−) | 0.2 | 4 | |
| CSOIL | Soil heat capacity for mineral soil component (−) | 1.26 × 106 | 3.50 × 106 | |
| REFDK | Reference value for saturated hydraulic conductivity (m/s) | 5.00 × 10−7 | 3.00 × 10−5 | |
| REFKDT | Reference value for surface infiltration (−) | 0.1 | 10 | |
| FRZK | Ice threshold (−) | 0.1 | 0.25 | |
| ZBOT | Depth of root soil layer (m) | −20 | −3 | |
| CZIL | Parameter used in the calculation of roughness length of heat (−) | 0.05 | 0.8 | |
| Initial (16) | SMC1 | The first-layer soil moisture (m3.m−3) | 0.05 | 0.5 |
| SMC2 | The second-layer soil moisture (m3.m−3) | 0.05 | 0.5 | |
| SMC3 | The third-layer soil moisture (m3.m−3) | 0.05 | 0.5 | |
| SMC4 | The fourth-layer soil moisture (m3.m−3) | 0.05 | 0.5 | |
| SH2O1 | The first-layer soil water content (m3.m−3) | 0.05 | 0.5 | |
| SH2O2 | The second-layer soil water content (m3.m−3) | 0.05 | 0.5 | |
| SH2O3 | The third-layer soil water content (m3.m−3) | 0.05 | 0.5 | |
| SH2O4 | The fourth-layer soil water content (m3.m−3) | 0.05 | 0.5 | |
| STC1 | The first-layer soil temperature (K) | 260 | 300 | |
| STC2 | The second-layer soil temperature (K) | 260 | 300 | |
| STC3 | The third-layer soil temperature (K) | 260 | 300 | |
| STC4 | The fourth-layer soil temperature (K) | 260 | 300 | |
| T1 | Skin temperature (K) | 260 | 300 | |
| CMC | Canopy water vapor content (kg/m3) | 0 | 0.001 | |
| EMISSI | Surface emissivity (−) | 0 | 1 | |
| ALBEDO | Surface albedo (−) | 0.08 | 0.7 |
| EXPT | Objective * | Initialization | Period (mmdd-mmdd Year) | Description |
|---|---|---|---|---|
| CTR | - | 90-day warm up | 0701–0731 2014 | Control run |
| PSOC | KGE(SM, ST) | 90-day warm up | 0701–0715 2014 | Soil calibration with PSO |
| SCEC | KGE(SM, ST) | 90-day warm up | 0701–0715 2014 | Soil calibration with SCE |
| PSOO | - | PSOC | 0715–0731 2014 | Soil forecast with PSO optimizer |
| SCEO | - | SCEC | 0715–0731 2014 | Soil forecast with SCE optimizer |
Disclaimer/Publisher’s Note: The statements, opinions and data contained in all publications are solely those of the individual author(s) and contributor(s) and not of MDPI and/or the editor(s). MDPI and/or the editor(s) disclaim responsibility for any injury to people or property resulting from any ideas, methods, instructions or products referred to in the content. |
© 2024 by the authors. Licensee MDPI, Basel, Switzerland. This article is an open access article distributed under the terms and conditions of the Creative Commons Attribution (CC BY) license (https://creativecommons.org/licenses/by/4.0/).
Share and Cite
Guo, Y.; Yuan, B.; Su, A.; Shao, C.; Gao, Y. Calibration for Improving the Medium-Range Soil Temperature Forecast of a Semiarid Region over Tibet: A Case Study. Atmosphere 2024, 15, 591. https://doi.org/10.3390/atmos15050591
Guo Y, Yuan B, Su A, Shao C, Gao Y. Calibration for Improving the Medium-Range Soil Temperature Forecast of a Semiarid Region over Tibet: A Case Study. Atmosphere. 2024; 15(5):591. https://doi.org/10.3390/atmos15050591
Chicago/Turabian StyleGuo, Yakai, Baojun Yuan, Aifang Su, Changliang Shao, and Yong Gao. 2024. "Calibration for Improving the Medium-Range Soil Temperature Forecast of a Semiarid Region over Tibet: A Case Study" Atmosphere 15, no. 5: 591. https://doi.org/10.3390/atmos15050591
APA StyleGuo, Y., Yuan, B., Su, A., Shao, C., & Gao, Y. (2024). Calibration for Improving the Medium-Range Soil Temperature Forecast of a Semiarid Region over Tibet: A Case Study. Atmosphere, 15(5), 591. https://doi.org/10.3390/atmos15050591

