Molecular Analysis and Reclassification of NSD1 Gene Variants in a Cohort of Patients with Clinical Suspicion of Sotos Syndrome
Abstract
1. Introduction
2. Materials and Methods
2.1. Patients
- Typical facial “gestalt”;
- Height above the 97th percentile (overgrowth);
- Head circumference above the 97th percentile (macrocephaly);
- Learning disability;
- Congenital anomalies or malformations.
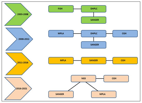
2.2. History of the Diagnostic Analysis Workflow
2.3. Genomic DNA Extraction
2.4. Microdeletions and Intragenic Deletion Identification
- FISH;
- MLPA;
- DHPLC;
- Direct Sanger sequencing.
2.4.1. FISH
2.4.2. MLPA
2.4.3. DHPLC
2.4.4. Sanger Sequencing
2.5. NGS
2.5.1. Library Preparation and NGS Sequencing
2.5.2. NGS Data Analysis
2.6. Variant Classification and Database Repository
2.7. Reclassification of VUS Variants
3. Results
- ▪
- Two-hundred and sixty-nine patients were carriers of intragenic gene variations (17.6%; N = 269/1530);
- ▪
- Thirteen individuals were carriers of 5q35 microdeletions encompassing the entire NSD1 gene (0.9%; N = 13/1530);
- ▪
- Ten were carriers of exon gene deletions (0.7%; N = 10/1530);
- ▪
- One thousand two hundred and thirty eight were negative for the NSD1 variants (81%; N = 1238/1530).
3.1. Intragenic Novel Variants of NSD1 Gene
3.2. Reclassification of VUS in NSD1 Gene
3.3. Microdeletion of the 5q35 Region and Intragenic Deletion
3.4. Intragenic Variants Identified in NFIX, PTEN, EZH2, TCF20, BRWD3, and PPP2R5D Genes in Patients with Overgrowth
4. Discussion
Supplementary Materials
Author Contributions
Funding
Institutional Review Board Statement
Informed Consent Statement
Data Availability Statement
Acknowledgments
Conflicts of Interest
References
- Tatton-Brown, K.; Rahman, N. Clinical features of NSD1-positive Sotos syndrome. Clin. Dysmorphol. 2004, 13, 199–204. [Google Scholar] [CrossRef] [PubMed]
- Cole, T.R.P.; Hughes, H.E. Sotos syndrome: A study of the diagnostic criteria and natural history. J. Med. Genet. 1994, 31, 20–32. [Google Scholar] [CrossRef] [PubMed]
- Sotos, J.F.; Dodge, P.R.; Muirhead, D.; Crawford, J.D.; Talbot, N.B. Cerebral gigantism in childhood. N. Engl. J. Med. 1964, 271, 109–116. [Google Scholar] [CrossRef] [PubMed]
- Priolo, M.; Schanze, D.; Tatton-Brown, K.; Mulder, P.A.; Tenorio, J.; Kooblall, K.; Acero, I.H.; Alkuraya, F.S.; Arias, P.; Bernardini, L.; et al. Further delineation of malan syndrome. Hum. Mutat. 2018, 39, 1226–1237. [Google Scholar] [CrossRef]
- Tatton-Brown, K.; Rahman, N. Sotos syndrome. Eur. J. Hum. Genet. 2007, 15, 264–271. [Google Scholar] [CrossRef]
- Allanson, J.E.; Cole, T.R. Sotos syndrome: Evolution of facial phenotype subjective and objective assessment. Am. J. Med. Genet. 1998, 79, 229–230. [Google Scholar] [CrossRef]
- Douglas, J.; Hanks, S.; Temple, I.K.; Davies, S.; Murray, A.; Upadhyaya, M.; Tomkins, S.; Hughes, H.E.; Cole, T.R.P.; Rahman, N. NSD1 mutations are the major cause of Sotos syndrome and occur in some cases of Weaver syndrome but are rare in other overgrowth phenotypes. Am. J. Hum. Genet. 2003, 72, 132–143. [Google Scholar] [CrossRef]
- Hoglund, P.; Kurotaki, N.; Kytölä, S.; Miyake, N.; Somer, M.; Matsumoto, N. Familial Sotos syndrome is caused by a novel 1 bp deletion of the NSD1 gene. J. Med. Genet. 2003, 40, 51–54. [Google Scholar] [CrossRef]
- Cecconi, M.; Forzano, F.; Dilani, D.; Cavani, S.; Baldo, C.; Selicorni, A.; Pantaloni, C.; Silengo, M.; Ferrero, G.B.; Scarano, G.; et al. Mutation analysis of the NSD1 gene in a group of 59 patients with congenital overgrowth. Am. J. Med. Genet. 2005, 134A, 247–253. [Google Scholar] [CrossRef]
- Amiel, J.; Faivre, L.; Wilson, L.; Le Merrer, M.; Munnich, A.; Winter, R.; Lyonnet, S.; Cormier-Daire, V. Dysmorphism, variable overgrowth, normal bone age, and severe developmental delay: A “Sotos-like" syndrome? J. Med. Genet. 2002, 39, 148–152. [Google Scholar] [CrossRef]
- Suzuki, N.; Kyo, K.; Kano, K. Sotos syndrome associated with West syndrome and a visual disorder. Pediatr. Int. 1999, 41, 395–398. [Google Scholar] [PubMed]
- Robertson, S.P.; Bankier, A. Sotos syndrome and cutis laxa. J. Med. Genet. 1999, 36, 51–56. [Google Scholar] [PubMed]
- Kurotaki, N.; Harada, N.; Yoshiura, K.; Sugano, S.; Niikawa, N.; Matsumoto, N. Molecular characterization of NSD1, a human homologue of the mouse Nsd1 gene. Gene 2001, 279, 197–204. [Google Scholar] [CrossRef] [PubMed]
- Lucio-Eterovic, A.K.; Singh, M.M.; Gardner, J.E.; Veerappan, C.S.; Rice, J.C.; Carpenter, P.B. Role for the nuclear receptor-binding SET domain protein 1 (NSD1) methyltransferase in coordinating lysine 36 methylation at histone 3 with RNA polymerase II function. PNAS 2010, 107, 16952–16957. [Google Scholar] [CrossRef] [PubMed]
- Tauchmann, S.; Schwaller, J. NSD1: A Lysine Methyltransferase between Developmental Disorders and Cancer. Life 2010, 11, 877. [Google Scholar] [CrossRef]
- Conteduca, G.; Testa, B.; Baldo, C.; Arado, A.; Malacarne, M.; Candiano, G.; Garbarino, A.; Coviello, A.D.; Cantoni, C. Identification of alternative transcripts of NSD1 gene in Sotos Syndrome patients and healthy subjects. Gene Oct. 2020, 851, 146970. [Google Scholar] [CrossRef]
- Stec, I.; Nagl, S.B.; van Ommen, G.J.; den Dunnen, J.T. The PWWP domain: A potential protein-protein interaction domain in nuclear proteins influencing differentiation? FEBS Lett. 2000, 473, 1–5. [Google Scholar] [CrossRef]
- Rayasam, G.V.; Wendling, O.; Angrand, P.O.; Mark, M.; Niederreither, K.; Song, L.; Lerouge, T.; Hager, G.L.; Chambon, P.; Losson, R. NSD1 is essential for early post-implantation development and has a catalytically active SET domain. EMBO J. 2003, 22, 3153–3163. [Google Scholar] [CrossRef]
- Huang, N.; vom Baur, E.; Garnier, J.M.; Lerouge, T.; Vonesch, J.L.; Lutz, Y.; Chambon, P.; Losson, R. Two distinct nuclear receptor interaction domains in NSD1, a novel SET protein that exhibits characteristics of both corepressors and coactivators. EMBO J. 1998, 15, 3398–3412. [Google Scholar] [CrossRef]
- Conteduca, G.; Cangelosi, D.; Coco, S.; Malacarne, M.; Baldo, C.; Arado, A.; Pinto, R.; Testa, B.; Coviello, D.A. NSD1 Mutations in Sotos Syndrome Induce Differential Expression of Long Noncoding RNAs, miR646 and Genes Controlling the G2/M Checkpoint. Life 2022, 12, 988. [Google Scholar] [CrossRef]
- Tatton-Brown, K.; Cole, T.R.P.; Rahman, N. Sotos syndrome. In GeneReviews; Pagon, R.A., Adam, M.P., Ardinger, H.H., Wallace, S.E., Bean, L.J.H., Mefford, H.C., Eds.; University of Washington: Seattle, WA, USA, 2014; pp. 1993–2017. [Google Scholar]
- Baujat, G.; Cormier-Dair, V. Sotos syndrome. Orphanet. J. Rare Dis. 2007 2, 36. [CrossRef]
- Kurotaki, N.; Harada, N.; Shimokawa, O.; Miyake, N.; Kawame, H.; Uetake, K.; Makita, Y.; Kondoh, T.; Ogata, T.; Hasegawa, T.; et al. Fifty microdeletions among 112 cases of Sotos syndrome: Low copy repeats possibly mediate the common deletion. Hum. Mutat. 2003, 22, 378–387. [Google Scholar] [CrossRef] [PubMed]
- Miyake, N.; Kurotaki, N.; Sugawara, H.; Shimokawa, O.; Harada, N.; Kondoh, T.; Tsukahara, M.; Ishikiriyama, S.; Sonoda, T.; Miyoshi, Y.; et al. Preferential paternal origin of microdeletions caused by prezygotic chromosome or chromatid rearrangements in Sotos syndrome. Am. J. Hum. Genet. 2003, 72, 1331–1337. [Google Scholar] [CrossRef]
- Kamimura, J.; Endo, Y.; Kurotaki, N.; Kinoshita, A.; Miyake, N.; Shimokawa, O.; Harada, N.; Visser, R.; Ohashi, H.; Miyakawa, K.; et al. Identification ofeight novel NSD1 mutations in Sotos syndrome. J. Med. Genet. 2003, 40, 126. [Google Scholar] [CrossRef]
- Nagai, T.; Matsumoto, N.; Kurotaki, N.; Harada, N.; Niikawa, N.; Ogata, T.; Imaizumi, K.; Kurosawa, K.; Kondoh, T.; Ohashi, H.; et al. Sotos syndrome and haploinsufficiency of NSD1: Clinical features of intragenic mutations and submicroscopic deletions. J. Med. Genet. 2003, 40, 285–289. [Google Scholar] [CrossRef]
- Rio, M.; Clech, L.; Amiel, J.; Faivre, L.; Lyonnet, S.; Le Merrer, M.; Odent, S.; Lacombe, D.; Edery, P.; Brauner, R.; et al. Spectrum of NSD1 mutations in Sotos and Weaver syndromes. J. Med. Genet. 2003, 40, 436–444. [Google Scholar] [CrossRef]
- Turkmen, S.; Gillessen-Kaesbach, G.; Meinecke, P.; Albrecht, B.; Neumann, L.M.; Hesse, V.; Palanduz, S.; Balg, S.; Majewski, F.; Fuchs, S.; et al. Mutations in NSD1 are responsible for Sotos syndrome, but are not a frequent finding in other overgrowth phenotypes. Eur. J. Hum. Genet. 2003, 11, 858–865. [Google Scholar] [CrossRef] [PubMed]
- Visser, R.; Matsumoto, N. Genetics of Sotos syndrome. Curr. Opin. Pediatr. 2003, 15, 598–606. [Google Scholar] [CrossRef] [PubMed]
- Kurotaki, N.; Imaizumi, K.; Harada, N.; Masuno, M.; Kondoh, T.; Nagai, T.; Ohashi, H.; Naritomi, K.; Tsukahara, M.; Makita, Y.; et al. Haploinsufficiency of NSD1 causes Sotos syndrome. Nat. Genet. 2002, 30, 365–366. [Google Scholar] [CrossRef] [PubMed]
- Landrum, M.J.; Lee, J.M.; Benson, M.; Brown, G.R.; Chao, C.; Chitipiralla, S.; Gu, B.; Hart, J.; Hoffman, D.; Jang, W.; et al. ClinVar: Improving access to variant interpretations and supporting evidence. Nucleic. Acids Res. 2018, 46, D1062–D1067. [Google Scholar] [CrossRef] [PubMed]
- Fokkema, I.F.A.C.; van der Velde, K.J.; Slofstra, M.K.; Ruivenkamp, C.A.L.; Vogel, M.J.; Pfundt, R.; Blok, M.J.; Deprez, R.H.L.; Waisfisz, Q.; Abbott, K.M.; et al. Dutch genome diagnostic laboratories accelerated and improved variant interpretation and increased accuracy by sharing data. Hum. Mutat. 2019, 40, 2230–2238. [Google Scholar] [CrossRef] [PubMed]
- Adzhubei, I.A.; Schmidt, S.; Peshkin, L.; Ramensky, V.E.; Gerasimova, A.; Bork, P.; Kondrashov, A.S.; Sunyaev, S.R. A method and server for predicting damaging missense mutations. Nat. Methods 2010, 7, 248–249. [Google Scholar] [CrossRef] [PubMed]
- Schwarz, J.M.; David, N.; Cooper, D.N.; Markus Schuelke, M.; Dominik Seelow, D. MutationTaster2: Mutation prediction for the deep-sequencing age. Nat. Methods 2014, 11, 361–362. [Google Scholar] [CrossRef] [PubMed]
- Matthijs, G.; Souche, E.; Alders, M.; Corveleyn, A.; Eck, S.; Feenstra, I.; Race, V.; Sistermans, E.; Sturm, M.; Yntema, H.; et al. Guidelines for diagnostic next-generation sequencing. Eur. J. Hum. Genet. 2016, 24, 1515. [Google Scholar] [CrossRef]
- Richards, S.; Aziz, N.; Bale, S.; Bick, D.; Das, S.; Gastier-Foster, J.; Grody, W.W.; Hegde, M.; Elaine Lyon, E.; Spector, E.; et al. ACMG Laboratory Quality Assurance Committee. Standards and guidelines for the interpretation of sequence variants: A joint consensus recommendation of the American College of Medical Genetics and Genomics and the Association for Molecular Pathology. Genet. Med. 2015, 17, 405–424. [Google Scholar] [CrossRef]
- Kopanos, C.; Tsiolkas, V.; Kouris, A.; Chapple, C.E.; Albarca Aguilera, M.; Meyer, R.; Massouras, A. VarSome: The human genomic variant search engine. Bioinformatics 2019, 35, 1978–1980. [Google Scholar] [CrossRef]
- Visser, R.; Shimokawa, O.; Harada, N.; Kinoshita, A.; Ohta, T.; Niikawa, N.; Matsumoto, N. Identification of a 3.0-kb major recombination hotspot in patients with Sotos syndrome who carry a common 1.9-Mb microdeletion. Am. J. Hum. Genet. 2005, 76, 52–67. [Google Scholar] [CrossRef]
- Tatton-Brown, K.; Douglas, J.; Coleman, K.; Baujat, G.; Cole, T.R.; Das, S.; Horn, D.; Hughes, H.E.; Temple, I.K.; Faravelli, F.; et al. Genotype-phenotype associations in Sotos syndrome: An analysis of 266 individuals with NSD1 aberrations. Am. J. Hum. Genet. 2005, 77, 193–204. [Google Scholar] [CrossRef]
- Piccione, M.; Consiglio, V.; Di Fiore, A.; Grasso, M.; Cecconi, M.; Perroni, L.; Corsello, G. Deletion of NSD1 exon 14 in Sotos syndrome: First description. J. Genet. 2011, 90, 119–123. [Google Scholar] [CrossRef]
- Waggoner, D.J.; Raca, G.; Welch, K.; Dempsey, M.; Anderes, E.; Ostrovnaya, I.; Alkhateeb, A.; Kamimura, J.; Matsumoto, N.; Schaeffer, G.B.; et al. NSD1 analysis for Sotos syndrome: Insights and perspectives from the clinical laboratory. Genet. Med. 2005, 7, 524–533. [Google Scholar] [CrossRef]
- Ishimaru, T.; Ito, K.; Tanaka, M.; Matsudomi, N. Participation of cysteine 30 residue in the folding process of ovalbumin evaluated in a refolding experiment using cysteine mutants. Biochem. Biophys. Res. Commun. 2018, 495, 1061–1066. [Google Scholar] [CrossRef] [PubMed]
- Manor, J.; Lalani, S.R. Overgrowth Syndromes-Evaluation, Diagnosis, and Management. Front. Pediatr. 2020, 8, 574857. [Google Scholar] [CrossRef] [PubMed]
- Douglas, J.; Tatton-Brown, K.; Coleman, K.; Guerrero, S.; Berg, J.; Cole, T.R.; FitzPatrick, D.R.; Gillerot, Y.; E Hughes, H.; Pilz, D.; et al. Partial NSD1 deletions cause 5% of Sotos syndrome and are readily identifiable by multiplex ligation dependent probe amplification. J. Med. Genet. 2005, 42, e56. [Google Scholar] [CrossRef]
- Tei, S.; Tsuneishi, S.; Matsuo, M. The first Japanese familial Sotos syndrome with a novel mutation of the NSD1 gene. Kobe J. Med. Sci. 2006, 52, 1–8. [Google Scholar]
- Oshima, T.; Hara, H.; Takeda, N.; Hasumi, E.; Kuroda, Y.; Taniguchi, G.; Inuzuka, R.; Nawata, K.; Morita, H.; Komuro, I. A novel mutation of NFIX causes Sotos-like syndrome (Malan syndrome) complicated with thoracic aortic aneurysm and dissection. Hum. Genome Var. 2017, 4, 17022. [Google Scholar] [CrossRef] [PubMed]
- Rai, A.; Narayanan, D.L.; Phadke, S.R. Malan syndrome: Extension of genotype and phenotype spectrum. Am. J. Med. Genet. A 2018, 176, 2896–2900. [Google Scholar] [CrossRef] [PubMed]
- Arch, E.M.; Goodman, B.K.; Van Wesep, R.A.; Liaw, D.; Clarke, K.; Parsons, R.; McKusick, V.A.; Geraghty, M.T. Deletion of PTEN in a patient with Bannayan-Riley-Ruvalcaba syndrome suggests allelism with Cowden disease. Am. J. Med. Genet. 1997, 71, 489–493. [Google Scholar] [CrossRef]
- Gibson, W.T.; Hood, R.L.; Zhan, S.H.; Bulman, D.E.; Fejes, A.P.; Moore, R.; Mungall, A.J.; Eydoux, P.; Babul-Hirji, R.; Marra, M.A.; et al. Mutations in EZH2 cause Weaver syndrome. Am. J. Hum. Genet. 2012, 90, 110–118. [Google Scholar] [CrossRef]
- Tatton-Brown, K.; Hanks, S.; Ruark, E.; Zachariou, A.; Duarte, S.V.; Ramsay, E.; Snape, K.; Murray, A.; Perdeaux, E.R.; Seal, S.; et al. Childhood Overgrowth Collaboration. Germline mutations in the oncogene EZH2 cause Weaver syndrome and increased human height. Oncotarget 2011, 2, 1127–1133. [Google Scholar] [CrossRef]
- Schäfgen, J.; Cremer, K.; Becker, J.; Wieland, T.; Zink, A.M.; Kim, S.; Windheuser, I.C.; Kreiß, S.; Aretz, M.; Strom, T.M.; et al. De novo nonsense and frameshift variants of TCF20 in individuals with intellectual disability and postnatal overgrowth. Eur. J. Hum. Genet. 2016, 24, 1739–1745. [Google Scholar] [CrossRef]
- Pezzani, L.; Mauri, L.; Selicorni, A.; Peron, A.; Grasso, M.; Codazzi, A.C.; Rimini, A.; Marchisio, P.G.; Coviello, D.; Colli, A.; et al. Aortic dilation in Sotos syndrome: An underestimated feature? Am. J. Med. Genet. A 2020, 182, 1819–1823. [Google Scholar] [CrossRef] [PubMed]



| Unchanged N/T (%) | Reclassified N/T (%) | p-Value (Chi-Square) | New Class−2 | New Class−4 | Unchanged |
|---|---|---|---|---|---|
| 7/32 (21.8%) | 25/32 (78.1%) | <0.01 | 5 | 20 | 7 |
| Case | Chromosomal Arrangement Size | Locations | Inheritance |
|---|---|---|---|
| Sotos 764 | 357 Kb | 5q35.2 (176,378,453–176,735,244)del | De novo |
| Sotos 780 | 1.8 Mb | 5q35.2 (175,576,602–177,422,760)del | De novo |
| Sotos 840 | 1.8 Mb | 5q35.2 (175,509,208–177,355,366)del | De novo |
| Sotos 646 | 2.2 Mb | 5q35.3 (175,243,487–177,501,801)del | De novo |
| Sotos 753 | 1.1 Mb | 5q35.3 (175,719,197–176,883,275)del | De novo |
| Sotos 848 | 1.98 Mb | 5q35.2 (175,437,847–177,422,760)del | De novo |
| Sotos 703 | 1.3 Mb | 5q35.3 (175,509,208–176,837,404)del | De novo |
| Sotos 859 | 2.2 Mb | 5q35.3 (175,347,741–177,587,471)del | De novo |
| Sotos 912 | 1.8 Mb | 5q35.2q35.3 (175,576,602–177,422,760)del | De novo |
| Intragenic Deletion (hg19) | Case | Bibliography |
|---|---|---|
| deletion exon 4 | Sotos 1285 | - |
| deletion 5′UTR to exon 15 | Sotos 800 | - |
| deletion 5′UTR to exon 3 | Sotos 1236 | - |
| deletion exon 2–3 | Sotos 122 | [38] |
| deletion exon 5–15 | Sotos 118 | - |
| deletion exon 7 and exon 18 | Sotos 432 | - |
| deletion exon 11 to exon 14 | Sotos 658 | - |
| deletion exon 15 | Sotos 530/Sotos 1372 | [39] |
| deletion exon 20 | Sotos 1003 | - |
| Case | Clinical Suspicion | NM | Gene | Nucleotide Change | Protein Change | Location hg19 | Type of Mutation | Inheritance | Protein Domain | Varsome/ACMG Criteria |
|---|---|---|---|---|---|---|---|---|---|---|
| OG008 | OG | NM_001271043.2 | NFIX | c.664del | p.Val222Tyrfs*30 | ex 4 | FS | de novo | / | Pathogenic (PVS1−PM2-PP3) |
| 19-MOG-0052 | OG | NM_001271043.2 | NFIX | c.1021del | p.His341Thrfs*52 | ex 7 | FS | de novo | / | Pathogenic (PVS1−PM2-PP3) |
| 20-MOG-0048 | sWS | NM_004456.4 | EZH2 | c.449T > C | p.Ile150Thr | ex 5 | MS | de novo | / | Likely Pathogenic (PM2−PM1-PP2-PP3) |
| OG30 | OG | NM_153252.4 | BRWD3 | c.4252C > T | p.Arg1418* | ex 38 | NS | n.p. | Bromodomain | Pathogenic (PVS1−PM2-PP3) |
| 19-MOG-0041 | OG | NM_005650.3 | TCF20 | c.3274C > T | p.Gln1092* | ex 1 | NS | de novo | / | Pathogenic (PVS1−PM2-PP3) |
| 20-MOG-0002 | sSoS | NM_000314.8 | PTEN | c.83T > C | p.Ile28Thr | ex 2 | MS | n.p. | PTP | Likely pathogenic (PM1−PM2-PP2−PP3) |
| 20-MOG-0021 | OG | NM_000314.8 | PTEN | c.1003C > T | p.Arg335* | ex 8 | NS | n.p. | / | Pathogenic (PS3−PVS1−PP5−PM2−PP3) |
| OG41 | OG | NM_006245.3 | PPP2R5D | c.758G > A | p.Arg253Gln | ex 7 | MS | de novo | B56 | Pathogenic (PM2−PM5−PM1-PP2-PP3) |
| 21-MOG-0010 | OG | NM_006245.3 | PPP2R5D | c.1258G > A | p.Glu420Lys | ex 12 | MS | de novo | B56 | Pathogenic (PP5-PM2-PP2-PP3) |
Disclaimer/Publisher’s Note: The statements, opinions and data contained in all publications are solely those of the individual author(s) and contributor(s) and not of MDPI and/or the editor(s). MDPI and/or the editor(s) disclaim responsibility for any injury to people or property resulting from any ideas, methods, instructions or products referred to in the content. |
© 2023 by the authors. Licensee MDPI, Basel, Switzerland. This article is an open access article distributed under the terms and conditions of the Creative Commons Attribution (CC BY) license (https://creativecommons.org/licenses/by/4.0/).
Share and Cite
Testa, B.; Conteduca, G.; Grasso, M.; Cecconi, M.; Lantieri, F.; Baldo, C.; Arado, A.; Andraghetti, L.; Malacarne, M.; Milani, D.; et al. Molecular Analysis and Reclassification of NSD1 Gene Variants in a Cohort of Patients with Clinical Suspicion of Sotos Syndrome. Genes 2023, 14, 295. https://doi.org/10.3390/genes14020295
Testa B, Conteduca G, Grasso M, Cecconi M, Lantieri F, Baldo C, Arado A, Andraghetti L, Malacarne M, Milani D, et al. Molecular Analysis and Reclassification of NSD1 Gene Variants in a Cohort of Patients with Clinical Suspicion of Sotos Syndrome. Genes. 2023; 14(2):295. https://doi.org/10.3390/genes14020295
Chicago/Turabian StyleTesta, Barbara, Giuseppina Conteduca, Marina Grasso, Massimiliano Cecconi, Francesca Lantieri, Chiara Baldo, Alessia Arado, Laura Andraghetti, Michela Malacarne, Donatella Milani, and et al. 2023. "Molecular Analysis and Reclassification of NSD1 Gene Variants in a Cohort of Patients with Clinical Suspicion of Sotos Syndrome" Genes 14, no. 2: 295. https://doi.org/10.3390/genes14020295
APA StyleTesta, B., Conteduca, G., Grasso, M., Cecconi, M., Lantieri, F., Baldo, C., Arado, A., Andraghetti, L., Malacarne, M., Milani, D., Coviello, D., & Sotos Collaborative Group. (2023). Molecular Analysis and Reclassification of NSD1 Gene Variants in a Cohort of Patients with Clinical Suspicion of Sotos Syndrome. Genes, 14(2), 295. https://doi.org/10.3390/genes14020295

