Ripe-Detection: A Lightweight Method for Strawberry Ripeness Detection
Abstract
1. Introduction
2. Materials and Methods
2.1. Image Dataset Acquisition
2.2. Dataset Creation and Preprocessing
2.3. Model Construction
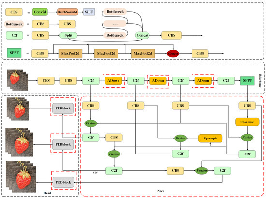
2.3.1. Ripe-Detection
2.3.2. ADown Module
2.3.3. BiFPN Module
2.3.4. PEDBlock
2.4. Algorithmic Parameter Settings and Environment Configuration for Experiments
2.5. Evaluation Indicators
3. Results
3.1. Ablation Experiment
3.2. Comparison Experiments of Different Loss Functions
3.3. Comparison Experiment
3.4. Experimental Comparison Before and After Model Improvement
4. Discussion
5. Conclusions
Author Contributions
Funding
Data Availability Statement
Acknowledgments
Conflicts of Interest
References
- Li, G.Q.; Jiao, L.; Chen, P.; Liu, K.; Wang, R.J.; Dong, S.F.; Kang, C.R. Spatial convolutional self-attention-based transformer module for strawberry disease identification under complex background. Comput. Electron. Agric. 2023, 212, 10. [Google Scholar] [CrossRef]
- Liu, H.; Wang, X.X.; Zhao, F.Y.; Yu, F.Y.; Lin, P.; Gan, Y.; Ren, X.F.; Chen, Y.M.; Tu, J. Upgrading swin-B transformer-based model for accurately identifying ripe strawberries by coupling task-aligned one-stage object detection mechanism. Comput. Electron. Agric. 2024, 218, 16. [Google Scholar] [CrossRef]
- Cybulska, J.; Drobek, M.; Panek, J.; Cruz-Rubio, J.M.; Kurzyna-Szklarek, M.; Zdunek, A.; Frąc, M. Changes of pectin structure and microbial community composition in strawberry fruit (Fragaria × ananassa Duch.) during cold storage. Food Chem. 2022, 381, 132151. [Google Scholar] [CrossRef] [PubMed]
- Parsa, S.; Debnath, B.; Khan, M.A.; Ghalamzan, A.E. Modular autonomous strawberry picking robotic system. J. Field Robot. 2024, 41, 2226–2246. [Google Scholar] [CrossRef]
- Yue, X.-Q.; Shang, Z.-Y.; Yang, J.-Y.; Huang, L.; Wang, Y.-Q. A smart data-driven rapid method to recognize the strawberry maturity. Inf. Process. Agric. 2020, 7, 575–584. [Google Scholar] [CrossRef]
- Vandendriessche, T.; Vermeir, S.; Martinez, C.M.; Hendrickx, Y.; Lammertyn, J.; Nicolaï, B.M.; Hertog, M. Effect of ripening and inter-cultivar differences on strawberry quality. LWT-Food Sci. Technol. 2013, 52, 62–70. [Google Scholar] [CrossRef]
- Hemathilake, D.; Gunathilake, D. Agricultural productivity and food supply to meet increased demands. In Future Foods; Elsevier: Amsterdam, The Netherlands, 2022; pp. 539–553. [Google Scholar]
- Islam, M.; Bijjahalli, S.; Fahey, T.; Gardi, A.; Sabatini, R.; Lamb, D.W. Destructive and non-destructive measurement approaches and the application of AI models in precision agriculture: A review. Precis. Agric. 2024, 25, 1127–1180. [Google Scholar] [CrossRef]
- Rizzo, M.; Marcuzzo, M.; Zangari, A.; Gasparetto, A.; Albarelli, A. Fruit ripeness classification: A survey. Artif. Intell. Agric. 2023, 7, 44–57. [Google Scholar] [CrossRef]
- Liu, X.; Wang, P.; Wang, S.; Liao, W.; Ouyang, M.; Lin, S.; Lin, R.; Sarris, P.F.; Michalopoulou, V.; Feng, X.; et al. The circular RNA circANK suppresses rice resistance to bacterial blight by inhibiting microRNA398b-mediated defense. Plant Cell 2025, 37, koaf082. [Google Scholar] [CrossRef]
- Gong, L.; Gao, B.; Sun, Y.; Zhang, W.; Lin, G.; Zhang, Z.; Li, Y.; Liu, C. preciseSLAM: Robust, Real-Time, LiDAR–Inertial–Ultrasonic Tightly-Coupled SLAM With Ultraprecise Positioning for Plant Factories. IEEE Trans. Ind. Inform. 2024, 20, 8818–8827. [Google Scholar] [CrossRef]
- Zhang, Z.; He, R.K.; Han, B.; Ren, S.Q.; Fan, J.H.; Wang, H.S.; Zhang, Y.L.; Ma, Z.C. Magnetically Switchable Adhesive Millirobots for Universal Manipulation in both Air and Water. Adv. Mater. 2025, 16, 2420045. [Google Scholar] [CrossRef] [PubMed]
- Dhanya, V.G.; Subeesh, A.; Kushwaha, N.L.; Vishwakarma, D.K.; Kumar, T.N.; Ritika, G.; Singh, A.N. Deep learning based computer vision approaches for smart agricultural applications. Artif. Intell. Agric. 2022, 6, 211–229. [Google Scholar] [CrossRef]
- Chen, Z.; Cai, Y.; Liu, Y.; Liang, Z.; Chen, H.; Ma, R.; Qi, L. Towards end-to-end rice row detection in paddy fields exploiting two-pathway instance segmentation. Comput. Electron. Agric. 2025, 231, 109963. [Google Scholar] [CrossRef]
- Pan, W.; Chen, J.; Lv, B.; Peng, L. Lightweight marine biodetection model based on improved YOLOv10. Alex. Eng. J. 2025, 119, 379–390. [Google Scholar] [CrossRef]
- Jiang, D.; Wang, H.; Li, T.; Gouda, M.A.; Zhou, B. Real-time tracker of chicken for poultry based on attention mechanism-enhanced YOLO-Chicken algorithm. Comput. Electron. Agric. 2025, 237, 110640. [Google Scholar] [CrossRef]
- Yu, H.L.; Liu, J.W.; Chen, C.C.; Heidari, A.A.; Zhang, Q.; Chen, H.L. Optimized deep residual network system for diagnosing tomato pests. Comput. Electron. Agric. 2022, 195, 18. [Google Scholar] [CrossRef]
- Chen, H.R.; Wen, C.J.; Zhang, L.; Ma, Z.Y.; Liu, T.Y.; Wang, G.Y.; Yu, H.L.; Yang, C.; Yuan, X.H.; Ren, J.F. Pest-PVT: A model for multi-class and dense pest detection and counting in field-scale environments. Comput. Electron. Agric. 2025, 230, 15. [Google Scholar] [CrossRef]
- Qi, Z.X.; Zhang, W.Q.; Yuan, T.; Rong, J.C.; Hua, W.J.; Zhang, Z.Q.; Deng, X.; Zhang, J.X.; Li, W. An improved framework based on tracking-by-detection for simultaneous estimation of yield and maturity level in cherry tomatoes. Measurement 2024, 226, 12. [Google Scholar] [CrossRef]
- Yu, H.L.; Chen, Z.Y.; Song, S.Z.; Qi, C.Y.; Liu, J.L.; Yang, C.L. Rapid and non-destructive classification of rice seeds with different flavors: An approach based on HPFasterNet. Front. Plant Sci. 2025, 15, 16. [Google Scholar] [CrossRef]
- Mi, Z.; Yan, W.Q. Strawberry ripeness detection using deep learning models. Big Data Cogn. Comput. 2024, 8, 92. [Google Scholar] [CrossRef]
- Wang, Y.; Yan, G.; Meng, Q.L.; Yao, T.; Han, J.F.; Zhang, B. DSE-YOLO: Detail semantics enhancement YOLO for multi-stage strawberry detection. Comput. Electron. Agric. 2022, 198, 8. [Google Scholar] [CrossRef]
- Zhang, Y.C.; Yu, J.Y.; Chen, Y.; Yang, W.; Zhang, W.B.; He, Y. Real-time strawberry detection using deep neural networks on embedded system (rtsd-net): An edge AI application. Comput. Electron. Agric. 2022, 192, 12. [Google Scholar] [CrossRef]
- Li, Y.; Wang, J.C.; Wu, H.R.; Yu, Y.; Sun, H.B.; Zhang, H. Detection of powdery mildew on strawberry leaves based on DAC-YOLOv4 model. Comput. Electron. Agric. 2022, 202, 12. [Google Scholar] [CrossRef]
- Wang, D.Z.; Wang, X.C.; Chen, Y.Y.; Wu, Y.; Zhang, X.L. Strawberry ripeness classification method in facility environment based on red color ratio of fruit rind. Comput. Electron. Agric. 2023, 214, 12. [Google Scholar] [CrossRef]
- Yang, S.Z.; Wang, W.; Gao, S.; Deng, Z.P. Strawberry ripeness detection based on YOLOv8 algorithm fused with LW-Swin Transformer. Comput. Electron. Agric. 2023, 215, 10. [Google Scholar] [CrossRef]
- Du, X.Q.; Cheng, H.C.; Ma, Z.H.; Lu, W.W.; Wang, M.X.; Meng, Z.C.; Jiang, C.J.; Hong, F.W. DSW-YOLO: A detection method for ground-planted strawberry fruits under different occlusion levels. Comput. Electron. Agric. 2023, 214, 13. [Google Scholar] [CrossRef]
- Zheng, C.W.; Liu, T.; Abd-Elrahman, A.; Whitaker, V.M.; Wilkinson, B. Object-Detection from Multi-View remote sensing Images: A case study of fruit and flower detection and counting on a central Florida strawberry farm. Int. J. Appl. Earth Obs. Geoinf. 2023, 123, 14. [Google Scholar] [CrossRef]
- Tao, Z.Q.; Li, K.; Rao, Y.; Li, W.; Zhu, J. Strawberry Maturity Recognition Based on Improved YOLOv5. Agronomy 2024, 14, 460. [Google Scholar] [CrossRef]
- Le Louëdec, J.; Cielniak, G. 3D shape sensing and deep learning-based segmentation of strawberries. Comput. Electron. Agric. 2021, 190, 106374. [Google Scholar] [CrossRef]
- Yu, Y.; Zhang, K.L.; Yang, L.; Zhang, D.X. Fruit detection for strawberry harvesting robot in non-structural environment based on Mask-RCNN. Comput. Electron. Agric. 2019, 163, 9. [Google Scholar] [CrossRef]
- Tang, C.; Chen, D.; Wang, X.; Ni, X.D.; Liu, Y.H.; Liu, Y.H.; Mao, X.; Wang, S.M. A fine recognition method of strawberry ripeness combining Mask R-CNN and region segmentation. Front. Plant Sci. 2023, 14, 18. [Google Scholar] [CrossRef] [PubMed]
- Wu, Z.Z.; Wang, X.F.; Zou, L.; Xu, L.X.; Li, X.L.; Weise, T. Hierarchical object detection for very high-resolution satellite images. Appl. Soft. Comput. 2021, 113, 16. [Google Scholar] [CrossRef]
- Varghese, R.; S, M. YOLOv8: A Novel Object Detection Algorithm with Enhanced Performance and Robustness. In Proceedings of the 2024 International Conference on Advances in Data Engineering and Intelligent Computing Systems (ADICS), Chennai, India, 18–19 April 2024; pp. 1–6. [Google Scholar]
- Wang, C.-Y.; Yeh, I.H.; Mark Liao, H.-Y. YOLOv9: Learning What You Want to Learn Using Programmable Gradient Information. In Proceedings of the Computer Vision–ECCV 2024; Springer: Cham, Switzerland, 2025; pp. 1–21. [Google Scholar]
- Liu, S.; Qi, L.; Qin, H.; Shi, J.; Jia, J. Path Aggregation Network for Instance Segmentation. In Proceedings of the 2018 IEEE/CVF Conference on Computer Vision and Pattern Recognition, Salt Lake City, UT, USA, 18–23 June 2018; pp. 8759–8768. [Google Scholar]
- Tan, M.; Pang, R.; Le, Q.V. EfficientDet: Scalable and Efficient Object Detection. In Proceedings of the 2020 IEEE/CVF Conference on Computer Vision and Pattern Recognition (CVPR), Seattle, WA, USA, 13–19 June 2020; pp. 10778–10787. [Google Scholar]
- Zhang, Z.; Lu, X.; Cao, G.; Yang, Y.; Jiao, L.; Liu, F. ViT-YOLO:Transformer-Based YOLO for Object Detection. In Proceedings of the 2021 IEEE/CVF International Conference on Computer Vision Workshops (ICCVW), Montreal, BC, Canada, 11–17 October 2021; pp. 2799–2808. [Google Scholar]
- Chen, Z.; Chen, K.; Lin, W.; See, J.; Yu, H.; Ke, Y.; Yang, C. PIoU Loss: Towards Accurate Oriented Object Detection in Complex Environments. In Proceedings of the Computer Vision–ECCV 2020; Springer: Cham, Switzerland, 2020; pp. 195–211. [Google Scholar]
- Liu, C.; Wang, K.G.; Li, Q.; Zhao, F.Z.; Zhao, K.; Ma, H.T. Powerful-IoU: More straightforward and faster bounding box regression loss with a nonmonotonic focusing mechanism. Neural Netw. 2024, 170, 276–284. [Google Scholar] [CrossRef]
- Menghani, G. Efficient deep learning: A survey on making deep learning models smaller, faster, and better. ACM Comput. Surv. 2023, 55, 259. [Google Scholar] [CrossRef]
- Ioannou, Y.; Robertson, D.; Cipolla, R.; Criminisi, A. Deep Roots: Improving CNN Efficiency with Hierarchical Filter Groups. In Proceedings of the 2017 IEEE Conference on Computer Vision and Pattern Recognition (CVPR), Honolulu, HI, USA, 21–26 July 2017; pp. 5977–5986. [Google Scholar]











| a | b | c | d | e | |
|---|---|---|---|---|---|
| Train | 621 | 626 | 574 | 617 | 605 |
| Val | 204 | 194 | 222 | 201 | 200 |
| Test | 196 | 181 | 225 | 203 | 216 |
| Classes | Train | Val | Test | Total |
|---|---|---|---|---|
| Unripe | 3005 | 1082 | 1053 | 5140 |
| Half-ripe | 2811 | 975 | 919 | 4705 |
| Ripe | 2985 | 1010 | 1070 | 5065 |
| Parameters | Setup |
|---|---|
| Epochs | 100 |
| Batch Size | 32 |
| Optimizer | Adam |
| Initial Learning Rate | 0.01 |
| Final Learning Rate | 0.01 |
| Momentum | 0.937 |
| Images | 640 |
| Workers | 16 |
| Mosaic | 0 |
| Baseline | ADown | BiFPN | PEDBlock | Precision (%) | Recall (%) | F1 (%) | mAP50 (%) | mAP50-95 (%) | Parameters (M) | GFLOPs |
|---|---|---|---|---|---|---|---|---|---|---|
| √ | 88.7 | 87.7 | 88.2 | 92.4 | 85.8 | 3.0 | 8.2 | |||
| √ | √ | 91.8 | 87.7 | 89.7 | 92.8 | 86.1 | 2.7 | 7.6 | ||
| √ | √ | 93.7 | 88.6 | 91.1 | 94.7 | 88.1 | 2.0 | 7.1 | ||
| √ | √ | 88.0 | 85.3 | 86.6 | 89.8 | 81.6 | 2.4 | 5.6 | ||
| √ | √ | √ | 95.2 | 92.8 | 94.0 | 96.7 | 90.2 | 1.7 | 6.6 | |
| √ | √ | √ | 88.7 | 87.2 | 88.2 | 92.3 | 85.8 | 1.6 | 5.0 | |
| √ | √ | √ | 94.4 | 91.2 | 89.7 | 96.2 | 86.1 | 2.1 | 5.1 | |
| √ | √ | √ | √ | 95.5 | 92.8 | 91.1 | 96.4 | 88.1 | 1.3 | 4.4 |
| Method | Precision (%) | Recall (%) | F1 (%) | mAP50 (%) | mAP50-95 (%) | Inference Times (ms) |
|---|---|---|---|---|---|---|
| GIoU | 94.1 | 91.5 | 92.8 | 95.8 | 88.3 | 1.1 |
| DIoU | 94.7 | 91.3 | 93.0 | 96.4 | 88.7 | 1.1 |
| CIoU | 95.1 | 92.7 | 93.9 | 96.1 | 88.7 | 1.1 |
| EIoU | 94.6 | 92 | 93.3 | 96.1 | 88.5 | 1.0 |
| SIoU | 94.6 | 91.4 | 93.0 | 95.8 | 87.9 | 1.1 |
| PIoU | 95.5 | 92.8 | 94.1 | 96.4 | 89.1 | 1.0 |
| Model | Precision (%) | Recall (%) | F1 (%) | mAP50 (%) | mAP50-95 (%) | Parameters (M) | GFLOPs |
|---|---|---|---|---|---|---|---|
| YOLOv3-tiny | 87.1 | 78.3 | 82.5 | 87.6 | 65.3 | 8.6M | 12.9 |
| YOLOv5n | 90.3 | 83.7 | 86.9 | 90.9 | 75.6 | 1.7M | 4.1 |
| YOLOv7-tiny | 82.7 | 76.1 | 79.3 | 83.4 | 62.0 | 6.0M | 13.2 |
| Baseline | 88.7 | 87.7 | 88.2 | 92.4 | 85.8 | 3M | 8.2 |
| YOLOv10n YOLOv11n Ripe-Detection | 86.9 87.6 95.5 | 79.1 88.5 92.8 | 82.8 88.0 94.1 | 87.2 92.5 96.4 | 80.0 84.2 89.1 | 2.7M 2.5M 1.3M | 8.2 6.3 4.4 |
| Level | Model | Precision (%) | Recall (%) | F1 (%) | mAP50 (%) | mAP50-95 (%) |
|---|---|---|---|---|---|---|
| Ripe | Baseline | 88.5 | 91.1 | 89.8 | 93.7 | 87.9 |
| Ripe-Detection | 96.3 | 95.9 | 96.1 | 98.3 | 91.7 | |
| Half-ripe | Baseline | 85.8 | 89.6 | 87.7 | 92.4 | 87.2 |
| Ripe-Detection | 96.0 | 95.6 | 95.8 | 98.0 | 92.0 | |
| Unripe | Baseline | 91.8 | 82.3 | 86.8 | 91.0 | 82.4 |
| Ripe-Detection | 94.3 | 87.0 | 90.5 | 92.9 | 83.5 | |
| ALL | Baseline | 88.7 | 87.7 | 88.2 | 92.4 | 85.8 |
| Ripe-Detection | 95.5 | 92.8 | 94.1 | 96.4 | 89.1 |
Disclaimer/Publisher’s Note: The statements, opinions and data contained in all publications are solely those of the individual author(s) and contributor(s) and not of MDPI and/or the editor(s). MDPI and/or the editor(s) disclaim responsibility for any injury to people or property resulting from any ideas, methods, instructions or products referred to in the content. |
© 2025 by the authors. Licensee MDPI, Basel, Switzerland. This article is an open access article distributed under the terms and conditions of the Creative Commons Attribution (CC BY) license (https://creativecommons.org/licenses/by/4.0/).
Share and Cite
Yu, H.; Qian, C.; Chen, Z.; Chen, J.; Zhao, Y. Ripe-Detection: A Lightweight Method for Strawberry Ripeness Detection. Agronomy 2025, 15, 1645. https://doi.org/10.3390/agronomy15071645
Yu H, Qian C, Chen Z, Chen J, Zhao Y. Ripe-Detection: A Lightweight Method for Strawberry Ripeness Detection. Agronomy. 2025; 15(7):1645. https://doi.org/10.3390/agronomy15071645
Chicago/Turabian StyleYu, Helong, Cheng Qian, Zhenyang Chen, Jing Chen, and Yuxin Zhao. 2025. "Ripe-Detection: A Lightweight Method for Strawberry Ripeness Detection" Agronomy 15, no. 7: 1645. https://doi.org/10.3390/agronomy15071645
APA StyleYu, H., Qian, C., Chen, Z., Chen, J., & Zhao, Y. (2025). Ripe-Detection: A Lightweight Method for Strawberry Ripeness Detection. Agronomy, 15(7), 1645. https://doi.org/10.3390/agronomy15071645

