The Use of a Blueberry Ripeness Detection Model in Dense Occlusion Scenarios Based on the Improved YOLOv9
Abstract
1. Introduction
- A blueberry image dataset containing three maturity levels and targets of different sizes with complex backgrounds and occlusion environments is constructed, and the original data are additionally extended using data enhancement techniques in order to improve the richness of the data and the robustness of the network.
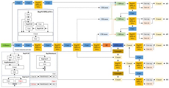
- By analyzing the structural characteristics of the YOLOv9c backbone network, the RepNCSPELAN4 module is redesigned to obtain a new module, RepNCSPELAN4-S. The spatial and channel redundancy between features in the network is eliminated, and the CNN is compressed so as to improve network performance.
- By introducing the attention mechanism, the feature extraction ability of the network is strengthened, and the network is highly condensed to the features of blueberries in the dimension of the channel, which improves the recognition ability of the network for blueberry detection without significantly increasing the size of the network.
- By improving the loss function of the network, it promotes the effective degree of the network on overlapping fruit detection, improves the distortion phenomenon of the network detection frame, and reduces the occurrence of the problem of blueberry leakage detection.
- By fusing RepNCSPELAN4-S, the SE attention mechanism, and MDPIOU, a blueberry ripeness detection model based on YOLOv9c is proposed, which provides a valuable reference for the blueberry industry to implement automatic picking technology in the future.
2. Data Collection and Processing
2.1. Data Collection
2.2. Data Preprocessing
3. Network Modeling Structure and Improvements
3.1. YOLOv9c Detection Network
3.2. SCConv Convolution Module
3.3. SE Attention Module
3.4. MDPIoU
4. Results
4.1. Test Environment
4.2. Evaluation Indicators
4.3. Analysis and Evaluation of Results
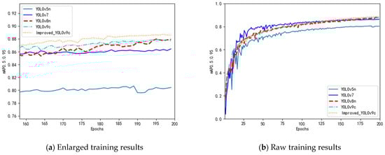
4.3.1. Comparison of the Training Results of Different Models
4.3.2. Ablation Test
4.3.3. Comparison of Detection Performance before and after Improvement
4.3.4. Visual Results Analysis
5. Conclusions
Author Contributions
Funding
Data Availability Statement
Acknowledgments
Conflicts of Interest
References
- Lara, G.; Paula, P.; Paolo, L.; Fabrizio, C. Texture profiling of blueberries (Vaccinium spp.) during fruit development, ripening and storage. Postharvest Biol. Technol. 2013, 76, 34–39. [Google Scholar]
- Li, Y.D.; Pei, J.B.; Sun, H.Y. Global blueberry industry development status and outlook. J. Jilin Agric. Univ. 2018, 40, 421–432. (In Chinese) [Google Scholar]
- Cheng, J.; He, L.; Sun, H.; Pan, Y.; Ma, J. Inhibition of cell wall pectin metabolism by plasma activated water (PAW) to maintain firmness and quality of postharvest blueberry. Plant Physiol. Biochem. 2023, 201, 107803. [Google Scholar] [CrossRef] [PubMed]
- Ren, D.; Yang, S.X. Intelligent automation with applications to agriculture. Intell. Autom. Soft Comput. 2016, 22, 227–228. [Google Scholar] [CrossRef]
- Craig, B.M.; Travis, J.E.; Arnold, W.S.; Patrick, J.H.; Qamar, U.Z. Detection of fruit maturity stage and yield estimation in wild blueberry using deep learning convolutional neural networks. Smart Agric. Technol. 2023, 3, 100099. [Google Scholar]
- Gabriel, A.L.; José, M.A. Automatic detection of orientation and diseases in blueberries using image analysis to improve their postharvest storage quality. Food Control 2013, 33, 166–173. [Google Scholar]
- Tan, K.; Lee, W.; Gan, H.; Wang, S. Recognising blueberry fruit of different maturity using histogram oriented gradients and colour features in outdoor scenes. Biosyst. Eng. 2018, 176, 59–72. [Google Scholar] [CrossRef]
- Ma, H.; Zhao, K.; Jin, X.; Ji, J.; Qiu, Z.; Gao, S. Spectral difference analysis and identification of different maturity blueberry fruit based on hyperspectral imaging using spectral index. Int. J. Agric. Biol. Eng. 2019, 12, 134–140. [Google Scholar] [CrossRef]
- Aguilera, C.A.; Figueroa-Flores, C.; Aguilera, C.; Navarrete, C. Comprehensive Analysis of Model Errors in Blueberry Detection and Maturity Classification: Identifying Limitations and Proposing Future Improvements in Agricultural Monitoring. Agriculture 2024, 14, 18. [Google Scholar] [CrossRef]
- Xiao, F.; Wang, H.; Xu, Y.; Shi, Z. A Lightweight Detection Method for Blueberry Fruit Maturity Based on an Improved YOLOv5 Algorithm. Agriculture 2024, 14, 36. [Google Scholar] [CrossRef]
- Yang, W.; Ma, X.; Hu, W.; Tang, P. Lightweight Blueberry Fruit Recognition Based on Multi-Scale and Attention Fusion NCBAM. Agronomy 2022, 12, 2354. [Google Scholar] [CrossRef]
- Yang, W.; Ma, X.; An, H. Blueberry Ripeness Detection Model Based on Enhanced Detail Feature and Content-Aware Reassembly. Agronomy 2023, 13, 1613. [Google Scholar] [CrossRef]
- Gonzalez, S.; Arellano, C.; Tapia, J. Deepblueberry: Quantification of Blueberries in the Wild Using Instance Segmentation. IEEE Access 2019, 7, 105776–105788. [Google Scholar] [CrossRef]
- Dokil, P.; Jongwoo, B.; Jieun, L.; Hoekung, J. Blueberry Fruit Maturity Rate Measurement System Using Object Detection. J. Knowl. Inf. Technol. Syst. 2022, 17, 465–474. [Google Scholar]
- Qiao, S.; Wang, Q.; Zhang, J.; Pei, Z. Detection and Classification of Early Decay on Blueberry Based on Improved Deep Residual 3D Convolutional Neural Network in Hyperspectral Images. Sci. Program. 2020, 4, 8895875. [Google Scholar] [CrossRef]
- Huang, Y.; Wang, D.; Liu, Y.; Zhou, H.; Sun, Y. Measurement of Early Disease Blueberries Based on Vis/NIR Hyperspectral Imaging System. Sensors 2020, 20, 5783. [Google Scholar] [CrossRef]
- Jiang, Y.; Li, C.; Takeda, F. Nondestructive Detection and Quantification of Blueberry Bruising using Near-infrared (NIR) Hyperspectral Reflectance Imaging. Sci. Rep. 2016, 6, 35679. [Google Scholar] [CrossRef]
- Jia, S.; Wang, P.; Jia, P.; Hu, S. Research on data augmentation for image classification based on convolution neural networks. In Proceedings of the 2017 Chinese Automation Congress (CAC), Jinan, China, 20–22 October 2017. [Google Scholar]
- He, K.; Gkioxari, G.; Dollar, P.; Girshick, R. Mask R-CNN. In Proceedings of the IEEE International Conference on Computer Vision, Venice, Italy, 22–29 October 2017; pp. 2980–2988. [Google Scholar]
- Girshick, R. Fast r-cnn. In Proceedings of the IEEE International Conference on Computer Vision, Santiago, Chile, 7–13 December 2015; pp. 1440–1448. [Google Scholar]
- Ren, S.; He, K.; Girshick, R.; Sun, J. Faster R-CNN: Towards Real-Time Object Detection with Region Proposal Networks. IEEE Trans. Pattern Anal. Mach. Intell. 2017, 39, 1137–1149. [Google Scholar] [CrossRef]
- Joseph, R.; Santosh, K.D.; Girshick, R.B.; Farhadi, A. You Only Look Once: Unified, Real-Time Object Detection. In Proceedings of the 2016 IEEE Conference on Computer Vision and Pattern Recognition (CVPR), Las Vegas, NV, USA, 27–30 June 2016; pp. 779–788. [Google Scholar]
- Redmon, J.; Farhadi, A. YOLO9000: Better, faster, stronger. In Proceedings of the IEEE Conference on Computer Vision and Pattern Recognition, Honolulu, HI, USA, 21–26 July 2017; pp. 7263–7271. [Google Scholar]
- Redmon, J.; Farhadi, A. YOLOv3: An Incremental Improvement. arXiv 2018, arXiv:1804.02767. [Google Scholar]
- Lin, T.; Goyal, P.; Girshick, R. Focal loss for dense object detection. In Proceedings of the IEEE International Conference on Computer Vision (ICCV), Venice, Italy, 22–29 October 2017. [Google Scholar]
- Tan, M.; Pang, R.; Le, Q. EfficientDet: Scalable and Efficient Object Detection. In Proceedings of the 2020 IEEE/CVF Conference on Computer Vision and Pattern Recognition (CVPR), Seattle, WA, USA, 13–19 June 2020; pp. 10778–10787. [Google Scholar]
- Wang, C.; Yeh, I.; Liao, H. YOLOv9: Learning What You Want to Learn Using Programmable Gradient Information. arXiv 2024, arXiv:2402.13616. [Google Scholar]
- Li, J.; Wen, Y.; He, L. SCConv: Spatial and Channel Reconstruction Convolution for Feature Redundancy. In Proceedings of the 2023 IEEE/CVF Conference on Computer Vision and Pattern Recognition (CVPR), Vancouver, BC, Canada, 17–24 June 2023; pp. 6153–6162. [Google Scholar] [CrossRef]
- Zhang, Y.; Ren, W.; Zhang, Z.; Jia, Z.; Wang, L.; Tan, T. Focal and Efficient IOU Loss for Accurate Bounding Box Regression. arXiv 2021, arXiv:2101.08158. [Google Scholar] [CrossRef]
- Hu, J.; Shen, L.; Sun, G. Squeeze-and-Excitation Networks. In Proceedings of the 2018 IEEE/CVF Conference on Computer Vision and Pattern Recognition, Salt Lake City, UT, USA, 18–23 June 2018; pp. 7132–7141. [Google Scholar]
- Zhu, F.; Sun, Y.; Zhang, Y.; Zhang, W.; Qi, J. An Improved MobileNetV3 Mushroom Quality Classification Model Using Images with Complex Backgrounds. Agronomy 2023, 13, 2924. [Google Scholar] [CrossRef]
- Zheng, Z.; Wang, P.; Ren, D.; Liu, W.; Ye, R.; Hu, Q.; Zuo, W. Enhancing Geometric Factors in Model Learning and Inference for Object Detection and Instance Segmentation. arXiv 2021, arXiv:2005.03572. [Google Scholar] [CrossRef]
- Hamid, R.; Nathan, T.; Gwak, J.; Amir, S.; Ian, R.; Silvio, S. Generalized Intersection over Union: A Metric and a Loss for Bounding Box Regression. arXiv 2019, arXiv:1902.09630. [Google Scholar]
- Zheng, Z.; Wang, P.; Liu, W.; Li, J.; Ye, R.; Ren, D. Distance-IoU Loss: Faster and Better Learning for Bounding Box Regression. arXiv 2019, arXiv:1911.08287. [Google Scholar] [CrossRef]
- Ma, S.; Xu, Y. MPDIoU: A Loss for Efficient and Accurate Bounding Box Regression. arXiv 2023, arXiv:2307.07662. [Google Scholar]








| Dataset | Total Number of Pictures | Training Set | Validation Set | Test Set |
|---|---|---|---|---|
| Original image | 244 | 70 | 35 | 349 |
| Data enhancement | 1221 | 349 | 174 | 1745 |
| Model | Average Precision | P | R | F1 | ||||
|---|---|---|---|---|---|---|---|---|
| Maturity | Intermediate | Youny | mAP0.5 | mAP0.5:0.95 | ||||
| YOLOv5n | 0.984 | 0.942 | 0.95 | 0.959 | 0.807 | 0.975 | 0.899 | 0.935 |
| YOLOv7 | 0.970 | 0.973 | 0.973 | 0.972 | 0.864 | 0.964 | 0.928 | 0.946 |
| YOLOv8n | 0.983 | 0.969 | 0.972 | 0.975 | 0.879 | 0.965 | 0.939 | 0.952 |
| YOLOv9c | 0.985 | 0.961 | 0.977 | 0.974 | 0.879 | 0.969 | 0.929 | 0.949 |
| Improved YOLOv9c | 0.987 | 0.972 | 0.983 | 0.981 | 0.887 | 0.97 | 0.942 | 0.956 |
| NO. | SCConv | ECA | PSA | CBAM | SE | MDPIoU | P% | R% | mAP0.5% | mAP0.5:0.95% | Model Size/MB | Params/M |
|---|---|---|---|---|---|---|---|---|---|---|---|---|
| 1 | × | × | × | × | × | × | 96.95 | 92.90 | 97.44 | 87.90 | 98.10 | 51.004 |
| 2 | √ | × | × | × | × | × | 97.30 | 92.69 | 97.95 | 87.98 | 94.68 | 49.156 |
| 3 | × | √ | × | × | × | × | 96.65 | 92.81 | 97.28 | 87.76 | 98.10 | 51.004 |
| 4 | × | × | √ | × | × | × | 96.67 | 92.58 | 97.37 | 87.74 | 98.60 | 51.266 |
| 5 | × | × | × | √ | × | × | 96.82 | 93.13 | 97.54 | 87.75 | 98.10 | 51.005 |
| 6 | × | × | × | × | √ | × | 97.23 | 92.45 | 97.64 | 88.07 | 98.10 | 51.005 |
| 7 | × | × | × | × | × | √ | 97.19 | 93.67 | 97.66 | 88.50 | 98.10 | 51.004 |
| 8 | √ | √ | × | × | × | √ | 96.09 | 94.42 | 97.42 | 87.32 | 94.68 | 49.157 |
| 9 | √ | × | √ | × | × | √ | 96.13 | 94.10 | 97.46 | 87.17 | 95.18 | 49.419 |
| 10 | √ | × | × | √ | × | √ | 96.60 | 93.20 | 97.40 | 87.27 | 94.68 | 49.156 |
| 11 | √ | × | × | × | √ | √ | 97.02 | 94.17 | 98.07 | 88.71 | 94.68 | 49.157 |
| Model | P | R | mAP0.5 | mAP0.5:0.95 | Time/ms | Model Size/MB | Params/M | GFLOPs |
|---|---|---|---|---|---|---|---|---|
| YOLOv9c | 96.9 | 92.9 | 97.4 | 87.9 | 132.1 | 98.1 | 51.0 | 236.6 |
| Improved YOLOv9c | 97.0 | 94.2 | 98.1 | 88.7 | 127.6 | 94.7 | 49.2 | 228.5 |
Disclaimer/Publisher’s Note: The statements, opinions and data contained in all publications are solely those of the individual author(s) and contributor(s) and not of MDPI and/or the editor(s). MDPI and/or the editor(s) disclaim responsibility for any injury to people or property resulting from any ideas, methods, instructions or products referred to in the content. |
© 2024 by the authors. Licensee MDPI, Basel, Switzerland. This article is an open access article distributed under the terms and conditions of the Creative Commons Attribution (CC BY) license (https://creativecommons.org/licenses/by/4.0/).
Share and Cite
Feng, W.; Liu, M.; Sun, Y.; Wang, S.; Wang, J. The Use of a Blueberry Ripeness Detection Model in Dense Occlusion Scenarios Based on the Improved YOLOv9. Agronomy 2024, 14, 1860. https://doi.org/10.3390/agronomy14081860
Feng W, Liu M, Sun Y, Wang S, Wang J. The Use of a Blueberry Ripeness Detection Model in Dense Occlusion Scenarios Based on the Improved YOLOv9. Agronomy. 2024; 14(8):1860. https://doi.org/10.3390/agronomy14081860
Chicago/Turabian StyleFeng, Weizhi, Meidong Liu, Yan Sun, Suyu Wang, and Jingli Wang. 2024. "The Use of a Blueberry Ripeness Detection Model in Dense Occlusion Scenarios Based on the Improved YOLOv9" Agronomy 14, no. 8: 1860. https://doi.org/10.3390/agronomy14081860
APA StyleFeng, W., Liu, M., Sun, Y., Wang, S., & Wang, J. (2024). The Use of a Blueberry Ripeness Detection Model in Dense Occlusion Scenarios Based on the Improved YOLOv9. Agronomy, 14(8), 1860. https://doi.org/10.3390/agronomy14081860
