Prediction and Classification of Phenol Contents in Cnidium officinale Makino Using a Stacking Ensemble Model in Climate Change Scenarios
Abstract
1. Introduction
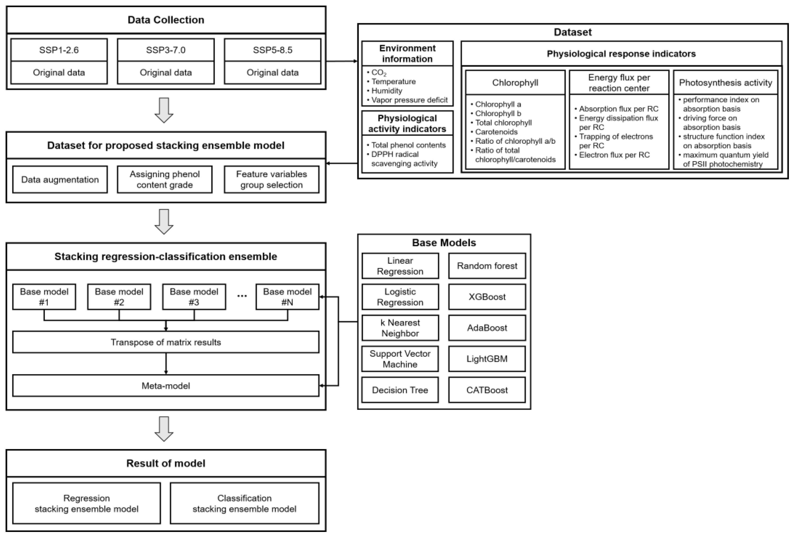
2. Materials and Methods
2.1. Data Architecture
2.2. Data Collection
2.3. Data Augmentation
2.4. Assigning Phenol Content Grades Using DPPH Radical Scavenging Activity
2.5. Stacking Ensemble Model for the Prediction and Classification of Phenol Contents in C. officinale Makino
3. Results
3.1. Prediction of Total Phenol Contents in XGB and the Proposed Stacking Ensemble Regression Model
3.2. Classification of Phenol Content Grade in XGB and the Proposed Stacking Ensemble Classification Model
4. Discussion
5. Conclusions
Author Contributions
Funding
Data Availability Statement
Conflicts of Interest
References
- BRIC. Available online: https://www.ibric.org/bric/trend/bio-report.do?mode=view&articleNo=8692516 (accessed on 23 June 2024).
- Chen, S.; Yu, H.; Luo, H. Conservation and sustainable use of medicinal plants: Problems, progress, and prospects. Chin. Med. 2016, 11, 37. [Google Scholar] [CrossRef] [PubMed]
- Shen, T.; Yu, H.; Wang, Y. Assessing the impacts of climate change and habitat suitability on the distribution and quality of medicinal plant using multiple information integration: Take Gentiana rigescens as an example. Ecol. Indic. 2021, 123, 107376. [Google Scholar] [CrossRef]
- Kim, E.J.; Choi, J.Y.; Yu, M.R.; Kim, M.Y.; Lee, S.H.; Lee, B.H. Total polyphenols, total flavonoid contents, and antioxidant activity of Korean natural and medicinal plants. Korean J. Food Sci. Technol. 2012, 44, 337–342. [Google Scholar] [CrossRef]
- Zhang, Y.; Wang, Y. Recent trends of machine learning applied to multi-source data of medicinal plants. J. Pharm. Anal. 2023, 13, 1388–1407. [Google Scholar] [CrossRef] [PubMed]
- Liu, C.; Shen, T.; Xu, F.; Wang, Y. Main components determination and rapid geographical origins identification in Gentiana rigescens Franch. based on HPLC, 2DCOS images combined to ResNet. Ind. Crops Prod. 2022, 187, 115430. [Google Scholar] [CrossRef]
- Applequist, W.L.; Brinckmann, J.A.; Cunningham, A.B.; Hart, R.E.; Heinrich, M.; Katerere, D.R.; Van Andel, T. Scientists’ warning on climate change and medicinal plants. Planta Medica 2020, 86, 10–18. [Google Scholar] [CrossRef] [PubMed]
- Yang, M.; Li, Z.; Liu, L.; Bo, A.; Zhang, C.; Li, M. Ecological niche modeling of Astragalus membranaceus var. mongholicus medicinal plants in Inner Mongolia, China. Sci. Rep. 2020, 10, 12482. [Google Scholar] [CrossRef] [PubMed]
- Liu, Z.; Yang, S.; Wang, Y.; Zhang, J. Multi-platform integration based on NIR and UV–Vis spectroscopies for the geographical traceability of the fruits of Amomum tsao-ko. Spectrochim. Acta Part A Mol. Biomol. Spectrosc. 2021, 258, 119872. [Google Scholar] [CrossRef] [PubMed]
- Wikipedia. Available online: https://en.wikipedia.org/wiki/Climate_change (accessed on 23 June 2024).
- Cao, J.; Zhang, Z.; Tao, F.; Zhang, L.; Luo, Y.; Han, J.; Li, Z. Identifying the contributions of multi-source data for winter wheat yield prediction in China. Remote Sens. 2020, 12, 750. [Google Scholar] [CrossRef]
- Elavarasan, D.; Vincent, P.D. Crop yield prediction using deep reinforcement learning model for sustainable agrarian applications. IEEE Access 2020, 8, 86886–86901. [Google Scholar] [CrossRef]
- Shahhosseini, M.; Hu, G.; Archontoulis, S.V. Forecasting corn yield with machine learning ensembles. Front. Plant Sci. 2020, 11, 527890. [Google Scholar] [CrossRef] [PubMed]
- Wang, X.; Huang, J.; Feng, Q.; Yin, D. Winter wheat yield prediction at county level and uncertainty analysis in main wheat-producing regions of China with deep learning approaches. Remote Sens. 2020, 12, 1744. [Google Scholar] [CrossRef]
- Peng, B.; Guan, K.; Zhou, W.; Jiang, C.; Frankenberg, C.; Sun, Y.; Köhler, P. Assessing the benefit of satellite-based Solar-Induced Chlorophyll Fluorescence in crop yield prediction. Int. J. Appl. Earth Obs. Geoinf. 2020, 90, 102126. [Google Scholar] [CrossRef]
- Guo, Y.; Fu, Y.; Hao, F.; Zhang, X.; Wu, W.; Jin, X.; Bryant, C.R.; Senthilnath, J. Integrated phenology and climate in rice yields prediction using machine learning methods. Ecol. Indic. 2021, 120, 106935. [Google Scholar] [CrossRef]
- Oikonomidis, A.; Catal, C.; Kassahun, A. Hybrid deep learning-based models for crop yield prediction. Appl. Artif. Intell. 2022, 36, 2031822. [Google Scholar] [CrossRef]
- Iniyan, S.; Varma, V.A.; Naidu, C.T. Crop yield prediction using machine learning techniques. Adv. Eng. Softw. 2023, 175, 103326. [Google Scholar] [CrossRef]
- Wu, W.; Zheng, J.; Fu, H.; Li, W.; Yu, L. Cross-regional oil palm tree detection. In Proceedings of the IEEE/CVF Conference on CVPRW, Seattle, WA, USA, 14–19 June 2020; pp. 56–57. [Google Scholar] [CrossRef]
- Alaa, H.; Waleed, K.; Samir, M.; Tarek, M.; Sobeah, H.; Salam, M.A. An intelligent approach for detecting palm trees diseases using image processing and machine learning. Int. J. Adv. Comput. Sci. Appl. 2020, 11, 434–441. [Google Scholar] [CrossRef]
- Uddin, A.H.; Chen, Y.L.; Borkatullah, B.; Khatun, M.S.; Ferdous, J.; Mahmud, P.; Por, L.Y. Deep-learning-based classification of Bangladeshi medicinal plants using neural ensemble models. Mathematics 2023, 11, 3504. [Google Scholar] [CrossRef]
- Shovon, M.S.H.; Mozumder, S.J.; Pal, O.K.; Mridha, M.F.; Asai, N.; Shin, J. PlantDet: A robust multi-model ensemble method based on deep learning for plant disease detection. IEEE Access 2023, 11, 34846–34859. [Google Scholar] [CrossRef]
- Ireri, D.; Belal, E.; Okinda, C.; Makange, N.; Ji, C. A computer vision system for defect discrimination and grading in tomatoes using machine learning and image processing. Artif. Intell. Agric. 2019, 2, 28–37. [Google Scholar] [CrossRef]
- Mesa, A.R.; Chiang, J.Y. Multi-input deep learning model with RGB and hyperspectral imaging for banana grading. Agriculture 2021, 11, 687. [Google Scholar] [CrossRef]
- Piedad, E.J.; Larada, J.I.; Pojas, G.J.; Ferrer, L.V.V. Postharvest classification of banana (Musa acuminata) using tier-based machine learning. Postharvest Biol. Technol. 2018, 145, 93–100. [Google Scholar] [CrossRef]
- Amirruddin, A.D.; Muharam, F.M.; Ismail, M.H.; Ismail, M.F.; Tan, N.P.; Karam, D.S. Hyperspectral remote sensing for assessment of chlorophyll sufficiency levels in mature oil palm (Elaeis guineensis) based on frond numbers: Analysis of decision tree and random forest. Comput. Electron. Agric. 2020, 169, 105221. [Google Scholar] [CrossRef]
- Kusumiyati, K.; Asikin, Y. Machine learning-based prediction of total phenolic and flavonoid in horticultural products. Open Agric. 2023, 8, 20220163. [Google Scholar] [CrossRef]
- Han, Z.; Gong, Q.; Huang, S.; Meng, X.; Xu, Y.; Li, L.; Si, J. Machine learning uncovers accumulation mechanism of flavonoid compounds in Polygonatum cyrtonema Hua. Plant Physiol. Biochem. 2023, 201, 107839. [Google Scholar] [CrossRef] [PubMed]
- Ardiansyah, A.; Naufalin, R.; Arsil, P.; Latifasari, N.; Wicaksono, R.; Aliim, M.S.; Waluyo, S. Machine Learning Model for Quality Parameters Prediction and Control System Design in the Kecombrang Flower (Etlingera elatior) Extraction Process. Processes 2022, 10, 1341. [Google Scholar] [CrossRef]
- Baek, M.E.; Seong, G.U.; Lee, Y.J.; Won, J.H. Quantitative analysis for the quality evaluation of active ingredients in Cnidium Rhizome. Yakhak Hoeji 2016, 60, 227–234. [Google Scholar] [CrossRef]
- Meinshausen, M.; Nicholls, Z.; Lewis, J.; Gidden, M.J.; Vogel, E.; Freund, M.; Wang, H.J. The SSP greenhouse gas concentrations and their extensions to 2500. Geosci. Model Dev. Discuss. 2019, 2019, 1–77. [Google Scholar]
- Xu, L.; Skoularidou, M.; Cuesta-Infante, A.; Veeramachaneni, K. Modeling tabular data using conditional gan. Adv. Neural Inf. Process. Syst. 2019, 32, 7335–7345. [Google Scholar]
- Xu, L. Synthesizing Tabular Data Using Conditional GAN. Ph.D. Dissertation, Massachusetts Institute of Technology, Cambridge, MA, USA, 2020. Available online: https://hdl.handle.net/1721.1/128349 (accessed on 7 August 2024).
- Wikipedia. Available online: https://en.wikipedia.org/wiki/Variational_autoencoder (accessed on 23 June 2024).
- Xin, M.; Ang, L.W.; Palaniappan, S. A data augmented method for plant disease leaf image recognition based on enhanced GAN model network. J. Inform. Web Eng. 2023, 2, 1–12. [Google Scholar] [CrossRef]
- Farahanipad, F.; Rezaei, M.; Nasr, M.S.; Kamangar, F.; Athitsos, V. A survey on GAN-based data augmentation for hand pose estimation problem. Technologies 2022, 10, 43. [Google Scholar] [CrossRef]
- Strelcenia, E.; Prakoonwit, S. A survey on gan techniques for data augmentation to address the imbalanced data issues in credit card fraud detection. Mach. Learn. Knowl. Extr. 2023, 5, 304–329. [Google Scholar] [CrossRef]
- Sharma, O.P.; Bhat, T.K. DPPH antioxidant assay revisited. Food Chem. 2009, 113, 1202–1205. [Google Scholar] [CrossRef]
- Zhang, Y.; Ma, J.; Liang, S.; Li, X.; Li, M. An evaluation of eight machine learning regression algorithms for forest aboveground biomass estimation from multiple satellite data products. Remote Sens. 2020, 12, 4015. [Google Scholar] [CrossRef]
- Ma, Z.; Dai, Q. Selected an stacking ELMs for time series prediction. Neural Process. Lett. 2016, 44, 831–856. [Google Scholar] [CrossRef]
- Cho, D.; Yoo, C.; Im, J.; Lee, Y.; Lee, J. Improvement of spatial interpolation accuracy of daily maximum air temperature in urban areas using a stacking ensemble technique. GISci. Remote Sens. 2020, 57, 633–649. [Google Scholar] [CrossRef]
- Zhang, Y.; Ma, J.; Liang, S.; Li, X.; Liu, J. A stacking ensemble algorithm for improving the biases of forest aboveground biomass estimations from multiple remotely sensed datasets. GISci. Remote Sens. 2022, 59, 234–249. [Google Scholar] [CrossRef]









| Similarity Measurement | SSP1-2.6 | SSP3-7.0 | SSP5-8.5 |
|---|---|---|---|
| Cosine similarity | 0.990 | 0.990 | 0.990 |
| Correlation similarity | 0.996 | 0.996 | 0.998 |
| Jensen–Shannon similarity | 0.973 | 0.975 | 0.979 |
| IC50 | SSP1-2.6 | SSP3-7.0 | SSP5-8.5 | Legend |
|---|---|---|---|---|
| IC50min (Chigh) | 0.04 (1) | 0.04 (1) | 0.04 (1) | ![]() |
| IC50 of maximum phenol content in collected data (phenol content grade) | 0.32 (3) | 0.32 (3) | 0.20 (3) | |
| IC50 of minimum phenol content in collected data (phenol content grade) | 0.47 (5) | 0.57 (5) | 0.32 (3) | |
| IC50max (Clow) | 1.00 (10) | 1.00 (10) | 1.00 (10) |
| Order of Model Selection | 1st | 2nd | 3rd | 4th | 5th |
|---|---|---|---|---|---|
| Regression base models | XGB | kNN | LinearR | LGBM | ADA |
| Classification base models | XGB | DT | ADA | kNN | CAT |
| Feature Variable Group | Physiological Response Indicators (O/-) | ||
|---|---|---|---|
| Chlorophyll Contents (Chl) | Energy Flux per Reaction Center (EF) | Photosynthesis Activity (PA) | |
| None | - | - | - |
| Chl | O | - | - |
| EF | - | O | - |
| PA | - | - | O |
| Chl-EF | O | O | - |
| Chl-PA | O | - | O |
| EF-PA | - | O | O |
| Chl-EF-PA | O | O | O |
| Model | Hyperparameters | ||
|---|---|---|---|
| Name | Search Range | Optimized Hyperparameter Values | |
| kNN | n_neighbors | 3 to 10, step = 1 | 3 |
| P | 1.0 to 2.0, step = 1.0 | 2.0 | |
| Metric | {‘manhattan’, ‘minkowski’} | ‘minkowski’ | |
| DT | criterion | {‘squared_error’, ‘poisson’, | squared_error |
| ‘friedman_mse’, ‘absolute_error’} | |||
| max_depth | 1 to 10, step = 1 | 7 | |
| max_leaf_nodes | 2 to 10, step = 1 | 10 | |
| min_samples_split | 2 to 10, step = 2 | 2 | |
| min_samples_leaf | 1 to 4, step = 1 | 2 | |
| RF | n_estimators | 10 to 2000, step = 1 | 953 |
| max_features | {‘auto’, ‘sqrt’} | Sqrt | |
| max_depth | 1 to 16, step = 1 | 15 | |
| min_samples_split | 2 to 10, step = 2 | 2 | |
| min_samples_leaf | 1 to 4, step = 1 | 3 | |
| XGB | n_estimators | 10 to 2000, step = 1 | 1760 |
| max_depth | 1 to 20, step = 1 | 17 | |
| learning_rate | 0.01 to 1.00, step = 0.01 | 0.22 | |
| alpha | 0.01 to 1.00, step = 0.01 | 0.01 | |
| LGBM | n_estimators | 10 to 2000, step = 1 | 1515 |
| max_depth | 1 to 20, step = 1 | 20 | |
| min_child_weight | 1 to 300, step = 1 | 276 | |
| min_child_samples | 10 to 50, step = 1 | 11 | |
| learning_rate | 0.01 to 1.00, step = 0.01 | 0.68 | |
| ADA | n_estimators | 10 to 2000, step = 1 | 50 |
| learning_rate | 0.01 to 1.00, step = 0.01 | 0.1 | |
Disclaimer/Publisher’s Note: The statements, opinions and data contained in all publications are solely those of the individual author(s) and contributor(s) and not of MDPI and/or the editor(s). MDPI and/or the editor(s) disclaim responsibility for any injury to people or property resulting from any ideas, methods, instructions or products referred to in the content. |
© 2024 by the authors. Licensee MDPI, Basel, Switzerland. This article is an open access article distributed under the terms and conditions of the Creative Commons Attribution (CC BY) license (https://creativecommons.org/licenses/by/4.0/).
Share and Cite
Lee, H.; Koo, H.J.; Lee, K.C.; Song, Y.; Joo, W.-K.; Chae, C.-J. Prediction and Classification of Phenol Contents in Cnidium officinale Makino Using a Stacking Ensemble Model in Climate Change Scenarios. Agronomy 2024, 14, 1766. https://doi.org/10.3390/agronomy14081766
Lee H, Koo HJ, Lee KC, Song Y, Joo W-K, Chae C-J. Prediction and Classification of Phenol Contents in Cnidium officinale Makino Using a Stacking Ensemble Model in Climate Change Scenarios. Agronomy. 2024; 14(8):1766. https://doi.org/10.3390/agronomy14081766
Chicago/Turabian StyleLee, Hyunjo, Hyun Jung Koo, Kyeong Cheol Lee, Yoojin Song, Won-Kyun Joo, and Cheol-Joo Chae. 2024. "Prediction and Classification of Phenol Contents in Cnidium officinale Makino Using a Stacking Ensemble Model in Climate Change Scenarios" Agronomy 14, no. 8: 1766. https://doi.org/10.3390/agronomy14081766
APA StyleLee, H., Koo, H. J., Lee, K. C., Song, Y., Joo, W.-K., & Chae, C.-J. (2024). Prediction and Classification of Phenol Contents in Cnidium officinale Makino Using a Stacking Ensemble Model in Climate Change Scenarios. Agronomy, 14(8), 1766. https://doi.org/10.3390/agronomy14081766


