Multi-Objective Evolutionary Algorithms in Waste Disposal Systems: A Comprehensive Review of Applications, Case Studies, and Future Directions
Abstract
1. Introduction
- Dynamic Adaptation: Most studies rely on static models without incorporating real-time data on waste fluctuations or traffic conditions, limiting practical applicability.
- Social and Regulatory Integration: There is limited research on including social acceptance and adapting to evolving regulations within optimization models.
- Computational Scalability: As a WDS expands geographically and in complexity, existing MOEAs often face scalability issues when solving high-dimensional, large-scale problems.
2. Background
2.1. Multi-Objective Optimization (MOO): Importance and Challenges in Waste Management
2.2. Overview of Evolutionary Algorithms (EAs) and Their Natural Evolutionary Principles
2.3. Key MOEA Techniques and Their Applications in Complex Waste Disposal Problems
2.3.1. NSGA-II (Non-Dominated Sorting Genetic Algorithm II)
2.3.2. SPEA2 (Strength Pareto Evolutionary Algorithm 2)
- Strength value : For each solution i in both the population and the document, its quality is calculated. It demonstrates how for numerous other solutions, the solution i dominates. Numerically, for each solution j overwhelmed by i, is increased by 1 as shown in Equation (1).
- Raw fitness : The raw fitness for each solution i is the whole of the quality values of all the solutions that dominate I as depicted in Equation (2).
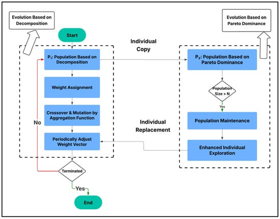
2.3.3. MOEA/D (Multi-Objective Evolutionary Algorithm Based on Decomposition)
- Selection: Each subproblem selects neighboring solutions within its neighborhood as candidates for reproduction.
- Recombination and Mutation: New offspring solutions are created from selected parents using recombination methods (e.g., simulated crossover) and mutation techniques (e.g., Gaussian perturbation). The offspring are evaluated on their objective performance.
- Replacement: Each subproblem updates its solution if the new offspring improves performance according to the subproblem’s objective, replacing the current solution based on Pareto dominance [54].
3. Applications of MOEAs in Waste Disposal Systems
3.1. Waste Collection and Routing Optimization
3.2. Waste-to-Energy Systems’ Optimization
3.3. Facility Location and Allocation Optimization
3.4. Key Insights from MOEA Applications in Waste Disposal Systems
4. Case Studies and Real-World Implementations
4.1. Urban Waste Management
4.2. Regional Waste-to-Energy Systems
4.3. Facility Location Optimization
5. Challenges and Future Directions
5.1. Computational Complexity in Large-Scale Waste Systems
5.2. Adapting MOEAs to Dynamic Waste Management Environments
5.3. Integrating MOEAs with Machine Learning for Advanced Optimization
5.4. Quantitative Comparisons and Validation Strategies
6. Conclusions
Funding
Data Availability Statement
Conflicts of Interest
References
- Aparna, K.; Swarnalatha, R. Dynamic Optimization of a Wastewater Treatment Process for Sustainable Operation Using Multi-Objective Genetic Algorithm and Non-Dominated Sorting Cuckoo Search Algorithm. J. Water Process Eng. 2023, 53, 103775. [Google Scholar] [CrossRef]
- Aparna, K.; Swarnalatha, R. Optimization of Wastewater Treatment Using Hybrid Metaheuristic Algorithms. J. Environ. Chem. Eng. 2023, 11, 109346. [Google Scholar]
- Tabriz, Z.H.; Taheri, M.H.; Khani, L.; Çağlar, B.; Mohammadpourfard, M. Enhancing a Bio-Waste Driven Polygeneration System through Artificial Neural Networks and Multi-Objective Genetic Algorithm: Assessment and Optimization. Int. J. Hydrogen Energy 2024, 58, 1486–1503. [Google Scholar] [CrossRef]
- Salem, K.S.; Clayson, K.; Salas, M.; Haque, N.; Rao, R.; Agate, S.; Singh, A.; Levis, J.W.; Mittal, A.; Yarbrough, J.M. A Critical Review of Existing and Emerging Technologies and Systems to Optimize Solid Waste Management for Feedstocks and Energy Conversion. Matter 2023, 6, 3348–3377. [Google Scholar] [CrossRef]
- Das, S.; Baral, A.; Rafizul, I.M.; Berner, S. Efficiency Enhancement in Waste Management through GIS-Based Route Optimization. Clean. Eng. Technol. 2024, 21, 100775. [Google Scholar] [CrossRef]
- Das, S.; Baral, A.; Rafizul, I.M.; Berner, S. GIS-Based Modeling and Optimization in Waste Management: State of the Art and Future Directions. J. Environ. Manag. 2024, 330, 117099. [Google Scholar]
- Fang, B.; Yu, J.; Chen, Z.; Osman, A.I.; Farghali, M.; Ihara, I.; Hamza, E.H.; Rooney, D.W.; Yap, P.-S. Artificial Intelligence for Waste Management in Smart Cities: A Review. Environ. Chem. Lett. 2023, 21, 1959–1989. [Google Scholar] [CrossRef]
- Kumari, T.; Raghubanshi, A.S. Waste Management Practices in the Developing Nations: Challenges and Opportunities. In Waste Management and Resource Recycling in the Developing World; Elsevier: Amsterdam, The Netherlands, 2023; pp. 773–797. [Google Scholar]
- Meena, M.; Dotaniya, M.; Meena, B.; Rai, P.; Antil, R.; Meena, H.; Meena, L.; Dotaniya, C.; Meena, V.S.; Ghosh, A. Municipal Solid Waste: Opportunities, Challenges and Management Policies in India: A Review. Waste Manag. Bull. 2023, 1, 4–18. [Google Scholar] [CrossRef]
- Munir, M.T.; Li, B.; Naqvi, M. Leveraging Artificial Intelligence for Efficient Municipal Solid Waste Management: Opportunities and Challenges. Renew. Sustain. Energy Rev. 2023, 156, 111974. [Google Scholar]
- Munir, M.T.; Li, B.; Naqvi, M. Revolutionizing Municipal Solid Waste Management (MSWM) with Machine Learning as a Clean Resource: Opportunities, Challenges and Solutions. Fuel 2023, 348, 128548. [Google Scholar] [CrossRef]
- Mohammadi, M.; Rahmanifar, G.; Hajiaghaei-Keshteli, M.; Fusco, G.; Colombaroni, C.; Sherafat, A. A Dynamic Approach for the Multi-Compartment Vehicle Routing Problem in Waste Management. Renew. Sustain. Energy Rev. 2023, 184, 113526. [Google Scholar] [CrossRef]
- Afsar, B.; Silvennoinen, J.; Miettinen, K. A Systematic Way of Structuring Real-World Multiobjective Optimization Problems. In Proceedings of the International Conference on Evolutionary Multi-Criterion Optimization, Leiden, The Netherlands, 20–24 March 2023. [Google Scholar]
- Afsar, B.; Silvennoinen, J.; Miettinen, K. Practical Structuring of Multi-Objective Optimization Problems: A Systematic Approach. Eng. Optim. 2023, 55, 2207–2226. [Google Scholar]
- Ahmadi, F.; Foroutannia, D. Two Techniques to Reduce the Pareto Optimal Solutions in Multiobjective Optimization Problems. Commun. Comb. Optim. 2024. [Google Scholar] [CrossRef]
- Hashemi-Amiri, O.; Mohammadi, M.; Rahmanifar, G.; Hajiaghaei-Keshteli, M.; Fusco, G.; Colombaroni, C. An Allocation-Routing Optimization Model for Integrated Solid Waste Management. Expert Syst. Appl. 2023, 227, 120364. [Google Scholar] [CrossRef]
- Tirkolaee, E.B.; Goli, A.; Gütmen, S.; Weber, G.-W.; Szwedzka, K. A Novel Model for Sustainable Waste Collection Arc Routing Problem: Pareto-Based Algorithms. Ann. Oper. Res. 2023, 324, 189–214. [Google Scholar] [CrossRef] [PubMed]
- Prasad, M.N.V. Integrated Municipal Solid Waste Management for Energy Recovery and Pollution Prevention. In Environmental Materials and Waste; Elsevier: Amsterdam, The Netherlands, 2024; pp. 135–192. [Google Scholar]
- Dai, H.; Wang, Z.; Zhao, J.; Jia, X.; Liu, L.; Wang, J.; Abbasi, H.N.; Guo, Z.; Chen, Y.; Geng, H. Modeling and Optimizing of an Actual Municipal Sewage Plant: A Comparison of Diverse Multi-Objective Optimization Methods. J. Environ. Manag. 2023, 328, 116924. [Google Scholar] [CrossRef] [PubMed]
- Liu, T.; Zhang, H.; Wu, J.; Liu, W.; Fang, Y. Wastewater Treatment Process Enhancement Based on Multi-Objective Optimization and Interpretable Machine Learning. J. Environ. Manag. 2024, 364, 121430. [Google Scholar] [CrossRef] [PubMed]
- Haghdoost, S.; Niksokhan, M.H.; Zamani, M.G.; Nikoo, M.R. Optimal Waste Load Allocation in River Systems Based on a New Multi-Objective Cuckoo Optimization Algorithm. Environ. Sci. Pollut. Res. 2023, 30, 126116–126131. [Google Scholar] [CrossRef]
- Vikhar, P.A. An In-Depth Overview of Evolutionary Algorithms for Complex Optimization. Appl. Soft Comput. 2016, 55, 571–589. [Google Scholar]
- Wang, G.-G.; Zhao, X.; Li, K. Metaheuristic Algorithms: Theory and Practice; CRC Press: Boca Raton, FL, USA, 2024. [Google Scholar]
- Nemati, M.; Zandi, Y.; Agdas, A.S. Application of a Novel Metaheuristic Algorithm Inspired by Stadium Spectators in Global Optimization Problems. Sci. Rep. 2024, 14, 3078. [Google Scholar] [CrossRef]
- Movahed, Z.P.; Kabiri, M.; Ranjbar, S.; Joda, F. Multi-Objective Optimization of Life Cycle Assessment of Integrated Waste Management Based on Genetic Algorithms: A Case Study of Tehran. J. Clean. Prod. 2020, 247, 119153. [Google Scholar] [CrossRef]
- Qiao, K.; Liang, J.; Yu, K.; Wang, M.; Qu, B.; Yue, C.; Guo, Y. A Self-Adaptive Evolutionary Multi-Task Based Constrained Multi-Objective Evolutionary Algorithm. IEEE Trans. Emerg. Top. Comput. Intell. 2023, 7, 1098–1112. [Google Scholar] [CrossRef]
- Gen, M.; Lin, L. Genetic Algorithms and Their Applications. In Springer Handbook of Engineering Statistics; Springer: London, UK, 2023; pp. 635–674. [Google Scholar]
- Walters, G.A.; Savic, D.A. Recent Applications of Genetic Algorithms to Water System Design. In WIT Transactions on Ecology and the Environment; WIT Press: Southampton, UK, 2024; Volume 18. [Google Scholar]
- Rahmanifar, G.; Mohammadi, M.; Sherafat, A.; Hajiaghaei-Keshteli, M.; Fusco, G.; Colombaroni, C. Heuristic Approaches to Address Vehicle Routing Problem in the IoT-Based Waste Management System. Expert Syst. Appl. 2023, 220, 119708. [Google Scholar] [CrossRef]
- Wietheger, S.; Doerr, B. A Mathematical Runtime Analysis of the Non-Dominated Sorting Genetic Algorithm III (NSGA-III). In Proceedings of the Genetic and Evolutionary Computation Conference Companion, Melbourne, Australia, 14–18 July 2024. [Google Scholar]
- Bailey, E.T.; Caldas, L. Operative Generative Design Using Non-Dominated Sorting Genetic Algorithm II (NSGA-II). Autom. Constr. 2023, 155, 105026. [Google Scholar] [CrossRef]
- Shirajuddin, T.M.; Muhammad, N.S.; Abdullah, J. Optimization Problems in Water Distribution Systems Using Non-Dominated Sorting Genetic Algorithm II: An Overview. Ain Shams Eng. J. 2023, 14, 101932. [Google Scholar] [CrossRef]
- Lukić, N.L.; Božin-Dakić, M.; Grahovac, J.A.; Dodić, J.M.; Jokić, A.I. Multi-Objective Optimization of Microfiltration of Baker’s Yeast Using Genetic Algorithm. Acta Period. Technol. 2017, 48, 211–220. [Google Scholar] [CrossRef]
- Mu’Tasim, M.A.N.; Rashid, M.F.F.A. Hybrid Flow Shop Scheduling Problem with Energy Utilization Using Non-Dominated Sorting Genetic Algorithm-III (NSGA-III) Optimization. Int. J. Automot. Mech. Eng. 2023, 20, 10862–10877. [Google Scholar]
- Tanhadoust, A.; Madhkhan, M.; Nehdi, M.L. Two-Stage Multi-Objective Optimization of Reinforced Concrete Buildings Based on Non-Dominated Sorting Genetic Algorithm (NSGA-III). J. Build. Eng. 2023, 75, 107022. [Google Scholar] [CrossRef]
- Doerr, B.; Qu, Z. A First Runtime Analysis of the NSGA-II on a Multimodal Problem. IEEE Trans. Evol. Comput. 2023, 27, 1288–1297. [Google Scholar] [CrossRef]
- Ma, H.; Zhang, Y.; Sun, S.; Liu, T.; Shan, Y. A Comprehensive Survey on NSGA-II for Multi-Objective Optimization and Applications. Artif. Intell. Rev. 2023, 56, 15217–15270. [Google Scholar] [CrossRef]
- Rahimi, I.; Gandomi, A.H.; Nikoo, M.R.; Chen, F. A Comparative Study on Evolutionary Multi-Objective Algorithms for next Release Problem. Appl. Soft Comput. 2023, 144, 110472. [Google Scholar] [CrossRef]
- Zhou, P.; Li, H.; Chai, T. SPEA2 Based on Grid Density Search and Elite Guidance for Multi-Objective Operation Optimization of Wastewater Treatment Process. Appl. Soft Comput. 2023, 144, 110529. [Google Scholar] [CrossRef]
- Wan, L.; Deng, K.; Li, X.; Zhao, L.; Long, J. Multi-Objective Optimization Strategy for Industrial Catalytic Cracking Units: Kinetic Model and Enhanced SPEA-2 Algorithm with Economic, CO2, and SO2 Emission Considerations. Chem. Eng. Sci. 2023, 282, 119331. [Google Scholar] [CrossRef]
- Taghizade, K.; Heidari, A.; Noorzai, E. Environmental Impact Profiles for Glazing Systems: Strategies for Early Design Process. J. Archit. Eng. 2019, 25, 04019005. [Google Scholar] [CrossRef]
- Singh, J. A Review and Comparison of Two Archive Based Algorithms: SPEA2 and PAES. AIP Conf. Proc. 2023, 2819, 090003. [Google Scholar]
- Li, X.; Li, X.; Wang, K.; Yang, S. A Strength Pareto Evolutionary Algorithm Based on Adaptive Reference Points for Solving Irregular Fronts. Inf. Sci. 2023, 626, 658–693. [Google Scholar] [CrossRef]
- Papasani, A.; Devarakonda, N. A Novel Feature Selection Algorithm Using Multi-Objective Improved Honey Badger Algorithm (Mo-Hba) and Spea-Ii. J. Eng. Res. 2023, 11, 2B. [Google Scholar]
- Luo, J.; Wang, C.; Gu, Q.; Wang, Q.; Chen, L. An Adaptive Boundary-Based Selection Many-Objective Evolutionary Algorithm with Density Estimation. Appl. Intell. 2024, 54, 8761–8788. [Google Scholar] [CrossRef]
- Ren, S.; Bian, C.; Li, M.; Qian, C. Performance Analysis of SPEA2 in Multi-Objective Optimization. Swarm Evol. Comput. 2024, 86, 101203. [Google Scholar]
- Antkiewicz, M.; Myszkowski, P.B. Population-Less Genetic Algorithm? Investigation of Non-Dominated Tournament Genetic Algorithm (NTGA2) for Multi-Objective Optimization. In Proceedings of the 18th Conference on Computer Science and Intelligence Systems, Warsaw, Poland, 17–20 September 2023. [Google Scholar]
- Guo, X.; Miao, Z.-H.; Pan, Q.-K.; He, X. Hybrid Loading Situation Vehicle Routing Problem in the Context of Agricultural Harvesting: A Reconstructed MOEA/D with Parallel Populations. Swarm Evol. Comput. 2024, 91, 101730. [Google Scholar] [CrossRef]
- Chutima, P.; Prakong, C. In-House Part Supply Logistics Optimization Based on the Workforce’s Ergonomic Strain and Environmental Considerations. Int. J. Ind. Syst. Eng. 2024, 47, 271–310. [Google Scholar]
- Ni, Q.; Kang, X. A Novel Decomposition-Based Multi-Objective Evolutionary Algorithm with Dual-Population and Adaptive Weight Strategy. Axioms 2023, 12, 100. [Google Scholar] [CrossRef]
- Doerr, B.; Krejca, M.S.; Weeks, N. Proven Runtime Guarantees for How the MOEA/D: Computes the Pareto Front from the Subproblem Solutions. In Proceedings of the International Conference on Parallel Problem Solving from Nature, Hagenberg, Austria, 14–18 September 2024. [Google Scholar]
- Chu, X.; Han, X.; Zhang, M.; Li, M. Decomposition-Based Multi-Objective Evolutionary Algorithms: Improvements and Applications. Inf. Sci. 2024, 646, 119759. [Google Scholar]
- Chu, X.; Han, X.; Zhang, M.; Li, M. Improving Decomposition-Based MOEAs for Combinatorial Optimisation by Intensifying Corner Weights. Swarm Evol. Comput. 2024, 91, 101722. [Google Scholar] [CrossRef]
- Takei, Y.; Aguirre, H.; Tanaka, K. Repeated Epsilon-Sampling for Many-Objective Optimization. In Proceedings of the 2024 IEEE Congress on Evolutionary Computation (CEC), Yokohama, Japan, 30 June–5 July 2024. [Google Scholar]
- Zheng, J.; Ning, J.; Ma, H.; Liu, Z. A Dynamic Parameter Tuning Strategy for Decomposition-Based Multi-Objective Evolutionary Algorithms. Appl. Sci. 2024, 14, 3481. [Google Scholar] [CrossRef]
- Zheng, J.; Ning, J.; Ma, H.; Liu, Z. Advances in Parameter Tuning for Decomposition-Based Evolutionary Algorithms. Inf. Sci. 2024, 663, 118120. [Google Scholar]
- Page, M.J.; McKenzie, J.E.; Bossuyt, P.M.; Boutron, I.; Hoffmann, T.C.; Mulrow, C.D.; Shamseer, L.; Tetzlaff, J.M.; Akl, E.A.; Brennan, M.; et al. The PRISMA 2020 Statement: An Updated Guideline for Reporting Systematic Reviews. BMJ 2021, 372, n71. [Google Scholar] [CrossRef] [PubMed]
- Niu, Y.; Xu, C.; Liao, S.; Zhang, S.; Xiao, J. Multi-Objective Location-Routing Optimization Based on Machine Learning for Green Municipal Waste Management. Waste Manag. 2024, 181, 157–167. [Google Scholar] [CrossRef] [PubMed]
- Niu, Y.; Xu, C.; Liao, S.; Zhang, S.; Xiao, J. Green Municipal Waste Management: Multi-Objective Optimization Approaches. J. Clean. Prod. 2024, 425, 138660. [Google Scholar]
- Ghannadpour, S.F.; Zandieh, F.; Esmaeili, F. Optimizing Triple Bottom-Line Objectives for Sustainable Health-Care Waste Collection and Routing by a Self-Adaptive Evolutionary Algorithm: A Case Study from Tehran Province in Iran. J. Clean. Prod. 2021, 287, 125010. [Google Scholar] [CrossRef]
- Nesmachnow, S.; Rossit, D.; Toutouh, J. Comparison of Multiobjective Evolutionary Algorithms for Prioritized Urban Waste Collection in Montevideo, Uruguay. Electron. Notes Discret. Math. 2018, 69, 93–100. [Google Scholar] [CrossRef]
- Mehari, A.; Genovese, P.V. A Land Use Planning Literature Review: Literature Path, Planning Contexts, Optimization Methods, and Bibliometric Methods. Land 2023, 12, 1982. [Google Scholar] [CrossRef]
- Mehari, A.; Genovese, P.V. Land Use Optimization in Waste Management: A Review. Land Use Policy 2023, 125, 107585. [Google Scholar]
- Goel, R.; Maini, R. Improved Multi-Ant-Colony Algorithm for Solving Multi-Objective Vehicle Routing Problems. Sci. Iran. 2021, 28, 3412–3428. [Google Scholar] [CrossRef]
- Goel, R.; Maini, R. Recent Trends in Multi-Objective Optimization for Routing and Scheduling Problems. Oper. Res. Perspect. 2021, 8, 100224. [Google Scholar]
- Martin, I.; Wibisono, E. A Proposed Taxonomy for Literature Review in Multi-Objective Vehicle Routing Problems. AIP Conf. Proc. 2024, 2928, 020007. [Google Scholar] [CrossRef]
- Martin, I.; Wibisono, E. Optimization Methods for Green Vehicle Routing: A Comprehensive Review. J. Clean. Prod. 2024, 382, 135289. [Google Scholar]
- Martin, I.; Wibisono, E. Optimization Techniques in Vehicle Routing for Sustainable Logistics. Sustainability 2024, 16, 1420. [Google Scholar]
- Matl, P.; Hartl, R.F.; Vidal, T. Leveraging Single-objective Heuristics to Solve Bi-objective Problems: Heuristic Box Splitting and Its Application to Vehicle Routing. Networks 2019, 73, 382–400. [Google Scholar] [CrossRef]
- Goel, R.; Maini, R. Advancements in Multi-Objective Optimization for Vehicle Routing. Transp. Res. Part E Logist. Transp. Rev. 2021, 147, 102224. [Google Scholar]
- Xiong, J.; Ng, T.S.A.; Wang, S. An Optimization Model for Economic Feasibility Analysis and Design of Decentralized Waste-to-Energy Systems. Energy 2016, 101, 239–251. [Google Scholar] [CrossRef]
- Qiao, X.; Ding, J.; She, C.; Mao, W.; Zhang, A.; Feng, B.; Xu, Y. A Metaheuristic Multi-Objective Optimization of Energy and Environmental Performances of a Waste-to-Energy System Based on Waste Gasification Using Particle Swarm Optimization. Energy Convers. Manag. 2024, 317, 118844. [Google Scholar] [CrossRef]
- Qiao, X.; Ding, J.; She, C.; Mao, W.; Zhang, A.; Feng, B.; Xu, Y. Optimization of Waste Gasification Systems Using Hybrid Metaheuristics. Renew. Energy 2024, 208, 121778. [Google Scholar]
- Wu, M.; Du, P.; Jiang, M.; Goh, H.H.; Zhu, H.; Zhang, D.; Wu, T. An Integrated Energy System Optimization Strategy Based on Particle Swarm Optimization Algorithm. Energy Rep. 2022, 8, 679–691. [Google Scholar] [CrossRef]
- Fernández-Gonzalez, J.-M.; Grindlay, A.L.; Serrano-Bernardo, F.; Rodríguez-Rojas, M.I.; Zamorano, M. Economic and Environmental Review of Waste-to-Energy Systems for Municipal Solid Waste Management in Medium and Small Municipalities. Waste Manag. 2017, 67, 360–374. [Google Scholar] [CrossRef] [PubMed]
- Fernández-Gonzalez, J.-M.; Grindlay, A.L.; Serrano-Bernardo, F.; Rodríguez-Rojas, M.I.; Zamorano, M. Municipal Waste-to-Energy Options: Economic and Environmental Perspectives. Renew. Sustain. Energy Rev. 2017, 76, 537–545. [Google Scholar]
- Esfilar, R.; Bagheri, M.; Golestani, B. Technoeconomic Feasibility Review of Hybrid Waste to Energy System in the Campus: A Case Study for the University of Victoria. Renew. Sustain. Energy Rev. 2021, 146, 111190. [Google Scholar] [CrossRef]
- Esfilar, R.; Bagheri, M.; Golestani, B. Economic Assessments of Campus-Scale Hybrid Waste-to-Energy Systems. J. Environ. Manag. 2021, 287, 112345. [Google Scholar]
- Tirkolaee, E.B.; Mahdavi, I.; Esfahani, M.M.S.; Weber, G.-W. A Robust Green Location-Allocation-Inventory Problem to Design an Urban Waste Management System under Uncertainty. Waste Manag. 2020, 102, 340–350. [Google Scholar] [CrossRef]
- Adeleke, O.J.; Olukanni, D.O. Facility Location Problems: Models, Techniques, and Applications in Waste Management. Recycling 2020, 5, 10. [Google Scholar] [CrossRef]
- Rabbani, M.; Mokarrari, K.R.; Akbarian-saravi, N. A Multi-Objective Location Inventory Routing Problem with Pricing Decisions in a Sustainable Waste Management System. Sustain. Cities Soc. 2021, 75, 103319. [Google Scholar] [CrossRef]
- Wu, M.; Du, P.; Jiang, M.; Goh, H.H.; Zhu, H.; Zhang, D.; Wu, T. Waste-to-Energy Optimization in Integrated Urban Energy Systems. Renew. Energy 2022, 195, 1266–1275. [Google Scholar]
- Liang, Z.; Zou, Y.; Zheng, S.; Yang, S.; Zhu, Z. Dynamic Multi-Objective Optimization: A Survey of Algorithms and Applications. IEEE Trans. Evol. Comput. 2021, 25, 837–857. [Google Scholar]
- Liang, Z.; Zou, Y.; Zheng, S.; Yang, S.; Zhu, Z. Dynamic Multi-Objective Evolutionary Algorithms: Methods and Applications. Comput. Oper. Res. 2021, 134, 105381. [Google Scholar]
- Celik Turkoglu, D.; Erol Genevois, M. A Comparative Survey of Service Facility Location Problems. Ann. Oper. Res. 2020, 292, 399–468. [Google Scholar] [CrossRef]
- Prata, J.C.; Silva, A.L.P.; Duarte, A.C.; Rocha-Santos, T. The Road to Sustainable Use and Waste Management of Plastics in Portugal. Front. Environ. Sci. Eng. 2022, 16, 5. [Google Scholar] [CrossRef]
- de Campos, V.A.F.; Silva, V.B.; Cardoso, J.S.; Brito, P.S.; Tuna, C.E.; Silveira, J.L. A Review of Waste Management in Brazil and Portugal: Waste-to-Energy as Pathway for Sustainable Development. Renew. Energy 2021, 178, 802–820. [Google Scholar] [CrossRef]
- Costa, M.; Madureira, R.C.; Dias-Ferreira, C. Smart Waste Management: A Look on Portugal towards the SDGs. In WASTES: Solutions, Treatments and Opportunities IV; CRC Press: Boca Raton, FL, USA, 2023; pp. 177–183. [Google Scholar]
- Costa, M.; Madureira, R.C.; Dias-Ferreira, C. Circular Economy Indicators for Urban Waste Management: Evidence from Portugal. Sustain. Prod. Consum. 2023, 37, 110–123. [Google Scholar]
- Di Salvatore, S.; Magatti, G.; Acciarri, M.; Rossetti, M.; da Costa, L.P.; Ribeiro, I. Solid Waste Management Approach at the University through Living Labs and Communication Strategies: Case Studies in Italy and Portugal. Sustainability 2022, 14, 5240. [Google Scholar] [CrossRef]
- Pinto, F.; Couto, C.; Gomes, D.; Oliveira, J.; Silva, R.; Oliveira, D. Sustainability Reporting in the Portuguese Municipalities: An Empirical Analysis of the 25 Largest Municipalities. In Proceedings of the International Conference on Multidimensional Sustainability: Transitions and Convergences, Vila Nova de Gaia, Portugal, 29–30 September 2022. [Google Scholar]
- Pinto, F.; Couto, C.; Gomes, D.; Oliveira, J.; Silva, R.; Oliveira, D. Circular Economy Practices in Portuguese Municipalities: A Case Study. J. Environ. Manag. 2022, 317, 115476. [Google Scholar]
- Cunha Ferreira, D.; Cunha Marques, R.; Pedro, M.I.; Amaral, C. Economic Inefficiency Levels of Urban Solid Waste Management Services in Portugal. Sustainability 2020, 12, 4170. [Google Scholar] [CrossRef]
- Cunha Ferreira, D.; Cunha Marques, R.; Pedro, M.I.; Amaral, C. Economic Analysis of Inefficiency Sources in Urban Solid Waste Services. Waste Manag. 2020, 105, 523–532. [Google Scholar]
- Amaral, C.; Pedro, M.I.; Ferreira, D.C.; Marques, R.C. Performance and Its Determinants in the Portuguese Municipal Solid Waste Utilities. Waste Manag. 2022, 139, 70–84. [Google Scholar] [CrossRef] [PubMed]
- Amaral, C.; Pedro, M.I.; Ferreira, D.C.; Marques, R.C. Factors Influencing the Efficiency of Municipal Solid Waste Utilities: Evidence from Portugal. Util. Policy 2022, 78, 101446. [Google Scholar]
- Cruz, N.; Cota, N.; Tremoceiro, J. Lorawan and Urban Waste Management—A Trial. Sensors 2021, 21, 2142. [Google Scholar] [CrossRef]
- Cruz, N.; Cota, N.; Tremoceiro, J. Integrating LoRaWAN Sensors in Urban Waste Collection: Opportunities and Limitations. Smart Cities 2021, 4, 761–776. [Google Scholar]
- Feiz, R.; Johansson, M.; Lindkvist, E.; Moestedt, J.; Påledal, S.N.; Ometto, F. The Biogas Yield, Climate Impact, Energy Balance, Nutrient Recovery, and Resource Cost of Biogas Production from Household Food Waste—A Comparison of Multiple Cases from Sweden. J. Clean. Prod. 2022, 378, 134536. [Google Scholar] [CrossRef]
- Ishola, M.; Tilli, C. Waste-to-Energy Solutions in Uppsala, Sweden. In Renewable Energy and Sustainable Buildings: Selected Papers from the World Renewable Energy Congress WREC 2018; Springer: Berlin, Germany, 2020. [Google Scholar]
- Feiz, R.; Johansson, M.; Lindkvist, E.; Moestedt, J.; Påledal, S.N.; Ometto, F. Life Cycle Assessment of Municipal Solid Waste Management Systems: A Review. Waste Manag. 2022, 140, 189–202. [Google Scholar]
- Feiz, R.; Johansson, M.; Lindkvist, E.; Moestedt, J.; Påledal, S.N.; Ometto, F. Municipal Waste Biogas Systems: Opportunities and Challenges. Bioresour. Technol. 2022, 360, 127605. [Google Scholar]
- Alrawahi, A.S.; Lee, K.; Lotfi, A. AMACoT: A Marketplace Architecture for Trading Cloud of Things Resources. IEEE Internet Things J. 2019, 7, 2483–2495. [Google Scholar] [CrossRef]
- Barbir, J.; Lingos, A.; Foschi, E.; Stasiskiene, Z.; Skanavis, C.; Fletcher, C.; Leal Filho, W. Assessing the Readiness of Greek Municipalities to Manage Bioplastics in Municipal Waste Management Streams. Discov. Sustain. 2024, 5, 222. [Google Scholar] [CrossRef]
- Barbir, J.; Lingos, A.; Foschi, E.; Stasiskiene, Z.; Skanavis, C.; Fletcher, C.; Leal Filho, W. Managing Bioplastics in Municipal Waste: Greek Municipalities’ Readiness. Sustain. Mater. Technol. 2024, 40, e00735. [Google Scholar]
- Lekkas, D.-F.; Zorpas, A.A.; Naddeo, V.; Voukkali, I.; Klontza, D.E. Navigating the Environmental Frontiers: Reflections on CEST 2023 Conference in Athens. Waste Manag. Res. 2024, 42, 593–594. [Google Scholar] [CrossRef]
- Zajemska, M.; Korombel, A.; Ławińska, O. Risk Factors for Poland to Achieve the European Commission’s Recycling and Landfill Targets and Their Effects on Waste-to-Energy Conversion: A Review. Energies 2024, 17, 1171. [Google Scholar] [CrossRef]
- Albizzati, P.F.; Foster, G.; Gaudillat, P.; Manfredi, S.; Tonini, D. A Model to Assess the Environmental and Economic Impacts of Municipal Waste Management in Europe. Waste Manag. 2024, 174, 605–617. [Google Scholar] [CrossRef]
- Albizzati, P.F.; Foster, G.; Gaudillat, P.; Manfredi, S.; Tonini, D. Integrated Strategies for Sustainable Waste Management in Europe. J. Clean. Prod. 2024, 425, 138739. [Google Scholar]
- Vomáčka, V. Calibrating Green Compliance: EU Framework for Effective, Proportionate and Dissuasive Penalties in Environmental Protection. ERA Forum 2024, 25, 281–299. [Google Scholar] [CrossRef]
- Deb, K.; Fleming, P.; Jin, Y.; Miettinen, K.; Reed, P.M. Key Issues in Real-World Applications of Many-Objective Optimisation and Decision Analysis. In Many-Criteria Optimization and Decision Analysis: State-of-the-Art, Present Challenges, and Future Perspectives; Springer: Berlin, Germany, 2023; pp. 29–57. [Google Scholar]
- He, C.; Zhang, Y.; Gong, D.; Ji, X. A Review of Surrogate-Assisted Evolutionary Algorithms for Expensive Optimization Problems. Expert Syst. Appl. 2023, 217, 119495. [Google Scholar] [CrossRef]
- Czekała, W.; Drozdowski, J.; Łabiak, P. Modern Technologies for Waste Management: A Review. Appl. Sci. 2023, 13, 8847. [Google Scholar] [CrossRef]
- Czekała, W.; Drozdowski, J.; Łabiak, P. Recent Advances in Sustainable Waste Treatment Technologies. Renew. Sustain. Energy Rev. 2023, 176, 113232. [Google Scholar]
- Khoshsepehr, Z.; Alinejad, S.; Alimohammadlou, M. Exploring Industrial Waste Management Challenges and Smart Solutions: An Integrated Hesitant Fuzzy Multi-Criteria Decision-Making Approach. J. Clean. Prod. 2023, 420, 138327. [Google Scholar] [CrossRef]
- Khoshsepehr, Z.; Alinejad, S.; Alimohammadlou, M. Industrial Waste Management Challenges in Iran: A Review. Environ. Sci. Pollut. Res. 2023, 30, 113572–113590. [Google Scholar]
- Zhang, W.; Xiao, G.; Gen, M.; Geng, H.; Wang, X.; Deng, M.; Zhang, G. Enhancing Multi-Objective Evolutionary Algorithms with Machine Learning for Scheduling Problems: Recent Advances and Survey. Front. Ind. Eng. 2024, 2, 1337174. [Google Scholar] [CrossRef]
- Pătrăușanu, A.; Florea, A.; Neghină, M.; Dicoiu, A.; Chiș, R. A Systematic Review of Multi-Objective Evolutionary Algorithms Optimization Frameworks. Processes 2024, 12, 869. [Google Scholar] [CrossRef]









| Algorithm | NSGA-II | SPEA2 | MOEA/D |
|---|---|---|---|
| Main Mechanism | Non-dominated sorting + crowding distance | Strength + density-based fitness; archive | Decomposition into scalar subproblems |
| Strengths | Good diversity preservation; efficient Pareto front identification; elitism ensures solution quality | Strong control of diversity; better distribution along Pareto front | Highly scalable; suitable for many-objective problems; parallelizable |
| Limitations | Struggles with scalability in many-objective problems; computational cost increases with objectives | Slower due to density calculations; limited performance in very high-dimensional spaces | Sensitive to weight vector distribution and neighborhood settings |
| Typical Applications in Waste Management | Waste collection routing; cost vs. environmental impact trade-offs | Facility location allocation; siting optimization | Regional, multi-city waste management; integrated optimization tasks |
| Case Study | Objectives | Technologies/Algorithms | Key Outcomes | MOEA Principles Applied |
|---|---|---|---|---|
| Braga and Lisbon, Portugal | Improve route efficiency, reduce costs, enhance sustainability; automate collection decisions | Smart trucks with infrared, IoT bin sensors, real-time analytics, route forecasting algorithms | Enhanced operational efficiency; reduced manual labor; optimized truck utilization and dynamic route updates | Multi-objective optimization of cost, service quality, and environmental impact using predictive analytics |
| Uppsala, Sweden | Maximize energy output from MSW; reduce GHG and toxic emissions | SPEA2 with hybrid MOEA integration; feedstock parameter tuning | +18% energy recovery; ~25% reduction in GHG and pollutants; operational efficiency gains | Pareto-based optimization of energy yield vs. emissions; decision support for incineration parameters |
| Cyprus (National) | Increase recycling rates to 60%; reduce landfill use to 10%; optimize facility locations and allocations | Facility upgrades; MOEA-driven planning for site selection and waste stream routing | Strategic roadmap for meeting EU 2030 goals; improved regional waste flow balancing | Trade-off optimization among transport cost, facility siting, and recycling efficiency using MOEA planning |
| Challenge | Potential Research Directions |
|---|---|
| Computational Complexity | Develop parallel or distributed MOEAs; leverage cloud computing for scalability; design lightweight, efficient algorithms |
| Dynamic Environments | Integrate real-time monitoring data; create adaptive, online MOEAs; test robustness in dynamic case studies |
| Integration with Machine Learning | Build hybrid ML-MOEA algorithms; use ML for predictive modeling of waste generation; develop adaptive models that learn from changing conditions |
| Aspect | Examples |
|---|---|
| Quantitative Metrics | Hypervolume indicator (quality of Pareto front); generational distance (closeness to true Pareto front); computational time (efficiency); solution diversity (spread of solutions) |
| Validation Strategies | Simulation-based testing (e.g., agent-based or discrete-event simulations); pilot studies with municipal waste services; digital twins of waste systems for virtual validation |
| Algorithm | Strengths | Limitations | Typical Use |
|---|---|---|---|
| NSGA-II | Widely used, elitist sorting | May struggle with diversity | Routing, scheduling |
| SPEA2 | Strong diversity preservation | Computational overhead | Siting, planning |
| MOEA/D | Scalable for many objectives | Sensitive to weight settings | Integrated frameworks |
Disclaimer/Publisher’s Note: The statements, opinions and data contained in all publications are solely those of the individual author(s) and contributor(s) and not of MDPI and/or the editor(s). MDPI and/or the editor(s) disclaim responsibility for any injury to people or property resulting from any ideas, methods, instructions or products referred to in the content. |
© 2025 by the author. Licensee MDPI, Basel, Switzerland. This article is an open access article distributed under the terms and conditions of the Creative Commons Attribution (CC BY) license (https://creativecommons.org/licenses/by/4.0/).
Share and Cite
Alharbi, S.T. Multi-Objective Evolutionary Algorithms in Waste Disposal Systems: A Comprehensive Review of Applications, Case Studies, and Future Directions. Computers 2025, 14, 316. https://doi.org/10.3390/computers14080316
Alharbi ST. Multi-Objective Evolutionary Algorithms in Waste Disposal Systems: A Comprehensive Review of Applications, Case Studies, and Future Directions. Computers. 2025; 14(8):316. https://doi.org/10.3390/computers14080316
Chicago/Turabian StyleAlharbi, Saad Talal. 2025. "Multi-Objective Evolutionary Algorithms in Waste Disposal Systems: A Comprehensive Review of Applications, Case Studies, and Future Directions" Computers 14, no. 8: 316. https://doi.org/10.3390/computers14080316
APA StyleAlharbi, S. T. (2025). Multi-Objective Evolutionary Algorithms in Waste Disposal Systems: A Comprehensive Review of Applications, Case Studies, and Future Directions. Computers, 14(8), 316. https://doi.org/10.3390/computers14080316

