A Dynamic Compensation Method Based on Pulse Width for Laser Ranging and Distance Determination in Precision-Guided Aircraft
Abstract
1. Introduction
2. Principle of Dynamic Compensation Based on Pulse Width
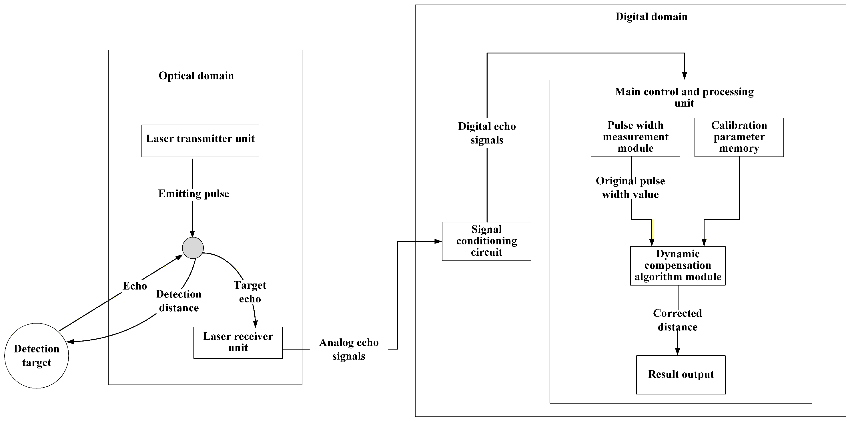
2.1. Overall Architecture of Dynamic Compensation System
2.2. Relationship Between Echo Pulse Width and Detection Distance
- (1)
- (2)
- The amplitude of the echo signal decreases as the distance R increases. Calculations are performed at 0.25 m intervals. When R increases from 0.75 m to 2.25 m, the maximum amplitude of the echo signal drops from 5.9 V to 0.65 V, a decrease of approximately 89%.
- (3)
- The pulse width of the echo signal narrows significantly as the distance R increases. When R increases from 0.75 m to 2.25 m, the pulse width decreases from 570 ns to 440 ns, a reduction of approximately 23%.
2.3. Dynamic Compensation Method
3. Design and Implementation of Dynamic Compensation System
3.1. Working Principle of Dynamic Compensation System
3.2. Design and Implementation of Dynamic Compensation Algorithm
4. Testing and Results
4.1. Establishment of Static Lookup Table (LUT)
4.2. Establishment of Compensation Model for the Device Under Test
4.3. Evaluation of Dynamic Compensation Algorithm
5. Discussion
6. Conclusions
Author Contributions
Funding
Data Availability Statement
Conflicts of Interest
References
- Ma, B. Fuze Structure and Function; National Defense Industry Press: Beijing, China, 1984. [Google Scholar]
- Xu, L.; Fang, L.; Li, X.; Qi, Z. Research on fuze bursting precision controlling technology. Tactical Missile Technol. 2018, 3, 110–115. [Google Scholar] [CrossRef]
- Tian, B.; Shi, K.; Zou, J.; Li, T. Fuze explosion point effect on damage assessment. J. Detect. Control 2020, 42, 1–7. Available online: http://www.tcykz.com/#/digest?ArticleID=1667 (accessed on 10 November 2025).
- Hu, X.; Xiong, W.; Jiang, X.; Rui, L.; Zhao, B. Research on explosion point control in varions penetration environments. J. Ordnance Equip. Eng. 2022, 43, 79–83. [Google Scholar] [CrossRef]
- Chen, H.; Jia, X.; Cai, K. Laser Fuze Technology; National Defense Industry Press: Beijing, China, 2016. [Google Scholar]
- Zhang, F.; Yuan, W.; Jiang, Y.; Lu, C.; Zhang, H. Statistical analysis method for laser fuze detection range associated with target geometric characteristics. Guid. Fuze 2022, 43, 26–29. [Google Scholar] [CrossRef]
- He, Q.; Jia, X. Target detection technique of laser and millimeter wavedual-mode fused proximity detection. Infrared Laser Eng. 2021, 50, 179–187. [Google Scholar] [CrossRef]
- Di, Z.; Shen, M.; Jia, C.; Chen, J.; Feng, R. Laser distance measurement technology research status and development trend. Laser J. 2023, 44, 1–8. [Google Scholar] [CrossRef]
- Si, L.; Zhao, Y.; Wang, N.; Li, Y. High-precision laser ranging method for real-time applications. Laser Optoelectron. Prog. 2025, 63, 0112004. [Google Scholar] [CrossRef]
- Wu, P.; Cai, W.; Tang, G.; Wang, Z.; Zhu, Z. Laser range measuring system based on dynamic multi-threshold error correction method. J. Electron. Meas. Instrum. 2021, 35, 170–177. [Google Scholar] [CrossRef]
- Cheng, B.; Zhang, Y.; Li, Y.; Wang, X.; Fu, X.; Tang, H. Laser fuze pulse echo time identifying method based on adaptive threshold. J. Detect. Control 2024, 46, 32–38. Available online: http://www.tcykz.com/#/digest?ArticleID=2167 (accessed on 10 November 2025).
- Chen, F.; Luo, L. Design of pulse laser high-precision ranging algorithm under low signal-to-noise ratio. Open Phys. 2022, 20, 1194–1202. [Google Scholar] [CrossRef]
- Peng, X.; Yang, J.; Wu, C.; Qian, W. The method of improving the measurement accuracy of infrared laser ranging system. In Proceedings of the Seventh Symposium on Novel Photoelectronic Detection Technology and Application, Kunming, China, 5–7 November 2020; Volume 11763, pp. 1–6. [Google Scholar]
- Muzal, M.; Zygmunt, M.; Knysak, P.; Drozd, T.; Jakubaszek, M. Methods of Precise Distance Measurements for Laser Rangefinders with Digital Acquisition of Signals. Sensors 2021, 21, 6426. [Google Scholar] [CrossRef] [PubMed]
- Li, C.; Yang, F.; Sun, J.; Lu, Z.; Zhou, Y.; Qian, C.; Chen, W. High-Accuracy Pseudo-Random Code Laser Ranging Method Based on Data Shifting and Parameter Calibration of Phase Discriminator. Photonics 2025, 12, 159. [Google Scholar] [CrossRef]
- Cavedo, F.; Esmaili, P.; Norgia, M. Self-Mixing Laser Distance-Sensor Enhanced by Multiple Modulation Waveforms. Sensors 2022, 22, 8456. [Google Scholar] [CrossRef] [PubMed]
- Boroomandisorkhabi, B.; Su, X.; Esmaeelpour, M. Picosecond laser ranging at 1.5 µm using dispersive interferometry. Results Opt. 2025, 19, 100799. [Google Scholar] [CrossRef]
- Joshua, F.; Derek, B.; Orges, F.; Kyle, R.C.; Ronald, G.D. Radiometry and contrast-to-noise ratio for continuous-wave and laser range-gated active imaging systems. Appl. Opt. 2023, 62, 9317–9325. [Google Scholar] [CrossRef]
- Matthew, S.H.; Artur, C.; Matthew, F.B.; Esther, B. Coherent laser ranging of deforming objects in fires at sub-millimeter precision. Fire Saf. J. 2023, 140, 103864. [Google Scholar] [CrossRef] [PubMed]
- Zhao, X.; Su, Z.; Li, L.; Liu, F.; Liu, N.; Yu, H. Research progress of error compensation technology for pulsed laser time-of-flight ranging. Laser Optoelectron. Prog. 2021, 58, 9–18. [Google Scholar] [CrossRef]










| Parameter | Value | Parameter | Value |
|---|---|---|---|
| /W | 25 | 0.9 | |
| D/m | 0.01 | 0.8 | |
| 0.9 | ℜ/ | 9 | |
| /ns | 200 | M | 1000 |
| Distance /m | Pulse Width /ns | Distance /m | Pulse Width /ns |
|---|---|---|---|
| 0.90 | 1020 | 2.30 | 645 |
| 1.00 | 975 | 2.40 | 634 |
| 1.10 | 931 | 2.50 | 623 |
| 1.20 | 884 | 2.60 | 612 |
| 1.30 | 845 | 2.70 | 595 |
| 1.40 | 814 | 2.80 | 574 |
| 1.50 | 791 | 2.90 | 555 |
| 1.60 | 763 | 3.00 | 540 |
| 1.70 | 740 | 3.10 | 521 |
| 1.80 | 718 | 3.20 | 506 |
| 1.90 | 697 | 3.30 | 494 |
| 2.00 | 681 | 3.40 | 481 |
| 2.10 | 668 | 3.50 | 467 |
| 2.20 | 656 | 3.60 | 453 |
| Serial Number | Standard Distance /m | Measured Pulse Width /ns | Basic Distance /m | Pulse Width Difference /ns | Distance Deviation /m |
|---|---|---|---|---|---|
| 1 | 1.0 | 886 | 1.196 | 286 | −0.196 |
| 2 | 1.3 | 784 | 1.525 | 184 | −0.225 |
| 3 | 1.5 | 739 | 1.705 | 139 | −0.205 |
| 4 | 1.8 | 688 | 1.956 | 88 | −0.156 |
| 5 | 2.0 | 662 | 2.150 | 62 | −0.150 |
| 6 | 2.3 | 623 | 2.500 | 23 | −0.200 |
| 7 | 2.5 | 602 | 2.659 | 2 | −0.159 |
| 8 | 2.8 | 562 | 2.863 | −38 | −0.063 |
| 9 | 3.0 | 533 | 3.037 | −67 | −0.037 |
| 10 | 3.3 | 497 | 3.275 | −103 | 0.0250 |
| 11 | 3.5 | 474 | 3.450 | −126 | 0.0500 |
| Serial Number | Measured Pulse Width/ns | Calculated Correction Distance/m | Actual Distance/m | Relative Error/% |
|---|---|---|---|---|
| 1 | 811 | 1.18 | 1.20 | 1.67 |
| 2 | 735 | 1.54 | 1.53 | 0.65 |
| 3 | 698 | 1.74 | 1.73 | 0.58 |
| 4 | 678 | 1.89 | 1.88 | 0.53 |
| 5 | 621 | 2.41 | 2.32 | 3.88 |
| 6 | 582 | 2.70 | 2.66 | 1.50 |
| 7 | 557 | 2.82 | 2.84 | 0.70 |
| 8 | 503 | 3.20 | 3.23 | 0.93 |
| 9 | 491 | 3.30 | 3.35 | 1.49 |
Disclaimer/Publisher’s Note: The statements, opinions and data contained in all publications are solely those of the individual author(s) and contributor(s) and not of MDPI and/or the editor(s). MDPI and/or the editor(s) disclaim responsibility for any injury to people or property resulting from any ideas, methods, instructions or products referred to in the content. |
© 2025 by the authors. Licensee MDPI, Basel, Switzerland. This article is an open access article distributed under the terms and conditions of the Creative Commons Attribution (CC BY) license (https://creativecommons.org/licenses/by/4.0/).
Share and Cite
Li, J.; Li, Z.; He, Y.; Li, K.; Chen, H. A Dynamic Compensation Method Based on Pulse Width for Laser Ranging and Distance Determination in Precision-Guided Aircraft. Micromachines 2025, 16, 1409. https://doi.org/10.3390/mi16121409
Li J, Li Z, He Y, Li K, Chen H. A Dynamic Compensation Method Based on Pulse Width for Laser Ranging and Distance Determination in Precision-Guided Aircraft. Micromachines. 2025; 16(12):1409. https://doi.org/10.3390/mi16121409
Chicago/Turabian StyleLi, Jinghao, Zhipeng Li, Yuheng He, Kuizheng Li, and Hejuan Chen. 2025. "A Dynamic Compensation Method Based on Pulse Width for Laser Ranging and Distance Determination in Precision-Guided Aircraft" Micromachines 16, no. 12: 1409. https://doi.org/10.3390/mi16121409
APA StyleLi, J., Li, Z., He, Y., Li, K., & Chen, H. (2025). A Dynamic Compensation Method Based on Pulse Width for Laser Ranging and Distance Determination in Precision-Guided Aircraft. Micromachines, 16(12), 1409. https://doi.org/10.3390/mi16121409

