A Design Methodology of Digital Control System for MEMS Gyroscope Based on Multi-Objective Parameter Optimization
Abstract
1. Introduction
- there still remains uncertainty regarding stability of the control loops, especially in the presence of variation and disturbance of practical parameters, which are relatively significant for MEMS sensors. Therefore, the typical design process has to be followed by massive system level simulation and parameter adjustment based on experimental results, which are time consuming;
- the typical design is not optimized in terms of system performance, and there is an inability to evaluate how far the design differs from its optimum.
2. The Design and Optimization of MEMS Gyroscope Control System
2.1. The Linear Model of the Control System
2.2. The Genetic Algorithm (GA)
2.3. The Robustness Analysis Based on Monte Carlo Algorithm
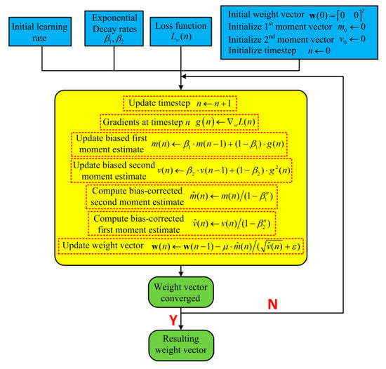
3. Least Mean Square (LMS) Demodulator with Adam Optimization Algorithm
4. The Control System Implementation
5. Experiment Verification
6. Conclusions
Author Contributions
Funding
Conflicts of Interest
References
- Sheng, H.L.; Zhang, T.H. MEMS-based low-cost strap-down AHRS research. Measurement 2015, 59, 63–72. [Google Scholar] [CrossRef]
- Wang, M.; Cao, H.L.; Shen, C.; Chai, J. A novel self-calibration method and experiment of MEMS gyroscope based on virtual coriolis force. Micromachines 2018, 9, 328. [Google Scholar] [CrossRef] [PubMed]
- Cao, H.L.; Li, H.; Shao, X.; Liu, Z.; Kou, Z.; Shan, Y.; Shi, Y.; Shen, C.; Liu, J. Sensing mode coupling analysis for dual-mass MEMS gyroscope and bandwidth expansion within wide-temperature range. Mech. Syst. Signal Process. 2018, 98, 448–464. [Google Scholar] [CrossRef]
- Cao, H.L.; Li, H.; Kou, Z.; Shi, Y.; Tang, J.; Ma, Z.; Shen, C.; Liu, J. Optimization and experimentation of dual-mass MEMS gyroscope quadrature error correction methods. Sensors 2016, 16, 71. [Google Scholar] [CrossRef]
- Li, W.; Xi, X.; Lu, K.; Shi, Y. A novel high transduction efficiency micro shell resonator gyroscope with 16 T-Shape Masses Using Out-of-Plane Electrodes. IEEE Sens. J. 2019, 19, 4820–4828. [Google Scholar] [CrossRef]
- Xiao, D.; Yu, D.; Zhou, X.; Hou, Z. Frequency tuning of a disk resonator gyroscope via stiffness perturbation. IEEE Sens. J. 2017, 17, 4725–4734. [Google Scholar] [CrossRef]
- Behbahani, A.H.; Kim, D.; Stupar, P.; DeNatale, J.; M’Closkey, R.T. Tailored etch profiles for wafer-level frequency tuning of axisymmetric resonators. J. Microelectromech. Syst. 2017, 26, 1–11. [Google Scholar] [CrossRef]
- Kim, D.; Behbahani, A.H.; Stupar, P.; DeNatale, J.; M’Closkey, R.T. Wafer-scale etch process for precision frequency tuning of MEMS gyros. In Proceedings of the 2015 IEEE International Symposium on Inertial Sensors and Systems (ISISS) Proceedings, Hapuna Beach, HI, USA, 23–26 March 2015; pp. 1–2. [Google Scholar]
- Schwartz, D.; Kim, D.; Stupar, P.; DeNatale, J.; M’Closkey, R.T. Modal parameter tuning of an axisymmetric resonator via mass perturbation. J. Microelectromech. Syst. 2015, 24, 545–555. [Google Scholar] [CrossRef]
- Yang, C.; Li, H.S. Digital control system for the MEMS tuning fork gyroscope based on synchronous integral demodulator. IEEE Sens. J. 2015, 10, 5755–5764. [Google Scholar] [CrossRef]
- Saukoski, M.; Aaltonen, L.; Halonen, K.A. Zero-rate output and quadrature compensation in vibratory MEMS gyroscopes. IEEE Sens. J. 2007, 7, 1639–1652. [Google Scholar] [CrossRef]
- Raman, J.; Cretu, E.; Rombouts, P.; Weyten, L. A closed-loop digitally controlled MEMS gyroscope with unconstrained sigma-delta force-feedback. IEEE Sens. J. 2009, 9, 297–305. [Google Scholar] [CrossRef]
- Xia, D.; Yu, C.; Wang, Y.L. A digitalized silicon microgyroscope based on embedded FPGA. Sensors 2012, 10, 13150–13166. [Google Scholar] [CrossRef]
- Jiang, X.; Seeger, J.I.; Kraft, M.; Boser, B.E. A monolithic surface micromachined z-axis gyroscope with digital output. In Proceedings of the 2000 Symposium on VLSI Circuits, Honolulu, HI, USA, 15–17 June 2000; pp. 9–16. [Google Scholar]
- Petkov, V.P.; Boser, B.E. A fourth-order sigma-delta interface for micromachined inertial sensors. IEEE J. Solid State Circuits 2005, 40, 1602–1609. [Google Scholar] [CrossRef]
- Dong, Y.; Kraft, M.; Redman-White, W. High order bandpass sigma delta interfaces for vibratory gyroscopes. In Proceedings of the 4th IEEE Conference Sensors, Irvine, CA, USA, 30 October–3 November 2005; pp. 1080–1083. [Google Scholar]
- Dong, Y.; Kraft, M.; Hedenstierna, N. Microgyroscope control system using a high-order band-pass continuous-time sigma-delta modulator. Sens. Actuators A 2008, 145, 299–305. [Google Scholar] [CrossRef]
- Ding, H.T.; Yang, Z.C.; Wang, Z.F. MEMS gyroscope control system using a band-pass continuous-time sigma-delta modulator. Sci. China Inf. Sci. 2012, 55, 1–10. [Google Scholar] [CrossRef]
- Rodjegard, H.; Sandstrom, D.; Pelin, P. A digitally controlled MEMS gyroscope with 3.2 deg per hr stability. In Proceedings of the 13th IEEE Conference Transducers, Seoul, Korea, 5–9 June 2005; pp. 535–538. [Google Scholar]
- Ardalan, S.H.; Paulos, J.J. An analysis of nonlinear behavior in delta-sigma modulators. IEEE Trans. Circuits Syst. 1987, 34, 593–603. [Google Scholar] [CrossRef]
- Lota, J.; AI-Janabi, M.; Kale, I. Nolinear-stability analysis of higher order Delta-Sigma modulators for DC and sinusoidal inputs. IEEE Trans. Instrum. Meas. 2008, 57, 530–542. [Google Scholar] [CrossRef]
- Sonmezoglu, S.; Alper, S.E.; Akin, T. An automatically mode-matched MEMS gyroscope with 50Hz bandwidth. In Proceedings of the 25th IEEE Conference MEMS, Paris, France, 29 January–2 February 2012; pp. 523–526. [Google Scholar]
- Cui, J.; Guo, Z.; Zhao, Q. Force rebalance controller synthesis for a micromachined vibratory gyroscope based on sensitivity margin specifications. J. Microelectromech. Syst. 2011, 20, 1382–1394. [Google Scholar] [CrossRef]
- Rahmani, M.; Rahman, M.H. A novel compound fast fractional integral sliding mode control and adaptive PI control of a MEMS gyroscope. Microsyst. Technol. 2019, 25, 1–7. [Google Scholar] [CrossRef]
- Rahmani, M.; Rahman, M.H.; Nosonovsky, M. A new hybrid robust control of MEMS gyroscope. Microsyst. Technol. 2019, 1–8. [Google Scholar] [CrossRef]
- Dong, Y.; Kraft, M.; Redman-White, W. High order noise shaping filters for high performance inertial sensors. IEEE Trans. Instrum. Meas. 2007, 56, 1666–1674. [Google Scholar] [CrossRef]
- Luo, J.; Dong, Y.; Kraft, M. A new design methodology for electro-mechanical sigma-delta modulators. In Proceedings of the 4th IEEE International Conference on Nano/Micro Engineered and Molecular Systems, Shenzhen, China, 5–8 January 200; pp. 881–884.
- Norouzpour-Shirazi, A.; Zaman, M.F.; Ayazi, F. A digital phase demodulation technique for resonant MEMS gyroscopes. IEEE Sens. J. 2014, 14, 3260–3266. [Google Scholar] [CrossRef]
- Saukoski, M.; Aaltonen, L.; Halonen, K.A. Effects of synchronous demodulation in vibratory MEMS gyroscopes: A theoretical study. IEEE Sens. J. 2008, 8, 1722–1733. [Google Scholar] [CrossRef]
- Yang, C.; Li, H.S.; Chen, J.Y.; Wang, X.L. Design and test of silicon Micromachined gyroscope control system bsed on Fourier demodulation algorithm. J. Southeast Univ. Nat. Sci. Ed. 2014, 3, 550–555. [Google Scholar]
- Lu, N. An FPGA implementation of the LMS adaptive filter for MEMS gyroscope. In Proceedings of the 5th International Conference on Nano/Micro Engineered and Molecular Systems, Xiamen, China, 20–23 January 2010; pp. 744–747. [Google Scholar]
- Xia, D.; Yu, C.; Kong, L. The development of micromachined gyroscope structure and circuitry technology. Sensors 2014, 14, 1394–1473. [Google Scholar] [CrossRef]
- Liu, D.; He, C.; Zhao, Q.; Yang, Z.; Hao, Y.; Yan, G. Digital signal processing for a micromachined vibratory gyroscope based on a three dimensional adaptive filter demodulator. Measurement 2014, 50, 198–202. [Google Scholar] [CrossRef]
- Kingma, D.P.; Ba, L.J. Adam: A method for stochastic optimization. In Proceedings of the 4th International Conference Learning Representations, San Diego, CA, USA, 2015; pp. 1–15. [Google Scholar]
- Zhao, B.L.; Zhou, H.; Liu, X.X. A force rebalance and quadrature offset control method for the sense mode of MEMS gyroscope. In Proceedings of the IEEE Intertional Conference Nanoelectron, Chengdu, China, 9–11 May 2016; pp. 232–238. [Google Scholar]
- Deb, K.; Pratap, A.; Agarwal, S.; Meyarivan, T. A fast and elitist multiobjective Genetic Algorithm: NSGA-II. IEEE Trans. Evol. Comput. 2002, 6, 182–197. [Google Scholar] [CrossRef]
- Deb, K. Multi-Objective Optimization Using Evolutionary Algorithms; John Wiley & Sons Ltd.: Hoboken, NJ, USA, 2001. [Google Scholar]
- Board, I.S.S. IEEE Standard Specification Format Guide and Test Procedure for Single-Axis Interferometric Fiber Optic Gyros; IEEE: Piscataway, NJ, USA, 2003. [Google Scholar]
















| Parameter | Values |
|---|---|
| Drive mode resonant frequency | 8085 Hz |
| Sense mode resonant frequency | 8042 Hz |
| Quality factor of drive mode | 384 |
| Quality factor of sense mode | 395 |
| Drive effective mass | 6.39 × 10−7 kg |
| Sense effective mass | 6.2 × 10−7 kg |
| Capacitance of drive mode | 9 pF |
| Capacitance of sense mode | 8 pF |
| Non-Optimal Closed Loop | Optimal Closed Loop | Ref. [35] | Ref. [10] | |
|---|---|---|---|---|
| 384 | 384 | 386 | 5500 | |
| 395 | 395 | 345 | 7000 | |
| Bias stability | 0.0015 | 7.52 × 10−4 | 0.007 | 0.0034 |
| Scale Factor | 17.7 | 23 | 6.9 | 9.84 |
| Non-linearity | 0.008452 | 0.006156 | 0.09 | 0.06 |
| Angle random walk | 7.984 × 10−5 | 6.47 × 10−5 | 2.6 × 10−4 | 1.8 × 10−4 |
© 2020 by the authors. Licensee MDPI, Basel, Switzerland. This article is an open access article distributed under the terms and conditions of the Creative Commons Attribution (CC BY) license (http://creativecommons.org/licenses/by/4.0/).
Share and Cite
Gu, H.; Su, W.; Zhao, B.; Zhou, H.; Liu, X. A Design Methodology of Digital Control System for MEMS Gyroscope Based on Multi-Objective Parameter Optimization. Micromachines 2020, 11, 75. https://doi.org/10.3390/mi11010075
Gu H, Su W, Zhao B, Zhou H, Liu X. A Design Methodology of Digital Control System for MEMS Gyroscope Based on Multi-Objective Parameter Optimization. Micromachines. 2020; 11(1):75. https://doi.org/10.3390/mi11010075
Chicago/Turabian StyleGu, Haoyu, Wei Su, Baolin Zhao, Hao Zhou, and Xianxue Liu. 2020. "A Design Methodology of Digital Control System for MEMS Gyroscope Based on Multi-Objective Parameter Optimization" Micromachines 11, no. 1: 75. https://doi.org/10.3390/mi11010075
APA StyleGu, H., Su, W., Zhao, B., Zhou, H., & Liu, X. (2020). A Design Methodology of Digital Control System for MEMS Gyroscope Based on Multi-Objective Parameter Optimization. Micromachines, 11(1), 75. https://doi.org/10.3390/mi11010075
