Food Reward and Food Choice. An Inquiry Through The Liking and Wanting Model
Abstract
1. Introduction
1.1. Problem Background
1.2. Relevance for Theory and Practice
1.2.1. Relevance for Theory
1.2.2. Relevance for Practice
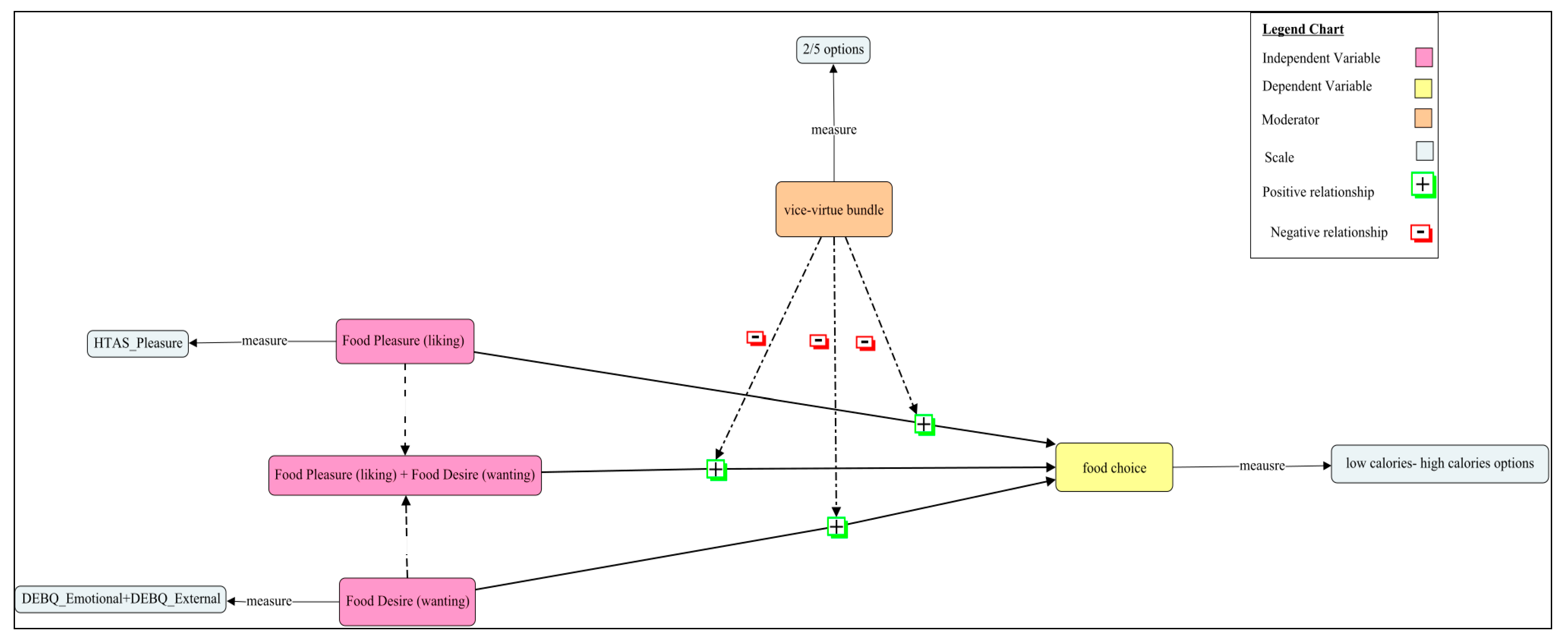
1.3. Theory, Hypotheses, and Conceptual Model
2. Materials and Methods
2.1. Design
2.2. Participants
2.3. Procedure
2.4. Measurements
2.5. Analysis Plan
3. Results
3.1. Descriptives
3.2. Scales Reliability Analysis
3.3. Segmentation
3.4. Food choice Explained through Food Reward (Food Liking and Food Wanting)
4. Discussion and Recommendations
Author Contributions
Funding
Conflicts of Interest
Appendix A
Food Choice Two-Options Set (English Questionnaire)




Food Choice Five-Options Set (English Questionnaire)





Appendix B
Reliability Analysis
| Mean | SD | Factor Loading | Communality | Item-Total Correlation | |
|---|---|---|---|---|---|
| HTAS_pleasure (α = 0.74, Variance% = 44.7) | |||||
| 1. I do not believe that food should always be source of pleasure. | 3.9 | 1.4 | 0.79 | 0.63 | 0.7 |
| 2. The appearance of food makes no difference to me. | 5.0 | 1.2 | 0.69 | 0.48 | 0.6 |
| 3. When I eat, I concentrate on enjoying the taste of food. | 4.6 | 1.5 | 0.59 | 0.35 | 0.6 |
| 4. It is important for me to eat delicious food on weekdays as well as weekends. | 4.9 | 1.1 | 0.56 | 0.31 | 0.5 |
| 5. An essential part of my weekend is eating delicious food. | 3.6 | 1.7 | 0.51 | 0.26 | 0.6 |
| 6. I finish my meal even when I do not like the taste of a food. | 4.6 | 2.0 | 0.81 | 0.66 | 0.9 |
| DEBQ_emotional (α = 0.93,Variance% = 55.4 *) | |||||
| 7. Do you have the desire to eat when you are irritated? | 1.4 | 1.1 | 0.67 | 0.48 | 0.6 |
| 8. Do you have a desire to eat when you have nothing to do? | 2.2 | 1.1 | 0.55 | 0.84 | 0.6 |
| 9. Do you have a desire to eat when you are depressed or discouraged? | 1.8 | 1.2 | 0.75 | 0.61 | 0.7 |
| 10. Do you have a desire to eat when you are feeling lonely? | 1.5 | 1.1 | 0.67 | 0.62 | 0.7 |
| 11. Do you have a desire to eat when somebody lets you down? | 1.0 | 1.1 | 0.82 | 0.68 | 0.8 |
| 12. Do you have a desire to eat when you are cross? | 1.0 | 1.0 | 0.82 | 0.69 | 0.7 |
| 13. Do you have a desire to eat when you are approaching something unpleasant to happen? | 0.9 | 1.0 | 0.77 | 0.62 | 0.7 |
| 14. Do you get the desire to eat when you are anxious, worried or tense? | 1.6 | 1.3 | 0.74 | 0.58 | 0.7 |
| 15. Do you have a desire to eat when things are going against you or when things have gone wrong? | 1.3 | 1.2 | 0.86 | 0.74 | 0.8 |
| 16. Do you have a desire to eat when you are frightened? | 0.6 | 0.8 | 0.70 | 0.55 | 0.6 |
| 17. Do you have a desire to eat when you are disappointed? | 1.0 | 1.0 | 0.84 | 0.72 | 0.8 |
| 18. Do you have a desire to eat when you are emotionally upset? | 1.1 | 1.0 | 0.83 | 0.69 | 0.8 |
| 19. Do you have a desire to eat when you are bored or restless? | 1.9 | 1.2 | 0.57 | 0.76 | 0.6 |
| DEBQ_external (α = 0.79, Variance% = 43 **) | |||||
| 20. If food tastes good to you, do you eat more than usual? | 2.6 | 1.0 | 0.80 | 0.62 | 0.6 |
| 21. If food smells and looks good, do you eat more than usual? | 2.6 | 1.0 | 0.84 | 0.64 | 0.7 |
| 22. If you see or smell something delicious, do you have a desire to eat it? | 3.0 | 0.9 | 0.80 | 0.63 | 0.6 |
| 23. If you have something delicious to eat, do you eat it straight away? | 2.4 | 1.0 | 0.71 | 0.54 | 0.5 |
| 24. If you walk past the baker do you have the desire to buy something delicious? | 2.2 | 1.1 | 0.49 | 0.61 | 0.6 |
| 25. If you walk past a snackbar or a cafe, do you have the desire to buy something delicious? | 1.7 | 1.1 | 0.32 | 0.53 | 0.7 |
| 26. If you see others eating, do you also have the desire to eat? | 1.8 | 1.1 | 0.54 | 0.61 | 0.6 |
| 27. Can you resist eating delicious foods? | 2.1 | 1.1 | -0.36 | -0.29 | 0.1 |
| 28. Do you eat more than usual, when you see others eating? | 1.4 | 1.1 | 0.37 | 0.50 | 0.5 |
| 29. When preparing a meal are you inclined to eat something? | 2.9 | 1.1 | 0.56 | 0.34 | 0.3 |
Appendix C
Cluster Dendogram

Appendix D
Segments’ Food Choice
| Two options | Total | |||
| Pure virtue | Pure vice | |||
| Segments | Reward lovers | 11 | 16 | 27 |
| Half epicurious | 34 | 36 | 70 | |
| Non indulgents | 35 | 6 | 41 | |
| Total | 80 | 58 | 138 | |
| Five options bundle | ||||||||
| Pure virtue | ¼ vice | ½ vice | ¾ vice | Pure vice | Total | |||
| Segments | Reward lovers | 0 | 4 | 12 | 12 | 8 | 36 | |
| Half epicurious | 9 | 27 | 24 | 12 | 0 | 72 | ||
| Non indulgents | 14 | 11 | 2 | 0 | 0 | 27 | ||
| Total | 23 | 42 | 38 | 24 | 8 | 135 | ||
Appendix E
ANOVA Analysis
| Dependent Variable: Food Choice | ||||||||
|---|---|---|---|---|---|---|---|---|
| Source | Type III Sum of Squares | df | Mean Square | F | Sig. | Partial Eta Squared | Noncent. Parameter | Observed Power b |
| Corrected Model | 142.436 a | 5 | 28.487 | 13.378 | 0.000 | 0.200 | 66.889 | 1.000 |
| Intercept | 1611.914 | 1 | 1611.914 | 756.966 | 0.000 | 0.739 | 756.966 | 1.000 |
| Bundles | 0.401 | 1 | 0.401 | 0.189 | 0.664 | 0.001 | 0.189 | 0.072 |
| Segments | 125.534 | 2 | 62.767 | 29.476 | 0.000 | 0.181 | 58.952 | 1.000 |
| Bundles * Segments | 7.795 | 2 | 3.898 | 1.830 | 0.162 | 0.014 | 3.661 | 0.380 |
| Error | 568.561 | 267 | 2.129 | |||||
| Total | 2647.000 | 273 | ||||||
| Corrected Total | 710,996 | 272 | ||||||
References
- Finlayson, G.; King, N.; Blundell, J.E. Liking vs. wanting food: Importance for human appetite control and weight regulation. Neurosci. Biobehav. Rev. 2007, 31, 987–1002. [Google Scholar] [CrossRef]
- OECD. Obesity Update 2017; OECD Publishing: París, France, 2017. [Google Scholar]
- Mckinsey Global Insitute. Overcoming Obesity: An Initial Economic Analysis Discussion Paper; Mckinsey & Company: London, UK, 2014. [Google Scholar]
- Koenigstorfer, J.; Baumgartner, H. The effect of fitness branding on restrained eaters’ food consumption and postconsumption physical activity. J. Mark. Res. 2016, 53, 124–138. [Google Scholar] [CrossRef]
- Hall, K.D.; Kahan, S. Maintenance of Lost Weight and Long-Term Management of Obesity. Med. Clin. N. Am. 2018, 102, 183–197. [Google Scholar] [CrossRef] [PubMed]
- Wing, R.R.; Phelan, S. Long-term weight loss maintenance. Am. J. Clin. Nutr. 2005, 82, 222–225. [Google Scholar] [CrossRef] [PubMed]
- Michelle, C.; Gereffi, G. The Marketing and Distribution of Fast Food. In Pediatric Obesity: Etiology, Pathogenesis, and Treatment; Gereffi, G., Ed.; Humana Press Inc.: Totowa, NY, USA, 2010; pp. 439–450. ISBN 978-1-60327-873-7; 978-1-60327-874-4. [Google Scholar]
- Stuckler, D.; McKee, M.; Ebrahim, S.; Basu, S. Manufacturing epidemics: The role of global producers in increased consumption of unhealthy commodities including processed foods, alcohol, and tobacco. PLoS Med. 2012, 9, 10. [Google Scholar] [CrossRef] [PubMed]
- Parkinson, J.; Dubelaar, C.; Carins, J.; Holden, S.; Newton, F.; Pescud, M. Approaching the wicked problem of obesity: An introduction to the food system compass. J. Soc. Mark. 2017, 7, 387–404. [Google Scholar] [CrossRef]
- Seiders, K.D.; Petty, R. Obesity and the Role of Food Marketing: A Policy Analysis of Issues and Remedies. J. Public Policy Mark. 2004, 23, 153–169. [Google Scholar] [CrossRef]
- Moss, M. Salt, Sugar, Fat: How the Food Giants Hooked Us; Random House: New York, NY, USA, 2012. [Google Scholar]
- Papies, E.K.; Stroebe, W.; Aarts, H. Pleasure in the mind: Restrained eating and spontaneous hedonic thoughts about food. In The Goal Conflict Model of Eating Behavior; Routledge: New York, NY, USA, 2007; Volume 43, pp. 42–56. [Google Scholar]
- Stroebe, W.; Van Koningsbruggen, G.M.; Papies, E.K.; Aarts, H. Why Most Dieters Fail but Some Succeed: A Goal Conflict Model of Eating Behavior. In The Goal Conflict Model of Eating Behavior; Routledge: New York, NY, USA, 2013; Volume 120, pp. 110–138. [Google Scholar]
- Erlanson-Albertsson, C. How palatable food disrupts appetite regulation. Basic Clin. Pharmacol. Toxicol. 2005, 97, 61–73. [Google Scholar] [CrossRef]
- Zurawicki, L. Pleasures of the palate from the consumer marketing perspective. Food Res. Int. 2015, 76, 200–206. [Google Scholar] [CrossRef]
- Mela, D.J. Eating for pleasure or just wanting to eat? Reconsidering sensory hedonic responses as a driver of obesity. Appetite 2006, 47, 10–17. [Google Scholar] [CrossRef]
- Havermans, R.C. “You Say it’s Liking, I Say it’s Wanting...”. On the difficulty of disentangling food reward in man. Appetite 2011, 57, 286–294. [Google Scholar] [CrossRef] [PubMed]
- Berridge, K.C. Brain reward systems for food incentives and hedonics in normal appetite and eating disorders. In Appetite and Body Weight; Elsevier Inc.: Oxford, UK, 2007; pp. 191–215. ISBN 9780123706331. [Google Scholar]
- Dalton, M.; Finlayson, G. Psychobiological examination of liking and wanting for fat and sweet taste in trait binge eating females. Physiol. Behav. 2014, 136, 128–134. [Google Scholar] [CrossRef] [PubMed]
- Finlayson, G.; Arlotti, A.; Dalton, M.; King, N.; Blundell, J.E. Implicit wanting and explicit liking are markers for trait binge eating. A susceptible phenotype for overeating. Appetite 2011, 57, 722–728. [Google Scholar] [CrossRef] [PubMed]
- Havermans, R.C.; Janssen, T.; Giesen, J.C.A.H.; Roefs, A.; Jansen, A. Food liking, food wanting, and sensory-specific satiety. Appetite 2009, 52, 222–225. [Google Scholar] [CrossRef]
- Polk, S.E.; Schulte, E.M.; Furman, C.R.; Gearhardt, A.N. Wanting and liking: Separable components in problematic eating behavior? Appetite 2017, 115, 45–53. [Google Scholar] [CrossRef]
- Robinson, T.E.; Berridge, K.C. The neural basis of drug craving: An incentive-sensitization theory of addiction. Brain Res. Rev. 1993, 18, 247–291. [Google Scholar] [CrossRef]
- Robinson, T.E.; Berridge, K.C. The psychology and neurobiology of addiction: An incentive–sensitization view. Addiction 2000, 95, 91–117. [Google Scholar]
- Ikeda, J.; Amy, N.K.; Ernsberger, P.; Gaesser, G.A.; Berg, F.M.; Clark, C.A.; Parham, E.S.; Peters, P. The national weight control registry: A critique. J. Nutr. Educ. Behav. 2005, 37, 203–205. [Google Scholar] [CrossRef]
- Blundell, J.E.; Gillett, A. Control of Food Intake in the Obese. Obes. Res. 2001, 9, 263S–270S. [Google Scholar] [CrossRef]
- Drewnowski, A.; Hann, C. Food preferences and reported frequencies of food consumption as predictors of current diet in young women. Am. J. Clin. Nutr. 1999, 70, 28–36. [Google Scholar] [CrossRef]
- Ahmed, S.H.; Avena, N.M.; Berridge, K.C.; Gearhardt, A.N.; Guillem, K. Food addiction. In Neuroscience in the 21st Century: From Basic to Clinical; Springer Science + Business Media: New York, NY, USA, 2013; pp. 2833–2857. ISBN 9781461419976. [Google Scholar]
- Finlayson, G.; King, N.; Blundell, J.E. Is it possible to dissociate “liking” and “wanting” for foods in humans? A novel experimental procedure. Physiol. Behav. 2007, 90, 36–42. [Google Scholar] [CrossRef]
- Peciña, S.; Smith, K.S. Hedonic and motivational roles of opioids in food reward: Implications for overeating disorders. Pharmacol. Biochem. Behav. 2010, 97, 34–46. [Google Scholar] [CrossRef] [PubMed]
- Johnson, A.W. Eating beyond metabolic need: How environmental cues influence feeding behavior. Trends Neurosci. 2013, 36, 101–109. [Google Scholar] [CrossRef] [PubMed]
- Berridge, K.C. “Liking” and “wanting” food rewards: Brain substrates and roles in eating disorders. Physiol. Behav. 2009, 97, 537–550. [Google Scholar] [CrossRef] [PubMed]
- Finlayson, G.; Dalton, M. Hedonics of Food Consumption: Are Food ‘Liking’ and ‘Wanting’ Viable Targets for Appetite Control in the Obese? Curr. Obes. Rep. 2012, 1, 42–49. [Google Scholar] [CrossRef]
- Berridge, K.C. Food reward: Brain substrates of wanting and liking. Neurosci. Biobehav. Rev. 1996, 20, 1–25. [Google Scholar] [CrossRef]
- Dalton, M.; Blundell, J.; Finlayson, G. Effect of BMI and Binge Eating on Food Reward and Energy Intake: Further Evidence for a Binge Eating Subtype of Obesity. Obes. Facts 2013, 6, 348–359. [Google Scholar] [CrossRef]
- Goldstein, R.Z.; Woicik, P.A.; Moeller, S.J.; Telang, F.; Jayne, M.; Wong, C.; Wang, G.J.; Fowler, J.S.; Volkow, N.D. Liking and wanting of drug and non-drug rewards in active cocaine users: The STRAP-R questionnaire. J. Psychopharmacol. 2010, 24, 257–266. [Google Scholar] [CrossRef]
- Pool, E.; Delplanque, S.; Coppin, G.; Sander, D. Is comfort food really comforting? Mechanisms underlying stress-induced eating ☆. Food Res. Int. 2014, 76, 207–215. [Google Scholar] [CrossRef]
- Wölfling, K.; Mörsen, C.P.; Duven, E.; Albrecht, U.; Grüsser, S.M.; Flor, H. To gamble or not to gamble: At risk for craving and relapse-learned motivated attention in pathological gambling. Biol. Psychol. 2011, 87, 275–281. [Google Scholar] [CrossRef]
- Alonso-Alonso, M.; Woods, S.C.; Pelchat, M.; Grigson, P.S.; Stice, E.; Farooqi, S.; Khoo, C.S.; Mattes, R.D.; Beauchamp, G.K. Food reward system: Current perspectives and future research needs. Nutr. Rev. 2015, 73, 296–307. [Google Scholar] [CrossRef] [PubMed]
- Brunault, P.; Ducluzeau, P.H.; Bourbao-Tournois, C.; Delbachian, I.; Couet, C.; Réveillère, C.; Ballon, N. Food Addiction in Bariatric Surgery Candidates: Prevalence and Risk Factors. Obes. Surg. 2016, 26, 1650–1653. [Google Scholar] [CrossRef] [PubMed]
- Burrows, T.; Hides, L.; Brown, R.; Dayas, C.V.; Kay-Lambkin, F. Differences in dietary preferences, personality and mental health in Australian adults with and without food addiction. Nutrients 2017, 9, 285. [Google Scholar] [CrossRef] [PubMed]
- Gearhardt, A.; White, M.; Potenza, M. Binge eating disorder and food addiction. Curr. Drug Abuse Rev. 2011, 4, 201–207. [Google Scholar] [CrossRef] [PubMed]
- Schulte, E.M.; Joyner, M.A.; Potenza, M.N.; Grilo, C.M.; Gearhardt, A.N. Current Considerations Regarding Food Addiction. Curr. Psychiatry Rep. 2015, 17, 19. [Google Scholar] [CrossRef] [PubMed]
- Schulte, E.M.; Yokum, S.; Potenza, M.N.; Gearhardt, A.N. Neural systems implicated in obesity as an addictive disorder: From biological to behavioral mechanisms. In Progress in Brain Research; Elsevier B.V.: London, UK, 2016; Volume 223, pp. 329–346. [Google Scholar]
- Blundell, J.E.; Cooling, J. Routes to obesity: Phenotypes, food choices and activity. Br. J. Nutr. 2000, 83, S33–S38. [Google Scholar] [CrossRef]
- Berthoud, H.-R.; Morrison, C. The Brain, Appetite, and Obesity. Annu. Rev. Psychol. 2008, 59, 55–92. [Google Scholar] [CrossRef]
- Blundell, J.E. A psychobiological system approach to appetite and weight control. In Eating Disorders and Obesity; The Guilford Press: New York, NY, USA, 2002; p. 49. [Google Scholar]
- Epel, E.S.; Tomiyama, A.J.; Mason, A.E.; Laraia, B.A.; Hartman, W.; Ready, K.; Acree, M.; Adam, T.C.; Jeor, S.S.; Kessler, D. The reward-based eating drive scale: A self-report index of reward-based eating. PLoS ONE 2014, 9, e101350. [Google Scholar] [CrossRef] [PubMed]
- Nasser, J. Taste, food intake and obesity. Obes. Rev. 2001, 2, 213–218. [Google Scholar] [CrossRef]
- Yeomans, M.R.; Blundell, J.E.; Leshem, M. Palatability: Response to nutritional need or need-free stimulation of appetite? Br. J. Nutr. 2004, 92, S3–S14. [Google Scholar] [CrossRef]
- Yeomans, M.R.; Tovey, H.M.; Tinley, E.M.; Haynes, C.J. Effects of manipulated palatability on appetite depend on restraint and disinhibition scores from the Three-Factor Eating Questionnaire. Int. J. Obes. 2004, 28, 144–151. [Google Scholar] [CrossRef] [PubMed]
- Blundell, J.E.; Finlayson, G. Is susceptibility to weight gain characterized by homeostatic or hedonic risk factors for overconsumption? Physiol. Behav. 2004, 82, 21–25. [Google Scholar] [CrossRef] [PubMed]
- Dalton, M.; Finlayson, G.; Esdaile, E.; King, N. Appetite, Satiety, and Food Reward in Obese Individuals: A Behavioral Phenotype Approach. Curr. Nutr. Rep. 2013, 2, 207–215. [Google Scholar] [CrossRef]
- Cabanac, M. Preferring for pleasure. Am. J. Clin. Nutr. 1985, 42, 1151–1155. [Google Scholar] [CrossRef] [PubMed]
- Mela, D.J. Determinants of Food Choice: Relationships with Obesity and Weight Control. Obes. Res. 2001, 9, 249–255. [Google Scholar] [CrossRef] [PubMed]
- Finlayson, G.; King, N.; Blundell, J. The role of implicit wanting in relation to explicit liking and wanting for food: Implications for appetite control. Appetite 2008, 50, 120–127. [Google Scholar] [CrossRef]
- Berthoud, H.R. Neural control of appetite: Cross-talk between homeostatic and non-homeostatic systems. Appetite 2004, 43, 315–317. [Google Scholar] [CrossRef]
- Epstein, L.H.; Truesdale, R.; Wojcik, A.; Paluch, R.A.; Raynor, H.A. Effects of deprivation on hedonics and reinforcing value of food. Physiol. Behav. 2003, 78, 221–227. [Google Scholar] [CrossRef]
- Roininen, K.; Lähteenmäki, L.; Tuorila, H. Quantification of consumer attitudes to health and hedonic characteristics of foods. Appetite 1999, 33, 71–88. [Google Scholar] [CrossRef]
- Van Strien, T.; Frijters, J.E.R.; Bergers, G.P.A.; Defares, P.B. The Dutch Eating Behavior Questionnaire (DEBQ) for assessment of restrained, emotional, and external eating behavior. Int. J. Eat. Disord. 1986, 5, 295–315. [Google Scholar] [CrossRef]
- Pool, E.; Sennwald, V.; Delplanque, S.; Brosch, T.; Sander, D. Measuring wanting and liking from animals to humans: A systematic review. Neurosci. Biobehav. Rev. 2016, 63, 124–142. [Google Scholar] [CrossRef] [PubMed]
- Finlayson, G.; Dalton, M.; Blundell, J.E. Liking versus Wanting Food in Human Appetite Relation to Craving, Overconsumption, and “Food Addiction”. In Food and Addiction: A Comprehensive Handbook; Brownell, K.D., Gold, M.S., Eds.; Oxford University Press: London, UK, 2012; pp. 220–225. [Google Scholar]
- Liu, P.J.; Haws, K.L.; Lamberton, C.; Campbell, T.H.; Fitzsimons, G.J. Vice-Virtue Bundles. Manag. Sci. 2015, 61, 204–228. [Google Scholar] [CrossRef]
- Leng, G.; Adan, R.A.H.; Belot, M.; Brunstrom, J.M.; De Graaf, K.; Dickson, S.L.; Hare, T.; Maier, S.; Menzies, J.; Preissl, H.; et al. The determinants of food choice. Proc. Nutr. Soc. 2017, 76, 316–327. [Google Scholar] [CrossRef] [PubMed]
- Casey, P.H.; Szeto, K.; Lensing, S.; Bogle, M.; Weber, J. Children in food-insufficient, low-income families: Prevalence, health, and nutrition status. Arch. Pediatr. Adolesc. Med. 2001, 155, 508–514. [Google Scholar] [CrossRef] [PubMed]
- The Economist. The Business of the Body. Available online: https://www.economist.com/business/2019/07/11/the-business-of-the-body (accessed on 13 December 2019).
- Liu, P.J.; Wisdom, J.; Roberto, C.A.; Liu, L.J.; Ubel, P.A. Using behavioral economics to design more effective food policies to address obesity. Appl. Econ. Perspect. Policy 2014, 36, 6–24. [Google Scholar] [CrossRef]
- Harvard, T.H. Chan School of Public Health Healthy Eating Plate. Available online: https://www.hsph.harvard.edu/nutritionsource/healthy-eating-plate/ (accessed on 12 December 2019).
- Lowe, M.R.; Butryn, M.L. Hedonic hunger: A new dimension of appetite? Physiol. Behav. 2007, 91, 432–439. [Google Scholar] [CrossRef]
- Peciña, S. Opioid reward “liking” and “wanting” in the nucleus accumbens. Physiol. Behav. 2008, 94, 675–680. [Google Scholar] [CrossRef]
- Dalton, M.; Finlayson, G. Hedonics, satiation and satiety. In Satiation, Satiety and the Control of Food Intake; Elsevier Ltd.: London, UK, 2013; pp. 221–237. ISBN 9780857095435. [Google Scholar]
- Berridge, K.C. Motivation concepts in behavioral neuroscience. Physiol. Behav. 2004, 81, 179–209. [Google Scholar] [CrossRef]
- Maclnnis, D.J.; Jaworski, B.J. Information Processing from Advertisements: Toward an Integrative Framework. J. Mark. 1989, 53, 1–23. [Google Scholar] [CrossRef]
- Winkielman, P.; Berridge, K. Irrational Wanting and Subrational Liking: How Rudimentary Motivational and Affective Processes Shape Preferences and Choices. Political Psychol. 2003, 24, 657–680. [Google Scholar] [CrossRef]
- Bindra, D. A motivational view of learning, performance, and behavior modification. Psychol. Rev. 1974, 81, 199–213. [Google Scholar] [CrossRef] [PubMed]
- McNeill, B.W.; Stoltenberg, C.D. Reconceptualizing Social Influence in Counseling: The Elaboration Likelihood Model. J. Couns. Psychol. 1989, 36, 24–33. [Google Scholar] [CrossRef]
- Peciña, S.; Smith, K.S.; Berridge, K.C. Hedonic Hot Spots in the Brain. Neurosci. 2006, 12, 500–511. [Google Scholar] [CrossRef] [PubMed]
- Bickel, W.K.; Marsch, L.A.; Carroll, M.E. Deconstructing relative reinforcing efficacy and situating the measures of pharmacological reinforcement with behavioral economics: A theoretical proposal. Psychopharmacology 2000, 153, 44–56. [Google Scholar] [CrossRef] [PubMed]
- Reiss, S.; Havercamp, S. The sensitivity theory of motivation: Implications for psychopathology. Behav. Res. Ther. 1996, 34, 621–632. [Google Scholar] [CrossRef]
- Hursh, S.R.; Bauman, R.A.; Green, L.; Kagel, J.H. The behavioral analysis of demand. Adv. Behav. Econ. 1987, 1, 117–165. [Google Scholar]
- Lowe, M.R.; Levine, A.S. Eating motives and the controversy over dieting: Eating less than needed versus less than wanted. Obes. Res. 2005, 13, 797–806. [Google Scholar] [CrossRef]
- De Castro, J.M.; Bellisle, F.; Dalix, A.M. Palatability and intake relationships in free-living humans: Measurement and characterization in the French. Physiol. Behav. 2000, 68, 271–277. [Google Scholar] [CrossRef]
- Nijs, I.M.T.; Muris, P.; Euser, A.S.; Franken, I.H.A. Differences in attention to food and food intake between overweight/obese and normal-weight females under conditions of hunger and satiety. Appetite 2010, 54, 243–254. [Google Scholar] [CrossRef]
- Franken, I.H.A.; Muris, P. Individual differences in reward sensitivity are related to food craving and relative body weight in healthy women. Appetite 2005, 45, 198–201. [Google Scholar] [CrossRef]
- Berridge, K.C.; Robinson, T.E. The Mind of an Addicted Brain: Neural Sensitization of Wanting Versus Liking. Curr. Dir. Psychol. Sci. 1995, 4, 71–75. [Google Scholar] [CrossRef]
- Hetherington, M.M.; Pirie, L.M.; Nabb, S. Stimulus satiation: Effects of repeated exposure to foods on pleasantness and intake. Appetite 2002, 38, 19–28. [Google Scholar] [CrossRef] [PubMed]
- Wyvell, C.L.; Berridge, K.C. Intra-accumbens amphetamine increases the conditioned incentive salience of sucrose reward: Enhancement of reward “wanting” without enhanced “liking” or response reinforcement. J. Neurosci. 2000, 20, 8122–8130. [Google Scholar] [CrossRef]
- Dickinson, A.; Balleine, B. Hedonics: The Cognitive—Motivational Interface. In Pleasures of the Brain; Kringelbach, M.L., Berridge, K.C., Eds.; Oxford University Press: London, UK, 2010; pp. 74–84. [Google Scholar]
- Berridge, K.C.; Aldridge, J.W. Decision utility, the brain, and pursuit of hedonic goals. Soc. Cogn. 2008, 26, 621–646. [Google Scholar] [CrossRef] [PubMed]
- Berridge, K.C.; O’Doherty, J.P. From Experienced Utility to Decision Utility. In Neuroeconomics, 2nd ed.; Glimcher, P.W., Fehr, E., Eds.; Academic Press: San Diego, CA, USA, 2014; pp. 335–351. ISBN 978-0-12-416008-8. [Google Scholar]
- Havermans, R.C. How to tell where “liking” ends and “wanting” begins. Appetite 2012, 58, 252–255. [Google Scholar] [CrossRef]
- Tibboel, H.; De Houwer, J.; Spruyt, A.; Field, M.; Kemps, E.; Crombez, G. Testing the validity of implicit measures of wanting and liking. J. Behav. Ther. Exp. Psychiatry 2011, 42, 284–292. [Google Scholar] [CrossRef]
- Epstein, L.H.; Wright, S.M.; Paluch, R.A.; Leddy, J.; Hawk, L.W.; Jaroni, J.L.; Saad, F.G.; Crystal-Mansour, S.; Lerman, C. Food hedonics and reinforcement as determinants of laboratory food intake in smokers. Physiol. Behav. 2004, 81, 511–517. [Google Scholar] [CrossRef]
- Cheema, A.; Soman, D. The effect of partitions on controlling consumption. J. Mark. Res. 2008, 45, 665–675. [Google Scholar] [CrossRef]
- Schwartz, J.; Riis, J.; Elbel, B.; Ariely, D. Inviting consumers to downsize fast-food portions significantly reduces calorie consumption. Health Aff. 2012, 31, 399–407. [Google Scholar] [CrossRef]
- Wertenbroch, K. Consumption self-control by rationing purchase quantities of virtue and vice. Mark. Sci. 1998, 17, 317–337. [Google Scholar] [CrossRef]
- Redden, J.P.; Haws, K.L. Healthy Satiation: The Role of Decreasing Desire in Effective Self-Control. J. Consum. Res. 2013, 39, 1100–1114. [Google Scholar] [CrossRef]
- Haws, K.; Lamberton, C.; Dzhogleva, H.; Fitzsimons, G. A Life in Balance Or a Slippery Slope?: Exploring the Use and Effectiveness of Moderation Versus Avoidance Self-Control Strategies. ACR N. Am. Adv. 2011, 36, 27–28. [Google Scholar]
- Kunda, Z. The case for motivated reasoning. Psychol. Bull. 1990, 108, 480–498. [Google Scholar] [CrossRef] [PubMed]
- Stroebe, W.; van Koningsbruggen, G.M.; Papies, E.K.; Aarts, H. Why most dieters fail but some succeed: A goal conflict model of eating behavior. Psychol. Rev. 2013, 120, 110–138. [Google Scholar] [CrossRef] [PubMed]
- Center for Disease Control and Prevention Body Mass Index. Available online: https://www.cdc.gov/healthyweight/assessing/bmi/index.html (accessed on 2 January 2019).
- Hair, J.F.; Black, W.C.; Babin, B.J.; Anderson, R.E. Multivariate Data Analysis, 7th ed.; Pearson Education Limited: Essex, UK, 2014; ISBN 978-0138132637. [Google Scholar]
- Everitt, B.S.; Landau, S.; Leese, M.; Stahl, D. Cluster Analysis, 5th ed.; Wiley: Essex, UK, 2011. [Google Scholar]
- Raghunathan, R.; Naylor, R.W.; Hoyer, W.D. The unhealthy = Tasty intuition and its effects on taste inferences, enjoyment, and choice of food products. J. Mark. 2006, 70, 170–184. [Google Scholar] [CrossRef]
- Drewnowski, A.; Renderson, S.A.; Driscoll, A.; Rolls, B.J. The Dietary Variety Score. J. Am. Diet. Assoc. 1997, 97, 266–271. [Google Scholar] [CrossRef]
- Inman, J.J. The Role of Sensory-Specific Satiety in Attribute-Level Variety Seeking. J. Consum. Res. 2001, 28, 105–120. [Google Scholar] [CrossRef]
- Kahn, B.E.; Wansink, B. The Influence of Assortment Structure on Perceived Variety and Consumption Quantities. J. Consum. Res. 2004, 30, 519–533. [Google Scholar] [CrossRef]
- Berridge, K.C.; Robinson, T.E. From Experienced Utility to Decision Utility. In Neuroeconomics; Fehr, E., GLimcher, P.W., Eds.; Academic Press: San Diego, CA, USA, 2014; pp. 335–351. [Google Scholar]
- Robinson, M.J.F.; Berridge, K.C. Instant transformation of learned repulsion into motivational “wanting. ” Curr. Biol. 2013, 23, 282–289. [Google Scholar] [CrossRef]
- Moors, A.; Ellsworth, P.C.; Scherer, K.R.; Frijda, N.H. Appraisal theories of emotion: State of the art and future development. Emot. Rev. 2013, 5, 119–124. [Google Scholar] [CrossRef]
- SAS Computing Marginal Effects for Discrete Dependent Variable Models. Available online: https://support.sas.com/rnd/app/ets/examples/margeff/index.html (accessed on 10 January 2020).
- Bartus, T. Estimation of marginal effects using margeff. Stata J. 2005, 5, 309–329. [Google Scholar] [CrossRef]
- Berridge, K.C.; Robinson, T.E. Liking, wanting and the incentive salience theory of addiction. Am. Psychol. 2016, 71, 670–679. [Google Scholar] [CrossRef] [PubMed]
- Bechara, A.; Berridge, K.C.; Bickel, W.K.; Morón, J.A.; Williams, S.B.; Stein, J.S. A Neurobehavioral Approach to Addiction: Implications for the Opioid Epidemic and the Psychology of Addiction. Psychol. Sci. Public Interest 2019, 20, 96–127. [Google Scholar] [CrossRef] [PubMed]
- Hanel, P.H.P.; Vione, K.C. Do student samples provide an accurate estimate of the general public? PLoS ONE 2016, 11, e0168354. [Google Scholar] [CrossRef]
- Khan, U.; Dhar, R. Licensing effect in consumer choice. J. Mark. Res. 2006, 43, 259–266. [Google Scholar] [CrossRef]
- Haws, K.L.; Liu, P.J.; Redden, J.P.; Silver, H.J. Exploring the relationship between varieties of variety and weight loss: When more variety can help people lose weight. J. Mark. Res. 2017, 54, 619–635. [Google Scholar] [CrossRef]
- Hamilton, R.W.; Koukova, N.T. Choosing options for products: The effects of mixed bundling on consumers’ inferences and choices. J. Acad. Mark. Sci. 2008, 36, 423–433. [Google Scholar] [CrossRef]











| Variables | Measurements |
|---|---|
| Food Pleasure | HTAS subscale of Pleasure [59] |
| Food Desire | The DEBQ subscales of Emotional plus External [60] |
| Vice- Virtue Bundles | Evenly randomized experiment of Bundle of vice-virtue options 2 (full virtue or full vice) versus 5 options concept (full virtue, ½ vice, ½ vice, ¾ vice, full vice) [63] |
| Food Choice | Food selection from photos of either 4 tomatoes (124 kcal) or 4 croquettes (700 kcal); or 4 tomatoes (124 kcal) 3 tomatoes and 1 croquette (268 kcal), 2 tomatoes and 2 croquettes (412 kcal), 1 tomato and 3 croquettes (556 kcal), or 4 croquettes (700 kcal) |
| Gender | Direct question |
| BMI | Direct question of weight(kg) and height(m) [101] through the formula: kg/m2 |
| n | M | SD | 1 | 2 | 3 | 4 | 5 | 6 | |
|---|---|---|---|---|---|---|---|---|---|
| 1. Food pleasure (liking) a | 273 | 24.53 | 3.41 | - | |||||
| 2. Food desire (wanting) b | 273 | 39.85 | 14.89 | 0.56 ** | - | ||||
| 3. Two-options food set c | 138 | 1.42 | 0.49 | 0.22 * | 0.46 ** | - | |||
| 4. Five-options food set d | 135 | 2.64 | 1.14 | 0.51 ** | 0.77 ** | g | - | ||
| 5. BMI e | 273 | 24.4 | 3.71 | 0.08 | 0.01 | 0.01 | 0.06 | - | |
| 6. Gender f | 273 | 1.62 | 0.48 | 0.12 * | 0.16 ** | 0.04 | 0.03 | −0.12 * | - |
| Choice Option (% Choosing) | |||||
|---|---|---|---|---|---|
| Study Condition | Pure Virtue | ¼ Vice | ½ Vice | ¾ Vice | Pure Vice |
| Pure virtue-pure vice (n = 138) | 58 | - | - | - | 42 |
| Vice-virtue 50/50 included (n = 135) | 17 | 31 | 28 | 18 | 6 |
| Two options | |||||
| Pure virtue (124 Kcal.) | Pure vice (700 Kcal.) | Total (Kcal.) | Per capita (Kcal.) | ||
| Segments | Reward lovers | 1116 | 9,800 | 10,916 | 475 |
| Non indulgents | 6324 | 10,500 | 16,824 | 255 | |
| Half epicurious | 2480 | 20,300 | 27,740 | 566 | |
| Total | 9920 | 40,600 | 50,520 | 366 | |
| Five options bundle | ||||||||
| Pure virtue (124 Kcal.) | 1/4 vice (268 Kcal.) | 1/2 vice (412 Kcal.) | 3/4 vice (556 Kcal.) | Pure vice (700 Kcal.) | Total (Kcal.) | Per capita (Kcal.) | ||
| Segments | Reward lovers | 0 | 536 | 3296 | 5004 | 5600 | 14,436 | 535 |
| Non indulgents | 2108 | 6164 | 4944 | 556 | 0 | 13,772 | 260 | |
| Half epicurious | 744 | 4556 | 7416 | 7784 | 0 | 28,208 | 513 | |
| Total | 2852 | 11,256 | 15,656 | 13,344 | 5600 | 48,708 | 361 | |
| Dependent Variable | ||||||||||
|---|---|---|---|---|---|---|---|---|---|---|
| Two-Choices -Logit- (Ref.Category = Pure Virtue) | Five-Choices -Multinomial- (Ref.Category = Pure Virtue) | |||||||||
| Pure Vice | 1/4 Vice | 1/2 Vice | 3/4 Vice | Pure Vice | ||||||
| Log-odds | Odds | Log-odds | Odds | Log-odds | Odds | Log-odds | Odds | Log-odds | Odds | |
| Food liking | 0.336 (0.212) | 1.4 | 0.346 *** (0.057) | 1.41 | 0.438 *** (0.068) | 1.55 | 0.430 *** (0.088) | 1.53 | −1.235 *** (0.391) | 0.29 |
| Food wanting | 0.312 ** (0.128) | 1.37 | 0.351 *** (0.086) | 1.42 | 0.430 *** (0.091) | 1.54 | 0.511 *** (0.098) | 1.67 | −0.031 (0.175) | 0.97 |
| Food liking * Food wanting | −0.009 * (0.005) | 0.99 | −0.009 *** (0.003) | 0.99 | −0.009 *** (0.004) | 0.99 | −0.08 ** (0.004) | 0.99 | 0.025 ** (0.011) | 1.02 |
| Intercept | −11.648 ** (5.228) | 0.00 | −11.537 ** (0.004) | 0.00 | −16.811 *** (0.004) | 0.00 | −21.988 *** (0.004) | 0.00 | −0.598 *** (0.016) | 0.55 |
| Akaike Information Criteria | 160.1 | 305.2 | 305.2 | 305.2 | 305.2 | |||||
| Option | Heuristic Rule |
|---|---|
| Pure virtue | Food wanting < 25 |
| ¼ vice | Food wanting 26–36 |
| ½ vice | Food wanting 36–47 Food wanting 47–59 and food liking > 27 |
| ¾ vice | Food wanting 47–59 and food liking < 27 |
| Full vice | Food wanting > 59 |
© 2020 by the authors. Licensee MDPI, Basel, Switzerland. This article is an open access article distributed under the terms and conditions of the Creative Commons Attribution (CC BY) license (http://creativecommons.org/licenses/by/4.0/).
Share and Cite
Recio-Román, A.; Recio-Menéndez, M.; Román-González, M.V. Food Reward and Food Choice. An Inquiry Through The Liking and Wanting Model. Nutrients 2020, 12, 639. https://doi.org/10.3390/nu12030639
Recio-Román A, Recio-Menéndez M, Román-González MV. Food Reward and Food Choice. An Inquiry Through The Liking and Wanting Model. Nutrients. 2020; 12(3):639. https://doi.org/10.3390/nu12030639
Chicago/Turabian StyleRecio-Román, Almudena, Manuel Recio-Menéndez, and María Victoria Román-González. 2020. "Food Reward and Food Choice. An Inquiry Through The Liking and Wanting Model" Nutrients 12, no. 3: 639. https://doi.org/10.3390/nu12030639
APA StyleRecio-Román, A., Recio-Menéndez, M., & Román-González, M. V. (2020). Food Reward and Food Choice. An Inquiry Through The Liking and Wanting Model. Nutrients, 12(3), 639. https://doi.org/10.3390/nu12030639

