Large-Scale Assessment of Coastal Aquaculture Ponds with Sentinel-1 Time Series Data
Abstract
:1. Introduction
2. Study Area
3. Data
3.1. Sentinel-1 Data
3.2. Aquaculture Pond Samples and Shape Metrics
3.3. DEM Data
3.4. Coastline Data
4. Methods
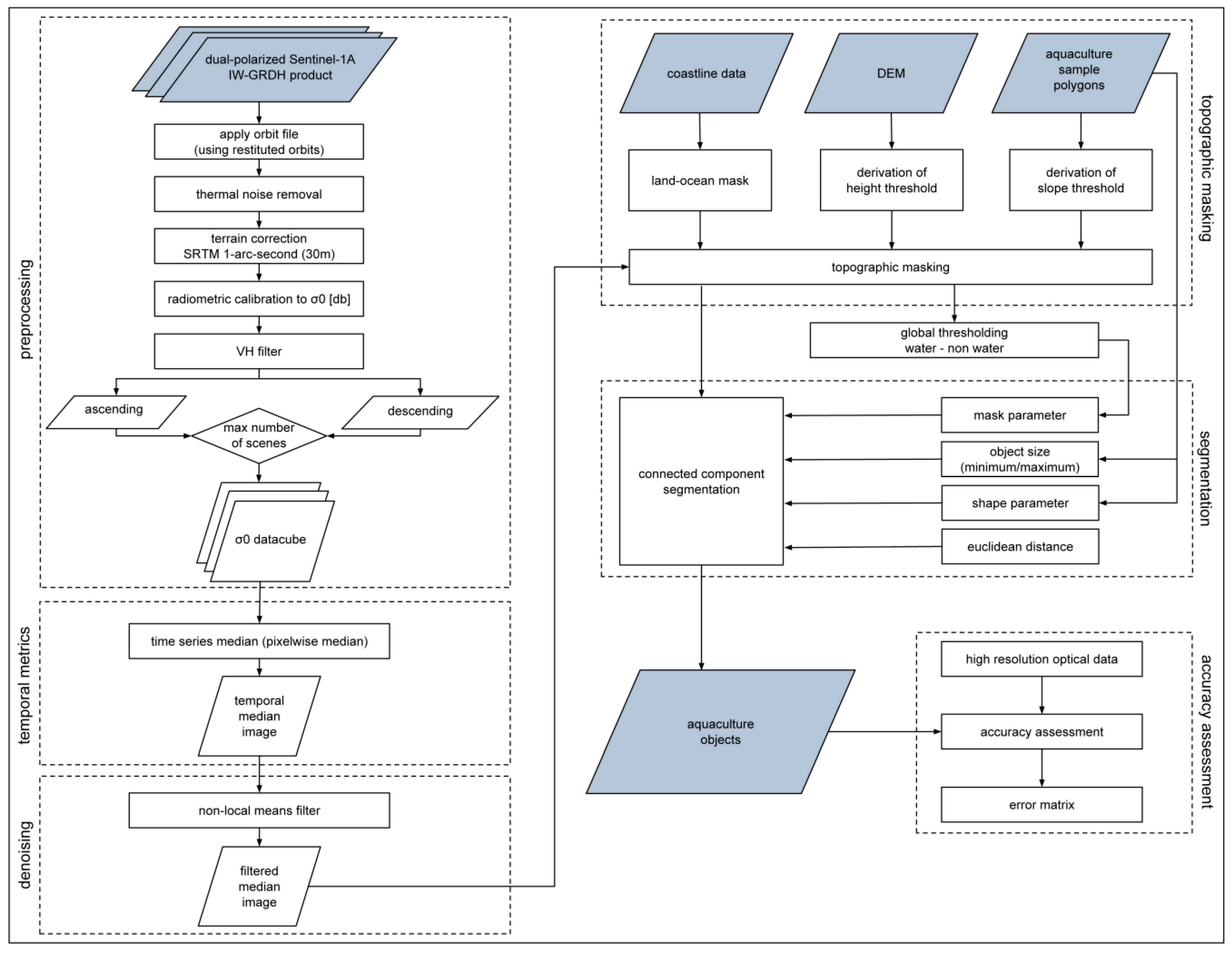
4.1. SAR Data Pre-Processing
4.2. Derivation of SAR Temporal Metrics
4.3. Edge Sharpening
4.4. Terrain Masking
4.5. Segmentation
4.5.1. Derivation of Water Thresholds
4.5.2. Connected Component Segmentation
4.6. Validation
5. Results
5.1. Validation Results
5.2. Aquaculture Mapping Evaluation for the Four Study Areas
6. Discussion
7. Conclusions
Acknowledgments
Author Contributions
Conflicts of Interest
Appendix A
- Python 2.7.11
- Scipy 0.17.0
- GDAL 1.11.2
- numpy 1.10.4
- scikit-image 0.12.3
- scikit-learn 0.17.1
- rasterstats 0.10.03
- rasterio 1.0a3
- Fiona 1.7.1
- pandas 0.18.0
- Orfeo Toolbox 5.4.0
References
- Ottinger, M.; Clauss, K.; Kuenzer, C. Aquaculture: Relevance, distribution, impacts and spatial assessments—A review. Ocean Coast. Manag. 2016, 119, 244–266. [Google Scholar] [CrossRef]
- Food and Agriculture Organization (FAO). The State of World Fisheries and Aquaculture 2016; FAO: Rome, Italy, 2016. [Google Scholar]
- Renaud, F.G.; Le, T.T.H.; Lindener, C.; Guong, V.T.; Sebesvari, Z. Resilience and shifts in agro-ecosystems facing increasing sea-level rise and salinity intrusion in Ben Tre Province, Mekong Delta. Clim. Chang. 2014, 133, 1–16. [Google Scholar] [CrossRef]
- Cao, L.; Wang, W.; Yang, Y.; Yang, C.; Yuan, Z.; Xiong, S.; Diana, J. Environmental Impact of Aquaculture and Countermeasures to Aquaculture Pollution in China. Environ. Sci. Pollut. Res. 2007, 14, 452–462. [Google Scholar]
- Rico, A.; Van den Brink, P.J. Probabilistic risk assessment of veterinary medicines applied to four major aquaculture species produced in Asia. Sci. Total Environ. 2014, 468–469, 630–641. [Google Scholar] [CrossRef] [PubMed]
- Kuenzer, C.; Ottinger, M.; Wegmann, M.; Guo, H.; Wang, C.; Zhang, J.; Dech, S.; Wikelski, M. Earth observation satellite sensors for biodiversity monitoring: Potentials and bottlenecks. Int. J. Remote Sens. 2014, 35, 6599–6647. [Google Scholar] [CrossRef]
- Matgen, P.; Hostache, R.; Schumann, G.; Pfister, L.; Hoffmann, L.; Savenije, H.H.G. Towards an automated SAR-based flood monitoring system: Lessons learned from two case studies. Phys. Chem. Earth 2011, 36, 241–252. [Google Scholar] [CrossRef]
- Little, D.C.; Karim, M.; Turongruang, D.; Morales, E.J.; Murray, F.J.; Barman, B.K.; Haque, M.M.; Kundu, N.; Belton, B.; Faruque, G.; et al. Livelihood impacts of ponds in Asia-opportunities and constraints. In Fishponds in Farming Systems; Van der Zijpp, A., Verreth, J., Van Mensvoort, M., Bosma, R., Beveridge, M., Eds.; Wageningen Academic Publishers: Wageningen, The Netherlands, 2007; pp. 177–202. [Google Scholar]
- Henderson, F.M.; Lewis, A.J. Principles and Applications of Imaging Radar. Manual of Remote Sensing; John Wiley & Sons Inc.: New York, NY, USA, 1998. [Google Scholar]
- Sridhar, P.N.; Surendran, A.; Ramana, I.V. Auto-extraction technique-based digital classification of saltpans and aquaculture plots using satellite data. Int. J. Remote Sens. 2008, 29, 313–323. [Google Scholar] [CrossRef]
- Zhang, T.; Li, Q.; Yang, X.; Zhou, C.; Su, F. Automatic Mapping Aquaculture in Coastal Zone from TM Imagery with OBIA Approach. In Proceedings of the 18th International Conference on Geoinformatics, Beijing, China, 18–20 June 2010; pp. 1–4. [Google Scholar]
- Yang, D.; Yang, C. Detection of seagrass distribution changes from 1991 to 2006 in Xincun Bay, Hainan, with satellite remote sensing. Sensors 2009, 9, 830–844. [Google Scholar] [CrossRef] [PubMed]
- Hazarika, M.K.; Samarakoon, L.; Honda, K.; Thanwa, J.; Pongthanapanich, T.; Boonsong, K.; Luang, K. Monitoring and Impact Assessment of Shrimp Farming in the East Coast of Thailand Using Remote Sensing and Gis. Archives 2000, XXXIII, 504–510. [Google Scholar]
- De Graaf, G.; Kamal, M.; Martin, T.; Schepel, M. Remote Sensing Techniques for Detecting and Mapping Aquaculture Ponds in Bangladesh. In Proceedings of the Second International Symposium on GIS-Spatial Analyses in Fishery and Aquatic Sciences, Brighton, UK, 3–6 September 2002. [Google Scholar]
- Zhang, T.; Yang, X.; Hu, S.; Su, F. Extraction of coastline in aquaculture coast from multispectral remote sensing images: Object-based region growing integrating edge detection. Remote Sens. 2013, 5, 4470–4487. [Google Scholar] [CrossRef]
- Disperati, L.; Virdis, S.G.P. Assessment of land-use and land-cover changes from 1965 to 2014 in Tam Giang-Cau Hai Lagoon, central Vietnam. Appl. Geogr. 2015, 58, 48–64. [Google Scholar] [CrossRef]
- Loberternos, R.A.; Porpetcho, W.P.; Graciosa, J.C.A.; Violanda, R.R.; Diola, A.G.; Dy, D.T.; Otadoy, R.E.S. An object-based workflow developed to extract aquaculture ponds from airborne lidar data: A test case in central visayas, Philippines. ISPRS-Int. Arch. Photogramm. Remote Sens. Spat. Inf. Sci. 2016, XLI-B8, 1147–1152. [Google Scholar]
- Virdis, S.G.P. An object-based image analysis approach for aquaculture ponds precise mapping and monitoring: A case study of Tam Giang-Cau Hai Lagoon, Vietnam. Environ. Monit. Assess. 2014, 186, 117–133. [Google Scholar] [CrossRef] [PubMed]
- Joshi, N.; Baumann, M.; Ehammer, A.; Fensholt, R.; Grogan, K.; Hostert, P.; Jepsen, M.R.; Kuemmerle, T.; Meyfroidt, P.; Mitchard, E.T.A.; et al. A review of the application of optical and radar remote sensing data fusion to land use mapping and monitoring. Remote Sens. 2016, 8, 70. [Google Scholar] [CrossRef]
- Kuenzer, C.; Klein, I.; Ullmann, T.; Georgiou, E.; Baumhauer, R.; Dech, S. Remote Sensing of River Delta Inundation: Exploiting the Potential of Coarse Spatial Resolution, Temporally-Dense MODIS Time Series. Remote Sens. 2015, 7, 8516–8542. [Google Scholar] [CrossRef]
- Pekel, J.-F.; Cottam, A.; Gorelick, N.; Belward, A.S. High-resolution mapping of global surface water and its long-term changes. Nature 2016, 540, 1–19. [Google Scholar] [CrossRef] [PubMed]
- Schmitt, A.; Wendleder, A.; Roth, A.; Brisco, B. Water extent monitoring and water level estimation using multi-frequency, multi-polarized, and multi-temporal SAR data. In Proceedings of the IEEE International Geoscience and Remote Sensing Symposium, Quebec City, QC, Canada, 13–18 July 2014. [Google Scholar]
- Ding, X.; Li, X. Monitoring of the water-area variations of Lake Dongting in China with ENVISAT ASAR images. Int. J. Appl. Earth Obs. Geoinf. 2011, 13, 894–901. [Google Scholar] [CrossRef]
- Bertram, A.; Wendleder, A.; Schmitt, A.; Huber, M. Long-Term Monitoring of Water Dynamics in the Sahel Region Using the Multi-Sar-System. Int. Arch. Photogramm. Remote Sens. Spat. Inf. Sci. 2016, XLI-B8, 12–19. [Google Scholar]
- Santoro, M.; Wegmüller, U. Multi-temporal synthetic aperture radar metrics applied to map open water bodies. IEEE J. Sel. Top. Appl. Earth Obs. Remote Sens. 2014, 7, 3225–3238. [Google Scholar] [CrossRef]
- Pulvirenti, L.; Chini, M.; Pierdicca, N.; Guerriero, L.; Ferrazzoli, P. Flood monitoring using multi-temporal COSMO-SkyMed data: Image segmentation and signature interpretation. Remote Sens. Environ. 2011, 115, 990–1002. [Google Scholar] [CrossRef]
- Schumann, G.; Matgen, P.; Hoffmann, L.; Hostache, R.; Pappenberger, F.; Pfister, L.; Carlo-based, M. Deriving distributed roughness values from satellite radar data for flood inundation modelling. J. Hydrol. 2007, 334, 96–111. [Google Scholar] [CrossRef]
- Martinis, S.; Twele, A.; Voigt, S. Unsupervised extraction of flood-induced backscatter changes in SAR data using markov image modeling on irregular graphs. IEEE Trans. Geosci. Remote Sens. 2011, 49, 251–263. [Google Scholar] [CrossRef]
- Martinis, S.; Kuenzer, C.; Wendleder, A.; Huth, J.; Twele, A.; Roth, A.; Dech, S. Comparing four operational SAR-based water and flood detection approaches. Int. J. Remote Sens. 2015, 36, 3519–3543. [Google Scholar] [CrossRef]
- Kuenzer, C.; Guo, H.; Huth, J.; Leinenkugel, P.; Li, X.; Dech, S. Flood Mapping and Flood Dynamics of the Mekong Delta: ENVISAT-ASAR-WSM Based Time Series Analyses. Remote Sens. 2013, 5, 687–715. [Google Scholar] [CrossRef]
- Gstaiger, V.; Huth, J.; Gebhardt, S.; Wehrmann, T.; Kuenzer, C. Multi-sensoral and automated derivation of inundated areas using TerraSAR-X and ENVISAT ASAR data. Int. J. Remote Sens. 2012, 33, 7291–7304. [Google Scholar] [CrossRef]
- Kuenzer, C.; Guo, H.; Schlegel, I.; Tuan, V.Q.; Li, X.; Dech, S. Varying scale and capability of Envisat ASAR-WSM, TerraSAR-X Scansar and TerraSAR-X Stripmap data to assess urban flood situations: A case study of the mekong delta in Can Tho province. Remote Sens. 2013, 5, 5122–5142. [Google Scholar] [CrossRef]
- Amitrano, D.; Martino, G.; Iodice, A.; Mitidieri, F.; Papa, M.N.; Riccio, D.; Ruello, G. Sentinel-1 for Monitoring Reservoirs: A Performance Analysis. Remote Sens. 2014, 6, 10676–10693. [Google Scholar] [CrossRef]
- Herman, V.W.G.; Carlos, S.S. First Analyses of Sentinel-1 Images for Maritime Surveillance; Publications Office of the European Union: Luxembourg, 2014. [Google Scholar]
- Marini, Y.; Emiyati; Prayogo, T.; Hanzah, R.; Hasyim, B. Fishpond aquaculture inventory in Maros Regency of South Sulawesi Province. Int. J. Remote Sens. Earth Sci. 2013, 10, 25–35. [Google Scholar]
- Boivin, T.G.; Dean, A.M.; Werle, D.W.; Johnston, E.; Bruce, G.S.; Suvanachai, P.; Tsui, O. Earth Observation Opportunities in the Fisheries and Aquaculture Sectors. In Proceedings of the 2004 Envisat & ERS Symposium, Salzburg, Austria, 6–10 September 2004. [Google Scholar]
- Travaglia, C.; Profeti, G.; Aguilar-Manjarrez, J.; Lopez, N.A. Mapping Coastal Aquaculture and Fisheries Structures by Satellite Imaging Radar; FAO Fisheries Technical Paper: Rome, Italy, 2004. [Google Scholar]
- Szuster, B.W.; Steckler, C.; Kullavanijaya, B. Detecting and Managing Coastal Fisheries and Aquaculture Gear Using Satellite Radar Imagery. Coast. Manag. 2008, 36, 318–329. [Google Scholar] [CrossRef]
- Chen, Y.; He, X.; Wang, J.; Xiao, R. The Influence of Polarimetric Parameters and an Object-Based Approach on Land Cover Classification in Coastal Wetlands. Remote Sens. 2014, 6, 12575–12592. [Google Scholar] [CrossRef]
- Travaglia, C.; Kapetsky, J.; Profeti, G. Inventory and Monitoring of Shrimp Farms in Sri Lanka by ERS-SAR Data; Environment and Natural Resources Working Paper: Rome, Italy, 1999; Volume 1999. [Google Scholar]
- Food and Agriculture Organization (FAO). The State of World Fisheries and Aquaculture 2014; FAO: Rome, Italy, 2014. [Google Scholar]
- Food and Agriculture Organization (FAO). Fisheries and Aquaculture Software. FishStat—Software for Fishery Statistical Time Series; Fisheries and Aquaculture Department: Rome, Italy, 2011.
- Kuenzer, C.; Renaud, F. Climate and Environmental Change in River Deltas Globally: Expected Impacts, Resilience, and Adaption. In The Mekong Delta System—Interdisciplinary Analyses of a River Delta; Renaud, F., Kuenzer, C., Eds.; Springer: New York, NY, USA, 2012; pp. 7–46. [Google Scholar]
- Vo, Q.T.; Oppelt, N.; Leinenkugel, P.; Kuenzer, C. Remote Sensing in Mapping Mangrove Ecosystems—An Object-Based Approach. Remote Sens. 2013, 5, 183–201. [Google Scholar] [CrossRef]
- Ottinger, M.; Vo, T.Q.; Kuenzer, C. Aquakultur im Mekong Delta. Geogr. Rundsch. 2016, 2, 24–30. [Google Scholar]
- GSO Statistical Data on Vietnam. Available online: http://www.gso.gov.vn (accessed on 24 July 2015).
- Luu, T.N.M.; Garnier, J.; Billen, G.; Le, T.P.Q.; Nemery, J.; Orange, D.; Le, L.A. N, P, Si budgets for the Red River Delta (northern Vietnam): How the delta affects river nutrient delivery to the sea. Biogeochemistry 2012, 107, 241–259. [Google Scholar] [CrossRef]
- Ngoc, L.B. Climate Change and Land Use Change of Rural Households in The Red River Delta, Vietnam. J. Econ. Dev. 2013, 15, 79–94. [Google Scholar]
- Zhijia, L.I.U.; Heqing, H.; Werners, S.E.; Dan, Y.A.N. Construction area expansion in relation to economic-demographic development and land resource in the Pearl River Delta of China. J. Geogr. Sci. 2016, 26, 188–202. [Google Scholar]
- Haas, J.; Ban, Y. Urban growth and environmental impacts in Jing-Jin-Ji, the Yangtze, River Delta and the Pearl River Delta. Int. J. Appl. Earth Obs. Geoinf. 2014, 30, 42–55. [Google Scholar] [CrossRef]
- Cheng, Z.; Man, Y.B.; Nie, X.P.; Wong, M.H. Trophic relationships and health risk assessments of trace metals in the aquaculture pond ecosystem of Pearl River Delta, China. Chemosphere 2013, 90, 2142–2148. [Google Scholar] [CrossRef] [PubMed]
- World Bank Group. East Asia’s Changing Urban Landscape: Measuring a Decade of Spatial Growth; World Bank: Washington, DC, USA, 2015. [Google Scholar]
- Kuenzer, C.; Ottinger, M.; Liu, G.; Sun, B.; Baumhauer, R.; Dech, S. Earth observation-based coastal zone monitoring of the Yellow River Delta: Dynamics in China’s second largest oil producing region over four decades. Appl. Geogr. 2014, 55, 92–107. [Google Scholar] [CrossRef]
- Ottinger, M.; Kuenzer, C.; Liu, G.; Wang, S.; Dech, S. Monitoring land cover dynamics in the Yellow River Delta from 1995 to 2010 based on Landsat 5 TM. Appl. Geogr. 2013, 44, 53–68. [Google Scholar] [CrossRef]
- ESA. Sentinel-1 User Handbook; European Space Agency: Paris, France, 2013. [Google Scholar]
- Torres, R.; Snoeij, P.; Geudtner, D.; Bibby, D.; Davidson, M.; Attema, E.; Potin, P.; Rommen, B.; Floury, N.; Brown, M.; et al. Remote Sensing of Environment GMES Sentinel-1 mission. Remote Sens. Environ. 2012, 120, 9–24. [Google Scholar] [CrossRef]
- Schubert, A.; Small, D.; Miranda, N.; Geudtner, D.; Meier, E. Sentinel-1A Product Geolocation Accuracy: Commissioning Phase Results. Remote Sens. 2015, 9431–9449. [Google Scholar] [CrossRef]
- Montero, R.S.; Bribiesca, E. State of the art of compactness and circularity measures. Int. Math. Forum 2009, 4, 1305–1335. [Google Scholar]
- Smith, D.; John, M.; Goodchild, M.F.; Longley, P. Geospatial Analysis: A Comprehensive Guide to Principles, Techniques and Software Tools; Troubador Publishing Ltd.: Leicester, UK, 2007. [Google Scholar]
- Liu, C.; Shi, R. Boundary Data of Asia Tropical Humid & Semi-Humid Eco-region (ATHSBND). Available online: http://www.geodoi.ac.cn/weben/doi.aspx?Id=165 (accessed on 1 May 2017).
- Liu, C.; Shi, R. Boundary Data of East Asia Summer Monsoon Geo_Eco_region (EASMBND). Available online: http://www.geodoi.ac.cn/weben/doi.aspx?Id=201 (accessed on 1 May 2017).
- NGA/USGS. SRTM Water Body Data Product Specific Guidance. Available online: https://dds.cr.usgs.gov/srtm/version2_1/SWBD/SWBD_Documentation/SWDB_Product_Specific_Guidance.pdf (accessed on 1 May 2017).
- Copernicus Open Access Hub. Available online: https://scihub.copernicus.eu/ (accessed on 14 January 2016).
- Argenti, F.; Lapini, A.; Alparone, L.; Marta, V.S. A Tutorial on Speckle Reduction in Synthetic Aperture Radar Images. IEEE Trans. Geosci. Remote Sens. Mag. 2013, 1, 6–35. [Google Scholar] [CrossRef]
- Hellwich, O.; Mayer, H.; Winkler, G. Detection of lines in synthetic aperture radar (SAR) scenes. Proc. Int. Arch. Photogramm. Remote Sens. 1996, 31, 312–320. [Google Scholar]
- Younos, T.M.A. Advances in Water Monitoring Research; Water Resources Publication: Highlands Ranch, CO, USA, 2002. [Google Scholar]
- Xu, X.; Xu, S.; Jin, L.; Song, E. Characteristic analysis of Otsu threshold and its applications. Pattern Recognit. Lett. 2011, 32, 956–961. [Google Scholar] [CrossRef]
- Otsu, N. A Threshold Selection Method from Gray-Level Histograms. IEEE Trans. Syst. Man. Cybern. 1979, 9, 62–66. [Google Scholar] [CrossRef]
- Buades, A.; Coll, B.; Matem, D.; Km, C.V.; De Mallorca, P.; Morel, J.; Cachan, E.N.S. A Non-Local Algorithm for Image Denoising. In Proceedings of the IEEE Conference on Computer Vision and Pattern Recognition, San Diego, CA, USA, 20–26 June 2005; pp. 60–65. [Google Scholar]
- Froment, J. Parameter-Free Fast Pixelwise Non-Local Means Denoising. Image Process. Line 2014, 4, 300–326. [Google Scholar] [CrossRef]
- Hu, J.; Guo, R.; Zhu, X.; Baier, G.; Wang, Y. Non-Local Means Filter for Polarimetric Sar Speckle Reduction-Experiments Using Terrasar-X Data. ISPRS Ann. Photogramm. Remote Sens. Spat. Inf. Sci. 2015, II-3/W4, 71–77. [Google Scholar] [CrossRef]
- Darbon, J.; Cunha, A.; Chan, T.F.; Osher, S.; Jensen, G.J. Fast Nonlocal Filtering Applied to Electron Cryomicroscopy. In Proceedings of the 5th IEEE International Symposium on Biomedical Imaging: From Nano to Macro, Paris, France, 14–17 May 2008; pp. 1331–1334. [Google Scholar]
- Chambolle, A. An Algorithm for Total Variation Minimization and Applications. J. Math. Imaging Vis. 2004, 20, 89–97. [Google Scholar]
- Getreuer, P. Total variation inpainting using split bregman. Image Process. Line 2012, 2, 74–95. [Google Scholar] [CrossRef]
- Tomasi, C. Bilateral Filtering for Gray and Color Images. In Proceedings of the 1998 IEEE International Conference on Computer Vision, Bombay, India, 7–7 January 1998. [Google Scholar]
- Buades, A.; Bartomeu, C.; Morel, J.M. On Image Denoising Methods; Centre De Recherches Mathematiques: Montreal, QC, Canada, 2004. [Google Scholar]
- Scikit-Image. Available online: http://scikit-image.org/ (accessed on 20 January 2016).
- Hong, S.; Jang, H.; Kim, N.; Sohn, H.G. Water area extraction using RADARSAT SAR imagery combined with landsat imagery and terrain information. Sensors 2015, 15, 6652–6667. [Google Scholar] [CrossRef] [PubMed]
- Hahmann, T.; Roth, A.; Martinis, S.; Twele, A.; Gruber, A. Automatic extraction of water bodies from TerraSAR-X data. In Proceedings of the Boston IEEE International Geoscience and Remote Sensing Symposium (IGARSS), Boston, MA, USA, 7–11 July 2008; pp. 103–106. [Google Scholar]
- Clewley, D.; Bunting, P.; Shepherd, J.; Gillingham, S.; Flood, N.; Dymond, J.; Lucas, R.; Armston, J.; Moghaddam, M. A python-based open source system for Geographic Object-Based Image Analysis (GEOBIA) utilizing raster attribute tables. Remote Sens. 2014, 6, 6111–6135. [Google Scholar] [CrossRef]
- Bunting, P.; Clewley, D.; Lucas, R.M.; Gillingham, S. The Remote Sensing and GIS Software Library (RSGISLib). Comput. Geosci. 2014, 62, 216–226. [Google Scholar] [CrossRef]
- ORFEO ToolBox Development Team. OTB CookBook Documentation. Available online: https://www.orfeo-toolbox.org/packages/OTBCookBook.pdf (accessed on 1 May 2017).
- Insight Segmentation and Registration Toolkit. Available online: https://itk.org/ (accessed on 20 January 2016).
- Sezgin, M. Survey over image thresholding techniques and quantitative performance evaluation. J. Electr. Image 2004, 13, 146–165. [Google Scholar]
- Li, C.H.; Lee, C.K. Minimum cross entropy thresholding. Pattern Recognit. 1993, 26, 617–625. [Google Scholar] [CrossRef]
- Yen, J.C.; Chang, F.J.; Chang, S. A New Criterion for Automatic Multilevel Thresholding. IEEE Trans. Image Process. 1995, 4, 370–378. [Google Scholar] [PubMed]
- Van der Walt, S.; Schönberger, J.L.; Nunez-Iglesias, J.; Boulogne, F.; Warner, J.D.; Yager, N.; Gouillart, E.; Yu, T. Scikit-Image: Image Processing in Python. Available online: http://dx.doi.org/10.7717/peerj.453 (accessed on 1 May 2017).
- Congalton, R.G.; Green, K. Assessing the Accuracy of Remotely Sensed Data—Principles and Practices, 2nd ed.; CRC Press: Boca Raton, FL, USA, 2009. [Google Scholar]
- Leinenkugel, P.; Kuenzer, C.; Dech, S. Comparison and enhancement of MODIS cloud mask products for Southeast Asia. Int. J. Remote Sens. 2013, 34, 2730–2748. [Google Scholar] [CrossRef]













| Study Area | Country | Total Area (km²) | Population | Coastline 1 (km) |
|---|---|---|---|---|
| Mekong Delta | Vietnam | 39,300 | 18,000,000 | 999 |
| Red River Delta | Vietnam | 15,500 | 20,200,000 | 287 |
| Pearl River Delta | China | 42,300 | 57,000,000 | 1857 |
| Yellow River Delta | China | 7500 | 5,900,000 | 389 |
| S-1 Data Product | Sentinel-1A, GRDH, IW, 10 m | |
|---|---|---|
| acquisition period | 1 September 2014–30 September 2016 | |
| polarization mode | dual (VH/VV) | |
| orbit direction | ascending | descending |
| Mekong Delta | (0) | 192 |
| Red River Delta | (33) | 83 |
| Pearl River Delta | 174 | (8) |
| Yellow River Delta | (19) | 66 |
| Study Area | PA | UA | OA | Kappa | ||
|---|---|---|---|---|---|---|
| Aquaculture | Non-Aquaculture | Aquaculture | Non-Aquaculture | |||
| Mekong Delta | 0.84 | 0.83 | 0.83 | 0.84 | 0.83 | 0.67 |
| Red River Delta | 0.92 | 0.78 | 0.74 | 0.94 | 0.84 | 0.68 |
| Pearl River Delta | 0.91 | 0.86 | 0.85 | 0.92 | 0.88 | 0.77 |
| Yellow River Delta | 0.84 | 0.76 | 0.87 | 0.73 | 0.80 | 0.59 |
| Study Area | Total Area (km²) | Aquaculture Area (ha) |
|---|---|---|
| Mekong Delta | 39,385 | 265,943 |
| Red River Delta | 15,541 | 29,940 |
| Pearl River Delta | 42,378 | 105,070 |
| Yellow River Delta | 7435 | 86,371 |
© 2017 by the authors. Licensee MDPI, Basel, Switzerland. This article is an open access article distributed under the terms and conditions of the Creative Commons Attribution (CC BY) license (http://creativecommons.org/licenses/by/4.0/).
Share and Cite
Ottinger, M.; Clauss, K.; Kuenzer, C. Large-Scale Assessment of Coastal Aquaculture Ponds with Sentinel-1 Time Series Data. Remote Sens. 2017, 9, 440. https://doi.org/10.3390/rs9050440
Ottinger M, Clauss K, Kuenzer C. Large-Scale Assessment of Coastal Aquaculture Ponds with Sentinel-1 Time Series Data. Remote Sensing. 2017; 9(5):440. https://doi.org/10.3390/rs9050440
Chicago/Turabian StyleOttinger, Marco, Kersten Clauss, and Claudia Kuenzer. 2017. "Large-Scale Assessment of Coastal Aquaculture Ponds with Sentinel-1 Time Series Data" Remote Sensing 9, no. 5: 440. https://doi.org/10.3390/rs9050440
APA StyleOttinger, M., Clauss, K., & Kuenzer, C. (2017). Large-Scale Assessment of Coastal Aquaculture Ponds with Sentinel-1 Time Series Data. Remote Sensing, 9(5), 440. https://doi.org/10.3390/rs9050440

