Improving Atmospheric Correction Algorithms for Sea Surface Skin Temperature Retrievals from Moderate-Resolution Imaging Spectroradiometer Using Machine Learning Methods
Abstract
1. Introduction
1.1. Atmospheric Corrections for MODIS SSTskin Retrieval
1.2. Machine Learning Applications
2. Data
2.1. Satellite Data
2.2. In Situ Data Measurements from Ships
2.3. In Situ Data Measurements from Buoys
2.4. Reanalysis Fields
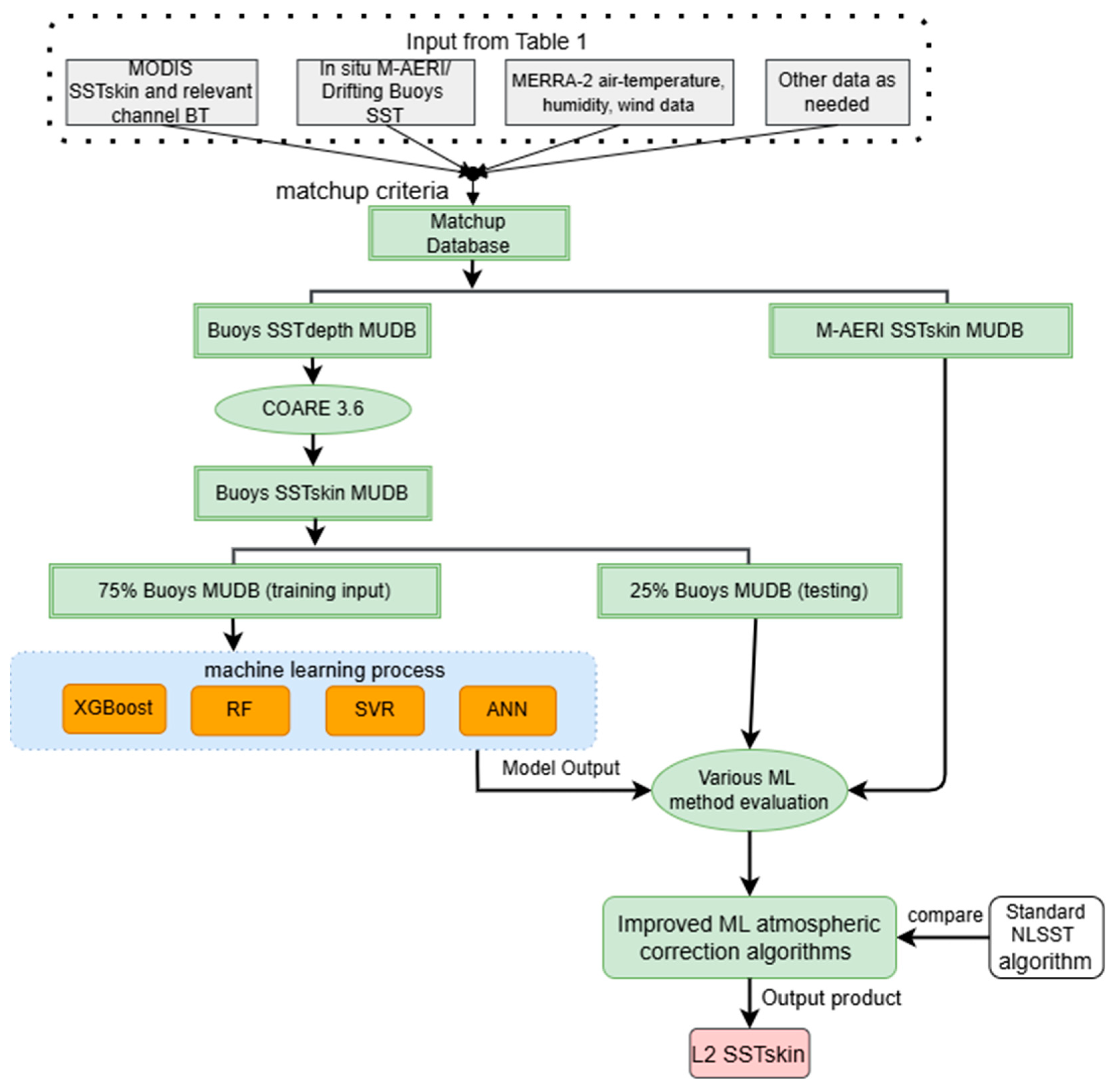
3. Methods
3.1. Overview
3.2. Match-Up Process
3.3. Machine Learning Model Setup
4. Results
4.1. Comparison with iQuam
4.2. Comparisons with M-AERI SSTskin
5. Summary
Author Contributions
Funding
Data Availability Statement
Conflicts of Interest
References
- Minnett, P.J.; Alvera-Azcárate, A.; Chin, T.M.; Corlett, G.K.; Gentemann, C.L.; Karagali, I.; Li, X.; Marsouin, A.; Marullo, S.; Maturi, E.; et al. Half a century of satellite remote sensing of sea-surface temperature. Remote Sens. Environ. 2019, 233, 111366. [Google Scholar] [CrossRef]
- Guenther, B.; Xiong, X.; Salomonson, V.V.; Barnes, W.L.; Young, J. On-orbit performance of the Earth Observing System Moderate Resolution Imaging Spectroradiometer; first year of data. Remote Sens. Environ. 2002, 83, 16–30. [Google Scholar] [CrossRef]
- Esaias, W.E.; Abbott, M.R.; Barton, I.; Brown, O.B.; Campbell, J.W.; Carder, K.L.; Clark, D.K.; Evans, R.H.; Hoge, F.E.; Gordon, H.R.; et al. An Overview of MODIS Capabilities for Ocean Science Observations. IEEE Trans. Geosci. Remote Sens. 1998, 36, 1250–1265. [Google Scholar] [CrossRef]
- Donlon, C.J.; Robinson, I.; Casey, K.S.; Vazquez-Cuervo, J.; Armstrong, E.; Arino, O.; Gentemann, C.; May, D.; LeBorgne, P.; Piollé, J.; et al. The Global Ocean Data Assimilation Experiment High-resolution Sea Surface Temperature Pilot Project. Bull. Am. Meteorol. Soc. 2007, 88, 1197–1213. [Google Scholar] [CrossRef]
- Kumar, C.; Podestá, G.; Kilpatrick, K.; Minnett, P. A machine learning approach to estimating the error in satellite sea surface temperature retrievals. Remote Sens. Environ. 2021, 255, 112227. [Google Scholar] [CrossRef]
- O’Carroll, A.G.; Armstrong, E.M.; Beggs, H.M.; Bouali, M.; Casey, K.S.; Corlett, G.K.; Dash, P.; Donlon, C.J.; Gentemann, C.L.; Høyer, J.L.; et al. Observational Needs of Sea Surface Temperature. Front. Mar. Sci. 2019, 6, 1–27. [Google Scholar] [CrossRef]
- Le Traon, P.Y.; Antoine, D.; Bentamy, A.; Bonekamp, H.; Breivik, L.A.; Chapron, B.; Corlett, G.; Dibarboure, G.; DiGiacomo, P.; Donlon, C.; et al. Use of satellite observations for operational oceanography: Recent achievements and future prospects. J. Oper. Oceanogr. 2015, 8, s12–s27. [Google Scholar] [CrossRef]
- Domingues, R.; Kuwano-Yoshida, A.; Chardon-Maldonado, P.; Todd, R.E.; Halliwell, G.; Kim, H.-S.; Lin, I.-I.; Sato, K.; Narazaki, T.; Shay, L.K.; et al. Ocean Observations in Support of Studies and Forecasts of Tropical and Extratropical Cyclones. Front. Mar. Sci. 2019, 6, 1–23. [Google Scholar] [CrossRef]
- Kolstad, E.W.; Bracegirdle, T.J. Sensitivity of an apparently hurricane-like polar low to sea-surface temperature. Q. J. R. Meteorol. Soc. 2017, 143, 966–973. [Google Scholar] [CrossRef]
- Hallam, S.; Marsh, R.; Josey, S.A.; Hyder, P.; Moat, B.; Hirschi, J.J.-M. Ocean precursors to the extreme Atlantic 2017 hurricane season. Nat. Commun. 2019, 10, 896. [Google Scholar] [CrossRef]
- Hu, L.; Ritchie, E.A.; Tyo, J.S. Short-term tropical cyclone intensity forecasting from satellite imagery based on the deviation angle variance technique. Weather Forecast. 2020, 35, 285–298. [Google Scholar] [CrossRef]
- Malkus, J.S.; Riehl, H. On the dynamics and energy transformations in steady-state hurricanes. Tellus 1960, 12, 1–20. [Google Scholar] [CrossRef]
- Shay, L.K.; Goni, G.J.; Black, P.G. Effects of a Warm Oceanic Feature on Hurricane Opal. Mon. Weather Rev. 2000, 128, 1366–1383. [Google Scholar] [CrossRef]
- Frame, D.J.; Wehner, M.F.; Noy, I.; Rosier, S.M. The economic costs of Hurricane Harvey attributable to climate change. Clim. Chang. 2020, 160, 271–281. [Google Scholar] [CrossRef]
- Klotzbach, P.J.; Bowen, S.G.; Pielke, R.; Bell, M. Continental U.S. hurricane landfall frequency and associated damage: Observations and future risks. Bull. Am. Meteorol. Soc. 2018, 99, 1359–1376. [Google Scholar] [CrossRef]
- Dinan, T. Projected Increases in Hurricane Damage in the United States: The Role of Climate Change and Coastal Development. Ecol. Econ. 2017, 138, 186–198. [Google Scholar] [CrossRef]
- Garner, A.J. Observed increases in North Atlantic tropical cyclone peak intensification rates. Sci. Rep. 2023, 13, 16299. [Google Scholar] [CrossRef]
- Manikanta, N.D.; Joseph, S.; Naidu, C.V. Recent global increase in multiple rapid intensification of tropical cyclones. Sci. Rep. 2023, 13, 15949. [Google Scholar] [CrossRef]
- Walton, C.C.; Pichel, W.G.; Sapper, J.F.; May, D.A. The development and operational application of nonlinear algorithms for the measurement of sea surface temperatures with the NOAA polar-orbiting environmental satellites. JGR Oceans. 1998, 103, 27999–28012. [Google Scholar] [CrossRef]
- Kilpatrick, K.A.; Podestá, G.; Walsh, S.; Williams, E.; Halliwell, V.; Szczodrak, M.; Brown, O.B.; Minnett, P.J.; Evans, R. A decade of sea surface temperature from MODIS. Remote Sens. Environ. 2015, 165, 27–41. [Google Scholar] [CrossRef]
- GSFC. Sea Surface Temperature (SST) R2019 Algorithm Theoretical Basis Documents. 2020. Available online: https://oceancolor.gsfc.nasa.gov/resources/atbd/sst/ (accessed on 21 June 2021).
- Brasnett, B. The impact of satellite retrievals in a global sea-surface-temperature analysis. Q. J. R. Meteorol. Soc. 2008, 134, 1745–1760. [Google Scholar] [CrossRef]
- Luo, B.; Minnett, P.J.; Gentemann, C.; Szczodrak, G. Improving satellite retrieved night-time infrared sea surface temperatures in aerosol contaminated regions. Remote Sens. Environ. 2019, 223, 8–20. [Google Scholar] [CrossRef]
- Dunion, J.P.; Velden, C.S. The impact of the Saharan air layer on Atlantic tropical cyclone activity. Bull. Am. Meteorol. Soc. 2004, 85, 353–366. [Google Scholar] [CrossRef]
- Jia, C.; Minnett, P.J. Effects of the Hunga Tonga-Hunga Ha’apai Eruption on MODIS-Retrieved Sea Surface Temperatures. Geophys. Res. Lett. 2023, 50, e2023GL104297. [Google Scholar] [CrossRef]
- Luo, B.; Minnett, P.J.; Nalli, N.R. Infrared satellite-derived sea surface skin temperature sensitivity to aerosol vertical distribution–Field data analysis and model simulations. Remote Sens. Environ. 2021, 252, 112151. [Google Scholar] [CrossRef]
- Merchant, C.J.; Filipiak, M.J.; Le Borgne, P.; Roquet, H.; Autret, E.; Piollé, J.F.; Lavender, S. Diurnal warm-layer events in the western Mediterranean and European shelf seas. Geophys. Res. Lett. 2008, 35, L04601. [Google Scholar] [CrossRef]
- Szczodrak, M.; Minnett, P.J.; Evans, R.H. The effects of anomalous atmospheres on the accuracy of infrared sea-surface temperature retrievals: Dry air layer intrusions over the tropical ocean. Remote Sens. Environ. 2014, 140, 450–465. [Google Scholar] [CrossRef]
- Luo, B.; Minnett, P.J.; Szczodrak, M.; Akella, S. Regional and Seasonal Variability of the Oceanic Thermal Skin Effect. J. Geophys. Res. Ocean. 2022, 127, e2022JC018465. [Google Scholar] [CrossRef]
- Olsen, A.; Triñanes, J.; Wanninkhof, R. Sea-air flux of CO2 in the Caribbean Sea estimated using in situ and remote sensing data. Remote Sens. Environ. 2004, 89, 309–325. [Google Scholar] [CrossRef]
- Williams, E.; Prager, E.; Wilson, D. Research Combines with Public Outreach on a Cruise Ship. EOS Trans. AGU 2002, 83, 590–596. [Google Scholar] [CrossRef]
- Wickramaratna, K.; Kubat, M.; Minnett, P. Discovering numeric laws, a case study: CO2 fugacity in the ocean. Intell. Data Anal. 2008, 12, 379–391. [Google Scholar] [CrossRef]
- Dendamrongvit, S.; Kubat, M.; Minnett, P. Regression Trees in Sea-Surface Temperature Measurements. In Proceedings of the Ninth International Conference on Soft Computing Applied in Computer and Economic Environments, Hodonín, Czech Republic, 21 January 2011; pp. 49–53. [Google Scholar]
- Kilpatrick, K.A.; Podestá, G.; Williams, E.; Walsh, S.; Minnett, P.J. Alternating decision trees for cloud masking in MODIS and VIIRS NASA sea surface temperature products. J. Atmos. Ocean. Technol. 2019, 36, 387–407. [Google Scholar] [CrossRef]
- Chen, T.; Guestrin, C. XGBoost: A Scalable Tree Boosting System. In Proceedings of the 22nd ACM SIGKDD International Conference on Knowledge Discovery and Data Mining, San Francisco, CA, USA, 13–17 August 2016; pp. 785–794. [Google Scholar]
- Cao, Z.; Ma, R.; Duan, H.; Pahlevan, N.; Melack, J.; Shen, M.; Xue, K. A machine learning approach to estimate chlorophyll-a from Landsat-8 measurements in inland lakes. Remote Sens. Environ. 2020, 248, 111974. [Google Scholar] [CrossRef]
- Chen, S.; Hu, C.; Barnes, B.B.; Xie, Y.; Lin, G.; Qiu, Z. Improving ocean color data coverage through machine learning. Remote Sens. Environ. 2019, 222, 286–302. [Google Scholar] [CrossRef]
- Aradpour, S.; Deng, Z. Remote sensing algorithm for retrieving global-scale sea surface solar irradiance. Environ. Monit. Assess. 2023, 195, 1355. [Google Scholar] [CrossRef] [PubMed]
- Hrisko, J.; Ramamurthy, P.; Gonzalez, J.E. Estimating heat storage in urban areas using multispectral satellite data and machine learning. Remote Sens. Environ. 2021, 252, 112125. [Google Scholar] [CrossRef]
- Frouin, R.J.; Franz, B.A.; Ibrahim, A.; Knobelspiesse, K.; Ahmad, Z.; Cairns, B.; Chowdhary, J.; Dierssen, H.M.; Tan, J.; Dubovik, O.; et al. Atmospheric Correction of Satellite Ocean-Color Imagery During the PACE Era. Front. Earth Sci. 2019, 7, 1–43. [Google Scholar] [CrossRef]
- Balasubramanian, S.V.; Pahlevan, N.; Smith, B.; Binding, C.; Schalles, J.; Loisel, H.; Gurlin, D.; Greb, S.; Alikas, K.; Randla, M.; et al. Robust algorithm for estimating total suspended solids (TSS) in inland and nearshore coastal waters. Remote Sens. Environ. 2020, 246, 111768. [Google Scholar] [CrossRef]
- Liu, H.; Li, Q.; Bai, Y.; Yang, C.; Wang, J.; Zhou, Q.; Hu, S.; Shi, T.; Liao, X.; Wu, G. Improving satellite retrieval of oceanic particulate organic carbon concentrations using machine learning methods. Remote Sens. Environ. 2021, 256, 112316. [Google Scholar] [CrossRef]
- Kilpatrick, K.A.; Minnett, P.; Luo, B. Validation of NASA MODIS R2019.0 reprocessed SST Products. In Proceedings of the 20th GHRSST International Science Team Meeting (GHRSST XX), Frascati, Italy, 3–7 June 2019. [Google Scholar]
- Jia, C.; Minnett, P.J. High latitude sea surface temperatures derived from MODIS infrared measurements. Remote Sens. Environ. 2020, 251, 112094. [Google Scholar] [CrossRef]
- Minnett, P.J.; Knuteson, R.O.; Best, F.A.; Osborne, B.J.; Hanafin, J.A.; Brown, O.B. The Marine-Atmospheric Emitted Radiance Interferometer (M-AERI), a high-accuracy, sea-going infrared spectroradiometer. J. Atmos. Ocean. Technol. 2001, 18, 994–1013. [Google Scholar] [CrossRef]
- Minnett, P.J.; Maillet, K.A.; Hanafin, J.A.; Osborne, B.J. Infrared interferometric measurements of the near-surface air temperature over the oceans. J. Atmos. Ocean. Technol. 2005, 22, 1019–1032. [Google Scholar] [CrossRef]
- Luo, B.; Minnett, P. Skin Sea Surface Temperatures from the GOES-16 ABI Validated with Those of the Shipborne M-AERI. IEEE Trans. Geosci. Remote Sens. 2021, 59, 9902–9913. [Google Scholar] [CrossRef]
- Luo, B.; Minnett, P.J.; Szczodrak, M.; Kilpatrick, K.; Izaguirre, M. Validation of Sentinel-3A SLSTR derived Sea-Surface Skin Temperatures with those of the shipborne M-AERI. Remote Sens. Environ. 2020, 244, 111826. [Google Scholar] [CrossRef]
- Xu, F.; Ignatov, A. In situ SST Quality Monitor (iQuam). J. Atmos. Ocean. Technol. 2014, 31, 164–180. [Google Scholar] [CrossRef]
- Xu, F.; Ignatov, A. Evaluation of in situ sea surface temperatures for use in the calibration and validation of satellite retrievals. J. Geophys. Res. Ocean. 2010, 115, C09022. [Google Scholar] [CrossRef]
- Centurioni, L.R.; Turton, J.; Lumpkin, R.; Braasch, L.; Brassington, G.; Chao, Y.; Charpentier, E.; Chen, Z.; Corlett, G.; Dohan, K.; et al. Global in situ Observations of Essential Climate and Ocean Variables at the Air–Sea Interface. Front. Mar. Sci. 2019, 6, 1–23. [Google Scholar] [CrossRef]
- Elipot, S.; Sykulski, A.; Lumpkin, R.; Centurioni, L.; Pazos, M. A dataset of hourly sea surface temperature from drifting buoys. Sci. Data 2022, 9, 567. [Google Scholar] [CrossRef]
- Gelaro, R.; McCarty, W.; Suárez, M.J.; Todling, R.; Molod, A.; Takacs, L.; Randles, C.A.; Darmenov, A.; Bosilovich, M.G.; Reichle, R.; et al. The Modern-Era Retrospective Analysis for Research and Applications, Version 2 (MERRA-2). J. Clim. 2017, 30, 5419–5454. [Google Scholar] [CrossRef]
- Luo, B.; Minnett, P.J.; Szczodrak, M.; Nalli, N.R.; Morris, V.R. Accuracy assessment of MERRA-2 and ERA-Interim sea surface temperature, air temperature, and humidity profiles over the Atlantic Ocean using AEROSE measurements. J. Clim. 2020, 33, 6889–6909. [Google Scholar] [CrossRef]
- Breiman, L. Random forests. Mach. Learn. 2001, 45, 5–32. [Google Scholar] [CrossRef]
- Roy, M.-H.; Larocque, D. Robustness of random forests for regression. J. Nonparametr. Stat. 2012, 24, 993–1006. [Google Scholar] [CrossRef]
- Kianian, B.; Liu, Y.; Chang, H.H. Imputing Satellite-Derived Aerosol Optical Depth Using a Multi-Resolution Spatial Model and Random Forest for PM 2.5 Prediction. Remote Sens. 2021, 13, 126. [Google Scholar] [CrossRef]
- Pelletier, C.; Valero, S.; Inglada, J.; Champion, N.; Dedieu, G. Assessing the robustness of Random Forests to map land cover with high resolution satellite image time series over large areas. Remote Sens. Environ. 2016, 187, 156–168. [Google Scholar] [CrossRef]
- Hassoun, M.H. Fundamentals of Artificial Neural Networks; MIT Press: Cambridge, MA, USA, 1995. [Google Scholar]
- Gross, L.; Thiria, S.; Frouin, R. Applying artificial neural network methodology to ocean color remote sensing. Ecol. Model. 1999, 120, 237–246. [Google Scholar] [CrossRef]
- Drucker, H.; Burges, C.J.; Kaufman, L.; Smola, A.; Vapnik, V. Support vector regression machines. Adv. Neural Inf. Process. Syst. 1997, 9, 155–161. [Google Scholar]
- Mountrakis, G.; Im, J.; Ogole, C. Support vector machines in remote sensing: A review. ISPRS J. Photogramm. Remote Sens. 2011, 66, 247–259. [Google Scholar] [CrossRef]
- Su, H.; Wu, X.; Yan, X.-H.; Kidwell, A. Estimation of subsurface temperature anomaly in the Indian Ocean during recent global surface warming hiatus from satellite measurements: A support vector machine approach. Remote Sens. Environ. 2015, 160, 63–71. [Google Scholar] [CrossRef]
- Corlett, G.K.; Merchant, C.J.; Minnett, P.J.; Donlon, C.J. Assessment of Long-Term Satellite Derived Sea Surface Temperature Records. In Experimental Methods in the Physical Sciences, Vol 47, Optical Radiometry for Ocean Climate Measurements; Zibordi, G., Donlon, C.J., Parr, A.C., Eds.; Academic Press: Cambridge, MA, USA, 2014; Volume 47, pp. 639–677. [Google Scholar]
- Donlon, C.J.; Minnett, P.J.; Gentemann, C.; Nightingale, T.J.; Barton, I.J.; Ward, B.; Murray, J. Toward improved validation of satellite sea surface skin temperature measurements for climate research. J. Clim. 2002, 15, 353–369. [Google Scholar] [CrossRef]
- Minnett, P.J.; Smith, M.; Ward, B. Measurements of the oceanic thermal skin effect. Deep Sea Res. Part II Top. Stud. Oceanogr. 2011, 58, 861–868. [Google Scholar] [CrossRef]
- Akella, S.; Todling, R.; Suarez, M. Assimilation for skin SST in the NASA GEOS atmospheric data assimilation system. Q. J. R. Meteorol. Soc. 2017, 143, 1032–1046. [Google Scholar] [CrossRef] [PubMed]
- Gentemann, C.L.; Minnett, P.J.; Ward, B. Profiles of Ocean Surface Heating (POSH): A new model of upper ocean diurnal warming. JGR Oceans. 2009, 114, C07017. [Google Scholar] [CrossRef]
- Jia, C.; Minnett, P.J.; Luo, B. Significant Diurnal Warming Events Observed by Saildrone at High Latitudes. J. Geophys. Res. Ocean. 2023, 128, e2022JC019368. [Google Scholar] [CrossRef]
- Fairall, C.W.; Bradley, E.F.; Hare, J.E.; Grachev, A.A.; Edson, J.B. Bulk parameterization of air-sea fluxes: Updates and verification for the COARE algorithm. J. Clim. 2003, 16, 571–591. [Google Scholar] [CrossRef]
- Gentemann, C.L.; Akella, S. Evaluation of NASA GEOS-ADAS Modeled Diurnal Warming Through Comparisons to SEVIRI and AMSR2 SST Observations. J. Geophys. Res. Ocean. 2018, 123, 1364–1375. [Google Scholar] [CrossRef]
- Dash, P.; Ignatov, A.; Martin, M.; Donlon, C.; Brasnett, B.; Reynolds, R.W.; Banzon, V.; Beggs, H.; Cayula, J.-F.; Chao, Y.; et al. Group for High Resolution Sea Surface Temperature (GHRSST) analysis fields inter-comparisons—Part 2: Near real time web-based level 4 SST Quality Monitor (L4-SQUAM). Deep Sea Res. Part II Top. Stud. Oceanogr. 2012, 77–80, 31–43. [Google Scholar] [CrossRef]
- Minnett, P.J. Sea surface temperature measurements from the MODerate-resolution Imaging Spectroradiometer (MODIS) on AQUA. In Proceedings of the AGU Fall Meeting, San Francisco, CA, USA, 8–12 December 2003. [Google Scholar]
- May, D.A.; Holyer, R.J. Sensitivity of satellite multichannel sea surface temperature retrievals to the air-sea temperature difference. J. Geophys. Res. Ocean. 1993, 98, 12567–12577. [Google Scholar] [CrossRef]
- Saunders, P.M. The temperature at the ocean-air interface. J. Atmos. Sci. 1967, 24, 269–273. [Google Scholar] [CrossRef]
- Jia, C.; Minnett, P.J.; Szczodrak, M. Assessment of Accuracy of Moderate-Resolution Imaging Spectroradiometer Sea Surface Temperature at High Latitudes Using Saildrone Data. Remote Sens. 2024, 16, 2008. [Google Scholar] [CrossRef]
- Jia, C.; Minnett, P.J.; Szczodrak, M. Characteristics of R2019 Processing of MODIS Sea Surface Temperature at High Latitudes. Remote Sens. 2024, 16, 4102. [Google Scholar] [CrossRef]
- Luo, B.; Minnett, P. Evaluation of the ERA5 Sea Surface Skin Temperature with Remotely-Sensed Shipborne Marine-Atmospheric Emitted Radiance Interferometer Data. Remote Sens. 2020, 12, 1873. [Google Scholar] [CrossRef]
- Minnett, P.J.; Kilpatrick, K.; Szczodrak, G.; Izaguirre, M.; Luo, B.; Jia, C.; Proctor, C.; Bailey, S.W.; Armstrong, E.; Vazquez-Cuervo, J.; et al. MODIS Sea-Surface Temperatures: Characteristics of the R2019.0 Reprocessing of the Terra And Aqua Missions. In Proceedings of the XXI Science Team Meeting of the Group for High-Resolution Sea-Surface Temperature, Online, 1–4 June 2020; Available online: www.ghrsst.org (accessed on 21 June 2021).
- Minnett, P.J.; Kilpatrick, K.A.; Podestá, G.P.; Evans, R.H.; Szczodrak, M.D.; Izaguirre, M.A.; Williams, E.J.; Walsh, S.; Reynolds, R.M.; Bailey, S.W.; et al. Skin Sea-Surface Temperature from VIIRS on Suomi-NPP—NASA Continuity Retrievals. Remote Sens. 2020, 12, 3369. [Google Scholar] [CrossRef]







| Variable | Satellite or Reanalysis Data | In Situ Source |
|---|---|---|
| SSTskin | MODIS | M-AERI |
| IR brightness temperatures of 11 μm and 12 μm bands, solar zenith angle, satellite zenith angle | MODIS | |
| In situ SST | --- | Buoys and drifters |
| Near surface air-temperature | MERRA-2 | M-AERI; Ship |
| Near-surface humidity | MERRA-2 | Ship |
| Near-surface winds | MERRA-2 | Ship |
| First guess SST | OSTIA, Canadian Meteorological Center’s reanalysis of SST | |
| Latitude, months | --- | --- |
Disclaimer/Publisher’s Note: The statements, opinions and data contained in all publications are solely those of the individual author(s) and contributor(s) and not of MDPI and/or the editor(s). MDPI and/or the editor(s) disclaim responsibility for any injury to people or property resulting from any ideas, methods, instructions or products referred to in the content. |
© 2024 by the authors. Licensee MDPI, Basel, Switzerland. This article is an open access article distributed under the terms and conditions of the Creative Commons Attribution (CC BY) license (https://creativecommons.org/licenses/by/4.0/).
Share and Cite
Luo, B.; Minnett, P.J.; Jia, C. Improving Atmospheric Correction Algorithms for Sea Surface Skin Temperature Retrievals from Moderate-Resolution Imaging Spectroradiometer Using Machine Learning Methods. Remote Sens. 2024, 16, 4555. https://doi.org/10.3390/rs16234555
Luo B, Minnett PJ, Jia C. Improving Atmospheric Correction Algorithms for Sea Surface Skin Temperature Retrievals from Moderate-Resolution Imaging Spectroradiometer Using Machine Learning Methods. Remote Sensing. 2024; 16(23):4555. https://doi.org/10.3390/rs16234555
Chicago/Turabian StyleLuo, Bingkun, Peter J. Minnett, and Chong Jia. 2024. "Improving Atmospheric Correction Algorithms for Sea Surface Skin Temperature Retrievals from Moderate-Resolution Imaging Spectroradiometer Using Machine Learning Methods" Remote Sensing 16, no. 23: 4555. https://doi.org/10.3390/rs16234555
APA StyleLuo, B., Minnett, P. J., & Jia, C. (2024). Improving Atmospheric Correction Algorithms for Sea Surface Skin Temperature Retrievals from Moderate-Resolution Imaging Spectroradiometer Using Machine Learning Methods. Remote Sensing, 16(23), 4555. https://doi.org/10.3390/rs16234555

