Refining ICESAT-2 ATL13 Altimetry Data for Improving Water Surface Elevation Accuracy on Rivers
Abstract
1. Introduction
2. Study Area and Data
2.1. Study Area
2.2. Data Sources
3. Methods
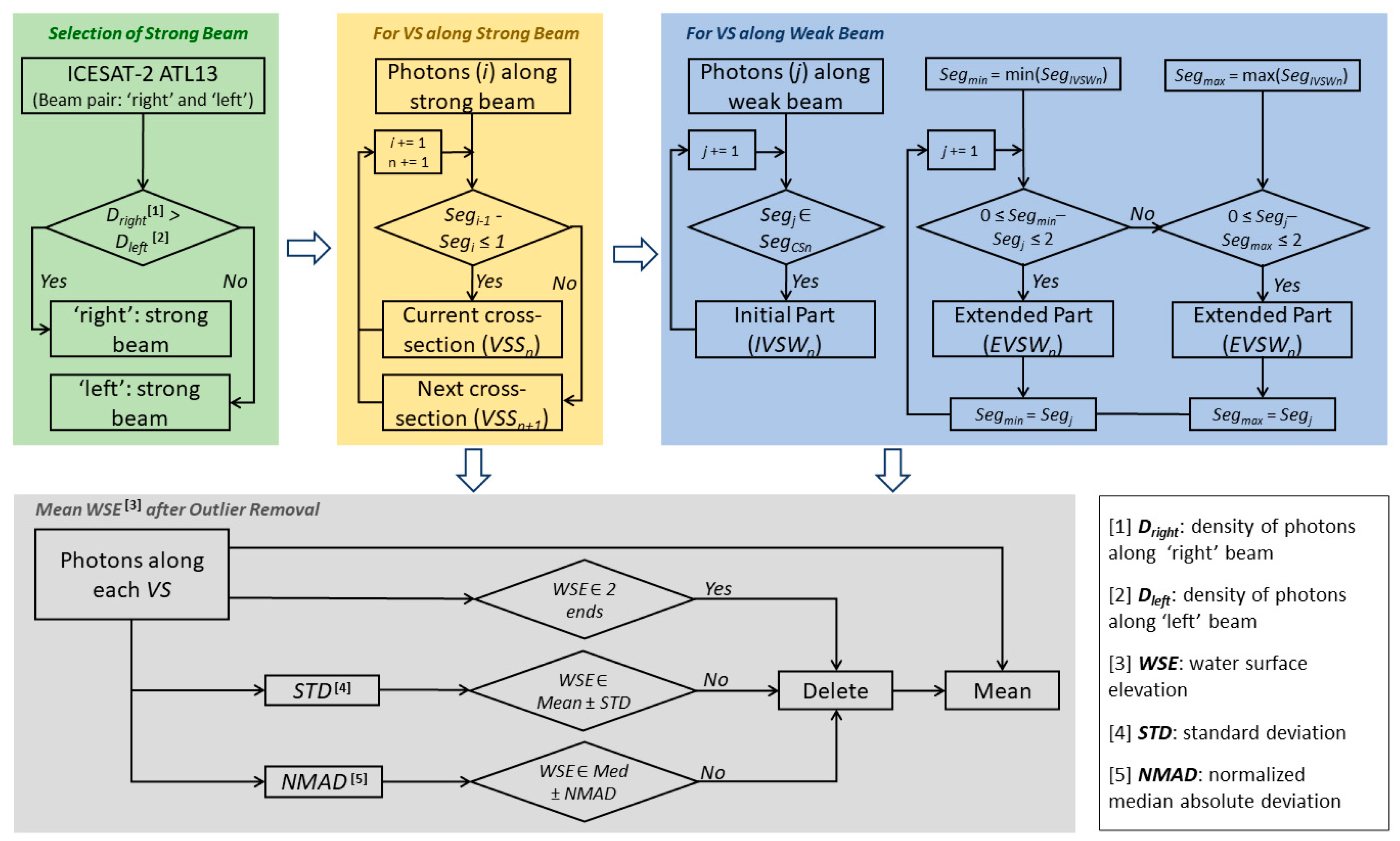
3.1. Development of Auto-Segmentation Approach
- (1)
- For a VS along the strong beam: segment ID difference between neighbouring photons should be ≤1; otherwise, split.
- (2)
- For a VS along the weak beam: firstly, keep the photons with the same segment ID as their corresponding VS along its paired strong beam; and secondly, extend them to those photons with a segment ID difference ≤ 2.
3.2. Calculation of Mean WSE
- (1)
- All photons at a VS (ALL).
- (2)
- Photons after removing one segment at each of the two ends of the VS (Two-Ends).
- (3)
- Photons after removing outliers using STD:where μ is the mean of all WSE values at a VS, and N represents the number of photons. Photons with a WSE beyond μ ± Std were regarded as outliers and removed.
- (4)
- Photons after removing outliers using NMAD:where C is a constant determined as 1.4826 [35], and m is the median of all WSE values at a VS. Photons with a WSE beyond m ± NMAD were regarded as outliers and removed.
3.3. Validation of Mean WSE Results at VSs
4. Results and Discussion
4.1. Assessment of Auto-Segmentation Process
4.2. Evaluation of Mean WSE Accuracy
5. Conclusions
Author Contributions
Funding
Data Availability Statement
Acknowledgments
Conflicts of Interest
References
- Brêda, J.P.L.F.; Paiva, R.C.D.; Bravo, J.M.; Passaia, O.A.; Moreira, D.M. Assimilation of Satellite Altimetry Data for Effective River Bathymetry. Water Resour. Res. 2019, 55, 7441–7463. [Google Scholar] [CrossRef]
- Jiang, L.; Madsen, H.; Bauer-Gottwein, P. Simultaneous calibration of multiple hydrodynamic model parameters using satellite altimetry observations of water surface elevation in the Songhua River. Remote Sens. Environ. 2019, 225, 229–247. [Google Scholar] [CrossRef]
- Shen, Y.; Liu, D.; Jiang, L.; Yin, J.; Nielsen, K.; Bauer-Gottwein, P.; Guo, S.; Wang, J. On the Contribution of Satellite Altimetry-Derived Water Surface Elevation to Hydrodynamic Model Calibration in the Han River. Remote Sens. 2020, 12, 4087. [Google Scholar] [CrossRef]
- An, Z.; Chen, P.; Tang, F.; Yang, X.; Wang, R.; Wang, Z. Evaluating the Performance of Seven Ongoing Satellite Altimetry Missions for Measuring Inland Water Levels of the Great Lakes. Sensors 2022, 22, 9718. [Google Scholar] [CrossRef]
- Scherer, D.; Schwatke, C.; Dettmering, D.; Seitz, F. ICESat-2 Based River Surface Slope and Its Impact on Water Level Time Series From Satellite Altimetry. Water Resour. Res. 2022, 58, e2022WR032842. [Google Scholar] [CrossRef]
- Dhote, P.R.; Agarwal, A.; Singhal, G.; Calmant, S.; Thakur, P.K.; Oubanas, H.; Paris, A.; Singh, R.P. River Water Level and Water Surface Slope Measurement From Spaceborne Radar and LiDAR Altimetry: Evaluation and Implications for Hydrological Studies in the Ganga River. IEEE J. Sel. Top. Appl. Earth Obs. Remote Sens. 2024, 17, 7825–7840. [Google Scholar] [CrossRef]
- Verron, J.; Sengenes, P.; Lambin, J.; Noubel, J.; Steunou, N.; Guillot, A.; Picot, N.; Coutin-Faye, S.; Sharma, R.; Gairola, R.M.; et al. The SARAL/AltiKa Altimetry Satellite Mission. Mar. Geod. 2015, 38 (Suppl. 1), 2–21. [Google Scholar] [CrossRef]
- Paris, A.; Dias de Paiva, R.; Santos da Silva, J.; Medeiros Moreira, D.; Calmant, S.; Garambois, P.-A.; Collischonn, W.; Bonnet, M.-P.; Seyler, F. Stage-discharge rating curves based on satellite altimetry and modeled discharge in the Amazon basin. Water Resour. Res. 2016, 52, 3787–3814. [Google Scholar] [CrossRef]
- Lambin, J.; Morrow, R.; Fu, L.-L.; Willis, J.K.; Bonekamp, H.; Lillibridge, J.; Perbos, J.; Zaouche, G.; Vaze, P.; Bannoura, W.; et al. The OSTM/Jason-2 Mission. Mar. Geod. 2010, 33 (Suppl. 1), 4–25. [Google Scholar] [CrossRef]
- Vaze, P.; Neeck, S.P.; Bannoura, W.; Green, J.; Wade, A.; Mignogno, M.; Zaouche, G.; Couderc, V.; Thouvenot, E.; Parisot, F. The Jason-3 Mission: Completing the transition of ocean altimetry from research to operations. SPIE Proc. 2010, 7826, 264–268. [Google Scholar]
- Louet, J.; Bruzzi, S. ENVISAT mission and system. In Proceedings of the IEEE 1999 International Geoscience and Remote Sensing Symposium. IGARSS’99 (Cat. No.99CH36293), Hamburg, Germany, 28 June–2 July 1999. [Google Scholar]
- Lee, C.-M.; Kuo, C.-Y.; Yang, C.-H.; Kao, H.-C.; Tseng, K.-H.; Lan, W.-H. Assessment of hydrological changes in inland water body using satellite altimetry and Landsat imagery: A case study on Tsengwen Reservoir. J. Hydrol. Reg. Stud. 2022, 44, 101227. [Google Scholar] [CrossRef]
- Jiang, L.; Schneider, R.; Andersen, O.B.; Bauer-Gottwein, P. CryoSat-2 Altimetry Applications over Rivers and Lakes. Water 2017, 9, 211. [Google Scholar] [CrossRef]
- Kittel CM, M.; Hatchard, S.; Neal, J.C.; Nielsen, K.; Bates, P.D.; Bauer-Gottwein, P. Hydraulic Model Calibration Using CryoSat-2 Observations in the Zambezi Catchment. Water Resour. Res. 2021, 57, e2020WR029261. [Google Scholar] [CrossRef]
- Nielsen, K.; Andersen, O.B.; Ranndal, H. Validation of Sentinel-3A Based Lake Level over US and Canada. Remote Sens. 2020, 12, 2835. [Google Scholar] [CrossRef]
- Malou, T.; Garambois, P.A.; Paris, A.; Monnier, J.; Larnier, K. Generation and analysis of stage-fall-discharge laws from coupled hydrological-hydraulic river network model integrating sparse multi-satellite data. J. Hydrol. 2021, 603, 126993. [Google Scholar] [CrossRef]
- Donlon, C.; Berruti, B.; Mecklenberg, S.; Nieke, J.; Rebhan, H.; Klein, U.; Sciarra, R. The Sentinel-3 Mission: Overview and status. In Proceedings of the 2012 IEEE International Geoscience and Remote Sensing Symposium, Munich, Germany, 22–27 July 2012. [Google Scholar]
- Donlon, C.; Cullen, R.; Giulicchi, L.; Fornari, M.; Vuilleumier, P. Copernicus Sentinel-6 Michael Freilich Satellite Mission: Overview and Preliminary in Orbit Results. In Proceedings of the 2021 IEEE International Geoscience and Remote Sensing Symposium IGARSS, Brussels, Belgium, 11–16 July 2021. [Google Scholar]
- Markus, T.; Neumann, T.; Martino, A.; Abdalati, W.; Brunt, K.; Csatho, B.; Farrell, S.; Fricker, H.; Gardner, A.; Harding, D.; et al. The Ice, Cloud, and land Elevation Satellite-2 (ICESat-2): Science requirements, concept, and implementation. Remote Sens. Environ. 2017, 190, 260–273. [Google Scholar] [CrossRef]
- Fayad, I.; Baghdadi, N.; Bailly, J.S.; Frappart, F.; Zribi, M. Analysis of GEDI Elevation Data Accuracy for Inland Waterbodies Altimetry. Remote Sens. 2020, 12, 2714. [Google Scholar] [CrossRef]
- Jasinski, M.; Stoll, J.; Hancock, D.; Robbins, J.; Nattala, J.; Morison, J.; Jones, B.; Ondrusek, M.; Pavelsky, T.; Parrish, C. ATLAS/ICESat-2 L3A Inland Water Surface Height, Version 3; NASA National Snow and Ice Data Center Distributed Active Archive Center: Boulder, CO, USA, 2020; Volume 3. [Google Scholar] [CrossRef]
- Li, L.; Fujisaki-Manome, A.; Miller, R.; Titze, D.; Henderson, H. Evaluation of ICESat-2 Significant Wave Height Data with Buoy Observations in the Great Lakes and Application in Examination of Wave Model Predictions. Remote Sens. 2024, 16, 679. [Google Scholar] [CrossRef]
- O’Loughlin, F.E.; Neal, J.; Yamazaki, D.; Bates, P.D. ICESat-derived inland water surface spot heights. Water Resour. Res. 2016, 52, 3276–3284. [Google Scholar] [CrossRef]
- Xu, N.; Zheng, H.; Ma, Y.; Yang, J.; Liu, X.; Wang, X. Global Estimation and Assessment of Monthly Lake/Reservoir Water Level Changes Using ICESat-2 ATL13 Products. Remote Sens. 2021, 13, 2744. [Google Scholar] [CrossRef]
- Narin, O.G.; Abdikan, S. Multi-temporal analysis of inland water level change using ICESat-2 ATL-13 data in lakes and dams. Environ. Sci. Pollut. Res. 2023, 30, 15364–15376. [Google Scholar] [CrossRef] [PubMed]
- Zhou, H.; Liu, S.; Mo, X.; Hu, S.; Zhang, L.; Ma, J.; Bandini, F.; Grosen, H.; Bauer-Gottwein, P. Calibrating a hydrodynamic model using water surface elevation determined from ICESat-2 derived cross-section and Sentinel-2 retrieved sub-pixel river width. Remote Sens. Environ. 2023, 298, 113796. [Google Scholar] [CrossRef]
- Dandabathula, G.; Rao, S.S. Validation of ICESat-2 surface water level product ATL13 with near real time gauge data. Hydrology 2020, 8, 19–25. [Google Scholar] [CrossRef]
- Xiang, J.; Li, H.; Zhao, J.; Cai, X.; Li, P. Inland water level measurement from spaceborne laser altimetry: Validation and comparison of three missions over the Great Lakes and lower Mississippi River. J. Hydrol. 2021, 597, 126312. [Google Scholar] [CrossRef]
- Coppo Frias, M.; Liu, S.; Mo, X.; Nielsen, K.; Ranndal, H.; Jiang, L.; Ma, J.; Bauer-Gottwein, P. River hydraulic modeling with ICESat-2 land and water surface elevation. Hydrol. Earth Syst. Sci. 2023, 27, 1011–1032. [Google Scholar] [CrossRef]
- Frappart, F.; Blarel, F.; Fayad, I.; Bergé-Nguyen, M.; Crétaux, J.-F.; Shu, S.; Schregenberger, J.; Baghdadi, N. Evaluation of the Performances of Radar and Lidar Altimetry Missions for Water Level Retrievals in Mountainous Environment: The Case of the Swiss Lakes. Remote Sens. 2021, 13, 2196. [Google Scholar] [CrossRef]
- Yuan, C.; Gong, P.; Bai, Y. Performance Assessment of ICESat-2 Laser Altimeter Data for Water-Level Measurement over Lakes and Reservoirs in China. Remote Sens. 2020, 12, 770. [Google Scholar] [CrossRef]
- Luo, S.; Song, C.; Zhan, P.; Liu, K.; Chen, T.; Li, W.; Ke, L. Refined estimation of lake water level and storage changes on the Tibetan Plateau from ICESat/ICESat-2. CATENA 2021, 200, 105177. [Google Scholar] [CrossRef]
- Wang, S.; Cui, D.; Xu, J. Monitoring and Analysis of Water Surface Slope of the Yarlung Zangbo River Based on Remote Sensing. Water 2022, 14, 3304. [Google Scholar] [CrossRef]
- Neumann, T.A.; Martino, A.J.; Markus, T.; Bae, S.; Bock, M.R.; Brenner, A.C.; Brunt, K.M.; Cavanaugh, J.; Fernandes, S.T.; Hancock, D.W.; et al. The Ice, Cloud, and Land Elevation Satellite–2 mission: A global geolocated photon product derived from the Advanced Topographic Laser Altimeter System. Remote Sens. Environ. 2019, 233, 111325. [Google Scholar] [CrossRef] [PubMed]
- Höhle, J.; Höhle, M. Accuracy assessment of digital elevation models by means of robust statistical methods. ISPRS J. Photogramm. Remote Sens. 2009, 64, 398–406. [Google Scholar] [CrossRef]







| ALL | Two-Ends | STD | NMAD | Average | |
|---|---|---|---|---|---|
| R2 | 0.998 | 0.998 | 0.998 | 0.998 | 0.998 |
| RMSE (m) | 0.181 | 0.189 | 0.184 | 0.185 | 0.185 |
| MAE (m) | 0.142 | 0.130 | 0.132 | 0.132 | 0.134 |
| Number of Validations | RMSE (m) | MAE (m) | R2 | |
|---|---|---|---|---|
| High Flow Condition | 14 | 0.124 | 0.111 | 0.999 |
| Normal–Low Flow Condition | 23 | 0.208 | 0.160 | 0.997 |
Disclaimer/Publisher’s Note: The statements, opinions and data contained in all publications are solely those of the individual author(s) and contributor(s) and not of MDPI and/or the editor(s). MDPI and/or the editor(s) disclaim responsibility for any injury to people or property resulting from any ideas, methods, instructions or products referred to in the content. |
© 2024 by the authors. Licensee MDPI, Basel, Switzerland. This article is an open access article distributed under the terms and conditions of the Creative Commons Attribution (CC BY) license (https://creativecommons.org/licenses/by/4.0/).
Share and Cite
Chen, Y.; Liu, Q.; Ticehurst, C.; Sarker, C.; Karim, F.; Penton, D.; Sengupta, A. Refining ICESAT-2 ATL13 Altimetry Data for Improving Water Surface Elevation Accuracy on Rivers. Remote Sens. 2024, 16, 1706. https://doi.org/10.3390/rs16101706
Chen Y, Liu Q, Ticehurst C, Sarker C, Karim F, Penton D, Sengupta A. Refining ICESAT-2 ATL13 Altimetry Data for Improving Water Surface Elevation Accuracy on Rivers. Remote Sensing. 2024; 16(10):1706. https://doi.org/10.3390/rs16101706
Chicago/Turabian StyleChen, Yun, Qihang Liu, Catherine Ticehurst, Chandrama Sarker, Fazlul Karim, Dave Penton, and Ashmita Sengupta. 2024. "Refining ICESAT-2 ATL13 Altimetry Data for Improving Water Surface Elevation Accuracy on Rivers" Remote Sensing 16, no. 10: 1706. https://doi.org/10.3390/rs16101706
APA StyleChen, Y., Liu, Q., Ticehurst, C., Sarker, C., Karim, F., Penton, D., & Sengupta, A. (2024). Refining ICESAT-2 ATL13 Altimetry Data for Improving Water Surface Elevation Accuracy on Rivers. Remote Sensing, 16(10), 1706. https://doi.org/10.3390/rs16101706

