Estimating High-Resolution PM2.5 Concentrations by Fusing Satellite AOD and Smartphone Photographs Using a Convolutional Neural Network and Ensemble Learning
Abstract
:1. Introduction
2. Study Area and Data
2.1. Study Area
2.2. Data and Processing
2.2.1. Smartphone Photographic Data
2.2.2. Ground-Based PM2.5 Concentration Data
2.2.3. Satellite AOD
2.2.4. Ancillary Data
2.2.5. Data Processing
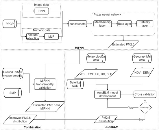
3. Methodology
3.1. Smartphone Photograph-Based Estimation of PM2.5 Concentrations via an NN
3.1.1. Physics-Based Feature Extraction
- A.
- Transmission
- B.
- Image Entropy
- C.
- Image Contrast
3.1.2. Cnn-Based Feature Learning
3.1.3. Fuzzy Neural Network
3.1.4. Training
- The base model of Inception v3 was applied, without the top layer, and the model was frozen to avoid corrupting any information contained in the pre-training process.
- Three hidden layers were added, and the output was concatenated to the output of the MLP model. These concatenated outputs were processed in a fuzzy neural network, and then correlated to the corresponding PM concentrations. All of these layers were set as trainable with an adaptive learning rate, to enable predictions to be made based on the new dataset.
- To achieve meaningful improvements, a fine-tuning step was applied: the entire MIFNN model was unfrozen and then re-trained on the PPCP dataset at a very low learning rate.
3.2. Satellite-Based Estimation of the Distribution of PM2.5
3.2.1. Correlation and Collinearity Diagnosis
3.2.2. Development of Ensemble Learning Model
3.2.3. Model Evaluation
3.3. Validation of Transferability of MIFNN Model
4. Results
4.1. Evaluation of the MIFNN Model by Application to the PPCP Dataset
4.1.1. Ppcp Dataset
4.1.2. Performance of the MIFNN Model
4.2. Evaluation of the AutoELM Model
4.2.1. Descriptive Statistics
4.2.2. Model Performance and Estimates of PM Concentrations
4.3. Synergy of AOD-Based and Smartphone Photograph-Based Estimates of PM2.5 Concentration
4.3.1. Transferability Validation
4.3.2. Fusion of Methods for the Estimation of PM2.5 Concentrations
5. Discussion
5.1. Comparison with Previous Photograph-Based Methods for the Estimation of PM2.5 Concentrations
5.2. Comparison with Previous AOD-Based Methods for the Estimation of PM2.5 Concentrations
5.3. Potential Limitations and Scope for Model Improvement
6. Conclusions
Author Contributions
Funding
Institutional Review Board Statement
Informed Consent Statement
Data Availability Statement
Acknowledgments
Conflicts of Interest
References
- Song, Y.; Chen, B.; Kwan, M.P. How does urban expansion impact people’s exposure to green environments? A comparative study of 290 Chinese cities. J. Clean. Prod. 2020, 246, 119018. [Google Scholar] [CrossRef]
- Song, Y.; Chen, B.; Ho, H.C.; Kwan, M.P.; Liu, D.; Wang, F.; Wang, J.; Cai, J.; Li, X.; Xu, Y.; et al. Observed inequality in urban greenspace exposure in China. Environ. Int. 2021, 156, 106778. [Google Scholar] [CrossRef] [PubMed]
- Franklin, M.; Koutrakis, P.; Schwartz, J. The role of particle composition on the association between PM2.5 and mortality. Epidemiology 2008, 19, 680. [Google Scholar] [CrossRef] [Green Version]
- Song, Y.; Huang, B.; He, Q.; Chen, B.; Wei, J.; Mahmood, R. Dynamic assessment of PM2.5 exposure and health risk using remote sensing and geo-spatial big data. Environ. Pollut. 2019, 253, 288–296. [Google Scholar] [CrossRef] [PubMed]
- Huang, F.; Pan, B.; Wu, J.; Chen, E.; Chen, L. Relationship between exposure to PM2.5 and lung cancer incidence and mortality: A meta-analysis. Oncotarget 2017, 8, 43322. [Google Scholar] [CrossRef] [PubMed] [Green Version]
- Santibañez, D.A.; Ibarra, S.; Matus, P.; Seguel, R. A five-year study of particulate matter (PM2.5) and cerebrovascular diseases. Environ. Pollut. 2013, 181, 1–6. [Google Scholar]
- Wang, C.; Tu, Y.; Yu, Z.; Lu, R. PM2.5 and cardiovascular diseases in the elderly: An overview. Int. J. Environ. Res. Public Health 2015, 12, 8187–8197. [Google Scholar] [CrossRef] [PubMed] [Green Version]
- Xing, Y.; Xu, Y.; Shi, M.; Lian, Y. The impact of PM2.5 on the human respiratory system. J. Thorac. Dis. 2016, 8, E69. [Google Scholar] [PubMed]
- Liu, P.; Zheng, J.; Li, Z.; Zhong, L.; Wang, X. Optimization of site locations of regional air quality monitoring network: Methodology study. China Environ. Sci. 2010, 30, 907–913. [Google Scholar]
- You, W.; Zang, Z.; Pan, X.; Zhang, L.; Chen, D. Estimating PM2.5 in Xi’an, China using aerosol optical depth: A comparison between the MODIS and MISR retrieval models. Sci. Total Environ. 2015, 505, 1156–1165. [Google Scholar] [CrossRef] [PubMed]
- Ma, Z.; Liu, Y.; Zhao, Q.; Liu, M.; Zhou, Y.; Bi, J. Satellite-derived high resolution PM2.5 concentrations in Yangtze River Delta Region of China using improved linear mixed effects model. Atmos. Environ. 2016, 133, 156–164. [Google Scholar] [CrossRef]
- Lin, C.; Li, Y.; Yuan, Z.; Lau, A.K.; Li, C.; Fung, J.C. Using satellite remote sensing data to estimate the high-resolution distribution of ground-level PM2.5. Remote Sens. Environ. 2015, 156, 117–128. [Google Scholar] [CrossRef]
- Guo, J.; Xia, F.; Zhang, Y.; Liu, H.; Li, J.; Lou, M.; He, J.; Yan, Y.; Wang, F.; Min, M.; et al. Impact of diurnal variability and meteorological factors on the PM2.5-AOD relationship: Implications for PM2.5 remote sensing. Environ. Pollut. 2017, 221, 94–104. [Google Scholar] [CrossRef] [PubMed] [Green Version]
- He, Q.; Huang, B. Satellite-based mapping of daily high-resolution ground PM2.5 in China via space-time regression modeling. Remote Sens. Environ. 2018, 206, 72–83. [Google Scholar] [CrossRef]
- Wei, J.; Huang, W.; Li, Z.; Xue, W.; Peng, Y.; Sun, L.; Cribb, M. Estimating 1-km-resolution PM2.5 concentrations across China using the space-time random forest approach. Remote Sens. Environ. 2019, 231, 111221. [Google Scholar] [CrossRef]
- Geng, G.; Zhang, Q.; Martin, R.V.; van Donkelaar, A.; Huo, H.; Che, H.; Lin, J.; He, K. Estimating long-term PM2.5 concentrations in China using satellite-based aerosol optical depth and a chemical transport model. Remote Sens. Environ. 2015, 166, 262–270. [Google Scholar] [CrossRef]
- Wu, J.; Yao, F.; Li, W.; Si, M. VIIRS-based remote sensing estimation of ground-level PM2.5 concentrations in Beijing–Tianjin–Hebei: A spatiotemporal statistical model. Remote Sens. Environ. 2016, 184, 316–328. [Google Scholar] [CrossRef]
- Pang, J.; Liu, Z.; Wang, X.; Bresch, J.; Ban, J.; Chen, D.; Kim, J. Assimilating AOD retrievals from GOCI and VIIRS to forecast surface PM2.5 episodes over Eastern China. Atmos. Environ. 2018, 179, 288–304. [Google Scholar] [CrossRef]
- Li, L.; Zhang, J.; Meng, X.; Fang, Y.; Ge, Y.; Wang, J.; Wang, C.; Wu, J.; Kan, H. Estimation of PM2.5 concentrations at a high spatiotemporal resolution using constrained mixed-effect bagging models with MAIAC aerosol optical depth. Remote Sens. Environ. 2018, 217, 573–586. [Google Scholar] [CrossRef]
- He, Q.; Gu, Y.; Zhang, M. Spatiotemporal trends of PM2.5 concentrations in central China from 2003 to 2018 based on MAIAC-derived high-resolution data. Environ. Int. 2020, 137, 105536. [Google Scholar] [CrossRef] [PubMed]
- Eeftens, M.; Beelen, R.; De Hoogh, K.; Bellander, T.; Cesaroni, G.; Cirach, M.; Declercq, C.; Dedele, A.; Dons, E.; De Nazelle, A.; et al. Development of land use regression models for PM2.5, PM2.5 absorbance, PM10 and PMcoarse in 20 European study areas; results of the ESCAPE project. Environ. Sci. Technol. 2012, 46, 11195–11205. [Google Scholar] [CrossRef] [PubMed]
- Hu, X.; Waller, L.A.; Al-Hamdan, M.Z.; Crosson, W.L.; Estes, M.G., Jr.; Estes, S.M.; Quattrochi, D.A.; Sarnat, J.A.; Liu, Y. Estimating ground-level PM2.5 concentrations in the southeastern US using geographically weighted regression. Environ. Res. 2013, 121, 1–10. [Google Scholar] [CrossRef] [PubMed]
- Park, Y.; Kwon, B.; Heo, J.; Hu, X.; Liu, Y.; Moon, T. Estimating PM2.5 concentration of the conterminous United States via interpretable convolutional neural networks. Environ. Pollut. 2020, 256, 113395. [Google Scholar] [CrossRef] [PubMed]
- Feng, L.; Li, Y.; Wang, Y.; Du, Q. Estimating hourly and continuous ground-level PM2.5 concentrations using an ensemble learning algorithm: The ST-stacking model. Atmos. Environ. 2020, 223, 117242. [Google Scholar] [CrossRef]
- Liu, C.; Tsow, F.; Zou, Y.; Tao, N. Particle pollution estimation based on image analysis. PLoS ONE 2016, 11, e0145955. [Google Scholar] [CrossRef]
- Liu, X.; Song, Z.; Ngai, E.; Ma, J.; Wang, W. PM2.5 monitoring using images from smartphones in participatory sensing. In Proceedings of the 2015 IEEE Conference on Computer Communications Workshops (INFOCOM WKSHPS), Hong Kong, China, 26 April–1 May 2015; IEEE: Piscataway, NJ, USA, 2015; pp. 630–635. [Google Scholar]
- Pudasaini, B.; Kanaparthi, M.; Scrimgeour, J.; Banerjee, N.; Mondal, S.; Skufca, J.; Dhaniyala, S. Estimating PM2.5 from photographs. Atmos. Environ. X 2020, 5, 100063. [Google Scholar] [CrossRef]
- Gu, K.; Liu, H.; Xia, Z.; Qiao, J.; Lin, W.; Thalmann, D. PM2.5 Monitoring: Use Information Abundance Measurement and Wide and Deep Learning. IEEE Trans. Neural Netw. Learn. Syst. 2021, 32, 4278–4290. [Google Scholar] [CrossRef]
- Liu, Y.; Racah, E.; Correa, J.; Khosrowshahi, A.; Lavers, D.; Kunkel, K.; Wehner, M.; Collins, W. Application of deep convolutional neural networks for detecting extreme weather in climate datasets. arXiv 2016, arXiv:1605.01156. [Google Scholar]
- Qian, R.; Zhang, B.; Yue, Y.; Wang, Z.; Coenen, F. Robust Chinese traffic sign detection and recognition with deep convolutional neural network. In Proceedings of the 2015 11th International Conference on Natural Computation (ICNC), Zhangjiajie, China, 15–17 August 2015; IEEE: Piscataway, NJ, USA, 2015; pp. 791–796. [Google Scholar]
- Yin, C.; Cheng, X.; Liu, X.; Zhao, M. Identification and classification of atmospheric particles based on SEM images using convolutional neural network with attention mechanism. Complexity 2020, 2020, 9673724. [Google Scholar] [CrossRef]
- Zhang, C.; Yan, J.; Li, C.; Rui, X.; Liu, L.; Bie, R. On estimating air pollution from photos using convolutional neural network. In Proceedings of the 24th ACM International Conference on Multimedia, Amsterdam, The Netherlands, 15–19 October 2016; pp. 297–301. [Google Scholar]
- Bo, Q.; Yang, W.; Rijal, N.; Xie, Y.; Feng, J.; Zhang, J. Particle pollution estimation from images using convolutional neural network and weather features. In Proceedings of the 2018 25th IEEE International Conference on Image Processing (ICIP), Athens, Greece, 7–10 October 2018; IEEE: Piscataway, NJ, USA, 2018; pp. 3433–3437. [Google Scholar]
- Li, K.; Ma, J.; Li, H.; Han, Y.; Yue, X.; Chen, Z.; Yang, J. Discern Depth Under Foul Weather: Estimate PM2.5 for Depth Inference. IEEE Trans. Ind. Inform. 2019, 16, 3918–3927. [Google Scholar] [CrossRef]
- Rijal, N.; Gutta, R.T.; Cao, T.; Lin, J.; Bo, Q.; Zhang, J. Ensemble of deep neural networks for estimating particulate matter from images. In Proceedings of the 2018 IEEE 3rd International Conference on Image, Vision and Computing (ICIVC), Chongqing, China, 27–29 July 2018; IEEE: Piscataway, NJ, USA, 2018; pp. 733–738. [Google Scholar]
- Luo, Z.; Huang, F.; Liu, H. PM2.5 concentration estimation using convolutional neural network and gradient boosting machine. J. Environ. Sci. 2020, 98, 85–93. [Google Scholar] [CrossRef] [PubMed]
- Qiao, J.; He, Z.; Du, S. Prediction of PM2.5 concentration based on weighted bagging and image contrast-sensitive features. Stoch. Environ. Res. Risk Assess. 2020, 34, 561–573. [Google Scholar] [CrossRef]
- Dorogush, A.V.; Ershov, V.; Gulin, A. CatBoost: Gradient boosting with categorical features support. arXiv 2018, arXiv:1810.11363. [Google Scholar]
- Chen, T.; Guestrin, C. Xgboost: A scalable tree boosting system. In Proceedings of the 22nd ACM Sigkdd International Conference on Knowledge Discovery and Data Mining, San Francisco, CA, USA, 13–17 August 2016; Association for Computing Machinery: New York, NY, USA, 2016; pp. 785–794. [Google Scholar]
- Machado, M.R.; Karray, S.; de Sousa, I.T. LightGBM: An effective decision tree gradient boosting method to predict customer loyalty in the finance industry. In Proceedings of the 2019 14th International Conference on Computer Science & Education (ICCSE), Toronto, ON, Canada, 19–21 August 2019; IEEE: Piscataway, NJ, USA, 2019; pp. 1111–1116. [Google Scholar]
- CSIS. Is Air Quality in China a Social Problem? 2021. Available online: https://chinapower.csis.org/air-quality/ (accessed on 14 February 2022).
- Lyapustin, A.; Wang, Y.; Korkin, S.; Huang, D. MODIS collection 6 MAIAC algorithm. Atmos. Meas. Tech. 2018, 11, 5741–5765. [Google Scholar] [CrossRef] [Green Version]
- Gu, K.; Qiao, J.; Li, X. Highly efficient picture-based prediction of PM2.5 concentration. IEEE Trans. Ind. Electron. 2019, 66, 3176–3184. [Google Scholar] [CrossRef]
- McCartney, E.J. Optics of the Atmosphere: Scattering by Molecules and Particles. Phys. Today 1977, 30, 76. [Google Scholar] [CrossRef]
- Narasimhan, S.G.; Nayar, S.K. Vision and the atmosphere. Int. J. Comput. Vis. 2002, 48, 233–254. [Google Scholar] [CrossRef]
- Fattal, R. Single image dehazing. ACM Trans. Graph. (TOG) 2008, 27, 1–9. [Google Scholar] [CrossRef]
- Koschmieder, H. Theorie der horizontalen Sichtweite. Beitr. Phys. Freien Atmos. 1924, 12, 33–53. [Google Scholar]
- Swinehart, D.F. The beer-lambert law. J. Chem. Educ. 1962, 39, 333. [Google Scholar] [CrossRef]
- Ozkaynak, H.; Schatz, A.D.; Thurston, G.D.; Isaacs, R.G.; Husar, R.B. Relationships between aerosol extinction coefficients derived from airport visual range observations and alternative measures of airborne particle mass. J. Air Pollut. Control. Assoc. 1985, 35, 1176–1185. [Google Scholar] [CrossRef]
- He, K.; Sun, J.; Tang, X. Single image haze removal using dark channel prior. IEEE Trans. Pattern Anal. Mach. Intell. 2010, 33, 2341–2353. [Google Scholar] [PubMed]
- Malm, W.C.; Leiker, K.K.; Molenar, J.V. Human perception of visual air quality. J. Air Pollut. Control Assoc. 1980, 30, 122–131. [Google Scholar] [CrossRef]
- Szegedy, C.; Vanhoucke, V.; Ioffe, S.; Shlens, J.; Wojna, Z. Rethinking the inception architecture for computer vision. In Proceedings of the IEEE Conference on Computer Vision and Pattern Recognition, Las Vegas, NV, USA, 27–30 June 2016; pp. 2818–2826. [Google Scholar]
- Zhou, S.; Li, W.; Qiao, J. Prediction of PM2.5 concentration based on recurrent fuzzy neural network. In Proceedings of the 2017 36th Chinese Control Conference (CCC), Dalian, China, 26–28 July 2017; IEEE: Piscataway, NJ, USA, 2017; pp. 3920–3924. [Google Scholar]
- He, Z.; Ye, X.; Gu, K.; Qiao, J. Learn to predict PM2.5 concentration with image contrast-sensitive features. In Proceedings of the 2018 37th Chinese Control Conference (CCC), Wuhan, China, 25–27 July 2018; IEEE: Piscataway, NJ, USA, 2018; pp. 4102–4106. [Google Scholar]
- Erickson, N.; Mueller, J.; Shirkov, A.; Zhang, H.; Larroy, P.; Li, M.; Smola, A. Autogluon-tabular: Robust and accurate automl for structured data. arXiv 2020, arXiv:2003.06505. [Google Scholar]
- Guo, Y.; Tang, Q.; Gong, D.Y.; Zhang, Z. Estimating ground-level PM2.5 concentrations in Beijing using a satellite-based geographically and temporally weighted regression model. Remote Sens. Environ. 2017, 198, 140–149. [Google Scholar] [CrossRef]












| Variable | Unit | Spatial Scale | Temporal Resolution |
|---|---|---|---|
| PPCP | Count | Lat × Lng | N/A |
| SMP | Count | Lat × Lng | N/A |
| AOD | N/A | 1 km | Daily |
| WS | m· s | Hourly | |
| TEMP | C | Hourly | |
| PS | Pa | Hourly | |
| RH | % | Hourly | |
| BLH | m | Hourly | |
| DEM | m | 30 m | N/A |
| NDVI | N/A | 1 km | 16-day |
| Variable | AOD | WS | TEMP | PS | RH | BLH | DEM | NDVI |
|---|---|---|---|---|---|---|---|---|
| Tolerance | 0.70 | 0.61 | 0.31 | 0.19 | 0.34 | 0.22 | 0.22 | 0.59 |
| VIF | 1.43 | 1.63 | 3.22 | 5.20 | 2.95 | 4.49 | 4.58 | 1.70 |
| Model | RMSE | R |
|---|---|---|
| PFNN | 70.34 | 0.32 |
| CFNN | 57.95 | 0.61 |
| MIFNN | 40.78 | 0.85 |
| Statistic | PM2.5 | AOD | WS | TEMP | PS | RH | BLH | DEM | NDVI |
|---|---|---|---|---|---|---|---|---|---|
| Min | 1.00 | 0.01 | 0.01 | −6.88 | 92,745.69 | 0.09 | 231.54 | 18.00 | 0.02 |
| Max | 330.60 | 3.27 | 5.96 | 35.76 | 103,806.84 | 0.91 | 4006.09 | 493.00 | 0.85 |
| Mean | 31.94 | 0.37 | 1.61 | 17.30 | 99,741.07 | 0.37 | 1306.29 | 87.37 | 0.34 |
| Median | 18.20 | 0.22 | 1.31 | 17.15 | 100,001.89 | 0.34 | 1127.57 | 55.00 | 0.33 |
| Std. Dev | 38.97 | 0.38 | 1.22 | 9.35 | 1848.79 | 0.18 | 782.54 | 101.57 | 0.15 |
Publisher’s Note: MDPI stays neutral with regard to jurisdictional claims in published maps and institutional affiliations. |
© 2022 by the authors. Licensee MDPI, Basel, Switzerland. This article is an open access article distributed under the terms and conditions of the Creative Commons Attribution (CC BY) license (https://creativecommons.org/licenses/by/4.0/).
Share and Cite
Wang, F.; Yao, S.; Luo, H.; Huang, B. Estimating High-Resolution PM2.5 Concentrations by Fusing Satellite AOD and Smartphone Photographs Using a Convolutional Neural Network and Ensemble Learning. Remote Sens. 2022, 14, 1515. https://doi.org/10.3390/rs14061515
Wang F, Yao S, Luo H, Huang B. Estimating High-Resolution PM2.5 Concentrations by Fusing Satellite AOD and Smartphone Photographs Using a Convolutional Neural Network and Ensemble Learning. Remote Sensing. 2022; 14(6):1515. https://doi.org/10.3390/rs14061515
Chicago/Turabian StyleWang, Fei, Shiqi Yao, Haowen Luo, and Bo Huang. 2022. "Estimating High-Resolution PM2.5 Concentrations by Fusing Satellite AOD and Smartphone Photographs Using a Convolutional Neural Network and Ensemble Learning" Remote Sensing 14, no. 6: 1515. https://doi.org/10.3390/rs14061515
APA StyleWang, F., Yao, S., Luo, H., & Huang, B. (2022). Estimating High-Resolution PM2.5 Concentrations by Fusing Satellite AOD and Smartphone Photographs Using a Convolutional Neural Network and Ensemble Learning. Remote Sensing, 14(6), 1515. https://doi.org/10.3390/rs14061515

