Flood Detection in Dual-Polarization SAR Images Based on Multi-Scale Deeplab Model
Abstract
1. Introduction
- An improved MS-Deeplab is proposed for flood detection in dual-polarization (VV and VH polarization) SAR images. The novel MS-Deeplab model can directly make full use of dual-polarization characteristics of water to realize the accurate detection of a flood.
- A dual-channel backbone based on MobileNetV2 is designed to fuse dual-polarization information of SAR images. The dual-polarization (VV and VH polarization) SAR images are separately trained by the dual-channel backbone, and the training parameters obtained from two channels are weight fused to compensate for the limitations of feature extraction from single-polarization data, which is helpful to enhance the structural features of water bodies.
- A more effective multi-scale feature fusion module is introduced to concatenate multi-layer features in the backbone and enrich the representation ability of water features. Under the guidance of more contextual information, the ambiguities of local prediction can be resolved to accurately segment the water body pixels.
- A joint loss function is constructed based on cross-entropy and a dice coefficient to deal with data imbalance, which can reduce the risk of overfitting caused by a large range of background pixels.
2. Related Work
2.1. MobileNetV2
2.2. DeeplabV3+
3. Materials
3.1. Study Data and Area
3.2. SAR Image Pre-Processing
3.3. Generation of Dataset
4. Methodology
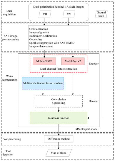
4.1. Overview
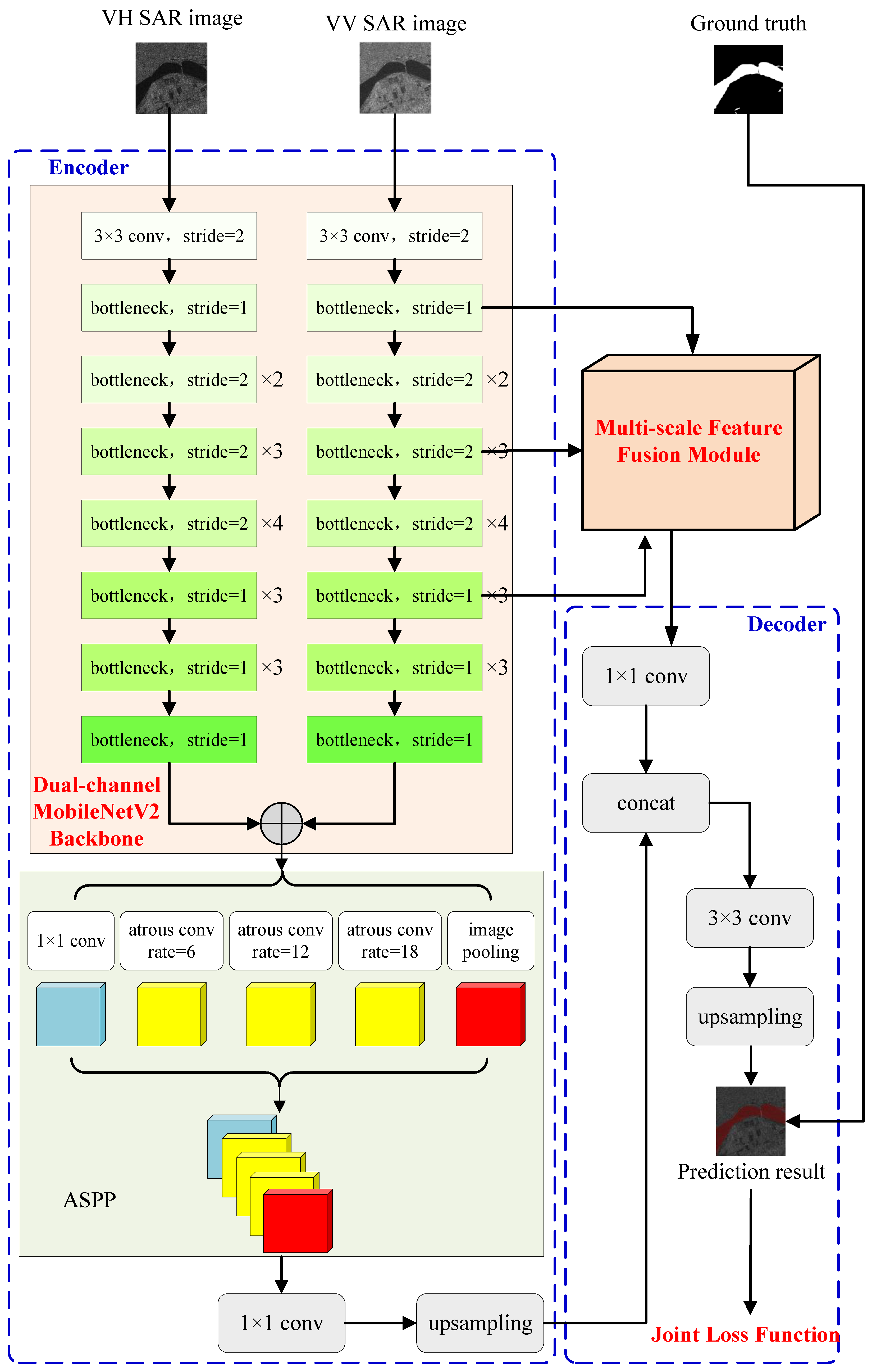
4.2. The Proposed MS-Deeplab Model
4.2.1. Dual-Channel Feature Extraction Backbone
4.2.2. Multi-Scale Feature Fusion
4.2.3. Joint Loss Function
5. Results
6. Discussion
7. Conclusions
Author Contributions
Funding
Data Availability Statement
Acknowledgments
Conflicts of Interest
References
- Huang, M.; Jin, S. Rapid Flood Mapping and Evaluation with a Supervised Classifier and Change Detection in Shouguang Using Sentinel-1 SAR and Sentinel-2 Optical Data. Remote Sens. 2020, 12, 2073. [Google Scholar] [CrossRef]
- Manavalan, R. SAR image analysis techniques for flood area mapping-literature survey. Earth Sci. 2017, 10, 1–14. [Google Scholar] [CrossRef]
- Fang, Z.; He, L.; Hu, L.; Tuo, T. Developing Geospatial Web Services for Automatic Flood Mapping Using Sentinel-1 Images. In Proceedings of the 2021 International Conference on Agro-Geoinformatics, Shenzhen, China, 26–29 July 2021; pp. 1–5. [Google Scholar]
- Cao, H.; Zhang, H.; Wang, C.; Zhang, B. Operational Built-Up Areas Extraction for Cities in China Using Sentinel-1 SAR Data. Remote Sens. 2018, 10, 874. [Google Scholar] [CrossRef]
- Yang, H.; Pan, B.; Li, N.; Wang, W.; Zhang, J.; Zhang, X. A Systematic Method for Spatio-Temporal Phenology Estimation of Paddy Rice Using Time Series Sentinel-1 Images. Remote Sens. Environ. 2021, 259, 112394. [Google Scholar] [CrossRef]
- Zhang, H.; Qi, Z.; Li, X.; Chen, Y.; Wang, X.; He, Y. An Urban Flooding Index for Unsupervised Inundated Urban Area Detection Using Sentinel-1 Polarimetric SAR Images. Remote Sens. 2021, 13, 4511. [Google Scholar] [CrossRef]
- Krishna Vanama, V.S.; Rao, Y.S. Change Detection Based Flood Mapping of 2015 Flood Event of Chennai City Using Sentinel-1 SAR Images. In Proceedings of the 2019 IEEE International Geoscience and Remote Sensing Symposium, Yokohama, Japan, 28 July–2 August 2019; pp. 9729–9732. [Google Scholar]
- Vassileva, M.; Nascetti, A.; GiulioTonolo, F.; Boccardo, P. Unsupervised Flood Extent Detection from SAR Imagery Applying Shadow Filtering from SAR Simulated Image. In Proceedings of the 2015 IEEE International Geoscience and Remote Sensing Symposium, Milan, Italy, 26–31 July 2015; pp. 2707–2710. [Google Scholar]
- Shi, Q.; Liu, M.; Li, S.; Liu, X.; Wang, F.; Zhang, L. A Deeply Supervised Attention Metric-Based Network and an Open Aerial Image Dataset for Remote Sensing Change Detection. IEEE Trans. Geosci. Remote Sens. 2022, 60, 1–16. [Google Scholar] [CrossRef]
- Sun, Z.; Geng, H.; Lu, Z.; Scherer, R.; Woźniak, M. Review of Road Segmentation for SAR Images. Remote Sens. 2021, 13, 1011. [Google Scholar] [CrossRef]
- Dong, H.; Zhang, L.; Zou, B. Densely Connected Convolutional Neural Network Based Polarimetric SAR Image Classification. In Proceedings of the 2019 IEEE International Geoscience and Remote Sensing Symposium, Yokohama, Japan, 28 July–2 August 2019; pp. 3764–3767. [Google Scholar]
- Ai, J.; Tian, R.; Luo, Q.; Jin, J.; Tang, B. Multi-Scale Rotation-Invariant Haar-Like Feature Integrated CNN-Based Ship Detection Algorithm of Multiple-Target Environment in SAR Imagery. IEEE Trans. Geosci. Remote Sens. 2019, 57, 10070–10087. [Google Scholar] [CrossRef]
- Ai, J.; Mao, Y.; Luo, Q.; Xing, M.; Jiang, K.; Jia, L.; Yang, X. Robust CFAR Ship Detector Based on Bilateral-Trimmed-Statistics of Complex Ocean Scenes in SAR Imagery: A Closed-Form Solution. IEEE Trans. Aerosp. Electron. Syst. 2021, 57, 1872–1890. [Google Scholar] [CrossRef]
- Ai, J.; Mao, Y.; Luo, Q.; Jia, L.; Xing, M. SAR Target Classification Using the Multikernel-Size Feature Fusion-Based Convolutional Neural Network. IEEE Trans. Geosci. Remote Sens. 2022, 60, 1–13. [Google Scholar] [CrossRef]
- Chen, K.; Hao, M.; Zhuang, L.; Xie, C. A method for water body extraction in SAR using CNN. Electron. Meas. Technol. 2021, 44, 125–131. [Google Scholar]
- Kim, M.U.; Oh, H.; Lee, S.-J.; Choi, Y.; Han, S. Deep Learning Based Water Segmentation Using KOMPSAT-5 SAR Images. In Proceedings of the 2021 IEEE International Geoscience and Remote Sensing Symposium, Brussels, Belgium, 11–16 July 2021; pp. 4055–4058. [Google Scholar]
- Wang, Y.; Wang, C.; Zhang, H. Integrating H-A-α with Fully Convolutional Networks for Fully PolSAR Classification. In Proceedings of the 2017 International Workshop on Remote Sensing with Intelligent Processing, Shanghai, China, 18–21 May 2017; pp. 1–4. [Google Scholar]
- Feng, W.; Sui, H.; Huang, W.; Xu, C.; An, K. Water Body Extraction From Very High-Resolution Remote Sensing Imagery Using Deep U-Net and a Superpixel-Based Conditional Random Field Model. IEEE Geosci. Remote Sens. Lett. 2019, 16, 618–622. [Google Scholar] [CrossRef]
- Li, Z.; Wang, R.; Zhang, W.; Hu, F.; Meng, L. Multiscale Features Supported DeepLabV3+ Optimization Scheme for Accurate Water Semantic Segmentation. IEEE Access 2019, 7, 155787–155804. [Google Scholar] [CrossRef]
- Strudel, R.; Garcia, R.; Laptev, I.; Schmid, C. Segmenter: Transformer for Semantic Segmentation. In Proceedings of the 2021 IEEE/CVF International Conference on Computer Vision (ICCV), Montreal, BC, Canada, 17 October 2021; pp. 7242–7252. [Google Scholar]
- Xie, E.; Wang, W.; Yu, Z.; Anandkumar, A.; Alvarez, J.M.; Luo, P. SegFormer: Simple and Efficient Design for Semantic Segmentation with Transformers. arXiv 2021, arXiv:2105.15203. [Google Scholar]
- Zhou, J.; Li, M.; Wang, X.; Xiu, X.; Huang, D. Extracting Tobacco Planting Areas Using LSTM from Time Series Sentinel-1 SAR Data. In Proceedings of the 2021 9th International Conference on Agro-Geoinformatics, Shenzhen, China, 26–29 July 2021; pp. 1–4. [Google Scholar]
- Geng, J.; Wang, H.; Fan, J.; Ma, X. SAR Image Classification via Deep Recurrent Encoding Neural Networks. IEEE Trans. Geosci. Remote Sens. 2018, 56, 2255–2269. [Google Scholar] [CrossRef]
- Zhang, J.; Xing, M.; Sun, G.-C.; Chen, J.; Li, M.; Hu, Y.; Bao, Z. Water Body Detection in High-Resolution SAR Images With Cascaded Fully-Convolutional Network and Variable Focal Loss. IEEE Trans. Geosci. Remote Sens. 2021, 59, 316–332. [Google Scholar] [CrossRef]
- Xue, W.; Yang, H.; Wu, Y.; Kong, P.; Xu, H.; Wu, P.; Ma, X. Water Body Automated Extraction in Polarization SAR Images with Dense-Coordinate-Feature-Concatenate Network. IEEE J. Sel. Top. Appl. Earth Obs. Remote Sens. 2021, 14, 12073–12087. [Google Scholar] [CrossRef]
- Sandler, M.; Howard, A.; Zhu, M.; Zhmoginov, A.; Chen, L. MobileNetV2: Inverted Residuals and Linear Bottlenecks. arXiv 2019, arXiv:1801.04381. [Google Scholar]
- Su, H.; Peng, Y.; Xu, C. Using improved DeepLabv3+ network integrated with normalized difference water index to extract water bodies in Sentinel-2A urban remote sensing images. J. Appl. Remote Sens. 2021, 15, 018504. [Google Scholar] [CrossRef]
- Zhang, W.; He, X.; Li, W. An integrated ship segmentation method based on discriminator and extractor. Image Vis. Comput. 2020, 93, 103824. [Google Scholar] [CrossRef]
- Chen, L.; Zhu, Y.; Papandreou, G.; Schroff, F.; Adam, H. Encoder-Decoder with Atrous Separable Convolution for Semantic Image Segmentation. arXiv 2018, arXiv:1802.02611. [Google Scholar]
- Lin, T.; Dollar, P.; Girshick, R.; He, K.; Hariharan, B.; Belongie, S. Feature Pyramid Networks for Object Detection. In Proceedings of the 2017 IEEE Conference on Computer Vision and Pattern Recognition, Honolulu, HI, USA, 21–26 July 2017. [Google Scholar]
- Lin, G.; Milan, A.; Shen, C.; Reid, I. Refinenet: Multi-path refinement networks with identity mappings for high-resolution semantic segmentation. In Proceedings of the 2017 IEEE Conference on Computer Vision and Pattern Recognition, Honolulu, HI, USA, 21–26 July 2017. [Google Scholar]
- Yu, F.; Koltun, V. Multi-Scale Context Aggregation by Dilated Convolutions. arXiv 2016, arXiv:1511.07122. [Google Scholar]
- Parrilli, S.; Poderico, M.; Angelino, C.V.; Verdoliva, L. A Nonlocal SAR Image Denoising Algorithm Based on LLMMSE Wavelet Shrinkage. IEEE Trans. Geosci. Remote Sens. 2012, 50, 606–616. [Google Scholar] [CrossRef]
- Di Martino, G.; Di Simone, A.; Iodice, A.; Poggi, G.; Riccio, D.; Verdoliva, L. Scattering-Based SARBM3D. IEEE J. Sel. Top. Appl. Earth Obs. Remote Sens. 2016, 9, 2131–2144. [Google Scholar] [CrossRef]
- Patel, S.; Goswami, M. Comparative Analysis of Histogram Equalization Techniques. In Proceedings of the 2014 International Conference on Contemporary Computing and Informatics, Mysuru, India, 27–29 November 2014; pp. 167–168. [Google Scholar]
- Liu, H.; Wang, S.; Hou, B. Unsupervised classification of polarimetric SAR images integrating color features. In Proceedings of the 2014 IEEE International Geoscience and Remote Sensing Symposium, Quebec City, QC, Canada, 13–18 July 2014; pp. 2197–2216. [Google Scholar]
- Nasirzadehdizaji, R.; Balik Sanli, F.; Abdikan, S.; Cakir, Z.; Sekertekin, A.; Ustuner, M. Sensitivity Analysis of Multi-Temporal Sentinel-1 SAR Parameters to Crop Height and Canopy Coverage. Appl. Sci. 2019, 9, 655. [Google Scholar] [CrossRef]
- Grimaldi, S.; Xu, J.; Li, Y.; Pauwels, V.R.N.; Walker, J.P. Flood Mapping under Vegetation Using Single SAR Acquisitions. Remote Sens. Environ. 2020, 237, 111582. [Google Scholar] [CrossRef]
- Zeng, C.; Wang, J.; Huang, X.; Bird, S.; Luce, J. Urban water body detection from the combination of high-resolution optical and SAR images. In Proceedings of the 2015 Joint Urban Remote Sensing Event, Lausanne, Switzerland, 30 March–1 April 2015; pp. 1–4. [Google Scholar]
- Giustarini, L.; Hostache, R.; Matgen, P.; Schumann, G.; Bates, P.; Mason, D. A Change Detection Approach to Flood Mapping in Urban Areas Using TerraSAR-X. IEEE Trans. Geosci. Remote Sens. 2013, 51, 2417–2430. [Google Scholar] [CrossRef]
- Li, Y.; Chen, Y.; Wang, N.; Zhang, Z. Scale-aware trident networks for object detection. In Proceedings of the 2019 IEEE Conference on Computer Vision and Pattern Recognition, Long Beach, CA, USA, 15–20 June 2019; pp. 6054–6063. [Google Scholar]
- Zhu, X.; Hu, H.; Lin, S.; Dai, J. Deformable convnets v2: More deformable better results. In Proceedings of the 2019 IEEE Conference on Computer Vision and Pattern Recognition, Long Beach, CA, USA, 15–20 June 2019; pp. 9308–9316. [Google Scholar]
- Li, Y.; Shi, W.; Liu, G.; Jiao, L.; Ma, Z.; Wei, L. SAR Image Object Detection Based on Improved Cross-Entropy Loss Function with the Attention of Hard Samples. In Proceedings of the 2021 IEEE International Geoscience and Remote Sensing Symposium, Brussels, Belgium, 11–16 July 2021; pp. 4771–4774. [Google Scholar]
- Kodym, O.; Španěl, M.; Herout, A. Segmentation of Head and Neck Organs at Risk Using CNN with Batch Dice Loss. arXiv 2018, arXiv:1812.02427. [Google Scholar]
- Zhao, H.; Shi, J.; Qi, X.; Wang, X.; Jia, J. Pyramid Scene Parsing Network. arXiv 2018, arXiv:1612.01105. [Google Scholar]
- Ronneberger, O.; Fischer, P.; Brox, T. U-Net: Convolutional Networks for Biomedical Image Segmentation. arXiv 2018, arXiv:1505.04597. [Google Scholar]













| Input Size | Operator | c | n | s |
|---|---|---|---|---|
| 512 × 512 × 2 | Conv2D | 32 | 1 | 2 |
| 256 × 256 × 32 | bottleneck | 16 | 1 | 1 |
| 256 × 256 × 16 | bottleneck | 24 | 2 | 2 |
| 128 × 128 × 24 | bottleneck | 32 | 3 | 2 |
| 64 × 64 × 32 | bottleneck | 64 | 4 | 2 |
| 32 × 32 × 64 | bottleneck | 96 | 3 | 1 |
| 32 × 32 × 96 | bottleneck | 160 | 3 | 1 |
| 32 × 32 × 160 | bottleneck | 320 | 1 | 1 |
| Sentinel-1A | Parameter |
|---|---|
| Product format | Level-1 GRD |
| Beam mode | Interferometric Wide swath |
| Polarization | VV+VH |
| Resolution | 20 × 22 m |
| Band | C |
| Number of looks | 5 × 1 |
| Collected Date | 15 July 2021, 27 July 2021, 8 August 2021 |
| Prediction | |||
|---|---|---|---|
| Flood | Background | ||
| Ground Truth | flood | TP | FN |
| background | FP | TN | |
| Region | Index | PSPNet | UNet | DeeplabV3+ | MS-Deeplab |
|---|---|---|---|---|---|
| A | IoU (%) | 72.02 | 81.24 | 75.98 | 78.94 |
| PA (%) | 84.14 | 89.25 | 95.08 | 97.36 | |
| B | IoU (%) | 58.86 | 68.65 | 65.57 | 70.26 |
| PA (%) | 82.10 | 77.80 | 90.22 | 95.31 | |
| C | IoU (%) | 75.78 | 81.96 | 83.76 | 88.48 |
| PA (%) | 87.02 | 86.32 | 90.22 | 93.33 | |
| D | IoU (%) | 88.52 | 88.92 | 91.55 | 92.93 |
| PA (%) | 94.89 | 92.04 | 99.02 | 98.51 | |
| E | IoU (%) | 68.06 | 78.90 | 74.70 | 78.98 |
| PA (%) | 80.17 | 84.55 | 88.59 | 96.41 | |
| F | IoU (%) | 61.03 | 62.67 | 73.95 | 79.31 |
| PA (%) | 71.32 | 65.81 | 89.70 | 89.55 | |
| mean | IoU (%) | 77.03 | 81.53 | 83.06 | 86.33 |
| PA (%) | 87.66 | 86.03 | 94.03 | 95.72 |
Publisher’s Note: MDPI stays neutral with regard to jurisdictional claims in published maps and institutional affiliations. |
© 2022 by the authors. Licensee MDPI, Basel, Switzerland. This article is an open access article distributed under the terms and conditions of the Creative Commons Attribution (CC BY) license (https://creativecommons.org/licenses/by/4.0/).
Share and Cite
Wu, H.; Song, H.; Huang, J.; Zhong, H.; Zhan, R.; Teng, X.; Qiu, Z.; He, M.; Cao, J. Flood Detection in Dual-Polarization SAR Images Based on Multi-Scale Deeplab Model. Remote Sens. 2022, 14, 5181. https://doi.org/10.3390/rs14205181
Wu H, Song H, Huang J, Zhong H, Zhan R, Teng X, Qiu Z, He M, Cao J. Flood Detection in Dual-Polarization SAR Images Based on Multi-Scale Deeplab Model. Remote Sensing. 2022; 14(20):5181. https://doi.org/10.3390/rs14205181
Chicago/Turabian StyleWu, Han, Huina Song, Jianhua Huang, Hua Zhong, Ronghui Zhan, Xuyang Teng, Zhaoyang Qiu, Meilin He, and Jiayi Cao. 2022. "Flood Detection in Dual-Polarization SAR Images Based on Multi-Scale Deeplab Model" Remote Sensing 14, no. 20: 5181. https://doi.org/10.3390/rs14205181
APA StyleWu, H., Song, H., Huang, J., Zhong, H., Zhan, R., Teng, X., Qiu, Z., He, M., & Cao, J. (2022). Flood Detection in Dual-Polarization SAR Images Based on Multi-Scale Deeplab Model. Remote Sensing, 14(20), 5181. https://doi.org/10.3390/rs14205181

