Towards a PS-InSAR Based Prediction Model for Building Collapse: Spatiotemporal Patterns of Vertical Surface Motion in Collapsed Building Areas—Case Study of Alexandria, Egypt
Abstract
1. Introduction
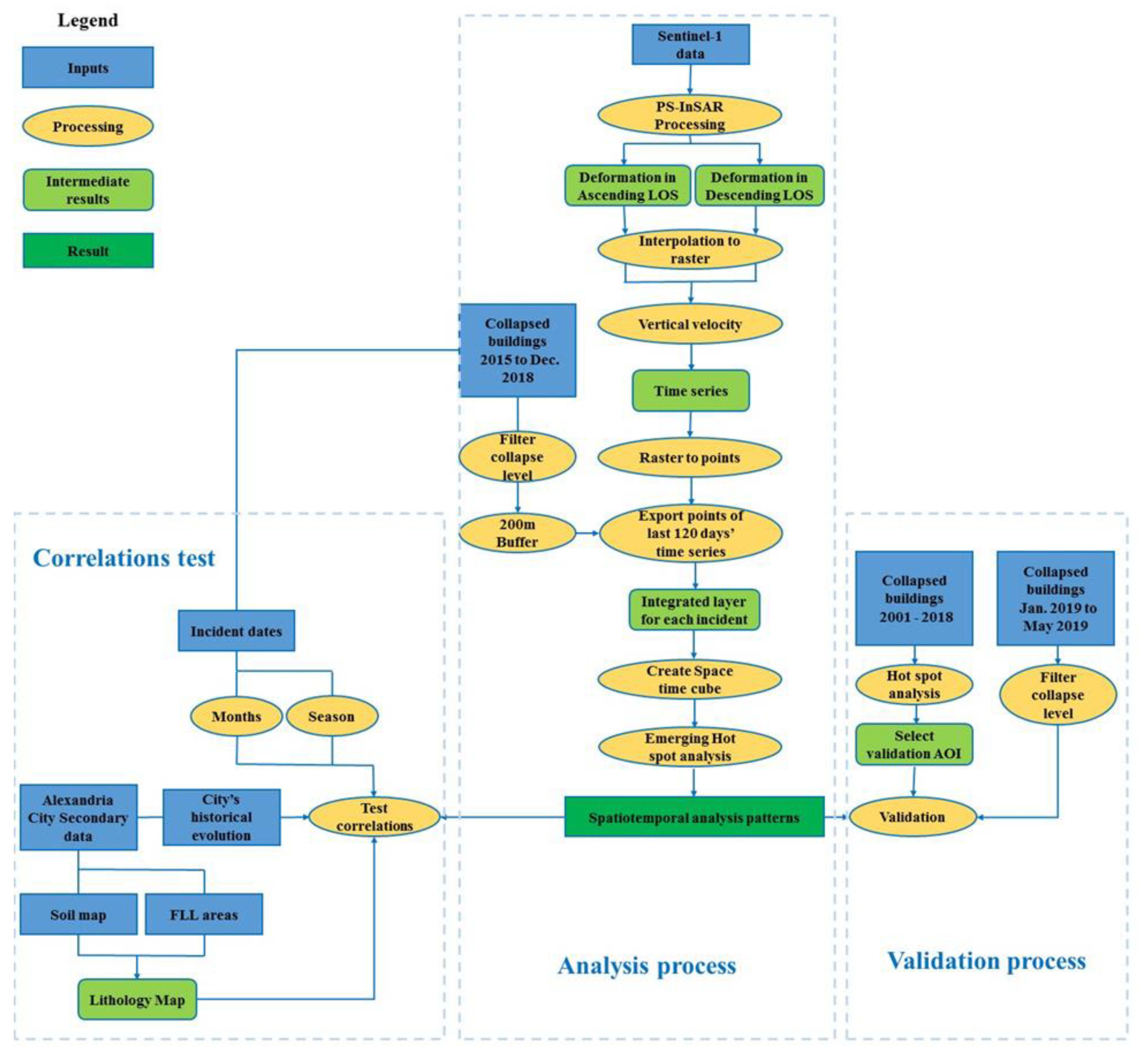
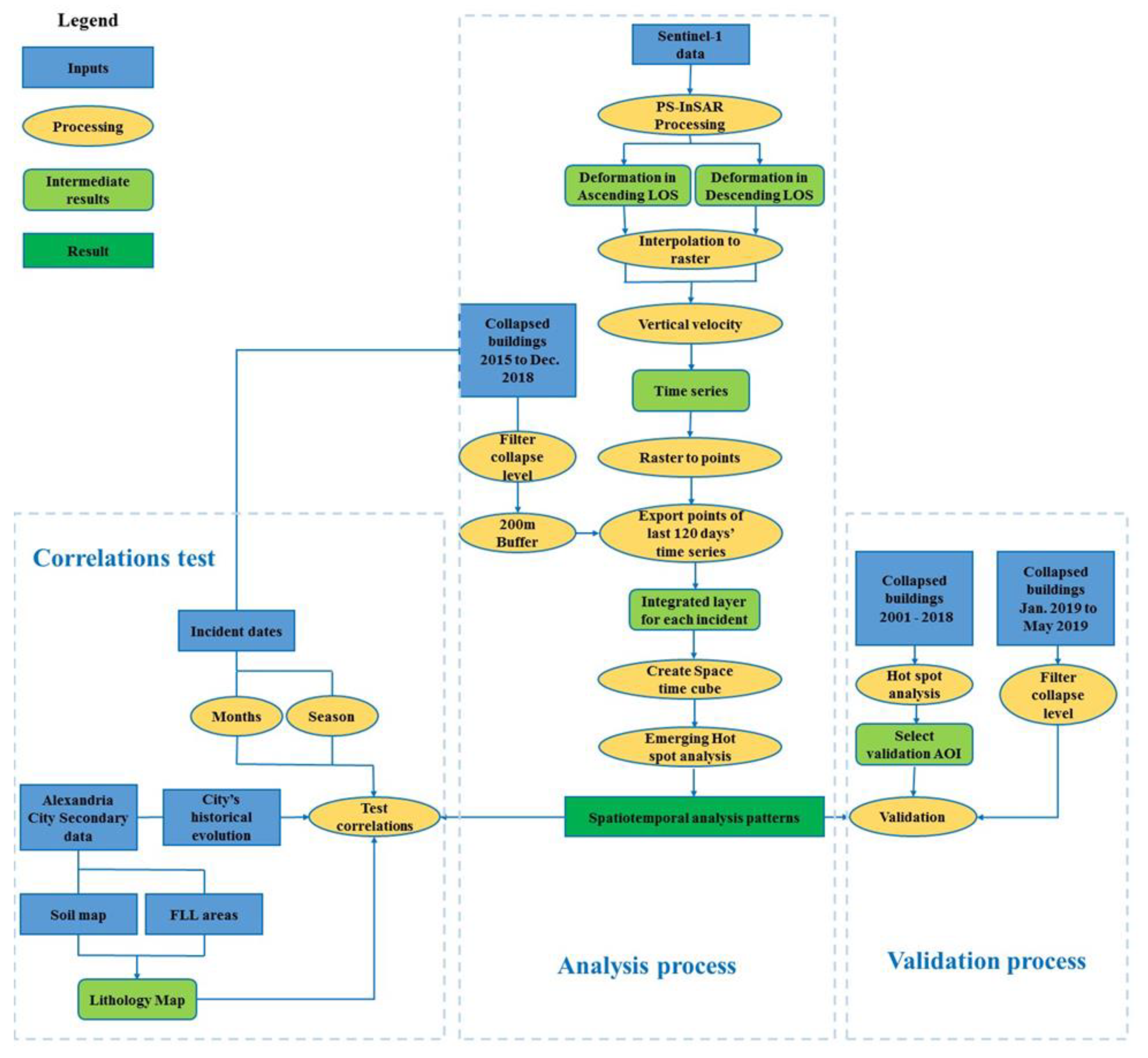
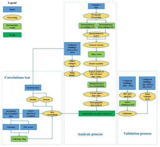
2. Materials and Methods
2.1. Collected Data
2.2. PS-InSAR Processing and Vertical Velocity Decomposition
2.3. Spatiotemporal Analysis of Collapsed Buildings
2.4. Correlation Tests
2.5. Validation
3. Results
3.1. New Cold Spot Pattern
3.2. New Hot Spot Pattern
3.3. Correlation Tests
3.4. Validation of Study Results
4. Discussion
5. Conclusions
Author Contributions
Funding
Conflicts of Interest
References
- Kim, S.-W.; Choi, J.-H.; Hong, S.-H.; Lee, J.-H.; Cho, J.; Lee, M.-J. Monitoring the risk of large building collapse using persistent scatterer interferometry and GIS. Terr. Atmos. Ocean. Sci. 2018, 29, 535–545. [Google Scholar] [CrossRef]
- Ezquerro, P.; Del Soldato, M.; Solari, L.; Tomás, R.; Raspini, F.; Ceccatelli, M.; Fernández-Merodo, J.A.; Casagli, N.; Herrera, G. Vulnerability assessment of buildings due to land subsidence using InSAR data in the ancient historical city of Pistoia (Italy). Sensors 2020, 20, 2749. [Google Scholar] [CrossRef]
- Nolesini, T.; Frodella, W.; Bianchini, S.; Casagli, N. Detecting slope and urban potential unstable areas by means of multi-platform remote sensing techniques: The Volterra (Italy) case study. Remote Sens. 2016, 8, 746. [Google Scholar] [CrossRef]
- Ferretti, A.; Prati, C.; Rocca, F. Permanent scatterers in SAR interferometry. IEEE Trans. Geosci. Remote. Sens. 2001, 39, 8–20. [Google Scholar] [CrossRef]
- Novellino, A.; Cigna, F.; Brahmi, M.; Marsh, S.; Bateson, L.; Marsh, S. Assessing the feasibility of a national InSAR ground deformation map of great Britain with Sentinel-1. Geoscience 2017, 7, 19. [Google Scholar] [CrossRef]
- Comerci, V.; Vittori, E.; Cipolloni, C.; Di Manna, P.; Guerrieri, L.; Nisio, S.; Succhiarelli, C.; Ciuffreda, M.; Bertoletti, E. Geohazards monitoring in Roma from InSAR and in situ data: Outcomes of the PanGeo project. Pure Appl. Geophys. 2015, 172, 2997–3028. [Google Scholar] [CrossRef]
- Yang, K.; Yan, L.; Huang, G.; Chen, C.; Wu, Z. Monitoring building deformation with InSAR: Experiments and validation. Sensors 2016, 16, 2182. [Google Scholar] [CrossRef]
- Ferretti, A.; Ferrucci, F.; Prati, C.; Rocca, F. SAR analysis of building collapse by means of the permanent scatterers technique. In Proceedings of the IGARSS 2000. IEEE 2000 International Geoscience and Remote Sensing Symposium. Taking the Pulse of the Planet: The Role of Remote Sensing in Managing the Environment. Proceedings (Cat. No.00CH37120), Honolulu, HI, USA, 24–28 July 2002; Volume 7, pp. 3219–3221. [Google Scholar]
- Weissgerber, F.; Koeniguer, E.C.; Nicolas, J.-M.; Trouvé, N. 3D monitoring of buildings using TerraSAR-X InSAR, DInSAR and PolSAR capacities. Remote Sens. 2017, 9, 1010. [Google Scholar] [CrossRef]
- Perski, Z.; van Leijen, F.; Hanssen, R. Applicability of PS-InSAR for building hazard identification. Study of the 29 January 2006 Katowice exhibition hall collapse and the 24 February 2006 Moscow basmanny market collapse. In Proceedings of the ESA ENVISAT Symposium, Montreux, Switzerland, 23–27 April 2006. [Google Scholar]
- Chen, F.; Lin, H.; Zhang, Y.; Lu, Z. Ground subsidence geo-hazards induced by rapid urbanization: Implications from InSAR observation and geological analysis. Nat. Hazards Earth Syst. Sci. 2012, 12, 935–942. [Google Scholar] [CrossRef]
- Wu, W.; Cui, H.; Hu, J.; Yao, L. Detection and 3D visualization of deformations for high-rise buildings in Shenzhen, China from high-resolution TerraSAR-X datasets. Appl. Sci. 2019, 9, 3818. [Google Scholar] [CrossRef]
- Shekhar, S.; Jiang, Z.; Ali, R.Y.; Eftelioglu, E.; Tang, X.; Gunturi, V.M.V.; Zhou, X. Spatiotemporal data mining: A computational perspective. ISPRS Int. J. Geo-Inf. 2015, 4, 2306–2338. [Google Scholar] [CrossRef]
- Atluri, G.; Karpatne, A.; Kumar, V. Spatio-temporal data mining: A survey of problems and methods. ACM Comput. Surv. 2018, 51, 1–41. [Google Scholar] [CrossRef]
- He, Z.; Deng, M.; Cai, J.; Xie, Z.; Guan, Q.; Yang, C. Mining spatiotemporal association patterns from complex geographic phenomena. Int. J. Geogr. Inf. Sci. 2019, 34, 1162–1187. [Google Scholar] [CrossRef]
- Ansari, M.Y.; Ahmad, A.; Khan, S.S.; Bhushan, G. Mainuddin Spatiotemporal clustering: A review. Artif. Intell. Rev. 2019, 53, 2381–2423. [Google Scholar] [CrossRef]
- Beladam, O.; Balz, T.; Mohamadi, B.; Abdalhak, M. Using PS-InSAR with Sentinel-1 images for deformation monitoring in Northeast Algeria. Geoscience 2019, 9, 315. [Google Scholar] [CrossRef]
- Mohamadi, B.; Balz, T.; Younes, A. A model for complex subsidence causality interpretation based on PS-InSAR cross-heading orbits analysis. Remote Sens. 2019, 11, 2014. [Google Scholar] [CrossRef]
- Stanley, J.D.; Toscano, M.A. Ancient archaeological sites buried and submerged along Egypt’s Nile delta coast: Gauges of Holocene delta margin subsidence. J. Coast. Res. 2009, 25, 158–170. [Google Scholar] [CrossRef]
- Ahram Online. Building Collapse in Alexandria. Available online: http://english.ahram.org.eg (accessed on 8 August 2018).
- Torres, R.; Snoeij, P.; Geudtner, D.; Bibby, D.; Davidson, M.; Attema, E.; Potin, P.; Rommen, B.; Floury, N.; Brown, M.; et al. GMES Sentinel-1 mission. Remote Sens. Environ. 2012, 120, 9–24. [Google Scholar] [CrossRef]
- Perissin, D.; Wang, Z.; Wang, T. The SARPROZ InSAR tool for urban subsidence/manmade structure stability monitoring in China. In Proceedings of the ISRSE, Sidney, Australia, 10–15 April 2011; Volume 1015. [Google Scholar]
- Crosetto, M.; Monserrat, O.; Cuevas-González, M.; Devanthéry, N.; Crippa, B. Persistent Scatterer Interferometry: A review. ISPRS J. Photogramm. Remote Sens. 2016, 115, 78–89. [Google Scholar] [CrossRef]
- Samieie-Esfahany, S.; Hanssen, R.; van Thienen-Visser, K.; Muntendam-Bos, A. On the effect of horizontal deformation on InSAR subsidence estimates. In Proceedings of the Fringe 2009 Workshop, Frascati, Italy, 30 November–4 December 2009; Volume 30. [Google Scholar]
- ESRI. Create Space Time Cube by Aggregating Points. Available online: https://desktop.arcgis.com/en/arcmap/latest/tools/space-time-pattern-mining-toolbox/create-space-time-cube.htm (accessed on 21 April 2020).
- Kendall, M.; Gibbons, J.D. Rank Correlation Methods, 5th ed.; Griffin: London, UK, 1990. [Google Scholar]
- Mann, H. BNonparametric tests against trend. Econometrica. J. Econom. Soc. 1945, 13, 245–259. [Google Scholar] [CrossRef]
- Harris, N.L.; Goldman, E.; Gabris, C.; Nordling, J.; Minnemeyer, S.; Ansari, S.; Lippmann, M.; Bennett, L.; Raad, M.; Hansen, M.; et al. Using spatial statistics to identify emerging hot spots of forest loss. Environ. Res. Lett. 2017, 12, 024012. [Google Scholar] [CrossRef]
- ESRI. How Create Space Time Cube by Aggregating Points works. Available online: https://desktop.arcgis.com/en/arcmap/latest/tools/space-time-pattern-mining-toolbox/learnmorecreatecube.htm#ESRI_SECTION1_F1EA94A3BA8940E0B56AB08A302D1C08 (accessed on 22 April 2020).
- Ord, J.K.; Getis, A. Local spatial autocorrelation statistics: Distributional issues and an application. Geogr. Anal. 1995, 27, 286–306. [Google Scholar] [CrossRef]
- Getis, A.; Ord, J.K. The analysis of spatial association by use of distance statistics. In Perspectives on Spatial Data Analysis; Springer: Berlin/Heidelberg, Germany, 2010; pp. 127–145. [Google Scholar]
- ESRI. How Emerging Hot Spot Analysis Works. Available online: https://desktop.arcgis.com/en/arcmap/latest/tools/space-time-pattern-mining-toolbox/learnmoreemerging.htm (accessed on 22 April 2020).








| Pattern | Statistical Description |
|---|---|
| New Hot Spot | A location that is a statistically significant hot spot for the final time step and has never been a statistically significant hot spot before. |
| Consecutive Hot Spot | A location with a single uninterrupted run of statistically significant hot spot bins in the final time-step intervals. The location has never been a statistically significant hot spot prior to the final hot spot run and less than ninety percent of all bins are statistically significant hot spots. |
| Intensifying Hot Spot | A location that has been a statistically significant hot spot for ninety percent of the time-step intervals, including the final time step. In addition, the intensity of clustering of high counts in each time step is increasing overall and that increase is statistically significant. |
| Persistent Hot Spot | A location that has been a statistically significant hot spot for ninety percent of the time-step intervals with no discernible trend indicating an increase or decrease in the intensity of clustering over time. |
| Diminishing Hot Spot | A location that has been a statistically significant hot spot for ninety percent of the time-step intervals, including the final time step. In addition, the intensity of clustering in each time step is decreasing overall and that decrease is statistically significant. |
| Sporadic Hot Spot | A location that is an on-again then off-again hot spot. Less than ninety percent of the time-step intervals have been statistically significant hot spots and none of the time-step intervals have been statistically significant cold spots. |
| Oscillating Hot Spot | A statistically significant hot spot for the final time-step interval that has a history of also being a statistically significant cold spot during a prior time step. Less than ninety percent of the time-step intervals have been statistically significant hot spots. |
| Historical Hot Spot | The most recent time period is not hot, but at least ninety percent of the time-step intervals have been statistically significant hot spots. |
| No Pattern Detected | Has no statistical significance during the study period |
| New Cold Spot | A location that is a statistically significant cold spot for the final time step and has never been a statistically significant cold spot before. |
| Consecutive Cold Spot | A location with a single uninterrupted run of statistically significant cold spot bins in the final time-step intervals. The location has never been a statistically significant cold spot prior to the final cold spot run and less than ninety percent of all bins are statistically significant cold spots. |
| Intensifying Cold Spot | A location that has been a statistically significant cold spot for ninety percent of the time-step intervals, including the final time step. In addition, the intensity of clustering of low counts in each time step is increasing overall and that increase is statistically significant. |
| Persistent Cold Spot | A location that has been a statistically significant cold spot for ninety percent of the time-step intervals with no discernible trend, indicating an increase or decrease in the intensity of clustering of counts over time. |
| Diminishing Cold Spot | A location that has been a statistically significant cold spot for ninety percent of the time-step intervals, including the final time step. In addition, the intensity of clustering of low counts in each time step is decreasing overall and that decrease is statistically significant. |
| Sporadic Cold Spot | A location that is an on-again then off-again cold spot. Less than ninety percent of the time-step intervals have been statistically significant cold spots and none of the time-step intervals have been statistically significant hot spots. |
| Oscillating Cold Spot | A statistically significant cold spot for the final time-step interval that has a history of also being a statistically significant hot spot during a prior time step. Less than ninety percent of the time-step intervals have been statistically significant cold spots. |
| Historical Cold Spot | The most recent time period is not cold, but at least ninety percent of the time-step intervals have been statistically significant cold spots. |
| Serial No. | Collapse Date | Building ID | Collapse Level | Distance of NCS | 1 | 2 | 3 | 4 | 5 | 6 | 7 | 8 | 9 | 10 |
|---|---|---|---|---|---|---|---|---|---|---|---|---|---|---|
| 1 | 2015/6/13 | 4 | Within 30 m | ─ | ─ | H | H | H | H | H | H | H | C | |
| 2 | 2016/2/19 | 4 | Within 30 m | ─ | ─ | H | ─ | ─ | ─ | ─ | ─ | ─ | C | |
| 3 | 2016/9/22 | 4 | Within 30 m | ─ | ─ | ─ | ─ | ─ | ─ | H | ─ | ─ | C | |
| 4 | 2017/1/17 | 4 | Within 30 m | H | H | H | H | ─ | ─ | ─ | ─ | ─ | C | |
| 5 | 2018/2/15 | 4 | Within 30 m | H | H | H | H | ─ | ─ | ─ | H | ─ | C | |
| 6 | 2015/11/5 | 71 | 3 | Within 30 m | H | H | H | H | H | ─ | ─ | ─ | ─ | C |
| 7 | 2015/11/6 | 54 | 3 | Within 30 m | H | H | H | H | H | ─ | ─ | ─ | ─ | C |
| 8 | 2015/12/26 | 3 | Within 30 m | H | H | H | H | H | H | H | ─ | ─ | C | |
| 9 | 2015/12/27 | 3 | Within 30 m | H | H | H | H | H | H | H | H | ─ | C | |
| 10 | 2015/12/13 | 2 | 40 m | H | H | H | H | H | ─ | H | H | ─ | C | |
| 11 | 2017/2/22 | 4 | 50 m | H | H | H | H | H | ─ | ─ | ─ | ─ | C | |
| 12 | 2015/5/19 | 2 | 60 m | ─ | H | H | ─ | ─ | ─ | ─ | ─ | ─ | C | |
| 13 | 2016/1/11 | 2 | 70 m | ─ | ─ | ─ | H | H | H | ─ | ─ | ─ | C | |
| 14 | 2015/11/7 | 114 | 2 | 80 m | H | H | H | H | ─ | ─ | H | H | H | C |
| 15 | 2015/11/15 | 3 | 90 m | ─ | ─ | ─ | ─ | H | H | H | H | H | C | |
| 16 | 2016/6/8 | 192 | 4 | Within 30 m | ─ | ─ | ─ | ─ | ─ | ─ | ─ | ─ | ─ | C |
| 17 | 2016/6/8 | 193 | 4 | Within 30 m | ─ | ─ | ─ | ─ | ─ | ─ | ─ | ─ | ─ | C |
| 18 | 2016/5/21 | 3 | Within 30 m | ─ | ─ | ─ | ─ | ─ | ─ | ─ | ─ | ─ | C | |
| 19 | 2018/8/8 | 4 | 50 m | ─ | ─ | ─ | ─ | ─ | ─ | ─ | ─ | ─ | C | |
| 20 | 2016/9/3 | 2 | 70 m | ─ | ─ | ─ | ─ | ─ | ─ | ─ | ─ | ─ | C | |
| 21 | 2018/11/11 | 2 | Within 30 m | ─ | ─ | ─ | H | H | ─ | ─ | ─ | C | C | |
| 22 | 2015/11/7 | 52 | 2 | 60 m | ─ | ─ | H | H | H | H | ─ | ─ | C | C |
| 23 | 2017/3/5 | 4 | 40 m | ─ | ─ | H | H | ─ | ─ | ─ | ─ | C | ─ | |
| 24 | 2018/7/4 | 4 | Within 30 m | ─ | ─ | ─ | ─ | ─ | ─ | ─ | ─ | C | ─ | |
| 25 | 2018/4/19 | 4 | Within 30 m | ─ | ─ | ─ | ─ | ─ | H | ─ | C | C | ─ | |
| 26 | 2015/12/11 | 241 | 4 | Within 30 m | C | C | C | C | ─ | ─ | H | H | ─ | C |
| 27 | 2018/3/8 | 4 | 50 m | ─ | ─ | ─ | C | C | H | H | ─ | ─ | C | |
| 28 | 2018/12/6 | 4 | Within 30 m | ─ | ─ | ─ | ─ | C | ─ | ─ | ─ | ─ | C | |
| 29 | 2016/8/11 | 3 | Within 30 m | ─ | C | ─ | ─ | C | ─ | ─ | ─ | ─ | C | |
| 30 | 2015/7/18 | 2 | Within 30 m | ─ | C | C | C | C | ─ | ─ | ─ | ─ | C | |
| 31 | 2015/12/9 | 4 | Within 30 m | H | H | H | H | ─ | ─ | ─ | C | C | C | |
| 32 | 2015/12/11 | 167 | 4 | Within 30 m | ─ | ─ | ─ | ─ | H | ─ | ─ | C | C | C |
| Serial No. | Collapse Date | Building ID | Collapse Level | Distance of NCS | 1 | 2 | 3 | 4 | 5 | 6 | 7 | 8 | 9 | 10 |
|---|---|---|---|---|---|---|---|---|---|---|---|---|---|---|
| 1 | 2015/12/5 | 4 | Within 30 m | C | C | C | C | C | C | C | C | C | H | |
| 2 | 2015/12/16 | 4 | Within 30 m | ─ | ─ | ─ | ─ | ─ | ─ | C | C | ─ | H | |
| 3 | 2016/8/15 | 4 | Within 30 m | ─ | ─ | ─ | C | C | C | C | C | ─ | H | |
| 4 | 2018/9/2 | 4 | Within 30 m | ─ | ─ | C | C | ─ | ─ | C | C | C | H | |
| 5 | 2018/2/3 | 4 | Within 30 m | ─ | ─ | ─ | ─ | ─ | C | ─ | ─ | ─ | H | |
| 6 | 2015/11/7 | 10 | 3 | Within 30 m | ─ | ─ | ─ | ─ | C | C | C | C | ─ | H |
| 7 | 2015/11/9 | 9 | 3 | Within 30 m | C | C | C | C | C | C | C | C | C | H |
| 8 | 2016/7/14 | 3 | Within 30 m | C | C | C | C | C | C | C | ─ | ─ | H | |
| 9 | 2015/11/7 | 50 | 2 | Within 30 m | ─ | ─ | ─ | ─ | ─ | C | ─ | C | C | H |
| 10 | 2015/11/7 | 51 | 2 | Within 30 m | C | ─ | ─ | C | C | C | C | C | C | H |
| 11 | 2016/5/1 | 4 | 40 m | ─ | ─ | ─ | C | ─ | ─ | ─ | ─ | ─ | H | |
| 12 | 2015/10/13 | 106 | 3 | 40 m | C | C | C | C | C | C | ─ | ─ | ─ | H |
| 13 | 2015/12/11 | 145 | 4 | 60 m | ─ | ─ | C | C | C | C | ─ | ─ | ─ | H |
| 14 | 2017/5/15 | 4 | 60 m | C | C | C | ─ | ─ | C | C | C | C | H | |
| 15 | 2017/5/3 | 4 | 40 m | ─ | ─ | ─ | ─ | ─ | ─ | ─ | ─ | ─ | H | |
| 16 | 2017/1/22 | 4 | 60 m | ─ | ─ | ─ | ─ | ─ | ─ | ─ | ─ | ─ | H | |
| 17 | 2018/6/26 | 4 | 80 m | ─ | ─ | ─ | ─ | ─ | ─ | ─ | ─ | ─ | H | |
| 18 | 2016/8/24 | 4 | Within 30 m | ─ | C | C | ─ | ─ | ─ | ─ | ─ | H | ─ | |
| 19 | 2017/5/16 | 4 | Within 30 m | ─ | C | C | C | C | C | C | ─ | H | ─ | |
| 20 | 2016/10/19 | 3 | Within 30 m | ─ | ─ | ─ | C | C | C | ─ | ─ | H | ─ | |
| 21 | 2018/10/15 | 4 | Within 30 m | ─ | ─ | C | ─ | ─ | ─ | ─ | H | H | ─ | |
| 22 | 2015/11/17 | 2 | Within 30 m | ─ | ─ | ─ | ─ | ─ | ─ | ─ | ─ | H | ─ | |
| 23 | 2018/3/21 | 4 | Within 30 m | H | H | ─ | C | ─ | ─ | ─ | ─ | ─ | H | |
| 24 | 2017/3/1 | 4 | Within 30 m | H | H | H | H | C | C | C | C | ─ | H | |
| 25 | 2017/3/2 | 4 | Within 30 m | ─ | H | H | H | ─ | C | C | C | ─ | H | |
| 26 | 2016/1/27 | 4 | Within 30 m | ─ | H | H | H | H | C | C | ─ | ─ | H | |
| 27 | 2018/2/18 | 4 | Within 30 m | H | H | H | ─ | C | ─ | ─ | ─ | ─ | H | |
| 28 | 2015/11/4 | 73 | 3 | 40 m | ─ | C | C | C | ─ | H | ─ | ─ | ─ | H |
| 29 | 2017/7/18 | 2 | Within 30 m | C | ─ | C | C | ─ | C | ─ | H | H | H | |
| 30 | 2016/5/12 | 4 | Within 30 m | H | H | ─ | ─ | ─ | ─ | ─ | ─ | ─ | H | |
| 31 | 2017/1/2 | 4 | Within 30 m | H | H | H | ─ | ─ | ─ | ─ | ─ | H | H | |
| 32 | 2017/5/2 | 4 | Within 30 m | H | H | ─ | H | H | ─ | ─ | ─ | ─ | H | |
| 33 | 2016/3/9 | 4 | 40 m | ─ | ─ | ─ | H | H | ─ | ─ | ─ | ─ | H | |
| 34 | 2015/11/24 | 3 | 90 m | H | H | H | H | H | ─ | ─ | ─ | ─ | H |
| Correlation to | Pearson Chi-Square |
|---|---|
| Lithology | 0.143 |
| City’s Historical Evolution | 0.338 |
| Season | 0.492 |
| Month | 0.787 |
| Spatiotemporal Pattern | Time Step | Incident Date | ||
|---|---|---|---|---|
| 18 February 2019 | 22 March 2019 | 1 April 2019 | ||
| NCS | 10th | 0.3% | 1% | 0.5% |
| 9th | 0.7% | 0.5% | 1.1% | |
| NHS | 10th | 1% | 0.3% | 0.3% |
| 9th | 1.5% | 0.3% | 0.4% | |
| Total percentage | 3.5% | 2.1% | 2.3% | |
© 2020 by the authors. Licensee MDPI, Basel, Switzerland. This article is an open access article distributed under the terms and conditions of the Creative Commons Attribution (CC BY) license (http://creativecommons.org/licenses/by/4.0/).
Share and Cite
Mohamadi, B.; Balz, T.; Younes, A. Towards a PS-InSAR Based Prediction Model for Building Collapse: Spatiotemporal Patterns of Vertical Surface Motion in Collapsed Building Areas—Case Study of Alexandria, Egypt. Remote Sens. 2020, 12, 3307. https://doi.org/10.3390/rs12203307
Mohamadi B, Balz T, Younes A. Towards a PS-InSAR Based Prediction Model for Building Collapse: Spatiotemporal Patterns of Vertical Surface Motion in Collapsed Building Areas—Case Study of Alexandria, Egypt. Remote Sensing. 2020; 12(20):3307. https://doi.org/10.3390/rs12203307
Chicago/Turabian StyleMohamadi, Bahaa, Timo Balz, and Ali Younes. 2020. "Towards a PS-InSAR Based Prediction Model for Building Collapse: Spatiotemporal Patterns of Vertical Surface Motion in Collapsed Building Areas—Case Study of Alexandria, Egypt" Remote Sensing 12, no. 20: 3307. https://doi.org/10.3390/rs12203307
APA StyleMohamadi, B., Balz, T., & Younes, A. (2020). Towards a PS-InSAR Based Prediction Model for Building Collapse: Spatiotemporal Patterns of Vertical Surface Motion in Collapsed Building Areas—Case Study of Alexandria, Egypt. Remote Sensing, 12(20), 3307. https://doi.org/10.3390/rs12203307
