Evaluating District Indicators for Mitigating Urban Heat Island Effects and Enhancing Energy Savings
Abstract
1. Introduction
Literature Review
- Lowering indoor air temperatures, contributing to enhanced thermal comfort.
- Reducing cooling energy demands, particularly in hot climates, leading to energy savings and cost efficiency.
- Improving indoor thermal comfort by minimizing heat flux from the roof.
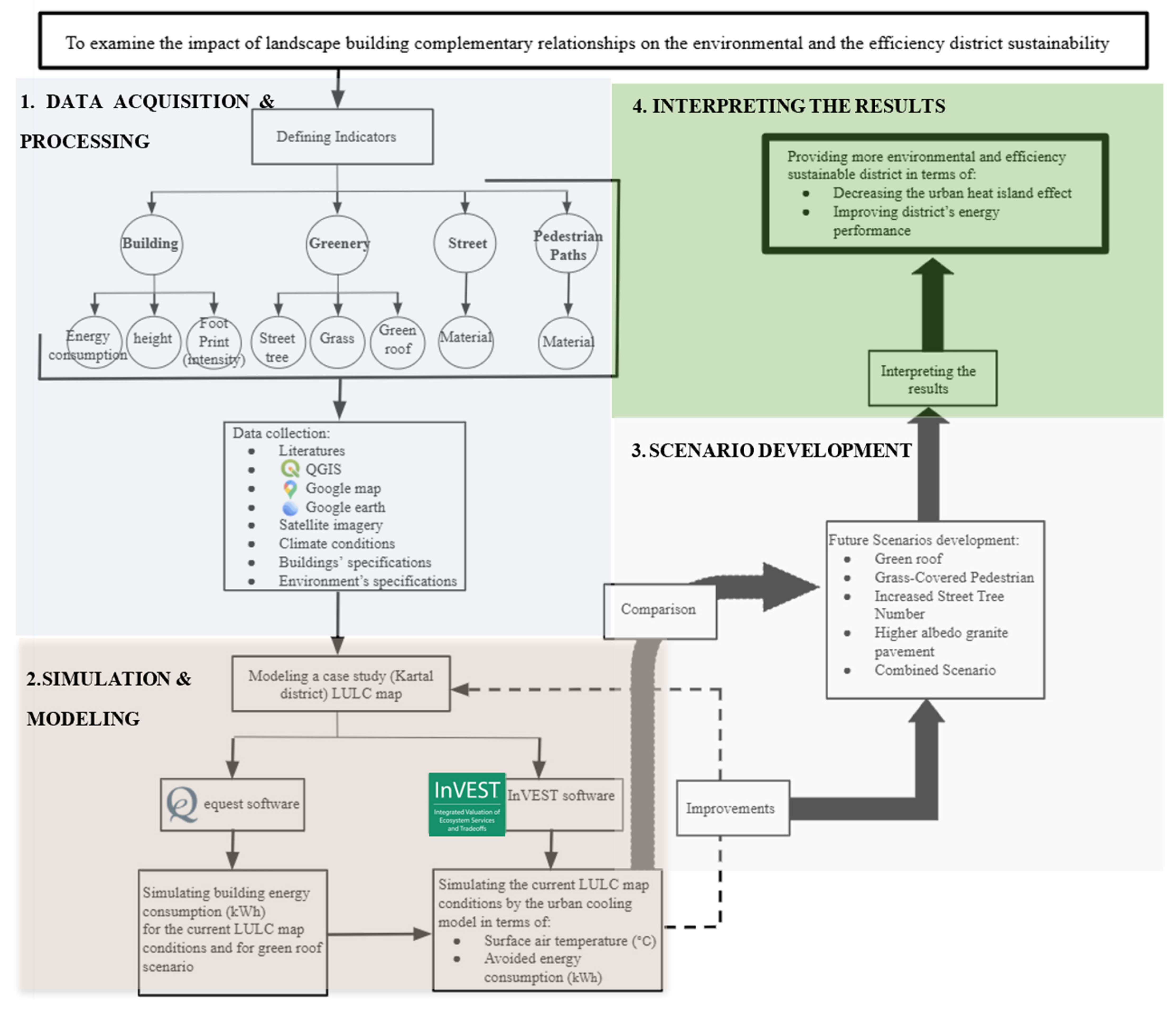
2. Methodology
2.1. Data Acquisition and Processing Based on Defined Key Urban Indicators
- Buildings (including rooftops and built-up areas):
- Greenery (comprising trees, grass, and green roofs);
- Streets (featuring asphalt and alternative materials);
- Pedestrian paths (comparing paved with grass-covered walkways).
- Reference air temperature and humidity data were collected from Meteoblue [17].
- The Urban Heat Island Magnitude was obtained from the Global Heat Island Map.
- Crop coefficient (Kc): The cumulative impacts resulting from alterations in leaf area, plant height, crop attributes, irrigation technique, crop growth rate, planting date, extent of canopy coverage, canopy resistance, soil, and climate conditions, as well as agricultural management practices [19]. The street trees in the study area are non-evergreen oak trees, with their albedo and that of grass obtained from references [20,21]. Building, street, and tile surfaces were assigned a minimal Kc value of 0.001 to prevent vacant grid cells in the intermediate model outputs. This configuration aligns with the recommendations for other InVEST software models, such as the Seasonal Water Yield model [22].
- Shade: The proportion of the area covered by shade. Assumptions were made for shade values based on the specific characteristics of the study area.
- Within the urban cooling model, green elements were given a value of 1, while non-green elements were given a value of 0.
2.2. Simulating and Modeling the Existing Case
- Simulates air temperature reductions due to greenery and surface modifications;
- Computes the heat mitigation index (HM) for each intervention.
- Simulates changes in building energy demand under different roofing conditions;
- Evaluates cooling load reductions from green roofs and temperature shifts.
- Air temperature reduction [urban cooling model-InVEST]:
- Energy Savings Calculation [eQuest]:
2.3. Scenario Development
2.4. Interpreting the Results
3. Study Area
3.1. Data Acquisition and Processing
- Specific Case Study DataClimatic Data: Reference air temperature and humidity data were obtained from Meteoblue [17], while UHI intensity data were sourced from the Global Heat Island Map [31].
- ○
- Reference Air Temperature: 36 °C on the hottest day in July in Sahilköy.
- ○
- Urban Heat Island Magnitude: 2.04 °C during the daytime in July.
- ○
- Humidity Levels: 70% for July.
- Building Energy Consumption Data: Simulated using eQuest software, providing monthly and annual energy demand estimates for various urban scenarios.
- ○
- Baseline Energy Use: 13.42 kWh/m2 for July.
- ○
- Green Roof Scenario: 12.95 kWh/m2 for July.
- Evapotranspiration Data: represents water loss through transpiration and evaporation. The data were extracted from NASA’s MODIS database [18].
- ○
- Each dataset was processed using GIS-based techniques to assign biophysical parameters such as albedo, a crop coefficient (Kc), and shading percentages. These parameters served as inputs for the simulation models to evaluate the effectiveness of urban interventions.
- Air Blending Distance: Assigned a value of 2 m, reflecting the small scale of the study area, which focuses on a district surrounding Kızılay Boulevard in Kartal.
- Cooling Distance: Defined as the distance from a green area larger than 2 hectares; assigned a value of 600 m.
3.2. Simulation and Modeling
- Energy Consumption Model (eQuest): Evaluates the impact of temperature changes on building energy demand for cooling based on a specific building’s features and its envelope’s features, as clarified in Figure 5.
- Urban Cooling Model (InVEST): Simulates temperature reductions based on vegetation cover, surface albedo, and evapotranspiration rates (see Figure 6).
3.3. Scenario Development
- Identified high-traffic pedestrian zones;
- Converted tile walkways into grass surfaces.
- Mapped street segments with minimal tree coverage;
- Increased tree density along streets.
- Selected buildings suitable for green roof retrofitting;
- Converted conventional rooftops to green roofs.
- Applied material change along major streets;
- Replaced asphalt with high-reflective granite.
- Integrated all interventions simultaneously into a comprehensive district strategy.
3.4. Results and Interpretation
- The highest impact was observed in the combined scenario (−1.14 °C).
- Implementing green roofs produced the highest localized cooling for buildings (−0.27 °C).
- Grass-covered paths significantly reduced pedestrian-level temperatures.
- Implementing green roofs produced the highest reduction in energy demand (28%).
- All interventions together resulted in a 61% energy saving.
4. Conclusions
- In the baseline condition, the district’s average air temperature was 37.4 °C, with high variability across different surfaces.
- Implementing grass-covered pedestrian paths reduced the air temperature by 0.7 °C and improved the energy savings by 23%.
- Increasing the street tree cover achieved a modest 0.06 °C temperature reduction and 1.7% energy savings.
- Green roof implementation lowered the average temperature by 0.27 °C and reduced the energy demand by 28%.
- The use of high-albedo pavement provided a minor 0.02 °C cooling effect with negligible energy savings (0.16%).
- The implementation of green roofs is feasible on both flat and inclined roofs. However, inclined roofs limit user accessibility, although their effectiveness in reducing temperature and conserving energy remains valid. Additionally, some buildings, particularly older structures, may not be structurally capable of supporting the added weight of green roofs and irrigation systems, which must be carefully assessed during the initial planning phase.
- The strategy of increasing street tree numbers may face constraints in areas where the sidewalks are too narrow or altogether absent. Furthermore, potential conflicts with existing underground infrastructure such as water pipes, electrical lines, or gas cables may arise, requiring thorough site assessments and coordination with utility services before implementation.
- Implementing grass along pedestrian pathways throughout an entire district may involve high initial costs and require regular maintenance. These expenses could be offset by the resulting decrease in ambient temperature and energy consumption. It is essential to consider the inclusion of accessible routes for individuals with disabilities and dedicated lanes for cyclists, as their movement may be hindered on grassy surfaces.
- Replacing conventional asphalt with high-albedo granite pavement, although beneficial for thermal mitigation, may be economically impractical for districts operating under limited budgets due to its relatively modest impact on temperature reduction and energy efficiency.
Author Contributions
Funding
Institutional Review Board Statement
Informed Consent Statement
Data Availability Statement
Conflicts of Interest
References
- Kleerekoper, L.; Van Esch, M.; Salcedo, T.B. How to make a city climate-proof, addressing the urban heat island effect. Resour. Conserv. Recycl. 2012, 64, 30–38. [Google Scholar] [CrossRef]
- Deng, X.; Yu, W.; Shi, J.; Huang, Y.; Li, D.; He, X.; Zhou, W.; Xie, Z. Characteristics of surface urban heat islands in global cities of different scales: Trends and drivers. Sustain. Cities Soc. 2024, 107, 105483. [Google Scholar] [CrossRef]
- Deepthi, S.; Sudalaimani, K.; Priya, R.S.; Radhakrishnan, S. Evaluating urban heat island to achieve sustainable development goals: A case study of Tiruchirappalli city, India. Sustain. Cities Soc. 2024, 116, 105865. [Google Scholar]
- Rosenzweig, C.; Solecki, W.; Slosberg, R. Mitigating New York City’s Heat Island with Urban Forestry, Living Roofs, and Light Surfaces; New York State Energy Research and Development Authority: Albany, NY, USA, 2006. [Google Scholar]
- Acosta, M.P.; Vahdatikhaki, F.; Santos, J.; Jarro, S.P.; Dorée, A.G. Data-driven analysis of Urban Heat Island phenomenon based on street typology. Sustain. Cities Soc. 2024, 101, 105170. [Google Scholar] [CrossRef]
- Fu, S.; Wang, L.; Khalil, U.; Cheema, A.H.; Ullah, I.; Aslam, B.; Tariq, A.; Aslam, M.; Alarifi, S.S. Prediction of surface urban heat island based on predicted consequences of urban sprawl using deep learning: A way forward for a sustainable environment. Phys. Chem. Earth Parts A/B/C 2024, 135, 103682. [Google Scholar] [CrossRef]
- Ghorbany, S.; Hu, M.; Yao, S.; Wang, C. Towards a Sustainable Urban Future: A Comprehensive Review of Urban Heat Island Research Technologies and Machine Learning Approaches. Sustainability 2024, 16, 4609. [Google Scholar] [CrossRef]
- Ahmed, N.M.; Altamura, P.; Giampaoletti, M.; Hemeida, F.A.; Mohamed, A.F.A. Optimizing human thermal comfort and mitigating the urban heat island effect on public open spaces in Rome, Italy through sustainable design strategies. Sci. Rep. 2024, 14, 19931. [Google Scholar] [CrossRef]
- Abdalazeem, M.E.; Hassan, H.; Asawa, T.; Mahmoud, H. Review on integrated photovoltaic-green roof solutions on urban and energy-efficient buildings in hot climate. Sustain. Cities Soc. 2022, 82, 103919. [Google Scholar] [CrossRef]
- Maier, D. Perspective of using green walls to achieve better energy efficiency levels. A bibliometric review of the literature. Energy Build. 2022, 264, 112070. [Google Scholar] [CrossRef]
- de Oliveira Santos, T.D.; Pacheco, F.A.L.; Fernandes, L.F.S. A systematic analysis on the efficiency and sustainability of green facades and roofs. Sci. Total Environ. 2024, 932, 173107. [Google Scholar] [CrossRef]
- Savić, S.; Krstić, H.; Šećerov, I.; Dunjić, J. Decreasing the energy demand in public buildings using nature-based solutions: Case studies from Novi Sad (Republic of Serbia) and Osijek (Republic of Croatia). Energy Sustain. Soc. 2024, 14, 23. [Google Scholar] [CrossRef]
- Okwandu, A.C.; Akande, D.O.; Nwokediegwu, Z.Q.S. Green architecture: Conceptualizing vertical greenery in urban design. Eng. Sci. Technol. J. 2024, 5, 1657–1677. [Google Scholar] [CrossRef]
- Varshney, K. Regenerative Architecture: Carbon Sequestration and Habitat Provisioning Through Building Design. Ph.D. Dissertation, Te Herenga Waka-Victoria University of Wellington, Wellington, New Zealand, 2024. [Google Scholar]
- Abd Rahman, H.; Yusoff, N.S.M.; Omar, M. December. Perception of Green Roof Users with Their Mental Well-Being. In IOP Conference Series: Earth and Environmental Science; IOP Publishing: Bristol, UK, 2023; Volume 1274, p. 012036. [Google Scholar]
- Boancă, P.I.; Oprică, A.; Bodea, S.; Mărincean, A. Cover assessment, tree benefits report and landscape evaluation for reconstruction and expansion of the northern and northeastern vegetative barrier of the national ethnographic park “romulus vuia”. Agricultura 2023, 128, 82–104. [Google Scholar] [CrossRef]
- Available online: https://www.meteoblue.com/en/weather/historyclimate/climatemodelled/sahilk%c3%b6y_republic-of-t%c3%bcrkiye_747930 (accessed on 10 January 2024).
- NASA Website. Available online: https://ladsweb.modaps.eosdis.nasa.gov/search/order/4/MOD16A2--61/2022-01-10..2023-01-01/DNB/29.1,41,29.2,40.8> (accessed on 14 January 2024).
- Irmak, S. Evapotranspiration. In Encyclopedia of Ecology, Five-Volume Set; Elsevier Inc.: Amsterdam, The Netherlands, 2008; pp. 1432–1438. [Google Scholar] [CrossRef]
- Levitt, D.G.; Simpson, J.R.; Tipton, J.L. Water use of two landscape tree species in Tucson, Arizona. J. Am. Soc. Hortic. Sci. 1995, 120, 409–416. [Google Scholar] [CrossRef]
- Url4. Available online: https://www.researchgate.net/figure/Approximate-crop-coefficient-Kc-values-by-month-for-established-alfalfa-in-different_tbl1_268179711 (accessed on 18 September 2024).
- Zawadzka, J.E.; Harris, J.A.; Corstanje, R. Assessment of heat mitigation capacity of urban greenspaces with the use of InVEST urban cooling model, verified with day-time land surface temperature data. Landsc. Urban Plan. 2021, 214, 104163. [Google Scholar] [CrossRef]
- Dobos, E. Albedo. In Atmosphere and Climate; CRC Press: Boca Raton, FL, USA, 2020; pp. 25–28. [Google Scholar]
- Taha, H.; Akbari, H.; Rosenfeld, A.; Huang, J. Residential cooling loads and the urban heat island—The effects of albedo. Build. Environ. 1988, 23, 271–283. [Google Scholar] [CrossRef]
- Prado, R.T.A.; Ferreira, F.L. Measurement of albedo and analysis of its influence the surface temperature of building roof materials. Energy Build. 2005, 37, 295–300. [Google Scholar] [CrossRef]
- Salleh, S.A.; Latif, Z.A.; Pradhan, B.; Wan Mohd, W.M.N.; Chan, A. Functional relation of land surface albedo with climatological variables: A review on remote sensing techniques and recent research developments. Geocarto Int. 2014, 29, 147–163. [Google Scholar] [CrossRef]
- Barradas, V.L.; Adem, J. Albedo model for a tropical dry deciduous forest in western Mexico. Int. J. Biometeorol. 1992, 36, 113–117. [Google Scholar] [CrossRef]
- Jung, S.J. Pedestrian-path pavement materials to improve microclimate and air quality on current pedestrian paths. Urban Clim. 2024, 55, 101973. [Google Scholar] [CrossRef]
- Li, W.C.; Yeung, K.K.A. A comprehensive study of green roof performance from environmental perspective. Int. J. Sustain. Built Environ. 2014, 3, 127–134. [Google Scholar] [CrossRef]
- Url3. Available online: https://www.researchgate.net/figure/Assigned-values-for-emissivity-and-albedo-All-as-signed-values-are-from-Obe-1987_tbl5_250220857 (accessed on 18 September 2024).
- Url2. Available online: https://yceo.users.earthengine.app/view/uhimap (accessed on 14 January 2024).













| Indicator | Scenario | Kc | Green Area | Shade | Albedo |
|---|---|---|---|---|---|
| Buildings | Current | 0.001 | 0 | 1 | 0.25 |
| Green roofs | 0.72 | 1 | 1 | 0.7 | |
| Streets | Current (asphalt) | 0.001 | 0 | 0.05 | 0.1 |
| High-albedo granite | 0.001 | 0 | 0.05 | 0.6 | |
| Trees | Current and improved tree number | 0.48 | 1 | 0.9 | 0.16 |
| Pedestrian paths | Tile | 0.001 | 0 | 0.25 | 0.23 |
| Grass | 0.95 | 1 | 0.25 | 0.28 |
| Data | Source | Software |
|---|---|---|
| LULC map | Google Earth/Open Street Map | QGIS/InVEST |
| Climatic data | Meteoblue | InVEST |
| Reference air temperature humidity | Meteoblue | InVEST |
| UHI magnitude | Global Heat Island Map | InVEST |
| Evapotranspiration map | NASA website | QGIS/InVEST |
| Biophysical parameters | Literatures | InVEST |
| Blending air distance | Proposed for this study | InVEST |
| Cooling distance | Google Earth | InVEST |
| Building energy consumption | eQUEST | InVEST |
| Indicator | Building Temperature (°C) | Tree Temperature (°C) | Pedestrian Path Temperature (°C) | Street Temperature (°C) | |
|---|---|---|---|---|---|
| Scenario | |||||
| Current conditions | 36.80 | 37.20 | 37.36 | 37.88 | |
| Increase in grass on the ground | 36.72 | 36.73 | 36.74 | 36.76 | |
| Increase in number of street trees | 36.80 | 37.0 | 37.45 | 37.78 | |
| Increase in green roofs | 36.50 | 36.90 | 37.10 | 37.20 | |
| High-albedo granite pavement | 36.80 | 37.20 | 37.50 | 37.73 | |
| All development scenarios | 36.26 | 36.26 | 36.26 | 36.26 | |
| Development Scenario | The Increment Percentage of Energy Savings Compared to the Current Scenario |
|---|---|
| Increase in grass on the ground | 23% |
| Increase in number of street trees | 1.7% |
| Increase in green roofs | 28% |
| High-albedo granite pavement | 0.16% |
| All development scenarios combined | 61% |
Disclaimer/Publisher’s Note: The statements, opinions and data contained in all publications are solely those of the individual author(s) and contributor(s) and not of MDPI and/or the editor(s). MDPI and/or the editor(s) disclaim responsibility for any injury to people or property resulting from any ideas, methods, instructions or products referred to in the content. |
© 2025 by the authors. Licensee MDPI, Basel, Switzerland. This article is an open access article distributed under the terms and conditions of the Creative Commons Attribution (CC BY) license (https://creativecommons.org/licenses/by/4.0/).
Share and Cite
Hammoudeh, S.S.; Sozer, H. Evaluating District Indicators for Mitigating Urban Heat Island Effects and Enhancing Energy Savings. Sustainability 2025, 17, 3997. https://doi.org/10.3390/su17093997
Hammoudeh SS, Sozer H. Evaluating District Indicators for Mitigating Urban Heat Island Effects and Enhancing Energy Savings. Sustainability. 2025; 17(9):3997. https://doi.org/10.3390/su17093997
Chicago/Turabian StyleHammoudeh, Safa’ S., and Hatice Sozer. 2025. "Evaluating District Indicators for Mitigating Urban Heat Island Effects and Enhancing Energy Savings" Sustainability 17, no. 9: 3997. https://doi.org/10.3390/su17093997
APA StyleHammoudeh, S. S., & Sozer, H. (2025). Evaluating District Indicators for Mitigating Urban Heat Island Effects and Enhancing Energy Savings. Sustainability, 17(9), 3997. https://doi.org/10.3390/su17093997

