A Fuzzy LARG Index for Assessing the Lean, Agile, Resilience, and Green Paradigms in Industrial Companies
Abstract
1. Introduction
2. Literature Review
3. Methodology
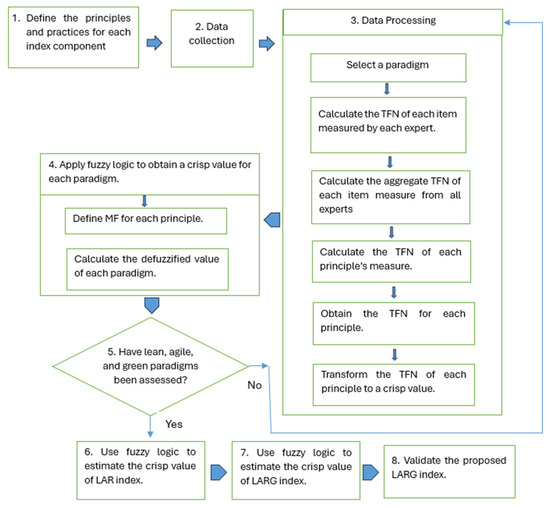
- Step 1. Define the principles and practices for each index component
- Step 2. Data collection
- Step 3: Data processing. The responses to item measures were processed as follows:
- Step 4: Fuzzy logic theory can deal with imprecise, uncertain, vague, and subjective judgment problems [57]. The fuzzy logic system consists of three main steps: fuzzification, fuzzy inference system (FIS), and defuzzification. Apply fuzzy logic to calculate the defuzzified values for each principle as follows:
- Step 5. Repeat steps 1 to 4 to calculate the crisp values for agility, green, and resilience.
- Step 6. Use fuzzy logic to calculate the crisp values of the LAG index, where the inputs of the FIS are lean, agile, and green, while the output is the LAG index, as shown in Figure 5.
- Step 7. Use fuzzy logic to estimate the crisp value of the LARG index. The inputs of the FIS are crisp values of the LAG index and resilience, while the output is the LARG index, as shown in Figure 6.
- Step 8. Validate the proposed LARG index in real-life applications. Discuss the results obtained and then suggest recommendations.
4. Applications of the LARG Index
- -
- For the lean paradigm, the highest scores of 3.73 and 3.81 correspond to the respect for people principle (L1) in both the chemical (C) and pharmaceutical (P) industries. However, the lowest scores of 3.15 and 2.87 correspond to flow and pull (L3).
- -
- For the agility paradigm, concurrent engineering (A2) achieved the highest scores of 3.38 and 3.99 in both the C and P industries. However, the lowest scores of 2.97 and 3.16 correspond to the use of information technology (A3) and responsive supply chain (A1), respectively.
- -
- For the green paradigm, the highest scores of 2.75 and 3.06 in the C and P industries correspond to reverse logistics (G1), environmental monitoring of suppliers (G3), and green IT implementation (G2), respectively. However, their lowest scores of 2.56 and 2.46 correspond to G2 and G1, respectively.
- -
- For the resilience paradigm, the highest scores of 3.63 and 3.97 correspond to the responding (R1) and learning (R3) principles in the C and P industries, respectively. However, their lowest scores correspond to anticipating (R4) and monitoring (R2), 3.26 and 3.32, respectively.
5. Index Validation
- -
- The pharmaceutical company has higher scores in L1 and L2. However, the chemical company surpasses the pharmaceutical company in L3 and L4.
- -
- The G2 score in the pharmaceutical company is significantly higher than in the chemical company.
- -
- The pharmaceutical company shows higher agility than the chemical company in all principles.
- -
- The chemical company has higher scores in R1 and R2. However, the pharmaceutical company surpasses the pharmaceutical company in R3 and R4.
- -
- The level of lean adoption is high (H) in both industries. Meanwhile, opportunities for improvement can be made to enhance the “flow and pull” principle in both industries.
- -
- The agility is moderately high (M-H) and high in the C and P industries, respectively. The chemical industry should enhance the principles of “responsive supply chain”, “use of information technology”, and “knowledge management and learning”. Further, the pharmaceutical industry should enhance the principle “responsive supply chain”.
- -
- The overall level of the green paradigm is moderate (M) in both industries. Hence, enhancement of the three principles of “reverse logistics”, “green IT implementation”, and “Environmental monitoring of suppliers” are needed in both industries.
- -
- The resilience level is high in both industries. Moreover, high levels of responding, learning, anticipating, and monitoring are achieved in both firms.
- -
- Combining the lean, agile, and green paradigms, the LAG values are moderate (=2.87) and high (=3.75) in the C and P industries, respectively. This proves that the LAG index effectively assesses the overall levels of lean, agile, and green in both firms and can provide a reliable overall assessment.
- -
- Considering the lean, agile, green, and resilience paradigms, the levels of the LARG index are moderate (2.5) and high (3.75) in C and P, respectively. This proves the reliability and effectiveness of the LARG index in assessing the overall level of the four paradigms.
- -
- This study provides a comprehensive assessment of the lean, agile, green, and resilience paradigms by assessing their principles and measures. This enables decision-makers to identify weaknesses and strengths in their systems by assessing the measures of each principle.
- -
- The LARG provides a reliable overall assessment of lean, agile, green, and resilience paradigms, as validated in two distinct industries.
- -
- The assessment requires moderate skills in fuzzy logic, which makes it easily understandable and applicable to a wide range of business applications.
- -
- The proposed framework provides an effective assessment of each paradigm separately. This supports managers in prioritizing their efforts on the important paradigms.
6. Conclusions
Author Contributions
Funding
Institutional Review Board Statement
Informed Consent Statement
Data Availability Statement
Conflicts of Interest
References
- Thanki, S.J.; Thakkar, J.J. Value–value load diagram: A graphical tool for lean–green performance assessment. Prod. Plan. Control 2016, 27, 1280–1297. [Google Scholar] [CrossRef]
- Al-Refaie, A.; Jarrar, Y.; Lepkova, N. Sustainable design of a multi-echelon closed loop supply chain under uncertainty for durable products. Sustainability 2021, 13, 11126. [Google Scholar] [CrossRef]
- Al-Refaie, A.; Kokash, T. Optimization of sustainable reverse logistics network with multi-objectives under uncertainty. J. Remanufacturing 2023, 13, 1–23. [Google Scholar] [CrossRef]
- Al-Refaie, A.; Lepkova, N.; Camlibel, M.E. The relationships between the pillars of TPM and TQM and manufacturing performance using structural equation modeling. Sustainability 2022, 14, 1497. [Google Scholar] [CrossRef]
- Pakdil, F.; Leonard, K.M. Criteria for a lean organization: Development of a lean assessment tool. Int. J. Prod. Res. 2014, 52, 4587–4607. [Google Scholar] [CrossRef]
- Susilawati, A.; Tan, J.; Bell, D.; Sarwar, M. Fuzzy logic-based method to measure degree of lean activity in manufacturing industry. J. Manuf. Syst. 2015, 34, 1–11. [Google Scholar] [CrossRef]
- Thangarajoo, Y.; Smith, A. Lean thinking: An overview. Ind. Eng. Manag. 2015, 4, 159. [Google Scholar]
- Elmoselhy, S.A. Hybrid lean–agile manufacturing system technical facet, in automotive sector. J. Manuf. Syst. 2013, 32, 598–619. [Google Scholar] [CrossRef]
- Al-Refaie, A.; Abbasi, G.; Al-shalaldeh, H. Lean and agile practices to improve the performance of filling process via simulation and data envelopment analysis. SN Appl. Sci. 2019, 1, 1131. [Google Scholar] [CrossRef]
- Potdar, P.K.; Routroy, S.; Behera, A. Agile manufacturing: A systematic review of literature and implications for future research. Benchmarking Int. J. 2017, 24, 2022–2048. [Google Scholar] [CrossRef]
- Antwi, B.O.; Agyapong, D.; Owusu, D. Green supply chain practices and sustainable performance of mining firms: Evidence from a developing country. Clean. Logist. Supply Chain. 2022, 4, 100046. [Google Scholar] [CrossRef]
- Al-Refaie, A.; Abdelrahim, D.A.Y. A system dynamics model for green logistics in a supply chain of multiple suppliers, retailers and markets. Int. J. Bus. Perform. Supply Chain Model. 2021, 12, 259–281. [Google Scholar] [CrossRef]
- Trujillo-Gallego, M.; Sarache, W. An integral GSCM index for assessment of environmental performance in manufacturing companies. Benchmarking Int. J. 2019, 26, 1948–1971. [Google Scholar] [CrossRef]
- do Rosário Cabrita, M.; Duarte, S.; Carvalho, H.; Cruz-Machado, V. Integration of lean, agile, resilient and green paradigms in a business model perspective: Theoretical foundations. IFAC-PapersOnLine 2016, 49, 1306–1311. [Google Scholar] [CrossRef]
- McDonald, N. Organisational resilience and industrial risk. In Resilience Engineering: Concepts and Precepts; Hollnagel, E., Woods, D.D., Leveson, N., Eds.; Ashgate: Surrey, UK, 2006; Chapter 11; pp. 155–180. [Google Scholar]
- Al-Refaie, A.; Aljundi, H. A Fuzzy FMEA-Resilience Approach for Maintenance Planning in a Plastics Industry. Int. J. Progn. Health Manag. 2024, 15. [Google Scholar] [CrossRef]
- Wreathall, J. Properties of resilient organisations: An initial view. In Resilience Engineering: Concepts and Precepts; Hollnagel, E., Woods, D.D., Leveson, N., Eds.; Ashgate: Surrey, UK, 2022; Chapter 17; pp. 275–285. [Google Scholar]
- Al-Refaie, A.; Lepkova, N. A Proposed DEA Window Analysis for Assessing Efficiency from Asymmetry Dynamic Data. Symmetry 2023, 15, 1650. [Google Scholar] [CrossRef]
- Carvalho, H.; Azevedo, S.G.; Cruz-Machado, V. An innovative agile and resilient index for the automotive supply chain. Int. J. Agil. Syst. Manag. 2013, 6, 259–283. [Google Scholar] [CrossRef]
- Azevedo, S.G.; Govindan, K.; Carvalho, H.; Cruz-Machado, V. Ecosilient Index to assess the greenness and resilience of the upstream automotive supply chain. J. Clean. Prod. 2013, 56, 131–146. [Google Scholar] [CrossRef]
- Azevedo, S.G.; Fazendeiro, P.; Cruz-Machado, V. A Fuzzy LARG Index Model to the Automotive Supply Chain. In Airports and the Automotive Industry: Security Issues, Economic Efficiency and Environmental Impact; NOVA Publishers: Hauppauge, NY, USA, 2013. [Google Scholar]
- Fazendeiro, P.; Azevedo, S.G.; Cruz-Machado, V. A framework proposal to assess the LARG index of a supply chain in a fuzzy context. In Handbook of Research on Enterprise 2.0: Technological, Social, and Organizational Dimensions; IGI Global: Hershey, PA, USA, 2014; pp. 550–571. [Google Scholar]
- Azevedo, S.G.; Carvalho, H.; Cruz-Machado, V. LARG index: A benchmarking tool for improving the leanness, agility, resilience, and greenness of the automotive supply chain. Benchmarking Int. J. 2016, 23, 1472–1499. [Google Scholar] [CrossRef]
- Amjad, M.S.; Rafique, M.Z.; Khan, M.A. Modern divulge in production optimization: An implementation framework of LARG manufacturing with Industry 4.0. Int. J. Lean Six Sigma 2021, 12, 992–1016. [Google Scholar] [CrossRef]
- Salleh, N.H.M.; Abd Rasidi, N.A.S.; Jeevan, J. Lean, agile, resilience and green (LARG) paradigm in supply chain operations: A trial in a seaport system. Aust. J. Marit. Ocean Aff. 2020, 12, 200–216. [Google Scholar] [CrossRef]
- Raut, R.D.; Mangla, S.K.; Narwane, V.S.; Dora, M.; Liu, M. Big Data Analytics as a mediator in Lean, Agile, Resilient, and Green (LARG) practices effects on sustainable supply chains. Transp. Res. Part E Logist. Transp. Rev. 2021, 145, 102170. [Google Scholar] [CrossRef]
- Anvari, A.R. The integration of LARG supply chain paradigms and supply chain sustainable performance (A case study of Iran). Prod. Manuf. Res. 2021, 9, 157–177. [Google Scholar] [CrossRef]
- Bottani, E.; Bigliardi, B.; Rinaldi, M. Development and proposal of a LARG (lean, agile, resilient, green) performance measurement system for a food supply chain. IFAC-PapersOnLine 2022, 55, 2437–2444. [Google Scholar] [CrossRef]
- Çeke, H. Lean, Agile, Resilient and Green Supply Chain Management (LARG SCM). Master’s Thesis, Marmara Universitesi, İstanbul, Turkey, 2022. [Google Scholar]
- Ferraro, S.; Cantini, A.; Leoni, L.; De Carlo, F. A Conceptual Framework for Measuring the Impact of LARG Practices on Logistics Performance. In Conference on Performance Management; Springer Nature: Cham, Switzerland, 2023; pp. 121–132. [Google Scholar]
- Pabarja, R.; Jamali, G.; Salimifard, K.; Ghorbanpur, A. Analysis of the LARG of the Hospital Medical Equipment Supply Chain using the Fuzzy Inference System. Int. J. Res. Ind. Eng. 2024, 13, 116–151. [Google Scholar]
- Ghazvinian, A.; Feng, B.; Feng, J.; Talebzadeh, H.; Dzikuć, M. Lean, Agile, Resilient, Green, and Sustainable (LARGS) Supplier Selection Using Multi-Criteria Structural Equation Modeling under Fuzzy Environments. Sustainability 2024, 16, 1594. [Google Scholar] [CrossRef]
- Zhou, B. Lean principles, practices, and impacts: A study on small and medium-sized enterprises (SMEs). Ann. Oper. Res. 2016, 241, 457–474. [Google Scholar] [CrossRef]
- Costa, J.M.; Rossi, M.; Rebentisch, E.; Terzi, S.; Taisch, M.; Nightingale, D. What to measure for success in lean system engineering programs? Procedia Comput. Sci. 2014, 28, 789–798. [Google Scholar] [CrossRef]
- Silvério, L.; Trabasso, L.G.; Pereira Pessôa, M.V. A roadmap for a leanness company to emerge as a true lean organization. Concurr. Eng. 2020, 28, 3–19. [Google Scholar] [CrossRef]
- Andrés-López, E.; González-Requena, I.; Sanz-Lobera, A. Lean service: Reassessment of lean manufacturing for service activities. Procedia Eng. 2015, 132, 23–30. [Google Scholar] [CrossRef]
- Čiarnienė, R.; Vienažindienė, M. Lean manufacturing: Theory and practice. Econ. Manag. 2012, 17, 726–732. [Google Scholar] [CrossRef]
- Gupta, S.; Jain, S.K. A literature review of lean manufacturing. Int. J. Manag. Sci. Eng. Manag. 2013, 8, 241–249. [Google Scholar] [CrossRef]
- Stevenson, M.; Spring, M. Flexibility from a supply chain perspective: Definition and review. Int. J. Oper. Prod. Manag. 2007, 27, 685–713. [Google Scholar] [CrossRef]
- Hung Lau, K. Demand management in downstream wholesale and retail distribution: A case study. Supply Chain. Manag. Int. J. 2012, 17, 638–654. [Google Scholar] [CrossRef]
- Álvarez, J.M.; Roibás-Millán, E. Agile methodologies applied to Integrated Concurrent Engineering for spacecraft design. Res. Eng. Des. 2021, 32, 431–450. [Google Scholar] [CrossRef]
- Jiao, J.; Simpson, T.W.; Siddique, Z. Product family design and platform-based product development: A state-of-the-art review. J. Intell. Manuf. 2007, 18, 5–29. [Google Scholar] [CrossRef]
- Yeh, Y.J.; Lai, S.Q.; Ho, C.T. Knowledge management enablers: A case study. Ind. Manag. Data Syst. 2006, 106, 793–810. [Google Scholar] [CrossRef]
- Lee, H.; Choi, B. Knowledge management enablers, processes, and organizational performance: An integrative view and empirical examination. J. Manag. Inf. Syst. 2003, 20, 179–228. [Google Scholar]
- Govindan, K.; Nosrati-Abarghooee, S.; Nasiri, M.M.; Jolai, F. Green reverse logistics network design for medical waste management: A circular economy transition through case approach. J. Environ. Manag. 2022, 322, 115888. [Google Scholar] [CrossRef]
- Wu, J. Sustainable development of green reverse logistics based on blockchain. Energy Rep. 2022, 8, 11547–11553. [Google Scholar] [CrossRef]
- Mosgaard, M.A.; Bundgaard, A.M.; Kristensen, H.S. ISO 14001 practices–A study of environmental objectives in Danish organizations. J. Clean. Prod. 2022, 331, 129799. [Google Scholar] [CrossRef]
- Martins, F.; Fonseca, L. Comparison between eco-management and audit scheme and ISO 14001: 2015. Energy Procedia 2018, 153, 450–454. [Google Scholar] [CrossRef]
- Shahzad, M.; Qu, Y.; Rehman, S.U.; Zafar, A.U. Adoption of green innovation technology to accelerate sustainable development among manufacturing industry. J. Innov. Knowl. 2022, 7, 100231. [Google Scholar] [CrossRef]
- Al-Refaie, A.; Al-Tahat, M.; Lepkova, N. Modelling relationships between agility, lean, resilient, green practices in cold supply chains using ISM approach. Technol. Econ. Dev. Econ. 2020, 26, 675–694. [Google Scholar] [CrossRef]
- Ho, C.K.; Robinson, A.; Miller, D.R.; Davis, M.J. Overview of sensors and needs for environmental monitoring. Sensors 2005, 5, 4–37. [Google Scholar] [CrossRef]
- Okoh, P.; Haugen, S. Improving the robustness and resilience properties of maintenance. Process Saf. Environ. Prot. 2015, 94, 212–226. [Google Scholar] [CrossRef]
- Tong, Q.; Yang, M.; Zinetullina, A. A dynamic Bayesian network-based approach to resilience assessment of engineered systems. J. Loss Prev. Process Ind. 2020, 65, 104152. [Google Scholar] [CrossRef]
- Mentes, A.; Turan, O. A new resilient risk management model for Offshore Wind Turbine maintenance. Saf. Sci. 2019, 119, 360–374. [Google Scholar] [CrossRef]
- Park, J.; Seager, T.P.; Rao, P.S.C.; Convertino, M.; Linkov, I. Integrating risk and resilience approaches to catastrophe management in engineering systems. Risk Anal. 2013, 33, 356–367. [Google Scholar] [CrossRef] [PubMed]
- Grime, J.M.; Dama, J.F.; Ganser-Pornillos, B.K.; Woodward, C.L.; Jensen, G.J.; Yeager, M.; Voth, G.A. Coarse-grained simulation reveals key features of HIV-1 capsid self-assembly. Nat. Commun. 2016, 7, 11568. [Google Scholar] [CrossRef] [PubMed]
- Geramian, A.; Mehregan, M.R.; Mokhtarzadeh, N.G.; Hemmati, M. Fuzzy inference system application for failure analyzing in automobile industry. Int. J. Qual. Reliab. Manag. 2017, 34, 1493–1507. [Google Scholar] [CrossRef]







| Measure | Learn |
|---|---|
| Respect for People | Culture is based on respect for people. An autonomous working style. People strive for professional excellence. Promoting and motivating the ability to rapidly learn and continuously improve. Encouraging personal networks and interactions. |
| Value | Value is defined and understood. Processes are directed and oriented toward the quality of delivered products. The engagement of customers through product development and lifecycles. |
| Flow and Pull | Standardized products and parts. Optimal design of production line layout and the sequence of processes. Production smoothing/leveling and line balancing. |
| Reducing unnecessary inventory levels. Actual production is based on customers’ demands. Using Kanban cards and just-in-time tools. | |
| Seeking Perfection | Using lessons learned to improve and become better. Using continuous improvement (Kaizen). Involvement of workers in continuous quality improvement. Involvement of customers in the continuous cycle. Monitoring production processes. |
| Agile | |
| Responsiveness | Management organization structure. Responsiveness to unpredictable demand. Ability to change delivery times of supplier’s order. |
| Concurrent Engineering | Concurrent design of products and processes. Cross-functional and collaborative team-working environment. |
| Use of Information Technology | Enterprise resource planning. Computer-aided design/computer-aided manufacturing. Electronic commerce. Automated guided vehicle systems; automated storage and retrieval systems. |
| Knowledge Management and Learning | Strategy and leadership. Corporate culture and people. People create and share knowledge. Technology infrastructure that contributes to knowledge management. Information technology allows organizations to create, share, store, and use knowledge. |
| Green | |
| Reverse Logistics | Returned logistics. Waste logistics. |
| Environmental Management System | ISO 14001:2015 Eco-management and audit scheme. |
| Green IT Implementation | Technology advancement adoption. Spreading awareness of greenness through information technology (IT). |
| Environmental Monitoring | Reduce energy consumption. Reduce hazardous waste. |
| Responding | |
|---|---|
| Robustness | Production lines can withstand disturbances without function losses. The production line can function appropriately after any disturbances and restore its functionality. The damage propagation of disturbances can be prevented. |
| Emergency Preparedness | Availability of emergency responses to disturbances. Availability of a qualified emergency management team. Availability of emergency systems and deployment of disturbances procedures testing. |
| Flexibility | The ability of a production line to manage and maintain its functionality in the presence of disturbances. The ability of a production line to restructure itself. |
| Recoverability | Level of recovery. Recovery time; how fast the recovery occurs. |
| Redundancy | Availability of redundant equipment that performs the same functions when disturbances occur. Maintenance personnel should be available to substitute disturbance specialized personnel when needed. |
| Resource Availability | Internal and external resources are required to respond to the disturbances. Specialized maintenance technicians are required to respond to the disturbances. |
| Rapidity. | A failure management team that quickly responds to disturbances. |
| Monitoring | |
| Resourcefulness | Diagnosing and prioritizing disturbances by identifying and monitoring resources. Requiring initial solutions in terms of adequate material, monetary, informational, technological, and human resources when disturbances occur. |
| Controllability | The effectiveness of controlling and tuning disturbances. |
| Minimization of Disturbances and Limitation of Effects | Production lines taking preventive measures. Maintenance teams conduct frequent inspections and know the impacts of disturbances. The ability of production lines to reduce disturbances and consequences. |
| Learning | |
| Adaptability | The ability of the production line to adapt to disturbances without performance losses in the future. The availability of adjustments and improvements needed to cope with disturbances in the future. |
| Administration Controls and Procedures. | Training and standard operating and maintenance procedures to deal with disturbances. Training maintenance teams to increase their competence level to face disturbances. |
| Learning Capability. | Capability to learn from experience, knowledge, and disruptions to deal with future disturbances. An effective internal audit. Analysis and comparison assessment before and after disturbances. |
| Reporting Culture | A culture that reports disturbances in terms of causes and impacts to responsible and accountable personnel in organizations. Control and focus group discussions to determine the causes and effects of disturbances. Documentation of corrective preventive and safety actions taken to deal with disturbances. |
| Communicating Culture | Communicating and coordinating lessons learned about disturbances. |
| Anticipating | |
| Early Detection | Availability of detection procedures and instruments required for disturbances. Implementation of controls and sensors. A continuous assessment of controls and sensors. |
| Anticipation Capability/Forecast Accuracy and Proactivity Preparedness. | The maintenance teams extract trends and obtain warnings. The maintenance teams predict and avoid disturbances in the future. Mechanical database and maintenance logs are available to detect relevant disturbances. Planning strategies and contingency plans are required for disturbances. |
| Linguistic Term | Respect for People | Fuzzy Rating |
|---|---|---|
| VH | 5: Very Frequently | (4, 5, 5) |
| H | 4: Frequently | (3, 3.75, 4.5) |
| M | 3: Occasionally | (1.75, 2.5, 3.25) |
| L | 2: Rarely | (0.5, 1.25, 2) |
| VL | 1: Very Rarely | (0, 0, 1) |
| Measure | Item Measure |
|---|---|
| A culture of respect | Q1: The organization’s culture is based on respect for people. |
| Q2: All employees are treated the same. | |
| Q3: Diversity is welcomed, respected, and appreciated. | |
| Autonomous working | Q4: Employees can create their schedule plans to finish assigned tasks. |
| Q5: Employees feel responsible and accountable for their work activities. | |
| Professional excellence and rapid learning | Q6: Top management conducts frequent training to sharpen employees’ skills. |
| Q7: Top management strives for professional excellence. | |
| Employees are motivated to learn new techniques. | |
| Personal networks and interaction | Q8: The organization supports group work and teamwork. |
| Q9: Employees form operational personal networks. |
| Expert | Item Measures | |||||||||
|---|---|---|---|---|---|---|---|---|---|---|
| Culture of Respect | Autonomous Working | Professional Excellence and Rapid Learning | Personal Networks and Interaction | |||||||
| Q1 | Q2 | Q3 | Q3 | Q4 | Q5 | Q6 | Q7 | Q8 | Q9 | |
| E1 | VH | VH | VH | M | H | H | VH | H | H | H |
| E2 | H | H | VH | H | H | VH | VH | VH | H | M |
| E3 | H | M | VH | H | M | H | VH | H | H | H |
| E4 | VH | H | H | H | M | M | H | H | H | H |
| L | I3 | |||||
| VL | L | M | H | VH | ||
| I4 | VL | VL | VL | VL | L | L |
| L | VL | VL | L | L | L | |
| M | VL | L | L | M | M | |
| H | VL | L | M | M | M | |
| VH | L | L | M | M | M | |
| Principle | Measure | TFN of Measure | TFN of Principle | |||
|---|---|---|---|---|---|---|
| Chemicals | Pharmaceutical | |||||
| Responding | Robustness | 2.87 | 3.67 | 4.27 | (2.9, 3.70, 4.29) | (2.67, 3.48, 4.06) |
| Emergency preparedness. | 3.18 | 4.00 | 4.53 | |||
| Flexibility. | 2.13 | 2.88 | 3.63 | |||
| Recoverability | 2.83 | 3.63 | 4.23 | |||
| Redundancy | 3.00 | 3.75 | 4.50 | |||
| Resource availability | 2.70 | 3.50 | 4.10 | |||
| Rapidity. | 3.60 | 4.50 | 4.80 | |||
| Monitoring | Resourcefulness. | 2.33 | 3.08 | 3.83 | (3.60, 3.47, 4.22) | (2.59, 3.42, 3.95) |
| Controllability. | 3.00 | 3.75 | 4.50 | |||
| Minimization of disturbances and limitation of effects. | 2.83 | 3.58 | 4.33 | |||
| Learning | Adaptability | 3.10 | 4.00 | 4.30 | (2.62, 3.40, 4.06) | (3.25, 4.10, 4.55) |
| Administration controls and procedures. | 2.75 | 3.50 | 4.25 | |||
| Learning capability. | 2.42 | 3.17 | 3.92 | |||
| Reporting culture | 2.58 | 3.33 | 4.08 | |||
| Communicating culture | 2.25 | 3.00 | 3.75 | |||
| Anticipating | Early detection | 2.83 | 3.58 | 4.33 | (2.51, 3.26, 4.01) | (2.85, 3.65, 4.26) |
| Anticipation capability/forecast accuracy and proactivity preparedness. | 2.19 | 2.94 | 3.69 | |||
| Principle | Measure | TFN of Measure | TFN of Principle | |||
|---|---|---|---|---|---|---|
| Chemicals | Pharmaceutical | |||||
| Responsive supply chain | Organizational structure | 2.58 | 3.33 | 4.08 | (2.36, 3.11, 3.86) | (2.85, 3.65, 4.26) |
| Responsiveness to unpredictable demand | 1.75 | 2.5 | 3.25 | |||
| Ability to change delivery times of supplier’s order | 2.75 | 3.5 | 4.25 | |||
| Concurrent engineering | Concurrent design of products and processes | 2.625 | 3.375 | 4.125 | (2.63, 3.38, 4.13) | (3.27, 4.08, 4.63) |
| Multidisciplinary team working environment | 2.25 | 3 | 3.75 | |||
| Collaborative work | 3 | 3.75 | 4.5 | |||
| Use of information technology | ERP | 2.375 | 3.125 | 3.875 | (2.22, 2.97, 3.72) | (2.79, 3.59, 4.19) |
| CAD/CAM | 2.25 | 3 | 3.75 | |||
| Electronic commerce | 2.5 | 3.25 | 4 | |||
| AGVs AS AR | 1.75 | 2.5 | 3.25 | |||
| Knowledge management and learning | Strategy and leadership | 3 | 3.75 | 4.5 | (2.47, 3.22, 3.97) | (3.23, 4.06, 4.57) |
| Corporate culture and people | 1.92 | 2.67 | 3.42 | |||
| Technology | 2.5 | 3.25 | 4 | |||
| Principle | Measure | TFN of Measure | TFN of Principle/Fuzzified Value | |||
|---|---|---|---|---|---|---|
| Chemicals | Pharmaceutical | |||||
| Respect for people | Culture is based on respect for people | 3.0 | 3.75 | 4.1 | (3.03, 3.84, 4.31) | (3.08, 3.90, 4.46) |
| An autonomous working style | 2.63 | 3.38 | 4.13 | |||
| Striving for professional excellence and promoting rapid learning | 2.95 | 3.75 | 4.35 | |||
| Encouraging personal networks and interaction | 2.95 | 3.75 | 4.35 | |||
| Value and value stream | Value is defined and understood | 1.85 | 2.38 | 3.2 | (2.68, 3.44, 4.05) | (2.93, 3.75, 4.30) |
| All processing on products is directed towards the benefits the product deliver | 2.8 | 3.63 | 4.15 | |||
| Engagement of customers | 2.75 | 3.5 | 4.25 | |||
| Defining and understanding all activities | 3.6 | 4.5 | 4.8 | |||
| Application of value stream mapping | 2.925 | 3.75 | 4.28 | |||
| Eliminating non-value-added processes and activities | 2.13 | 2.88 | 3.63 | |||
| Flow and pull | Standardized products | 2.3 | 3.13 | 3.65 | (2.43, 3.17, 3.85) | (2.17, 2.88, 3.56) |
| Optimal design | 3.05 | 3.88 | 4.4 | |||
| Production smoothing | 2.5 | 3.25 | 4 | |||
| Customer demand | 2.625 | 3.38 | 4.13 | |||
| Level of inventory | 3 | 3.75 | 4.5 | |||
| Kanban cards | 1.1 | 1.63 | 2.45 | |||
| Perfection | Continuous improvement | 2.18 | 3 | 3.53 | (2.18, 3.00, 3.53) | (2.85, 3.63, 4.30) |
| Involvement of workers and customers | 3.35 | 4.25 | 4.55 | |||
| Monitoring production | 3.3 | 4.125 | 4.65 | |||
| Principle | Measure | TFN of Measure | TFN of Principle/Fuzzified Value | |||
|---|---|---|---|---|---|---|
| Chemicals | Pharmaceutical | |||||
| Reverse logistics | Returned logistics | 2.5 | 3.25 | 4.0 | (2.0, 2.75, 3.5) | (1.76, 2.46, 3.16) |
| Waste logistics | 1.5 | 2.25 | 3.0 | |||
| ISO | 1.875 | 2.625 | 3.375 | (1.81, 2.56, 3.31) | (2.31, 3.06, 3.81) | |
| EU | 1.75 | 2.5 | 3.25 | |||
| Green IT implementation | Technology advancement | 1.67 | 2.42 | 3.17 | (1.46, 2.21, 2.96) | (2.23, 2.96, 3.96) |
| Awareness of green | 1.25 | 2.00 | 2.75 | |||
| Environmental monitoring of suppliers | Eco-friendly | 2.5 | 3.25 | 4.0 | (2.0, 2.75, 3.50) | (2.05, 2.75, 3.38) |
| Reduces energy | 1.75 | 2.5 | 3.25 | |||
| Reduces hazard | 1.75 | 2.5 | 3.25 | |||
| Paradigm | Principle | Chemicals | Pharmaceutical |
|---|---|---|---|
| Lean | 3.75 | 3.75 | |
| L1: Respect for people | 3.73 | 3.81 | |
| L2: Value and value stream | 3.39 | 3.66 | |
| L3: Flow and pull | 3.15 | 2.87 | |
| L4: Perfection | 3.66 | 3.59 | |
| Agile | 3.07 | 3.75 | |
| A1: Responsive supply chain | 3.11 | 3.16 | |
| A2: Concurrent engineering | 3.38 | 3.99 | |
| A3: Use of information technology | 2.97 | 3.53 | |
| A4: Knowledge management and learning | 3.22 | 3.95 | |
| Green | 2.5 | 2.5 | |
| G1: Reverse logistics | 2.75 | 2.46 | |
| G2: Green IT implementation | 2.56 | 3.06 | |
| G3: Environmental monitoring of suppliers | 2.75 | 2.73 | |
| Resilience | 3.75 | 3.75 | |
| R1: Responding | 3.63 | 3.4 | |
| R2: Monitoring | 3.47 | 3.32 | |
| R3: Learning | 3.36 | 3.97 | |
| R4: Anticipating | 3.26 | 3.58 | |
| LAG | 2.87 | 3.75 | |
| LAG-R | 2.50 | 3.75 |
| Linguistic Term | Range |
|---|---|
| VH: Very High | 4.5–5 |
| H-VH: High–Very High | >4–<4.5 |
| H: High | >3.25–<4 |
| M-H: Moderate–High | >3–<3.25 |
| M: Moderate | >2–3 |
| L-M: Low–Moderate | >1.75–2 |
| L: Low | >1.00–1.75 |
| VL-L: Very Low–Low | >0.5–1.00 |
| VL: Very Low | 0–0.5 |
| Paradigm | Principle | C | P |
|---|---|---|---|
| Lean | H | H | |
| L1: Respect for people | H | H | |
| L2: Value and value stream | H | H | |
| L3: Flow and pull | M-H | M | |
| L4: Perfection | H | H | |
| Agile | M-H | H | |
| A1: Responsive supply chain | M-H | M-H | |
| A2: Concurrent engineering | H | H | |
| A3: Use of information technology | M | H | |
| A4: Knowledge management and learning | M-H | H | |
| Green | M | M | |
| G1: Reverse logistics | M | M | |
| G2: Green IT implementation | M | M-H | |
| G3: Environmental monitoring of suppliers | M | M | |
| Resilience | H | H | |
| R1: Responding | H | H | |
| R2: Monitoring | H | H | |
| R3: Learning | H | H | |
| R4: Anticipating | H | H | |
| LAG | M | H | |
| LARG | M | H |
Disclaimer/Publisher’s Note: The statements, opinions and data contained in all publications are solely those of the individual author(s) and contributor(s) and not of MDPI and/or the editor(s). MDPI and/or the editor(s) disclaim responsibility for any injury to people or property resulting from any ideas, methods, instructions or products referred to in the content. |
© 2025 by the authors. Licensee MDPI, Basel, Switzerland. This article is an open access article distributed under the terms and conditions of the Creative Commons Attribution (CC BY) license (https://creativecommons.org/licenses/by/4.0/).
Share and Cite
Al-Refaie, A.; Lepkova, N. A Fuzzy LARG Index for Assessing the Lean, Agile, Resilience, and Green Paradigms in Industrial Companies. Sustainability 2025, 17, 1863. https://doi.org/10.3390/su17051863
Al-Refaie A, Lepkova N. A Fuzzy LARG Index for Assessing the Lean, Agile, Resilience, and Green Paradigms in Industrial Companies. Sustainability. 2025; 17(5):1863. https://doi.org/10.3390/su17051863
Chicago/Turabian StyleAl-Refaie, Abbas, and Natalija Lepkova. 2025. "A Fuzzy LARG Index for Assessing the Lean, Agile, Resilience, and Green Paradigms in Industrial Companies" Sustainability 17, no. 5: 1863. https://doi.org/10.3390/su17051863
APA StyleAl-Refaie, A., & Lepkova, N. (2025). A Fuzzy LARG Index for Assessing the Lean, Agile, Resilience, and Green Paradigms in Industrial Companies. Sustainability, 17(5), 1863. https://doi.org/10.3390/su17051863
