The Impact of Dual Environmental Regulations on Carbon Intensity: A Global Perspective
Abstract
1. Introduction
2. Literature Review
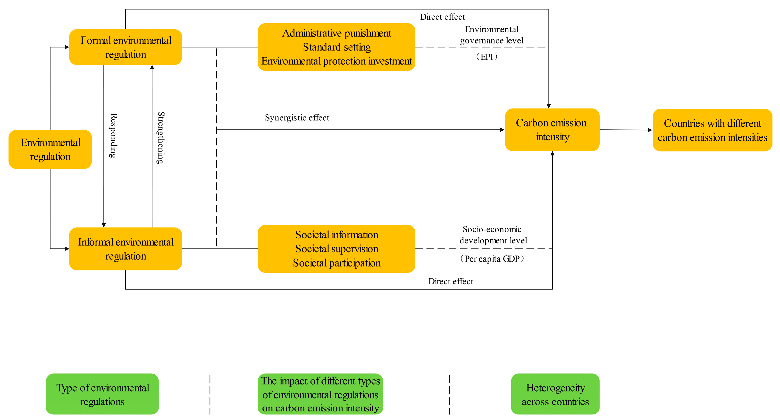
3. Theoretical Framework
4. Materials and Methods
4.1. Modeling
4.2. Variables
4.2.1. Dependent Variable
4.2.2. Core Independent Variables
4.2.3. Control Variables
4.3. Data Source
5. Results
5.1. Overall Regression Results
5.2. Regression Results by Sample Type
5.3. Robustness Test
6. Discussions
7. Conclusions and Policy Implications
Author Contributions
Funding
Institutional Review Board Statement
Informed Consent Statement
Data Availability Statement
Conflicts of Interest
References
- Gao, F.; Wu, T.; Zhang, J.; Hu, A.; Meehl, G.A. Shortened Duration of Global Warming Slowdowns with Elevated Greenhouse Gas Emissions. J. Meteorol. Res. 2021, 35, 225–237. [Google Scholar] [CrossRef]
- Fan, F.; Lian, H.; Liu, X.; Wang, X. Can environmental regulation promote urban green innovation Efficiency? An empirical study based on Chinese cities. J. Clean. Prod. 2021, 287, 125060. [Google Scholar] [CrossRef]
- Albulescu, C.T.; Artene, A.E.; Luminosu, C.T.; Tamasila, M. CO2 emissions, renewable energy, and environmental regulations in the EU countries. Environ. Sci. Pollut. Res. Int. 2020, 27, 33615–33635. [Google Scholar] [CrossRef] [PubMed]
- Hashmi, R.; Alam, K. Dynamic relationship among environmental regulation, innovation, CO2 emissions, population, and economic growth in OECD countries: A panel investigation. J. Clean. Prod. 2019, 231, 1100–1109. [Google Scholar] [CrossRef]
- Economy, E. Environmental Governance in China: State Control to Crisis Management. Daedalus 2014, 143, 184–197. [Google Scholar] [CrossRef]
- Chen, L.; Li, W.; Yuan, K.; Zhang, X. Can informal environmental regulation promote industrial structure upgrading? Evidence from China. Appl. Econ. 2021, 54, 2161–2180. [Google Scholar] [CrossRef]
- Qin, Y. Does environmental policy stringency reduce CO2 emissions? Evidence from high-polluted economies. J. Clean. Prod. 2022, 341, 130648. [Google Scholar]
- Pattberg, P.; Widerberg, O. Theorising Global Environmental Governance: Key Findings and Future Questions. Millenn. J. Int. Stud. 2015, 43, 684–705. [Google Scholar] [CrossRef]
- Galán-Martín, A.; Pozo, C.; Azapagic, A.; Grossmann, I.E.; Mac Dowell, N.; Guillén-Gosálbez, G. Time for global action: An optimised cooperative approach towards effective climate change mitigation. Energy Environ. Sci. 2018, 11, 572–581. [Google Scholar] [CrossRef]
- Zhang, H.; Liu, Z.; Zhang, Y.-J. Assessing the economic and environmental effects of environmental regulation in China: The dynamic and spatial perspectives. J. Clean. Prod. 2022, 334, 130256. [Google Scholar] [CrossRef]
- Danish; Ulucak, R.; Khan, S.U.D.; Baloch, M.A.; Li, N. Mitigation pathways toward sustainable development: Is there any trade-off between environmental regulation and carbon emissions reduction? Sustain. Dev. 2019, 28, 813–822. [Google Scholar]
- Chen, Y.; Fan, X.; Zhou, Q. An Inverted-U Impact of Environmental Regulations on Carbon Emissions in China’s Iron and Steel Industry: Mechanisms of Synergy and Innovation Effects. Sustainability 2020, 12, 1038. [Google Scholar] [CrossRef]
- Dibben, P.; Wood, G.; Williams, C.C. Pressures towards and against formalization: Regulation and informal employment in Mozambique. Int. Labour Rev. 2015, 154, 373–392. [Google Scholar] [CrossRef]
- van der Heijden, J. Environmental regulation in the twenty-first century: A systematic review of (and critical research agenda for) JEPP scholarship. J. Environ. Policy Plan. 2020, 22, 581–593. [Google Scholar] [CrossRef]
- Li, R.; Ramanathan, R. Exploring the relationships between different types of environmental regulations and environmental performance: Evidence from China. J. Clean. Prod. 2018, 196, 1329–1340. [Google Scholar] [CrossRef]
- Yang, G.; Zha, D.; Wang, X.; Chen, Q. Exploring the nonlinear association between environmental regulation and carbon intensity in China: The mediating effect of green technology. Ecol. Indic. 2020, 114, 106309. [Google Scholar] [CrossRef]
- Xiong, B.; Wang, R. Effect of Environmental Regulation on Industrial Solid Waste Pollution in China: From the Perspective of Formal Environmental Regulation and Informal Environmental Regulation. Int. J. Environ. Res. Public Health 2020, 17, 7798. [Google Scholar] [CrossRef]
- Pei, Y.; Zhu, Y.; Liu, S.; Wang, X.; Cao, J. Environmental regulation and carbon emission: The mediation effect of technical efficiency. J. Clean. Prod. 2019, 236, 117599. [Google Scholar] [CrossRef]
- Yang, Y.; Tang, D.; Zhang, P. Double Effects of Environmental Regulation on Carbon Emissions in China: Empirical Research Based on Spatial Econometric Model. Discret. Dyn. Nat. Soc. 2020, 2020, 1284946. [Google Scholar] [CrossRef]
- Sarfraz, M.; Ivascu, L.; Cioca, L.-I. Environmental Regulations and CO2 Mitigation for Sustainability: Panel Data Analysis (PMG, CCEMG) for BRICS Nations. Sustainability 2021, 14, 72. [Google Scholar] [CrossRef]
- Albulescu, C.T.; Boatca-Barabas, M.E.; Diaconescu, A. The asymmetric effect of environmental policy stringency on CO2 emissions in OECD countries. Environ. Sci. Pollut. Res. Int. 2022, 29, 27311–27327. [Google Scholar] [CrossRef] [PubMed]
- Wang, F.; Cai, W.; Elahi, E. Do Green Finance and Environmental Regulation Play a Crucial Role in the Reduction of CO2 Emissions? An Empirical Analysis of 126 Chinese Cities. Sustainability 2021, 13, 13014. [Google Scholar] [CrossRef]
- Ahmed, K. Environmental policy stringency, related technological change and emissions inventory in 20 OECD countries. J. Environ. Manag. 2020, 274, 111209. [Google Scholar] [CrossRef]
- Chen, X.; Chen, Y.E.; Chang, C.P. The effects of environmental regulation and industrial structure on carbon dioxide emission: A non-linear investigation. Environ. Sci. Pollut. Res. Int. 2019, 26, 30252–30267. [Google Scholar] [CrossRef]
- Xie, Z.; Qu, L.; Lin, R.; Guo, Q. Relationships between fluctuations of environmental regulation, technological innovation, and economic growth: A multinational perspective. J. Enterp. Inf. Manag. 2021, 35, 1267–1287. [Google Scholar] [CrossRef]
- Song, Y.; Yang, T.; Zhang, M. Research on the impact of environmental regulation on enterprise technology innovation-an empirical analysis based on Chinese provincial panel data. Environ. Sci. Pollut. Res. Int. 2019, 26, 21835–21848. [Google Scholar] [CrossRef]
- Wu, X.; Gao, M. Effects of different environmental regulations and their heterogeneity on air pollution control in China. J. Regul. Econ. 2021, 60, 140–166. [Google Scholar] [CrossRef]
- Wang, T.; Peng, J.; Wu, L. Heterogeneous effects of environmental regulation on air pollution: Evidence from China’s prefecture-level cities. Environ. Sci. Pollut. Res. Int. 2021, 28, 25782–25797. [Google Scholar] [CrossRef]
- Lee, C.C.; Chen, M.P.; Xu, W. Assessing the impacts of formal and informal regulations on ecological footprint. Sustain. Dev. 2022, 30, 989–1017. [Google Scholar] [CrossRef]
- Li, G.; He, Q.; Wang, D.; Liu, B. Environmental non-governmental organizations and air-pollution governance: Empirical evidence from OECD countries. PLoS ONE 2021, 16, e0255166. [Google Scholar] [CrossRef]
- Jiang, Z.; Lyu, P. Stimulate or inhibit? Multiple environmental regulations and pollution-intensive Industries’ Transfer in China. J. Clean. Prod. 2021, 328, 129528. [Google Scholar] [CrossRef]
- Wang, Y.; Zhao, Z.; Shi, M.; Liu, J.; Tan, Z. Public environmental concern, government environmental regulation and urban carbon emission reduction-Analyzing the regulating role of green finance and industrial agglomeration. Sci. Total Environ. 2024, 924, 171549. [Google Scholar] [CrossRef] [PubMed]
- Song, W.; Han, X. Heterogeneous two-sided effects of different types of environmental regulations on carbon productivity in China. Sci. Total Environ. 2022, 841, 156769. [Google Scholar] [CrossRef]
- Zhao, C.; Dong, K.; Wang, K.; Dong, X. How does energy trilemma eradication reduce carbon emissions? The role of dual environmental regulation for China. Energy Econ. 2022, 116, 106418. [Google Scholar] [CrossRef]
- Huang, H.; Yi, M. Impacts and mechanisms of heterogeneous environmental regulations on carbon emissions: An empirical research based on DID method. Environ. Impact Assess. Rev. 2023, 99, 107039. [Google Scholar] [CrossRef]
- Wang, J.; Cheng, Y.; Wang, C. Environmental Regulation, Scientific and Technological Innovation, and Industrial Structure Upgrading in the Yellow River Basin, China. Int. J. Environ. Res. Public Health 2022, 19, 16597. [Google Scholar] [CrossRef]
- Wang, Z.; Wang, N.; Hu, X.; Wang, H. Threshold effects of environmental regulation types on green investment by heavily polluting enterprises. Environ. Sci. Eur. 2022, 34, 26. [Google Scholar] [CrossRef]
- Zhou, Q.; Zhang, X.; Shao, Q.; Wang, X. The non-linear effect of environmental regulation on haze pollution: Empirical evidence for 277 Chinese cities during 2002–2010. J. Environ. Manag. 2019, 248, 109274. [Google Scholar] [CrossRef]
- Dong, X.; Zhong, Y.; Liu, M.; Xiao, W.; Qin, C. Research on the impacts of dual environmental regulation on regional carbon emissions under the goal of carbon neutrality-the intermediary role of green technology innovation. Front. Environ. Sci. 2022, 10, 993833. [Google Scholar] [CrossRef]
- Xie, J.; Yang, G.; Wang, G.; Zhu, Y.; Guo, Z. Substitutes or complements? Exploring the impact of environmental regulations and informal institutions on the clean energy utilization behaviors of farmers. Environ. Dev. Sustain. 2022, 25, 3893–3922. [Google Scholar] [CrossRef]
- Liu, Y.; She, Y.; Liu, S.; Lan, H. Supply-shock, demand-induced or superposition effect? The impacts of formal and informal environmental regulations on total factor productivity of Chinese agricultural enterprises. J. Clean. Prod. 2022, 380, 135052. [Google Scholar] [CrossRef]
- Xu, P. The impact of heterogeneous environmental regulations on regional spatial differences in net carbon emissions. Environ. Sci. Pollut. Res. Int. 2023, 30, 1413–1427. [Google Scholar] [CrossRef] [PubMed]
- Yang, Y.; Peng, Z.; Tang, D. The impact of heterogeneous environmental regulations on carbon neutrality in China: New evidence based on the spatial measurement model. Energy Environ. 2022, 35, 1456–1478. [Google Scholar] [CrossRef]
- Zhang, M.; Huang, M. Study on the impact of informal environmental regulation on substantive green innovation in China: Evidence from PITI disclosure. Environ. Sci. Pollut. Res. Int. 2023, 30, 10444–10456. [Google Scholar] [CrossRef]
- Huang, X.; Peng, T. How does heterogeneous environmental regulation affect net carbon emissions: Spatial and threshold analysis for China. J. Environ. Manag. 2023, 330, 117161. [Google Scholar] [CrossRef]
- Liu, X.; Ren, T.; Ge, J.; Liao, S.; Pang, L. Heterogeneous and synergistic effects of environmental regulations: Theoretical and empirical research on the collaborative governance of China’s haze pollution. J. Clean. Prod. 2022, 350, 131473. [Google Scholar] [CrossRef]
- Wu, R.; Lin, B. Environmental regulation and its influence on energy-environmental performance: Evidence on the Porter Hypothesis from China’s iron and steel industry. Resour. Conserv. Recycl. 2022, 176, 105954. [Google Scholar] [CrossRef]
- Wang, H.; Guo, J. Research on the impact mechanism of multiple environmental regulations on carbon emissions under the perspective of carbon peaking pressure: A case study of China’s coastal regions. Ocean. Coast. Manag. 2024, 249, 106985. [Google Scholar] [CrossRef]
- Zhang, X.; Yang, Y.; Li, Y. Does Public Participation Reduce Regional Carbon Emission? Atmosphere 2023, 14, 165. [Google Scholar] [CrossRef]
- Zhang, H.; Xu, T.; Feng, C. Does public participation promote environmental efficiency? Evidence from a quasi-natural experiment of environmental information disclosure in China. Energy Econ. 2022, 108, 105871. [Google Scholar] [CrossRef]
- Zhang, H.; Sun, X.; Wang, W. Study on the spatial and temporal differentiation and influencing factors of carbon emissions in Shandong province. Nat. Hazards 2017, 87, 973–988. [Google Scholar] [CrossRef]
- Wang, Y.; Zheng, Y. Spatial effects of carbon emission intensity and regional development in China. Environ. Sci. Pollut. Res. Int. 2021, 28, 14131–14143. [Google Scholar] [CrossRef] [PubMed]
- Gallego-Álvarez, I.; Fernández-Gómez, M.J. Governance, Environmental and Economic Factors: An international analysis. Environ. Policy Gov. 2016, 26, 29–44. [Google Scholar] [CrossRef]
- Chang, C.-P.; Dong, M.; Sui, B.; Chu, Y. Driving forces of global carbon emissions: From time- and spatial-dynamic perspectives. Econ. Model. 2019, 77, 70–80. [Google Scholar] [CrossRef]
- Ivanova, D.; Vita, G.; Steen-Olsen, K.; Stadler, K.; Melo, P.C.; Wood, R.; Hertwich, E.G. Mapping the carbon footprint of EU regions. Environ. Res. Lett. 2017, 12, 054013. [Google Scholar] [CrossRef]
- Jiang, M.; Gao, X.; Guan, Q.; Hao, X.; An, F. The structural roles of sectors and their contributions to global carbon emissions: A complex network perspective. J. Clean. Prod. 2019, 208, 426–435. [Google Scholar] [CrossRef]
- Ming, M.; Niu, D.; Liu, J.; Xu, X. Driving force factor analysis of global carbon intensity changes. Int. J. Glob. Warm. 2015, 7, 78–88. [Google Scholar] [CrossRef]
- Guo, R.; Yuan, Y. Different types of environmental regulations and heterogeneous influence on energy efficiency in the industrial sector: Evidence from Chinese provincial data. Energy Policy 2020, 145, 111747. [Google Scholar] [CrossRef]
- Wang, X.; Shao, Q. Non-linear effects of heterogeneous environmental regulations on green growth in G20 countries: Evidence from panel threshold regression. Sci. Total Environ. 2019, 660, 1346–1354. [Google Scholar] [CrossRef]
- Feng, Q.; Teo, T.S.H.; Sun, T. Effects of official and unofficial environmental regulations on environmental quality: Evidence from the Yangtze River Economic Belt, China. Environ. Res. 2023, 226, 115667. [Google Scholar] [CrossRef]
- Chen, Z.; Kim, J.-T. Study on the Influence of International Economic Law of Carbon Emission Trading on Environmental Sustainable Development. Energies 2024, 17, 1453. [Google Scholar] [CrossRef]
- Chang, K.; Liu, L.; Luo, D.; Xing, K. The impact of green technology innovation on carbon dioxide emissions: The role of local environmental regulations. J. Environ. Manag. 2023, 340, 117990. [Google Scholar] [CrossRef] [PubMed]
- Lu, W.; Wu, H.; Yang, S.; Tu, Y. Effect of environmental regulation policy synergy on carbon emissions in China under consideration of the mediating role of industrial structure. J. Environ. Manag. 2022, 322, 116053. [Google Scholar] [CrossRef]
- Cui, S.; Wang, Y.; Zhu, Z.; Zhu, Z.; Yu, C. The impact of heterogeneous environmental regulation on the energy eco-efficiency of China’s energy-mineral cities. J. Clean. Prod. 2022, 350, 131553. [Google Scholar] [CrossRef]
- Zhang, H.; Peng, J.; Yu, D.; You, L.; Wang, R. Carbon Emission Governance Zones at the County Level to Promote Sustainable Development. Land 2021, 10, 197. [Google Scholar] [CrossRef]
- Liu, X.; Zuo, L.; Hu, L.; Wang, C.; Sheng, S. Industrial agglomeration, environmental regulation, and carbon emissions reduction under the carbon neutrality goal: Threshold effects based on stages of industrialization in China. J. Clean. Prod. 2024, 434, 140064. [Google Scholar] [CrossRef]
- Hasan, M.A.; Nahiduzzaman, K.M.; Aldosary, A.S. Public participation in EIA: A comparative study of the projects run by government and non-governmental organizations. Environ. Impact Assess. Rev. 2018, 72, 12–24. [Google Scholar] [CrossRef]
- Liu, Z.; Fang, C.; Sun, B.; Liao, X. Governance matters: Urban expansion, environmental regulation, and PM2.5 pollution. Sci. Total Environ. 2023, 876, 162788. [Google Scholar] [CrossRef]
- Zhou, Y.; Poon, J.; Yang, Y. China’s CO2 emission intensity and its drivers: An evolutionary Geo-Tree approach. Resour. Conserv. Recycl. 2021, 171, 105630. [Google Scholar] [CrossRef]
- Wen, J.; Okolo, C.V.; Ugwuoke, I.C.; Kolani, K. Research on influencing factors of renewable energy, energy efficiency, on technological innovation. Does trade, investment and human capital development matter? Energy Policy 2022, 160, 112718. [Google Scholar] [CrossRef]
- Samour, A.; Musah, M.; Mati, S.; Amri, F. Testing the impact of environmental taxation and IFRS adoption on consumption-based carbon in European countries. Environ. Sci. Pollut. Res. Int. 2024, 31, 34896–34909. [Google Scholar] [CrossRef] [PubMed]
- Zhao, X.; Liu, C.; Sun, C.; Yang, M. Does stringent environmental regulation lead to a carbon haven effect? Evidence from carbon-intensive industries in China. Energy Econ. 2020, 86, 104631. [Google Scholar] [CrossRef]
- Li, C.; Chandio, A.A.; He, G. Dual performance of environmental regulation on economic and environmental development: Evidence from China. Environ. Sci. Pollut. Res. Int. 2022, 29, 3116–3130. [Google Scholar] [CrossRef] [PubMed]

| Variable Name | Symbol | Average | Standard | Minimum | Maximum | |
|---|---|---|---|---|---|---|
| Explained variable | Carbon emission intensity | EI | 5.189 | 5.010 | 0.440 | 66.160 |
| Core explanatory variables | Formal environmental regulation | FER | 59.860 | 16.250 | 18.430 | 95.510 |
| Informal environmental regulation | IER | 14,845.000 | 19,377.000 | 391.300 | 104,262.000 | |
| Control variables | Population density | PD | 121.900 | 156.800 | 1.690 | 1265.000 |
| Trade openness | OPEN | 39.140 | 25.270 | 0.120 | 214.500 | |
| Industry structure | TS | 54.300 | 11.150 | 23.660 | 86.360 | |
| Urbanization rate | UR | 61.650 | 21.080 | 16.110 | 100.000 |
| Variable | LLC | Prob | IPS | Prob |
|---|---|---|---|---|
| lnEI | −27.709 | 0.000 | −1.762 | 0.000 |
| lnFER | −140.000 | 0.000 | −5.108 | 0.000 |
| lnIER | −14.678 | 0.000 | −45.093 | 0.000 |
| lnPD | −24.317 | 0.000 | −64.373 | 0.000 |
| lnOPEN | −33.595 | 0.000 | −20.506 | 0.000 |
| lnTS | −5.580 | 0.000 | −6.413 | 0.000 |
| lnUR | −9.650 | 0.000 | −24.105 | 0.000 |
| Variable | Model 1 | Model 2 | Model 3 |
|---|---|---|---|
| lnFER | −0.074 ** | ||
| (−2.18) | |||
| lnIER | −0.204 ** | ||
| (−3.14) | |||
| lnER | −0.009 ** | ||
| (−2.02) | |||
| lnPD | −0.050 | −0.110 | −0.010 |
| (−1.05) | (−1.03) | (−0.14) | |
| lnOPEN | 0.046 * | 0.059 ** | 0.051 ** |
| (1.87) | (2.35) | (2.03) | |
| lnTS | −0.262 *** | −0.177 ** | −0.181 ** |
| (−3.19) | (−2.10) | (−2.13) | |
| lnUR | 0.100 | 0.255 ** | 0.150 |
| (1.06) | (2.05) | (1.25) | |
| Constant | 2.324 *** | 2.166 *** | 1.629 ** |
| (4.41) | (3.25) | (2.58) | |
| Country | yes | yes | yes |
| Year | yes | yes | yes |
| Variable | Low-Carbon Countries | High-Carbon Countries | ||||
|---|---|---|---|---|---|---|
| Model 1 | Model 2 | Model 3 | Model 4 | Model 5 | Model 6 | |
| lnFER | −0.066 * | −0.103 * | ||||
| (−1.69) | (−1.66) | |||||
| lnIER | −0.261 *** | −0.108 | ||||
| (−3.16) | (−1.55) | |||||
| lnER | −0.009 * | −0.015 ** | ||||
| (−1.70) | (−2.15) | |||||
| lnPD | −0.015 | 0.016 | −0.152 | −0.153 *** | −0.144 *** | −0.155 *** |
| (−0.42) | (0.13) | (−1.29) | (−2.90) | (−2.67) | (−2.94) | |
| lnOPEN | 0.035 | 0.060 ** | 0.042 | 0.053 | 0.052 | 0.059 |
| (1.35) | (2.20) | (1.58) | (1.02) | (1.00) | (1.13) | |
| lnTS | −0.240 ** | −0.176 | −0.195 * | −0.146 | −0.159 | −0.131 |
| (−2.24) | (−1.54) | (−1.69) | (−1.14) | (−1.25) | (−1.03) | |
| lnUR | 0.033 | 0.280 * | 0.179 | 0.127 | 0.327 * | 0.209 |
| (0.38) | (1.88) | (1.20) | (0.86) | (1.82) | (1.42) | |
| Constant | 1.995 *** | 2.580 *** | 1.812 ** | 3.081 *** | 2.797 *** | 2.764 *** |
| (3.66) | (3.11) | (2.28) | (3.84) | (3.60) | (3.64) | |
| Country | yes | yes | yes | yes | yes | yes |
| Year | yes | yes | yes | yes | yes | yes |
| Variable | Model 1 | Model 2 | Model 3 | Model 4 | Model 5 | Model 6 |
|---|---|---|---|---|---|---|
| lnFER | −0.326 ** | −0.074 ** | ||||
| (−2.89) | (−2.15) | |||||
| lnIER | −0.241 *** | −0.210 *** | ||||
| (−7.26) | (−3.23) | |||||
| lnER | −0.045 *** | −0.009 ** | ||||
| (−7.74) | (−2.03) | |||||
| lnPD | −0.001 | −0.002 *** | −0.003 | −0.050 | −0.090 | −0.030 |
| (−0.01) | (−0.13) | (−0.16) | (−1.22) | (−0.85) | (−0.31) | |
| lnOPEN | 0.099 ** | 0.060 *** | 0.187 *** | 0.047 * | 0.060 ** | 0.052 ** |
| (2.12) | (3.97) | (4.12) | (1.91) | (2.39) | (2.05) | |
| lnTS | −1.481 *** | −0.184 *** | −1.129 *** | −0.277 *** | −0.184 ** | −0.186 ** |
| (−9.53) | (−2.18) | (−7.16) | (−3.34) | (−2.18) | (−2.19) | |
| lnUR | 0.355 *** | 0.238 ** | 0.752 *** | 0.070 | 0.238 * | 0.140 |
| (4.43) | (1.90) | (7.68) | (0.79) | (1.90) | (1.11) | |
| lnTECH | 0.000 | 0.000 | 0.000 | |||
| (1.25) | (1.24) | (1.01) | ||||
| Constant | 6.783 *** | 4.254 *** | 3.680 *** | 2.492 *** | 2.377 *** | 1.778 *** |
| (13.47) | (7.76) | (6.37) | (4.66) | (3.46) | (2.74) | |
| Country | yes | yes | yes | yes | yes | yes |
| Year | yes | yes | yes | yes | yes | yes |
Disclaimer/Publisher’s Note: The statements, opinions and data contained in all publications are solely those of the individual author(s) and contributor(s) and not of MDPI and/or the editor(s). MDPI and/or the editor(s) disclaim responsibility for any injury to people or property resulting from any ideas, methods, instructions or products referred to in the content. |
© 2025 by the authors. Licensee MDPI, Basel, Switzerland. This article is an open access article distributed under the terms and conditions of the Creative Commons Attribution (CC BY) license (https://creativecommons.org/licenses/by/4.0/).
Share and Cite
Wang, J.; Li, H.; Wang, C.; Ren, W. The Impact of Dual Environmental Regulations on Carbon Intensity: A Global Perspective. Sustainability 2025, 17, 1446. https://doi.org/10.3390/su17041446
Wang J, Li H, Wang C, Ren W. The Impact of Dual Environmental Regulations on Carbon Intensity: A Global Perspective. Sustainability. 2025; 17(4):1446. https://doi.org/10.3390/su17041446
Chicago/Turabian StyleWang, Jianshi, Han Li, Chengxin Wang, and Wanxia Ren. 2025. "The Impact of Dual Environmental Regulations on Carbon Intensity: A Global Perspective" Sustainability 17, no. 4: 1446. https://doi.org/10.3390/su17041446
APA StyleWang, J., Li, H., Wang, C., & Ren, W. (2025). The Impact of Dual Environmental Regulations on Carbon Intensity: A Global Perspective. Sustainability, 17(4), 1446. https://doi.org/10.3390/su17041446

