Wavelet Transform Cluster Analysis of UAV Images for Sustainable Development of Smart Regions Due to Inspecting Transport Infrastructure
Abstract
1. Introduction and Related Work
1.1. Motivation
- Number of transports accidents;
- Average travel time/transport price;
- Throughput of transport facilities;
- Levels of harmful emissions.
- Firstly, there is no need to deploy large numbers of staff and equipment;
- Secondly, inspection does not create obstacles to the flow of vehicles;
- Thirdly, the structure and composition of the systems can be determined for specific tasks and conditions, considering functional and non-functional requirements for the collection of different data sets and their subsequent analysis.
1.2. State–of–the–Arts
- Data collection;
- Preprocessing the collected data;
- Performing classification tasks;
- Presentation of results and decision making.
- Sensitivity to the starting point of searching for the cluster centre coordinates;
- Sensitivity to noise (interference) in the data proposed for clustering;
- To address the above problems, we propose the processing of data during clustering using wavelet transform in three main stages and develop the method for assessing the efficiency and quality of clustering.
- The determination of the structure and composition of UAV-based system for inspecting the OTI of SCs (UAV-IS-OTI-SCs) and the peculiarities of UAV application;
- The cluster analysis of a pre-processed set for collected data and quality assessment using wavelet transform.
2. Materials and Methods
2.1. Generalised Structure of OTI Inspection Stages
2.2. The Use of UAV for Sustainability of Smart Regions TI
- Swarms of UAVs: a set of swarms of UAVs, where each swarm consists of UAVs working together to achieve a common goal or service;
- UAVs: a collection of individual UAVs of different types used to perform individual services or to supplement swarms and flocks as required;
- UAV control systems: a control system includes a network of control stations that manage a fleet of UAVs and their individual components.
2.3. Forming the Structure and Composition of UAV-IS-OTI-SCs and the Peculiarities of UAV Application
- Joint (group) performance of tasks;
- Adaptation to new requirements and conditions;
- Ability to expand (scale).
- The basic ontology of UAV-IS-OTI-SCs describes the structure and interaction of the system’s components when performing tasks in different conditions. It allows the definition of UAV types, and their payloads, which are suitable for the task in the current conditions, as well as, if necessary, the types of UAV maintenance systems.
- Low-level model ontology, which allows you to select a model that considers the largest number of attributes necessary to assess the compliance of the system with non-functional requirements, for example, reliability and safety requirements. This ontology is intended to determine the number of UAVs and their maintenance systems, considering the fulfilment of certain non-functional requirements.
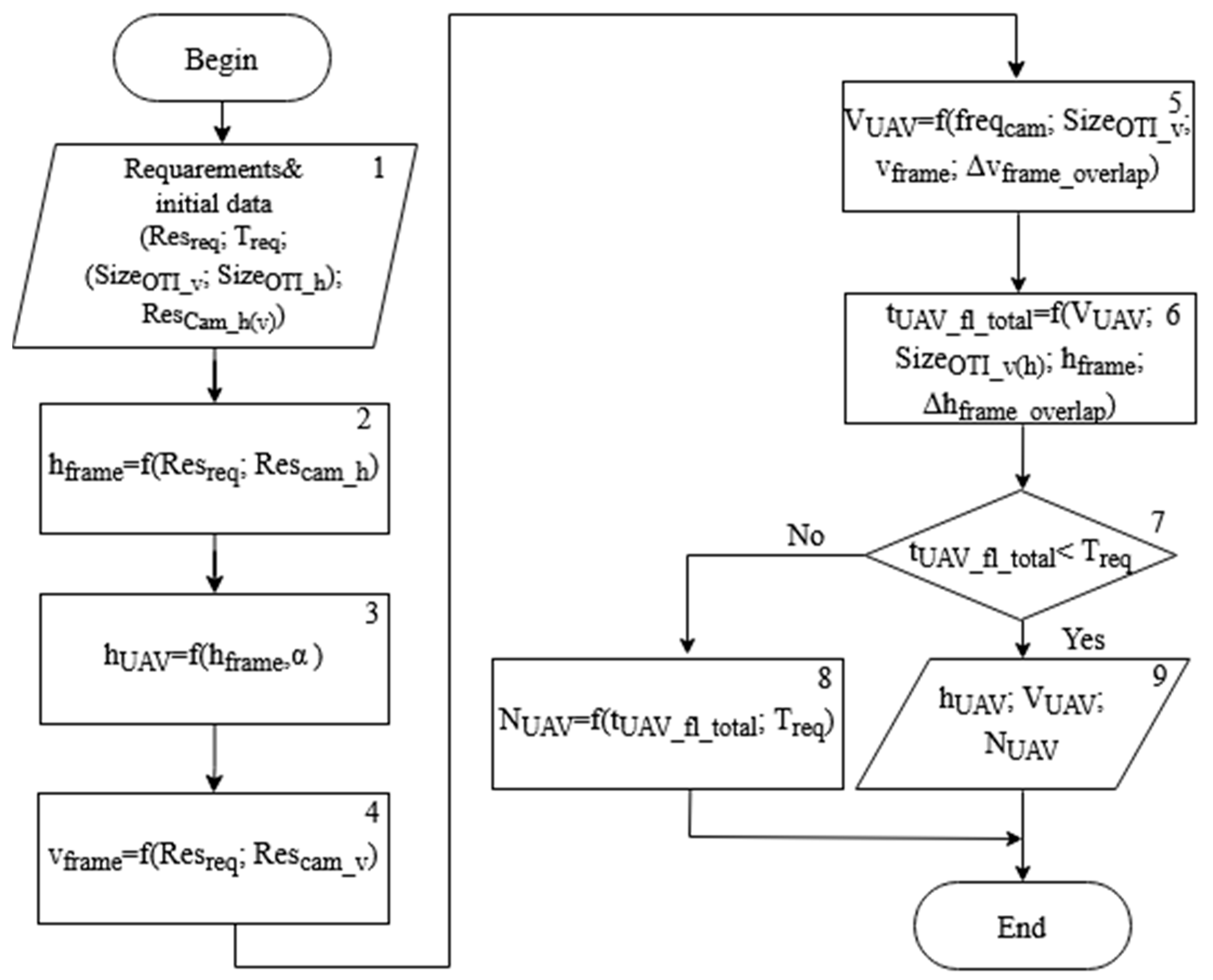
- A method of defining the base composition of the system and mission parameters used to determine the number of UAVs and flight parameters of UAVs which ensure the fulfilment of the functional requirements for the inspection mission.
2.4. Clustering Based on WT
2.4.1. Determining the Number of Clusters Using WT
- Constructing a complete graph in Euclidean space;
- Calculating the normalised distance between all pairs of its vertices ;
- Calculating the characteristic of the local density of the set in the neighbourhood of the -th edge:where is the distance between the —th pair of vertices; and are the lengths of the longest and shortest edges, respectively; is the maximum value of ;
2.4.2. Determining the Coordinates of Cluster Centres
2.4.3. Assessing the Quality and Efficiency of Clustering
3. Case Study
3.1. Determination of the UAV Light Time Required for Inspection and the Volume of Data to Be Processed and Analysed
3.2. Comparison of Quality and Efficiency of Clustering Methods
4. Discussion
- Reducing the average journey time/transportation price and maintenance of TI capacity through timely measures to maintain the proper condition of the TI;
- Reducing the amount of harmful transport emissions.
- Determination of the structure and composition of UAV-IS-OTI-SCs and the specifics of UAVs’ use during inspection;
- Cluster analysis of a pre-processed set of collected data and quality assessment using wavelet transform.
- The determining of the list of UAVs and their equipment for inspection in the current environmental conditions;
- The calculation of the required number of UAVs to ensure the fulfilment of functional requirements (such as system performance and data resolution), and non-functional requirements (such as dependability and safety) to the system during the inspection.
- Reducing of the number of transport accidents caused by the unsatisfactory condition of the TI;
- Decreasing the average journey time/transportation price and maintenance of TI capacity through timely measures to maintain the proper condition of the TI;
- Reducing the amount of harmful transport emissions.
- A 10% enhancement in comparison to the k-means method;
- An approximately 8% enhancement in comparison to the c-means method.
- Development of planning models for the use of UAVs for inspection of various TDFs;
- Development of control systems for UAV fleets that will autonomously inspect CCAs;
- Implementation of IT infrastructure for transmission, storage, and implementation of inspection data processing methods;
- Development of models for determining quantitative estimates of changes in the indicators of sustainable development of TI as functions with parameters: system performance indicators, data processing quality.
5. Conclusions
Author Contributions
Funding
Institutional Review Board Statement
Data Availability Statement
Conflicts of Interest
References
- Kharchenko, V.; Kliushnikov, I.; Rucinski, A.; Fesenko, H.; Illiashenko, O. UAV Fleet as a Dependable Service for Smart Cities: Model-Based Assessment and Application. Smart Cities 2022, 5, 1151–1178. [Google Scholar] [CrossRef]
- Kaiser, Z.A. Smart governance for smart cities and nations. J. Econ. Technol. 2024, 2, 216–234. [Google Scholar] [CrossRef]
- Jacques, E.; Neuenfeldt Júnior, A.; De Paris, S.; Francescatto, M.; Siluk, J. Smart cities and innovative urban management: Perspectives of integrated technological solutions in urban environments. Heliyon 2024, 10, e27850. [Google Scholar] [CrossRef]
- Esfandi, S.; Tayebi, S.; Byrne, J.; Taminiau, J.; Giyahchi, G.; Alavi, S.A. Smart Cities and Urban Energy Planning: An Advanced Review of Promises and Challenges. Smart Cities 2024, 7, 414–444. [Google Scholar] [CrossRef]
- Mohamed, N.; Al-Jaroodi, J.; Jawhar, I.; Idries, A.; Mohammed, F. Unmanned aerial vehicles applications in future smart cities. Technol. Forecast. Soc. Chang. 2020, 153, 119293. [Google Scholar] [CrossRef]
- Gohari, A.; Bin Ahmad, A.; Rahim, R.B.A.; Supa’At, A.S.M.; Razak, S.A.; Gismalla, M.S.M. Involvement of Surveillance Drones in Smart Cities: A Systematic Review. IEEE Access 2022, 10, 56611–56628. [Google Scholar] [CrossRef]
- National Bridge Inspection Standards, 23 CFR Part 650, Subpart C. March 2023. 24p. Available online: https://www.fhwa.dot.gov/bridge/nbis2022/qanda.cfm (accessed on 1 November 2024).
- US Department of Transportation. Use of Unmanned Aircraft Systems (UAS) to Enhance the Design, Construction, Inspection, and Maintenance of Transportation Infrastructure; August 2023 FHWA Global Benchmarking Program Study Report RPT NO FHWA-PL-23-007; US Department of Transportation: Washington, DC, USA, 2023; 79p.
- Goulart, J.H.d.S.; Fidelis, R.; De Andrade Junior, P.P.; Horst, D.J.; Marco-Ferreira, A. Sustainability Assessment Indicators in Land Transportation. Sustainability 2024, 16, 156. [Google Scholar] [CrossRef]
- Zhao, X.; Ke, Y.; Zuo, J.; Xiong, W.; Wu, P. Evaluation of sustainable transport research in 2000–2019. J. Clean. Prod. 2020, 256, 120404. [Google Scholar] [CrossRef]
- Zope, R.; Vasudevan, N.; Arkatkar, S.S.; Joshi, G. Benchmarking: A tool for evaluation and monitoring sustainability of urban transport system in metropolitan cities of India. Sustain. Cities Soc. 2019, 45, 48–58. [Google Scholar] [CrossRef]
- Julian, V.; Botti, V. Multi-Agent Systems. Appl. Sci. 2019, 9, 1402. [Google Scholar] [CrossRef]
- Daubechies, I. Ten Lectures on Wavelets, CBMS-NSF Lecture Notes, no. 61, 1992. Available online: https://epubs.siam.org/doi/pdf/10.1137/1.9781611970104.fm (accessed on 1 November 2024).
- Gonzalez, R.C.; Woods, R.E. Digital Image Processing, 4th ed.; Pearson: New York, NY, USA, 2018; p. 1168. [Google Scholar]
- Sinha, N.; Das, A. Automatic diagnosis of cardiac arrhythmias based on three stage feature fusion and classification model using DWT. Biomed. Signal Process. Control 2020, 62, 102066. [Google Scholar] [CrossRef]
- Shcherbakova, G.; Antoshchuk, S.; Sachenko, A.; Volkova, N.; Rusyn, B.; Pikiewicz, P.; Rippa, S. Increasing the Accuracy of Determining RR Intervals of ECG Using Wavelet Transform. In Proceedings of the 2023 IEEE 12th International Conference on Intelligent Data Acquisition and Advanced Computing Systems: Technology and Applications (IDAACS), Dortmund, Germany, 7–9 September 2023; pp. 1219–1222. [Google Scholar] [CrossRef]
- Abbas, N.; Abbas, Z.; Liu, X.; Khan, S.S.; Foster, E.D.; Larkin, S. A Survey: Future Smart Cities Based on Advance Control of Unmanned Aerial Vehicles (UAVs). Appl. Sci. 2023, 13, 9881. [Google Scholar] [CrossRef]
- Mohsan, S.A.H.; Othman, N.Q.H.; Li, Y.; Alsharif, M.H.; Khan, M.A. Unmanned aerial vehicles (UAVs): Practical aspects, applications, open challenges, security issues, and future trends. Intell. Serv. Robot. 2023, 16, 109–137. [Google Scholar] [CrossRef]
- Kujawski, A.; Dudek, T. Analysis and visualization of data obtained from camera mounted on unmanned aerial vehicle used in areas of urban transport. Sustain. Cities Soc. 2021, 72, 103004. [Google Scholar] [CrossRef]
- Zhou, J.; Su, Y.; Ding, Q.; Qiu, Y.; Wang, Q. Research on segmentation algorithm of UAV remote sensing image based on deep learning. In Proceedings of the Fourth International Conference on Geoscience and Remote Sensing Mapping (GRSM 2022), Changchun, China, 4–6 November 2022; SPIE: Bellingham, WA, USA, 2023; Volume 12551. [Google Scholar] [CrossRef]
- Qayyum, T.; Trabelsi, Z.; Malik, A.; Hayawi, K. Trajectory Design for UAV-Based Data Collection Using Clustering Model in Smart Farming. Sensors 2022, 22, 37. [Google Scholar] [CrossRef]
- Tang, G.; Ni, J.; Zhao, Y.; Gu, Y.; Cao, W. A Survey of Object Detection for UAVs Based on Deep Learning. Remote Sens. 2024, 16, 149. [Google Scholar] [CrossRef]
- Krichen, M. Convolutional Neural Networks: A Survey. Computers 2023, 12, 151. [Google Scholar] [CrossRef]
- Atif, M.; Shafiq, M.; Farooq, M.; Ayub, G.; Leisch, F.; Ilyas, M. Monitoring Changes in Clustering Solutions: A Review of Models and Applications. J. Probab. Stat. 2023, 2023, 7493623. [Google Scholar] [CrossRef]
- Pavel, M.S.; Schulz, H.; Behnke, S. Recurrent convolutional neural networks for object-class segmentation of RGB-D video. In Proceedings of the 2015 International Joint Conference on Neural Networks (IJCNN), Killarney, Ireland, 12–17 July 2015; pp. 1–8. [Google Scholar]
- Cermakova, I.; Komarkova, J. Modelling a process of UAV data collection and processing. In Proceedings of the 2016 International Conference on Information Society (i-Society), Dublin, Ireland, 10–13 October 2016; pp. 161–164. [Google Scholar] [CrossRef]
- Kliushnikov, I.; Fesenko, H.; Kharchenko, V.; Illiashenko, O.; Morozova, O. UAV fleet-based accident monitoring systems with automatic battery replacement systems: Algorithms for justifying composition and use planning. Int. J. Saf. Secur. Eng. 2021, 11, 319–328. [Google Scholar] [CrossRef]
- Mehmet Tugrul, K. Drone Technologies and Applications. In Drones—Various Applications; Cvetkovi, D., Ed.; IntechOpen: London, UK, 2023; pp. 1–24. [Google Scholar] [CrossRef]
- Herrera, M.; Pérez-Hernández, M.; Kumar Parlikad, A.; Izquierdo, J. Multi-Agent Systems and Complex Networks: Review and Applications in Systems Engineering. Processes 2020, 8, 312. [Google Scholar] [CrossRef]
- Illiashenko, O.; Kharchenko, V.; Babeshko, I.; Fesenko, H.; Di Giandomenico, F. Security-Informed Safety Analysis of Autonomous Transport Systems Considering AI-Powered Cyberattacks and Protection. Entropy 2023, 25, 1123. [Google Scholar] [CrossRef]
- Savenko, O.; Sachenko, A.; Lysenko, S.; Markowsky, G.; Vasylkiv, N. Botnet Detection Approach Based on the Distributed Systems. Int. J. Comput. 2020, 19, 190–198. [Google Scholar] [CrossRef]
- Huan, W.; Shcherbakova, G.; Sachenko, A.; Yan, L.; Volkova, N.; Rusyn, B.; Molga, A. Haar Wavelet-Based Classification Method for Visual Information Processing Systems. Appl. Sci. 2023, 13, 5515. [Google Scholar] [CrossRef]
- Chumachenko, D.; Sokolov, O.; Yakovlev, S. FUZZY Recurrent Mappings in Multiagent Simulation of Population Dynamics Systems. Int. J. Comput. 2020, 19, 290–297. [Google Scholar] [CrossRef]
- Fesenko, H.; Kharchenko, V.; Sachenko, A.; Hiromoto, R.; Kochan, V. Dependable an Internet of Drone-Based Multi-Version Post-Severe Accident Monitoring System: Structures and Reliability. IoT for Human and Industry: Modeling, Architecting, Implementation 2018. pp. 197–218. Available online: https://shorturl.at/gPxKw (accessed on 1 November 2024).
- Zahorodnia, D.; Pigovsky, Y.; Bykovyy, P. Canny-Based Method of Image Contour Segmentation. Int. J. Comput. 2016, 15, 200–205. [Google Scholar] [CrossRef]
- Paliy, I.; Sachenko, A.; Koval, V.; Kurylyak, Y. Approach to Face Recognition Using Neural Networks. In Proceedings of the 2005 IEEE Intelligent Data Acquisition and Advanced Computing Systems: Technology and Applications, Sofia, Bulgaria, 5–7 September 2005; pp. 112–115. [Google Scholar] [CrossRef]
- Uhryn, D.; Lytvyn, V.; Lendiuk, T. Method of Selecting and Determining the Free Parameters of Swarm Intelligent Algorithms for Optimizing Solutions in GIS. In Proceedings of the 2021 11th IEEE International Conference on Intelligent Data Acquisition and Advanced Computing Systems: Technology and Applications (IDAACS), Cracow, Poland, 22–25 September 2021; pp. 86–93. [Google Scholar] [CrossRef]
- Jech, J.; Komárková, J.; Bhattacharya, D. Comparison of Automatic Classification Methods for Identification of Ice Surfaces from Unmanned-Aerial-Vehicle-Borne RGB Imagery. Appl. Sci. 2023, 13, 11400. [Google Scholar] [CrossRef]
- Saeed, Z.; Yousaf, M.H.; Ahmed, R.; Velastin, S.A.; Viriri, S. On-Board Small-Scale Object Detection for Unmanned Aerial Vehicles (UAVs). Drones 2023, 7, 310. [Google Scholar] [CrossRef]
- Kharchenko, V.; Fesenko, H.; Illiashenko, O. Quality Models for Artificial Intelligence Systems: Characteristic-Based Approach, Development and Application. Sensors 2022, 22, 4865. [Google Scholar] [CrossRef]
- Zhang, Y.; Carballo, A.; Yang, H.; Takeda, K. Perception and sensing for autonomous vehicles under adverse weather conditions: A survey. ISPRS J. Photogramm. Remote Sens. 2023, 196, 146–177. [Google Scholar] [CrossRef]
- Zhang, C.; Huang, W.; Niu, T.; Liu, Z.; Li, G.; Cao, D. Review of Clustering Technology and Its Application in Coordinating Vehicle Subsystems. Automot. Innov. 2023, 6, 89–115. [Google Scholar] [CrossRef]
- Wang, H.; Chen, D. Few-shot image classification based on ensemble metric learning. J. Phys. Conf. Ser. 2022, 2171, 012027. [Google Scholar] [CrossRef]
- Shcherbakova, G.; Krylov, V. Electronic apparatus parameters prediction with adaptive clustering procedure. In Proceedings of the 2010 Inter-National Conference on Modern Problems of Radio Engineering, Telecommunications and Computer Science (TCSET), Lviv, Ukraine, 23–27 February 2010; pp. 139–140. Available online: https://www.proceedings.com/07796.html (accessed on 1 November 2024).
- Dubes, R.; Jain, A.K. Clustering techniques: The user’s dilemma. Pattern Recognit. 1976, 8, 247–260. [Google Scholar] [CrossRef]
- Dubes, R.C. How many clusters are best?—An experiment. Pattern Recognit. 1987, 20, 645–663. [Google Scholar] [CrossRef]
- Oktar, Y.; Turkan, M. A review of sparsity-based clustering methods. Signal Process. 2018, 148, 20–30. [Google Scholar] [CrossRef]
- Doreian, P.; Batagelj, V.; Ferligoj, A. (Eds.) Advances in Network Clustering and Blockmodeling; John Wiley & Sons: Hoboken, NJ, USA, 2020; 425p. [Google Scholar]
- Ghosal, A.; Nandy, A.; Das, A.K.; Goswami, S.; Panday, M. A Short Review on Different Clustering Techniques and Their Applications. In Emerging Technology in Modelling and Graphics; Mandal, J., Bhattacharya, D., Eds.; Advances in Intelligent Systems and Computing; Springer: Singapore, 2020; Volume 937, pp. 69–83. [Google Scholar] [CrossRef]
- Ahmed, M.H.; Tiun, S.; Omar, N.; Sani, N.S. Short Text Clustering Algorithms, Application and Challenges: A Survey. Appl. Sci. 2023, 13, 342. [Google Scholar] [CrossRef]
- Nithya, N.S.; Duraiswamy, D.K.; Gomathy, P. A Survey on Clustering Techniques in Medical Diagnosis. Int. J. Comput. Sci. Trends Technol. (IJCST) 2013, 1, 17–22. Available online: http://www.ijcstjournal.org/volume-1/issue-2/IJCST-V1I2P4.pdf (accessed on 1 November 2024).
- Alashwal, H.; El Halaby, M.; Crouse, J.J.; Abdalla, A.; Moustafa, A.A. The Application of Unsupervised Clustering Methods to Alzheimer’s Disease. Front. Comput. Neurosci. 2019, 13, 31. [Google Scholar] [CrossRef]
- Aggarwal, C.C.; Reddy, C.K. Data Clustering: Algorithms and Applications; CRC Press: Boca Raton, FL, USA, 2014; 648p, Available online: https://people.cs.vt.edu/~reddy/papers/DCBOOK.pdf (accessed on 1 November 2024).
- Gupta, T.; Panda, S.P. Clustering validation of CLARA and k-means using silhouette & DUNN measures on Iris dataset. In Proceedings of the 2019 International Conference on Machine Learning, Big Data, Cloud and Parallel Computing (COMITCon), Faridabad, India, 14–16 February 2019; pp. 10–13. [Google Scholar] [CrossRef]
- Bezdek, J.; Pal, N. Some new indexes of cluster validity. IEEE Trans. Syst. Man Cybern. Part B (Cybern.) 1998, 28, 301–315. [Google Scholar] [CrossRef] [PubMed]
- Tavakkol, B.; Choi, J.; Jeong, M.K.; Albin, S.L. Object-based cluster validation with densities. Pattern Recognit. 2022, 121, 108223. [Google Scholar] [CrossRef]
- Ünlü, R.; Xanthopoulos, P. Estimating the number of clusters in a dataset via consensus clustering. Expert Syst. Appl. 2019, 125, 33–39. [Google Scholar] [CrossRef]
- Vinh, N.X.; Epps, J. Information Theoretic Measures for Clusterings Comparison: Variants, Properties, Normalization and Correction for Chance. J. Mach. Learn. Res. 2010, 11, 2837–2854. Available online: https://jmlr.csail.mit.edu/papers/volume11/vinh10a/vinh10a.pdf (accessed on 1 November 2024).
- Shannon, C.E. A mathematical theory of communication. Bell Syst. Tech. J. 1948, 27, 379–423. [Google Scholar] [CrossRef]
- Qian, K.; Tian, L.; Liu, Y.; Wen, X.; Bao, J. Image robust recognition based on feature-entropy-oriented differential fusion capsule network. Appl. Intell. 2021, 51, 1108–1117. [Google Scholar] [CrossRef]
- Hyde, R.; Hossaini, R.; Leeson, A.A. Cluster-based analysis of multi-model climate ensembles. Geosci. Model Dev. 2018, 11, 2033–2048. [Google Scholar] [CrossRef]
- Newman, M.E.J.; Cantwell, G.T.; Young, J.-G. Improved mutual information measure for clustering, classification, and community detection. Phys. Rev. E 2020, 101, 042304. [Google Scholar] [CrossRef] [PubMed]
- Orenes, Y.; Rabasa, A.; Rodriguez-Sala, J.J.; Sanchez-Soriano, J. Benchmarking Analysis of the Accuracy of Classification Methods Related to Entropy. Entropy 2021, 23, 850. [Google Scholar] [CrossRef]
- Pereira, F.C.; Pereira, C.E. Embedded Image Processing Systems for Automatic Recognition of Cracks using UAVs. IFAC-PapersOnLine 2015, 48, 16–21. [Google Scholar] [CrossRef]
- Tan, P.; Mao, K.; Zhou, S. Image target detection algorithm of smart city management cases. IEEE Access 2020, 8, 163357–163364. [Google Scholar] [CrossRef]
- Cui, M. Introduction to the k-means clustering algorithm based on the elbow method. Account. Audit. Financ. 2020, 1, 5–8. [Google Scholar] [CrossRef]
- Bai, L.; Cheng, X.; Liang, J.; Shen, H.; Guo, Y. Fast density clustering strategies based on the k-means algorithm. Pattern Recognit. 2017, 71, 375–386. [Google Scholar] [CrossRef]
- Kim, H.; Mokdad, L.; Ben-Othman, J. Designing UAV Surveillance Frameworks for Smart City and Extensive Ocean with Differential Perspectives. IEEE Commun. Mag. 2018, 56, 98–104. [Google Scholar] [CrossRef]
- Alsamhi, S.H.; Ma, O.; Ansari, M.S.; Almalki, F.A. Survey on collaborative smart drones and internet of things for improving smartness of smart cities. IEEE Access 2019, 7, 128125–128152. [Google Scholar] [CrossRef]
- Mohsan, S.A.H.; Khan, M.A.; Noor, F.; Ullah, I.; Alsharif, M.H. Towards the Unmanned Aerial Vehicles (UAVs): A Comprehensive Review. Drones 2022, 6, 147. [Google Scholar] [CrossRef]
- Chehreh, B.; Moutinho, A.; Viegas, C. Latest Trends on Tree Classification and Segmentation Using UAV Data—A Review of Agroforestry Applications. Remote Sens. 2023, 15, 2263. [Google Scholar] [CrossRef]
- Shakhatreh, H.; Sawalmeh, A.H.; Al-Fuqaha, A.; Dou, Z.; Almaita, E.; Khalil, I.; Othman, N.S.; Khreishah, A.; Guizani, M. Unmanned Aerial Vehicles (UAVs): A Survey on Civil Applications and Key Research Challenges. IEEE Access 2019, 7, 48572–48634. [Google Scholar] [CrossRef]
- Gao, J.; Hu, Z.; Bian, K.; Mao, X.; Song, L. AQ360:UAV-Aided Air Quality Monitoring by 360-DegreeAerial Panoramic Images in Urban Areas. IEEE Sens. 2021, 8, 428–442. [Google Scholar] [CrossRef]
- Liu, K.; Zheng, J. UAV Trajectory Optimization for Time-Constrained Data Collection in UAV-Enabled Environmental Monitoring Systems. IEEE Internet Things J. 2022, 9, 24300–24314. [Google Scholar] [CrossRef]
- Kliushnikov, I.; Kharchenko, V.; Cherepnov, I.; Morozova, O.; Rudakov, S.; Kompaniiets, O. Structural-Parametric Synthesis of Multi-Agent UAV-Based SMR Monitoring System: An Ontology Approach. In Proceedings of the 2023 13th International Conference on Dependable Systems, Services and Technologies, DESSERT 2023, Athens, Greece, 13–15 October 2023; pp. 1–7. [Google Scholar] [CrossRef]
- Nayak, S.; Bhat, M.; Reddy, N.V.S.; Rao, B.A. Study of distance metrics on k—Nearest neighbor algorithm for star categorization. J. Phys. Conf. Ser. 2022, 2161, 012004. [Google Scholar] [CrossRef]
- Burgin, M. Information Theory: A Multifaceted Model of Information. Entropy 2003, 5, 146–160. [Google Scholar] [CrossRef]
- Kovalenko, B.; Lukin, V.; Vozel, B. BPG-Based Lossy Compression of Three-Channel Noisy Images with Prediction of Optimal Operation Existence and Its Parameters. Remote Sens. 2023, 15, 1669. [Google Scholar] [CrossRef]
- Li, F.; Lukin, V.; Ieremeiev, O.; Okarma, K. Quality Control for the BPG Lossy Compression of Three-Channel Remote Sensing Images. Remote Sens. 2022, 14, 1824. [Google Scholar] [CrossRef]
- Zinno, R.; Haghshenas, S.S.; Guido, G.; Rashvand, K.; Vitale, A.; Sarhadi, A. The State of the Art of Artificial Intelligence Approaches and New Technologies in Structural Health Monitoring of Bridges. Appl. Sci. 2023, 13, 97. [Google Scholar] [CrossRef]











Disclaimer/Publisher’s Note: The statements, opinions and data contained in all publications are solely those of the individual author(s) and contributor(s) and not of MDPI and/or the editor(s). MDPI and/or the editor(s) disclaim responsibility for any injury to people or property resulting from any ideas, methods, instructions or products referred to in the content. |
© 2025 by the authors. Licensee MDPI, Basel, Switzerland. This article is an open access article distributed under the terms and conditions of the Creative Commons Attribution (CC BY) license (https://creativecommons.org/licenses/by/4.0/).
Share and Cite
Zheng, Y.; Shcherbakova, G.; Rusyn, B.; Sachenko, A.; Volkova, N.; Kliushnikov, I.; Antoshchuk, S. Wavelet Transform Cluster Analysis of UAV Images for Sustainable Development of Smart Regions Due to Inspecting Transport Infrastructure. Sustainability 2025, 17, 927. https://doi.org/10.3390/su17030927
Zheng Y, Shcherbakova G, Rusyn B, Sachenko A, Volkova N, Kliushnikov I, Antoshchuk S. Wavelet Transform Cluster Analysis of UAV Images for Sustainable Development of Smart Regions Due to Inspecting Transport Infrastructure. Sustainability. 2025; 17(3):927. https://doi.org/10.3390/su17030927
Chicago/Turabian StyleZheng, Yanyan, Galina Shcherbakova, Bohdan Rusyn, Anatoliy Sachenko, Natalya Volkova, Ihor Kliushnikov, and Svetlana Antoshchuk. 2025. "Wavelet Transform Cluster Analysis of UAV Images for Sustainable Development of Smart Regions Due to Inspecting Transport Infrastructure" Sustainability 17, no. 3: 927. https://doi.org/10.3390/su17030927
APA StyleZheng, Y., Shcherbakova, G., Rusyn, B., Sachenko, A., Volkova, N., Kliushnikov, I., & Antoshchuk, S. (2025). Wavelet Transform Cluster Analysis of UAV Images for Sustainable Development of Smart Regions Due to Inspecting Transport Infrastructure. Sustainability, 17(3), 927. https://doi.org/10.3390/su17030927

