Next Article in Journal
Ayla Oasis Lagoons: A Model for Ecological Sustainability and Marine Conservation in Aqaba, Jordan
Previous Article in Journal
Sustainable Active Travel in Environmentally Challenging Cities: A Systematic Review of Barriers and Strategies
 
 
Font Type:
Arial Georgia Verdana
Font Size:
Aa Aa Aa
Line Spacing:
Column Width:
Background:
Article

Coordination or Conflict? The Synergistic Effect and Driving Mechanism of Green Technology Innovation and Tourism Green Development

1
College of Business Administration, Guizhou University of Finance and Economics, Guiyang 550025, China
2
Institute of Tourism and Culture Industry, Yunnan University of Finance and Economics, Kunming 650221, China
*
Author to whom correspondence should be addressed.
Sustainability 2025, 17(3), 1278; https://doi.org/10.3390/su17031278
Submission received: 3 January 2025 / Revised: 19 January 2025 / Accepted: 26 January 2025 / Published: 5 February 2025

Abstract

Exploring the dynamic synergistic effect and driving mechanism of green technology innovation (GTI) and tourism green development (TGD) is of great significance for reducing the environmental footprint of tourism, enhancing the capacity of sustainable development, and promoting the practical application of green technology and industrial upgrading. This study takes 41 cities in the Yangtze River Delta (YRD) region of China as research objects, and the time span of the study is from 2007 to 2023. The dynamic synergistic effects and driving mechanisms of GTI and tourism green development (TGD) are revealed by comprehensively adopting the coupled coordination model and panel quantile regression model. The results of this study show that (1) the average value of the coupling coordination degree (CCD) shows a small upward trend, with regional differences for Shanghai > Zhejiang > Jiangsu > Anhui. (2) High coupling coordination degree (CCD) areas are spatially concentrated in provincial capital cities, with prominent spatiotemporal heterogeneity characteristics and spatial correlation. (3) Industrial structure, human capital, and tourism resource endowment have a significant contribution to the coupling coordination degree, while informationization level and transport facilities show heterogeneous influence effects in different sub-location contexts. The level of openness and environmental regulation did not show the ‘pollution shelter’ effect, confirming ‘Porter’s hypothesis’ to some extent. (4) This study not only provides new evidence for the synergistic effect of green technological innovation and the green development of tourism, but it also provides an important reference for green technological innovation to empower the high-quality development of tourism.

Accelerating the formation and development of new quality productivity is a new idea proposed by China to deal with global climate issues under the new development pattern, and green technology innovation is its core driving force. In the process of economic globalization, green technology innovation and development have become essential drivers for countries to solve the problems plaguing tourism’s inefficient and polluting output [1]. China’s tourism industry has developed rapidly and brought about capital, resources, and ecological environment consumption; therefore, the tourism ecosystem degradation problems brought about by the rough development model have attracted the governments’ and scholars’ attention [2]. Furthermore, the World Economic Forum report on tourism competitiveness shows that the low level of green technology innovation is the primary constraint to China’s tourism economy [3]. Green and innovation are the two main action goals of global sustainable development [4], as well as the inevitable choice in the new stage and situation of China’s socioeconomic development. Therefore, exploring the synergistic effect and driving mechanism between green technology innovation (GTI) and tourism green development (TGD) is of great significance to reduce the environmental footprint of tourism, enhance the ability of sustainable development, and promote the practical application of green technology and industrial upgrading.
Tourism has been recognized by the World Bank, the International Monetary Fund, and the United Nations as a vital industry sector changing from a “brown” to a “green” economic system worldwide [5]. In 2019, the global GDP growth rate was 2.5%, while travel and tourism grew by 3.5% [6] and contributed to 10.3% of the global GDP (WTTC, 2020). Tourism has made a vital contribution to global economic and social development. Meanwhile, it poses many challenges to environmental sustainability [7], which hinders the healthy and sustainable development of tourism and the environment. Academics generally recognize that GTI is essential for economic growth [8]. However, as resource and environmental problems became increasingly severe, the research focus gradually shifted to the impact of GTI on environmentally friendly economies. GTI can improve tourism economic value by applying and promoting new products and services in the tourism industry. Studies have confirmed the importance of green technological innovation for modern tourism and business performance improvement [9,10]. The endogenous growth theory considers green technological innovation as an endogenous factor and the main driving force to reconcile tourism economics, resources, and environmental development. It is beneficial to promote the greening of regional tourism [11]. Furthermore, applying the green development concept to economic development and nature helps save energy and reduce emissions [12]. It can also regulate the utilization of natural resources, protect and restore the environment, and occupy an important place in green development policies. Green and high-quality development have become a vital pathway for tackling climate change globally [13] and are the “golden keys” to solving ecological and development problems. Tourism’s healthy and sustainable development is driven by the coordination of green economic development and regional innovation [14]. As essential indicators, GTI and TGD substantially affect the development of green and high-quality development, respectively. The correct understanding of the harmonious relationship between the two to promote high-quality development has important practical significance.

1. Literature Review

1.1. Tourism Sustainability

Tourism sustainability research has laid a solid foundation for the rational recognition of tourists’ green attributes and the promotion of the TGD. The origins of the study on green development can be traced back to the issue of sustainable development. Given that the 1987 Brundtland report stressed the significance of a sustainable future economy, the green development concept has gradually been incorporated into many aspects of sustainable tourism development [2]. Scholars have focused on the research content which concludes tourism greening transition [15], tourism environmental impacts [16], tourism carbon emissions [7,17], tourism eco-efficiency, green mobility of tourism traffic [18], green behavior of hotels [19,20], greening of the tourism supply chain [21], and so on. Since green development has both connotations of economic growth and ecological environment protection, scholars have also explored the relationship between tourism, ecological environment, and high-quality development [22].

1.2. The Relationship Between GTI and TGD

From the current point of view, the issue of green technology innovation empowering tourism green development has not attracted enough attention from scholars. From the perspective of social welfare, it is believed that green technological innovation fits the green development of tourism, which is conducive to the promotion of overall social welfare, and that the integration of ecotourism and green technological innovation is the right path for sustainable development [23,24]. From the perspective of the tourism process, green technology innovation is regarded as the innovation of various green technologies throughout the whole process of tourism activities, including clean production technology, environmental pollution control technology, and resource protection technology [1,25]. From the perspective of implementation strategies, it is recommended to strengthen the ecological and low-carbon design of the whole tourism industry chain and actively promote the transformation and application of tourism eco-technology achievements [6]. From the perspective of tourism resource utilization, it is important to advocate for the research, development, and application of new low-carbon technologies such as resource recycling, energy conservation and emission reduction, and carbon sequestration by sinks. In the face of the growing demand for green, low-carbon, and environmentally friendly tourism markets, there is an urgent need for heterogeneous tourism enterprises in different tourism industry chains to strengthen mutual cooperation and promote green technology innovation [26,27,28].
In the comprehensive existing literature, it can be seen, in the research on tourism green development and green technology innovation, that most of the current research mainly focuses on the essential characteristics of tourism green development, the value orientation of tourism green development, the role and impact of tourism green development, the practice of tourism green development, and tourism green development planning, management, etc., and the quantitative research from the perspective of green technological innovation to carry out tourism green development related topics is still relatively few [29], not to mention the lack of systematic in-depth analysis of the interaction between green technological innovation and tourism green development. Quantitative research on tourism green development from the perspective of green technological innovation is still relatively small, and there is a lack of systematic in-depth analysis of the interaction between green technological innovation and tourism green development.

1.3. Literature Gaps

On the whole, previous studies have carried out a wealth of theoretical and empirical exploration on green technological innovation and sustainable tourism development, respectively [2,8,10,14], but there are still the following deficiencies: (1) In terms of research content, few previous studies have paid attention to the coupling interaction law between green technology innovation and green tourism development, and the coupling mechanism and influencing factors of the two are still unclear, making it difficult to provide scientific guidance for solving the realistic dilemma of mutual constraints between the two. (2) In terms of research methods, due to the lack of a combination of economics, geography, and environmental studies, few studies have comprehensively considered the coupling coordination mechanism, spatial correlation, and space–time evolution of green technology innovation and green tourism development, resulting in the lack of a theoretical analysis framework for green technology innovation and green tourism development. (3) In terms of case studies, the Yangtze River Delta region plays an important role in China’s economic development. It is not only one of the regions with the strongest economic aggregates and comprehensive strengths, but it also plays an important role in scientific and technological innovation and opening up to the outside world. It cannot provide theoretical support for the collaborative evolution of green technology innovation and green tourism development in this region.
Drawing upon this foundation, this paper endeavors to address the shortcomings in the existing research through the following facets. Firstly, it elucidates the essence of the coupling and coordination between green technological innovation and green tourism development. With 41 prefecture-level cities in the Yangtze River Delta serving as research subjects, this paper employs the entropy method, alongside other methodologies, to quantify the level of green technological innovation and the index of green tourism development, respectively. By integrating these metrics with a coupling and coordination model, it measures the degree of coupling and coordination between green technological innovation and green tourism development. Utilizing visualization techniques such as violin diagrams and ArcGIS software mapping, this study observes the dynamic evolution characteristics of the coupling and coordination degree in this region. Ultimately, it delves into the driving factors influencing the coupling and coordination between green technological innovation and green tourism development, grounded in the panel quantile regression model. The ultimate aim of this comprehensive analysis is to provide insights and guidance to the Yangtze River Delta region, facilitating the activation of synergies among various green tourism development elements through green technological innovation, thereby contributing to the construction of “Beautiful China” and the realization of the “dual carbon” goal.

2. Coupling Coordination Mechanism of GTI and TGD

Focusing on the reality of the Yangtze River Delta region, this paper puts forward the following coupling and coordination mechanism between green technological innovation and tourism green development. Green technological innovation has significant positive externality characteristics and can adapt to multi-level diversified needs [30]; for tourism green development, it has a convergent multiplier effect, through improving the efficiency of resource allocation, strengthening the effect of technological innovation, improving the mode of production and life, and other ways of reducing carbon emissions from the tourism industry, in order to enhance the tourism industry to cultivate a new kinetic energy and provide a new engine for green development. First, in terms of resource allocation efficiency. Based on the network effect, green technology innovation can converge massive resources, increase effective supply and demand information [31], promote accurate matching of supply and demand, improve the price mechanism, and enhance the efficiency of tourism resource allocation. At the same time, green technology innovation can not only make use of cloud computing and other digital technologies to tap into tourism consumer demand preferences and the tourism market demand to formulate production plans, create new tourism products and new processes, reduce carbon emissions from the tourism industry, but green technology innovation can also reconfigure the labor force, capital, technology, information, and other factors to promote the tourism factors of production in terms of marginal benefits of the flow of the green sector, which will promote the tourism industry to move to the high end of the value chain and to realize the tourism industry’s development. Secondly, in terms of the technological innovation effect, green technological innovation is the evolution of information technology, which is the most important factor in the development of tourism. Thirdly, in terms of the technological innovation effect, green technological innovation is the evolution and application of information technology innovation, with environmentally friendly characteristics [32], accelerating the process of reengineering tourism enterprises while reducing the energy loss of tourism enterprises and generating positive externalities on the carbon productivity of tourism enterprises. Finally, in terms of green technology application, green technology innovation provides more efficient and environmentally friendly solutions for tourism green development. For example, by adopting renewable energy sources such as solar and wind energy, tourism enterprises can significantly reduce their dependence on fossil fuels and lower greenhouse gas emissions. In addition, technologies such as big data analysis and intelligent transportation systems play an important role in improving the operational efficiency of the tourism industry and reducing the consumption of tourism resources.
Tourism green development provides direction guidance and resource support for green technology innovation. First, the demand for tourism green development promotes green technology innovation. With the global awareness of environmental protection, the tourism industry, as one of the industries with high carbon emissions, is facing great pressure in terms of transformation. In order to reduce the negative impact on the environment, the tourism industry has begun to actively seek the path of green development [33], and this demand promotes the wide application and innovation of green technology in the tourism industry. Secondly, the green development of tourism provides more application scenarios for green technology innovation, such as eco-tourism, sustainable tourism, and other new forms of tourism that need the support of green technology. Finally, as a service industry, the tourism industry has a more urgent need for technological innovation [25], which enables new technologies to be applied to actual production more quickly. In addition, the demand for tourism green development makes green technology innovation pay more attention to market demand, thus promoting the effective combination of technological innovation and market demand.
In conclusion, a virtuous circle of mutual promotion has been formed between green technology innovation and tourism green development. On the one hand, the innovation and application of green technology promote tourism green development; on the other hand, the demand for tourism green development promotes the continuous innovation and improvement of green technology. This mutually reinforcing relationship makes the tourism industry go farther and farther on the road of green development, and at the same time, it also provides a broader application scenario and market space for green technology innovation.

3. Research Methods and Data

3.1. Index System Construction and Data Sources

3.1.1. Indicator System Construction

The coordination of green technology innovation (GTI) and tourism green development (TGD) is influenced by several factors, drawing on the philosophy of existing studies on selecting GTI indicators [34,35]. Based on carefully considering the actual situation in the YRD region, a comprehensive evaluation index system of GTI and TGD is constructed according to the principle of system, science, and data availability (Table 1). Drawing upon the essence of green technology innovation and taking into account the representativeness and accessibility of data, this paper meticulously constructs an evaluation index system for the green technology innovation index in the Yangtze River Delta region, encompassing three pivotal dimensions: innovation output, innovation effectiveness, and innovation activity. Specifically, the innovation output index captures the comprehensive landscape of green technology innovation outputs across the region and highlights the relative emphasis each region places on fostering green technological advancements. The innovation effectiveness index illuminates the tangible transformation outcomes of green patents and their inherent value in practical applications. Lastly, the innovation activity index serves as a proxy for the vibrancy and engagement in green technology innovation endeavors within each region.
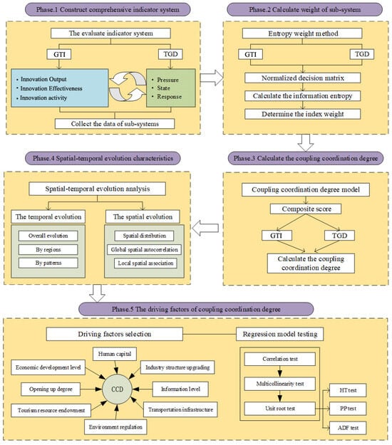
TGD is a modern tourism development model guided by the concept of green development and by the principles of green, scientific, low-carbon, and sustainable development. It emphasizes, in the process of tourism development, the use of green technology innovation, scientific and moderate development, and utilization of tourism resources, to create a harmonious, green, and friendly tourism environment, and pays attention to improving the connotation and quality of tourism development [30,33]. Moreover, the TGD indicators are mainly constructed according to the PSR (Pressure–State–Response) evaluation model proposed by the OECD (Organization for Economic Cooperation and Development). The PSR model is a framework system used to evaluate the sustainable development of resources. It has the characteristics of comprehensiveness, flexibility, and clear causality, which can be applied to the investigation of a wide range of ecological environment phenomena and reflect the logical relationship between internal development and changes in this development. The model answers three fundamental sustainability questions: “What happened, why did it happen, and what will we do about it?” It not only highlights the sources of environmental stress but also points out that human activities exert pressure on the environment, leading to changes in the state of the environment and indicating that society should respond to these changes. The TGD indicators are selected from 3 aspects: pressure, state, and response. To express the research content more clearly, we provide a research framework (Figure 1).

3.1.2. Study Area and Data Source

(1)
Study area
According to the “Yangtze River Delta Regional Integrated Development Plan” just issued in December 2019, the Yangtze River Delta (YRD) includes Shanghai, Jiangsu, Zhejiang, and Anhui (Figure 2). The YRD is one of the fastest-growing regions of the economy, the most developed tourism industry, and the most extremely innovative region in China. It has unique advantages in the fields of GTI and TGD. Meanwhile, this region faces many contradictions in economic development, resource consumption, and environmental pollution. The new development concepts such as innovation, green, and collaborative development have become a meaningful way to break the increasingly apparent contradictions in human–land relations. Therefore, this study aims to discuss the CCD between GTI and TGD at the city scale based on the index systems’ construction. Some variables related to GTI and the tourism industry were selected to analyze the strength of each influencing factor at different quantile cities.
(2)
Data source
This study uses statistical panel data on GTI and TGD in 41 cities in the YRD from 2007 to 2023. The data are mainly obtained from the China Research Data Service Platform (https://www.cnrds.com/Home/Login, accessed on 19 January 2025), the China City Statistical Yearbook (2008–2024), the China City Construction Statistical Yearbook (2008–2024), the CNKI database, the statistical database of the China Economic Network (https://db.cei.cn/jsps/Home, accessed on 19 January 2025), and the statistical yearbooks, statistical bulletins, and government work report of various provinces and municipalities. The tourism patents were obtained from the patent search database platform of the State Intellectual Property Office of China, and the tourism patent information published annually by each city in the YRD is searched with “tourism” as the keyword. The raw PM2.5 image data were obtained from the Center for Socioeconomic Data and Applications at Columbia University, and the annual average concentrations were averaged using ArcGIS 10.8 zonal statistics. Total tourism revenue is the sum of domestic and inbound tourism revenue, and inbound tourism revenue is converted to CNY at the average annual exchange rate for each year.

3.2. Research Methods

3.2.1. Coupling Coordination Degree Model (CCDM)

The comprehensive level of GTI and TGD must be evaluated before measuring the CCD between these two systems [36]. The entropy weight method is an objective weighting calculation method. We use the entropy weight method to compute objective weights and then calculate the comprehensive index of these two systems [37].
The CCDM is adopted to analyze the CCD between GTI and TGD. The coupling degree focuses on indicators that measure the interaction between two or more systems but cannot reflect the overall CCD development level. The CCDM further explores the excellence of the CCD and the consistency characteristics of the synergistic effects and overall efficacy. The calculation formula of CCD is as follows [38]:
C = U 1 × U 2 / U 1 + U 2 2 2 1 / 2
D = C × T
T = α U 1 + β U 2
U1 and U2 represent the comprehensive evaluation index of GTI and TGD systems, respectively. C donates the coupling degree, C ∈ [0, 1]. The larger the C value, the better the coupling is characterized. D indicates the CCD, and D ∈ [0, 1]. The more the D value converges to 1, the higher the degree of coordination. Conversely, it is a lower level of mutual constraint relationship. T is the combined coordination index of the two systems. α and β are undetermined coefficients, which can shed light on the relative materiality, and their respective magnitudes have no bearing on the overall CCD trend of the model’s two subsystems [39]. This paper makes the case that GTI and TGD are both important, so α = β = 0.5. This study classifies the coupling coordination status into ten types (Table 2).

3.2.2. Spatial Autocorrelation

We use this approach to examine the CCD’s clustering characteristics and spatial evolutionary patterns. It can be broken down into global and local spatial autocorrelation. Among them, the former can explore the spatial association of the CCD, and the latter is used to identify whether there is a high (low) clustering value between a particular city’s coordination degree and its neighboring cities. The local spatial autocorrelation can reveal the spatial dependence and heterogeneity characteristics of CCD, including four types of high–high, high–low, low–high, and low–low clustering [40].

3.2.3. Panel Quantile Regression

The panel quantile regression aims to quantify the main influencing factors on the CCD in different quantile cities. It reveals a comprehensive picture of how each dependent variable affected the independent variable. Furthermore, when the data do not follow a normal distribution or fluctuate widely, the use of quantile regression can capture the influence degree of the explanatory variables at different quartiles, making the data more stable and estimation results more reliable [41,42].
Q Y it τ X i t = a i + X i t T β τ , i = 1 , 2 , , n ; t = 1 , 2 , , T
Q Y it is the conditional quantile function of CCD; Yit is the coupling coordination value; ai expresses a constant term; Xit is the explanatory variable matrix; n and T reflect the study units and period, respectively; β(τ) denotes the impact coefficient at the τ quantile; and τ is set to 0.1, 0.25, …, 0.9.
β θ = min α , β k = 1 q i = 1 n t = 1 T w k ρ τ k Y i t a i X i t T β τ k
Here, β(θ) is the influence coefficient; q denotes the magnitude of quantile bins; k is the k-th quantile group; ρ τ k reflects the quantile loss function; and wk and β τ k are the weight and influence coefficient on the k-th quantile.

4. Empirical Results and Analysis

4.1. The Temporal Evolution Features of CCD

This study evaluated the CCD between GTI and TGD in 41 cities in the YRD by applying the CCDM. The average CCD values of the YRD are relatively low (Figure 3a). However, the mean value has an upward trend, and high-value areas are expanding. Moderately maladjusted and slightly maladjusted types dominate, indicating that it is necessary to enhance the drive path between the two. For the time evolution of different regions’ dimensions (Figure 3b), the mean CCD increased from 0.329 in 2007 to 0.378 in 2023, and the cumulative increase amounted to 0.055. There are significant differences in coupling coordination among the provinces, with the overall mean CCD showing Shanghai (0.913) > Zhejiang (0.420) > Jiangsu (0.390) > Anhui (0.285). Shanghai, Zhejiang, and Jiangsu have a higher degree of coordination than the regional average, while Anhui is below the average. The reason for this may be that Shanghai, Zhejiang, and Jiangsu have a higher level of economic development and greater financial investment in technology activities, driving strong momentum for tourism green development. For the time evolution analysis of different coordination patterns (Figure 3c), the coordination level of Shanghai evolves steadily between good coordination and high quality. Slightly maladjusted is the main type in Zhejiang and Jiangsu. The dominant coordination type in Anhui is moderately maladjusted. Shanghai, Zhejiang, and Jiangsu provinces (cities), as the advanced leading regions of China’s economic development, have gathered sufficient technology, capital, and talent resources, and the green development of their tourism industry has entered the double-driven stage of innovation and green development, with relatively high levels of coupling and synergy between the two. Anhui province is constrained by the relatively backward level of economic development and inadequate matching of resource elements. The synergy level between green industrial development and GTI is relatively lower than the average of YRD. However, with the benign drive and influence of other developed provinces (cities) in the region, its coupled coordination degree of GTI and TGD has great momentum and potential.

4.2. The Spatial Evolution Characteristics of CCD

4.2.1. The Spatial Distribution of CCD

To portray the spatiotemporal variation in the level of coordination more intuitively between GTI and green development of tourism in the YRD, the years 2007, 2011, 2015, 2019, and 2023 were selected according to equal year intervals. The spatiotemporal distribution of the types of CCD in the YRD region was drawn (Figure 4). Overall, the mean CCDs in 2007, 2011, 2015, 2019, and 2023 are 0.329, 0.368, 0.386, 0.382 and 0.378, respectively. The types of coordination include eight types: high-quality, intermediate, primary, barely coordinated, and so on. No good coordination and extremely maladjusted types have emerged, which show specific spatial clustering characteristics in space.
Specifically, the type of high-quality coordination was mainly concentrated in Shanghai throughout the study period. Intermediate coordination was mainly located in Huzhou and was not present in 2011 and 2015. The numbers of primary coordination types showed a pattern of “rising first and then falling”, mainly in Nanjing. Barely coordinated cities are mainly concentrated around coastal or highly coordinated cities such as Ningbo and Suzhou. The number of near-maladjusted cities shows a rising–declining–rising trend, with a high spatial dispersion from 2007 to 2019, and a clustering distribution feature up to 2023. Slightly maladjusted types are widely distributed in all provinces of the YRD. Moderately maladjusted types are mainly concentrated in the northwestern part of this region. The seriously maladjusted type appeared only in 2007 in the city of Suzhou, Anhui province. In conclusion, the slightly and moderately maladjusted types dominate in YRD, and the near-maladjusted type follows closely behind, while barely coordinated, primary, intermediate, and high-quality coordination cities account for a relatively small percentage. The CCD shows the spatial pattern characteristics of core polarization, mainly concentrated in provincial capitals or regional central cities such as Nanjing, Shanghai, Hangzhou, Hefei, and Suzhou. The advantages of coordinating and interacting with the level of green development of tourism and GTI are undeniable. The spatial distribution has noticeable zone differences and spatial clustering characteristics.

4.2.2. The Spatial Correlation Characteristics of CCD

(1)
Global spatial autocorrelation
To further explore the spatial autocorrelation of the CCD between GTI and TGD in the YRD, this study adopts the global Moran’s I to portray the spatial distribution characteristics by using Geoda 1.2.0 software (Table 3). Global Moran’s I is positive and significant at the 0.01 level from 2007 to 2023, fitting the first law of geography proposed by Tobler: “Everything is related, and things that are similar are more closely related”. Moreover, it also showed a significant spatial clustering effect. In addition, regarding a time dimension, the clustering of CCD shows different characteristics of change fluctuations in different periods. From this, the level of coordination in similar regions shows a spatially variable agglomeration state.
(2)
Local spatial association features
The ArcGIS 10.8 and Geoda software were integrated to explore the local spatial correlation characteristics of the CCD. It was classified into four types of agglomeration: high–high (H-H), high–low (H-L), low–high (L-H), and low–low (L-L) (Figure 5).
In general, the coupling coordination in the Yangtze River Delta region shows significant spatial clustering characteristics. ① “H-H” concentration area. The high and high concentration area shows a trend of first expansion and then contraction. The CCD in these cities is higher than in the other regions, and the spatial association shows a diffusion effect. It indicates that an excellent economic base, a high-grade industrial structure, and sufficient educational and technological resources have contributed to a double spiral of green technological innovation and the greening of tourism. This gathering type not only enables the development of the local area but also has a radiating effect on the marginal zone, resulting in its improvement. ② “H-L” gathering area. This type was only concentrated in Xuzhou, which jumped from the “L-L” agglomeration type in 2007 to this type, indicating that the CCD in Xuzhou improved significantly in 2011. This area has a significant polarization effect and is mainly distributed around and converted from the “L-L” agglomeration area [43]. ③ “L-H” agglomeration area. This type of agglomeration area shows a stable–decreasing–increasing spatial development course. Such agglomeration areas can be called radiated sink areas geographically adjacent to “H-H” agglomerations. The radiation and diffusion effects of the neighboring high-level cities can improve the surrounding low-level areas, and the phenomenon of transforming “L-H” into the “H-H” gathering type does exist in this study (e.g., Zhenjiang and Huzhou). The spatial association shows the transition area characteristics. ④ “L-L” concentration area. This gathering type is mainly in northwestern Anhui, and the spatial scope shows a continuous increase, from 4 in 2007 to 7 in 2023. The CCD in these cities is relatively low and geographically located at the edge of the YRD region. There are deficiencies in resource access, technology externalities, and financial support, and there are no high-level coordination cities in this region. This indicates that the radiation and diffusion are not fully played, showing the spatial correlation characteristics of slow growth.

4.3. CCD Drivers and Their Characteristics

4.3.1. Variable Selection for Panel Quantile Regression

Significant spatial and temporal divergences exist in the YRD. Therefore, the key factors are revealed from the perspective of cities at different levels of coordination. It is vital to promote the coordination of innovation, intensive, green production, and quality improvement of the tourism industry. Eight economic, social, and political factors are reasonably considered, as specified in Table 4.
(1)
Economic development level (lnGDP): value added by gross domestic product [44]; industry structure upgrading (lnins): calculated from primary industry × 1 + secondary industry × 2 + tertiary industry × 3 [45]; and openness degree (lnope): represented by the total foreign direct investment [46].
(2)
Human capital (lnhui): the number of general college students [47] and density of the city road reflecting transportation infrastructure (lntra); informatization level (lninf): the number of telephone and internet users [48]; and tourism resource endowment (lntou): select World Heritage sites and national and 5A-level scenic spots to characterize the city’s tourism attractiveness through a weighted summation method (for scenic spots with multiple titles or headings, the highest rank is used for statistics) [49].
(3)
Environmental regulation (lnenr): the frequency related to “environmental protection” in local government work reports accounts for words in the full report [50].

4.3.2. Regression Model Testing

Table 5 shows that the highest correlation coefficient is 0.860, and the maximum value of the VIF test is 8.02, which does not exceed 10, indicating that no multicollinearity exists in this model. In addition, to ensure the validity of the estimation results and avoid pseudo-regression, variables are logarithmically processed. Unit root tests were performed using homogeneous unit root (HT test) and heterogeneous unit root (ADF and PP test). Table 6 reveals that no unit root process exists, indicating that the order is classified as smooth.

4.3.3. Segmentation Effects of Factors Influencing CCD

In this section, the panel quantile regression is adopted to explore the driving factors of CCD across 41 cities in the YRD. Compared to the traditional panel data model, a general fixed effects panel model was estimated based on Hausman estimation results (Hausman = 28.98, p = 0.0003). We selected five quartiles of 10th, 25th, 50th, 75th, and 90th for an estimation regarding Lin et al. [51]. Based on the data smoothness test, panel quantile regressions were conducted on the variables affecting the CCD. As indicated in Figure 6 and Figure 7, industrial structure upgrading (lnins), information infrastructure (lninf), and tourism resource endowment (lntou) have a significant contribution at all quantile levels. On the other hand, the remaining variables show different effects at different quantile cities.
First, the economic development level is significantly positive in 10th−50th-quantile cities, with a decreasing trend. However, they are insignificant in the 75th- and 90th-quantile cities. This indicates that the more robust economic strength provided, the more financial support and material conditions for regional innovation activities and green tourism development, which further promotes the improvement of the CCD. Therefore, economic development is the key to bridging the gap and achieving “overtaking”, especially for lower-quartile cities.
Second, the industrial structure upgrading constantly impacts CCD at the 0.01 level, and the regression coefficients show an inverted “N” trend. The impact coefficients at each quantile city are 2.112, 2.109, 1.966, 2.245, and 1.809, respectively, indicating that with every 1% increase in the industrial structure upgrade, the CCD will increase by 2.112%, 2.109%, 1.966%, 2.245%, and 1.809%, respectively. As shown above, industrial structure adjustment is crucial to improving the CCD and has become the key to enhancing GTI and tourism green development in the YRD.
Third, human capital is significantly positive in the lower-quantile cities at the 0.10 level, and the contribution to the lower-quantile cities is more significant than that of the higher-quantile cities. High-level talent as an innovation factor has a magnetic effect on the flow process. To a certain extent, upper-quantile cities can attract more high-quality talents for tourism enterprises and industrial progress and promote the emergence of new tourism industries, products, and services through continuous innovation, enhancing the effective allocation and intensive use of resources. In contrast, lower-quartile cities need more attraction to high-quality talent. Enhancing the inflow of high-quality talent in the region is crucial to increasing the CCD.
Fourth, the informatization level is significantly positive in all quantile cities at the 0.01 level. It significantly improves the CCD and shows an “N”-type distribution. The impact coefficients of the informatization level are relatively more prominent in the 10th-, 25th-, and 50th-quartile cities, and the CCD increases by 0.0732%, 0.0732%, and 0.0759% for each 1% increase, respectively. The level of information technology can effectively strengthen the depth of integration of GTI and TGD by reducing the cost of information exchange, improving the efficiency of innovation factor flow, and reducing resource and environmental impacts.
Fifth, the transportation infrastructure differs significantly among the quartiles, with positive effects in the upper quartiles and adverse effects on cities in the 10th–50th. It accelerates the diffusion and transfer of resource factors such as technology, information, and human resources, which enables the scale optimization of resource factors such as innovative knowledge and talents among different cities, thus appropriately avoiding the phenomenon of the “technology trap” [52], and then effectively enhancing the technology effect of the “structural dividend”. According to the “Matthew effect”, this driving effect is more substantial in upper-quartile cities than in lower-quartile cities.
Sixth, tourism resource endowment has a significant positive driving effect on different quantile cities at the 0.01 level. The influence coefficient shows a continuous upward trend characteristic as the quantile rises, indicating that the positive driving effect is more potent as the quantile increases. Tourism resource endowment is essential for choosing a tourist destination, especially for upper-quantile cities. The theory of spatial behavior of tourists suggests that the higher the level of the resource, the more attractive it is to tourists. The grading of tourism resources has a more significant impact on its CCD.
Seventh, the impact of openness level on CCD in the 25th−90th-quantile cities is significantly positive. However, it is insignificant for cities in the 10th quartile. The impact coefficient is more remarkable as the quartile level increases, indicating that the opening to the outside world positively affects the CCD, and the “pollutant sanctuary” hypothesis is not valid. On one hand, as the frontier of China’s openness to the outside world, GTI resources are rich in the YRD. The technology spillover formed by the openness level can stimulate urban innovation activities, significantly improving the innovation capacity of the tourism industry and promoting the green development of tourism. On the other hand, the close economic ties, to a certain extent, alleviate the problems of asymmetric information and poor communication among tourism enterprises’ innovation and have a better mechanism for transferring technology, knowledge, and management experience, which effectively promotes the CCD in the YRD.
Finally, the impact of environmental regulation is all positive, but none passed the significance level test, showing a non-significant positive effect on the CCD. The coefficients of environmental regulation in the higher-quartile cities are relatively more significant, and each 1% increase in environmental regulation increases the impact on cities in the 75th and 90th quartiles by 2.384% and 5.551%, respectively. According to the “Porter hypothesis”, effective environmental rules can inspire firms to innovate and lower the costs associated with pollution control [50], and the “Porter hypothesis” is partially supported by the findings of this investigation.

5. Discussions

In the context of global sustainable development and the era of green development of China’s economy, strengthening the doctrinal cognition and empirical research on the joint GTI and tourism green development is a new understanding of the combination of constructing a GTI and tourism green development system. Based on the logic of the “pattern–process–causes” of integrated geography, this study constructs GTI and TGD index systems to measure their comprehensive development levels and the CCD between them. First, CCDM is adopted to calculate the coupled interaction between the GTI and TGD systems. Secondly, the spatial visualization is presented according to the division of the CCD. On this basis, the spatial heterogeneity and correlation characteristics of GTI and TGD among different cities are explored. The spatial scale of cities is chosen to better explain the heterogeneity among cities within the province and the correlation between provincial borders. Finally, quantile regression, one of the crucial methods for driver identification, is used to seek a more comprehensive explanation of the CCD. This method emphasizes the heterogeneity of driving factors in different coordination degree contexts, thus avoiding the idealized treatment mode of mean regression. The empirical findings of this method can better reflect the reality of the driving factors of the CCD in the YRD.
The theoretical contributions of this study are as follows: First, it deepens the understanding of the relationship between green technology innovation and tourism green development. This study analyses the synergies and driving mechanisms between green technological innovation and tourism green development in the Yangtze River Delta region through in-depth analysis. This helps academics to more deeply understand how green technological innovation promotes the green transformation of the tourism industry, and how the tourism industry guides the development of green technological innovation through market demand. Second, it enriches the theoretical system of regional synergistic development. The study incorporates green technology innovation and tourism green development into the framework of regional synergistic development and explores the role and status of both in the synergistic development of the Yangtze River Delta region. This enriches the theoretical system of regional synergistic development and provides a theoretical reference for similar studies in other regions. Finally, it promotes the integration of interdisciplinary research. This study involves a number of disciplinary fields, such as environmental science, economics, management, etc., and reveals the complex relationship between green technological innovation and green development of tourism through an interdisciplinary research method. This helps to promote the integration and communication between different disciplines and the diversification of academic research.
The following policy insights were obtained from this study: First, policy guidance and planning leadership should be strengthened. The government of the Yangtze River Delta region should introduce special policies to clarify the goals and paths of green technological innovation and green development of tourism, provide financial, tax, and other policy support, and promote the transformation of the tourism industry into green and intelligent systems. At the same time, the Yangtze River Delta integrated development plan is taken as the main strategy, along with the overall planning of the spatial layout of green technology innovation and tourism green development. Second, the deep integration of green technology innovation and the tourism industry should be promoted. On one hand, the natural and human resources of the Yangtze River Delta region should be relied upon in order to develop green tourism products, such as eco-tourism, rural tourism, low-carbon tourism, etc., to meet tourists’ demand for green, healthy, and environmentally friendly tourism. On the other hand, green technologies should be applied to all aspects of the tourism industry, such as intelligent transport, smart tourism, and green accommodation. Finally, regional synergy and sustainable development should be strengthened. The Yangtze River Delta region should establish a regional synergy mechanism for green technology innovation and the green development of tourism and strengthen communication and collaboration between provinces and cities by holding regular joint meetings, signing cooperation agreements, etc. The Yangtze River Delta region should establish a regional synergy mechanism for green technology innovation and the green development of tourism. At the same time, green technology innovation and tourism green development should be incorporated into the sustainable development strategy of the Yangtze River Delta region. Through the promotion of energy conservation and emission reduction, recycling, ecological restoration, and other measures, the coordinated and sustainable development of tourism and the economy, society, and environment will be realized.
Admittedly, this study still suffers from the following shortcomings: Firstly, the selection of indicators for evaluating GTI and TGD may not be able to cover all aspects of the development of both, such as social factors or cultural factors. Second, the methods and models used in the study may not be advanced or comprehensive enough to fully reveal the complex relationship between green technological innovation and green tourism development. For example, advanced methods such as system dynamics modeling may help to gain a deeper understanding of the interaction mechanisms between the two. Third, there may also be a lack of sufficient research on the differences and applicability of the synergistic mechanisms of green technology innovation and tourism green development among different cities and regions. There are large differences in economic, cultural, environmental, and other conditions within the YRD region, and the implementation of synergistic mechanisms may be different in different regions. Finally, when analyzing the driving mechanisms, it may not be possible to fully consider all relevant factors. For example, policy-driven, market-driven, technology-driven, socially driven, and other factors may have an impact on green technology innovation and tourism green development and need to be considered comprehensively. In addition, in-depth research is needed on the changes and trends of the driving mechanisms at different time stages. In particular, with the intensification of global climate change and resource and environmental pressures, the driving mechanisms of green technological innovation and green tourism development may change, requiring dynamic and continuous tracking and in-depth analysis.

6. Conclusions

This study focuses on the CCD of urban green technological innovation and tourism green development, constructing the evaluation system of GTI and TGD, respectively. The CCD was measured by drawing on the physics CCDM. Its spatiotemporal divergence characteristics and influence power were explored.
First, the CCD from 2007 to 2023 shows a fluctuating upward trend, and the overall average value presents Shanghai (0.913) > Zhejiang (0.420) > Jiangsu (0.390) > Anhui (0.285), with Shanghai ranking first and having a strong “polarization effect” in the YRD. Only Anhui has a lower level of coupling coordination than the average value of the YRD, but its development potential is enormous due to the “trickle-down effect”.
Second, various types of CCD show significant global and local spatial clustering characteristics in the geospatial division. Among them, the “H-H” gathering area is mainly concentrated in southern Jiangsu and northeastern Zhejiang, and the spatial association has a diffusion effect; the “L-L” agglomeration area is mainly in northern Anhui, showing the spatial association characteristic of slow growth. Both the “H-H” and “L-L” agglomerations tended to expand outward.
Third, the coefficients and significance of the influence variables on the CCD in different quartiles of the cities were examined. The level of industrial structure upgrading, information infrastructure, and tourism resource endowment all contribute favorably to the CCD of the two systems. The economic development and human capital effects are positive, but the promotion effect is more significant in the lower-quantile cities. Transportation infrastructure has a more substantial promoting effect in the upper-quantile cities, while it has significant adverse effects in the lower-quantile cities. The results of external openness and environmental regulation show no “pollution refuge” effect, somewhat confirming the “Porter hypothesis”.

Author Contributions

X.G. involved in Writing—original draft, Funding acquisition, Investigation, Visualization, Revise manuscript; X.M. involved in Formal analysis, Funding acquisition, Project administration, Supervision, Visualization, Revise manuscript; Q.M. involved in Writing—original draft, Review and Editing manuscript, Data curation, Funding acquisition, Project administration, Supervision, Correspondence. All authors have read and agreed to the published version of the manuscript.

Funding

This work was supported by the National Natural Science Foundation of China, [grant number 41961021]; Guizhou University of Finance and Economics Innovative exploration and academic new seedling project [grant number 2022XSXMB04].

Institutional Review Board Statement

Not applicable.

Informed Consent Statement

Not applicable.

Data Availability Statement

The datasets generated during and/or analyzed during the currentstudy are available from the corresponding author on reasonable request.

Conflicts of Interest

The authors declare that they have no conflicts of interest.

References

  1. Sun, Y.; Ding, W.; Yang, G. Green innovation efficiency of China’s tourism industry from the perspective of shared inputs: Dynamic evolution and combination improvement paths. Ecol. Indic. 2022, 138, 108824. [Google Scholar] [CrossRef]
  2. Tang, C.; Zheng, Q.; Qin, N.; Sun, Y.; Wang, S.; Feng, L.A. Review of Green Development in the Tourism Industry. J. Resour. Ecol. 2017, 8, 449–459. [Google Scholar] [CrossRef]
  3. Buijtendijk, H.; Blom, J.; Vermeer, J. Eco-innovation for sustainable tourism transitions as a process of collaborative co-production: The case of a carbon management calculator for the Dutch travel industry. J. Sustain. Tour. 2018, 26, 1222–1240. [Google Scholar] [CrossRef]
  4. UNDP. Sustainable Development Goals. 2022. Available online: https://www.undp.org/sustainable-development-goals (accessed on 1 August 2024).
  5. Holden, A. Tourism and the Green Economy: A Place for an Environmental Ethic? Tour. Recreat. Res. 2013, 38, 3–13. [Google Scholar] [CrossRef][Green Version]
  6. Ahmad, M.; Zhu, X.; Wu, Y. The criticality of international tourism and technological innovation for carbon neutrality across regional development levels. Technol. Forecast. Soc. Change 2022, 182, 121848. [Google Scholar] [CrossRef]
  7. Koçak, E.; Ulucak, R.; Ulucak, Z. The impact of tourism developments on CO2 emissions: An advanced panel data estimation. Tour. Manag. Perspect. 2020, 33, 100611. [Google Scholar] [CrossRef]
  8. Zhang, J.; Chang, Y.; Zhang, L.; Li, D. Do technological innovations promote urban green development? A spatial econometric analysis of 105 cities in China. J. Clean. Prod. 2018, 182, 395–403. [Google Scholar] [CrossRef]
  9. Bhat, D.A.R.; Sharma, V. Enabling service innovation and firm performance: The role of co-creation and technological innovation in the hospitality industry. Technol. Anal. Strateg. Manag. 2022, 34, 774–786. [Google Scholar] [CrossRef]
  10. García-Villaverde, P.M.; Ruiz-Ortega, M.J.; Hurtado-Palomino, A.; De La Gala-Velásquez, B.; Zirena-Bejarano, P.P. Social capital and innovativeness in firms in cultural tourism destinations: Divergent contingent factors. J. Destin. Mark. Manag. 2021, 19, 100529. [Google Scholar] [CrossRef]
  11. Ghisetti, C.; Quatraro, F. Green Technologies and Environmental Productivity: A Cross-sectoral Analysis of Direct and Indirect Effects in Italian Regions. Ecol. Econ. 2017, 132, 1–13. [Google Scholar] [CrossRef]
  12. Lyu, Y.; Liu, Y.; Guo, Y.; Sang, J.; Tian, J.; Chen, L. Review of green development of Chinese industrial parks. Energy Strateg. Rev. 2022, 42, 100867. [Google Scholar] [CrossRef]
  13. Cheng, M.; Li, Q.; Wen, Z. Coupling coordination degree analysis and driving factors of innovation network and eco-efficiency in China. Environ. Impact Assess. Rev. 2023, 99, 107008. [Google Scholar] [CrossRef]
  14. Pan, Y.; Weng, G.; Li, C.; Li, J. Coupling Coordination and Influencing Factors among Tourism Carbon Emission, Tourism Economic and Tourism Innovation. Int. J. Environ. Res. Public Health 2021, 18, 1601. [Google Scholar] [CrossRef]
  15. Law, A.; De Lacy, T.; Lipman, G.; Jiang, M. Transitioning to a green economy: The case of tourism in Bali, Indonesia. J. Clean. Prod. 2016, 111, 295–305. [Google Scholar] [CrossRef]
  16. Tejedo, P.; Benayas, J.; Cajiao, D.; Leung, Y.F.; De Filippo, D.; Liggett, D. What are the real environmental impacts of Antarctic tourism? Unveiling their importance through a comprehensive meta-analysis. J. Environ. Manag. 2022, 308, 114634. [Google Scholar] [CrossRef]
  17. Zha, J.; Dai, J.; Ma, S.; Chen, Y.; Wang, X. How to decouple tourism growth from carbon emissions? A case study of Chengdu, China. Tour. Manag. Perspect. 2021, 39, 100849. [Google Scholar] [CrossRef]
  18. Zamparini, L.; Domènech, A.; Miravet, D.; Gutiérrez, A. Green mobility at home, green mobility at tourism destinations: A cross-country study of transport modal choices of educated young adults. J. Transp. Geogr. 2022, 103, 103412. [Google Scholar] [CrossRef]
  19. Aboramadan, M.; Crawford, J.; Turkmenoglu, M.A.; Farao, C. Green inclusive leadership and employee green behaviors in the hotel industry: Does perceived green organizational support matter? Int. J. Hosp. Manag. 2022, 107, 103330. [Google Scholar] [CrossRef]
  20. Haldorai, K.; Kim, W.G.; Garcia, R.L.F. Top management green commitment and green intellectual capital as enablers of hotel environmental performance: The mediating role of green human resource management. Tour. Manag. 2022, 88, 104431. [Google Scholar] [CrossRef]
  21. Li, P.; Xu, S.; Liu, L. Channel structure and greening in an omni-channel tourism supply chain. J. Clean. Prod. 2022, 375, 134136. [Google Scholar] [CrossRef]
  22. Meng, F. Coordination between Tourism and Ecological Environment and High-Quality development: Based on the Study of the Yellow River Basin. Math. Probl. Eng. 2022, 2022, 5653945. [Google Scholar] [CrossRef]
  23. Zhang, Y.; Deng, B. Exploring the nexus of smart technologies and sustainable ecotourism: A systematic review. Heliyon 2024, 10, e31996. [Google Scholar] [CrossRef] [PubMed]
  24. Zhang, J.K. Patterns of innovation-driven tourism competitiveness: Insights from 270 Chinese cities. Tour. Manag. 2025, 107, 105063. [Google Scholar] [CrossRef]
  25. Kumail, T.; Mandić, A.; Li, H.; Sadiq, F. Uncovering the interconnectedness of tourism growth, green technological advancements and climate change in prominent Asian tourism destinations. Tour. Manag. Perspect. 2024, 53, 101284. [Google Scholar] [CrossRef]
  26. Latief, R.; Pei, Y.; Javeed, S.; Sattar, U. Environmental sustainability in the Belt and Road Initiative (BRI) Countries: The role of sustainable tourism, renewable energy and technological innovation. Ecol. Indic. 2024, 162, 112011. [Google Scholar] [CrossRef]
  27. Qamruzzaman, M. Unlocking the nexus: Tourism, clean energy, innovation, and environmental sustainability in the top 20 tourist nations. Sustain. Anal. Model. 2025, 5, 100037. [Google Scholar] [CrossRef]
  28. Zhao, S.; Lu, F.; Sun, L. An Empirical Investigation into the Driving Effects of Green Transformation Policies and Media Governance on High-Quality Development in Tourism Enterprises. Financ. Res. Lett. 2025, 106775. [Google Scholar] [CrossRef]
  29. Liu, J.; An, K.; Jang, S. Threshold effect and mechanism of tourism industrial agglomeration on green innovation efficiency: Evidence from coastal urban agglomerations in China. Ocean. Coast. Manag. 2023, 246, 106908. [Google Scholar] [CrossRef]
  30. Yang, J.; Zuo, Z.; Li, Y. Manufacturing enterprises move towards sustainable development: ESG performance, market-based environmental regulation, and green technological innovation. J. Environ. Manag. 2024, 372, 123244. [Google Scholar] [CrossRef]
  31. Liu, X.; Wang, Y.; Mao, K. Converge Development of Biotechnology and Information Technology. Sci. Bull. 2020, 35, 34–42. [Google Scholar]
  32. Cai, Y. Green innovations and environmentally friendly technologies: Examining the role of digital finance on green technology innovation. Environ. Sci. Pollut. Res. 2023, 30, 124078–124092. [Google Scholar] [CrossRef] [PubMed]
  33. Tang, C.; Wu, X.; Zheng, Q. Ecological security evaluations of the tourism industry in Ecological Conservation Development Areas: A case study of Beijing’s ECDA. J. Clean. Prod. 2018, 197, 999–1010. [Google Scholar] [CrossRef]
  34. Feng, R.; Gao, B.; Chen, Y.; Zhang, T. A study on the coupling degree of sci-tech finance and its influencing factors in the Guangdong-Hong Kong-Macao Greater Bay Area. Geogr. Res. 2020, 39, 1972–1986. [Google Scholar] [CrossRef]
  35. Tian, L.; Wang, S. Coupling and coordinated development between technological innovation and ecological environment in the Pearl River Delta region. Acta Ecol. Sin. 2022, 42, 6381–6394. [Google Scholar] [CrossRef]
  36. Shi, T.; Yang, S.; Zhang, W.; Zhou, Q. Coupling coordination degree measurement and spatiotemporal heterogeneity between economic development and ecological environment: Empirical evidence from tropical and subtropical regions of China. J. Clean. Prod. 2020, 244, 118739. [Google Scholar] [CrossRef]
  37. Ariken, M.; Zhang, F.; Chan, N.; Kung, H. Coupling coordination analysis and spatio-temporal heterogeneity between urbanization and eco-environment along the Silk Road Economic Belt in China. Ecol. Indic. 2021, 121, 107014. [Google Scholar] [CrossRef]
  38. Xiao, Y.; Wang, R.; Wang, F.; Huang, H.; Wang, J. Investigation on spatial and temporal variation of coupling coordination between socioeconomic and ecological environment: A case study of the Loess Plateau, China. Ecol. Indic. 2022, 136, 108667. [Google Scholar] [CrossRef]
  39. Wang, S.; Cui, Z.; Lin, J.; Xie, J.; Su, K. Coupling relationship between urbanization and ecological resilience in the Pearl River Delta. Acta Geogr. Sin. 2021, 76, 973–991. [Google Scholar] [CrossRef]
  40. Anselin, L. Local Indicators of Spatial Association-LISA. Geogr. Anal. 1995, 27, 93–115. [Google Scholar] [CrossRef]
  41. Bui, Q.; Wang, Z.; Zhang, B.; Le, H.P.; Vu, K.D. Revisiting the biomass energy-economic growth linkage of BRICS countries: A panel quantile regression with fixed effects approach. J. Clean. Prod. 2021, 316, 128382. [Google Scholar] [CrossRef]
  42. Raghutla, C.; Padmagirisan, P.; Sakthivel, P.; Chittedi, K.R.; Mishra, S. The effect of renewable energy consumption on ecological footprint in N-11 countries: Evidence from Panel Quantile Regression Approach. Renew. Energy 2022, 197, 125–137. [Google Scholar] [CrossRef]
  43. Cui, Y.; Liu, X.; Li, D. Urban spatial correlation characteristics and intrinsic mechanism in the Yangtze River Delta region. Acta Geogr. Sin. 2020, 75, 1301–1315. [Google Scholar]
  44. Mu, X.; Guo, X.; Ming, Q.; Hu, C. Dynamic evolution characteristics and driving factors of tourism ecological security in the Yellow River Basin. Acta Geogr. Sin. 2022, 77, 714–735. [Google Scholar] [CrossRef]
  45. Ren, X.; Zeng, G.; Gozgor, G. How does digital finance affect industrial structure upgrading? Evidence from Chinese prefecture-level cities. J. Environ. Manag. 2023, 330, 117125. [Google Scholar] [CrossRef]
  46. Liang, Z.; Lei, C.; Chenghu, Z. Spatio-temporal evolution and influencing factors of urban green development efficiency in China. Acta Geogr. Sin. 2019, 74, 2027–2044. [Google Scholar]
  47. Holzner, M. Tourism and economic development: The beach disease? Tour. Manag. 2011, 32, 922–933. [Google Scholar] [CrossRef]
  48. Yang, Y.; Wong, K.K.F. A Spatial Econometric Approach to Model Spillover Effects in Tourism Flows. J. Travel. Res. 2012, 51, 768–778. [Google Scholar] [CrossRef]
  49. Wang, D.; Chen, T.; Lu, L.; Wang, L.; ALAN, A.L. Mechanism and HSR effect of spatial structure of regional tourist flow: Case study of Beijing-Shanghai HSR in China. Acta Geogr. Sin. 2015, 70, 214–233. [Google Scholar]
  50. Song, Y.; Zhang, X.; Zhang, M. Research on the strategic interaction of China’s regional air pollution regulation: Spatial interpretation of “incomplete implementation” of regulatory policies. Environ. Sci. Pollut. Res. Int. 2020, 27, 42557–42570. [Google Scholar] [CrossRef] [PubMed]
  51. Lin, B.; Xu, B. Factors affecting CO2 emissions in China’s agriculture sector: A quantile regression. Renew. Sustain. Energy Rev. 2018, 94, 15–27. [Google Scholar] [CrossRef]
  52. Wang, Z.; Xie, J. Spatiotemporal coupling relationship and influencing factors of China’s tourism industry organization. Acta Geogr. Sin. 2023, 78, 961–979. [Google Scholar] [CrossRef]
Figure 1. Coupling coordination degree and influential factor calculation process.
Figure 1. Coupling coordination degree and influential factor calculation process.
Sustainability 17 01278 g001
Figure 2. The location of the YRD.
Figure 2. The location of the YRD.
Sustainability 17 01278 g002
Figure 3. Change in CCD in the YRD: the distribution of CCD in the YRD from 2007 to 2023 (a), changes in CCD in different regions in the YRD (b), and the percentage of CCD types from 2007 to 2023 (c).
Figure 3. Change in CCD in the YRD: the distribution of CCD in the YRD from 2007 to 2023 (a), changes in CCD in different regions in the YRD (b), and the percentage of CCD types from 2007 to 2023 (c).
Sustainability 17 01278 g003
Figure 4. Spatial patterns of the CCD between GTI and TGD in the YRD.
Figure 4. Spatial patterns of the CCD between GTI and TGD in the YRD.
Sustainability 17 01278 g004
Figure 5. Local spatial autocorrelation LISA cluster diagram of the CCD in the YRD.
Figure 5. Local spatial autocorrelation LISA cluster diagram of the CCD in the YRD.
Sustainability 17 01278 g005
Figure 6. Quantile regression flexibility coefficient distributions of independent variables on CCD.
Figure 6. Quantile regression flexibility coefficient distributions of independent variables on CCD.
Sustainability 17 01278 g006
Figure 7. The driving mechanism of CCD in the YRD.
Figure 7. The driving mechanism of CCD in the YRD.
Sustainability 17 01278 g007
Table 1. GTI- and TGD-level comprehensive evaluation index system.
Table 1. GTI- and TGD-level comprehensive evaluation index system.
SubsystemFirst-Class IndexSecond-Class IndexDirection
Green Technology Innovation (GTI)Innovation OutputNumber of green patent applications (items)+
Number of green patents granted (items)+
Green patent applications accounted for the proportion of total applications (%)+
Green patents accounted for the proportion of total patents granted (%)+
Innovation EffectivenessProportion of green patent grants to the number of green patent applications (%)+
Number of green patents cited (items)+
Innovation ActivityNumber of green patent applicants (people)+
Number of green patent licensees (people)+
Tourism Green Development
(TGD)
PressTourism economic density (−)
Tourism industry carbon footprint (t)
Visitor density (km/km2)
Value added of the tertiary industry as a proportion of GDP (%)
Tourism PM2.5 (μg/m3)
StateNumber of A-level tourist attractions (−)+
Number of star hotels (−)+
Number of travel agencies (−)+
Tourism revenue (billion yuan)+
Tourist arrivals (million people)+
Visitor reception to population ratio (%)+
Green space garden area (hectares)+
Greening coverage of built-up areas (%)+
ResponseFiscal expenditure on environmental protection as a percentage of GDP (%)+
Per capita tourism income (yuan/person)+
Harmless disposal rate of domestic waste (%)+
Domestic sewage treatment rate (%)+
Table 2. Coupling coordination level standards.
Table 2. Coupling coordination level standards.
Coordinate DegreeDCoordinate DegreeD
High-quality coordination0.9 < D ≤ 1Near maladjusted0.4 < D ≤ 0.5
Good coordination0.8 < D ≤ 0.9Slightly maladjusted0.3 < D ≤ 0.4
Intermediate coordination0.7 < D ≤ 0.8Moderately maladjusted0.2 < D ≤ 0.3
Primary coordination0.6 < D ≤ 0.7Seriously maladjusted0.1 < D ≤ 0.2
Barely coordinate0.5< D ≤ 0.6Extremely maladjusted0 < D ≤ 0.1
Table 3. Moran’s I for the CCD of GTI and TGD in the YRD region from 2007 to 2023.
Table 3. Moran’s I for the CCD of GTI and TGD in the YRD region from 2007 to 2023.
Year200720092011201320152017201920212023
Moran’s I0.27810.27100.26420.33910.31870.31630.31070.31180.2894
Z3.00262.84922.77833.47803.27363.22823.20583.24622.9856
P0.00270.00440.00550.00050.00110.00120.00130.00120.0028
Table 4. Descriptive statistics of variables.
Table 4. Descriptive statistics of variables.
Variable TypeVariableSymbolObsMeanSDMinMax
Dependent variableCoupling coordination degreelntie369−1.05340.3306−1.6451−0.0683
Control variablesEconomic development levellnGDP3697.10431.13195.163810.5494
Industry structure upgradinglnins3695.48720.04645.36105.6074
Human capitallnhui36910.99391.02408.648213.6853
Informatization levellninf369−1.82071.1234−4.60521.2513
Transportation infrastructurelntra3690.32000.4413−0.65972.3984
Tourism resource endowmentlntou3691.71822.1986−2.30264.1604
Opening degreelnope3693.38431.5014−1.38637.1808
Environmental regulationlnenr3690.00360.00150.00060.0124
Table 5. Correlation coefficient of influencing factors.
Table 5. Correlation coefficient of influencing factors.
VariableslntielnGDPlninslnhuilninflntralntoulnopelnenrVIF
lnGDP0.809 ***1 8.02
lnins0.745 ***0.671 ***1 2.59
lnhui0.727 ***0.860 ***0.571 ***1 4.56
lninf0.655 ***0.623 ***0.331 ***0.614 ***1 1.88
lntra0.416 ***0.552 ***0.313 ***0.447 ***0.338 ***1 1.68
lntou0.596 ***0.371 ***0.557 ***0.243 ***0.297 ***0.04001 1.65
lnope0.664 ***0.841 ***0.463 ***0.782 ***0.495 ***0.596 ***0.196 ***1 4.36
lnenr0.159 ***0.07200.203 ***0.06500.0650−0.06400.200 ***−0.031011.08
Note: *** indicate significant at the 1 per cent level.
Table 6. Unit root test for each variable.
Table 6. Unit root test for each variable.
VariableslntielnGDPlninslnhuilninflntralntoulnopelnenr
HT test0.1380 ***0.32350.39330.0866 ***0.1921 **0.1170 ***0.1191 ***−0.0822 ***−0.1460 ***
PP test7.3585 ***4.3560 ***2.4728 ***16.4685 ***24.6853 ***13.3638 ***22.4837 ***14.0103 ***23.4556 ***
ADF test20.6352 ***27.0629 ***7.1774 ***12.2858 ***2.4634 ***4.3035 ***4.7132 ***3.4238 ***2.6568 ***
Note: *** and ** indicate significant at the 1 per cent and 5 per cent levels, respectively.
Disclaimer/Publisher’s Note: The statements, opinions and data contained in all publications are solely those of the individual author(s) and contributor(s) and not of MDPI and/or the editor(s). MDPI and/or the editor(s) disclaim responsibility for any injury to people or property resulting from any ideas, methods, instructions or products referred to in the content.

Share and Cite

MDPI and ACS Style

Guo, X.; Mu, X.; Ming, Q. Coordination or Conflict? The Synergistic Effect and Driving Mechanism of Green Technology Innovation and Tourism Green Development. Sustainability 2025, 17, 1278. https://doi.org/10.3390/su17031278

AMA Style

Guo X, Mu X, Ming Q. Coordination or Conflict? The Synergistic Effect and Driving Mechanism of Green Technology Innovation and Tourism Green Development. Sustainability. 2025; 17(3):1278. https://doi.org/10.3390/su17031278

Chicago/Turabian Style

Guo, Xiangyang, Xueqing Mu, and Qingzhong Ming. 2025. "Coordination or Conflict? The Synergistic Effect and Driving Mechanism of Green Technology Innovation and Tourism Green Development" Sustainability 17, no. 3: 1278. https://doi.org/10.3390/su17031278

APA Style

Guo, X., Mu, X., & Ming, Q. (2025). Coordination or Conflict? The Synergistic Effect and Driving Mechanism of Green Technology Innovation and Tourism Green Development. Sustainability, 17(3), 1278. https://doi.org/10.3390/su17031278

Note that from the first issue of 2016, this journal uses article numbers instead of page numbers. See further details here.

Article Metrics

Back to TopTop