An Empirical Study on the Interaction and Synergy Effects of Park Features on Park Vitality for Sustainable Urban Development
Abstract
1. Introduction
1.1. Research Background
1.2. Literature Review
1.3. Research Purpose
1.4. Contribution
2. Methods
2.1. Study Area and Sample Parks
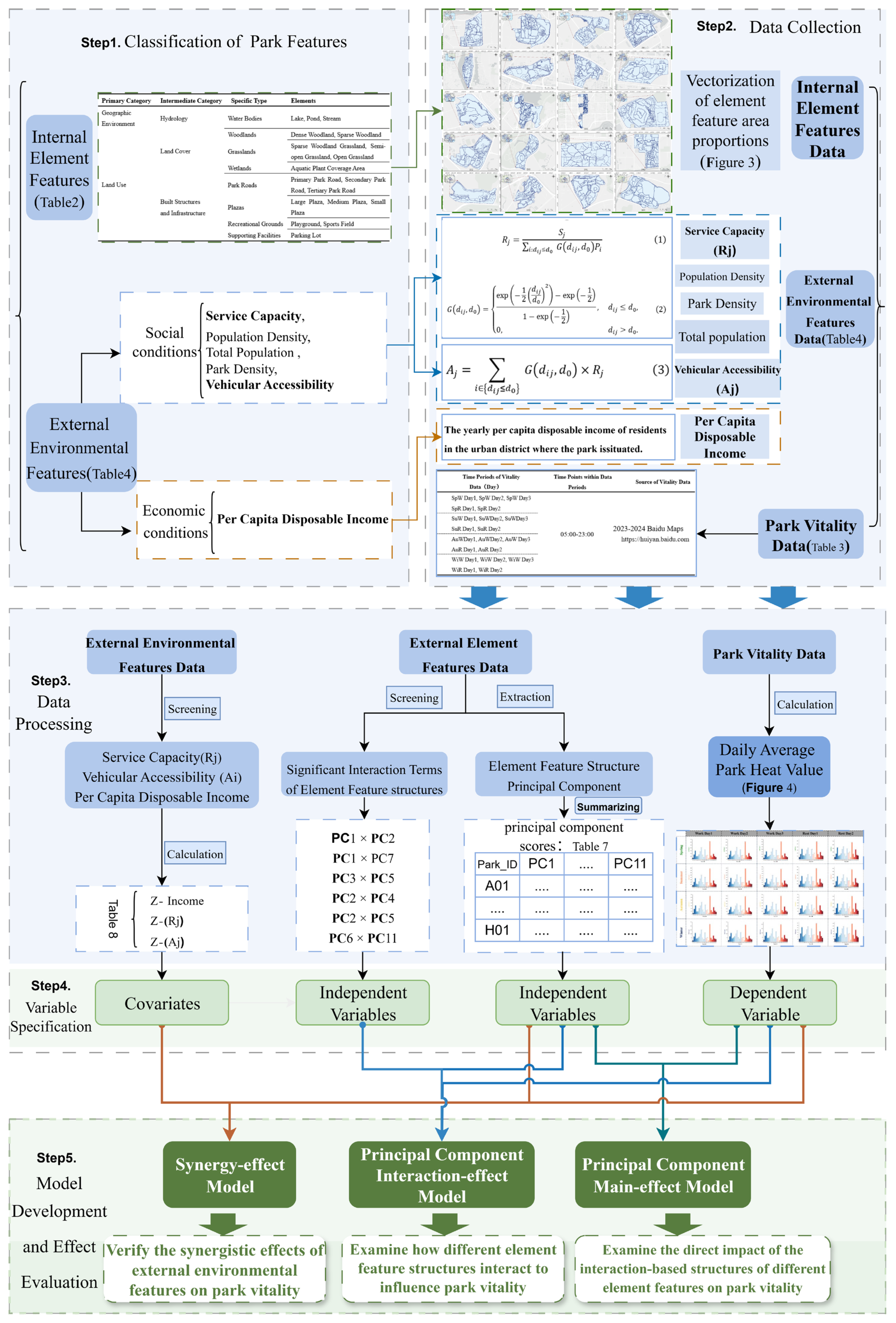
2.2. Research Framework
2.2.1. Classification of Park Features
2.2.2. Data Collection
| External Feature | Description | Calculation Formula |
|---|---|---|
| Service Capacity ) | Supply-demand ratio be-tween total park area and population within the threshold range (=30 min) [47,48,49]. | |
| Vehicular Accessibility ) | Transportation accessibility contribution of park j to the population within the threshold range. | |
| Total Population | Gross population number of the urban district where the park is located. | - |
| Population Density | The population density of the urban district in which the park is situated. | - |
| Park Density | The proportion of the total area of the urban district occupied by park area. | - |
| Per Capita Disposable Income | The yearly per capita disposable income of residents in the urban district where the park is situated. | - |
2.2.3. Data Processing
2.2.4. Variable Specification
2.2.5. Model Development and Effect Evaluation
3. Results
3.1. Influence of Interactive Structures of Element Feature on Park Vitality
3.2. Influence of Element Feature Structures and Their Interactions on Park Vitality
3.3. Synergistic Effects of External Environmental Features on Park Vitality
4. Discussion
4.1. Research Innovations
4.2. Research Contributions
4.3. Research Results and Suggestions
4.4. Limitations and Future Prospects
5. Conclusions
Supplementary Materials
Author Contributions
Funding
Institutional Review Board Statement
Informed Consent Statement
Data Availability Statement
Acknowledgments
Conflicts of Interest
References
- Wei, D.; Wang, Y.; Liu, M.; Lu, Y. User-Generated Content May Increase Urban Park Use: Evidence from Multisource Social Media Data. Environ. Plan. B Urban Anal. City Sci. 2023, 51, 971–986. [Google Scholar] [CrossRef]
- Yang, L.; Wu, Q.; Lyu, J. Which Affects Park Satisfaction More, Environmental Features or Spatial Pattern? Landsc. Ecol. 2025, 40, 60. [Google Scholar] [CrossRef]
- Hu, J.; Wu, J.; Sun, Y.; Zhao, X.; Hu, G. Spatiotemporal Influence of Urban Park Landscape Features on Visitor Behavior. Sustainability 2023, 15, 5248. [Google Scholar] [CrossRef]
- Ayala-Azcárraga, C.; Diaz, D.; Zambrano, L. Characteristics of Urban Parks and Their Relation to User Well-Being. Landsc. Urban Plan. 2019, 189, 27–35. [Google Scholar] [CrossRef]
- Zhu, J.; Lu, H.; Zheng, T.; Rong, Y.; Wang, C.; Zhang, W.; Yan, Y.; Tang, L. Vitality of Urban Parks and Its Influencing Factors from the Perspective of Recreational Service Supply, Demand, and Spatial Links. Int. J. Environ. Res. Public Health 2020, 17, 1615. [Google Scholar] [CrossRef]
- Zhang, J.; Hu, X.; Wang, J. Spatial Vitality Variation in Community Parks and Their Influencing Factors. PLoS ONE 2025, 20, e0312941. [Google Scholar] [CrossRef]
- Li, F.; Yao, N.; Liu, D.; Liu, W.; Sun, Y.; Cheng, W.; Li, X.; Wang, X.; Zhao, Y. Explore the Recreational Service of Large Urban Parks and Its Influential Factors in City Clusters—Experiments from 11 Cities in the Beijing-Tianjin-Hebei Region. J. Clean. Prod. 2021, 314, 128261. [Google Scholar] [CrossRef]
- Chen, D.; Long, X.; Li, Z.; Liao, C.; Xie, C.; Che, S. Exploring the Determinants of Urban Green Space Utilization Based on Microblog Check-In Data in Shanghai, China. Forests 2021, 12, 1783. [Google Scholar] [CrossRef]
- Hamstead, Z.A.; Fisher, D.; Ilieva, R.T.; Wood, S.A.; McPhearson, T.; Kremer, P. Geolocated Social Media as a Rapid Indicator of Park Visitation and Equitable Park Access. Environ. Urban Syst. 2018, 72, 38–50. [Google Scholar] [CrossRef]
- Kabisch, N.; Haase, D. Green Justice or Just Green? Provision of Urban Green Spaces in Berlin, Germany. Landsc. Urban Plan. 2014, 122, 129–139. [Google Scholar] [CrossRef]
- Fan, P.; Xu, L.; Yue, W.; Chen, J. Accessibility of Public Urban Green Space in an Urban Periphery: The Case of Shanghai. Landsc. Urban Plan. 2017, 165, 177–192. [Google Scholar] [CrossRef]
- Zeng, L.; Liu, C.; Wang, M.; Zhou, C.; Xie, G.; Wu, B. Delineating the Dichotomy and Synergistic Dynamics of Environmental Determinants on Temporally Responsive Park Vitality. Sustainability 2023, 15, 12907. [Google Scholar] [CrossRef]
- Chen, S.; Sleipness, O.; Christensen, K.; Yang, B.; Park, K.; Knowles, R.; Yang, Z.; Wang, H. Exploring Associations between Social Interaction and Urban Park Attributes: Design Guideline for Both Overall and Separate Park Quality Enhancement. Cities 2024, 145, 104714. [Google Scholar] [CrossRef]
- Jacobs, J. The Death and Life of Great American Cities; Random House: New York, NY, USA, 1961. [Google Scholar]
- Montgomery, J. Making a City: Urbanity, Vitality and Urban Design. J. Urban Des. 1998, 3, 93–116. [Google Scholar] [CrossRef]
- Carmona, M.; Tiesdell, S.; Heath, T.; Oc, T. Public Places, Urban Spaces: The Dimensions of Urban Design, 2nd ed.; Architectural Press: Oxford, UK, 2010. [Google Scholar]
- Delclòs-Alió, X.; Miralles-Guasch, C. Looking at Barcelona through Jane Jacobs’s Eyes: Mapping the Basic Conditions for Urban Vitality in a Mediterranean Conurbation. Land Use Policy 2018, 75, 505–517. [Google Scholar] [CrossRef]
- Gómez-Varo, I.; Delclòs-Alió, X.; Miralles-Guasch, C. Jane Jacobs Reloaded: A Contemporary Operationalization of Urban Vitality in a District in Barcelona. Cities 2022, 123, 103565. [Google Scholar] [CrossRef]
- Paköz, M.Z.; Yaratgan, D.; Şahin, A. Re-Mapping Urban Vitality through Jane Jacobs’ Criteria: The Case of Kayseri, Turkey. Land Use Policy 2022, 114, 105985. [Google Scholar] [CrossRef]
- Sung, H.; Lee, S.; Cheon, S. Operationalizing Jane Jacobs’s Urban Design Theory: Empirical Verification from the Great City of Seoul, Korea. J. Plan. Educ. Res. 2015, 35, 117–130. [Google Scholar] [CrossRef]
- Bi, X.; Gan, X.; Jiang, Z.; Li, Z.; Li, J. How Do Landscape Patterns in Urban Parks Affect Multiple Cultural Ecosystem Services Perceived by Residents? Sci. Total Environ. 2024, 946, 174255. [Google Scholar] [CrossRef]
- Yang, W.; Li, Y.; Liu, Y.; Fan, P.; Yue, W. Environmental Factors for Outdoor Jogging in Beijing: Insights from Using Explainable Spatial Machine Learning and Massive Trajectory Data. Landsc. Urban Plan. 2024, 243, 104969. [Google Scholar] [CrossRef]
- Wu, G.; Yang, D.; Niu, X.; Mi, Z. The Impact of Park Green Space Areas on Urban Vitality: A Case Study of 35 Large and Medium-Sized Cities in China. Land 2024, 13, 1560. [Google Scholar] [CrossRef]
- Qin, L.; Zong, W.; Peng, K.; Zhang, R. Assessing Spatial Heterogeneity in Urban Park Vitality for a Sustainable Built Environment: A Case Study of Changsha. Land 2024, 13, 480. [Google Scholar] [CrossRef]
- Zhang, W.; Li, S.; Gao, Y.; Liu, W.; Jiao, Y.; Zeng, C.; Gao, L.; Wang, T. Travel Changes and Equitable Access to Urban Parks in the Post COVID-19 Pandemic Period. J. Environ. Manag. 2022, 304, 114217. [Google Scholar] [CrossRef]
- Zhang, W.; Su, Y. Perception Study of Urban Green Spaces in Singapore Urban Parks: Spatio-Temporal Evaluation and the Relationship with Land Cover. Urban For. Urban Green. 2024, 99, 128455. [Google Scholar] [CrossRef]
- Zhang, J.; Tan, P.Y. Assessment of Spatial Equity of Urban Park Distribution from the Perspective of Supply-Demand Interactions. Urban For. Urban Green. 2023, 80, 127827. [Google Scholar] [CrossRef]
- Tan, C.; Tang, Y.; Wu, X. Evaluation of the Equity of Urban Park Green Space Based on Population Data Spatialization: A Case Study of a Central Area of Wuhan, China. Sensors 2019, 19, 2929. [Google Scholar] [CrossRef]
- Qiu, J.; Zhou, W.; Li, W. Fitness Culture and Green Space Equity: Accessibility Evaluation of Shanghai Communities. Front. Environ. Sci. 2022, 10, 958649. [Google Scholar] [CrossRef]
- Terefe, A.E.; Hou, Y. Determinants Influencing the Accessibility and Use of Urban Green Spaces: A Review of Empirical Evidence. City Environ. Interact. 2024, 24, 100159. [Google Scholar] [CrossRef]
- Zhang, R.; Cao, L.; Wang, L.; Wang, L.; Wang, J.; Xu, N.; Luo, J. Assessing the Relationship between Urban Park Spatial Features and Physical Activity Levels in Residents: A Spatial Analysis Utilizing Drone Remote Sensing. Ecol. Indic. 2024, 166, 112520. [Google Scholar] [CrossRef]
- Rupprecht, C.D.D.; Byrne, J.A. Informal Urban Green-Space: Comparison of Quantity and Characteristics in Brisbane, Australia and Sapporo, Japan. PLoS ONE 2014, 9, e99784. [Google Scholar] [CrossRef]
- Madureira, H.; Nunes, F.; Oliveira, J.V.; Cormier, L.; Madureira, T. Urban Residents’ Beliefs Concerning Green Space Benefits in Four Cities in France and Portugal. Urban For. Urban Green. 2015, 14, 56–64. [Google Scholar] [CrossRef]
- Knobel, P.; Dadvand, P.; Alonso, L.; Costa, L.; Español, M.; Maneja, R.; Nieuwenhuijsen, M. Development of the Urban Green Space Quality Assessment Tool (RECITAL). Urban For. Urban Green. 2021, 57, 126895. [Google Scholar] [CrossRef]
- Heikinheimo, V.; Di Minin, E.; Tenkanen, H.; Hausmann, A.; Erkkonen, J.; Toivonen, T. User-Generated Geographic Information for Visitor Monitoring in a National Park: A Comparison of Social Media Data and Visitor Survey. ISPRS Int. J. Geo-Inf. 2017, 6, 85. [Google Scholar] [CrossRef]
- Guo, H.; Luo, Z.; Li, M.; Kong, S.; Jiang, H. A Literature Review of Big Data-Based Urban Park Research in Visitor Dimension. Land 2022, 11, 864. [Google Scholar] [CrossRef]
- Cui, T.; Ye, Y.; Zhuang, Y.; Lin, Q.; Yan, M.; Zhang, L.; Zhu, L.; Ricart, S. A Study of the Changing Characteristics and Influencing Factors of Holiday Visitor Vitality in Urban Parks: The Case of Fuzhou, China. PLoS ONE 2024, 19, e0311546. [Google Scholar] [CrossRef]
- Wang, T.; Li, Y.; Li, H.; Chen, S.; Li, H.; Zhang, Y. Research on the Vitality Evaluation of Parks and Squares in Medium-Sized Chinese Cities from the Perspective of Urban Functional Areas. Int. J. Environ. Res. Public Health 2022, 19, 15238. [Google Scholar] [CrossRef]
- Dong, Q.; Cai, J.; Chen, S.; He, P.; Chen, X. Spatiotemporal Analysis of Urban Green Spatial Vitality and the Corresponding Influencing Factors: A Case Study of Chengdu, China. Land 2022, 11, 1820. [Google Scholar] [CrossRef]
- Chen, J.; Liu, B.; Li, S.; Jiang, B.; Wang, X.; Lu, W.; Hu, Y.; Wen, T.; Feng, Y. Actual Supply-Demand of the Urban Green Space in a Populous and Highly Developed City: Evidence Based on Mobile Signal Data in Guangzhou. Ecol. Indic. 2024, 169, 112839. [Google Scholar] [CrossRef]
- Sun, T.; Lu, Y. China-ASEAN Economic and Trade Cooperation: An Investigation into the Current Situation of the New Western Land-Sea Corridor. Econ. Manag. Rev. 2024, 40, 19–30. [Google Scholar]
- Pan, W.; Wang, J.; Lu, Z.; Liu, Y.; Li, Y. High-Quality Development in China: Measurement System, Spatial Pattern, and Improvement Paths. Habitat Int. 2021, 118, 102458. [Google Scholar] [CrossRef]
- Hu, Y.; Dai, G. Economic Dynamics of China’s Three Major Regions under the Impact of Global Financial Risks: A Comparison of the Guangdong-Hong Kong-Macao Greater Bay Area, Jiangsu-Zhejiang-Shanghai Region and Beijing-Tianjin-Hebei Region. Explor. Econ. Issues 2024, 2024, 136–152. [Google Scholar]
- Wang, J.; Han, S.; Lin, H.; Wu, P.; Yuan, J. New-Type Urbanization Ecologically Reshaping China. Heliyon 2023, 9, e12925. [Google Scholar] [CrossRef] [PubMed]
- Simonds, J.O. Landscape Architecture: The Shaping of Man's Natural Environment; McGraw-Hill: New York, NY, USA, 1961. [Google Scholar]
- Council of Europe. European Landscape Convention; Council of Europe Treaty Series, No. 176; Council of Europe: Florence, Italy, 2000. [Google Scholar]
- Luo, S.; Jiang, H.; Yi, D.; Liu, R.; Qin, J.; Liu, Y.; Zhang, J. PM2SFCA: Spatial Access to Urban Parks, Based on Park Perceptions and Multi-Travel Modes. A Case Study in Beijing. ISPRS Int. J. Geo-Inf. 2022, 11, 488. [Google Scholar] [CrossRef]
- Cheng, S.; Liao, Z.; Zhu, Y. Dynamic changes in community deprivation of access to urban green spaces by multiple transport modes. Front. Public Health 2021, 9, 615432. [Google Scholar] [CrossRef] [PubMed]
- Wang, H.; Dai, X.; Wu, J.; Nie, X. Influence of urban green open space on residents’ physical activity in China. BMC Public Health 2019, 19, 1093. [Google Scholar] [CrossRef]
- Weeraratne, N.; Hunt, L.; Kurz, J. Optimizing PCA for Health and Care Research: A Reliable Approach to Component Selection. arXiv 2025, arXiv:2503.24248. [Google Scholar]
- Jolliffe, I.T.; Cadima, J. Principal component analysis: A review and recent developments. Philos. Trans. A Math. Phys. Eng. Sci. 2016, 374, 20150202. [Google Scholar] [CrossRef]
- Rea, A.; Rea, W. How many components should be retained from a multivariate time series PCA? arXiv 2016, arXiv:1610.03588. [Google Scholar]
- Zhuolin, T.; Yang, C. Research Progress of the Two-Step Floating Catchment Area Method and Extensions. Prog. Geogr. 2016, 35, 589–599. [Google Scholar]
- Ren, J.; Wang, Y. Analysis of Spatial Accessibility of Park Green Spaces in Huangpu District, Shanghai Based on an Improved Two-Step Mobile Search Method. Adv. Geogr. Sci. 2021, 2021, 774–783. [Google Scholar]






| City | Regional Economy/City Tier | Comprehensive Urban Parks | Park ID |
|---|---|---|---|
| Haikou (A) | Hainan Free Trade Port /Tier-3 City | Baishamen Park, Jinniuling Park, People’s Park, Evergreen Park | A01, A02 A03, A04 |
| Sanya (B) | Hainan Free Trade Port /Tier-3 City | Egret Park | B01 |
| Guangzhou (C) | Greater Bay Area /Tier-1 City | Liuhuahu Park, Tianhe Park, Zhujiang Park | C01, C02, C03 |
| Shenzhen (D) | Greater Bay Area /Tier-1 City | Bao’an Park, Donghu Park, Central Park | D01, D02, D03 |
| Dongguan (E) | Greater Bay Area /New Tier-1 City | Humen Park, People’s Park, Songshan Lake Park | E01, E02, E03 |
| Foshan (F) | Greater Bay Area /Tier-2 City | Jihua Park, Wenhua Park | F01, F02 |
| Nanning (G) | China-ASEAN Hub /Tier-2 City | Qingxiu Lake Park, People’s Park, Shishan Park | G01, G02, G03 |
| Guilin (H) | China-ASEAN Hub /Tier-3 City | Guilin Seven Star Park | H01 |
| Primary Category | Intermediate Category | Specific Type | Elements |
|---|---|---|---|
| Geographic Environment | Hydrology | Water Bodies | Lake, Pond, Stream |
| Land Use | Land Cover | Woodlands | Dense Woodland, Sparse Woodland |
| Grasslands | Sparse Woodland Grassland, Semi-open Grassland, Open Grassland | ||
| Wetlands | Aquatic Plant Coverage Area | ||
| Built Structures and Infrastructure | Park Roads | Primary Park Road, Secondary Park Road, Tertiary Park Road | |
| Plazas | Large Plaza, Medium Plaza, Small Plaza | ||
| Recreational Grounds | Playground, Sports Field | ||
| Supporting Facilities | Parking Lot |
| Time Periods of Vitality Data (Day) | Time Points Within Data Periods | Source of Vitality Data |
|---|---|---|
| SpW Day1, SpW Day2, SpW Day3 SpR Day1, SpR Day2 | 05:00–23:00 | 2023–2024 Baidu Maps https://huiyan.baidu.com (accessed on 8 May 2024) |
| SuW Day1, SuWDay2, SuWDay3 SuR Day1, SuR Day2 | ||
| AuWDay1, AuWDay2, AuW Day3 AuR Day1, AuR Day2 | ||
| WiW Day1, WiW Day2, WiW Day3 WiR Day1, WiR Day2 |
| Principal Component | Highly Loaded Element Features | Element Feature Loadings | Element Feature Structure | Variance Explained (%) |
|---|---|---|---|---|
| PC1 | Sparse Woodland + Sparse Woodland Grassland + Tertiary Park Road | 0.92, 0.59, 0.77 | Interactive structure | 12.51 |
| PC2 | Medium Plaza + Small Plaza | 0.94, 0.94 | Interactive structure | 12.33 |
| PC3 | Aquatic Plant Coverage Area + Lake + Dense Woodland | 0.85, 0.75, −0.69 | Interactive structure | 11.37 |
| PC4 | Primary Park Road + Open Grassland | 0.43, 0.91 | Interactive structure | 8.35 |
| PC5 | Secondary Park Road + Semi-open Grassland | 0.88, 0.71 | Interactive structure | 8.33 |
| PC6 | Pond | 0.96 | Single structure | 8.09 |
| PC7 | Parking Lot + Sparse Woodland Grassland | 0.90, 0.58 | Interactive structure | 7.61 |
| PC8 | Sports Field | 0.94 | Single structure | 7.43 |
| PC9 | Primary Park Road + Large Plaza | 0.53, 0.90 | Interactive structure | 6.80 |
| PC10 | Stream | 0.95 | Single structure | 6.78 |
| PC11 | Playground | 0.88 | Single structure | 6.35 |
| PC1 × PC2 | PC2 × PC4 | PC3 × PC7 | PC4 × PC11 | PC6 × PC11 |
| PC1 × PC3 | PC2 × PC5 | PC3 × PC8 | PC5 × PC6 | PC7 × PC8 |
| PC1 × PC4 | PC2 × PC6 | PC3 × PC9 | PC5 × PC7 | PC7 × PC9 |
| PC1 × PC5 | PC2 × PC7 | PC3 × PC10 | PC5 × PC8 | PC7 × PC10 |
| PC1 × PC6 | PC2 × PC8 | PC3 × PC11 | PC5 × PC9 | PC7 × PC11 |
| PC1 × PC7 | PC2 × PC9 | PC4 × PC5 | PC5 × PC10 | PC8 × PC9 |
| PC1 × PC8 | PC2 × PC10 | PC4 × PC6 | PC5 × PC11 | PC8 × PC10 |
| PC1 × PC9 | PC2 × PC11 | PC4 × PC7 | PC6 × PC7 | PC8 × PC11 |
| PC1 × PC10 | PC3 × PC4 | PC4 × PC8 | PC6 × PC8 | PC9 × PC10 |
| PC1 × PC11 | PC3 × PC5 | PC4 × PC9 | PC6 × PC9 | PC9 × PC11 |
| PC2 × PC3 | PC3 × PC6 | PC4 × PC10 | PC6 × PC10 | PC10 × PC11 |
| Park ID | PC1 | PC2 | PC3 | PC4 | PC5 | PC6 |
|---|---|---|---|---|---|---|
| A01 | 0.11 | 0.54 | 0.80 | −0.52 | 0.86 | 0.26 |
| A02 | −0.34 | −0.98 | −0.03 | −0.93 | −0.69 | −1.09 |
| A03 | −0.13 | 3.21 | 0.23 | −1.04 | 1.30 | −1.15 |
| A04 | 2.52 | −1.18 | −0.05 | −1.20 | 0.55 | 0.43 |
| B01 | −0.40 | 0.32 | 2.31 | −0.04 | −0.30 | 2.82 |
| C01 | −1.12 | −0.10 | 1.99 | 0.08 | −0.87 | −0.96 |
| C02 | −0.79 | −0.20 | −0.41 | 0.47 | 0.64 | 0.22 |
| C03 | −0.67 | −0.20 | −1.07 | 0.37 | 0.90 | 1.56 |
| D01 | −1.51 | 0.00 | −1.74 | −0.75 | −0.09 | 0.16 |
| D02 | −0.50 | −0.25 | −0.39 | 0.30 | −0.47 | −1.15 |
| D03 | 0.50 | −0.77 | 0.59 | 2.17 | 2.75 | −0.87 |
| E01 | −0.20 | 0.14 | −0.49 | 2.62 | −1.16 | −0.25 |
| E02 | 0.11 | −0.14 | 0.35 | −0.90 | −0.28 | 0.46 |
| E03 | 1.72 | −0.58 | −0.39 | −0.51 | 0.29 | −0.46 |
| F01 | 1.77 | 1.73 | −0.85 | 1.36 | −1.65 | 0.84 |
| F02 | 0.81 | 0.61 | −0.06 | −0.32 | −0.73 | −0.63 |
| G01 | 0.00 | −1.11 | 1.38 | 0.09 | −1.09 | −1.03 |
| G02 | −0.87 | 0.38 | −0.25 | −0.39 | 0.26 | −0.25 |
| G03 | −0.77 | −0.87 | −0.78 | −0.13 | 0.53 | 1.00 |
| H01 | −0.26 | −0.55 | −1.15 | −0.72 | −0.75 | 0.09 |
| PC7 | PC8 | PC9 | PC10 | PC11 | − | |
| A01 | 3.24 | 0.24 | −1.08 | 0.08 | 1.22 | |
| A02 | 0.27 | −0.11 | −0.09 | −0.42 | −1.17 | |
| A03 | −0.82 | 0.14 | −0.57 | −0.07 | −0.65 | |
| A04 | 0.78 | 0.44 | −0.39 | −0.43 | −1.14 | |
| B01 | −0.69 | −0.75 | 0.34 | 1.36 | −0.40 | |
| C01 | −0.29 | −0.34 | −0.70 | −1.18 | 0.37 | |
| C02 | −0.20 | 0.30 | 0.87 | −0.88 | −1.42 | |
| C03 | −0.04 | −0.61 | 0.17 | −0.78 | −0.62 | |
| D01 | −0.22 | −0.38 | −0.57 | −0.34 | −0.92 | |
| D02 | 0.91 | 0.02 | −0.49 | 2.69 | −0.84 | |
| D03 | −0.64 | 0.02 | 0.30 | 0.82 | −0.25 | |
| E01 | 0.42 | 1.28 | −0.11 | −0.44 | 0.84 | |
| E02 | −1.06 | 3.71 | 0.47 | −0.06 | 0.40 | |
| E03 | −1.76 | −1.17 | −0.63 | −0.27 | 1.83 | |
| F01 | −0.06 | −0.46 | −0.99 | −0.39 | −0.58 | |
| F02 | 0.90 | −0.73 | 3.72 | −0.01 | 0.11 | |
| G01 | −0.38 | −0.71 | −0.47 | −0.69 | −0.72 | |
| G02 | −0.18 | −0.53 | 0.72 | −0.29 | 2.06 | |
| G03 | 0.53 | −0.25 | −0.24 | −0.94 | 0.99 | |
| H01 | −0.73 | −0.11 | −0.26 | 2.25 | 0.88 |
| Park ID | Z-Income | Z-() | Z-() |
|---|---|---|---|
| A01 | −1.07 | 0.46 | −0.35 |
| A02 | −0.86 | 0.67 | 1.18 |
| A03 | −0.86 | −0.70 | −0.91 |
| A04 | −0.86 | 0.37 | 0.49 |
| B01 | −1.22 | −0.33 | −0.91 |
| C01 | 1.39 | 0.18 | −0.35 |
| C02 | 1.62 | −0.54 | 0.13 |
| C03 | 1.62 | −1.09 | −1.00 |
| D01 | 0.32 | −0.18 | 0.30 |
| D02 | 0.89 | 2.11 | 2.29 |
| D03 | 1.99 | 0.32 | 0.52 |
| E01 | 0.09 | −0.35 | −0.37 |
| E02 | 0.09 | −0.60 | −0.84 |
| E03 | −0.07 | 0.05 | −0.58 |
| F01 | 0.13 | −1.15 | −1.27 |
| F02 | 0.13 | −0.47 | −0.29 |
| G01 | −0.45 | −0.61 | −0.45 |
| G02 | −1.00 | −0.74 | −0.30 |
| G03 | −1.00 | −0.46 | 0.14 |
| H01 | −0.90 | 3.05 | 2.57 |
| Principal Component | Element Features | Element Feature Structure | β | SE | t | p | Significance |
|---|---|---|---|---|---|---|---|
| PC1 | Sparse Woodland + Sparse Woodland Grassland + Tertiary Park Road | Interactive structure | 11.31 | 14.74 | 0.77 | 0.45 | |
| PC2 | Medium Plaza + Small Plaza | Interactive structure | 58.12 | 14.74 | 3.94 | <0.00 | ** |
| PC3 | Aquatic Plant Coverage Area + Lake + Dense Woodland | Interactive structure | −29.05 | 14.74 | −1.97 | 0.06 | † |
| PC4 | Primary Park Road + Open Grassland | Interactive structure | 47.66 | 14.74 | 3.23 | <0.00 | ** |
| PC5 | Secondary Park Road + Semi−open Grassland | Interactive structure | 10.78 | 14.74 | 0.73 | 0.47 | |
| PC6 | Pond | Single structure | 18.45 | 14.74 | 1.25 | 0.23 | |
| PC7 | Parking Lot + Sparse Woodland Grassland | Interactive structure | −22.16 | 14.74 | −1.50 | 0.15 | |
| PC8 | Sports Field | Single structure | −5.65 | 14.74 | −0.38 | 0.71 | |
| PC9 | Primary Park Road + Large Plaza | Interactive structure | −1.46 | 14.74 | −0.10 | 0.92 | |
| PC10 | Stream | Single structure | −29.93 | 14.74 | −2.03 | 0.06 | † |
| PC11 | Playground | Single structure | −33.65 | 14.74 | −2.28 | 0.03 | * |
| Principal Component | Element Features | Structure/ Interaction Term | β | SE | t | p | |
|---|---|---|---|---|---|---|---|
| PC1 | Sparse Woodland + Sparse Woodland Grassland + Tertiary Park Road | Interactive structure | 12.70 | 8.15 | 1.56 | 0.14 | |
| PC2 | Medium Plaza + Small Plaza | Interactive structure | 73.16 | 12.92 | 5.66 | <0.00 | ** |
| PC3 | Aquatic Plant Coverage Area + Lake + Dense Woodland | Interactive structure | −12.49 | 6.34 | −1.97 | 0.06 | † |
| PC4 | Primary Park Road + Open Grassland | Interactive structure | 54.69 | 8.01 | 6.83 | <0.00 | ** |
| PC5 | Secondary Park Road + Semi−open Grassland | Interactive structure | 165.31 | 15.87 | 10.42 | <0.00 | ** |
| PC6 | Pond | Single structure | −46.65 | 7.55 | −6.18 | <0.00 | ** |
| PC7 | Parking Lot + Sparse Woodland Grassland | Interactive structure | −64.49 | 6.75 | −9.56 | <0.00 | ** |
| PC8 | Sports Field | Single structure | 3.43 | 5.14 | 0.67 | 0.51 | |
| PC9 | Primary Park Road + Large Plaza | Interactive structure | 6.46 | 5.92 | 1.09 | 0.29 | |
| PC10 | Stream | Single structure | 14.60 | 7.06 | 2.07 | 0.05 | † |
| PC11 | Playground | Single structure | 0.30 | 6.04 | 0.05 | 0.96 | |
| PC2 × PC4 | (Medium Plaza + Small Plaza) × (Primary Park Road + Open Grassland) | Interaction term | 151.27 | 21.13 | 7.16 | <0.00 | ** |
| PC1 × PC2 | (Sparse Woodland + Sparse Woodland Grassland + Tertiary Park Road) × (Medium Plaza + Small Plaza) | Interaction term | 99.93 | 12.68 | 7.88 | <0.00 | ** |
| PC1 × PC7 | (Sparse Woodland + Sparse Woodland Grassland + Tertiary Park Road) × (Parking Lot + Sparse Woodland Grassland) | Interaction term | 68.43 | 8.96 | 7.64 | <0.00 | ** |
| PC3 × PC5 | (Aquatic Plant Coverage Area + Lake + Dense Woodland) × (Secondary Park Road + Semi−open Grassland) | Interaction term | −56.61 | 13.44 | −4.21 | <0.00 | ** |
| PC2 × PC5 | (Medium Plaza + Small Plaza) × (Secondary Park Road + Semi−open Grassland) | Interaction term | 44.59 | 11.83 | 3.77 | <0.00 | ** |
| PC6 × PC11 | (Pond) × (Playground) | Interaction term | −16.32 | 16.40 | −1.00 | 0.33 |
| Variable | Park Features | Type | β | SE | t | p | |
|---|---|---|---|---|---|---|---|
| PC1 | Sparse Woodland + Sparse Woodland Grassland + Tertiary Park Road | Element features | 42.94 | 14.41 | 2.98 | <0.00 | ** |
| PC2 | Medium Plaza + Small Plaza | Element features | 100.42 | 19.54 | 5.14 | <0.00 | ** |
| PC3 | Aquatic Plant Coverage Area + Lake + Dense Woodland | Element features | 15.21 | 18.26 | 0.83 | 0.41 | |
| PC4 | Primary Park Road + Open Grassland | Element features | 16.22 | 15.97 | 1.02 | 0.32 | |
| PC5 | Secondary Park Road + Semi-open Grassland | Element features | −8.00 | 12.14 | −0.66 | 0.51 | |
| PC6 | Pond | Element features | 53.20 | 16.71 | 3.18 | <0.00 | ** |
| PC7 | Parking Lot + Sparse Woodland Grassland | Element features | −19.17 | 11.40 | −1.68 | 0.10 | |
| PC8 | Sports Field | Element features | −4.02 | 10.39 | −0.39 | 0.70 | |
| PC9 | Primary Park Road + Large Plaza | Element features | −25.12 | 13.84 | −1.82 | 0.08 | † |
| PC10 | Stream | Element features | −35.50 | 23.28 | −1.53 | 0.14 | |
| PC11 | Playground | Element features | 13.05 | 17.93 | 0.73 | 0.47 | |
| Z- () | Vehicular Accessibility | Environmental features | 180.02 | 63.35 | 2.84 | <0.00 | ** |
| Z- () | Service capacity | Environmental features | −137.12 | 55.06 | −2.49 | 0.02 | * |
| Z- income | per capita disposable income | Environmental features | 58.66 | 19.88 | 2.95 | <0.00 | ** |
Disclaimer/Publisher’s Note: The statements, opinions and data contained in all publications are solely those of the individual author(s) and contributor(s) and not of MDPI and/or the editor(s). MDPI and/or the editor(s) disclaim responsibility for any injury to people or property resulting from any ideas, methods, instructions or products referred to in the content. |
© 2025 by the authors. Licensee MDPI, Basel, Switzerland. This article is an open access article distributed under the terms and conditions of the Creative Commons Attribution (CC BY) license (https://creativecommons.org/licenses/by/4.0/).
Share and Cite
Zeng, J.; Ai, K.; Lin, S.; Li, J.; Kong, N.; Ke, Y.; Chen, J.; Wang, J. An Empirical Study on the Interaction and Synergy Effects of Park Features on Park Vitality for Sustainable Urban Development. Sustainability 2025, 17, 8335. https://doi.org/10.3390/su17188335
Zeng J, Ai K, Lin S, Li J, Kong N, Ke Y, Chen J, Wang J. An Empirical Study on the Interaction and Synergy Effects of Park Features on Park Vitality for Sustainable Urban Development. Sustainability. 2025; 17(18):8335. https://doi.org/10.3390/su17188335
Chicago/Turabian StyleZeng, Jie, Ke Ai, Shiping Lin, Jilong Li, Niuniu Kong, Yilin Ke, Jiacheng Chen, and Jiawen Wang. 2025. "An Empirical Study on the Interaction and Synergy Effects of Park Features on Park Vitality for Sustainable Urban Development" Sustainability 17, no. 18: 8335. https://doi.org/10.3390/su17188335
APA StyleZeng, J., Ai, K., Lin, S., Li, J., Kong, N., Ke, Y., Chen, J., & Wang, J. (2025). An Empirical Study on the Interaction and Synergy Effects of Park Features on Park Vitality for Sustainable Urban Development. Sustainability, 17(18), 8335. https://doi.org/10.3390/su17188335
