A Two-Stage Sustainable Optimal Scheduling Strategy for Multi-Contract Collaborative Distributed Resource Aggregators
Abstract
1. Introduction
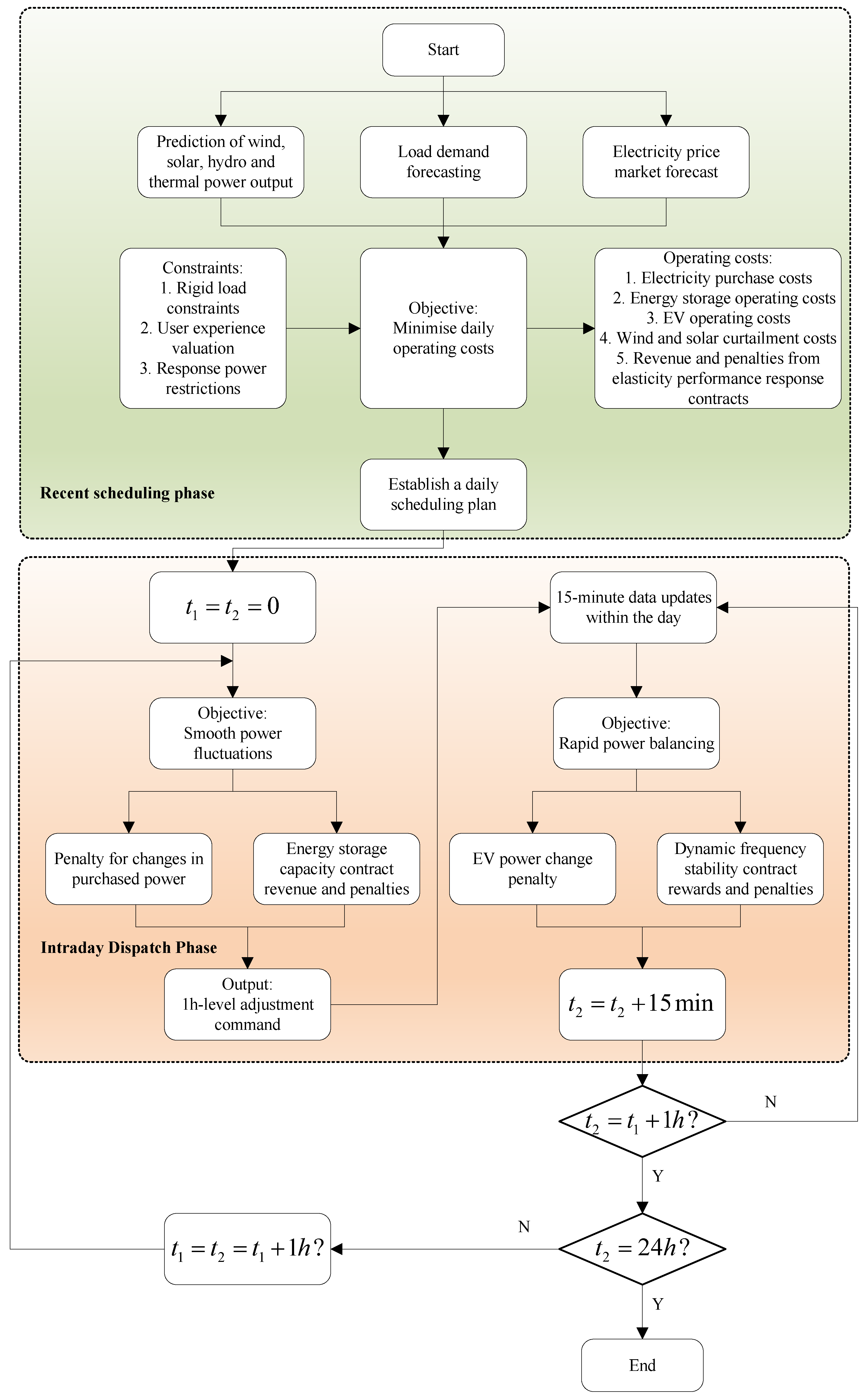
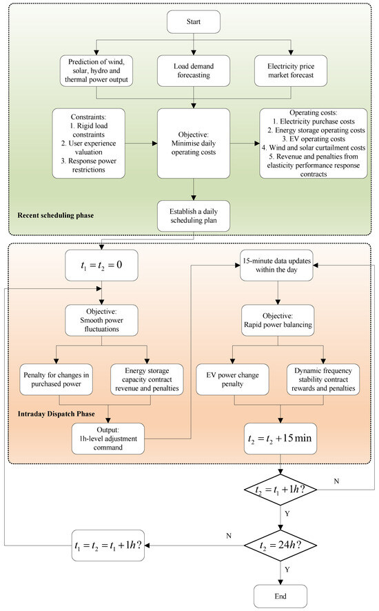
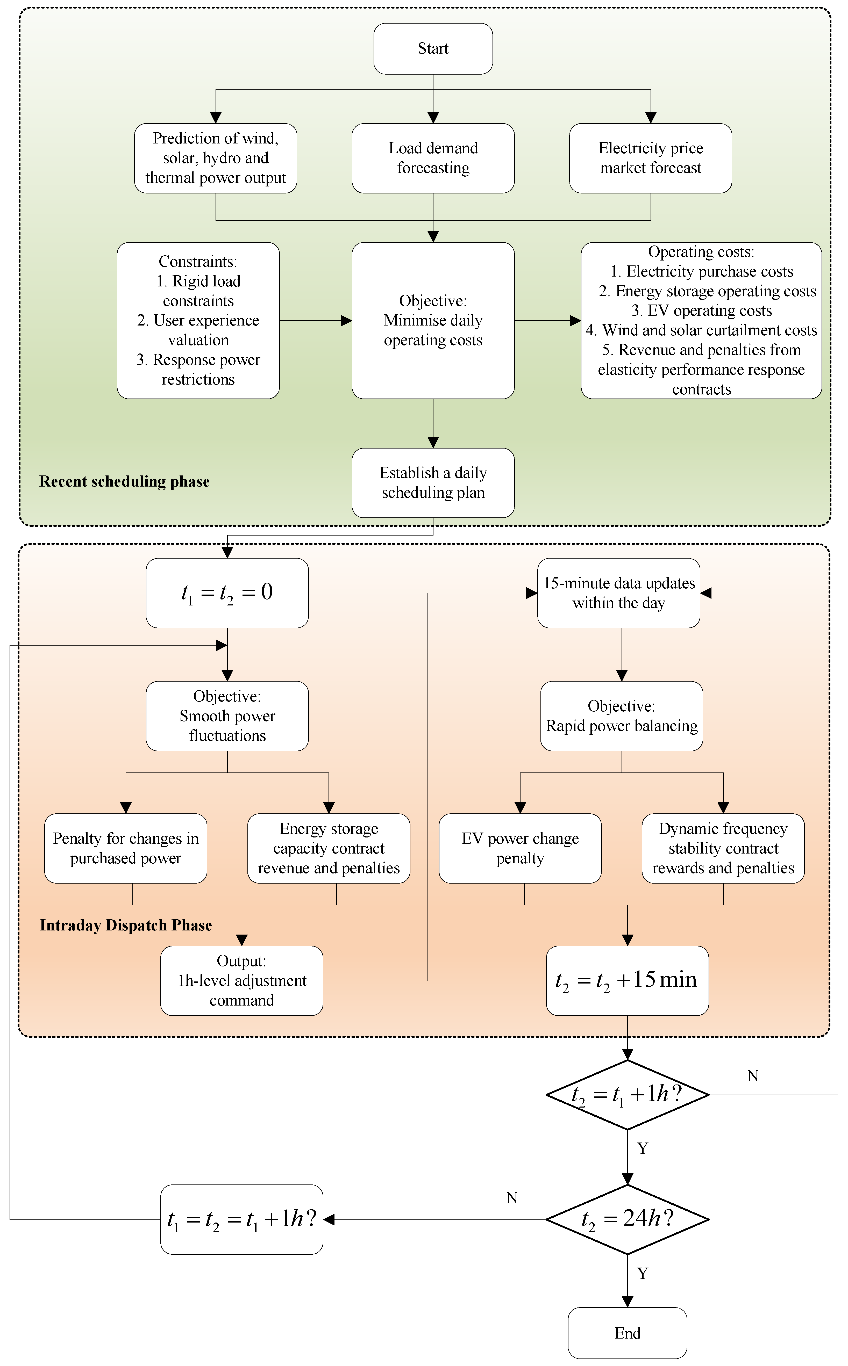
- By constructing a multi-contract coordinated scheduling framework, the elastic performance response, energy storage capacity, and dynamic frequency stability contracts are organically coupled within a unified model, achieving synergistic benefits among contracts;
- Based on this, user preference assessment and elastic performance response contracts are introduced during the day-ahead scheduling phase to dynamically incentivise demand-side participation, achieving significant optimisation of operational costs;
- In intraday scheduling, the long-term energy storage capacity contract is first used to mitigate large fluctuations, followed by the short-term dynamic frequency stability contract for minute-level fine-tuning, ultimately effectively enhancing the system’s fluctuation stability.
2. Fundamental Principle
2.1. DRA Fundamentals
2.2. Energy Storage Capacity Contracts
2.3. Flexible Energy Efficiency Response Contract
2.4. Dynamic Frequency Stability Contract
3. Model Framework Design
3.1. Problem Description
3.2. Objective Function
3.2.1. Day-Ahead Scheduling Phase
3.2.2. Intraday Long Time Scale Scheduling Phase
3.2.3. Intraday Short Time Scale Scheduling Phase
3.3. Restrictive Condition
3.3.1. Purchased Power
3.3.2. Purchased Power
3.3.3. Wind and Light Reductions
3.3.4. Energy Storage Equipment
3.3.5. Electric Vehicle Aggregators
3.3.6. Users
3.3.7. DRA Internal Power Balance Constraint
4. Solution Process
5. Case Study Analysis
5.1. Model Parameters
5.2. Optimisation Results and Analysis
5.2.1. Operating Cost Analysis
5.2.2. Frequency Modulation Results Analysis
5.2.3. Sensitivity Analysis
6. Conclusions
Author Contributions
Funding
Institutional Review Board Statement
Informed Consent Statement
Data Availability Statement
Conflicts of Interest
References
- Zeng, M.L.; Wei, G.; Zhu, L. Planning of electric vehicle charging-swapping-storage integrated station in AC/DC distribution network. Autom. Electr. Power Syst. 2021, 18, 52–60. [Google Scholar]
- Zhao, H.T.; Wang, B.; Pan, Z.G. Research and application of park-level multi-energy virtual power plants supporting cloud-cluster-end multi-level synergetic dispatch. Autom. Electr. Power Syst. 2021, 5, 111–121. [Google Scholar]
- Yang, L.B.; Cao, Y.; Wei, W. Configuration method of energy storage for wind farms considering wind power uncertainty and wind curtailment constraint. Autom. Electr. Power Syst. 2020, 16, 45–52. [Google Scholar]
- Tian, L.T.; Cheng, L.; Guo, J.B. A review on the study of management and interaction mechanism for distributed energy in virtual power plants. Power Syst. Technol. 2020, 6, 2097–2108. [Google Scholar]
- Li, M.Y.; Dong, Z. Pricing mechanism and optimal scheduling of virtual power plants containing distributed renewable energy and demand response loads. Integr. Intell. Energy 2024, 10, 12–17. [Google Scholar]
- Ju, L.W.; Li, H.H.; Zhao, J.W. Multi-objective stochastic scheduling optimization model for connecting a virtual power plant to wind-photovoltaic-electric vehicles considering uncertainties and demand response. Energy Convers. Manag. 2016, 1, 160–177. [Google Scholar] [CrossRef]
- Zhou, Y.Z.; Sun, G.Q.; Huang, W.J. Strategic bidding model for virtual power plant in different electricity markets considering electric vehicles and demand response. Power Syst. Technol. 2017, 6, 1759–1767. [Google Scholar]
- Zhang, K.J.; Ding, G.F.; Wen, M. Review of optimal dispatching technology and market mechanism design for virtual power plants. Integr. Intell. Energy 2022, 2, 60–72. [Google Scholar]
- Fan, S.; Liu, J.; Wu, Q. Optimal coordination of virtual power plant with photovoltaics and electric vehicles: A temporally coupled distributed online algorithm. Appl. Energy 2020, 277, 115583. [Google Scholar] [CrossRef]
- Zhang, W.G.; Song, J.; Guo, M.X. Load Balancing Management Strategy for Virtual Power Plants Considering Charging Demand of Electric Vehicles. Integr. Intell. Energy 2022, 9, 118–126. [Google Scholar]
- Sharma, S.; Abhyankar, A.R. Loss allocation for weakly meshed distribution system using analytical formulation of shapley value. IEEE Trans. Power Syst. 2017, 2, 1369–1377. [Google Scholar] [CrossRef]
- Li, Y.; Liu, W.J.; Shahidehpour, M. Optimal operation strategy for integrated natural gas generating unit and power-to-gas conversion facilities. IEEE Trans. Sustain. Energy 2018, 4, 1870–1879. [Google Scholar] [CrossRef]
- Mei, J.; Chen, C.; Wang, J.H. Coalitional game theory based local power exchange algorithm for networked microgrids. Appl. Energy 2019, 9, 133–141. [Google Scholar] [CrossRef]
- Wang, H.; Jia, Y.W.; Shi, M.G. A mutually beneficial operation framework for virtual power plants and electric vehicle charging stations. IEEE Trans. Smart Grid 2023, 6, 4634–4648. [Google Scholar] [CrossRef]
- Liu, J.H.; Liu, F. Research on optimized dispatching strategy of cascade hydropower-pumping-storage-wind-photovoltaic multi-energy complementary system based on deep reinforcement learning. Guangdong Electr. Power 2024, 5, 10–22. [Google Scholar]
- Zhang, N.; Yan, J.; Hu, C.G. Price-Matching-Based Regional Energy Market with Hierarchical Reinforcement Learning Algorithm. IEEE Trans. Ind. Inform. 2024, 9, 11103–11114. [Google Scholar] [CrossRef]
- Lin, Y.X.; Gao, H. Load prediction method of charging station based on SSA-VMD-BiLSTM model. Guangdong Electr. Power 2024, 6, 53–61. [Google Scholar]
- Wang, H.; Shi, M.; Xie, P.; Lai, C.S.; Li, K.; Jia, Y. Electric Vehicle Charging Scheduling Strategy for Supporting Load Flattening Under Uncertain Electric Vehicle Departures. J. Mod. Power Syst. Clean Energy 2023, 5, 1634–1645. [Google Scholar] [CrossRef]
- Wang, H.; Member, G.S.; Jia, Y.; Shi, M. A hybrid incentive program for managing electric vehicle charging flexibility. IEEE Trans. Smart Grid 2023, 1, 476–488. [Google Scholar] [CrossRef]
- Clegg, S.; Mancarella, P. Integrated Electrical and Gas Network Flexibility Assessment in Low-Carbon Multi-Energy Systems. IEEE Trans. Sustain. Energy 2016, 2, 718–731. [Google Scholar] [CrossRef]
- Li, Y.; Gao, D.W.; Gao, W.; Zhang, H.; Zhou, J. A Distributed Double-Newton Descent Algorithm for Cooperative Energy Management of Multiple Energy Bodies in Energy Internet. IEEE Trans. Ind. Inform. 2021, 9, 5993–6003. [Google Scholar] [CrossRef]
- Liu, Z.; Huang, B.; Li, Y.; Sun, Q.; Pedersen, T.B.; Gao, D.W. Pricing Game and Blockchain for Electricity Data Trading in Low-Carbon Smart Energy Systems. IEEE Trans. Ind. Inform. 2024, 4, 6446–6456. [Google Scholar] [CrossRef]
- Yang, L.; Li, X.; Sun, M.; Sun, C. Hybrid Policy-Based Reinforcement Learning of Adaptive Energy Management for the Energy Transmission-Constrained Island Group. IEEE Trans. Ind. Inform. 2023, 11, 10751–10762. [Google Scholar] [CrossRef]
- Yang, L.; Sun, Q.; Zhang, N.; Li, Y. Indirect Multi-Energy Transactions of Energy Internet with Deep Reinforcement Learning Approach. IEEE Trans. Power Syst. 2022, 5, 4067–4077. [Google Scholar] [CrossRef]
- Jiang, X.Y.; Sun, C.; Cao, L.L. Peer-to-peer energy trading with energy path conflict management in energy local area network. IEEE Trans. Smart Grid 2022, 3, 2269–2278. [Google Scholar] [CrossRef]
- Zhang, N.; Sun, M.; Yang, L.; Li, Y. Event-Triggered Distributed Hybrid Control Scheme for the Integrated Energy System. IEEE Trans. Sustain. Energy 2022, 2, 835–846. [Google Scholar] [CrossRef]
- Xin, A.; Hu, H.Y.; Hu, J.J.; Wang, K.Y.; Wang, H.Y.; Wang, Z. Distributionally Robust Bidding Strategy of Energy-Regulation Market for Electric Vehicle Aggregator based on Scenario Tree Probabilities. Electr. Power Constr. 2023, 12, 174–184. [Google Scholar]
- Gao, S.; Dai, R.X. Charging Control Strategy for Electric Vehicle Aggregation Participating in Frequency Regulation Ancillary Service Market. Autom. Electr. Power Syst. 2023, 18, 60–67. [Google Scholar]















| Parameter Category | Parameter Name | Numerical Values |
|---|---|---|
| Number of energy storage devices | 5 units | |
| Energy storage equipment | Single unit energy capacity | 50 MWh |
| Charging and discharging efficiency | 0.95 | |
| Number of EVs | 50 vehicles | |
| Single vehicle capacity | 20 MWh | |
| Electric Vehicle Aggregator | Initial charge state | 0.5 |
| Charging and discharging efficiency | 0.9 | |
| SOC lower limit/upper limit | 5%/95% | |
| Demand response incentives | 3.2 MWh | |
| Non-compliance cost for rigid load reduction | 1.5 MWh | |
| Penalty costs for wind and solar power curtailment | 5 MWh | |
| Contract parameters | Energy Storage Capacity Contract Rewards | 3.2 MWh |
| Penalties for non-fulfilment of energy storage capacity contracts | 5 MWh | |
| EV frequency modulation capacity or mileage contract rewards | 1.5 MWh | |
| Penalty for exceeding frequency modulation capacity | 5 MWh |
Disclaimer/Publisher’s Note: The statements, opinions and data contained in all publications are solely those of the individual author(s) and contributor(s) and not of MDPI and/or the editor(s). MDPI and/or the editor(s) disclaim responsibility for any injury to people or property resulting from any ideas, methods, instructions or products referred to in the content. |
© 2025 by the authors. Licensee MDPI, Basel, Switzerland. This article is an open access article distributed under the terms and conditions of the Creative Commons Attribution (CC BY) license (https://creativecommons.org/licenses/by/4.0/).
Share and Cite
Su, L.; Feng, W.; Kan, C.; Wei, M.; Su, R.; Yu, P.; Zhang, N. A Two-Stage Sustainable Optimal Scheduling Strategy for Multi-Contract Collaborative Distributed Resource Aggregators. Sustainability 2025, 17, 6767. https://doi.org/10.3390/su17156767
Su L, Feng W, Kan C, Wei M, Su R, Yu P, Zhang N. A Two-Stage Sustainable Optimal Scheduling Strategy for Multi-Contract Collaborative Distributed Resource Aggregators. Sustainability. 2025; 17(15):6767. https://doi.org/10.3390/su17156767
Chicago/Turabian StyleSu, Lei, Wanli Feng, Cao Kan, Mingjiang Wei, Rui Su, Pan Yu, and Ning Zhang. 2025. "A Two-Stage Sustainable Optimal Scheduling Strategy for Multi-Contract Collaborative Distributed Resource Aggregators" Sustainability 17, no. 15: 6767. https://doi.org/10.3390/su17156767
APA StyleSu, L., Feng, W., Kan, C., Wei, M., Su, R., Yu, P., & Zhang, N. (2025). A Two-Stage Sustainable Optimal Scheduling Strategy for Multi-Contract Collaborative Distributed Resource Aggregators. Sustainability, 17(15), 6767. https://doi.org/10.3390/su17156767

