The Application of Binary Logistic Regression in Modeling the Post-COVID-19 Effects on Food Security: In Search of Policy Recommendations in Promoting Sustainable Livelihoods for Food-Insecure Households
Abstract
1. Introduction
2. Literature Review
2.1. Impact of COVID-19 on Food Security
2.2. Binary Logistic Regression in Food Security Studies
2.3. Key Determinants of Food Security
3. Materials and Methods
3.1. Study Area
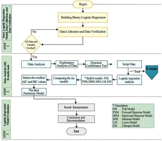
3.2. Binary Logistic Regression with R-Studio: A Model Design and Its Steps
- STEP ONE. Step 1 involved gathering data to meet the established criteria for addressing the research questions posed in the study as part of constructing the logistic regression model. Subsequently, the data underwent additional verification to determine its suitability for the study.
3.2.1. Building Binary Logistic Regression
3.2.2. Data Collection and Data Verification
- STEP TWO. Step 2 was proceeding to the stage of logistic regression analysis. The process began with exploratory data analysis, which created a script using the obtained field data. This script was then used to facilitate logistic regression analysis in R-Studio. In this analysis, six models were derived using patterns and literature studies. The six models were created to promote the comparison of analysis findings based on the lowest AIC and BIC values.
3.2.3. Data Analysis, Exploratory Analysis Data, and Hypothesis
3.2.4. Logistic Regression with R-Studio
3.3. Data Analysis with R-Studio
3.3.1. Outliers
- a.
- Graphical Method or Scatter Plot.
- b.
- Box Plot.
- c.
- Standardized residual to-i (Equation (7)).
- d.
- Cook’s Distance.
3.3.2. The Concept of Akaike Information Criterion (AIC)
- The delta AIC;
- The Akaike weights.
- A value below 2 signifies that the candidate model is nearly as excellent as the best model, where substantial evidence exists to support it.
- There is a marked decrease in the support for the candidate model between 4 and 7.
- When the candidate model receives a score greater than 10, it implies it has very little support, making it highly improbable that it is the best model.
3.3.3. The Concept of Bayesian Information Criterion (BIC)
- STEP THREE. Step 3 was the final step. The research findings were compared to past research to draw conclusions and offer recommendations for future researchers, as discussed below, to inform future research on food security.
4. Results
4.1. Exploratory Data Analysis
4.2. Outlier Analysis
4.2.1. The Cook’s Distance Method
4.2.2. Multicollinearity
4.3. Results of the Logistic Regression Analysis
4.3.1. Full Model
4.3.2. Forward Stepwise Model
4.3.3. Backward Stepwise Model
4.3.4. Minimal Model
4.3.5. Ethiopia Model
4.3.6. Luwu Model
5. Discussions
6. Conclusions
Author Contributions
Funding
Institutional Review Board Statement
Informed Consent Statement
Data Availability Statement
Acknowledgments
Conflicts of Interest
Appendix A. Steps in Logistic Regression Analysis Using R-Studio Tools

- When analyzing data using R, the first step is to input data. There are many ways to import data. Here, we use the read Excel syntax in the library. Create data coding in the TXT menu and import it into the R-Studio application.
- When using R-Studio and in conditions connected to the internet, there will usually be a statement above that some libraries have not been installed.
- In performing modeling, the dependent variable name is written before the ~ sign, and all independent variables are written after the ~ sign.
- Exploratory analysis of data to check data correlation, create a heatmap, and create a correlation matrix.
- Analyze the response of the dependent variable to the independent variable.
- Determining which variables have a partial effect will be continued with a partial test (Wald Test).
- Regress, analyze, and test the model in the equation:
- Full models, i.e., all columns (predictors), are used for modeling food security.
- Forward stepwise logistic regression: An approach to stepwise regression in which the process commences with a NULL model and incrementally incorporates variables that optimally enhance the model until the stopping criteria are satisfied (representing the best model).
- Backward stepwise logistic regression: a type of regression analysis that starts with a model that includes all available predictors and then systematically removes predictors that are not statistically significant.
- Minimal model: Select significant variables from the previous model test and add one significant variable from scientific articles related to household food security status.
- Models are derived from previous research results (articles) using the article equation model, and then the data used is the researcher’s data. Two models are used in the article.
- Model Comparison: The ANOVA function accepts the model object as a parameter and produces an ANOVA that assesses if the more intricate model is significantly superior at representing the data compared to the simpler model. Suppose the resulting p-value is sufficiently tiny (often below 0.05).
- Examine the six models’ differences and similarities by comparing their Akaike and Bayesian information criterion (AIC) values.
References
- Beckman, J.; Countryman, A.M. The Importance of Agriculture in the Economy: Impacts from COVID-19. Am. J. Agric. Econ. 2021, 103, 1595–1611. [Google Scholar] [CrossRef] [PubMed]
- Darwis, K.; Salam, M.; Munizu, M.; Diansari, P. The Influence of Household Characteristics, Income, and Technology Access on Household Food Security Post-COVID-19 Pandemic. IOP Conf. Ser. Earth Environ. Sci. 2024, 1364, 012014. [Google Scholar] [CrossRef]
- Fatmah, F. Factors associated with food security in Depok City, Indonesia during the COVID-19 pandemic: A cross-sectional study. Front. Sustain. Food Syst. 2024, 8, 1327887. [Google Scholar] [CrossRef]
- Balgah, R.A.; Benjamin, E.O.; Kimengsi, J.N.; Buchenrieder, G. COVID-19 impact on agriculture and food security in Africa. A systematic review and meta-analysis. World Dev. Perspect. 2023, 31, 100523. [Google Scholar] [CrossRef]
- World Health Organization. COVID-19 Weekly Epidemiological Update; WHO: Geneva, Switzerland, 2023.
- UNICEF. COAR Indonesia Indonesia-2021-COAR; UNICEF: New York, NY, USA, 2021. [Google Scholar]
- Cottafava, D.; Gastaldo, M.; Quatraro, F.; Santhiá, C. Modeling economic losses and greenhouse gas emissions reduction during the COVID-19 pandemic: Past, present, and future scenarios for Italy. Econ. Model. 2022, 110, 105807. [Google Scholar] [CrossRef]
- Ilesanmi, F.F.; Ilesanmi, O.S.; Afolabi, A.A. The effects of the COVID-19 pandemic on food losses in the agricultural value chains in Africa: The Nigerian case study. Public Health Pract. 2021, 2, 100087. [Google Scholar] [CrossRef]
- Hammond, J.; Siegal, K.; Milner, D.; Elimu, E.; Vail, T.; Cathala, P.; Gatera, A.; Karim, A.; Lee, J.-E.; Douxchamps, S.; et al. Perceived effects of COVID-19 restrictions on smallholder farmers: Evidence from seven lower- and middle-income countries. Agric. Syst. 2022, 198, 103367. [Google Scholar] [CrossRef]
- Clapp, J.; Moseley, W.G. This food crisis is different: COVID-19 and the fragility of the neoliberal food security order. J. Peasant Stud. 2020, 47, 1393–1417. [Google Scholar] [CrossRef]
- Gulseven, O.; Al Harmoodi, F.; Al Falasi, M.; ALshomali, I. How the COVID-19 Pandemic Will Affect the UN Sustainable Development Goals? 2020. Available online: https://papers.ssrn.com/sol3/papers.cfm?abstract_id=3592933 (accessed on 20 February 2023).
- Boughton, D.; Goeb, J.; Lambrecht, I.; Mather, D.; Headey, D.D. Strengthening Smallholder Agriculture is Essential to Defend Food and Nutrition Security and Rural Livelihoods in Myanmar Against the COVID-19 Threat: Elements for a Proactive Response; IFPRI: Washington, DC, USA, 2020. [Google Scholar]
- Headey, D.; Cho, A.; Goudet, S.; Oketch, J.A.; Oo, T.Z. The Impacts of the COVID-19 Crisis on Maternal and Child Malnutrition in Myanmar What to Expect, and How to Protect Background: Pre-COVID-19 Nutritional Vulnerabilities in Myanmar; IFPR: Washington, DC, USA, 2020. [Google Scholar]
- Nelson, E.; Bangham, C.; Modi, S.; Liu, X.; Codner, A.; Milton Hicks, J.; Greece, J. Understanding the impacts of COVID-19 on the determinants of food insecurity: A state-specific examination. Prev. Med. Rep. 2022, 28, 101871. [Google Scholar] [CrossRef]
- Balana, B.B.; Ogunniyi, A.; Oyeyemi, M.; Fasoranti, A.; Edeh, H.; Andam, K. COVID-19, food insecurity and dietary diversity of households: Survey evidence from Nigeria. Food Secur. 2023, 15, 219–241. [Google Scholar] [CrossRef]
- Abu Nahleh, Y.; Al Ali, B.; Al Ali, H.; Alzarooni, S.; Almulla, S.; Alteneiji, F. The Impact of COVID-19 on Supply Chain in UAE Food Sector. Sustainability 2023, 15, 8859. [Google Scholar] [CrossRef]
- Hart, T.G.B.; Davids, Y.D.; Rule, S.; Tirivanhu, P.; Mtyingizane, S. The COVID-19 pandemic reveals an unprecedented rise in hunger: The South African Government was ill-prepared to meet the challenge. Sci. Afr. 2022, 16, e01169. [Google Scholar] [CrossRef]
- Bhattacharjee, K.; Behera, B. Determinants of household vulnerability and adaptation to floods: Empirical evidence from the Indian State of West Bengal. Int. J. Disaster Risk Reduct. 2018, 31, 758–769. [Google Scholar] [CrossRef]
- Vittuari, M.; Masotti, M.; Iori, E.; Falasconi, L.; Gallina Toschi, T.; Segrè, A. Does the COVID-19 external shock matter on household food waste? The impact of social distancing measures during the lockdown. Resour. Conserv. Recycl. 2021, 174, 105815. [Google Scholar] [CrossRef]
- Lauren, B.N.; Silver, E.R.; Faye, A.S.; Woo Baidal, J.A.; Ozanne, E.M.; Hur, C. Predictors of household food insecurity in the United States during the COVID-19 pandemic. medRxiv 2020. [Google Scholar] [CrossRef]
- Tan, S.T.; Shahril, P.I.A. Moderate-to-severe food insecurity is positively correlated with the risk of eating disorders in the aftermath of the COVID-19 pandemic. Ethics Med. Public Health 2023, 27, 100874. [Google Scholar] [CrossRef]
- Bochtis, D.; Benos, L.; Lampridi, M.; Marinoudi, V.; Pearson, S.; Sørensen, C.G. Agricultural workforce crisis in light of the COVID-19 pandemic. Sustainability 2020, 12, 8212. [Google Scholar] [CrossRef]
- Workie, E.; Mackolil, J.; Nyika, J.; Ramadas, S. Deciphering the impact of COVID-19 pandemic on food security, agriculture, and livelihoods: A review of the evidence from developing countries. Curr. Res. Environ. Sustain. 2020, 2, 100014. [Google Scholar] [CrossRef] [PubMed]
- Yao, H.; Zuo, X.; Zuo, D.; Lin, H.; Huang, X.; Zang, C. Study on soybean potential productivity and food security in China under the influence of COVID-19 outbreak. Geogr. Sustain. 2020, 1, 163–171. [Google Scholar] [CrossRef]
- Adelodun, B.; Kareem, K.Y.; Kumar, P.; Kumar, V.; Choi, K.S.; Yadav, K.K.; Yadav, A.; El-Denglawey, A.; Cabral-Pinto, M.; Son, C.T.; et al. Understanding the impacts of the COVID-19 pandemic on sustainable agri-food system and agroecosystem decarbonization nexus: A review. J. Clean. Prod. 2021, 318, 128451. [Google Scholar] [CrossRef]
- Portinho, J.L.; Silva, M.S.G.M.; Queiroz, J.F.; de Barros, I.; Campos Gomes, A.C.; Losekann, M.E.; Koga-Vicente, A.; Spinelli-Araujo, L.; Vicente, L.E.; Rodrigues, G.S. Integrated indicators for assessment of best management practices in tilapia cage farming. Aquaculture 2021, 545, 737136. [Google Scholar] [CrossRef]
- Zambrano, K.T.; Imani, M.; Cunha, D.G.F. COVID-19 and organisational resilience in Brazil’s water sector. Sci. Total Environ. 2022, 848, 157637. [Google Scholar] [CrossRef] [PubMed]
- Kent, K.; Murray, S.; Penrose, B.; Auckland, S.; Godrich, S.; Lester, E.; Visentin, D. Food insecure households faced greater challenges putting healthy food on the table during the COVID-19 pandemic in Australia. Appetite 2022, 169, 105815. [Google Scholar] [CrossRef]
- Cochran, W.G. Sampling Techniques, 3rd ed.; John Wiley: Hoboken, NJ, USA, 1977. [Google Scholar]
- Cabal-Prieto, A.; Sánchez-Arellano, L.; Herrera-Corredor, J.A.; Rodríguez-Miranda, J.; Prinyawiwatkul, W.; Ramón-Canul, L.G.; Toledano-Toledano, F.; Rodríguez-Buenfil, I.M.; Ramírez-Sucre, M.O.; Hernández-Salinas, G.; et al. Effects of COVID-19 on sensory and cognitive perception of mild and severe diagnosed and recovered patients versus healthy consumers. J. Sens. Stud. 2023, 38, e12798. [Google Scholar] [CrossRef]
- Maredia, M.; Adenikinju, A.; Belton, B.; Chapoto, A.; Faye, N.F.; Liverpool-Tasie, S.; Olwande, J.; Reardon, T.; Thériault, V.; Tschirley, D. COVID-19’s impacts on incomes and food consumption in urban and rural areas are surprisingly similar: Evidence from five African countries. Glob. Food Sec. 2022, 33, 100633. [Google Scholar] [CrossRef] [PubMed]
- Tabe-Ojong, M.P.J.; Gebrekidan, B.; Nshakira-Rukundo, E.; Börner, J.; Heckelei, T. COVID-19 in rural Africa: Food access disruptions, food insecurity and coping strategies in Kenya, Namibia, and Tanzania. Agric. Econ. 2022, 53, 719–738. [Google Scholar] [CrossRef] [PubMed]
- Pampel, F.C. Logistic Regression A Primer; Sage Publications: Thousand Oaks, CA, USA, 2000. [Google Scholar]
- Salam, M.; Rukka, R.M.; Samma, M.A.-N.K.; Tenriawaru, A.N.; Rahmadanih; Muslim, A.I.; Ali, H.N.B.; Ridwan, M. The causal-effect model of input factor allocation on maize production: Using binary logistic regression in search for ways to be more productive. J. Agric. Food Res. 2024, 16, 101094. [Google Scholar] [CrossRef]
- Shedlock, C.J.; Stumpo, K.A. Data parsing in mass spectrometry imaging using R Studio and Cardinal: A tutorial. J. Mass Spectrom. Adv. Clin. Lab 2022, 23, 58–70. [Google Scholar] [CrossRef]
- Ranganathan, P.; Pramesh, C.; Aggarwal, R. Common pitfalls in statistical analysis: Logistic regression. Perspect. Clin. Res. 2017, 8, 148–151. [Google Scholar] [CrossRef]
- Fabozzi, F.J.; Focardi, S.M.; Rachev, S.T.; Arshanapalli, B.G. Appendix E: Model Selection Criterion: AIC and BIC. In The Basics of Financial Econometrics; Wiley: Hoboken, NJ, USA, 2014; pp. 399–403. [Google Scholar]
- Daoud, J. Multicollinearity and Regression Analysis. J. Phys. Conf. Ser. 2017, 949, 012009. [Google Scholar] [CrossRef]
- Suh, N.N.; Nyiawung, R.A.; Abay, C.F. Food security and coping strategies for COVID-19 disruptions among farming households in Cameroon. Food Humanit. 2023, 1, 614–625. [Google Scholar] [CrossRef]
- Ahn, J.; Briers, G.; Baker, M.; Price, E.; Sohoulande Djebou, D.C.; Strong, R.; Piña, M.; Kibriya, S. Food security and agricultural challenges in West-African rural communities: A machine learning analysis. Int. J. Food Prop. 2022, 25, 827–844. [Google Scholar] [CrossRef]
- Luo, R.F.; Liu, C.F.; Gao, J.J.; Wang, T.Y.; Zhi, H.Y.; Shi, P.F.; Huang, J.K. Impacts of the COVID-19 pandemic on rural poverty and policy responses in China. J. Integr. Agric. 2020, 19, 2946–2964. [Google Scholar] [CrossRef]
- Arndt, C.; Davies, R.; Gabriel, S.; Harris, L.; Makrelov, K.; Robinson, S.; Levy, S.; Simbanegavi, W.; van Seventer, D.; Anderson, L. COVID-19 lockdowns, income distribution, and food security: An analysis for South Africa. Glob. Food Sec. 2020, 26, 100410. [Google Scholar] [CrossRef]
- Elolu, S.; Agako, A.; Okello, D.M. Household food security, child dietary diversity and coping strategies among rural households. The case of Kole District in northern Uganda. Dialogues Health 2023, 3, 100149. [Google Scholar] [CrossRef]
- Glauber, J.W.; Laborde Debucquet, D.; Martin, W.; Vos, R. COVID-19: Trade restrictions are worst possible response to safeguard food security. In COVID-19 and Global Food Security; IFPRI: Washington, DC, USA, 2020; Available online: https://ideas.repec.org/h/fpr/ifpric/133833.html (accessed on 23 February 2023).
- Mhlanga, D.; Ndhlovu, E. Socio-Economic Implications of the COVID-19 Pandemic for Smallholder Livelihoods in Zimbabwe. Socio-Ec. Sahar. J. 2020, 1, 5–24. [Google Scholar]
- Fiorella, K.J.; Bageant, E.R.; Mojica, L.; Obuya, J.A.; Ochieng, J.; Olela, P.; Otuo, P.W.; Onyango, H.O.; Aura, C.M.; Okronipa, H. Small-scale fishing households facing COVID-19: The case of Lake Victoria, Kenya. Fish. Res. 2021, 237, 105856. [Google Scholar] [CrossRef]
- Bundervoet, T.; Dávalos, M.E.; Garcia, N. The short-term impacts of COVID-19 on households in developing countries: An overview based on a harmonized dataset of high-frequency surveys. World Dev. 2022, 153, 105844. [Google Scholar] [CrossRef]
- Iranmanesh, M.; Ghobakhloo, M.; Nilashi, M.; Tseng, M.; Senali, M.G.; Abbasi, G.A. Impacts of the COVID-19 Pandemic on Household Food Waste Behaviour: A Systematic Review. Appetite 2022, 176, 106127. [Google Scholar] [CrossRef] [PubMed]
- Shifat, Z.F.; Alam, M.J.; Begum, I.A.; Iqbal, M.A.; Sarma, P.K.; McKenzie, A.M. The association between household’s asset ownership and food security: Panel data evidence from Bangladesh. Front. Sustain. Food Syst. 2025, 8, 1479410. [Google Scholar] [CrossRef]
- Gebreyes, M.; Müller-Mahn, D.; Teklu, A.; Simane, B. Local food system disruptions: Insights from the effect of COVID-19 on the livelihood of smallholder farmers in Koga irrigation scheme, Amara Region, Ethiopia. Front. Sustain. Food Syst. 2024, 8, 1421431. [Google Scholar] [CrossRef]
- Yazew, T.; Daba, A.; Hordofa, L.; Garedew, G.; Negash, A.; Merga, G.; Bakala, T. COVID-19 related factors to food security and dietary diversity among urban households in western Oromia, Ethiopia. Heliyon 2023, 9, e14476. [Google Scholar] [CrossRef] [PubMed]
- Kehinde, A.; Ojo, T.; Ogunleye, A.; Ogundeji, A. Impact of access to cash remittances on cocoa yield in Southwestern Nigeria. Sustain. Futur. 2024, 7, 100168. [Google Scholar] [CrossRef]
- Kaahwa, R.M.; Oyet, S.M.; Muggaga, C.; Okello-Uma, I. The influence of sugarcane growing by smallholder farmers on household livelihood, food security, and nutrition status of children below five years in mid-western Uganda. J. Agric. Food Res. 2023, 14, 100895. [Google Scholar] [CrossRef]
- Dessie, T.A.; Demsie, B.S. Rural household resilience to food insecurity in Mekiet district, Ethiopia. Front. Sustain. Food Syst. 2024, 8, 1391904. [Google Scholar] [CrossRef]
- Amare, M.; Abay, K.; Tiberti, L.; Chamberlin, J. Impacts of COVID-19 on Food Security: Panel Data Evidence from Nigeria; IFPRI: Washington, DC, USA, 2020. [Google Scholar]
- Elsahoryi, N.; Al-Sayyed, H.; Odeh, M.; McGrattan, A.; Hammad, F. Effect of COVID-19 on food security: A cross-sectional survey. Clin. Nutr. ESPEN 2020, 40, 171–178. [Google Scholar] [CrossRef]
- Sundram, P. Food security in ASEAN: Progress, challenges and future. Front. Sustain. Food Syst. 2023, 7, 1260619. [Google Scholar]
- de Haro Mota, R.; Ortiz-Jiménez, M.A.; Blas-Yañez, S. Factorial effects contributing to food security in Mexico during COVID-19 context. J. Agric. Food Res. 2024, 15, 100999. [Google Scholar] [CrossRef]
- Diansari, P.; Nanseki, T. Perceived food security status—A case study of households in North Luwu, Indonesia. Nutr. Food Sci. 2015, 45, 83–96. [Google Scholar] [CrossRef]
- Hoenink, J.C.; Huang, Y.; Keeble, M.; Mackenbach, J.D.; Pinho, M.G.M.; Burgoine, T.; Adams, J. Socioeconomic distribution of food outlet availability through online food delivery services in seven European countries: A cross-sectional study. Health Place 2023, 84, 103135. [Google Scholar] [CrossRef]
- Acton, R.B.; Vanderlee, L.; Cameron, A.J.; Goodman, S.; Jáuregui, A.; Sacks, G.; White, C.M.; White, M.; Hammond, D. Self-Reported Impacts of the COVID-19 Pandemic on Diet-Related Behaviors and Food Security in 5 Countries: Results from the International Food Policy Study 2020. J. Nutr. 2022, 152, 35S–46S. [Google Scholar] [CrossRef] [PubMed]
- Ejeromedoghene, O.; Tesi, J.N.; Uyanga, V.A.; Adebayo, A.O.; Nwosisi, M.C.; Tesi, G.O.; Akinyeye, R.O. Food security and safety concerns in animal production and public health issues in Africa: A perspective of COVID-19 pandemic era. Ethics Med. Public Health 2020, 15, 100600. [Google Scholar] [CrossRef] [PubMed]
- Tesfaye, T.; Nayak, D. Does participation in non-farm activities provide food security? Evidence from rural Ethiopia. Cogent Soc. Sci. 2022, 8, 2108230. [Google Scholar] [CrossRef]
- Byker Shanks, C.; Houghtaling, B.; Shanks, J.; Grocke-Dewey, M.; Webber, E.; Andress, L.; Hardison-Moody, A.; Patton-Lopez, M.; Haynes-Maslow, L. Disparities in dietary practices during the COVID-19 pandemic by food security status. Prev. Med. Rep. 2022, 28, 101830. [Google Scholar] [CrossRef]







| Variable | Collinearity Statistic | Variables | Collinearity Statistic |
|---|---|---|---|
| RA | 2.583 | GHH | 1.121 |
| EHH | 3.674 | NCF | 2.141 |
| NFD | 1.465 | PBW | 1.535 |
| HIc | 2.632 | SIc | 1.155 |
| ToH | 3.125 | CIc | 1.229 |
| LoR | 3.229 | AFS | 2.074 |
| Predictor Variables | Estimate | Standard Error | Z Value | Pr (>|z|) |
|---|---|---|---|---|
| (intercept) | −7.050 | 2.742 | −2.571 | 0.010 |
| RA | −6.591 × 10−2 | 4.679 × 10−2 | −1.409 | 0.158 |
| EHH | 7.085 × 10−1 | 1.768 × 10−1 | 4.008 | 6.13 × 10–5 *** |
| NFD | −5.351 × 10−2 | 2.637 × 10−1 | −0.203 | 0.839 |
| HIc | 1.821 × 10−6 | 3.866 × 10−7 | 4.711 | 2.47 × 10–6 *** |
| ToH | −1.712 | 1.134 | −1.509 | 0.131 |
| LoR | −1.807 | 1.212 | −1.491 | 0.136 |
| GHH | 9.591 × 10−1 | 9.181 × 10−1 | 1.045 | 0.296 |
| NFD | −4.523 × 10−1 | 8.446 × 10−1 | −0.536 | 0.592 |
| PBW | −6.562 × 10−1 | 8.325 × 10−1 | −0.788 | 0.430 |
| SIc | −1.231 × 10−1 | 5.691 × 10−1 | −0.216 | 0.828 |
| CIc | 8.934 × 10−1 | 6.017 × 10−1 | 1.485 | 0.137 |
| AFS | −1.399 × 10−2 | 8.636 × 10−1 | −0.016 | 0.987 |
| Predicted variable: household food security (HFS) AIC value = 121.84; BIC value = 167.97 | ||||
| Estimate | Standard Error | Z Value | Pr (>|z|) | |
|---|---|---|---|---|
| (intercept) | −8.151 | 1.247 | −6.534 | 6.39 × 10−11 |
| HIc | 1.491 × 10−6 | 2.575 × 10−7 | 5.793 | 6.91 × 10−9 *** |
| EHH | 5.918 × 10−1 | 1.353 × 10−1 | 4.375 | 1.21 × 10–5 *** |
| ToH | −1729 | 1.010 | −1.711 | 0.087 |
| Predicted variable: household food security (HFS) AIC value = 112.03; BIC value = 129.30 | ||||
| Estimate | Standard Error | Z Value | Pr (>|z|) | |
|---|---|---|---|---|
| (intercept) | −8.657 | 1.401 | −6.180 | 6.43 × 10−10 |
| EHH | 6.095 × 10−1 | 1.481 × 10−1 | 4.116 | 3.86 × 10−5 *** |
| Hic | 1.526 × 10−6 | 2.741 × 10−7 | 5.568 | 2.58 × 10−8 *** |
| LoR | −2.220 | 1.161 | −1.912 | 0.0559 |
| CIc | 8.434 × 10−1 | 5.623 × 10−1 | 1.500 | 0.1337 |
| Predicted variable: household food security (HFS) AIC value = 111.96; BIC value = 126.22 | ||||
| Estimate | Standard Error | Z Value | Pr (>|z|) | |
|---|---|---|---|---|
| (intercept) | −2.471 × 10−1 | 4.242 × 10−2 | −5.825 | 1.72 × 10−8 |
| AFS | 1.829 × 10−1 | 5.962 × 10−2 | 3.068 | 0.00239 *** |
| EHH | 4.648 × 10−2 | 5.524 × 10−3 | 8.413 | 2.96 × 10–15 *** |
| HIc | 8.467 × 10−8 | 1.374 × 10−8 | 6.162 | 2.81 × 10–9 *** |
| Predicted variable: household food security (HFS) AIC value = 76.04; BIC value = 93.79 | ||||
| Estimate | Standard Error | Z Value | Pr (>|z|) | |
|---|---|---|---|---|
| (intercept) | −6.530 | 1.171 | −5.576 | 2.46 × 10−8 |
| AFS | −2.290 × 10−1 | 8.084 × 10−1 | −0.283 | 0.777 |
| NFD | −1.381 × 10−1 | 2.235 × 10−1 | −0.618 | 0.537 |
| ToH | 1.420 × 10−6 | 3.015 × 10−7 | 4.710 | 2.48 × 10–6 *** |
| CIc | 8.434 × 10−1 | 5.623 × 10−1 | 1.500 | 0.1337 |
| Predicted variable: household food security (HFS) AIC value = 116.71; BIC value = 134.46. | ||||
| Estimate | Standard Error | Z Value | Pr (>|z|) | |
|---|---|---|---|---|
| (intercept) | −6.973 | 9.562 × 10−1 | −7.293 | 3.04 × 10−13 |
| EHH | 4.335 × 10−1 | 9.068 × 10−2 | 4.780 | 1.75 × 10–6 *** |
| HIc | 1.391 × 10−6 | 2.952 × 10−7 | 4.713 | 2.45 × 10–6 *** |
| AFS | −2.874 × 10−1 | 8.094 × 10−1 | −0.355 | 0.722 |
| Predicted variable: household food security (HFS) AIC value = 115.10; BIC value = 129.71 | ||||
| No. | Types of Models | AIC | BIC | Significant Variable |
|---|---|---|---|---|
| 1. | Full Model (FM) | 121.84 | 167.97 | EHH (6.13 × 10–5 ***) HIc (2.47 × 10–6 ***) |
| 2. | Forward Stepwise Model (FSM) | 112.03 | 129.30 | HIc (6.91 × 10−9 ***) EHH (1.21 × 10–5 ***) |
| 3. | Backward Stepwise Model (BSM) | 111.96 | 126.22 | EHH (3.86 × 10−5 ***) HIc (2.58 × 10−8 ***) |
| 4. | Minimal Model (MM) | 76.04 | 93.79 | AFS (0.00239 ***) EHH (2.96 × 10–15 ***) HIc (2.81 × 10–9 ***) |
| 5. | Ethiopian Model (EM) | 116.71 | 134.46 | ToH (2.48 × 10–6 ***) |
| 6. | Luwu Model (LM) | 115.10 | 129.71 | EHH (1.75 × 10–6 ***) HIc (2.45 × 10–6 ***) |
Disclaimer/Publisher’s Note: The statements, opinions and data contained in all publications are solely those of the individual author(s) and contributor(s) and not of MDPI and/or the editor(s). MDPI and/or the editor(s) disclaim responsibility for any injury to people or property resulting from any ideas, methods, instructions or products referred to in the content. |
© 2025 by the authors. Licensee MDPI, Basel, Switzerland. This article is an open access article distributed under the terms and conditions of the Creative Commons Attribution (CC BY) license (https://creativecommons.org/licenses/by/4.0/).
Share and Cite
Darwis, K.; Salam, M.; Munizu, M.; Diansari, P.; Bulkis, S.; Rahmadanih; Jamil, M.H.; Fudjaja, L.; Akhsan; Wulandary, A.; et al. The Application of Binary Logistic Regression in Modeling the Post-COVID-19 Effects on Food Security: In Search of Policy Recommendations in Promoting Sustainable Livelihoods for Food-Insecure Households. Sustainability 2025, 17, 6375. https://doi.org/10.3390/su17146375
Darwis K, Salam M, Munizu M, Diansari P, Bulkis S, Rahmadanih, Jamil MH, Fudjaja L, Akhsan, Wulandary A, et al. The Application of Binary Logistic Regression in Modeling the Post-COVID-19 Effects on Food Security: In Search of Policy Recommendations in Promoting Sustainable Livelihoods for Food-Insecure Households. Sustainability. 2025; 17(14):6375. https://doi.org/10.3390/su17146375
Chicago/Turabian StyleDarwis, Khaeriyah, Muslim Salam, Musran Munizu, Pipi Diansari, Sitti Bulkis, Rahmadanih, Muhammad Hatta Jamil, Letty Fudjaja, Akhsan, Ayu Wulandary, and et al. 2025. "The Application of Binary Logistic Regression in Modeling the Post-COVID-19 Effects on Food Security: In Search of Policy Recommendations in Promoting Sustainable Livelihoods for Food-Insecure Households" Sustainability 17, no. 14: 6375. https://doi.org/10.3390/su17146375
APA StyleDarwis, K., Salam, M., Munizu, M., Diansari, P., Bulkis, S., Rahmadanih, Jamil, M. H., Fudjaja, L., Akhsan, Wulandary, A., Ridwan, M., & Ali, H. N. B. (2025). The Application of Binary Logistic Regression in Modeling the Post-COVID-19 Effects on Food Security: In Search of Policy Recommendations in Promoting Sustainable Livelihoods for Food-Insecure Households. Sustainability, 17(14), 6375. https://doi.org/10.3390/su17146375

