Can the Development of Green Fertilizers by Science and Technology Backyards Promote Green Production by Farmers? An Evolutionary Game Analysis of a Tripartite Interaction
Abstract
1. Introduction
2. Materials and Methods
2.1. Application of Evolutionary Game
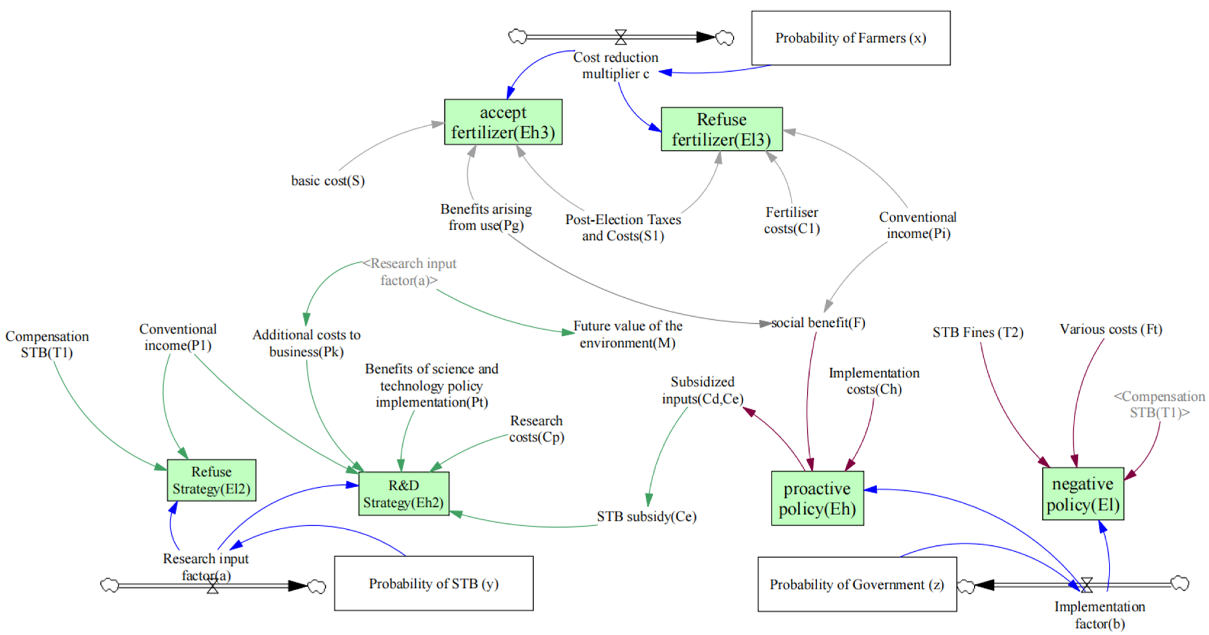
2.2. Major Players
2.3. Underlying Model Assumptions
3. Evolutionary Game Equation Analysis Results
3.1. Tripartite Expected Benefits
3.1.1. Government Evolutionary Stabilization Strategy
- (1)
- High implementation:
- (2)
- General implementation:
- (3)
- Government expected return:
3.1.2. Evolutionary Stabilization Strategies for STB
- (1)
- Highly responsive:
- (2)
- Perfunctory response:
- (3)
- Expected return of the STB:
3.1.3. Evolutionary Stabilization Strategies for Farmers
- (1)
- Highly responsive:
- (2)
- Perfunctory response:
- (3)
- Expected return of the STB:
3.2. Stability Analysis
- (1)
- , , . That is, stabilization is reached, so the only case in which x = 1 is an evolutionary stabilization point in this study is when the government employs policy stimulus. It also shows that farmers are interested in using green fertilizer.
- (2)
- , so while x = 1/0, , and while x = 1/0, stabilization could not be achieved; thus, at this stage of the study, any change in the x-strategy represented a relatively general yet stable fluctuation—that is, the magnitude of the strategic adjustment remained consistent and exhibited no significant variation and was without values.
- (3)
- , , , stability has been reached, so the only case where x = 1 is an evolutionary stability point in this study is when it indicates a policy stimulus from the government and at the same time a farmer rejects the use of green fertilizers.
- (1)
- This indicates that y = 1 is the point of stability for the STCs and also indicates that the STBs will choose to actively invest in the research approach for green fertilizers.
- (2)
- This suggests that y = 0 is the inability of the STC to achieve stability at this stage, and also suggests that the STC will opt for a wavering and fluctuating investment approach to research with regard to green fertilizers.
- (3)
- This indicates that y = 0 is the evolutionary stabilization point for the STBs, suggesting that STBs are inclined to adopt a perfunctory approach to research input for green fertilizer development.
- (1)
- This suggests that z = 1 represents the evolutionary stabilization point for the government, indicating that the government will adopt a highly enforced implementation strategy in relation to the green fertilizer policy.
- (2)
- This suggests that z = 1 or z = 0 indicates the government’s inability to reach a stable state, reflecting a tendency toward fluctuating or inconsistent implementation of green fertilizer policies.
- (3)
- This suggests that z = 0 is the stabilization point for the government, and also indicates that the government will choose to implement a general policy with respect to green fertilizer policy and allow green fertilizers to develop freely.
3.3. Data Source
3.4. Analysis of the Destabilizing Points
- 1
- Analysis of E1(0,0,0): In this scenario, government incentives for green fertilizer initiatives are insufficient, and regulatory oversight is weak or absent. STBs are constrained in their ability to act effectively. Farmers are motivated by profit motive, frustrated, and less trustful, and turn to high environmental cost production methods. The combination of policy instability and farmers’ subjective factors makes the promotion of green fertilizer projects a serious challenge.
- 2
- Analysis of E2 (0,1,0): From a game-theoretic perspective, this equilibrium state exhibits significant asymmetry. In the absence of adequate government policy support and with low willingness among farmers to adopt green fertilizers, a synergistic mechanism cannot be established despite active scientific input from the STB. The burden of research and development falls disproportionately on the STB, making the equilibrium highly unstable. Relying solely on the efforts of a single stakeholder renders this tripartite interaction inherently fragile; even minor disturbances can lead to the breakdown of the equilibrium.
- 3
- Analysis of E3 (0,0,1): As the market demand for green products increases, although the government takes the lead in organizing green production, farmers and small science and technology houses only stay at the ideological level and take a wait-and-see attitude in their actions. Farmers, as rational economic subjects, will reject green production when the cost of action is higher than the benefit, resulting in the government’s lack of unidirectional promotion. Therefore, (0,0,1) is not a long-term stability point.
- 4
- Analysis of E4 (0,1,1): The choice of green fertilizer development by the STB is driven by profit. In the context of government regulation and the promotion of R&D by the STB, small farmers tend not to participate due to competitive disadvantages in the market, high costs of green production, and low and unstable returns. Although the government implements incentives and supervision, farmers and the STB do not participate in a timely manner, and the environmental benefits are much lower than the government’s inputs, resulting in the (0,1,1) equilibrium point being difficult to stabilize in the long term.
- 5
- Analysis of E5 (1,0,0): Under the current policy framework, government departments and the STB have not yet established an effective policy support system or a robust product supply mechanism. This institutional deficiency, combined with supply-side limitations, has led to inadequate systemic support for the green transformation of agricultural production entities, thereby hindering sustainable development. From the perspective of game theory, a unilateral mode of action cannot form a stable Nash equilibrium. As such, the current state of green transformation represented by this configuration is neither sustainable nor stable.
- 6
- Analysis of E6(1,0,1): Under the current market equilibrium, sustainable green production cannot be achieved solely through the bilateral interaction between farmers and the government. Only through dynamic collaboration among farmers, the government, and the STB can the challenges posed by market competition be effectively addressed. While farmers and the government may engage positively, the absence of the STB—who serve as the core agents of technological innovation and diffusion, possessing greater market sensitivity and risk resistance—undermines the stability of this configuration. Without the support of scientific and technological infrastructure, the innovation chain breaks, market adaptability declines, and the current equilibrium becomes unsustainable in the long term.
3.5. Analysis of the Stabilization Point
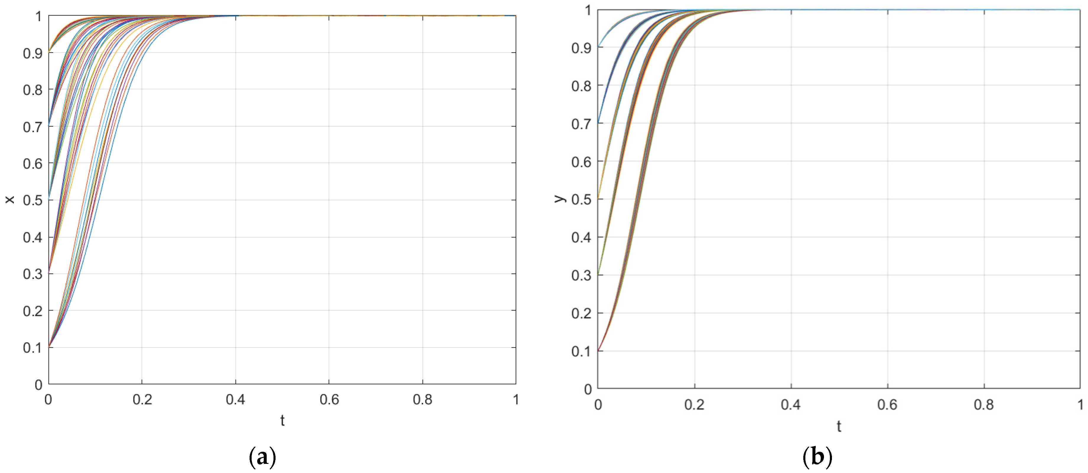
4. Sensitivity Analyses
4.1. Parameter Selection
4.2. Variable Analysis
4.2.1. Influence of Research Input Factor a
4.2.2. Implementation Factor b
4.2.3. Subsidies for STBs (Ce) and Farmers (Cd)
5. Discussion
6. Conclusions
Author Contributions
Funding
Institutional Review Board Statement
Informed Consent Statement
Data Availability Statement
Acknowledgments
Conflicts of Interest
Abbreviations
| STB | Science and Technology Backyard |
| R&D | Research and Development |
References
- Pretty, J.; Sutherland, W.J.; Ashby, J.; Auburn, J.; Baulcombe, D.; Bell, M.; Bentley, J.; Bickersteth, S.; Brown, K.; Burke, J.; et al. The top 100 questions of importance to the future of global agriculture. Int. J. Agric. Sustain. 2010, 8, 219–236. [Google Scholar] [CrossRef]
- Wang, S.W. The positive effect of green agriculture development on environmental optimization: Measurement and impact mechanism. Front. Environ. Sci. 2022, 10, 1035867. [Google Scholar] [CrossRef]
- Nowak, A.; Kasztelan, A. Economic competitiveness vs. green competitiveness of agriculture in the European Union countries. Oeconomia Copernic. 2022, 13, 379–405. [Google Scholar] [CrossRef]
- Wrzaszcz, W.; Prandecki, K. Agriculture and the european green deal. Zagadnienia Ekon. Rolnej 2020, 365, 156–179. [Google Scholar] [CrossRef]
- Phiri, R.; Rangappa, S.M.; Siengchin, S. Agro-waste for renewable and sustainable green production: A review. J. Clean. Prod. 2024, 434, 139989. [Google Scholar] [CrossRef]
- Li, X.F.; Du, J.G.; Li, W.; Shahzad, F. Green ambitions: A comprehensive model for enhanced traceability in agricultural product supply chain to ensure quality and safety. J. Clean. Prod. 2023, 420, 138397. [Google Scholar] [CrossRef]
- Zhang, H.X.; Feng, Y.; Jia, Y.X.; Liu, P.Q.; Hou, Y.; Shen, J.B.; Zhu, Q.C.; Zhang, F.S. China’s agriculture green development: From concept to actions. Front. Agric. Sci. Eng. 2024, 11, 20–34. [Google Scholar] [CrossRef]
- U.S.-China Economic and Security Review Commission. Outline of the 13th Five-Year Plan for National Economic and Social Development of the People’s Republic of China. Available online: https://www.gov.cn/xinwen/2016-03/17/content_5054992.htm (accessed on 4 March 2025).
- National Development and Reform Commission of the People’s Republic of China. Action Plan for Fertilizer Reduction by 2025. Available online: https://www.ndrc.gov.cn/fggz/jjmy/zyspqk/202212/t20221227_1344041.html (accessed on 4 March 2025).
- Government of the People’s Republic of China. Opinions on Comprehensively Promoting the Green Transformation of Economic and Social Development. Available online: https://www.gov.cn/gongbao/2024/issue_11546/202408/content_6970974.html (accessed on 31 July 2024).
- Central People’s Government of the People’s Republic of China. Notice from the General Office of the China Association for Science and Technology on Supporting the Construction of the Second Batch of STB and STB Clusters. Available online: https://www.gov.cn/zhengce/zhengceku/202404/content_6946764.htm (accessed on 31 July 2024).
- Ministry of Education of the People’s Republic of China. About Supporting the Construction of the Second Batch of Science and Technology Courtyards and Notification of the Cluster of Science and Technology Courtyards. Available online: http://www.moe.gov.cn/srcsite/A22/moe_826/202404/t20240415_1125626.html (accessed on 25 February 2025).
- Tian, S.; Xu, Y.; Wang, Q.S.; Zhang, Y.J.; Yuan, X.L.; Ma, Q.; Feng, X.F.; Ma, H.C.; Liu, J.X.; Liu, C.Q.; et al. The effect of optimizing chemical fertilizers consumption structure to promote environmental protection, crop yield and reduce greenhouse gases emission in China. Sci. Total Environ. 2023, 857, 159349. [Google Scholar] [CrossRef]
- Li, B.W.; Qian, Y.J.; Kong, F.B. Does Outsourcing Service Reduce the Excessive Use of Chemical Fertilizers in Rural China? The Moderating Effects of Farm Size and Plot Size. Agriculture 2023, 13, 1869. [Google Scholar] [CrossRef]
- Hu, L.X.; Zhang, X.H.; Zhou, Y.H. Farm size and fertilizer sustainable use: An empirical study in Jiangsu, China. J. Integr. Agric. 2019, 18, 2898–2909. [Google Scholar] [CrossRef]
- Liu, Y.; Lv, Z.; Hou, H.; Lan, X.; Ji, J.; Liu, X. Long-term effects of combination of organic and inorganic fertilizer on soil properties and microorganisms in a Quaternary Red Clay. PLoS ONE 2021, 16, 0261387. [Google Scholar] [CrossRef] [PubMed]
- Hou, Y.; Chen, X.P.; Oenema, O. Nutrient management in China at the crossroads. Nutr. Cycl. Agroecosyst. 2023, 127, 1–10. [Google Scholar] [CrossRef]
- Zhang, W.F.; Cao, G.X.; Li, X.L.; Zhang, H.Y.; Wang, C.; Liu, Q.Q.; Chen, X.P.; Cui, Z.L.; Shen, J.B.; Jiang, R.F.; et al. Closing yield gaps in China by empowering smallholder farmers. Nature 2016, 537, 671–674. [Google Scholar] [CrossRef] [PubMed]
- Zhang, T.Z. Agricultural socialized services can facilitate the rapid development of the Science and Technology Backyard. Front. Agric. Sci. Eng. 2024, 11, 210–212. [Google Scholar] [CrossRef]
- An, Z.C.; Yang, Y.; Yang, X.; Ma, W.Q.; Jiang, W.; Li, Y.J.; Chen, G.F.; Zhang, W.F.; Zhuang, M.H.; Wang, C.; et al. Promoting sustainable smallholder farming via multistakeholder collaboration. Proc. Natl. Acad. Sci. USA 2024, 121, 519121. [Google Scholar] [CrossRef]
- Wang, Y.L.; Yu, A.Z.; Shang, Y.P.; Wang, P.F.; Wang, F.; Yin, B.; Liu, Y.L.; Zhang, D.L.; Chai, Q. Research Progress on the Improvement of Farmland Soil Quality by Green Manure. Agriculture 2025, 15, 768. [Google Scholar] [CrossRef]
- Musana, B.S.; Nabahungu, N.L.; Bucagu, C.; Mukuralinda, A.; Barrios, E.; Rutebuka, J.; Nyaga, J.; Muthuri, C.W. Enhancing crop productivity and its economic farm profitabilty of smallholder farmer through the use of green manures from Alnus acuminata. Cabi Agric. Biosci. 2024, 5, 67. [Google Scholar] [CrossRef]
- Sarac, V.; Milic, D.; Vukelic, N.; Novakovic, T.; Novakovic, D.; Ljubojevic, M.; Rodic, V. Assessment of Beef Manure Economic Value by the Method of Equivalent Green and Mineral Fertilizer Substitution. Horticulturae 2024, 10, 125. [Google Scholar] [CrossRef]
- Zhang, M.; Fang, K.; Zhang, D.T.; Zeng, D.J. Relationship between the evaluation of agricultural scientific and technological innovation capacity and the influencing factors of green agriculture. PLoS ONE 2023, 18, 0295281. [Google Scholar] [CrossRef]
- Li, Z.Y.; Huang, H.; Duan, Z.P.; Zhang, W.F. Control temperature of greenhouse for higher yield and higher quality grapes production by combining STB in situ service with on time sensor monitoring. Heliyon 2023, 9, e13521. [Google Scholar] [CrossRef]
- Wang, M.Y.; Cheng, L.Y.; Huang, C.D.; Lyu, Y.; Zhang, L.; Lu, Z.Y.; Wei, C.Z.; Ma, W.Q.; Rengel, Z.; Shen, J.B.; et al. Green intelligent fertilizers-A novel approach for aligning sustainable agriculture with green development. Front. Agric. Sci. Eng. 2024, 11, 186–196. [Google Scholar] [CrossRef]
- Musajan, A.; Lin, Q.N.; Wei, D.W.; Mao, S.P. Unveiling the Mechanisms of Digital Technology in Driving Farmers’ Green Production Transformation: Evidence from China’s Watermelon and Muskmelon Sector. Foods 2024, 13, 3926. [Google Scholar] [CrossRef] [PubMed]
- Colaço, A.F.; Bramley, R.G.V. Do crop sensors promote improved nitrogen management in grain crops? Field Crops Res. 2018, 218, 126–140. [Google Scholar] [CrossRef]
- Leone, M.; Consales, M.; Passeggio, G.; Buontempo, S.; Zaraket, H.; Youssef, A.; Persiano, G.V.; Cutolo, A.; Cusano, A. Fiber optic soil water content sensor for precision farming. Opt. Laser Technol. 2022, 149, 107816. [Google Scholar] [CrossRef]
- Sutradhar, S.; Alam, N.; Christopher, L.P.; Fatehi, P. KOH catalyzed oxidation of kraft lignin to produce green fertilizer. Catal. Today 2022, 404, 49–62. [Google Scholar] [CrossRef]
- Lin, J.R.; Wang, Y.D.; Pan, Y.M.; Wang, S.F.; Zhao, X.M.; Qu, S.; She, Z.B.; Cao, K.A.; Yuan, Z.D.; Ma, X.; et al. Arsenic effects and behavior during the transformation of struvite to newberyite: Implications for applications of green fertilizers. Chem. Eng. J. 2023, 458, 141396. [Google Scholar] [CrossRef]
- Faria, J.A. Renaissance of ammonia synthesis for sustainable production of energy and fertilizers. Curr. Opin. Green Sustain. Chem. 2021, 29, 100466. [Google Scholar] [CrossRef]
- Jayne, T.S.; Rashid, S. Input subsidy programs in sub-Saharan Africa: A synthesis of recent evidence. Agric. Econ. 2013, 44, 547–562. [Google Scholar] [CrossRef]
- Zhang, D.L.; Dong, F.; Li, Z.C.; Xu, S.L. How Can Farmers’ Green Production Behavior Be Promoted? A Literature Review of Drivers and Incentives for Behavioral Change. Agriculture 2025, 15, 744. [Google Scholar] [CrossRef]
- Yadav, R.L.; Dwivedi, B.S.; Pandey, P.S. Rice-wheat cropping system: Assessment of sustainability under green manuring and chemical fertilizer inputs. Field Crops Res. 2000, 65, 15–30. [Google Scholar] [CrossRef]
- Wu, L.Q.; Yan, X.J.; Huang, J.Y.; Xu, X.Z.; Zhang, S.W.; Cui, S.L.; Chen, X.H.; Zeng, Z.X.; Huang, S.Y.; Zeng, Y.Z.; et al. Towards sustainable fruit production: Identifying challenges and optimization strategies. Agric. Syst. 2024, 221, 104132. [Google Scholar] [CrossRef]
- Xiong, Q.Z.; Wang, S.J.; Lu, X.W.; Xu, Y.T.; Zhang, L.; Chen, X.H.; Xu, G.; Tian, D.; Zhang, L.G.; Jing, J.Y.; et al. The Effective Combination of Humic Acid Phosphate Fertilizer Regulating the Form Transformation of Phosphorus and the Chemical and Microbial Mechanism of Its Phosphorus Availability. Agronomy 2023, 13, 1581. [Google Scholar] [CrossRef]
- Dahlin, J.; Halbherr, V.; Kurz, P.; Nelles, M.; Herbes, C. Marketing Green Fertilizers: Insights into Consumer Preferences. Sustainability 2016, 8, 169. [Google Scholar] [CrossRef]
- Guo, Y.; Li, R.; Ning, P.; Jiao, X.Q. A way to sustainable crop production through scientist-farmer engagement. Front. Agric. Sci. Eng. 2022, 9, 577–587. [Google Scholar] [CrossRef]
- Slobodkin, L.B.; Rapoport, A. An optimal strategy of evolution. Q. Rev. Biol. 1974, 49, 181–200. [Google Scholar] [CrossRef]
- Fefferman, N.H.; Starks, P.T. A modeling approach to swarming in honey bees (Apis mellifera). Insectes Sociaux 2006, 53, 37–45. [Google Scholar] [CrossRef]
- Cheikbossian, G. The evolutionary stability of in-group altruism in productive and destructive group contests. J. Econ. Behav. Organ. 2021, 188, 236–252. [Google Scholar] [CrossRef]
- Nowak, M. An evolutionary stable strategy may be inaccessible. J. Theor. Biol. 1990, 142, 237–242. [Google Scholar] [CrossRef]
- Mihailovs, N.; Cakula, S. Dynamic System Sustainability Simulation Modelling. Balt. J. Mod. Comput. 2020, 8, 192–201. [Google Scholar] [CrossRef]
- Lindgren, U.; Elmquist, H. Environmental and economic impacts of decision-making at an Arable farm: An integrative modeling approach. Ambio 2005, 34, 393–401. [Google Scholar] [CrossRef]
- Bourgeois, C.; Jayet, P.A. Regulation of relationships between heterogeneous farmers and an aquifer accounting for lag effects. Aust. J. Agric. Resour. Econ. 2016, 60, 39–59. [Google Scholar] [CrossRef]
- Ding, X.D. Innovation and technology transfer in Chinese agriculture. J. Small Bus. Enterp. Dev. 2006, 13, 242–247. [Google Scholar] [CrossRef]
- An, J.; He, G.Q.; Ge, S.L.; Wu, S.S. The impact of government green subsidies on corporate green innovation. Financ. Res. Lett. 2025, 71, 106378. [Google Scholar] [CrossRef]
- Schwardmann, P.; van der Weele, J. Deception and self-deception. Nat. Hum. Behav. 2019, 3, 1055–1061. [Google Scholar] [CrossRef]
- Tunkel, S.; Herbold, S. Exploring the relationship between performance metrics and cost saving potential of defect prediction models. Empir. Softw. Eng. 2022, 27, 182. Available online: https://link.springer.com/article/10.1007/s10664-022-10224-4 (accessed on 25 February 2025). [CrossRef]
- Gan, Z.; Xin, Z.; Ming, D.; Jia, K.; Zheng, P.; Fang, W.; Zhou, W.-C. Research on the yield increasing effect and mechanism of green intelligent fertilizer on rice. Soils Fertil. Sci. China 2024, 128–136. Available online: http://chinatrfl.alljournal.net.cn/zgtryfl/article/html/20240814?st=article_issue (accessed on 25 February 2025).
- National Bureau of Statistics of China. 2023 Fertilizer Application Rates. Available online: https://data.stats.gov.cn/easyquery.htm?cn=C01&zb=A0D06&sj=2023 (accessed on 25 February 2025).
- Wu, P.; Chang, Y.; Chen, G. The Impact of Technology Innovation on the Middle-Income Group: Heterogeneity of Technological Originality or Introduction Re-Innovation. Available online: https://qks.sufe.edu.cn/mv_html/j00001/201807/6b5a1911-5d74-415d-a812-305ae793a1e3_WEB.htm (accessed on 6 March 2025).
- China Rural Professional and Technical Association. Management Measures for Evaluation of Science and Technology Institutes. Available online: https://kjc.syau.edu.cn/info/1399/11907.htm (accessed on 25 February 2025).
- Central People’s Government of the People’s Republic of China. Report on the Execution of the Central and Local Budgets in 2024 and the Draft Central and Local Budgets for 2025. Available online: https://www.gov.cn/yaowen/liebiao/202503/content_7010832.htm (accessed on 6 March 2025).
- Ministry of Agriculture and Rural Affairs of the People’s Republic of China. Notice on Carrying Out the Pilot Work of Green Planting and Breeding Circular Agriculture. Available online: http://www.zzys.moa.gov.cn/gzdt/202105/t20210526_6368443.htm (accessed on 26 May 2021).
- Borisov, P.; Kolaj, R.; Yancheva, C.; Yancheva, S. Influence of the common agricultural policy on Bulgarian agriculture. Bulg. J. Agric. Sci. 2019, 25, 439–447. [Google Scholar]
- Cofas, E.; Ursu, A. The analyse of value structure of agricultural production for conventional agriculture. Sci. Pap.-Ser. Manag. Econ. Eng. Agric. Rural Dev. 2016, 16, 109–114. [Google Scholar]
- Barbier, E.B. Greening agriculture for rural development. World Dev. 2025, 191, 106974. [Google Scholar] [CrossRef]
- Ul Haq, S.; Boz, I.; Shahbaz, P.; Yildirim, Ç. Evaluating eco-efficiency and optimal levels of fertilizer use based on the social cost and social benefits in tea production. Environ. Sci. Pollut. Res. 2020, 27, 33008–33019. [Google Scholar] [CrossRef]
- Qin, G.; Chen, X.; Sun, M.; Zhou, X.Y.; Du, J.F. Appropriate quantization of asymmetric games with continuous strategies. Phys. Lett. A. 2005, 340, 78–86. [Google Scholar] [CrossRef]
- Fan, P.F.; Mishra, A.K.; Feng, S.Y.; Su, M.; Hirsch, S. The impact of China’s new agricultural subsidy policy on grain crop acreage. Food Policy 2023, 118, 102472. [Google Scholar] [CrossRef]
- Luo, C.Y.; Chen, L.; Zhao, H.; Guo, S.Y.; Wang, G.S. Challenges facing socioeconomic development as a result of China’s environmental problems, and future prospects. Ecol. Eng. 2013, 60, 199–203. [Google Scholar] [CrossRef]
- Zhang, Y.C. A path to sustainable development of agri-industries: Analysis of agriculture 5.0 versus industry 5.0 using stakeholder theory with moderation of environmental policy. Sustain. Dev. 2024, 32, 4829–4843. [Google Scholar] [CrossRef]
- Li, Y.Y.; Sun, J.N.; Chen, J.; Li, J.L.; Sun, L.; Cao, K.W. How to Promote the Development of Cultural and Creative Industries from an Evolutionary Game Perspective: Policy Mechanisms for Certification plus Incentives. Sustainability 2024, 16, 4440. [Google Scholar] [CrossRef]
- Zhang, F.; Bei, J.D.; Shi, Q.Z.; Wang, Y.; Wu, L. Research on Agricultural Machinery Services for the Purpose of Promoting Conservation Agriculture: An Evolutionary Game Analysis Involving Farmers, Agricultural Machinery Service Organizations and Governments. Agriculture 2024, 14, 1383. [Google Scholar] [CrossRef]
- Bellon-Maurel, V.; Piot-Lepetit, I.; Lachia, N.; Tisseyre, B. Digital agriculture in Europe and in France: Which organisations can boost adoption levels? Crop Pasture Sci. 2023, 74, 573–585. [Google Scholar] [CrossRef]
- Goldsmith, P. The Global View: Issues Affecting US Production Agriculture. J. Agromed. 2010, 15, 184–191. [Google Scholar] [CrossRef]
- Uddin, M.K.; Saha, B.K.; Wong, V.N.L.; Patti, A.F. Organo-mineral fertilizer to sustain soil health and crop yield for reducing environmental impact: A comprehensive review. Eur. J. Agron. 2025, 162, 127433. [Google Scholar] [CrossRef]
- Kurniawati, A.; Stankovics, P.; Hilmi, Y.S.; Toth, G.; Smol, M.; Toth, Z. Understanding the future of bio-based Fertilizerfertilizers: The EU’s policy and implementation. Sustain. Chem. Clim. Action 2023, 3, 100033. [Google Scholar] [CrossRef]
- Institute of Applied Ecology, Chinese Academy Sciences. Focus on the Innovation and Application of Green Fertilizers. Available online: https://iae.cas.cn/gb2019/xwzx_156509/ttxw_156510/202409/t20240908_7341196.html (accessed on 26 February 2025).
- Xu, J.B.; Wang, T.Y.; Wang, J.J.; Li, C.X.; Zhao, L.M. “Forced Transformation” or “Regulation Capture”-Research on the Interactive Mechanism between Environmental Regulation and Green Transformation of Dairy Farming Subject Production. Int. J. Environ. Res. Public Health 2022, 19, 12982. [Google Scholar] [CrossRef]
- Adam, J.; Messely, L.; Prové, C.; Sanders, A. Wellbeing and collective grievances among farmers: The case of Flanders, Belgium. J. Rural Stud. 2024, 108, 103278. [Google Scholar] [CrossRef]
- Wan, M.; Kuang, H.B.; Yang, Y.B.; He, B.; Zhao, S.; Wang, Y.; Huo, J.Y. Evaluation of Agricultural Green Development Based on Gini Coefficient and Hesitation Fuzzy Multi-Attribute Decision-Making: The Case of China. Agriculture 2023, 13, 699. [Google Scholar] [CrossRef]
- Li, J.H.; Leeuwis, C.; Heerink, N.; Zhang, W.F. The Science and Technology Backyard as a Local Level Innovation Intermediary in RuraL China. Front. Agric. Sci. Eng. 2022, 9, 558–576. [Google Scholar] [CrossRef]
- Sadras, V.; Alston, J.; Aphalo, P.; Connor, D.; Denison, R.F.; Fischer, T.; Gray, R.; Hayman, P.; Kirkegaard, J.; Kirchmann, H.; et al. Making science more effective for agriculture. In Advances in Agronomy; Sparks, D.L., Ed.; Elsevier: Amsterdam, The Netherlands, 2020; Volume 163, pp. 153–177. [Google Scholar]
- Sanders, R. A market road to sustainable agriculture? Ecological agriculture, green food and organic agriculture in China. Dev. Chang. 2006, 37, 201–226. [Google Scholar] [CrossRef]
- Barbosa, M.W. Government Support Mechanisms for Sustainable Agriculture: A Systematic Literature Review and Future Research Agenda. Sustainability 2024, 16, 2185. [Google Scholar] [CrossRef]
- Altieri, M.A. Linking ecologists and traditional farmers in the search for sustainable agriculture. Front. Ecol. Environ. 2004, 2, 35–42. [Google Scholar] [CrossRef]











| Farmer | STB | |||
|---|---|---|---|---|
| Highly Response (y) | Perfunctory Response (1 − y) | |||
| Government | High implementation | Accept (x) | ||
| Refuse (1 − x) | ||||
| General implementation | Accept (x) | |||
| Refuse (1 − x) | ||||
| Equilibrium Point | Jacobi Eigenvalues | Real Symbol | Stability |
|---|---|---|---|
| λ1, λ2, λ3 | |||
| E1(0,0,0) | ) | (+,S,−) | saddle point or stable point |
| E2(0,1,0) | ) | (+,S,−) | saddle point or stable point |
| E3(0,0,1) | ) | (+,S,+) | unstable point |
| E4(0,1,1) | ) | (+,S,+) | unstable point |
| E5(1,0,0) | ) | (−,+,−) | unstable point |
| E6(1,1,0) | ) | (−,−,−) | stable point |
| E7(1,0,1) | ) | (−,+,+) | saddle point or stable point |
| E8(1,1,1) | ) | (−,−,−) | stable point |
| Variables | Parameters | Value | Player |
|---|---|---|---|
| Pi (Assumption) | Conventional income | 100 | Farmer |
| C1 [52] | fertilizer costs | 1.6 | |
| S [57] | basic cost | 10 | |
| S1 [58] | additional cost | 6 | |
| T (Expert interview) | Green technology-based fines | 2 | |
| Pg [51] | Benefits arising from use | 130 | |
| M [59] | Future value of the environment | 25 | |
| P1 (Assumption) | Conventional income | 100 | STB |
| Pt [53] | Benefits of science and technology policy implementation | 115 | |
| Pk Expert interview | Cost of additional contributions | 3 | |
| Cp [54] | Research costs | 5 | |
| a [54] | Research input factor | 0.05 | |
| Ft [60] | Various costs | 20 | Government |
| F [60] | Social effect | 80 | |
| Ch [55] | High implementation costs | 10 | |
| T2 [54] | STB Fines | 15 | |
| T1 [54] | Compensation for STB | 3 | |
| Cd [56] | Subsidies for farmers | 10 | |
| Ce [56] | Subsidies for STB | 10 | |
| B Calculate | Implementation factor | 1 | |
| C Calculate | Cost reduction multiplier | 0.95 |
Disclaimer/Publisher’s Note: The statements, opinions and data contained in all publications are solely those of the individual author(s) and contributor(s) and not of MDPI and/or the editor(s). MDPI and/or the editor(s) disclaim responsibility for any injury to people or property resulting from any ideas, methods, instructions or products referred to in the content. |
© 2025 by the authors. Licensee MDPI, Basel, Switzerland. This article is an open access article distributed under the terms and conditions of the Creative Commons Attribution (CC BY) license (https://creativecommons.org/licenses/by/4.0/).
Share and Cite
Bai, Y.; Wang, Y.; Luo, J.; Chang, L. Can the Development of Green Fertilizers by Science and Technology Backyards Promote Green Production by Farmers? An Evolutionary Game Analysis of a Tripartite Interaction. Sustainability 2025, 17, 5543. https://doi.org/10.3390/su17125543
Bai Y, Wang Y, Luo J, Chang L. Can the Development of Green Fertilizers by Science and Technology Backyards Promote Green Production by Farmers? An Evolutionary Game Analysis of a Tripartite Interaction. Sustainability. 2025; 17(12):5543. https://doi.org/10.3390/su17125543
Chicago/Turabian StyleBai, Yanhu, Yuchao Wang, Jianli Luo, and Luyao Chang. 2025. "Can the Development of Green Fertilizers by Science and Technology Backyards Promote Green Production by Farmers? An Evolutionary Game Analysis of a Tripartite Interaction" Sustainability 17, no. 12: 5543. https://doi.org/10.3390/su17125543
APA StyleBai, Y., Wang, Y., Luo, J., & Chang, L. (2025). Can the Development of Green Fertilizers by Science and Technology Backyards Promote Green Production by Farmers? An Evolutionary Game Analysis of a Tripartite Interaction. Sustainability, 17(12), 5543. https://doi.org/10.3390/su17125543

