Next Article in Journal
Simulation and Pathway Selection for China’s Carbon Peak: A Multi-Objective Nonlinear Dynamic Optimization Approach
Next Article in Special Issue
Data Storytelling and Decision-Making in Seaport Operations: A New Approach Based on Business Intelligence
Previous Article in Journal
Probabilistic Embodied Carbon Assessments for Alkali-Activated Concrete Materials
 
 
Font Type:
Arial Georgia Verdana
Font Size:
Aa Aa Aa
Line Spacing:
Column Width:
Background:
Article

A Simulation Tool to Forecast the Behaviour of a New Smart Pre-Gate at the Sines Container Terminal

1
Center for Research & Development in Mathematics and Applications (CIDMA), Department of Economics, Management, Industrial Engineering and Tourism (DEGEIT), University of Aveiro, 3810-193 Aveiro, Portugal
2
Administração dos Portos de Sines e do Algarve (APS), 7521-953 Sines, Portugal
3
EGAPI—Equipamentos de Gestão para Aplicações Industriais, 4710-412 Braga, Portugal
4
Intelligent Systems Associate Laboratory (LASI), Department of Economics, Management, Industrial Engineering and Tourism (DEGEIT), Institute of Electronics and Informatics Engineering of Aveiro (IEETA), University of Aveiro, 3810-193 Aveiro, Portugal
*
Author to whom correspondence should be addressed.
Sustainability 2025, 17(1), 153; https://doi.org/10.3390/su17010153
Submission received: 17 November 2024 / Revised: 14 December 2024 / Accepted: 17 December 2024 / Published: 28 December 2024

Abstract

Intelligent logistical systems are crucial for adapting to technological advancements and global supply chains, particularly at seaports. Automation can maximize port efficiency and adapt to changing circumstances, but port digitalisation is challenging due to the various parties and information flows involved. The port of Sines in Portugal is undergoing a digital transformation, specifically about the Smart Gate concept. The port administration and partners have developed a pre-gate, which is being examined for operations, technologies, and information models. This work uses simulation to analyse the pre-gate model dynamically. The discrete-event simulation model, using Anylogic software (version 8.9.0), forecasts possible problems and predicts pre-gate behaviour, facilitating ongoing enhancement of pre-gate procedures. The considered scenarios vary in two factors: the processing time at the bottleneck process and the number of active lanes at the same point. Four of the twenty tested alternatives were identified as balanced. Results allow drawing conclusions on the number of lanes to be open to prevent congestion, particularly when processing times increase. The study highlights the benefits of simulating complex systems to improve operations. Future work could involve adjusting parameters, incorporating advanced optimisation techniques, and expanding evaluated metrics. The ultimate goal is to develop a reliable digital twin for the port.

1. Introduction

Over 80% of global goods are transported by sea, needing agile ports for timely and safe distribution [1]. The goal of logistics is to facilitate the most efficient movement of freight. Achieving efficiency in material transportation requires the execution of the task as expeditious as possible while remaining cost-effective, precisely timed, and in accordance with the necessary quantity and quality [2]. Following the increased adoption of the principles of digitalisation and Industry 4.0, the concept of “logistics 4.0” or “smart logistics” has emerged. These terms are used to describe the intelligent planning and execution of logistical activities, which utilise new methods to automate decision-making. Data collection and management are crucial in smart logistics, requiring progressive technical and analytical efforts to enhance data flow and processes [3,4].
Digitalisation and smart logistics are also transforming container management, driving terminals to adopt more efficient systems to handle the growing demand for containerised goods. The standardisation of container shapes and sizes enhances efficiency and prompts large-scale containerisation strategy [5]. Big container terminals handle millions of containers annually and face growing pressure to invest in efficient cargo management systems due to the increasing quantity of containerised products, land scarcity, and the need to decrease costs. These terminals are central infrastructures for handling, storing, and transferring containers between ships and other transport means [6]. Their main objective is often to facilitate the rapid and economical movement of containers. The optimal configuration of the layout is of paramount importance for the efficient receipt, storage, and despatch of containers [5].
Seaports and container terminals are therefore vital interconnection points for global supply chains. The digitalisation of port logistics represents a nascent field of interest for both academic and industrial circles. Consequently, the concept of “smart ports” advocates the deployment of innovative technology to help workers and port users increase productivity, conferring benefits to the entire supply chain [7].
In the case of “smart gates”, the traditional gates are supplanted by automated gates, allowing entries and exits to be checked with minimal human intervention [8]. Automation solutions include lanes with lights and signage, automated scanning of container codes, self-service kiosks, number plate recognition technology, container damage inspection systems, and biometric driver identification equipment [9]. Smart gates require a combination of information and communication technologies and automated procedures to schedule services and monitor vehicle flows in real-time. These systems assist in decision-making, balancing the number of vehicles within the designated gate area [10]. Furthermore, the activities undertaken at port gates have an impact on the internal terminal operations and external traffic flows. On occasion, issues at gates give rise to a range of issues, including safety concerns, congestion, and inefficiencies for those involved in the logistics process, such as hauliers, drivers, and terminal operators [11]. As the services performed at terminals depend on the gates, proper scheduling, and programming can enhance the advantages of these services [12].
In this manner, the digitalisation of seaports presents opportunities for growth but also poses challenges [13]. The Port of Sines, a key maritime gateway in Europe, strives to enhance its operational capabilities and maintain its competitive edge. A persistent issue at many ports, including Sines, is the congestion of trucks at terminal gates, because of the inefficiency of the systems and support infrastructures, the absence of technology, and the bureaucracy. This congestion leads to delays, increased operational costs, and greenhouse gas emissions due to prolonged idling times and inefficient truck movements. In Sines, a solution to this problem lies in the deployment of a smart pre-gate system, to redirect traffic and modernise processes. By improving the scheduling and processing of trucks when they reach the container terminal gates, these systems can significantly reduce queue lengths, waiting times, and the associated social and environmental impacts.
This study focuses on the problem of traffic congestion at the entrance to seaport terminals, with a particular emphasis on the implementation of solutions at Terminal XXI (or container terminal) at the port of Sines. This study employs a simulation approach to model the pre-gate’s logistical flows. The primary objective is the prediction of the operation of the new road gate, more specifically the pre-gate, to propose improvements to the road entry process. This is to be completed using a simulation model that will portray the pre-gate proposal designed by the port administration, “Administração dos Portos de Sines e do Algarve” (APS) in conjunction with other partners. Subsequently, the performance of the new truck entry system will be predicted using indicators such as the time in the system and the length of queues. The intention is to simulate possible scenarios of the yet non-existent pre-gate, to test the various alternatives of its behaviour. In this approach, the administration will be able to conduct a comprehensive review of the operational procedures and their defining characteristics, including the number of lanes, parking spaces, and routes, in order to make a more informed decision about the future construction of the facility. The simulation will consider the various checkpoints that drivers will have to go through to validate their identity, the load, and the truck, as well as the scheduling of the logistical service itself.
In this way, this research seeks to answer the question: “How can a simulation model be a decision-making tool, utilised to predict the behaviour of the pre-gate at Terminal XXI, and what are the implications for future smart gate designs incorporating digital twins?”. By addressing this question, the study aims to highlight the value of simulation as a strategic asset for port logistics and establish a framework for integrating advanced decision-support tools like digital twins. It is therefore hypothesised that a simulation model can predict the behaviour of the new pre-gate system at Terminal XXI, increasing operational efficiency and improving decision-making for future smart gate designs. Also, scenario-based simulations are intended to support decision-making by providing insights into optimal configurations under varying conditions.
This paper shows how this decision-support tool can evaluate the planned terminal entry configuration and propose efficacious pre-gate operating modes based on simulation predictions. Moreover, it addresses the growing trend towards automating operations in seaports. It is organised as follows: Section 2 presents a literature review on port operations and their relevance, as well as on the thematic of simulation; Section 3 outlines the material and methods used in this study; Section 4 presents the results, describing the process using Business Process Model and Notation (BPMN) and the simulation study conducted in AnyLogic, detailed in Section 4.1 and Section 4.2, respectively; Section 5 includes a discussion of the simulation results; while Section 6 concludes the study.

2. Literature Review

As follows, it will address relevant works regarding port operations and their relevance to modern economies. Then, the method used in this study will be introduced.

2.1. Port Operations and Their Relevance with Facts and Figures

In an era of growing global interconnectivity and heightened instability, maritime trade has acted as a stabilizer for international markets. It facilitates the movement of a vast array of goods, ranging from food to energy, which are consumed across the globe [1].
A maritime port serves as a “gateway” for the movement of people and products between land and water, bringing together a multitude of transportation modes to form an intricate network of activities. As a result, a port is a location of transit that enhances international supply chains and logistics. It is also a breaking point for commodities as they undergo loading and unloading procedures due to transportation disruptions. To capitalise on economic advantages, its location is carefully chosen, considering factors such as access channels, geographical features, or the size of the area itself [13]. The emergence and evolution of port-based commercial networks coincided with the dawn of human civilisation, responding to changing requirements over time. Consequently, it is possible to observe how port operations have changed over the years of technological advancement. The classification of ports into generations is based on the functions they serve. These functions have progressed from a basic land–sea interface (the first generation) to a pivotal logistical hub within the supply chain, and now to a sophisticated platform that is client-centric and socially conscious (considered to be the fifth generation) [14,15].
The term “port logistics” is used to describe the operations associated with the port where goods arrive, including loading and unloading, checking documentation, storage, and distribution. It is, therefore, crucial to ensure the efficiency of port operations to guarantee the success of transport and transactions [16].
Portugal’s economy depends heavily on port activities. As of 2021, marine transport accounted for 50.0% of all exports and 58.5% of all imports. A total of 83.1 million tonnes of products were moved through national seaports, with 42.9 million tonnes handled at the port of Sines. This represents a 10.3% increase from 2020 and a 51.6% national representativeness [17]. Additionally, data from August 2023 indicates that containerised cargo, which makes up 38.7% of the total tonnage of cargo handled, is the type of cargo that exerts the greatest influence on the functionality of the port system [18]. This tendency is evident not just in Portugal but also around the world, and the port sector is facing pressure to cope with the rising volume of cargo [19].
The 1958 innovation of freight containerisation, pioneered by Malcom McLean, constituted a radical transformation in the manner and location of manufacturing. Since then, the establishment and functionality of container terminals at ports have had a considerable impact on industrial practices and supply chains [20]. Thanks to the modernisation of technology in the 1970s, containerisation was adopted widely and further refined in the following decade [21]. In the contemporary era, container terminals are facilities that house a variety of intricate operations, such as the loading and unloading of containers from maritime vessels onto the quay, the internal conveyance to and from the storage area, the storage area itself, and the land connection, reception, and delivery of containers [22].
Terminals are confronted with substantial obstacles due to the inherent operational complexity and the frequent fluctuations in peak activity scenarios. Activities at the gates have an impact on both internal terminal operations and exterior traffic. Such have a risk of giving rise to issues pertaining to safety, congestion, and inefficiencies for drivers, transportation companies, and terminal operators [11]. In this regard, the scheduling of activities to be carried out at the terminals can be a crucial strategy to avoid constraints [23].
However, it is anticipated that the need for container transportation will continue to increase. In order to meet this demand, it is essential that road and rail gates are adequately equipped and prepared to prevent flow interruptions. The amount of cargo transported and the level of customer satisfaction are interrelated and contingent upon steady and secure flows [11].
A well-performing container terminal attracts investors, supports the manufacturing and logistics industry, and creates value for the chain. Inefficient ports can hinder trade growth. Therefore, terminals and their access ways must function efficiently to avoid barriers to economic transactions, ensuring optimal functioning [20].
Logistical processes need to be continuously improved to guarantee a high level of quality, flexibility, and efficiency in an era marked by decentralised industry. In essence, the supply chain must be capable of adaptability and intelligent to optimise costs, time, and resources. Based on the idea of “smart logistics” or “logistics 4.0”, the logistical chain can proactively generate value for consumers through this flexibility [24,25]. The advent of modern technologies, such as computer-controlled systems with the ability to autonomously oversee and refine processes—particularly automation and sensors—has led to the emergence of intelligent solutions within logistical chains and sectors. It is also important that all components of the value chain are interconnected via information flows. New information and communication technologies, such as Radio-Frequency Identification (RFID), smart glasses, Automated Guided Vehicles (AGV), Global Positioning Systems (GPS), Electronic Data Interchange (EDI), Optical Character Recognition (OCR), Wireless Sensor Networks (WSN), IoT, cloud computing and AI are needed to support these changes [2,26]. Furthermore, intelligence in logistics must be demonstrated by the capacity to draw insights from stored data. It follows that data management and collection are fundamental to the field of smart logistics. To optimise the utilisation of data flows, ongoing technological and analytical work is essential [4].
Seaports are no strangers to this new paradigm. Thus, the term “smart port” has been defined in several ways in the literature. Reference [7] defines it as “a symbol of a higher level of port generation (Gen) with smart-technology-based solutions to help ports, port users and the workforce improve their efficiency and activities, thus bringing benefits to both ports and the whole supply chain”. Thereby, smart ports seem to be a response to the difficulties presented by global logistics, thoroughly integrating new digital technologies to expand their capabilities [7]. A smart port must be considered to encompass more than technology and equipment; it must also represent wise resource allocation and decision-making [27]. Customer expectations have also changed over time, currently representing another major factor propelling the ongoing evolution of the port industry. The advent of new ports has contributed to a wealthier global economy. This change heralds the dawn of a new age of trustworthiness, sustainability, competitiveness, and efficiency [28].
In particular, the introduction of smart ports is replacing manual inspection with automated processes at gates, reducing the need for human involvement during the entrance and exit procedures. These gates allow for efficient processing since they are outfitted with real-time data capture technologies such as RFID and OCR. The smooth functioning of road and rail gates is of paramount importance in port operations, as their malfunction can have a cascading effect on the overall flow of traffic. It is, therefore, essential to ensure their optimal performance and reliability [8]. Automated systems incorporate features such as lane illumination, digital signage, self-check-in kiosks, licence plate detection, container scanning, and biometric verification for drivers. These solutions have been implemented in several prominent ports, including Antwerp, Barcelona, Gothenburg, Hong Kong, Rotterdam, Shanghai, Shenzhen, and Singapore, exemplifying the potential for enhanced efficiency and security in maritime logistics [9]. In terms of consistently defining “smart gates”, it is also important to include the pillar of information and communication technologies. This encompasses the adoption of an automated procedure that enables the scheduling of services at the terminal and the real-time monitoring of vehicle flows. With this tool, processes can be consciously planned, assisting stakeholders in making decisions and reconciling their disparate interests. It also helps in maintaining equilibrium in the number of vehicles within the port area [10].

2.2. Simulation

The utilisation of simulation studies can prove beneficial in addressing a number of issues including truck congestion at the terminal entry point and other complexities that arise within ports and their respective terminals. For example, [29] conducted a capacity study on a Chinese port using queuing theory and discrete-event simulation (DES). The researchers conducted an analysis of the container terminal facilities and entry and exit gates. It was determined that, with a 75% utilisation rate and the consideration of waiting time as a key performance indicator, the optimal number of access lanes is three for entry and two for exit. This serves as a reference for future terminal reconstruction. An optimisation model and simulation approach were developed by [30] for the purpose of proposing management policies for exit gate lanes in an Asian multipurpose port. To identify patterns in the data and recommend strategies for the handling of various kinds of vehicles, they employed optimisation techniques. Based on the estimated demand, the capacity of the gates was calculated using the simulation model. According to the study, using this optimisation-simulation approach improves gate operating efficiency and guarantees that service standards are fulfilled. The study emphasizes the crucial importance of gate capacity analysis for the administration of departure gate lanes in Asian ports.
The study by [31] focuses on the container terminal in Jakarta, Indonesia, and analyses the impact of road congestion at the gates. Furthermore, it tests improvements through a scheduling system and the segmentation of access lanes. The study demonstrated that full adherence to the scheduling system could reduce time in the system by up to 83.2%, using a DES model in the Arena software. This highlights the effectiveness of this approach in minimising congestion. These findings are supported by an investigation of a bulk cargo terminal in Australia. Through the use of a DES model in Python, it was concluded that the use of a scheduling system is essential for operational efficiency, even in scenarios with reduced logistical pressure [32].
Ref. [33] concentrated on the capacity of the port of Valparaíso, Chile, using FlexTerm to simulate the existing state and potential future scenarios. This enabled the identification of bottlenecks and the suggestion of new infrastructure the construction of new infrastructure, including pedestrian tunnels and additional lanes, with the objective of optimising port utilisation. Similarly, [34] examined congestion at the container terminal in Rijeka, Croatia, using DES to investigate the impact of container transportation growth on road operations. It was determined that enhancements to operational procedures at the gates could markedly diminish waiting periods and pollution levels.
Preston et al., in [35], employed DES with Simul8 software to model the vehicular traffic flow at the Port of Dover. Their objective was to analyse the dynamics of vehicle entry, waiting queues, and the associated CO2 emissions. As a solution to the identified bottlenecks, they proposed the expansion of the space, specifically for parking. Reference [36] subsequently studied gate operations at the port of Songkhla in Thailand, utilising Arena software. They suggested the redesign of work processes and the introduction of a new workstation during peak hours as a means of reducing queues and waiting times.
Another study, [37], compared different congestion management initiatives, with the result that the scheduling system was identified as the most effective solution for the reduction in turnaround times, waiting times, and emissions. Reference [38] investigated the installation of a smart gate at the port of Shuwaikh in Kuwait, using Vissim software to simulate road traffic flows and predict improvements in storage capacity and port operations. This resulted in a notable decrease in truck service times and pollutant emissions. Nadi et al., [39], put forth a time-window-based scheduling system for a container terminal in Rotterdam, demonstrating that such a system could increase productivity and reorganise shifts, thereby generating financial benefits.
The importance of optimising scheduling systems and queue management through mathematical models and DES is emphasized in [40]. Their results suggest a significant reduction in road congestion. [41] applied machine learning techniques in a decision support system to facilitate the management of truck dwell times at the port of Santander. Reference [42] explored the impact of the expansion of the port of Trois-Rivières in Canada, employing DES in Simio software to outline congestion reduction strategies, highlighting the advantages of simulation in predicting future scenarios and guiding infrastructure investments.
The current work was influenced by the findings of previous research, which have demonstrated the potential of simulation models and digital technologies to enhance traffic management and operational efficiency at port terminals. This, in turn, has the capacity to bolster the sustainability and competitiveness of ports. The aforementioned studies lend support to certain methodological choices, such as the selection of alternative scenarios and key performance indicators for validation, which are discussed in greater detail in Section 5.
Another concept that is sometimes associated with simulation studies is that of the digital twin. When a digital simulation model represents a digital twin, it usually integrates a bidirectional exchange of data between the physical entities and their digital counterparts, after collecting data in real-time using sensors [43,44]. A digital twin can be defined as a virtual replication of a physical system that can be readily adjusted in terms of both size and time scale [45]. A digital twin of a port is a system of models and algorithms that describe the intricate interplay of port processes and operations. This approach allows for the identification of historical inefficiencies, a comprehensive view of the current condition, and prospective forecasts through simulations of what-if scenarios. The digital twin components are designed to function independently at any given moment, thereby providing transparency and enabling the system to become self-adaptive. These systems leverage cutting-edge technologies, including the Internet of Things (IoT), artificial intelligence (AI), and real-time data analytics, with the objective of to optimising the flows into the port [46]. Reference [47] explores the role of Digital Twins in maritime logistics, highlighting its applications for enhanced transparency, control, and data-driven decision-making in seaports. This study presents practical insights from case studies and underscores the integration of DT with simulation-based optimisation to improve container terminal operations.

3. Material and Methods

The primary goal of this study is to analyse the issue of traffic congestion at the port of Sines’ Terminal XXI road gate. It is proposed that a simulation model, designed to represent the pre-gate plan created by APS, be implemented as a means of enhancing the road access procedure. Subsequently, the performance of the novel truck entry system will be evaluated through several critical metrics, encompassing resource utilisation, wait times, and queue length.
Therefore, the overall methodological approach may be summarized as follows:
  • Utilise process mapping to identify and analyse the gate’s current capabilities;
  • Project the future state using road traffic forecasts and the gate and pre-gate proposals;
  • Construct simulation models that represent potential outcomes and evaluate different options.
It was of the utmost importance to ascertain the current capacity of the Sines port gates, the road and traffic infrastructure, and any corresponding bottlenecks, in order to comprehend the issue under investigation. This required compiling crucial data from a variety of sources, including meetings, brainstorming sessions with stakeholders, video recordings, reports and other documents, and datasets from the organizations in charge of managing the terminal.
Next, a preliminary model was constructed based on the previously defined limitations, especially the geographical ones. The conceptual model was created in pair with the mapping of the processes in Business Process Model and Notation (BPMN 2.0), with the objective of defining the elements of the system and elucidating their interactions.
To remain competitive in the digital market and to improve process quality and efficiency, the integration of Business Process Management (BPM) into operational procedures may prove to be a critical step. This approach has been shown to boost organisational resilience and agility [48]. BPM is a collection of techniques, strategies, and tools that are intended for the discovery, exploration, analysis, design, execution, and monitoring of business processes [49]. The most popular modelling standard for process visualisation is BPMN, which stands out for its utilisation of specific graphic features to make the process understandable and straightforward. The notation employs a core symbology comprising tasks (activities), gateways (decision points), events, and sub-processes, which are connected in a sequential manner. The configuration of these components into distinct pools and lanes serves to delineate the roles of the players, thereby reinforcing the clear structure of the elements they represent. Data objects, which are necessary to provide information on the needs or outcomes of the activity, can also be included [50]. BPMN may be employed for a detailed definition of processes, thereby ensuring, for instance, meticulous management of the movement of individuals and goods. Furthermore, it facilitates the differentiation between operations that contribute to value creation and those that do not [51]. A specific segment of the process under study was mapped using the BPMN from this angle. Overall, the sector of logistics faces difficulties, like the ongoing pursuit of efficiency, the unpredictability of working circumstances, the need to adapt to changing client expectations, and the impact of market shifts brought on by technological innovation. Due to this complexity, procedures frequently need to be improved, specifically, in terms of intelligence. Information management and automated decision support are features of an intelligent system, as seen in smart gates, which enable effective integration between key actors and activities, as well as environmental adaptation [52].
After the mapping of the processes, it was determined the most appropriate type of simulation for the logistical process described. It would be DES because it is based on coding the system as a series of actions that happen discontinuously over time and have a stochastic interval between them [29].
In the literature, DES is mentioned as a technique that is typically appropriate for simulating dynamic industrial systems. However as the model complexity rises, DES may become less computationally efficient [53]. It is fundamental to correctly construct the model, reflecting the specific aspect of reality that is being studied. This could be a system, phenomenon, entity, or process, and it is of the utmost importance to ensure that the simulation replicates the real-world behaviour over a period of time. The selection of an appropriate level of abstraction and language (which may be more textual or more graphical) for each case study is referred to as “modelling” and represents an important step in the successful implementation of the simulation [54]. The lowest degree of abstraction is supported by DES, which is one of the most commonly used simulation techniques [55]. The typical procedures that simulation studies undertake are as follows: the formulation of the problem, the gathering of data, the establishment and confirmation of the conceptual model, the definition, validation and verification of the logic model, and finally, the analysis and debate of the findings [56].
The benefits of simulation include its capacity to analyse systems in a manner not possible with other approaches, its capacity to comprehend system activities free from the constraints of the actual world, and its stochastic parameter definition. The utilisation of simulations enables the examination of a multitude of prospective scenarios within an adaptable temporal framework. This technique enables the generation of animations, the diagnosis of potential issues and delays, the undertaking of “what if” analysis, and the avoidance of costs through the modification of the model without physical alterations. Nevertheless, drawbacks include the requirement for specific training to construct and decipher models, the intricacy of analysing outcomes due to unanticipated correlations or randomness, the associated expenses, the constraints imposed by the accuracy of the inputs, and the challenge of offering straightforward answers [57,58].
The world is not represented continuously in DES; rather, events happen at discrete moments, with the objects only impacted during those specific periods. The resources needed and the entities or objects that are handled make up the dynamics of a discrete system [59]. In this work, the pertinent process actions are outlined in a sequential order. The arrival of trucks modifies the state of the system, thereby enabling the pre-gate’s functionality to be predicted.
The actors and data sources to be included in the model were identified during the model-building phase, along with the planned layout of the new gate and pre-gate to be constructed. The data for the study, including the frequency of truck arrivals, the processing times at checkpoints, and other factors, was gathered from earlier capacity studies as well as datasets supplied by PSA Sines, S.A., the organisation in charge of managing and running Terminal XXI. In the absence of further real data, certain assumptions were made due to the novelty of the process. Once the requisite parameters and assumptions had been defined, the model was developed using specialised simulation software that enables the user to conduct ongoing checks for logical inconsistencies. The selected software for this project was Anylogic (version 8.9.0). It is a simulation model creation tool based on Java, an object-oriented programming language. The program provides an extensive library of resources to make the process of creating simulations easier. This tool includes a library of components related to road traffic, which makes it suitable for use in pre-gate case studies. In this context, resources and vehicles are treated as distinct agents. It is required to extract metrics and resource usage rates, as well as outputs like times and queue lengths, which are provided by the Anylogic libraries. The flowchart model facilitates the planning and modification of the procedures with ease.
The next step involved examining alternatives to the generated model and “what if” assessments to forecast the behaviour of the system and pinpoint enhancements. Model validation exercises were conducted through presentations to stakeholders to assure the best degree of faithfulness to real circumstances. In addition, important performance indicators were computed and shown using the dashboards, and features of the software. To showcase the methodology, a brief schematic representation is provided in Figure 1.
It is hypothesised that this simulation method, developed for Terminal XXI, can be adapted to other ports with adjustments to the traffic patterns, thereby facilitating broader operational efficiencies. The primary findings and contributions of this study will be showcased in the upcoming sections.

4. Process Description and Simulation

As previously stated, the growth of maritime trade is advantageous for communities, but it also generates some management concerns that require new operational planning for ports and terminals. In the context of the global expansion of container terminals, one of the most reported issues is related to the fluctuation of truck arrival times. This situation presents a significant challenge for the terminals, making the efficient management of their resources a complex task due to periods of over- and under-utilisation of total capacity. In the event of an excessively high volume of trucks arriving within a limited time frame, congestion will inevitably ensue, resulting in the formation of lengthy queues, prolonged waiting periods, and the emission of pollutants [60].
In Terminal XXI of the port of Sines, the solution adopted to address truck congestion is the construction of a pre-gate that redirects traffic and the modernisation of some of the required processes. In light of this decision, the main motivation for this work was to predict the logistics flow within the proposed structure and investigate potential improvements and operational recommendations, based on a discrete-event simulation model. To achieve this, the planned processes for the pre-gate were mapped out and a simulation of road traffic was conducted.

4.1. Process Description

The port of Sines, built in 1973, represents the inaugural artificial port in Portugal and currently serves as the primary international gateway to the Atlantic Ocean. It is a deepwater port, with natural depths of up to 28 metres, thereby offering maritime accessibility and the potential for land expansion. The Sines Industrial and Logistics Zone, “Zona Industrial e Logística de Sines” (ZILS), provides businesses in the hinterland with a competitive advantage in external markets. The port is located in the south of Europe, 58 nautical miles south of Lisbon. It provides direct rail or connections to the central and southern regions of Portugal and the Spanish regions of Extremadura and Madrid. In addition to the container terminal, the port comprises other specialised terminals, including liquid, oil, multipurpose, natural gas, and fishing and recreational ports. This study concentrates on Terminal XXI, the container terminal, operated by PSA Sines, S.A. since 2004. Terminal XXI has grown significantly, increasing its capacity from 600,000 TEU to 2,300,000 TEU, quay length from 383 to (1150 + 200) metres, yard area from 10 to 35 hectares, and cranes from 3 to 12. The port is equipped to accommodate the largest container ships in Portugal. Its foreland network connects with over 200 ports in 80 countries weekly, ensuring robust intercontinental shipping routes. The ZILS covers an area of over 4200 hectares and has already attracted the interest of several companies, who have benefited from the convenient movement of their products.
The information system utilised at the port of Sines is the “Janela Única Logística” (JUL), which was developed in 2018 in response to the necessity for the digitalisation of ports at the national level. The platform aims to interconnect logistical networks, authorities, dry ports, and means of transport. The system has a variety of applications, including the Gate Appointment System (GAS), which is a system for scheduling services to be carried out at the terminal, and the Terminal Operating System (TOS). Additionally, the port also utilises the information systems employed by PSA, S.A., in particular the Global Terminal Operating System (GTOS).
In recent years, there has been a notable increase in the volume of traffic on the road leading to Terminal XXI. Furthermore, this congestion can extend to the access roundabout (Vale Marim roundabout). The construction of a pre-gate upstream of the terminal is intended to address and resolve a number of issues that have arisen, including a lack of infrastructure and equipment, a lack of information and flexible communication channels, a lack of awareness and training, and issues with interconnection and systems integration. The satellite image of the area described is below for a better understanding of the problem (Figure 2).
The process of road transport begins when a driver is notified by a customer of a service request to deliver and/or pick-up containers at the terminal. In the case of delivery services, the driver is responsible for removing the container from the specified location and transporting it to the terminal. Conversely, in the case of pick-up services, the driver’s role is to collect the container at the terminal and subsequently transport it to the designated destination. In order to ensure compliance with terminal rules and regulatory requirements, it is necessary to obtain an access request from competent authorities and to schedule the logistical service in question.
The scheduling of container delivery or pick-up can be completed using the GAS application or manually at the documentation kiosk. This process guarantees that all requisite validations are carried out by the terminal, namely the verification of the driver’s access authorisation and that of the truck. Moreover, the terminal guarantees that the time windows will be respected in accordance with its capacity. If the GAS application is used, a personal identification number (PIN) is generated for the purpose of verifying access.
Manual scheduling is where the greatest inefficiency lies. The driver parks the truck and proceeds to the documentation and security kiosks, where the operator manually verifies the conditions associated with the desired appointment. The necessity for manual processing is a consequence of the absence of systems integration, which precludes the possibility of real-time status checking. In the event that the requisite conditions are not met right away, the operator is obliged to inform the driver, who must then wait for further instructions from the operator as to proceed.
In order to gain access to the security kiosk, drivers are required to register their details, which are then verified by the operator. This involves confirming the driver’s identity, requesting access in JUL, and authorising their access. If all the requisite checks are completed successfully, the driver is duly registered. If non-authorisation occurs, the driver cannot enter the terminal.
When a logistical service is scheduled, drivers are permitted to enter the terminal gates to complete the requisite service. Two possible entries are available: an express gate and a regular gate, as illustrated in Figure 3. The process is similar in both cases, but the method of opening the gate differs. The infrastructure is designed to accommodate both processes without a physical distinction. However, the signal indicates the direction in which drivers should proceed based on their booking method. If a manual scheduling has been made, drivers should use the regular gate. Alternatively, if a scheduling has been made via GAS, the express gate is available.
If a driver has scheduled the logistical service through GAS, they are permitted to utilise the express gate to gain access to the terminal. The operator checks the logistical service details via GTOS, ensuring that the information corresponds with the truck’s number plate and container details. If the requisite conditions have been met, the driver is directed to the designated loading/unloading area. The requisite information is conveyed via a document intitled “Instructions for Trucks.” To confirm entry, the driver swipes the Express Gate card, undergoes a fingerprint scan, and enters the booking PIN. Subsequently, the barrier opens, and the entry is recorded in the JUL system. It should be noted that the Express Gate card is only valid within the specified period. Attempting to use the card outside this period will result in the PIN being invalidated, entry being blocked, and congestion being caused.
The manual appointment requires drivers to use the regular gate, which is monitored by the gate operator via GTOS. If correct, they receive the “Instructions for Trucks” document. To enter the gate, drivers can use the Gate Card or signal the security kiosk. However, it is not uncommon for drivers to fail to comply with the established protocol regarding the separation of the existing two gates. The problem is further compounded by the death of space for reversing trucks and parking.
The key issues affecting the gates include an over-reliance on paper, unnecessary stops by drivers, insufficient information and communication technologies, inadequate infrastructure, outdated gate designs, and challenges in interoperability and systems integration. These factors contribute to significant congestion and inefficiencies, highlighting the need for the implementation of enhanced processes.
Following this analysis, enhancements to the processes were planned on the understanding that the adoption of a more agile logistics and information and communication architecture, and the introduction of a pre-gate, would resolve or at least mitigate the difficulties found.
In the new process, the road transport procedure starts similarly, with the driver receiving a request from a client for a service, which may also include container delivery and/or pickup at the terminal. This macro process is mapped in BPMN in Figure 4.
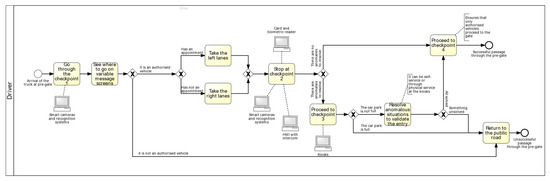
It is still necessary to schedule the desired logistical service and file an access request (both of which need approval from the relevant authorities) to be able to gain access to the terminal. Nevertheless, as the pre-gate will replace all the infrastructure before the gate, there will no longer be a need for a regular way and an express way. The initial control step will be checkpoint 1, where new computer systems and cameras will automatically read the licence plates of the vehicles. After that, drivers will be furnished with instructions regarding the best lane to take, using changeable message screens. At checkpoint 2, the truck and its container are photographed to identify any damage, as well as to inspect the container seal when needed. Previous appointments are verified, containers are weighed when necessary, and the driver is recognised. Furthermore, the architectural design will undergo modifications, with the addition of lanes designated for trucks that have scheduled the service on the left and for the others on the right. The parking area, which is equipped with help kiosks, has been designated as checkpoint 3. It is the appropriate location for drivers who require assistance in addressing exceptional circumstances or in the event that they have not yet obtained a valid entrance authorisation. They go to checkpoint 4 if the identified issues have been rectified; otherwise, they depart and enter the public road. It is not permitted for vehicles that were denied at checkpoint 2 to enter the terminal via checkpoint 4.
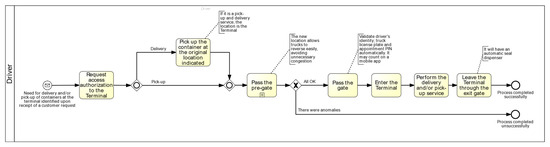
Once the requisite authorisation processes have been completed, the driver goes to the gate, where he is required to verify his identification, the truck’s licence plate, and the PIN. In principle, they may rely on a mobile application for this purpose. The procedure is then completed when the driver enters the terminal, delivers the container or provides the pick-up service, and exits through the exit gate. For this study, it is critical to concentrate on the pre-gate process, which is depicted in Figure 5 in BPMN.
Once the problems had been identified and the specific objectives established, it became necessary to build the model. The conceptual model was developed alongside the process mapping in BPMN, during which the system components and their interactions were defined.

4.2. Simulation

The simulation entailed the collection of the necessary input data, such as vehicle arrival rates and processing times at checkpoints, along with other pertinent parameters. In this instance, the data were sourced from a dataset provided by PSA, which contained the entry and exit times of trucks. As no additional real data were available, certain assumptions were made based on previous capacity studies, supported by queueing theory and consultations with stakeholders.
Once the parameters and activities to be simulated were fully understood, the focus shifted to the implementation, particularly in selecting the appropriate software. After a review of available options, Anylogic was selected. This tool, which is based on the object-oriented programming language Java, includes an extensive set of libraries and support materials that facilitate the creation of simulations. Additionally, it offers the functionality to create visual representations of data in the form of dashboards with relevant graphs and metrics, as well as 2D and 3D system animations. Furthermore, given the previous discussion on discrete-event modelling and simulation, this method is deemed suitable for the pre-gate case study because of the following:
  • Vehicles and personnel are modelled as distinct agents;
  • It is necessary to derive outputs such as waiting times and queue lengths, which are supported by Anylogic’s libraries, along with resource utilisation rates, system times, and others;
  • The process can be easily mapped and modified through flowchart representation;
  • It allows the use of stochastic values, such as truck arrival rates and the time spent at each checkpoint.
Nonetheless, it is important to provide a rationale for the selection of Anylogic in comparison to other prominent software packages currently available on the market, such as Arena, Simio, Simul8, Witness, or FlexTerm. Firstly, it was essential to utilise software that provided a free academic version with an adequate range of features to create the intended model. This criterion was met by Anylogic, Arena, or Witness. Among these, Anylogic was the most suitable due to its specific and comprehensive library for road traffic modelling, compatibility with Windows operating systems, and ability to create 2D and 3D animations. As evidenced by the simulator ranking by [61], Anylogic has shown significant growth since 2006. This assertion is further corroborated by the findings of the biennial survey published in the October 2017 edition of OR/MS Today, in collaboration with The Institute for Operations Research and the Management Sciences [62]. Moreover, Anylogic provides a user-friendly simulation environment with accessible menus and libraries, coupled with the flexibility to write Java code segments, when necessary, thus offering significant versatility in solution development.
AnyLogic is recognised for its flexibility and robust modelling capabilities, making it an appropriate tool in simulation-based studies across academic and industrial domains. It supports discrete-event simulation, agent-based modelling, and system dynamics, allowing comprehensive analysis of complex systems. For instance, AnyLogic has been successfully employed to model intelligent traffic management systems that prioritise emergency vehicles at urban intersections, thereby demonstrating its capacity to handle adaptive traffic control through detailed simulations [63,64]. Furthermore, AnyLogic is well-suited to simulations of adaptive algorithms at heavily trafficked road intersections, which aim to reduce congestion and vehicle delays [63]. In essence, the integration of Java, the capacity for 2D/3D visualisation, and the existence of extensive libraries tailored to traffic and logistics scenarios serve to reinforce AnyLogic’s reputation as a valuable tool for sophisticated simulation projects.
Figure 6 represents the configuration that was used as the basis for the simulation. The simulated path commences at the point of departure from the public road and proceeds to the pre-gate at checkpoint 1 (number 1). The simulation concludes at either checkpoint 4 (number 8) or in the event that the vehicle returns to the public road (number 9). It is assumed that trucks at checkpoint 2 (numbers 3 and 4), will proceed to checkpoint 3 via the designated road (number 5) through the rightmost lanes, and to checkpoint 4 via the leftmost lanes. Consequently, the road passing checkpoint 2 is split into two in the model, comprising one with three lanes going to checkpoint 3 and the other with seven lanes going to the gate. This leads to the formation of distinct resources and the establishment of parallel queues. A 10-lane scenario was contemplated, as indicated by the port, based on a forecast of prospective demand that took into account the peaks expected in some years. However, it is not anticipated that all ten lanes will be operational from the outset of the project. Consequently, it was decided that scenarios involving a reduced number of lanes should be tested, thus assisting the port administration in determining which lanes should be opened in response to demand.
Similar to the approach by [37], real data were used to ascertain which probability distributions best suited the behaviour of the trucks in terms of both the time between arrivals and the duration of the process, as illustrated in Figure 7 The y-axis represents the probability density associated with the time values on the x-axis. In essence, the fitted curve demonstrates the relative likelihood of each x-axis value occurring. The bars of the histogram reflect the empirical (observed) frequencies in the sample data. The fitted curve represents the theoretical probability distribution that best aligns with the data. Accordingly, the intervals between arrivals were found to correspond approximately to a Weibull distribution (2.93; 0.742) minutes (Figure 7).
It was assumed that the arrival rate would remain the same during the 16-h simulated operating period, which ran from 8 a.m. to midnight and would continue during scheduled meal breaks. With regard to the processing times in checkpoints 2 and 3, it was assumed that they would exhibit similar behaviour to the observed in the current system. However, due to the fact that they would be divided up, it was anticipated that they would have a shorter duration. So, the duration values were adjusted to probability distributions based on the total duration of the services obtained from the PSA GTOS dataset and the expected averages for the new processes derived from a previous capacity study. Prior to this, outliers were removed due to the high degree of variability observed in the data, with only the values within the second and third quartiles being considered. The distributions of the time spent in checkpoints were found to be (1.58 + Weibull (1.51; 1.99)) minutes and (6 + Weibull (4.11; 1.53)) minutes, respectively. These values match the predicted three-minute average for checkpoint 2 and the 10-min average for checkpoint 3. Due to the unavailability of operational data, the estimated processing times at checkpoints have a certain degree of uncertainty. This limitation leads to the necessity of corroborating these projections with empirical evidence upon the system’s deployment.
A total of two agents were created: one representing a vehicle and the other representing a type of resource, which was allocated to checkpoint 2. The vehicle in question is a truck, with the most typical length of 16.5 metres. The speed parameters were set at a starting speed of 30 km/h and a preferred speed of 20 km/h, with consideration given to the environment in which these vehicles would be operating. Based on the observed behaviour of the vehicles, APS has validated these assumptions. The resource type assigned to checkpoint 2 makes up the remaining agent. The processing of the trucks takes place at this checkpoint, which is modelled as a service carried out by these resources. With regard to the lanes leading to checkpoint 4, a set of resources was available with a maximum capacity of seven. In contrast, the lanes leading to checkpoint 3 were served by another set of resources with a maximum capacity of three. It should be noted that during the course of the day, the aforementioned capacity values are subject to fluctuations. They reach zero at the lunch (12 pm–1 pm) and dinner (8 pm–9 pm) breaks, as the terminal currently operates.
Additionally, it was estimated that 25% of vehicles would arrive at checkpoint 3, indicating that they would not have scheduling or would have to contend with exceptional circumstances (again, from a previous capacity study). It was believed that the vehicles in this parking zone would be split equally between the two rows of 33 spots each. Accordingly, this part was modelled as a stoppage in the parking lot. Furthermore, it was postulated that a mere 1% of the cars would unintentionally traverse the pre-gate and subsequently be compelled to reverse onto the public road. It is possible that passenger cars and other vehicles not intended or authorised to enter the gate may experience this. It was also postulated that an equivalent number of vehicles might inadvertently bypass checkpoint 3 and proceed from checkpoint 2 to checkpoint 4. Ultimately, it was determined that 10% of the cars were unable to rectify their issues at checkpoint 3 and were compelled to go back onto the public road. The assumptions were validated by the relevant stakeholders.
As previously noted, the logic model was built and implemented in Anylogic (Figure 8) using the assumptions and data presented thus far. Anylogic enabled the continuous verification of the logic while the simulation was running by highlighting any mistakes.
Following the definition of the base scenario, it was decided to alter the input parameters with a view to testing the logistical flows in the pre-gate under different circumstances. To evaluate less favourable circumstances than the basic scenario, it was determined that modifying the number of active lanes in checkpoint 2 and introducing unpredictability in service time in checkpoint 2 would be helpful. Such parameters were also changed in the experiments conducted by [36,40,42]. As demonstrated by other authors, for example [31,37], it is feasible to alter the scheduling pace. Additionally, several studies in the literature investigate the impact of varying attendance by altering the quantity of cargo to be delivered or the frequency of vehicle arrivals [33,34,40,42]. Following a period of testing and refinement, a decision was made to examine 10 replications to achieve 95% confidence intervals (CI) for the designated performance measures within a suitable range. Upon each replication of the simulation, three navigation views are shown: one displaying the values of the performance indicators on a dedicated dashboard, another featuring a two-dimensional animation (Figure 9), and a third showcasing a three-dimensional animation (Figure 10).
Before reaching its current stage of development, the model underwent several validation processes, during which it was presented and discussed with various stakeholders. These validation processes yielded contributions that facilitated the requisite adjustments to enhance the accuracy of the model. Verification and validation are essential aspects of the development of a simulation model. Iterative validation steps and stakeholder involvement serve to verify that the models align with their intended purpose and constraints. However, there is no definitive set of tests that can be readily employed to ascertain the accuracy and reliability of a model. Additionally, there is currently no algorithmic approach that can be used to determine the most appropriate techniques or procedures to utilise. Each simulation project presents a distinct and novel challenge. However, when a simulation model is presented and documented in an appropriate, comprehensible, and clear manner, stakeholders can facilitate the effective verification and validation of the model [65,66].
Given the model’s limitations, it is essential to corroborate the projections with empirical evidence once the system becomes operational. While the findings offer valuable insights, their application to other ports presents challenges. Ports with differing traffic patterns, infrastructure, or operational conditions will require careful adaptation of the proposed solutions.
The subsequent section will present a detailed discussion of the results.

5. Results and Discussion

Table 1 displays the outcomes of the base scenario simulation. The same methodology was employed for each alternative scenario. The focus of the analysis and comparison will be on the throughput (Throughput can be defined as the number of trucks that are processed, i.e., the number of trucks that enter and travel the entire pre-gate), the average time spent in the system, the average number of trucks waiting in line at checkpoint 2 for checkpoint 4, and the resource utilisation rates at checkpoint 2. This is analogous to the studies conducted by [29,31,33,34,36,37,40,42], which evaluated system timings, resource utilisation rates, and queue lengths and times.
Four groups (A, B, C, and D) are used to join the different simulated scenarios. The distinguishing factor between them is the probability distribution that characterises the time in checkpoint 2, as indicated in Table 2. Furthermore, five scenarios were simulated within each group, with the number of active lanes in checkpoint 2 continuing to checkpoint 4 changing. It was deemed that a single active lane continuing to the parking lot was an appropriate operational approach for the system, given the assumptions. With the alternative scenarios, it is hypothesised that the simulation model can determine better resource utilisation for the pre-gate system under a given traffic density.
The analysis of Table 1 reveals that, given the low values for resource utilisation rates, average queues, and waiting times, more conservative scenarios concerning resources and processing times could have been considered. For this reason, the subsequent scenarios were developed. Methodologically, the basic scenario constituted the starting point for the selection of the “what if” studies, which were then chosen on the basis of the following logic:
  • The 10 open lanes in checkpoint 2 are not required for the considered vehicle arrival rate. The lanes leading to the gate depend on trucks that have already passed checkpoint 3 and are returning to checkpoint 2. Consequently, they are likely to be the bottleneck resource given, the expectation that more vehicles will have scheduling in the future. The number of active lanes heading to checkpoint 3 should therefore be tested with a smaller number, which could be one—scenario A7.
  • The data still indicates that there is no strain on logistical flows, as evidenced by the low rates of resource utilisation, waiting times, and queues. On the other hand, it is conceivable to consider the extreme case, in which there is only one active lane leading to checkpoint 4—scenario A1.
  • The resource utilisation rate of the lanes leading to the gate has experienced an exponential increase, resulting in a notable decline in throughput in comparison to the number of vehicles arriving at the checkpoint. Additionally, there has been a significant spike in the average waiting time and volume of vehicles in the queue at checkpoint 2. It is recommended that this situation be avoided because it results in congestion on the roads and fails to satisfy demands. Increasing the number of lanes is a reasonable course of action—scenario A2.
  • Once again, the system’s behaviour was observed to be under control, and the indicators were found to be well outside of any concerning bounds. What impact will an increase in the number of active lanes have on the indicator values, maintaining the processing time at checkpoint 2? Increasing this amount and analysing leads to scenarios A3 and A4.
  • The metrics exhibit no discernible variations between the scenarios, as the results have stabilized. It is pertinent to inquire as to the consequences of a prolonged delay at checkpoint 2. Could this interval be extended and inferences drawn based on a value of active resources that does not affect the system’s capacity (such as in a scenario where checkpoint 4 has only one active lane and five minutes of average time)? These results are obtained through trial and error—scenarios B.
  • Step 2 should be repeated until conditions for scenario D7 are reached.
As illustrated in Figure 11, the primary findings pertain to the changes in resource utilisation rates throughout the several simulations. To facilitate the identification of the trend, a line is plotted between the coloured dots. The dots represent the resource utilisation rates of the lanes from checkpoint 2 to checkpoint 4. As shown in the graph, in addition to the dots, there are vertical line segments representing the 95% confidence intervals. It is important to focus on these segments, particularly for values that deviate significantly from the mean, as they demonstrate the unpredictability of the system.
As the number of active lanes rises, there is an exponential fall in the rate of resource utilisation. This suggests that the addition of one lane initially leads to a noticeable change in the outcomes; however, as the number of lanes in use grows, this difference across scenarios decreases.
Additionally, the figure displays the number of active lanes at which the resource utilisation rate is deemed acceptable. Stated differently, in light of the available resources, it is advisable to avoid situations A1, C2, and D3. Conversely, scenarios A3, A4, A7, B4, B6, C5, C6, and D7 lead to utilisation rates below 50%, indicating wasteful usage.
Regarding the resource utilisation rate of the lanes leading to the kiosks, it was found to be either low or acceptable in each of the four sets of scenarios. The mean value for scenario A was 23.9%, for scenario B it was 40.1%, for scenario C it was 51.6%, and for scenario D it was 73.4%. Nevertheless, if the processing time in checkpoint 2 keeps rising, it is anticipated that high utilisation values will be reached in accordance with the aforementioned trend.
The analysis of the average number of trucks waiting at checkpoint 2 before the gate and the average time spent in the system, as shown in Figure 12 and Figure 13, provides further evidence to support the argument that scenarios A1, C2, and D3 are undesirable. For example, from scenario A1 to A2, in addition to the significant reduction in bus utilisation rates (in the lanes for control 4 it was around half), there was a reduction in the average time on the system of approximately 63%, which proves the reduction in congestion. A similar trend is observed when transitioning from scenario C2 to C3 (a reduction of approximately 61% in average system times) and from D3 to D4 (a 53% reduction). This proves the hypothesis that the simulation model can determine better resource utilisation for the pre-gate system at a given traffic density, with results of scenarios that can improve times in the pre-gate system, in terms of quantified reduction in waiting times.
These performance metrics also permit the conclusion that the addition of a single lane may be sufficient to guarantee that demand is satisfied. However, when the logistical pressure exceeds the capacity of the available lanes, the system’s performance deteriorates. Once the system has enough lanes to operate correctly, it becomes stabile, and the addition of active lanes has a negligible effect on the outcomes of times and queues.
It is also evident that lengthening the processing time at checkpoint 2 between scenarios affects the time spent in the system (which, logically, increases from A to D) but does not affect queue sizes.
It should also be noted that the time values acquired may have been skewed by the assumption that the pace of vehicle arrivals remains consistent throughout the entire 16-h simulation period. It is observed that the queues increase precisely during the times when the resources are not on duty.
Lastly, the throughput—defined as the quantity of vehicles that traversed the entire distance—was examined for each scenario. The findings reveal a tendency that is consistent with the previously listed indicators. As these values are present in all sets of scenarios, it was chosen to limit the study of this indicator to the simulation of the scenarios with three and four active lanes, in order to facilitate comparison and visualisation. The graphs displayed in Figure 14 and Figure 15 represent the aforementioned outcome.
Once more, scenario D3 demonstrates logistical compromise, exhibiting a markedly inferior throughput value and a greater number of stranded trucks than the other scenarios. In scenario D3, the elevated number of stranded vehicles and the diminished throughput were principally attributable to an excessively lengthy processing time, coupled with a reduction in the number of operational lanes capable of accommodating the rate of vehicle arrivals. In light of the anticipated circumstances, it is implausible that the processing time for checkpoint 2 (forecast at three minutes) would reach ten minutes, as observed in the D scenarios. Therefore, this scenario represents an extreme logistical situation, intentionally tested to explore pessimistic scenarios and expand the range of possible outcomes. The purpose of testing such extreme conditions is to provide insights to the administration, namely that if processing times exceed the expected values, a higher number of lanes will be necessary to meet the demand and avoid bottlenecks.
Additionally, it can be observed that the increase in processing time at checkpoint 2 contributed to the decline in the values of the statistics, with the effects of this increase exceeding those of the improvement in the number of active lanes. For instance, in scenarios C3 and C4, the number of trucks processed was similar, but the increase in processing time consistently resulted in a decrease in throughput when the number of active lanes was equal. It should be noted, however, that the variation in throughput is not as pronounced as it may appear on the graphs, given the scale of the data. For three lanes, the throughput varies between four (between scenarios A3 and B3) and 39.5 trucks (between scenarios A3 and D3). For four lanes, the throughput varies by 21.4 trucks between scenarios.
It should be mentioned that these numbers for the trucks processed are consistent with present values, following the definition of the time between arrivals drawn from current data.
In summary, one of the first conclusions that should be emphasized is the impact of processing times at each checkpoint in shaping the system’s overall outcome. In this instance, a decline in system performance is observed concerning throughput, the average time in the system, the number of trucks in the queue, and resource utilisation rates when vehicles spend a greater amount of time at checkpoint 2. On the other hand, the number of active lanes at checkpoint 2 affects the system differently because it has an exponential effect on the metrics. In scenarios characterised by elevated logistical pressure, this variation exerts a considerable influence. However, once the requisite number of active lanes is reached to accommodate the incoming trucks, its effect lessens, and the results stabilise. In either case, the necessity for suitable system behaviour arises from the increase in processing time. Despite this, Table 3 presents an overview of the key results from the simulated scenarios that guarantee efficient operation with minimal resource utilisation and no congestion.
It bears reiterating that the outcomes of the study depend on the underlying assumptions and modifying these could yield different conclusions. For example, checkpoint 2 could be re-evaluated in terms of lane division and analysed based on queues in the lanes that intend to follow for parking, if the scheduled proportion does not increase as predicted and more vehicles need to proceed to checkpoint 3.
This study demonstrates the utility of DES for process analysis and improvement in the setting of port terminals, demonstrating its flexibility and potential for enhancing efficiency. Recent studies have demonstrated the effectiveness of similar methods for improving port operations. For instance, [67] implemented a simulation model in Anylogic for dry ports and showed significant improvements in the decision-making process related to the selection of strategic facility planning in the area of intermodal terminals. Although the pre-gate model in this study focuses on road traffic, it shares similar goals of enhancing resource allocation. Moreover, the most extensively researched area of simulated port operations is the link between anchorages, ships, and berths [22], which underscores the significance of simulation studies in the context of terminal gates.
Smart technologies, in general, are also explored in other studies, with a particular focus on aspects like real-time data collection. As outlined by [68], the concept of a smart gate frequently incorporates a range of technologies including scanners, biometrics, and other automated systems. Subsequent versions of the presented model aim to investigate the feasibility of integrating these technologies and real-time data collection mechanisms, as it will allow for a more comprehensive monitoring of the proposed model [69].
In summary, the pre-gate simulation model for the Port of Sines represents a proactive approach to the management of road traffic in seaport operations. By employing discrete-event simulation, potential issues can be predicted and processes enhanced, thereby contributing to the ongoing digital transformation of maritime logistics. This method offers valuable insights into the behaviour of the system under various conditions, enabling port managers to make informed decisions regarding infrastructure and processes. Together with other studies in the literature, it demonstrates the broad applicability of simulation tools.

6. Conclusions

The purpose of this study is to estimate system times, waiting times, and queues by forecasting the behaviour of the pre-gate at Terminal XXI in the port of Sines. A logical model and the respective animations were developed to provide a visual depiction of the logistical flows. Their efficacy was tested through discrete-event simulation. The model was validated with the help of stakeholders and the obtained metrics, which included 95% confidence intervals. Anylogic was selected for the study for its ability to generate discrete-event models with both 2D and 3D animations, specifically for road traffic. It was of the utmost importance to gain an understanding of the prevailing gate procedure and any anticipated modifications at the pre-gate, given the developments in digitalisation and automation that define smart gates. Activity sequences were defined for the model’s design using BPMN. The simulation was based on the most recent layout proposal, current data, and previous capacity studies, as the pre-gate is not yet in place.
The results from the simulation show that, once a sufficient number of lanes had been opened, testing a more cautious scenario, with fewer resources, revealed benefits. A more conservative approach was adopted, whereby fewer resources were allocated and processing times were extended. The results demonstrate that an increase in processing time requires the opening of additional lanes until a sufficient number is reached to prevent congestion. However, if a certain quantity of vehicles is achieved, the advantages become marginal. Four scenarios were identified as exhibiting a more balanced distribution of resource usage, reduced waiting times, smaller queues, and higher throughput after the analysis of 20 alternative scenarios. The model shows that balancing resource availability with throughput is key to maintaining operational efficiency.
The findings yielded insights and strategies for implementing smart gate systems in ports. The studies simulation model helps port administrators to make data-driven decisions about lane utilisation, checkpoints, and resources. The model shows how to test adjustments that can help reduce congestion and make better use of resources. The study shows that flexible systems are needed for smart gate systems to cope with real-world unpredictability. The findings endorse the early incorporation of simulation tools into the conceptualisation of smart gates, which may evolve into digital twins. Such digital representations facilitate real-time insights, enabling adaptive management and continuous process optimisation.
The ability to simulate complex systems without actual implementations has been demonstrated to be advantageous, yet the model is not without limitations. The current simulation model could be enhanced by changing input parameters, like vehicle arrival rates, to account for different behaviours over the day and even year. Furthermore, the capacity for testing a wide range of scenarios is high. Other studies could explore the impact of modifications to the layout, vehicle routes, scheduling rate, processing times, and agent types, among other factors. Regarding the scheduling rate, it would be useful to separately analyse peak and off-peak periods, as well as variations across different months of the year, in order to capture more realistic vehicle arrival patterns. In the future, it may also be beneficial to focus on indicators pertaining to other checkpoints, predominantly checkpoint 3, to precisely determine the required size of car parks. Moreover, future work could extend the scope of testing by incorporating additional variables, for example, external disturbances (e.g., weather or apparatus failure), as possible failures within the simulation model. Such an approach would serve to enhance the model’s applicability and robustness, as it would enable the simulation of potential real-world disruptions and their impacts on system performance. Furthermore, although the optimisation in this study was conducted using experimental and manual methods, future research could include more sophisticated techniques, such as deep reinforcement learning or linear programming. Additionally, in light of the existing literature, it would be beneficial to expand the indicators evaluated to encompass an examination of costs and pollutant emissions, as these are pivotal elements influencing the decision-making process regarding pre-gate design.
In conclusion, this study responds to the research question by demonstrating how a simulation model can serve as a decision-making tool to predict the behaviour of the pre-gate at Terminal XXI. The integration of discrete-event simulation with BPMN process mapping provided a robust framework to address the port’s distinctive logistical requirements. By forecasting pre-gate performance across diverse scenarios, the study identified balanced solutions for managing road congestion, directly supporting an informed decision-making process. This has established a foundation for the development of a digital twin. This innovation aligns with the needs of smart port systems and underscores the broader implications for future smart gate designs. By addressing gaps in the literature on smart gate logistics and offering a methodology adaptable to other ports and contexts, the research aims to contribute to the advancement of digitalised and automated port operations.
The future objective of the pre-gate’s creation is to produce a trustworthy digital twin of the pre-gate so that the port can use it as a tool.

Author Contributions

Conceptualization, R.G.P., R.B.L., A.M., B.M. and L.T.; methodology, R.G.P.; R.B.L. and L.T.; validation, A.M. and B.M.; formal analysis, R.G.P., R.B.L. and L.T.; writing—original draft preparation, R.G.P.; writing—review and editing, R.G.P., R.B.L. and L.T.; supervision, R.B.L. and L.T.; funding acquisition, L.T. and A.M. All authors have read and agreed to the published version of the manuscript.

Funding

This study was funded by the PRR—Recovery and Resilience Plan and by the NextGenerationEU funds at Universidade de Aveiro, through the scope of the Agenda for Business Innovation “NEXUS: Pacto de Inovacão—Transicão Verde e Digital para Transportes, Logística e Mobilidade” (Project no.53 with the application C645112083-00000059).

Institutional Review Board Statement

Not applicable.

Informed Consent Statement

Not applicable.

Data Availability Statement

The data presented in this study are available on request from the corresponding author. The data are not publicly available due to private issues.

Conflicts of Interest

The authors declare no conflicts of interest.

References

  1. UNCTAD Review of Maritime Transport 2023; UNCTAD: New York, NY, USA, 2023.
  2. Jurenka, R.; Cagáňová, D.; Horňáková, N. The Smart Logistics. In Proceedings of the EAI/Springer Innovations in Communication and Computing; Springer Science and Business Media Deutschland GmbH: Berlin/Heidelberg, Germany, 2020; pp. 277–292. [Google Scholar]
  3. El Hamdi, S.; Abouabdellah, A.; Oudani, M. Scheduling Optimization in Logistics 4.0. In Proceedings of the 2020 13th International Colloquium of Logistics and Supply Chain Management, LOGISTIQUA 2020, Fez, Morocco, 2–4 December 2020; Institute of Electrical and Electronics Engineers Inc.: Piscataway, NJ, USA, 2020. [Google Scholar]
  4. Lagorio, A.; Cimini, C.; Pinto, R.; Cavalieri, S. 5G in Logistics 4.0: Potential Applications and Challenges. Procedia Comput. Sci. 2022, 217, 650–659. [Google Scholar]
  5. Homayouni, S.M.; Fontes, D.B.M.M. Metaheuristics for Maritime Operations, 1st ed.; ISTE Ltd.: London, UK, 2018; ISBN 978-1-78630-280-9. [Google Scholar]
  6. Gharehgozli, A.; Zaerpour, N.; Koster, R. De Container Terminal Layout Design: Transition and Future. Marit. Econ. Logist. 2019, 22, 610–639. [Google Scholar] [CrossRef]
  7. Li, K.X.; Li, M.; Zhu, Y.; Yuen, K.F.; Tong, H.; Zhou, H. Smart Port: A Bibliometric Review and Future Research Directions. Transp. Res. Part E Logist. Transp. Rev. 2023, 174, 103098. [Google Scholar] [CrossRef]
  8. Owusu-Oware, E.; Effah, J.; Adam, I.O. Actualizing the Affordances of Seaport Smart Container Terminal System in a Developing Country. J. Inf. Technol. Case Appl. Res. 2023, 25, 339–367. [Google Scholar] [CrossRef]
  9. Heikkilä, M.; Saarni, J.; Saurama, A. Innovation in Smart Ports: Future Directions of Digitalization in Container Ports. J. Mar. Sci. Eng. 2022, 10, 1925. [Google Scholar] [CrossRef]
  10. Triska, Y.; Dos Santos, J.V.; Valente, A.M.; Silva, L.D.S.; Martinez Moya, J.; Constante, J.M.; Frazzon, E.M. Smart Port-Hinterland Integration: Conceptual Proposal and Simulation-Based Analysis in Brazilian Ports. Int. J. Integr. Supply Manag. 2019, 12, 334–352. [Google Scholar] [CrossRef]
  11. Moszyk, K.; Deja, M.; Dobrzynski, M. Automation of the Road Gate Operations Process at the Container Terminal—A Case Study of Dct Gdańsk Sa. Sustainability 2021, 13, 6291. [Google Scholar] [CrossRef]
  12. Xue, Z.; Lin, H.; You, J. Local Container Drayage Problem with Truck Platooning Mode. Transp. Res. Part E 2021, 147, 102211. [Google Scholar] [CrossRef]
  13. Notteboom, T.; Pallis, A.; Rodrigue, J.-P. Port Economics, Management and Policy, 1st ed.; Routledge: London, UK, 2022; ISBN 9780429318184. [Google Scholar]
  14. Hlali, A.; Hammami, S. Seaport Concept and Services Characteristics: Theoretical Test. Open Transp. J. 2017, 11, 120–129. [Google Scholar] [CrossRef]
  15. Najihah, N.; Bakar, A.; Guerrero, J.M.; Vasquez, J.C.; Bazmohammadi, N.; Yu, Y.; Abusorrah, A.; Al-turki, Y.A. A Review of the Conceptualization and Operational Management of Seaport Microgrids on the Shore and Seaside. Energies 2021, 14, 7941. [Google Scholar] [CrossRef]
  16. Dey, B.; Shankar, R. Understanding the Barriers of Port Logistics for Effective Operation in the Industry 4.0 Era: Data-Driven Decision Making. Int. J. Inf. Manag. Data Insights 2021, 1, 100031. [Google Scholar]
  17. Instituto Nacional de Estatísticas Estatísticas Dos Transportes e Comunicação-2021; 2021. Available online: https://www.ine.pt/xportal/xmain?xpid=INE&xpgid=ine_publicacoes&PUBLICACOESpub_boui=16909661&PUBLICACOESmodo=2 (accessed on 16 December 2023).
  18. Autoridade da Mobilidade e dos Transportes Acompanhamento Do Mercado Portuário; 2023. Available online: https://www.amt-autoridade.pt/media/4261/relat-_estat_port_out_2023.pdf (accessed on 16 December 2023).
  19. Park, N.K.; Suh, S.C. Tendency toward Mega Containerships and the Constraints of Container Terminals. J. Mar. Sci. Eng. 2019, 7, 131. [Google Scholar] [CrossRef]
  20. World Bank. The Container Port Performance Index 2022; World Bank: Washington, DC, USA, 2022. [Google Scholar]
  21. Kaliszewski, A. Fifth And Sixth Generation Ports (5GP, 6GP)—Evolution Of Economic And Social Roles. Stud. Mater. Inst. Transp. Handlu Morskiego 2017, 14, 93–123. [Google Scholar]
  22. Dragović, B.; Tzannatos, E.; Park, N.K. Simulation Modelling in Ports and Container Terminals: Literature Overview and Analysis by Research Field, Application Area and Tool. Flex. Serv. Manuf. J. 2017, 29, 4–34. [Google Scholar] [CrossRef]
  23. Nguyen, V.S.; Pham, Q.D.; Huynh, T.T. Modelling and Solving a Real-world Truck-trailer Scheduling Problem in Container Transportation with Separate Moving Objects. OPSEARCH 2024, 61, 628–661. [Google Scholar] [CrossRef]
  24. Douaioui, K.; Fri, M.; Mabrouki, C.; Semma, E.A. Smart Port: Design and Perspectives. In Proceedings of the 4th IEEE International Conference on Logistics Operations Management, GOL, Le Havre, France, 10–12 April 2018; IEEE: New York, NY, USA, 2018. [Google Scholar]
  25. Musso, S.; Perboli, G.; Apruzzese, M.; Renzi, G.; Selini, N. Innovative Business Models in Ports’ Logistics. In Proceedings of the Proceedings—2022 IEEE 46th Annual Computers, Software, and Applications Conference, COMPSAC 2022, Los Alamitos, CA, USA, 27 June–1 July 2022; Institute of Electrical and Electronics Engineers Inc.: Piscataway, NJ, USA, 2022; pp. 1702–1707. [Google Scholar]
  26. Heilig, L.; Voß, S. Information Systems in Seaports: A Categorization and Overview. Inf. Technol. Manag. 2017, 18, 179–201. [Google Scholar] [CrossRef]
  27. Molavi, A.; Lim, G.J.; Race, B. A Framework for Building a Smart Port and Smart Port Index. Int. J. Sustain. Transp. 2020, 14, 686–701. [Google Scholar] [CrossRef]
  28. Molavi, A.; Shi, J.; Wu, Y.; Lim, G.J. Enabling Smart Ports through the Integration of Microgrids: A Two-Stage Stochastic Programming Approach. Appl. Energy 2020, 258, 114022. [Google Scholar] [CrossRef]
  29. Mazouz, A.; Naji, L.; Lyu, Y. Container—Terminal—Gate—System Optimization. J. Appl. Bus. Res. 2017, 33, 605–614. [Google Scholar] [CrossRef]
  30. Kulkarni, K.; Tran, K.T.; Wang, H.; Lau, H.C. Efficient Gate System Operations For a Multipurpose Port Using Simulation-Optimization. In Proceedings of the 2017 Winter Simulation Conference, Las Vegas, NV, USA, 3–6 December 2017; pp. 3090–3101. [Google Scholar]
  31. Nasution, A.R. Arviansyah Container Terminal Landside Operation Analysis and Discrete Event Simulation in Container Terminal in Port: A Case Study of Terminal 3 Ocean-Going PT Pelabuhan Tanjung Priok. IOP Conf. Ser. Mater. Sci. Eng. 2019, 567, 012033. [Google Scholar] [CrossRef]
  32. Neagoe, M.; Hvolby, H.H.; Taskhiri, M.S.; Turner, P. Understanding the Impact of User Behaviours and Scheduling Parameters on the Effectiveness of a Terminal Appointment System Using Discrete Event Simulation. In IFIP Advances in Information and Communication Technology; Springer: Berlin/Heidelberg, Germany, 2019; Volume 567, pp. 27–34. [Google Scholar]
  33. Zhang, Y.A.; Aguilar, R.; Lazcano, G. Using Simulation to Evaluate and Optimize a Port System—A Case Study. In Ports 2019: Port Planning and Development; American Society of Civil Engineers: Reston, VA, USA, 2019; pp. 389–399. ISBN 9780784482629. [Google Scholar]
  34. Grubisic, N.; Krljan, T.; Maglic, L.; Vilke, S. The Microsimulation Model for Assessing the Impact of Inbound Traffic Flows for Container Terminals Located near City Centers. Sustainability 2020, 12, 9478. [Google Scholar] [CrossRef]
  35. Preston, G.C.; Horne, P.; Scaparra, M.P.; O’Hanley, J.R. Masterplanning at the Port of Dover: The Use of Discrete-Event Simulation in Managing Road Traffic. Sustainability 2020, 12, 1067. [Google Scholar] [CrossRef]
  36. Chamchang, P.; Niyomdecha, H. Impact of Service Policies on Terminal Gate Efficiency: A Simulation Approach. Cogent Bus. Manag. 2021, 8, 1975955. [Google Scholar] [CrossRef]
  37. Neagoe, M.; Hvolby, H.; Sadegh, M.; Turner, P. Using Discrete-Event Simulation to Compare Congestion Management Initiatives at a Port Terminal. Simul. Model. Pract. Theory 2021, 112, 102362. [Google Scholar] [CrossRef]
  38. Alkheder, S.; Naif, D.; Musaed, D.; Shrekah, S.A.; Rshaid, M.A.; Anzi, N.A.; Baqer, I. Maritime Transport Management in Kuwait toward an Automated Port Logistical City. Clean. Logist. Supply Chain. 2022, 3, 100031. [Google Scholar] [CrossRef]
  39. Nadi, A.; Nugteren, A.; Snelder, M.; Van Lint, J.W.C.; Rezaei, J. Advisory-Based Time Slot Management System to Mitigate Waiting Time at Container Terminal Gates. J. Transp. Res. Board 2022, 2676, 656–669. [Google Scholar] [CrossRef]
  40. Wang, J.; Huynh, N.N.; Pena, E. Land Side Truck Traffic Modeling at Container Terminals by a Stationary Two-Class Queuing Strategy with Switching. J. Int. Logist. Trade 2022, 20, 118–134. [Google Scholar] [CrossRef]
  41. Martín-Lorenzo, A.; Expósito-Márquez, A.; López-Plata, I.; Expósito-Izquierdo, C.; Castilla-Rodríguez, I. Decision-Support System for the Management of Truck Stays at Seaports. Procedia Comput. Sci. 2023, 225, 1114–1123. [Google Scholar] [CrossRef]
  42. Daya, B.B.; Audy, J. Port Access Fluidity Management during a Major Extension Project: A Simulation-Based Case Study. Sustainability 2024, 16, 2834. [Google Scholar] [CrossRef]
  43. Ghabak, V.; Chaugule, R. Digital Twin Framework in Supply Chain Governance. In Proceedings of the 2024 IEEE International Conference on Computing, Power and Communication Technologies (IC2PCT), Greater Noida, India, 9–10 February 2024; IEEE: New York, NY, USA, 2024; Volume 5, pp. 82–89. [Google Scholar]
  44. Shao, G.; Jain, S.; Laroque, C.; Lee, L.H.; Lendermann, P.; Rose, O. Digital Twin for Smart Manufacturing: The Simulation Aspect. In Proceedings of the Proceedings—Winter Simulation Conference, National Harbor, MY, USA, 8–11 December 2019; IEEE: New York, NY, USA, 2019; pp. 2085–2098. [Google Scholar]
  45. Zhang, Z.; Guan, Z.; Gong, Y.; Luo, D.; Yue, L. Improved Multi-Fidelity Simulation-Based Optimisation: Application in a Digital Twin Shop Floor. Int. J. Prod. Res. 2022, 60, 1016–1035. [Google Scholar] [CrossRef]
  46. Klar, R.; Fredriksson, A.; Angelakis, V. Digital Twins for Ports: Derived From Smart City and Supply Chain Twinning Experience. IEEE Access 2023, 11, 71777–71799. [Google Scholar] [CrossRef]
  47. Neugebauer, J.; Heilig, L.; Voß, S. Digital Twins in the Context of Seaports and Terminal Facilities. Flex. Serv. Manuf. J. 2024, 36, 821–917. [Google Scholar] [CrossRef]
  48. Akan, E. A Holistic Analysis of Maritime Logistics Process in Fuzzy Environment in Terms of Business Process Management. Bus. Process Manag. J. 2023, 29, 1116–1158. [Google Scholar] [CrossRef]
  49. Dumas, M.; La Rosa, M.; Mendling, J.; Reijers, H.A. Fundamentals of Business Process Management, 2nd ed.; Springer: Berlin/Heidelberg, Germany, 2018; ISBN 9783662565094. [Google Scholar]
  50. Caramuta, C.; Grosso, A.; Longo, G. Logistics Chain Responsiveness to War Impacts: A Case Study in North Adriatic Region. Case Stud. Transp. Policy 2023, 14, 101086. [Google Scholar] [CrossRef]
  51. Chinosi, M.; Trombetta, A. BPMN: An Introduction to the Standard. Comput. Stand. Interfaces 2012, 34, 124–134. [Google Scholar] [CrossRef]
  52. McFarlane, D.; Giannikas, V.; Lu, W. Intelligent Logistics: Involving the Customer. Comput. Ind. 2016, 81, 105–115. [Google Scholar] [CrossRef]
  53. Song, J.; Qiu, Y.; Xu, J.; Yang, F. Multi-Fidelity Sampling for Efficient Simulation-Based Decision Making in Manufacturing Management. IISE Trans. 2019, 51, 792–805. [Google Scholar] [CrossRef]
  54. Mahmood, I.; Kausar, T.; Sarjoughian, H.S.; Malik, A.W.; Riaz, N. An Integrated Modeling, Simulation and Analysis Framework for Engineering Complex Systems. IEEE Access 2019, 7, 67497–67514. [Google Scholar] [CrossRef]
  55. Suslov, S.; Katalevsky, D. Modeling and Simulation Toolset. In Evolving Toolbox for Complex Project Management; Gorod, A., Hallo, L., Ireland, V., Gunawan, I., Eds.; CRC Press: Boca Raton, FL, USA, 2019; pp. 417–450. ISBN 9780367185916. [Google Scholar]
  56. Law, A.M. Simulation Modeling and Analysis, 5th ed.; McGraw-Hill Education: New York, NY, USA, 2015; ISBN 9780073401324. [Google Scholar]
  57. Chung, C.A. Simulation Modeling Handbook—Practical Approach; CRC Press LLC: Boca Raton, FL, USA, 2004; ISBN 0-8493-1241-8. [Google Scholar]
  58. Sokolowski, J.A.; Banks, C.M. Principles of Modeling and Simulation Principles of Modeling—A Multidisciplinary Approach; Wiley: Hoboken, NJ, USA, 2009; ISBN 9780470289433. [Google Scholar]
  59. Gunal, M.M.; Ismail Osais, Y.; Wagner, G. Event Graphs: Syntax, Semantics, and Implementation. In Proceedings of the Winter Simulation Conference, San Antonio, TX, USA, 10–13 December 2023; pp. 1448–1462. [Google Scholar] [CrossRef]
  60. Tallat, A.; Iijima, J.; Gheith, M.; Eltawil, A. An Integrated K-Means Clustering and Bi-Objective Optimization Approach for External Trucks Scheduling in Container Terminals. Adv. Transdiscipl. Eng. 2023, 35, 805–814. [Google Scholar] [CrossRef]
  61. Dias, L.M.S.; Vieira, A.A.C.; Pereira, G.A.B.; Oliveira, J.A.B. Discrete Simulation Software Ranking—A Top List of the Worldwide Most Popular and Used Tools. In Proceedings of the 2016 Winter Simulation Conference, Washington, DC, USA, 11–14 December 2016; Volume 53, pp. 1689–1699. [Google Scholar]
  62. OR/MS Today Simulation Software on the Right Track. 2017, 44. Available online: https://issuu.com/lionheartpublishinginc/docs/orms_today_-_october2017 (accessed on 4 June 2024).
  63. Shamlitskiy, Y.I.; Mironenko, S.N.; Kovbasa, N.V.; Bezrukova, N.V.; Tynchenko, V.S.; Kukartsev, V. V Evaluation of the Effectiveness of Traffic Control Algorithms Based on a Simulation Model in the AnyLogic. In Proceedings of the International Conference “High-tech and Innovations in Research and Manufacturing (HIRM-2019); Journal of Physics: Conference Series 1353, Krasnoyarsk, Russia, 6 May 2019; Volume 1353. [Google Scholar]
  64. Chengaou, S.; El Yassini, K.; Oufaska, K. Simulation of an Intelligent Traffic Management Model. In ACM International Conference Proceeding Series; Association for Computing Machinery: New York, NY, USA, 2023. [Google Scholar]
  65. Sargent, R.G. Verification and Validation of Simulation Models: An Advanced Tutorial. In Proceedings of the Winter Simulation Conference, Orlando, FL, USA, 14–18 December 2020; pp. 16–29. [Google Scholar] [CrossRef]
  66. Rabe, M.; Spieckermann, S.; Wenzel, S. Verification and Validation for Simulation in Production and Logistics. SNE Simul. Notes Eur. SNE 2009, 19, 21–29. [Google Scholar] [CrossRef]
  67. Muravev, D.; Hu, H.; Rakhmangulov, A.; Mishkurov, P. Multi-Agent Optimization of the Intermodal Terminal Main Parameters by Using AnyLogic Simulation Platform: Case Study on the Ningbo-Zhoushan Port. Int. J. Inf. Manag. 2021, 57, 102133. [Google Scholar] [CrossRef]
  68. Basulo-Ribeiro, J.; Pimentel, C.; Teixeira, L. Digital Transformation in Maritime Ports: Defining Smart Gates through Process Improvement in a Portuguese Container Terminal. Future Internet 2024, 16, 350. [Google Scholar] [CrossRef]
  69. Zhou, Y.; Fu, Z.; Zhang, J.; Li, W.; Gao, C. A Digital Twin-Based Operation Status Monitoring System for Port Cranes. Sensors 2022, 22, 3216. [Google Scholar] [CrossRef]
Figure 1. Main steps of the methodology used.
Figure 1. Main steps of the methodology used.
Sustainability 17 00153 g001
Figure 2. Satellite image of the gate access and the future pre-gate area.
Figure 2. Satellite image of the gate access and the future pre-gate area.
Sustainability 17 00153 g002
Figure 3. Express gate (yellow) and regular gate.
Figure 3. Express gate (yellow) and regular gate.
Sustainability 17 00153 g003
Figure 4. BPMN mapping of the “road transportation” macro process.
Figure 4. BPMN mapping of the “road transportation” macro process.
Sustainability 17 00153 g004
Figure 5. BPMN mapping of the “passage through the pre-gate” process.
Figure 5. BPMN mapping of the “passage through the pre-gate” process.
Sustainability 17 00153 g005
Figure 6. Layout proposal on which the simulation was based. Numbers represent the main areas, such as checkpoints, gates, and road accesses.
Figure 6. Layout proposal on which the simulation was based. Numbers represent the main areas, such as checkpoints, gates, and road accesses.
Sustainability 17 00153 g006
Figure 7. Probability distribution of the time between vehicle arrivals.
Figure 7. Probability distribution of the time between vehicle arrivals.
Sustainability 17 00153 g007
Figure 8. Simulation logical model, implemented in Anylogic.
Figure 8. Simulation logical model, implemented in Anylogic.
Sustainability 17 00153 g008
Figure 9. 2D animation of the pre-gate with the checkpoints numbered 1–4.
Figure 9. 2D animation of the pre-gate with the checkpoints numbered 1–4.
Sustainability 17 00153 g009
Figure 10. 3D animation of the pre-gate.
Figure 10. 3D animation of the pre-gate.
Sustainability 17 00153 g010
Figure 11. Graph of the variation in resource utilisation rates in checkpoint 2, including average and 95% confidence interval values.
Figure 11. Graph of the variation in resource utilisation rates in checkpoint 2, including average and 95% confidence interval values.
Sustainability 17 00153 g011
Figure 12. Graph of the variation of queues to proceed to checkpoint 4, including average and 95% confidence interval values.
Figure 12. Graph of the variation of queues to proceed to checkpoint 4, including average and 95% confidence interval values.
Sustainability 17 00153 g012
Figure 13. Graph of the variation of time in the system, including average and 95% confidence interval values.
Figure 13. Graph of the variation of time in the system, including average and 95% confidence interval values.
Sustainability 17 00153 g013
Figure 14. Graph of the variation of the throughput.
Figure 14. Graph of the variation of the throughput.
Sustainability 17 00153 g014
Figure 15. Graph of the difference between inbound and outbound trucks.
Figure 15. Graph of the difference between inbound and outbound trucks.
Sustainability 17 00153 g015
Table 1. Base case performance measures.
Table 1. Base case performance measures.
Key Performance Indicator (KPI)MeanDeviationCI (95%)
No. of trucks that entered275.225.78518.167
Throughput27326.49518.667
Average time in system (min)14.8350.5920.417
Max time in system (min)82.6053.8872.739
Average time in the queue for checkpoint 3 (min)5.521.3750.969
Average time in the queue for checkpoint 4 (min)4.4310.7680.541
Max time in the queue for checkpoint 3 (min)57.3332.391.684
Max time in the queue for checkpoint 4 (min)58.611.4421.016
Average no. of trucks in the queue for checkpoint 30.3670.1030.072
Average no. of trucks in the queue for checkpoint 41.240.2730.193
Max no. of trucks in the queue for checkpoint 34.51.080.761
Max no. of trucks in the queue for checkpoint 4172.2611.593
Average utilisation rate of resources for lanes from checkpoint 2 to checkpoint 3 (%)7.710.7
Average utilisation rate of resources for lanes from checkpoint 2 to checkpoint 4 (%)13.61.41
Table 2. Characterisation of the alternative scenarios tested.
Table 2. Characterisation of the alternative scenarios tested.
Scenario NameDelay Time Considered in Checkpoint 2No. of Active Lanes to Proceed to Checkpoint 4
A11.58 + Weibull (1.51, 1.99)
with an average of 3 min
1
A22
A33
A44
A77
B23 + Weibull (2.05, 1.53)
with an average of 5 min
2
B33
B44
B55
B66
C24 + Weibull (3.14, 1.73)
with an average of 7 min
2
C33
C44
C55
C66
D36 + Weibull (4.11, 1.53)
with an average of 10 min
3
D44
D55
D66
D77
Table 3. Main results of the most favourable scenarios.
Table 3. Main results of the most favourable scenarios.
ScenarioKPIMean ± CI
A2Throughput276.6 ± 22.826
Average time in system (min)18.292 ± 1.188
Average number in queue for checkpoint 42.409 ± 0.503
Average utilisation rate for checkpoint 30.242 ± 0.024
Average utilisation rate for checkpoint 40.48 ± 0.024
B2Throughput268.8 ± 11.983
Average time in system (min)26.297 ± 3.13
Average number in queue for checkpoint 43.98 ± 1.432
Average utilisation rate for checkpoint 30.409 ± 0.036
Average utilisation rate for checkpoint 40.761 ± 0.027
C3Throughput260.1 ± 11.147
Average time in system (min)28.352 ± 2.759
Average number in queue for checkpoint 43.268 ± 0.903
Average utilisation rate for checkpoint 30.492 ± 0.042
Average utilisation rate for checkpoint 40.689 ± 0.037
D4Throughput255.8 ± 15.194
Average time in system (min)31.929 ± 3.273
Average number in queue for checkpoint 42.9 ± 0.971
Average utilisation rate for checkpoint 30.672 ± 0.049
Average utilisation rate for checkpoint 40.725 ± 0.045
Disclaimer/Publisher’s Note: The statements, opinions and data contained in all publications are solely those of the individual author(s) and contributor(s) and not of MDPI and/or the editor(s). MDPI and/or the editor(s) disclaim responsibility for any injury to people or property resulting from any ideas, methods, instructions or products referred to in the content.

Share and Cite

MDPI and ACS Style

Pereira, R.G.; Lopes, R.B.; Martins, A.; Macedo, B.; Teixeira, L. A Simulation Tool to Forecast the Behaviour of a New Smart Pre-Gate at the Sines Container Terminal. Sustainability 2025, 17, 153. https://doi.org/10.3390/su17010153

AMA Style

Pereira RG, Lopes RB, Martins A, Macedo B, Teixeira L. A Simulation Tool to Forecast the Behaviour of a New Smart Pre-Gate at the Sines Container Terminal. Sustainability. 2025; 17(1):153. https://doi.org/10.3390/su17010153

Chicago/Turabian Style

Pereira, Raquel Gil, Rui Borges Lopes, Ana Martins, Bernardo Macedo, and Leonor Teixeira. 2025. "A Simulation Tool to Forecast the Behaviour of a New Smart Pre-Gate at the Sines Container Terminal" Sustainability 17, no. 1: 153. https://doi.org/10.3390/su17010153

APA Style

Pereira, R. G., Lopes, R. B., Martins, A., Macedo, B., & Teixeira, L. (2025). A Simulation Tool to Forecast the Behaviour of a New Smart Pre-Gate at the Sines Container Terminal. Sustainability, 17(1), 153. https://doi.org/10.3390/su17010153

Note that from the first issue of 2016, this journal uses article numbers instead of page numbers. See further details here.

Article Metrics

Back to TopTop