Next Article in Journal
Digital Technologies, Sustainability, and Efficiency in Grain Post-Harvest Activities: A Bibliometric Analysis
Next Article in Special Issue
Enhancing Fire Resilience in High-Tech Electronic Plants for Sustainable Development: Combining System Composition with Organizational Management
Previous Article in Journal
Spatiotemporal Drought Assessment Based on Gridded Standardized Precipitation Index (SPI) in Vulnerable Agroecosystems
Previous Article in Special Issue
Evaluating the Role of the Communication Skills of Engineering Students on Employability According to the Outcome-Based Education (OBE) Theory
 
 
Font Type:
Arial Georgia Verdana
Font Size:
Aa Aa Aa
Line Spacing:
Column Width:
Background:
Article

Automated Mapping Methodology and Case Study of Healthcare User Activities and Spaces from a Sustainable Perspective

1
College of Civil Engineering and Architecture, Xinjiang University, Urumqi 830047, China
2
School of Business, Xinjiang University, Urumqi 830091, China
3
School of Electrical Engineering, Xinjiang University, Urumqi 830047, China
*
Author to whom correspondence should be addressed.
Sustainability 2024, 16(3), 1241; https://doi.org/10.3390/su16031241
Submission received: 19 December 2023 / Revised: 15 January 2024 / Accepted: 30 January 2024 / Published: 1 February 2024
(This article belongs to the Special Issue Sustainable Project Management, Planning and Procurement)

Abstract

Operational inefficiencies in healthcare buildings and sustainability issues have become increasingly prominent. The root cause of this phenomenon is the irregular and incomplete structured data related to hospital user activities and spaces that are difficult to resolve using traditional manual methods. In order to solve this problem, an automated mapping approach is presented for hospital user activity and space. Using the Revit API technology and the C# language on the Visual Studio platform, a program for automated mapping is developed. It achieves the automatic mapping of hospital user activities and spaces, along with automatic calculation of utilization rates. An illustrative case study is conducted, focusing on the activity data and building space utilization of healthcare users at Shanghai Renji Hospital. The results indicate that (1) This method can realize the automatic combination of hospital user activities and hospital spaces, and hospital administrators can optimize the utilization rate of hospital spaces quickly and accurately. (2) This approach is highly adaptable, especially to changes in hospital user activities and hospital spatial data. (3) This method promotes the sustainable development of healthcare buildings and has great practical application value.

1. Introduction

In the global context, the concept of sustainable development is of great importance. The global COVID-19 pandemic has tested the capacity of countries’ public health systems to respond to the crisis [1,2]. The global COVID-19 pandemic is considered the most significant global public health crisis since World War II. In the fight against COVID-19, sustainable medical infrastructure is crucial [3]. Its design and operation must follow sustainable development principles. As medical infrastructure has implications for the environment and society, efficient operation is crucial to accommodate the aging population and meet the growing demand for healthcare services [4]. Therefore, it is crucial for hospitals to enhance spatial management to offer diverse medical services to a wide range of patients. Spatial management in hospitals has a direct impact on healthcare quality, medical resource supply, and the maintenance of a safe medical environment [5]. These factors are all closely tied to patient safety. However, the current worldwide situation suggests that the efficient utilization of hospital space is lacking, and the issue of sustainable development of medical space is gradually gaining recognition in academic circles.
Resilient architecture is a crucial cornerstone of the public health emergency response system, and amidst the COVID-19 pandemic, it has emerged as a crucial guarantee for achieving ultimate victory. In resilient architecture, spatial utilization efficiency is a crucial indicator of its effectiveness. However, it has been reported that the spatial utilization rate of many structures often falls below 50% [6], which is a metric used to measure spatial efficiency. This is particularly the case for hospitals, as the lack of staff, complex equipment, and the need for enhanced levels of information often lead to insufficient utilization of space in many countries and regions. The key factor in spatial management is establishing the connection between user activities and spatial layout. Studies have indicated that the quality of patient care is heavily influenced by the efficient management of hospital space [7]. This is because individuals in hospitals are highly responsive to the physical conditions of the building [8]. In contrast to conventional spaces, hospitals’ elastic spaces are more effective at aligning user activities with the spatial entity [9], thereby enhancing adaptability. This approach, which enhances architectural resilience through flexibility, can significantly improve user adaptability [10]. Elastic spaces can adapt to serve as a single space for a group of users engaged in one activity or as multiple spaces catering to multiple groups engaged in different activities [11]. As a result, their application can lead to a larger available area and higher user density [12], providing new perspectives for the design and construction of future hospitals [13].
In the development of hospital facilities, scholars have continuously pursued space utilization and emphasized performance-based space management. As a result, several performance analysis methods have emerged and gained widespread adoption, allowing for the resolution of certain problems [14,15,16,17]. However, issues persist in the management of space within hospital buildings. (1) Current hospitals struggle to meet user needs because of inefficient space utilization, leading to lengthy queues. (2) The high cost of building hospitals and poor space management often shorten their lifespan. (3) When the activities or spatial information of hospital users are complex, the space utilization calculated by manual analysis methods is often inaccurate and time-consuming. Hospital managers often face a heavy workload in managing and optimizing space due to the complexity and dynamics of user activities, as well as the richness of internal spaces in large hospitals. Moreover, the analysis results are often inaccurate. The digital transformation of the medical system may enhance the efficiency and effectiveness of medical services, but related applications are still in their early stages.
To address this challenge, this paper proposes a solution based on the building information modeling (BIM) software Autodesk Revit 2017 as a modeling platform. The solution is based on the secondary development process of Revit. It applies Revit API theories, developed in Visual Studio using C# to write code for the automatic mapping program, and creates a database using SQL Server. The secondary development of BIM will automatically map user activities and spaces in hospitals, effectively addressing the aforementioned issues. The system achieves automated mapping of hospital user activities and calculates utilization rates by developing a mapping program. This approach helps hospitals quickly adjust to changing demands, improve the flexibility of hospital spaces, and effectively handle increases in medical requirements during large-scale public health events.

2. Literature Review

This paper analyzes the current research status of relevant literature from two perspectives: the progress of research on spatial management and the investigation of user activity–space representation.

2.1. Spatial Management in Hospital Settings

Many scholars have studied hospital spatial management, with a focus on three main areas: spatial utilization, hospital spatial layout design, and spatial flexibility. In the realm of spatial utilization research, scholars such as Tina M. Budzise-Weaver have investigated the study space preferences of university students within their respective academic faculties. The study found differences and similarities in spatial usage among higher education institutions. This finding may serve as a valuable reference for colleges in designing learning spaces, thus meeting students’ learning needs and preferences [18].
In hospital spatial layout and design research, existing studies have used methods like operations research, simulation, and systematic layout planning to propose better methods for hospital functional space layout. Deng et al. studied a IIIA tertiary-level hospital, obtained data and images through visits and surveys, identified and analyzed the images with an image recognition system, and calculated the degree of space congestion through the mapping of images and data. They used artificial intelligence to investigate the congestion of hospitals and studied the resource allocation of hospitals. The mapping idea and neural network analysis method included in their research are worth learning, but the subject of the research is not classified, and the congested crowd has different activities and purposes. This paper makes up for the classification problem of the subject of the research [19]. Chawathe et al. studied the spatial design of outpatient departments in two hospitals in India. Qualitative methods such as questionnaire surveys are used to study existing problems. Autodesk Revit 2017 and Visual Studio 2015 are used to analyze and visualize the space. The logic of optimizing the space is to analyze the cross layout of various activity routes from the perspective of users’ work routes, reducing the repetition of routes, thus avoiding the repeated movement of users on the path and improving the effectiveness of the space. The spatial analysis methods of Autodesk Revit 2017 and Visual Studio 2015 are worth learning, but the analysis objects focus on the user’s work routes, that is, one-time activities that need to be moved, and there is a lack of research on activities that do not need to be moved [20]. Rismanchian et al. proposed an approach based on operations research that considers minimizing patient travel distance, maximizing design preferences, and minimizing relocation costs. This approach helps designers analyze complex nursing processes and determine the optimal layout for emergency departments [21]. Wang et al. used simulation methods and lean principles to address the comprehensive issues of emergency department layout design and staff allocation, resulting in a decrease in average patient waiting times from 78 min to 38 min [22]. Moatari-Kazerouni et al. used the systematic layout planning method and a material handling and transportation cost relationship diagram to achieve a safer layout design [23]. Additionally, some scholars have carried out relevant research on the spatial layout of operating rooms in hospitals and the distribution of bed positions within healthcare facilities. Lin et al. examined the facility layout of operating rooms. They emphasized that the layout of operating room facilities has an impact on both cost reduction and the efficiency of the surgical process [24]. In terms of bed allocation, Emanuel et al. explored bed allocation principles from a medical ethics perspective [25]. White et al. presented a framework for the allocation of ventilators and intensive care unit (ICU) beds, further specifying the scope of the recipients of ICU beds [26].
In the exploration of spatial elasticity within hospital spatial management, Kyrö et al. advocated for enhancing spatial elasticity from the perspectives of generality, flexibility, and scalability. Some of the recommendations they have proposed include standardization, multifunctional spaces, surplus spaces, and expansion preparedness [27]. This contribution holds significant implications for the development and research of flexible spaces.

2.2. User Engagement—Spatial Representation

In the field of studying user engagement in spatial representation, many scholars have explored different aspects. They have mainly focused on defining spatial domains, categorizing user activities, and examining the relationship between user spatial preferences and their behavioral patterns. Verheyen et al. developed a classification system for clinical pharmaceutical activities through literature research and field investigation. The feasibility of the classification system is verified through focus group discussion. This classification and verification method is worthy of our reference, but it lacks the necessary quantitative analysis process, and the research object is single. This thesis was used for reference and made up for the problems of the research subject and actual verification [28]. Kim et al. distinguished between designated and nondesignated spatial utilization, creating subclasses for spatial requisites [29], which has important implications for differentiating user spatial domains. Meanwhile, Darwiche et al. outlined the taxonomy of activities, which is an important contribution to representing user activity information [30]. Furthermore, Akinci et al. and Staub-French et al. used spatial requirements to depict user activities [31]. Pennanen et al. conducted a study on user activity attributes, including frequency, duration, user, activity load, sound insulation, and visual privacy [32,33,34].
In the analysis of space utilization, it is crucial to clarify the spatial correspondences of user activities. To reach this objective, Ding et al. completed the mapping of cross-hospital information through transfer learning and matched cross-hospital information to the common feature set. In this way, the activity features of different hospitals were integrated by machine learning. It has great reference significance for solving the problem of the large number of hospital activity categories [35], and some scholars have expanded activity definitions by including a “spatial” characteristic, which involves participants in experiments specifying instances of activity spaces [36]. Alternatively, some scholars have linked user activity–space mappings to enhance user satisfaction with spatial utilization. For instance, Hegazy et al. used grid-cell-equipped spreadsheets to analyze construction activities at construction sites. They computed spatial regions by combining the occupied grid cells [37]. Meanwhile, Cha et al. studied the correlation between library spatial selection and user satisfaction. They observed that library patrons often choose spaces that meet their functional requirements. These actions then impact user satisfaction by providing comfort and enjoyment during space usage [38]. They expounded on user spatial selection behavior through the development of a spatial preference model, focusing on individual work-related activities. This model detected underutilized or overutilized spaces using spatial layouts and user information, controlling space usage through layout modifications [39]. Kim et al. proposed a method for analyzing spatial utilization that automates the generation of activity–space combinations and calculates spatial utilization rates using user and spatial information [40]. They referenced grid pattern methodologies within geographical information systems to analyze student activities on a university campus and established the relationship between student activities and campus spaces [41]. Additionally, Cristiana Cellucci’s research linked patient activities to hospital ward spaces, optimizing spatial configurations to meet patient needs through person-centered and technology-centered management, thus prioritizing the psychological and social well-being of users [42].

2.3. Automated Mapping of User Activities to Hospital Spaces

In the field of hospital management, optimization theory and matching theory have emerged recently. Data Envelopment Analysis (DEA) has been widely used in studies to evaluate hospital efficiency in the optimization of hospitals. Harrison et al. utilized the DEA method to evaluate the efficiency of 165 federal hospitals in the United States in 2007 and 157 federal hospitals in 2011 [43]. Allin et al. evaluated the efficiency of the Canadian healthcare system using DEA and analyzed the determinants influencing its efficiency [44]. This has enhanced the efficiency of hospital space utilization. Many scholars have also focused on the theory of matching between individuals and their environment. Representative problems include research on university admissions [45], labor market recruitment, and other matching problems [46]. However, research on user activities and spatial matching in hospitals is limited. Currently, there is some research on user activities and spatial analysis. Xing Bin Chen et al. have analyzed building spaces in the architectural industry, focusing on user activities. Their research aims to optimize space planning and design [47].
To achieve automatic mapping of patient activities and spaces in hospitals and optimize the operational efficiency and sustainability of healthcare buildings, the following challenges remain to be addressed: (1) how to assess mapping result quality; (2) how to select a mapping result from multiple options; (3) and how to prioritize user activities. To address the aforementioned issues, this paper presents a theoretical framework for the ontology of user activities and hospital spaces. By utilizing Revit for secondary development, we are able to automatically integrate user activities and spaces, as well as calculate space utilization automatically. Furthermore, we perform validation experiments to verify the effectiveness of the automated mapping program. Our research aims to improve hospital space utilization, lower construction costs, and support the sustainable development of international medical facilities.

3. Methodology

3.1. Software Engineering Methodology

This study’s research process involves the utilization and validation of an automated mapping procedure using Autodesk Revit 2017 and other open-source software. This provides a practical platform for the thesis investigation. Furthermore, the thesis utilizes principles of software engineering, such as plan formulation, requirements analysis, conceptual design, detailed design, testing, and operational maintenance, in the construction of the SQL database instance and ontology construction process.

3.2. Case Study Methodology

This paper selects Shanghai Renji Hospital as a case study to investigate the management of hospital spaces using user activity–space mapping. Shanghai Renji Hospital is a IIIA level hospital, which is a representative hospital in China, covering all functions of the general hospital [48]. Through the analysis and comparative examination of user activities and spatial functional characteristics, this study further validates the accuracy and timeliness of the proposed hospital user activity–space mapping procedure.

3.3. Field Test Methodology

To examine the process of mapping user activity space in hospitals, a plan for a field experiment is created to collect data using experimental recordings. This analysis explores the challenges faced by hospital management in the mapping process. It summarizes the patterns of manual analysis and automatic analysis in hospital user activity–space mapping and compares the two analysis results to ascertain the advantages and disadvantages of the automatic analysis method.

4. Framework and Theoretical

4.1. Methodology Framework

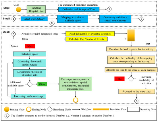
Figure 1 depicts the framework used in this study, which is based on the theoretical foundations of hospital user activities and spatial ontology. We use Autodesk Revit 2017 software for secondary development to create an automated mapping model of “hospital user activities-space”. In conjunction with a practical case study, we conducted spatial optimization at Shanghai Renji Hospital and designed two validation experiments to examine the effectiveness of the automated mapping program, resulting in analytical conclusions.
The details of the entire theoretical framework are described as follows:
(1) Classifying hospital user activities and identifying spatial categories: Thirty-two experts were surveyed by questionnaire to obtain the scope of the ontology, and each attribute was assessed by a five-point Likert scale after summarizing and generalizing. See Supplementary Materials S1 for the questionnaire; in the meantime, Supplementary Materials S2 is the data underlying the experiment obtained according to the theoretical framework, which makes it easier for the reader to understand how the activity classification and spatial categories of this experiment were obtained from the ontology.
(2) Mapping construction: Visual Studio is used to construct the mapping procedure.
(2.1) Information acquisition: Spatial information is acquired by analyzing the Revit model, and user information is imported through the information of the actual users.
(2.2) Information computation: Imports the user information and the spatial information into SQL-Server for the spatial and activity matching and computation.
(2.3) Visualization of the results: Presenting the actual results in Revit and pie charts, respectively.
(3) Combining cases: The Revit model is constructed for Shanghai Renji Hospital, while the user information is collected and imported into the mapping program to complete the result analysis.

4.2. Construction of the Ontology of Hospital User Activities

The number of architectural spaces and user activity categories in different fields is huge. In order to solve this problem, this paper selects Shanghai Renji Hospital, a representative hospital in China, and gathers the target in the architectural space and user activities of the hospital. Taking the space and user activities of Shanghai Renji Hospital as a representative, and taking ontology as the theoretical basis, this paper applies the methods of questionnaire survey and expert interviews to select the appropriate categories of user activities and spatial information that have a comprehensive nature. The relevant data are in the Supplementary Materials.
To ascertain the characteristics of user activities and spaces in hospitals, a survey was conducted among 32 hospital administrators from selected tertiary hospitals in Shanghai (see Supplementary Materials S1 for details), and they were asked to rate the characteristics of user activities and space characteristics. The results demonstrate that the features of user activities and spaces in hospitals, as outlined in this paper, were universally acknowledged by the hospital administrators. Furthermore, the administrators provided objective suggestions on flexible space, bio-safety standards, sound insulation, and visual privacy. The following are the seven characteristics of hospital user activities summarized:
  • Characteristics of User Activities in Hospitals I
Some atypical activities in hospitals do not occur frequently, but when they do, they require appropriate space. For instance, the hospital-wide assembly is typically held once a month, requiring a space that can accommodate all hospital staff. Although these activities may not occur as frequently as patient consultations, they still warrant consideration in space utilization analysis.
2.
Characteristics of User Activities in Hospitals II
Some user activities in hospitals have specific spatial requirements that are not the bare minimum for these activities. For instance, department heads in hospitals usually expect to have a larger private area than necessary for their work (e.g., a desk).
3.
Characteristics of User Activities in Hospitals III
Certain user activities in hospitals require designated spaces that cannot be utilized by other users, even when they are unoccupied, for instance, the intensive care unit.
4.
Characteristics of User Activities in Hospitals IV
Certain user activities in hospitals need dedicated spatial units. For instance, academic lectures require an entire large classroom, even if some seats remain unoccupied, preventing other activities in the space during the lecture. In contrast, the duties of nurses mandate the use of the workstations within the nurse’s station, while the remaining space in the station can be utilized for other activities.
5.
Characteristics of User Activities in Hospitals V
Certain user activities in hospitals necessitate specifically designated spaces, for instance, an operating theater, whereas some activities require particular conditions, such as an injection room with bed facilities.
6.
Characteristics of User Activities in Hospitals VI
Certain user activities in hospitals necessitate flexible spaces, such as the hospital outpatient lobby, which can be dynamically adjusted according to the number of waiting patients. Conversely, the hospital also needs inflexible areas for specific tasks, such as the payment counter. Inflexibility is necessary here to protect movable components and deter theft.
7.
Characteristics of User Activities in Hospitals VII
Certain user activities in hospitals require adherence to bio-safety level 3 standards, such as in infectious disease units, while others, such as in surgical wards, do not necessitate compliance with bio-safety level 3 standards.

4.3. Construction of Hospital Spatial Structure

Space usage types can be divided based on activity, user, and space requirements. The first type of spatial usage is classified according to the typicality of activities within the area. The second type is categorized by the significance of users in the area. Spatial usage types three to eight are determined by factors such as spatial requirements, consistency of space constraints, user preferences, the need for designated spaces, the use of equipment and entire rooms, specifically named spaces, spaces with certain features, permission for flexible space usage, and compliance with bio-safety level 3 standards. As shown in Table 1, the following are the summarized eight hospital spatial usage types.
  • Hospital Spatial Usage Type I
Distinguishing whether the activities within the space are typical.
2.
Hospital Spatial Usage Type II
Determining if the space must meet specific spatial requirements (for important users) or just minimum requirements (for regular users). For example, in hospitals, department heads typically expect larger private spaces compared with their job requirements, like an office desk. However, regular laboratory physicians only need a workbench for their daily duties and not an entire room.
3.
Hospital Spatial Usage Type III
Distinguishing whether the activity preferences of users in the space are consistent with the spatial constraints.
4.
Hospital Spatial Usage Type IV
Determining if a space requires particular user actions. For instance, academic lectures necessitate a large classroom entirely; even with unoccupied seats, no other activities are allowed in this space during the lecture. In contrast, the duties of nurses require access to the operational workstations within the nursing station, while the remaining space in the nursing station can be repurposed for other activities.
5.
Hospital Spatial Usage Type V
Determining if a space requires full user occupancy or just equipment presence. For instance, certain patients in outpatient settings only need a single piece of equipment (the chair in the injection room), while others undergoing surgical procedures require an entire room (the operating theater).
6.
Hospital Spatial Usage Type VI
Determining if a space requires a specific designation or merely a particular feature. Hospital billing activities must occur in a designated billing area, while patient registration and queuing can occur in an area with specific features.
7.
Hospital Spatial Usage Type VII
Determining if flexible space is allowed within a given area. For instance, the outpatient hall of a hospital can serve as a flexible space, dynamically adjusting based on the number of patients waiting. However, infectious disease units represent a nonflexible space, as the containment of viral spread necessitates stringent control measures.
8.
Hospital Spatial Usage Type VIII
Distinguishing whether a space meets the bio-safety level 3 standards. For instance, laboratories conducting cell assays must adhere to bio-safety level 3 standards, whereas surgical wards do not necessitate such compliance.

4.4. The Construction of the Automated Mapping Model

Autodesk Revit is a popular BIM modeling software. Secondary development on the Revit platform is crucial for enhancing BIM technology. There are currently two main development modes for Revit. The first mode involves using the Visual Studio platform and programming languages like C# or VB.NET. This allows for secondary development to create a .dll file, which can then be loaded as a plugin into Revit. The other mode is to utilize the open-source plugin Dynamo for direct secondary development on the Revit platform. This allows for the implementation of development functions by connecting various Dynamo nodes. After comparing the two development modes, we found that the first development mode is suitable for this study. It can be utilized in the secondary development guidebook issued by the Autodesk Revit China R&D Department. Therefore, this study applies the first development mode.
This study utilizes Autodesk Revit as the development platform, Visual Studio as the development environment, and C# as the programming language. The process of secondary development in Revit can be divided into four main steps: creating a project, adding references, writing code, and executing plugins. The Revit plugins in this study are developed according to the following procedure.
  • Initiating a new project: Firstly, establish a new project with a .dll file in Visual Studio, and create a directory for the solution;
  • Incorporating references: Within the project manager, access the “Add Reference” dialog and opt for the inclusion of the “Revit API.dll” and “Revit APIUI.dll” dynamic link libraries;
  • Drafting code: This paper investigates the composition and modification of scripting for setting parameters such as activity name, username, number of users, organization size, duration, spatial type, special type, etc., and performing automatic mapping procedure in Microsoft Visual Studio;
  • Executing the plugin: Following compilation, copy the program’s .dll file location to the external tool manager and open it, then execute the plugin after authentication.
This study aims to construct a database using the SQL server to address the shortcomings, such as data loss and redundancy, in the native database of Autodesk Revit. The application of the new SQL database enables data addition and modification, ensuring precise and comprehensive storage of project information. This mitigates the risk of data loss and output errors, ensuring the integrity and reliability of project data. Additionally, the development of an automated mapping program using the database enables the conversion and sharing of user activity information and spatial model data. Based on the ontological framework for user activities and spatial features presented in this paper, the newly established database consists of three main data tables:
  • A table for user activities, preserving the attributes of user actions;
  • A table for spatial information, storing the attributes of rooms within the model and their respective IDs;
  • A table for movable components within flexible spaces, housing the attributes of flexible spaces within the model and the IDs of movable components.
The automapping program runs in the following three steps:
  • Input data: The data input template in this study is the hospital user activity and spatial ontology constructed in this thesis. The mapping program runs automatically without manual input. It can directly obtain spatial information from the model. After obtaining the spatial information, the program will modify and delete it. The modifications are synchronized with the model. At the same time, each user’s activity information should be saved after inputting by the automatic mapping program, and all user activities should be saved as a whole in the form of a project after inputting, and the automatic mapping program will modify and delete the user activities. After the data input, the automated mapping program collects and stores the data in preparation for the second and third steps.
  • User activity mapping to space: This involves selecting the user’s space requirements, locating available space, determining the number of available units, and mapping user activity to the available space. In the first step, when user activity and space data are inputted, the automated mapping program examines the data, links user activity to the suitable space, and generates the activity–space combination. The combination of user activities and spaces in the automated mapping program can be run without human interpretation.
  • Output space usage rate: When both input data and generated activity–space combinations are available, this study applies Pennanen’s workplace planning methodology, and after the automated mapping program determines the user activities and spatial relationships, it analyzes the user activities, calculates the space usage rate based on the user activities and the spatial attributes, and outputs all the space combinations and the space usage rate results.
The overall framework of the automated mapping program is shown in Figure 2.

5. Empirical Research

5.1. Source of Data

Through the observation and analysis of the daily operation of the teaching building at Renji Hospital in Shanghai, and by incorporating the user activities and spatial information provided by the hospital’s management department, a total of 27 user activities and five items of spatial information were organized based on the constructed user activity and spatial ontology. The data are presented in Supplementary Materials Tables S1–S6.
As shown in Supplementary Materials Table S7, this is the correspondence between the activity name, user body, and activity number.

5.2. Analysis of Empirical Results

As shown in Figure 3, in the Space Usage Statistic interface, the colors represent different space usage rates, and the gradient from light green to red represents the process of change from 0% to 100%, and when it exceeds 100%, it is indicated by a conspicuous blue color. The data in the graph show that there are three spaces for 0–10%, two spaces for 10–20%, five spaces for 40–50%, one space for 80–90%, and one space for 90–100%. The pie chart represents the proportion of the number of colors corresponding to each interval. Actual spatial types were included in 27 sets of user activity data to determine the actual spatial occurrences of user activities. A mapping program was then run to analyze these data. It is noteworthy that the model does not display blue, signifying that the spatial utilization rate does not exceed 100%. On the other hand, some spaces are shown in red, denoting their relatively high spatial utilization rates.
According to Table 2, the automated mapping program revealed no inherent many-to-many relationship between user activities and spaces in the mapping results, yielding 27 user activity–space pairings. This signifies that each user activity is matched to a conducive space, and a space can accommodate multiple user activities.
As shown in Table 3, the automated mapping program indicates a decrease in the utilization rate of the large classroom space compared with the initial run.

5.3. Optimization Strategies for the Results

According to the regulations of the Renji Hospital Teaching Building in Shanghai, Computer Room S1 should not be used more than 50% of the time, while other types of spaces should not exceed 75% utilization. After analyzing the results of the mapping program, it is evident that the utilization rate for Computer Room S1 exceeds the specified limit (i.e., 87.5% > 50%). To address this issue, modifications to the utilization of Computer Room S1 are imperative. In previous instances, hospital administrators addressed similar space utilization issues by either extending hours or increasing capacity. This paper suggests two solutions to address the utilization rate issue in Computer Room S1. In the meantime, the large classrooms are utilized by over 75%, while the activity rooms are utilized by only 1%. To ensure that more user activities are catered for within the space usage constraints imposed by the building, this thesis proposes a third solution:
  • Extend the operating hours of Computer Room S1 from 8 h to 12 h;
  • Increase the number of units for Computer Room S1 from 1 to 2 while maintaining the original 8 h operating time.
  • By incorporating multimedia teaching equipment into activity room S2 and extending the opening hours from 12 to 14 h, we can optimize the space without making it larger. Additionally, we will randomly choose two activities (A10 and A11) that were initially assigned to the large classroom and remove their designated “space type”.
The mapping results of the three optimization schemes are shown in Table 4.
Based on the three solutions mentioned above, it is evident that the use of the automated mapping program can optimize spatial utilization rates. This optimization can be achieved by modifying spatial area and quantity, as well as altering user activity information.

6. Validation of Effectiveness

This section aims to validate the effectiveness of the automated mapping program through verification experiments. A comparison is made between the results of manual analysis and automated analysis to evaluate the efficacy of the automated method. The conventional method employed for the verification experiments involves manual spatial analysis. Manual space analysis includes manual patient triage through signage and instructions, that is, the manual reception of patients to ensure the smooth flow of information and reasonable medical arrangements, considering the workflow of medical staff and the need for collaboration to design the layout of the hospital space, the division of functional areas, while the new method utilizes automated spatial analysis. The validation experiments are conducted in the context of research and teaching building case developed based on Renji Hospital in Shanghai. Six hospital management personnel were invited to participate in verification experiments and were trained to introduce the content of the spatial mapping system. Three of them participated in the research building experiment, while the other three participated in the teaching building experiment. At the same time, the application of the automatic mapping system required the relevant personnel to master the operating skills, so the relevant personnel should be trained in operation in order to better utilize its benefits. Both the research and teaching building cases encompass three categories of user activities and three categories of spaces. The verification experiments involve two steps: calculating spatial utilization rates and optimizing them by adjusting user activities and spatial information.
The details of the experimental design and the ideas of the results validation are as follows. Firstly, we chose six skilled managers in Shanghai Renji Hospital who have the following abilities: (1) These managers were familiar with the building environment of both experimental groups; (2) had learned and mastered the method of calculating space utilization manually (the classification and spatial categorization of the experiment with respect to user activities is shown in Supplementary Materials S2); (3) and had learned and mastered the method of calculating utilization rates using an automated mapping program (the classification and spatial categorization of the experiment with respect to user activities is shown in Supplementary Materials S2).
The results validation is as follows: After obtaining the case, the two groups of administrators obtained the results of space utilization through manual calculation and automatic drawing programs, respectively, according to their own methods and recorded the time spent calculating. Using the average absolute deviation between the obtained result and the time, the accuracy of the obtained result is compared with the average time spent.

6.1. Experimental Design

The selection criteria for hospital managers are as follows: managers with extensive experience in administrative positions in hospitals; the basic principle of the selected activities and spaces is based on the theory of ontology and the construction of comprehensive categories of activities and spaces by means of questionnaires and expert interviews; and the selection of activities and spaces is based on the theory of ontology.
Each case is analyzed three times. The initial analysis includes calculating spatial utilization rates by analyzing user activities and spatial information. The second analysis aims to optimize spatial utilization rates through spatial information modification, while the third analysis aims to optimize spatial utilization rates through user activity information modification. For each case, hospital management personnel perform three rounds of manual spatial analysis using the conventional method and then three rounds of automated spatial analysis using the new method. During the experimental process, the time and calculation results consumed by each hospital administrator in both methods are recorded. Specifically, the time taken and the precision of the results for each analysis will be noted when the administrators conduct spatial usage analysis, first using the traditional method and then using the automated method. The automated mapping program will be evaluated by comparing the time consumption and the accuracy of the results between the two methods. The experimental procedure is illustrated in Figure 4.

6.2. Introduction to the Experiment and the Experimental Procedure

A total of six executives employed at Renji Hospital in Shanghai took part in the validation experiment. They are assigned randomly to the first and second groups, with three individuals in each group. Each group is presented with two case studies, each consisting of three user activities and three spatial arrangements. The first group’s experiments are conducted using the infrastructure developed from the outpatient building at Renji Hospital. Meanwhile, the second group’s experiments utilized infrastructure developed at the research building of Renji Hospital in Shanghai.

6.2.1. The First Experimental Group—The Outpatient Building of Renji Hospital in Shanghai

The first group experiment is conducted on the first floor of the outpatient building of Renji Hospital, Shanghai, covering an area of 2610 m2. It comprises a total of 54 rooms and public areas, accommodating 870 users. For this study, the following three user activities were selected:
  • The surgeons are conducting consultations. Four surgeons each conduct consultations that last for 0.25 h. Surgeons are crucial users, and spatial constraints differ from user preferences. The spatial constraints include no designated namespaces, no specified spaces, no need for bio-safety level 3 standards, utilization of the entire room, a minimum area of 10 square meters, flexible spaces allowed, a soundproofing requirement of 55 dB, and visual privacy needed. Moreover, the furniture needs to be rearranged. Regarding user preferences, the designated namespace type is a consultation room, the absence of specified spaces, the non-necessity to fulfill bio-safety level 3 standards, the utilization of the entire room, a minimum area of 15 square meters, the permission of flexible spaces, a soundproofing requirement of 55 dB, and the need for visual privacy. Additionally, the furniture requires rearrangement.
  • The patient is receiving an intravenous infusion. There are 650 patients requiring intravenous infusion, with a typical duration of two hours. Patients are individuals with spatial constraints and diverse preferences. The spatial constraints include no designated areas, no need for bio-safety level 3 standards, use of the entire room with a minimum area of 60 m2, flexible space permission, a sound insulation requirement of 45 dB, no visual privacy needed, no furniture rearrangement required, and the provision of infusion chairs. User preferences include no need for designated areas, no requirement to meet bio-safety level 3 standards, use of the entire room with a minimum area of 90 m2, permission for flexible space, a sound insulation requirement of 45 dB, no need for visual privacy, no need to rearrange furniture, and the provision of infusion chairs.
  • An unforeseen calamity has arisen. According to historical data from Renji Hospital in Shanghai, approximately 650 patients affected by disasters need preliminary treatment, which takes about two hours. These patients are considered critical users, and their spatial constraints align with their preferences. The spatial constraints (user preferences) include the absence of specific spatial requirements, the exclusion of bio-safety level 3 standards, the utilization of an entire room with a minimum area of 240 m2, the permission for flexible space, a sound insulation requirement of 40 dB, no need for visual privacy, the rearrangement of furniture, and the provision of waiting chairs.
To address the aforementioned user activities, vacant areas on the first floor of the outpatient building are identified, and their spatial characteristics are surveyed. As a result, the following three spaces are identified:
  • Infusion Room. There are a total of 11 infusion rooms, each open for eight hours daily. The rooms are designed specifically for infusion therapy and are not intended for any other activities. They lack elastic spatial characteristics and fail to meet the biological safety level 3 standards. Each infusion room has an area of 63 square meters and a soundproofing level of 45 decibels, ensuring visual privacy and allowing for flexible furniture arrangements. Additionally, each room is equipped with infusion chairs.
  • Waiting hall. The waiting area is open for eight hours daily. The space is designated as a waiting area, and it is not designated for any other activities. The space is inflexible and does not meet biosafety level 3 standards. The waiting hall has an area of 270 square meters and is equipped with 70 waiting chairs, each occupying a floor area of at least 3 square meters. The sound insulation level is 45 dB, but it lacks visual privacy protection. The furniture cannot be rearranged. The waiting hall has chairs for waiting.
  • Consultation room. There are three consultation rooms, each open for eight hours a day. The spatial type is specifically designated as a consultation room, and it is a nonelastic space that does not meet the standards for biosafety level 3. The entire room is utilized. Each consultation room covers an area of 15 square meters, providing sound insulation of 55 dB, ensuring visual privacy, and allowing for furniture rearrangement.
During the initial analysis of the first experimental group, three hospital administrators (designated as X1, X2, and X3) sequentially employed the traditional and novel methods to calculate the spatial utilization rates for the intravenous therapy room (S1), the waiting hall (S2), and the consultation room (S3) using the usage and spatial information of the outpatient building (referred to as Case 6). The results of these calculations are presented in Table 5.
First analysis: Three hospital managers (numbered X1, X2, and X3) used the user activities and spatial information of the outpatient building to calculate the space utilization rates of the infusion room (S1), the waiting hall (S2), and the consultation room (S3) using the old method and the new method successively.
In the second analysis, based on the results of the first analysis of the usage rate calculation, it is evident that the waiting hall has a significantly low space usage rate. Consequently, the spatial information pertaining to the waiting hall is removed, and instead, the four adjacent infusion rooms are chosen to be transformed into an elastic infusion room comprising four subunits. In the third analysis, the user activity “Waiting Hall” is removed from the spatial information.
In the third analysis, the constraints for the user activity “sudden disaster (A3)” and the preference information “other functions of the space” are changed to “infusion chairs”.

6.2.2. The Second Experimental Group—The Research Building of Shanghai Renji Hospital

The second set of experiments was conducted on the 14th floor of the research building at Renji Hospital in Shanghai. This facility is the research base of the Shanghai Cancer Institute. It has an architectural area of 1810 square meters and a total of 62 rooms and open areas. The user population consists of 230 individuals, from whom three specific user activities were selected for analysis.
  • Researchers conducting routine experiments. One hundred researchers are required to perform eight hours of experiments each day. The researchers are generic users with spatial constraints and user preferences. The spatial constraints are no designated spatial types, no specific spatial requirements, no need for bio-safety level three standards, at least 4 square meters per researcher for a workspace, no flexible space usage, a sound insulation requirement of 39 dB, and no need for visual privacy or furniture rearrangement. On the other hand, user preferences include no designated spatial types, no specific spatial requirements, no need to meet bio-safety level three standards, the allocation of at least 5 m2 per researcher for a workspace, the prohibition of flexible space usage, a sound insulation requirement of 39 dB, the need for visual privacy, and no need for furniture rearrangement.
  • Academic presentations. Twenty individuals participated in an academic presentation, which lasted for a duration of two hours. The academic presentation is an atypical activity. Presenters are considered significant stakeholders, and spatial constraints differ from user preferences. The spatial constraints are as follows: no need to specify space type, no need to designate specific space, no need to meet bio-safety level 3 standards, a room area of at least 30 square meters, flexible spatial arrangements, a soundproofing requirement of 55 decibels, visual privacy, no furniture rearrangement requirement, and the provision of projection facilities. Regarding user preferences, they do not need to specify a space type or designate a specific space. They also do not need to adhere to biosafety level 3 standards. However, they do require the use of a room with an area of at least 35 square meters, permission for flexible spatial arrangements, a soundproofing requirement of 55 decibels, the need for visual privacy, no requirement for furniture rearrangement, and the provision of projection facilities.
  • Researchers conducting cellular experiments. Twenty researchers need to conduct a four-hour cellular experiment. The researchers are ordinary users. Spatial constraints are in line with user preferences. This includes the requirement to meet biosafety level 3 standards. Each researcher needs a 3 m2 experimental station, and elastic spaces are not allowed. Additionally, the minimum sound insulation requirement must be 39 dB. There is no requirement for visual privacy or rearranging furniture.
Regarding the mentioned three user activities, vacant spaces on the 14th floor of the research building are identified, and their spatial characteristics are surveyed. This led to the identification of three spaces based on their spatial characteristics.
  • Conference room. Two conference rooms are available for use for eight hours per day. The spaces are designated as conference rooms, not assigned to specific events, and are not flexible in nature, and do not meet the standards for biosafety level 3. The entire space has two conference rooms, each measuring 17.5 square meters, with a soundproofing rating of 55 dB, ensuring visual privacy protection. The furniture can be rearranged, and each conference room is equipped with projection capabilities.
  • Conventional laboratory. There are five conventional laboratories, each open for eight hours daily. The spatial type is classified as laboratory, with no designated activities, nonelastic space, and not meeting bio-safety level 3 standards. The equipment consists of a 90 m2 area in each laboratory, featuring 20 workbenches and sound insulation of 49 dB. It ensures visual privacy protection, and the furniture arrangement cannot be changed.
  • Cellular Laboratory. The cellular lab operates eight hours daily. It is a specialized space dedicated to cellular experimentation, conforming to biosafety level 3 standards. The laboratory covers an area of 90 square meters and is equipped with 20 experimental workstations. The sound insulation reaches 49 decibels, ensuring auditory privacy. The laboratory’s layout is fixed and cannot be changed.
In the first analysis of the second set of experiments, three hospital managers (numbered Y1, Y2, and Y3) used the user activity and space information of the research building to calculate the space usage rates of the conference room (S1), the routine laboratory (S2), and the cellular laboratory (S3), successively using the old and the new methods, and the results of the calculations are shown in Table 6.
First analysis: Three hospital managers (Y1, Y2, Y3) use the user activities and space information of the research building to calculate the space usage rates of the conference room (S1), the routine laboratory (S2), and the cell laboratory (S3) using the old method and the new method successively.
Second analysis: From the results of, based on the first analysis of usage rates, it is evident that the meeting room’s space usage rate is zero. Consequently, the two “meeting rooms” mentioned in the spatial information are transformed into a flexible meeting room consisting of two subunits.
In the third analysis, based on the results of the second analysis on usage rate calculation, it is evident that the usage rate of regular labs exceeds 100%. Therefore, prior to the third analysis, the constraints for the user activity “Researchers’ cell experiments (A3)” and the preference information “Biosafety Level 3 compliance” are both modified to “Yes”.

6.2.3. Enhancement of the Precision of Spatial Utilization Analysis

According to Table 7, it is evident that the hospital management personnel (X1, X2, X3) spend an average of 11.08 min using the new method for spatial utilization automatic analysis. However, the average time spent using the old method for manual spatial utilization analysis is 30.29 min. The average time spent using the old method is 2.7 times that spent using the new method.
As shown in Table 8, the hospital administrators (Y1, Y2, Y3) spend an average of 10.76 min using the new technique for spatial utilization automated analysis. In comparison, the manual analysis of spatial utilization using the old method took an average of 42.34 min. It is noteworthy that the average time spent using the old method is 3.9 times greater than that expended using the new method.
The time spent in the mentioned experiments indicates that using the new method for spatial analysis can save time. Furthermore, while analyzing the cases, the first set of experiments shows an average time spent of 7.39 min with the conventional method and 10.11 min with the new approach. In the second set of experiments, the average time spent using the traditional method is 10.55 min, while using the new method takes 9.85 min, indicating a slight difference in time between the two methods for understanding the cases. In the calculation of utilization rates, the first set of experiments takes an average time of 21.44 min using the conventional method and only 0.97 min using the new approach. In the second set of experiments, the average time spent using the conventional method is 31.79 min, while the new method takes 0.91 min. This highlights a significant decrease in time spent by hospital administrators when calculating utilization rates with the new method compared with the conventional method. The new method results in a 95.6% decrease in time for calculating utilization rates in the first set of experiments and a 97.1% decrease in the second set of experiments compared with the conventional method.
Based on the results from the two experiments, it is evident that hospital administrators must deal with a large amount of user activities and spatial information during spatial utilization analysis. Both of these factors are prone to frequent fluctuations. The automated mapping program in this paper can help hospital administrators understand user activities and spatial information. This speeds up the calculation of spatial utilization rates and enables automated spatial analysis, saving time.
Rapid and effective space allocation is conducive to the effective management and maintenance of hospitals by hospital administrators, as well as to improving the overall operational efficiency and service quality of hospitals. For example, medical equipment can be placed in specific areas, which improves the efficiency of treating patients; the division of each functional area is conducive to reducing the risk of cross-infection and improving the quality of medical care; healthcare workers can respond to emergencies more flexibly in their daily work, improve their working methods, and increase their motivation and sense of belonging; and it is conducive to environmental protection, which helps hospitals to conserve energy and reduce operating costs. It should be noted that the user profiles should be collected in a timely manner for each functional area of the hospital. At the same time, the application of the automatic mapping system requires the relevant personnel to master the operating skills, so the relevant personnel should be trained in operation in order to better utilize its benefits.

7. Conclusions

This research includes developing a theoretical framework, establishing an automated mapping program, conducting empirical research, and designing validation experiments. The research question was supported by an abundance of data and thorough discussion, resulting in the following conclusions: The hospital user activity–space automatic mapping program has high accuracy and short analysis time. (1) When the usage rate of a certain space in the model is lower than the usage rate specified by the hospital, the space quantity can be reduced, or user activities can be scheduled in other spaces. (2) If a specific area in the model is being used excessively, the amount of space can be increased or restricted from being used by other user activities. (3) If there is no available space, the adjacent space with a lower space usage rate can be transformed into a larger elastic space to accommodate more user activities. Similarly, a space with a lower usage rate can be transformed into an elastic space with multiple subunits to accommodate activities for fewer users. Compared with traditional manual spatial analysis, the automatic mapping program provides more accurate and faster spatial analysis results. In the context of hospital spatial management, the automatic mapping program assists administrators in accurately determining space utilization rates and enables spatial planning through a comprehensive and visual interface. Using the automatic mapping program, hospital administrators can analyze user activities and accurately calculate space utilization rates for effective space management strategies. This, in turn, contributes to the enhancement of hospital spatial efficiency while also reducing construction costs and promoting the sustainable development of hospital infrastructure. This study also highlights several limitations and areas for future research: (1) Enhancing the precision of spatial utilization analysis. Improving accuracy in automatic spatial utilization analysis involves enhancing user activity representation and mapping methods. This can be achieved by reducing the assumptions and constraints mentioned in this study. Due to the technical conditions of the experiment and the limitation of the space site, the accuracy of the space utilization analysis in our study may not be high enough. In the follow-up study, we will focus on this problem, take measures to further enhance the methodology of the representation of the user’s activities, and improve the development of the automated mapping technology program so that the accuracy of its spatial analysis will be more accurate, so as to reflect the actual situation of the hospital’s space utilization clearly. (2) Investigating performance analysis techniques for different building types. Methods for analyzing spatial utilization can be used as a basis for analyzing performance in other building domains, including capacity, energy consumption, and ventilation system analysis. Energy supply is crucial for user activities, while ventilation supply influences user activities and other factors like lighting and air quality, which in turn affect user productivity. In this study, due to the limitation of time and experimental conditions, we only used the most representative hospital in China, the Shanghai Jiren Hospital, as the research object of hospital buildings. In our future research, we will study different building types and explore whether this automatic mapping technology for space management can be well applied in other buildings in order to expand the scope of application of this technology and provide wisdom and solutions for building space management. (3) Using the automated mapping program in facility management. The application of the automapping program in facility management requires the creation of a spatial management plan that combines occupancy strategies with automatic spatial utilization analysis methods. Given the stipulations of specific space utilization, this scheme can offer a variety of spatial solutions based on automatic spatial utilization analysis methods. In subsequent research, we will consider developing a space management plan combining space occupancy with automated space utilization analysis in our experimental studies on hospitals to investigate whether space utilization can be calculated more efficiently in order to save time for hospital managers and provide a holistic solution for hospital managers.

Supplementary Materials

The following supporting information can be downloaded at: https://www.mdpi.com/article/10.3390/su16031241/s1, Supplementary Materials S1: Questionnaire, Figure S1; Supplementary Materials S2: Tables S1–S7.

Author Contributions

Conception—methodology, X.H.; writing—review and editing, J.W.; experimentation—editing, X.G.; investigation—data curation, X.L. and A.T. All authors have read and agreed to the published version of the manuscript.

Funding

This research was funded by Natural Science Foundation of Xinjiang Uygur Autonomous (Grant No. 2023D01C188) and Tianchi Talent Program of Xinjiang Uygur Autonomous.

Institutional Review Board Statement

Not applicable.

Informed Consent Statement

Not applicable.

Data Availability Statement

Some or all data that support the findings of this study are available from the corresponding author upon reasonable request.

Acknowledgments

The authors would like to extend their sincere appreciation to the support by Shanghai Renji Hospital, China.

Conflicts of Interest

The authors declare no conflicts of interest.

References

  1. Che, Z.L.; Kong, M.; Wang, S.; Zhuang, J.K. How Does the COVID-19 Pandemic Impact Internal Trade? Evidence from China’s Provincial-Level Data. Sustainability 2023, 15, 10769. [Google Scholar] [CrossRef]
  2. Gherasimescu, L.; Imbrea, F.; Imbrea, I.; Smuleac, L.; Pascalau, R.; Popoescu, C.A.; Prus, P.; Salasan, C. The Impact of COVID-19 Lockdown on West Romanian Crop Production in 2020. Sustainability 2023, 15, 13605. [Google Scholar] [CrossRef]
  3. Xue, B.; Chen, X.B.; Liu, B.S.; Zhao, D.; Zhang, Z.; Kim, J.I. Ontologies representing multidisciplinary decision-making rationales for sustainable infrastructure developments. Sustain. Cities Soc. 2022, 77, 103549. [Google Scholar] [CrossRef]
  4. Li, Y.K.; Pan, X.Y.; Han, Y.L.; Taylor, J.E. Sustainable Healthcare Facilities: A Scoping Review. J. Constr. Eng. Manag. 2021, 147, 13. [Google Scholar] [CrossRef]
  5. Allen, E.S.; Perez-Alvarez, I.; Woo, J.S.; Stephens, L.D. How do we design a laboratory space for a hospital transfusion medicine service? Transfusion 2023, 64, 6–15. [Google Scholar] [CrossRef] [PubMed]
  6. Beyrouthy, C.; Burke, E.K.; Landa-Silva, D.; McCollum, B.; McMullan, P.; Parkes, A.J. Towards improving the utilization of university teaching space. J. Oper. Res. Soc. 2009, 60, 130–143. [Google Scholar] [CrossRef][Green Version]
  7. Obama, K.; Fujimori, M.; Okamura, M.; Kadowaki, M.; Ueno, T.; Boku, N.; Mori, M.; Akechi, T.; Yamaguchi, T.; Oyamada, S.; et al. Effectiveness of a facilitation programme using a mobile application for initiating advance care planning discussions between patients with advanced cancer and healthcare providers: Protocol for a randomised controlled trial (J-SUPPORT 2104). BMJ Open 2023, 13, e069557. [Google Scholar] [CrossRef]
  8. Lucas, J.; Bulbul, T.; Thabet, W.; Anumba, C.J. Case analysis to identify information links between facility management and healthcare delivery information in a hospital setting. J. Archit. Eng. 2013, 19, 134–145. [Google Scholar] [CrossRef]
  9. Chen, X.B.; Kim, T.W.; Chen, J.Y.; Xue, B.; Jeong, W. Ontology-Based Representations of User Activity and Flexible Space Information: Towards an Automated Space-Use Analysis in Buildings. Adv. Civ. Eng. 2019, 2019, 3690419. [Google Scholar] [CrossRef]
  10. Cellucci, C. Improving Resilience through Flexibility: Strategies to Long-Life Quality Housing. Adv. Aspects Eng. Res. 2021, 15, 131–142. [Google Scholar] [CrossRef]
  11. Abdulkadiroglu, A.; Pathak, P.A.; Roth, A.E. Strategy-proofness versus Efficiency in Matching with Indifferences: Redesigning the NYC High School Match. Am. Econ. Rev. 2009, 99, 1954–1978. [Google Scholar] [CrossRef]
  12. Hassanain, M.A. Factors affecting the development of flexible workplace facilities. J. Corp. Real Estate 2006, 8, 213. [Google Scholar] [CrossRef]
  13. Akinci, B.; Fischer, M.; Kunz, J. Automated generation of work spaces required by construction activities. J. Constr. Eng. Manag. 2002, 128, 306–315. [Google Scholar] [CrossRef]
  14. Becker, R. Fundamentals of Performance-Based Building Design. Build. Simul. 2008, 1, 356–371. [Google Scholar] [CrossRef]
  15. Fischer, M. Formalizing construction knowledge for concurrent performance-based design. Lect. Notes Artif. Int. 2006, 4200, 186–205. [Google Scholar]
  16. Porkka, J.; Huovila, P. Decision support toolkit: A step towards an Integrated platform for performance based building. Perform. Based Build. 2005, 81–93. Available online: https://www.irbnet.de/daten/iconda/CIB6138.pdf (accessed on 5 January 2024).
  17. Carr, J.; Dionisio, M.R. Flexible spaces as a “third way” forward for planning urban shared spaces. Cities 2017, 70, 73–82. [Google Scholar] [CrossRef]
  18. Budzise-Weaver, T.M.; Melgoza, P.; Lavy, S.; Saraogi, D.K.S.K. Interpretation of space: An analysis of study space usage on a university campus. Learn. Environ. Res. 2022. [Google Scholar] [CrossRef]
  19. Deng, L.J.; Cheng, F.; Gao, X.; Yu, W.Y.; Shi, J.W.; Zhou, L.; Zhang, L.L.; Li, M.N.; Wang, Z.X.; Zhang, Y.D.; et al. Hospital crowdedness evaluation and in-hospital resource allocation based on image recognition technology. Sci. Rep. 2023, 13, 299. [Google Scholar] [CrossRef]
  20. Chawathe, T.; Devkar, G.; Yesudasan, L. Investigating the application of lean tools in the design of healthcare facilities. Archit. Eng. Des. Manag. 2023. [Google Scholar] [CrossRef]
  21. Rismanchian, F.; Lee, Y.H. Process mining–based method of designing and optimizing the layouts of emergency departments in hospitals. Health Environ. Res. Des. J. 2017, 10, 105–120. [Google Scholar] [CrossRef]
  22. Wang, T.K.; Yang, T.; Yang, C.Y.; Chan, F.T.S. Lean principles and simulation optimization for emergency department layout design. Ind. Manag. Data Syst. 2015, 115, 678–699. [Google Scholar] [CrossRef]
  23. Moatari-Kazerouni, A.; Chinniah, Y.; Agard, B. Integration of occupational health and safety in the facility layout planning, part II: Design of the kitchen of a hospital. Int. J. Prod. Res. 2015, 53, 3228–3242. [Google Scholar] [CrossRef]
  24. Lin, Q.L.; Liu, H.C.; Wang, D.J.; Liu, L. Integrating systematic layout planning with fuzzy constraint theory to design and optimize the facility layout for operating theatre in hospitals. J. Intell. Manuf. 2015, 26, 87–95. [Google Scholar] [CrossRef]
  25. Emanuel, E.J.; Persad, G.; Upshur, R.; Thome, B.; Parker, M.; Glickman, A.; Zhang, C.; Boyle, C.; Smith, M.; Phillips, J.P. Fair Allocation of Scarce Medical Resources in the Time of COVID-19. N. Engl. J. Med. 2020, 382, 2049–2055. [Google Scholar] [CrossRef]
  26. White, D.B.; Lo, B. A framework for rationing ventilators and critical care beds during the COVID-19 pandemic. J. Am. Med. Assoc. 2020, 323, 1773–1774. [Google Scholar] [CrossRef]
  27. Kyrö, R.; Peltokorpi, A.; Luoma-Halkola, L. Connecting adaptability strategies to building system lifecycles in hospital retrofits. Eng. Constr. Archit. Manag. 2019, 26, 633–647. [Google Scholar] [CrossRef]
  28. Verheyen, S.; Steurbaut, S.; Cortoos, P.J.; Wuyts, S.C.M. Development and partial validation of Be-CLIPSS: A classification system for hospital clinical pharmacy activities. Int. J. Clin. Pharm. 2023. [Google Scholar] [CrossRef] [PubMed]
  29. Kim, T.W.; Fischer, M. Ontology for Representing Building Users’ Activities in Space-Use Analysis. J. Constr. Eng. Manag. 2014, 140, 04014035. [Google Scholar] [CrossRef]
  30. Darwiche, A.; Levitt, R.E.; Hayesroth, B. Generating project plans by reasoning about objects, actions and resources. Artif. Intell. Eng. Des. Anal. Manuf. 1988, 2, 169–181. [Google Scholar] [CrossRef]
  31. Staub-French, S.; Fischer, M.; Kunz, J.; Paulson, B. An ontology for relating features with activities to calculate costs. J. Comput. Civ. Eng. 2003, 17, 243–254. [Google Scholar] [CrossRef]
  32. Zimmermann, G. Modeling and simulation of individual user behavior for building performance predictions. In Proceedings of the Summer Computer Simulation Conference 2007, Part of the 2007 Summer Simulation Multiconference, San Diego, CA, USA, 15–18 July 2007; Volume 2, pp. 913–920. [Google Scholar]
  33. Shen, W.; Shen, Q.; Sun, Q. Building Information Modeling-based user activity simulation and evaluation method for improving designer–user communications. Autom. Constr. 2012, 21, 148–160. [Google Scholar] [CrossRef]
  34. Tabak, V.; Vriesh, B.; Dijkstra, J. Simulation and validation of human movement in building spaces. Environ. Plan. B Plan. Des. 2010, 37, 592–609. [Google Scholar] [CrossRef]
  35. Ding, R.Q.; Zhou, Y.; Xu, J.; Xie, Y.; Liang, Q.Q.; Ren, H.; Wang, Y.X.; Chen, Y.L.; Wang, L.Y.; Huang, M. Cross-Hospital Sepsis Early Detection via Semi-Supervised Optimal Transport with Self-Paced Ensemble. IEEE J. Biomed. Health 2023, 27, 3049–3060. [Google Scholar] [CrossRef]
  36. Goldstein, R.; Tessier, A.; Khan, A. Space layout in occupant behavior simulation. In Proceedings of the Building Simulation 2011: 12th Conference of International Building Performance Simulation Association, Sydney, Australia, 14–16 November 2011. [Google Scholar]
  37. Hegazy, T.; Elbeltagi, E. Evosite: Evolution-based model for site layout planning. J. Comput. Civ. Eng. 1999, 13, 198–206. [Google Scholar] [CrossRef]
  38. Cha, S.H.; Kim, T.W. The role of space attributes in space-choice behaviour and satisfaction in an academic library. J. Libr. Inf. Sci. 2020, 52, 399–409. [Google Scholar] [CrossRef]
  39. Cha, S.H.; Steemers, K.; Kim, T.W. Modeling space preferences for accurate occupancy prediction during the design phase. Autom. Constr. 2018, 93, 135–147. [Google Scholar] [CrossRef]
  40. Kim, T.W.; Rajagopal, R.; Fischer, M.; Kam, C. A knowledge-based framework for automated space-use analysis. Autom. Constr. 2013, 32, 165–176. [Google Scholar] [CrossRef]
  41. Kim, Y.; Kim, T.W. How do people explore a large concourse in university campus? A computational analysis. J. Comput. Des. Eng. 2019, 6, 666–674. [Google Scholar] [CrossRef]
  42. Cellucci, C. Patient-Centered and Technology-Centered Approaches. Available online: https://www.researchgate.net/publication/367024132_Patient-centered_and_technology-centered_approaches (accessed on 5 January 2024).
  43. Harrison, J.P.; Meyer, S. Measuring efficiency among US federal hospitals. Health Care Manag. 2014, 33, 117–127. [Google Scholar] [CrossRef]
  44. Allin, S.; Grignon, M.; Wang, L. The determinants of efficiency in the Canadian health care system. Health Econ. Policy Law 2014, 11, 39–65. [Google Scholar] [CrossRef] [PubMed]
  45. Kesten, O. School Choice with Consent. Q. J. Econ. 2010, 125, 1297–1348. [Google Scholar] [CrossRef]
  46. Haylock, M.; Kampkötter, P. The role of preferences, attitudes, and personality traits in labor market matching. Econ. Lett. 2019, 185, 108718. [Google Scholar] [CrossRef]
  47. Bin Chen, X.; Kim, T.W. Automated Mapping of User Activities onto Flexible Space in Space-Use Analysis. J. Constr. Eng. Manag. 2017, 143, 04017034. [Google Scholar] [CrossRef]
  48. Circular of the General Office of the Ministry of Health on the Issuance of the Detailed Rules for the Implementation of the Accreditation Standards for Level III General Hospitals. Available online: http://www.nhc.gov.cn/wjw/gfxwj/201304/0404f9cd71764ab29b2365e069cfbf2d.shtml (accessed on 25 November 2021).
Figure 1. Overall methodological framework.
Figure 1. Overall methodological framework.
Sustainability 16 01241 g001
Figure 2. Overall framework of the automated mapping program.
Figure 2. Overall framework of the automated mapping program.
Sustainability 16 01241 g002
Figure 3. Data from Renji Hospital in Shanghai running in the automated mapping program.
Figure 3. Data from Renji Hospital in Shanghai running in the automated mapping program.
Sustainability 16 01241 g003
Figure 4. Experimental workflow diagram.
Figure 4. Experimental workflow diagram.
Sustainability 16 01241 g004
Table 1. Distinction between types of hospital space use.
Table 1. Distinction between types of hospital space use.
Types of Hospital Space UtilizationDistinctions
Type I usage of hospital spaceTypical activities
Atypical activities
Type II usage of hospital spaceSignificant users
Ordinary users
Type III usage of hospital spaceSpatial constraint = user preference
Spatial constraint ≠ user preference
Type IV usage of hospital spaceSpecified space required
Unspecified space required
Type V usage of hospital spaceEquipment required
Entire room required
Type VI usage of hospital spaceSpecially designated space required
Space with specific features required
Type VII usage of hospital spaceAllowance for flexible space
Disallowance for flexible space
Type VIII usage of hospital spaceRequirement to meet bio-safety Level 3 standards
No requirement to meet bio-safety Level 3 standards
Table 2. Mapping results of the data from Renji Hospital in Shanghai during the operation of the automated mapping program.
Table 2. Mapping results of the data from Renji Hospital in Shanghai during the operation of the automated mapping program.
IdentifierActivity–Spatial CombinationIdentifierActivity–Spatial CombinationIdentifierActivity–Spatial Combination
1A1–S1(7)10A10–S3(3)19A19–S4(3)
2A2–S1(7)11A11–S3(3)20A20–S4(3)
3A3–S1(7)12A12–S4(3)21A21–S4(3)
4A4–S2×2(4)13A13–S4(3)22A22–S4(3)
5A5–S2×1(4)14A14–S4(3)23A23–S4(3)
6A6–S2×2(4)15A15–S4(3)24A24–S4(3)
7A7–S3(3)16A16–S4(3)25A25–S4(3)
8A8–S3(3)17A17–S4(3)26A26–S4(3)
9A9–S3(3)18A18–S4(3)27A27–S5(3)
Table 3. Computation results of the spatial utilization rate of data from Renji Hospital in Shanghai during the operation of the automated mapping program.
Table 3. Computation results of the spatial utilization rate of data from Renji Hospital in Shanghai during the operation of the automated mapping program.
Space IDSpace TypeUtilization Rate
S1Computer Room87.50%
S2Multifunctional Room (unit: 1)0.42%
Multifunctional Room (unit: 2)1.00%
S3Large Classroom90.21%
S4Small Classroom42.34%
S5Seminar Room14.00%
Table 4. Experiment I: Mapping results of the three optimization methods.
Table 4. Experiment I: Mapping results of the three optimization methods.
Spatial AttributesOptimization IOptimization IIOptimization III
IDTypeUtilization RateUtilization RateUtilization Rate
S1Computer Room58.33%43.75%43.75%
S2Multifunctional Room (unit: 1)0.42%0.42%0.36%
Multifunctional Room (unit: 2)1.00%1.00%7.99%
S3Large Classroom90.21%90.21%72.04%
S4Small Classroom42.34%42.34%42.34%
S5Seminar Room14.00%14.00%14.00%
Table 5. Experiment II: Mapping results of the three optimization methods.
Table 5. Experiment II: Mapping results of the three optimization methods.
Group IUtilization Rate (Old)Utilization Rate (New)
X1X2X3X1X2X3
IS121.82%24.52%0.40%21.71%21.71%21.71%
S21.13%2.50%0.65%0.75%0.75%0.75%
S31.67%2.80%0.33%1.67%1.67%1.67%
IIS134.29%44.75%0.98%21.71%21.71%21.71%
S20.28%1.49%0.73%21.72%21.72%21.72%
S316.67%3.99%0.46%1.67%1.67%1.67%
IIIS121.82%44.75%0.46%21.72%21.72%21.72%
S21.13%1.49%0.58%21.91%21.91%21.91%
S31.67%47.20%0.46%1.67%1.67%1.67%
Table 6. Experiment III: Mapping results of the three optimization methods.
Table 6. Experiment III: Mapping results of the three optimization methods.
Group IIUtilization Rate (Old)Utilization Rate (New)
Y1Y2Y3Y1Y2Y3
IS1000000
S224.75%5.30%21.04%105.92%105.92%105.92%
S323.75%0.79%17.18%7.92%7.92%7.92%
IIS10.38%0.46%0.59%0.38%0.38%0.38%
S224.75%13.24%26.59%105.92%105.92%105.92%
S323.75%0.53%17.00%7.92%7.92%7.92%
IIIS10.38%0.01%0.27%0.38%0.38%0.38%
S220.00%0.33%14.23%98.00%98.00%98.00%
S347.50%95.00%99.75%47.50%47.50%47.50%
Table 7. Duration of the first experimental group (in minutes).
Table 7. Duration of the first experimental group (in minutes).
MethodAnalysisHospital Administrator X1Hospital Administrator X2Hospital Administrator X3Average Time
Old MethodFirstUnderstanding the case5.456.105.625.72
Calculating utilization rate13.2710.9211.5811.92
SecondUnderstanding the case1.321.000.881.07
Calculating utilization rate7.958.407.237.86
ThirdUnderstanding the case0.950.230.620.6
Calculating utilization rate2.903.822.633.12
Total time31.8430.4728.5630.29
New MethodFirstUnderstanding the case8.009.488.628.70
Calculating utilization rate0.370.320.350.35
SecondUnderstanding the case0.720.631.000.78
Calculating utilization rate0.330.300.280.30
ThirdUnderstanding the case0.570.680.630.63
Calculating utilization rate0.350.280.320.32
Total time10.3411.6911.211.08
Table 8. Duration of experimentation for the second group (in minutes).
Table 8. Duration of experimentation for the second group (in minutes).
MethodAnalysisHospital Administrator X1Hospital Administrator X2Hospital Administrator X3Average Time
Old MethodFirstUnderstanding the case10.257.556.208.00
Calculating utilization rate11.7010.008.6810.13
SecondUnderstanding the case1.882.101.521.83
Calculating utilization rate13.0012.5711.6512.41
ThirdUnderstanding the case0.880.700.580.72
Calculating utilization rate9.1211.357.289.25
Total time46.8344.2735.9142.34
New MethodFirstUnderstanding the case10.888.008.139.00
Calculating utilization rate0.320.300.370.33
SecondUnderstanding the case0.570.470.500.51
Calculating utilization rate0.300.270.300.29
ThirdUnderstanding the case0.330.320.380.34
Calculating utilization rate0.270.270.320.29
Total time12.679.6310.0010.76
Disclaimer/Publisher’s Note: The statements, opinions and data contained in all publications are solely those of the individual author(s) and contributor(s) and not of MDPI and/or the editor(s). MDPI and/or the editor(s) disclaim responsibility for any injury to people or property resulting from any ideas, methods, instructions or products referred to in the content.

Share and Cite

MDPI and ACS Style

Haiyirete, X.; Wang, J.; Gan, X.; Liu, X.; Tuluhong, A. Automated Mapping Methodology and Case Study of Healthcare User Activities and Spaces from a Sustainable Perspective. Sustainability 2024, 16, 1241. https://doi.org/10.3390/su16031241

AMA Style

Haiyirete X, Wang J, Gan X, Liu X, Tuluhong A. Automated Mapping Methodology and Case Study of Healthcare User Activities and Spaces from a Sustainable Perspective. Sustainability. 2024; 16(3):1241. https://doi.org/10.3390/su16031241

Chicago/Turabian Style

Haiyirete, Xuekelaiti, Jian Wang, Xiaochang Gan, Xinjie Liu, and Ayiguzhali Tuluhong. 2024. "Automated Mapping Methodology and Case Study of Healthcare User Activities and Spaces from a Sustainable Perspective" Sustainability 16, no. 3: 1241. https://doi.org/10.3390/su16031241

APA Style

Haiyirete, X., Wang, J., Gan, X., Liu, X., & Tuluhong, A. (2024). Automated Mapping Methodology and Case Study of Healthcare User Activities and Spaces from a Sustainable Perspective. Sustainability, 16(3), 1241. https://doi.org/10.3390/su16031241

Note that from the first issue of 2016, this journal uses article numbers instead of page numbers. See further details here.

Article Metrics

Back to TopTop