Multi-Scenario Simulation of the Production-Living-Ecological Spaces in Sichuan Province Based on the PLUS Model and Assessment of Its Ecological and Environmental Effects
Abstract
1. Introduction
2. Materials and Methods
2.1. Study Area
2.2. Data Sources and Pre-Processing
2.3. Research Methodology
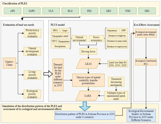
2.3.1. Classification of PLES
2.3.2. Markov-Chain Model
2.3.3. Multi-Scenario Settings
- (1)
- Natural development scenario: utilizing the patterns of transition and evolution observed in PLES in Sichuan Province from 2000 to 2020, and without applying any restrictive constraints, we employ a stochastic forecasting model to predict the requirements for various spatial allocations in Sichuan Province by 2030 [46].
- (2)
- Production priority scenario: with reference to the development goals for production land in the “Overall Land Use Planning of Sichuan Province (2006–2020)” and “Territorial Spatial Planning of Sichuan Province (2021–2035),” this scenario proposes a 60% reduction in the transition from PS to LS and a 20% increase in the transition from other ES to PS [47], relative to the natural development scenario.
- (3)
- Living priority scenario: Based on the development goals for living land outlined in the “Implementation Plan for the 14th Five-Year Plan of New-Type Urbanization in Sichuan Province,” and starting from the natural development scenario, this paper proposes to enhance the likelihood of conversions from PS and ES into LS by 20%, while simultaneously reducing the probability of transitions from LS to ES by 30% [48]. These adjustments reflect the anticipated land use requirements for diverse spaces in Sichuan Province’s living priority scenario by the year 2030.
- (4)
- Ecological priority scenario: Considering that the “14th Five-Year Plan for Ecological and Environmental Protection in Sichuan Province” indicates that the current achievements in ecological environment governance are not yet stable, ensuring ecological security and continuously improving environmental quality are essential. Therefore, under the natural development scenario, this paper proposes a 50% reduction in the transition probabilities from FES and GES toLS, along with a 30% decrease in the transition probability from PS to LS. Additionally, it advocates for a 30% increase in the transition probabilities from PS and GES to FES, and a 10% increase in the transition probability from LS to FES [49]. These adjustments reflect the estimated land use demands for diverse spaces in Sichuan Province’s ecological priority scenario by the year 2030.
2.3.4. PLUS Model
| PLES | APS | IMPS | ULS | RLS | FES | GES | WES | OES |
|---|---|---|---|---|---|---|---|---|
| neighborhood weight | 0.10 | 1 | 0.73 | 0.66 | 0.60 | 0.44 | 0.74 | 0.58 |
2.3.5. Ecological Environment Effect Model
- (1)
- Ecological Environment Quality Index (EEQI). The EEQI varies for different spatial land uses across various study areas, primarily due to changes in the proportion and overall size of these land uses within the study area. This study employs Sichuan Province specific land use categorization its associated EEQI to evaluate the general condition of the province’s ecological environment. The calculation formula can be expressed as [55]:
- (2)
- Ecological Contribution Rate (ECR). The ECR measures how shifts in land use within spatial types in the study area affect the regional ecological environment quality. It measures how shifts in land use within spatial types in the study area affect the regional ecological environment quality [56].
3. Results
3.1. Drivers of Expansion of the PLES
3.2. Multi-Scenario Simulation of PLES in 2030 and Its Ecological and Environmental Effects
3.2.1. Model Accuracy Validation
3.2.2. Multi-Scenario Simulation of the PLES
- (1)
- In the natural development scenario, Sichuan Province is projected to experience a decline in PS by 964.75 km2 and an increase in LS by 473.83 km2 along with an augmentation of ES by 312.97 km2 by 2030. This simulation predicts a decline in APS and an escalation in urbanization, with expansions in IMPS and ULS to accommodate the growing urban population and new construction demands during urbanization. The primary changes in PS occur in the Sichuan Basin and Panxi Region, while those in LS are more pronounced in Chengdu, and ES changes are concentrated in the Micang Mountain and Daba Mountain area.
- (2)
- In the production priority scenario, Sichuan Province will gain 275.29 km2 in PS, lose 46.99 km2 in LS, and lose 406.24 km2 in ES by 2030. This scenario simulates an increased allocation of resources towards production areas, resulting in an expansion of land utilization for both agricultural and non-farming activities. This expansion is designed to fully meet the requirements of economic growth and industrial advancement. As a result, specific environmentally sensitive zones may be converted into production sites. Consequently, this may result in diminished ecosystem service performance and a loss of biodiversity. The major PS changes occur in the Ruoergai Grassland of Aba Prefecture; changes in LS are primarily in Chengdu; and ES changes are mainly in the western Sichuan Plateau’s Aba and Ganzi Prefectures.
- (3)
- In the living priority scenario, Sichuan Province will see an increase of 683.67 km2 in LS, 448.65 km2 in ES, and a decrease of 1310.27 km2 in PS by 2030. In this scenario simulation, Sichuan Province is dedicated to optimizing the urban spatial layout and enhancing urban infrastructure and service levels, resulting in an expansion of land use for LS and a decrease in land use for APS. This effectively fosters the integrated development of urban and rural settings. Additionally, an expansion in ES contributes to the enhancement of ecosystem service functions. PS changes mostly occur in the Sichuan Basin and southwestern Sichuan, while LS changes are concentrated in Chengdu and its adjacent cities, and ES changes are widely distributed across the province.
- (4)
- In the ecological priority scenario, Sichuan Province will gain 2605.39 km2 in ES, increase 117.3 km2 in LS, and lose 2900.64 km2 in PS by 2030. This simulated scenario indicates a rise in the land use area dedicated to ES and a significant reduction in that allocated to PS. This scenario emphasizes environmental protection and ecological construction, encourages the development of green and circular economies, and contributes to enhancing the region’s sustainable development capabilities. The spatial distribution characteristics of changes in PS, LS and ES align with those observed in the living priority scenario.
3.2.3. Ecological Environmental Effects of PLES Under Multiple Scenarios
- EEQI
- 2.
- ECR
4. Discussion
5. Conclusions
- (1)
- Population and GDP are the key factors influencing IMPS, ULS, and RLS expansion, while slope and surface relief have minimal impact. Conversely, elevation is the dominant factor influencing APS, FES, GES, WES, and OES expansion, with distance to major roads having the least influence.
- (2)
- The simulated changes in the PLES of Sichuan Province in 2030 under the four scenarios are pronounced, with the changes under the production priority scenario differing from those under the other three scenarios. Compared to 2020, the PS area increases under the production priority scenario, while the LS and ES areas both decrease. Conversely, the changes in PLES areas under the other three scenarios are opposite to this; under the natural development, living priority, and ecological priority scenarios, the changes in LS are more significant, with the LS area increasing by 10.83%, 15.63%, and 2.68%, respectively, mainly distributed in the Chengdu Plain and its surrounding areas.
- (3)
- In Sichuan Province by 2030, variations in ecological environment quality are observed within the PLES across four different scenarios. Specifically, the ecological environment quality is optimal under the ecological priority scenario, followed by the natural development and living priority scenarios, while it is the worst under the production priority scenario. Compared to 2020, the EEQI decreased by 0.01 under the production priority scenario, while it increased by 0.68, 0.04, and 0.03, respectively, under the ecological priority, living priority, and natural development scenarios.
- (4)
- In Sichuan Province by 2030, the factors contributing to the enhancement and degradation of environmental quality vary across four distinct scenarios. Specifically, under the natural development, living priority, and ecological priority scenarios, the primary driver of environmental quality improvement is the conversion of APS into ES, such as forests and grasslands. Under the production priority scenario, the primary factor driving the enhancement of ecological conditions is the conversion of OES, including swamps and bare lands, into WES and GES.
Author Contributions
Funding
Institutional Review Board Statement
Informed Consent Statement
Data Availability Statement
Conflicts of Interest
References
- Zhu, C.M.; Dong, B.Y.; Li, S.N.; Lin, Y.; Shahtahmassebi, A.; You, S.X.; Zhang, J.; Gan, M.Y.; Yang, L.X.; Wang, K. Identifying the trade-offs and synergies among land use functions and their influencing factors from a geospatial perspective: A case study in Hangzhou, China. J. Clean. Prod. 2021, 314, 128026. [Google Scholar] [CrossRef]
- Liu, X.H.; Xue, Z.J.; Liu, J.F.; Zhao, X.F.; Fu, Y.J.; Wang, R.; Luo, X.P.; Xing, L.Y.; Wang, C.; Zhao, H.H. Spatio-Temporal Evolution and Multi-Scenario Modeling Based on Terrestrial Carbon Stocks in Xinjiang. Land 2024, 13, 1454. [Google Scholar] [CrossRef]
- Xu, X.; Tian, H.; Yang, G.; Li, X.; He, X.; Li, Y.; Gao, Y.; Li, F.; Li, P.; Liu, B.; et al. Spatial and temporal changes in land and water resources on the northern slopes of the Tianshan mountains from the perspective of “production-living-ecological space”. Front. Environ. Sci. 2023, 11, 1121248. [Google Scholar] [CrossRef]
- Lin, J.Y.; Chen, Q.T. Analyzing and Simulating the Influence of a Water Conveyance Project on Land Use Conditions in the Tarim River Region. Land 2023, 12, 2073. [Google Scholar] [CrossRef]
- Jiang, Z.; Luo, Y.; Wen, Q.; Shi, M.; Ayyamperumal, R.; Wang, M. Achieving Sustainable Land Use Allocation in High-Altitude Area by 2030: Insights from Circle Structure and Scenario Predictions for Production-Living-Ecological Land in Xining Marginal Area, China. Land 2024, 13, 1241. [Google Scholar] [CrossRef]
- Pan, X.C. Research on Ecological Civilization Construction and Environmental Sustainable Development in the New Era. IOP Conf. Ser. Earth Environ. Sci. 2018, 153, 062080. [Google Scholar]
- Bao, S.; Lu, L.; Zhi, J.; Li, J. An Optimization Strategy for Provincial “Production-Living-Ecological” Spaces under the Guidance of Major Function-Oriented Zoning in China. Sustainability 2024, 16, 2248. [Google Scholar] [CrossRef]
- Huang, J.; Lin, H.; Qi, X. A literature review on optimization of spatial development pattern based on ecological-production-living space. Prog. Geogr. 2017, 36, 378–391. [Google Scholar]
- Lin, G.; Jiang, D.; Fu, J.; Zhao, Y. A Review on the Overall Optimization of Production-Living-Ecological Space: Theoretical Basis and Conceptual Framework. Land 2022, 11, 345. [Google Scholar] [CrossRef]
- Liu, J.; Liu, Y.; Li, Y. Classification evaluation and spatial-temporal analysis of “production-living-ecological” spaces in China. Acta Geogr. Sin. 2017, 72, 1290–1304. [Google Scholar]
- Huang, A.; Xu, Y.; Lu, L.; Liu, C.; Zhang, Y.; Hao, J.; Wang, H. Research progress of the identification and optimization of production-living-ecological spaces. Prog. Geogr. 2020, 39, 503–518. [Google Scholar] [CrossRef]
- Wang, Y.n.; Xiao, X.; Pu, J.; Wang, S.; Wang, W.; Wang, W. Spatial and Temporal Evolution Characteristics of Production-Living-Ecological Space in Yangtze River Economic Belt in Past 40 Years. Trans. Chin. Soc. Agric. Mach. 2022, 53, 215–225. [Google Scholar]
- Zhang, Y.; Chen, Y.; Zhang, Y.; Zhang, Y.; Gong, J. Coulpling Coordination and Spatio-temporal Pattern Analysis of the “Production-Living-Ecological” Space in Chengdu-Chongqing Urban Agglomeration. Areal Res. Dev. 2022, 41, 119–125. [Google Scholar]
- Lin, G.; Fu, J.Y.; Jiang, D. Production-Living-Ecological Conflict Identification Using a Multiscale Integration Model Based on Spatial Suitability Analysis and Sustainable Development Evaluation: A Case Study of Ningbo, China. Land 2021, 10, 383. [Google Scholar] [CrossRef]
- Lin, G.; Jiang, D.; Fu, J.Y.; Cao, C.L.; Zhang, D.W. Spatial Conflict of Production-Living-Ecological Space and Sustainable-Development Scenario Simulation in Yangtze River Delta Agglomerations. Sustainability 2020, 12, 2175. [Google Scholar] [CrossRef]
- Zhu, J.H.; Shang, Z.Y.; Long, C.; Lu, S. Functional Measurements, Pattern Evolution, and Coupling Characteristics of “Production-Living-Ecological Space” in the Yangtze Delta Region. Sustainability 2023, 15, 16712. [Google Scholar] [CrossRef]
- Li, X.; Liu, Z.; Li, S.; Li, Y. Multi-Scenario Simulation Analysis of Land Use Impacts on Habitat Quality in Tianjin Based on the PLUS Model Coupled with the InVEST Model. Sustainability 2022, 14, 6923. [Google Scholar] [CrossRef]
- Wei, Q.; Abudureheman, M.; Halike, A.; Yao, K.; Yao, L.; Tang, H.; Tuheti, B. Temporal and spatial variation analysis of habitat quality on the PLUS-InVEST model for Ebinur Lake Basin, China. Ecol. Indic. 2022, 145, 109632. [Google Scholar] [CrossRef]
- Du, Y.; Li, X.; He, X.; Li, X.; Yang, G.; Li, D.; Xu, W.; Qiao, X.; Li, C.; Sui, L. Multi-Scenario Simulation and Trade-Off Analysis of Ecological Service Value in the Manas River Basin Based on Land Use Optimization in China. Int. J. Environ. Res. Public Health 2022, 19, 6216. [Google Scholar] [CrossRef]
- Li, K.; Zhang, B.Y.; Xiao, W.D.; Lu, Y. Land Use Transformation Based on Production-Living-Ecological Space and Associated Eco-Environment Effects: A Case Study in the Yangtze River Delta Urban Agglomeration. Land 2022, 11, 1076. [Google Scholar] [CrossRef]
- Pang, R.; Hu, N.; Zhou, J.; Sun, D.; Ye, H. Study on Eco-Environmental Effects of Land-Use Transitions and Their Influencing Factors in the Central and Southern Liaoning Urban Agglomeration: A Production-Living-Ecological Perspective. Land 2022, 11, 937. [Google Scholar] [CrossRef]
- Pan, F.; Shu, N.; Wan, Q.; Huang, Q. Land Use Function Transition and Associated Ecosystem Service Value Effects Based on Production-Living-Ecological Space: A Case Study in the Three Gorges Reservoir Area. Land 2023, 12, 391. [Google Scholar] [CrossRef]
- Wang, Y.; Wang, Y.; Xu, W.Z.; Sheng, Z.Y.; Zhu, Z.; Tang, H.S. Eco-environmental effect and driving factors of changing “production-living-ecological space” in northern Xinjiang, China. Front. Ecol. Evol. 2023, 11, 1248702. [Google Scholar] [CrossRef]
- Li, Y.; Li, J.; Chu, J. Research on land-use evolution and ecosystem services value response in mountainous counties based on the SD-PLUS model. Ecol. Evol. 2022, 12, e9431. [Google Scholar] [CrossRef]
- Zou, Y.; Zhang, S.; Xie, Y.; Du, Y. Spatial distribution and evolution characters of production-living-ecological spaces in Xuzhou city. Sci. Surv. Mapp. 2020, 45, 154–162. [Google Scholar]
- Xiaofan, Z.; Wenbo, C.; Limin, D.A.I. The Application of Markov and Gray Model in Land Use Prediction. Res. Soil Water Conserv. 2007, 14, 19–21. [Google Scholar]
- Li, Y.; Ye, C.; Huang, X. Temporal-Spatial Evolution and Scenario Simulation of Production-Living- Ecological Space in Nanchang Based on CLUE-S Model. Res. Soil Water Conserv. 2021, 28, 325–332. [Google Scholar]
- Ye, D.; Gao, L.; Ma, Z.; Peng, L. Simulation Research on Cultivated Land Planning Based on Cellular Automata Model. Southwest China J. Agric. Sci. 2019, 32, 899–904. [Google Scholar]
- Liu, Y.; Ren, Y.; Zhou, Y.; Liu, C. Dynamic simulation of future ecosystem services value in jianghan plain based on ca-markova case study of qianjiang city. J. China Agric. Resour. Reg. Plan. 2020, 41, 159–167. [Google Scholar]
- Jiang, X.; Zhai, S.; Wang, Z.; Liu, H.; Chen, J.; Zhu, Y. Simulating the Production-Living-Ecological space and analyzing eco-environmental effects based on FLUS model in Zhengzhou, China. Acta Ecol. Sin. 2023, 43, 6225–6242. [Google Scholar]
- Liang, X.; Guan, Q.; Clarke, K.C.; Liu, S.; Wang, B.; Yao, Y. Understanding the drivers of sustainable land expansion using a patch-generating land use simulation (PLUS) model: A case study in Wuhan, China. Comput. Environ. Urban Syst. 2021, 85, 101569. [Google Scholar] [CrossRef]
- Li, X.; Fu, J.; Jiang, D.; Lin, G.; Cao, C. Land use optimization in Ningbo City with a coupled GA and PLUS model. J. Clean. Prod. 2022, 375, 134004. [Google Scholar] [CrossRef]
- Zhang, X.; Li, A.; Nan, X.; Lei, G.; Wang, C. Multi-scenario Simulation of Land Use Change Along China-Pakistan Economic Corridor through Coupling FLUS Model with SD Model. J. Geo-Inf. Sci. 2020, 22, 2393–2409. [Google Scholar]
- Yang, Y.; Bao, W.; Li, Y.; Wang, Y.; Chen, Z. Land Use Transition and Its Eco-Environmental Effects in the Beijing-Tianjin-Hebei Urban Agglomeration: A Production-Living-Ecological Perspective. Land 2020, 9, 285. [Google Scholar] [CrossRef]
- Guo, P.; Wang, H.; Qin, F.; Miao, C.; Zhang, F. Coupled MOP and PLUS-SA Model Research on Land Use Scenario Simulations in Zhengzhou Metropolitan Area, Central China. Remote Sens. 2023, 15, 3762. [Google Scholar] [CrossRef]
- Wang, X.; Ma, B.; Li, D.; Chen, K.; Yao, H. Multi-scenario simulation and prediction of ecological space in Hubei province based on FLUS model. J. Nat. Resour. 2020, 35, 230–242. [Google Scholar]
- Xie, X.; Lin, X.; Wang, Y.; Tu, R.; Zhang, J. Multi-scenario Simulation of Land Use in Nanchuan District of Chongqing Based on PLUS Model. J. Yangtze River Sci. Res. Inst. 2023, 40, 86–92, 113. [Google Scholar]
- Dong, K.; Wang, H.; Luo, K.; Yan, X.; Yi, S.; Huang, X. The Use of an Optimized Grey Multi-Objective Programming-PLUS Model for Multi-Scenario Simulation of Land Use in the Weigan-Kuche River Oasis, China. Land 2024, 13, 802. [Google Scholar] [CrossRef]
- Wang, L.; Zhou, S.; Ouyang, S. The spatial prediction and optimization of production-living-ecological space based on Markov-PLUS model: A case study of Yunnan Province. Open Geosci. 2022, 14, 481–493. [Google Scholar] [CrossRef]
- Yang, Q.; Duan, X.; Wang, L.; Jin, Z. Land Use Transformation Based on Ecological-production-living Spaces and Associated Eco-environment Effects: A Case Study in the Yangtze River Delta. Sci. Geogr. Sin. 2018, 38, 97–106. [Google Scholar]
- Lu, C.; Qi, X.; Zheng, Z.; Jia, K. PLUS-Model Based Multi-Scenario Land Space Simulation of the Lower Yellow River Region and Its Ecological Effects. Sustainability 2022, 14, 6942. [Google Scholar] [CrossRef]
- Li, X.; Fang, C.; Huang, J.; Mao, H. The urban land use transformations and associated effects on eco-environment in northwest china arid region:a case study in ehxi region, gansu province. Quat. Sci. 2003, 23, 280–290. [Google Scholar]
- Cui, J.; Zang, S. Regional disparities of land use changes and their eco-environmental effects in Harbin-Daqing-Qiqihar Industrial Corridor. Geogr. Res. 2013, 32, 848–856. [Google Scholar]
- Mo, J.; Sun, P.; Shen, D.; Li, N.; Zhang, J.; Wang, K. Simulation Analysis of Land-Use Spatial Conflict in a Geopark Based on the GMOP-Markov-PLUS Model: A Case Study of Yimengshan Geopark, China. Land 2023, 12, 1291. [Google Scholar] [CrossRef]
- Xiong, S.; Yang, F.; Zhang, J.; Tang, Y. An integrated model chain for diagnosing and predicting conflicts between production-living-ecological space in lake network regions: A case of the Dongting Lake region, China. Ecol. Indic. 2024, 166, 112237. [Google Scholar] [CrossRef]
- Chen, L.; Cai, H.; Zhang, T.; Zhang, X.; Zeng, H. Land use multi-scenario simulation analysis of Rao River Basin based on Markov-FLUS model. Acta Ecol. Sin. 2022, 42, 3947–3958. [Google Scholar]
- Li, J.; Yang, D.; Wu, F.; Chen, R.; He, W. Dynamic Simulation of Land Use Changes and Assessment of Carbon Storage in Kunming City Based on PLUS and InVEST Models. Bull. Soil Water Conserv. 2023, 43, 378–387. [Google Scholar]
- Yang, S.; Su, H.; Zhao, G. Multi-scenario simulation of urban ecosystem service value based on PLUS model: A case study of Hanzhong city. J. Arid Land Resour. Environ. 2022, 36, 86–95. [Google Scholar]
- La, L.; Gou, M.; Li, L.; Wang, N.; Hu, J.; Liu, C.; Xiao, W. Spatiotemporal Dynamics and Scenarios Analysis on Trade-offs between Ecosystem Service in Three Gorges Reservoir Area: A Case Study of Zigui County. J. Ecol. Rural Environ. 2021, 37, 1368–1377. [Google Scholar]
- Luo, F.; Pan, A.; Chen, Z.; Wang, Y. Spatiotemporal Pattern Change of Cultivated Land and Its Driving Forces in Yibin City, Sichuan Province During 1980-2018. Bull. Soil Water Conserv. 2021, 41, 336–344. [Google Scholar]
- Lin, T.; Yang, M.; Wu, D.; Liu, F.; Yang, J.; Wang, Y. Spatial correlation and prediction of land use carbon storage based on the InVEST-PLUS model- A case study in Guangdong Province. China Environ. Sci. 2022, 42, 4827–4839. [Google Scholar]
- Wang, B.; Liao, J.; Zhu, W.; Qiu, Q.; Wagn, L.; Tang, L. The weight of neighborhood setting of the FLUS model based on a historical scenario: A case study of land use simulation of urban agglomeration of the Golden Triangle of Southern Fujian in 2030. Acta Ecol. Sin. 2019, 39, 4284–4298. [Google Scholar]
- Feng, Y.; Zhai, S.; Jiang, X.; Luo, J.; Yan, P.; Dong, C.; Han, J. Simulating spatio-temporal pattern of production-living-ecological space and evaluating eco-environmental effects in Zhongyuan Urban Agglomeration based on FLUS model and shared socioeconomic pathways. Acta Ecol. Sin. 2023, 43, 8292–8308. [Google Scholar]
- Yuan, S.; Tang, Y.; Shentu, C. Spatiotemporal Change of Land-Use Transformation and Its Eco-Environmental Response: A Case of 127 Counties in Yangtze River Economic Belt. Econ. Geogr. 2019, 39, 174–181. [Google Scholar]
- Dong, J.; Zhang, Z.; Da, X.; Zhang, W.; Feng, X. Eco-environmental effects of land use transformation and its driving forces from the perspective of production-living-ecologicalspaces: A case study of Gansu Province. Acta Ecol. Sin. 2021, 41, 5919–5928. [Google Scholar]
- Lu, L.; Zhou, S.; Zhou, B.; Dai, L.; Chang, T.; Bao, G.; Zhou, H.; Li, Z. Land Use Transformation and Its Eco-environmental Response in Process of the Regional Development:A Case Study of Jiangsu Province. Sci. Geogr. Sin. 2013, 33, 1442–1449. [Google Scholar]







| Data Type | Specific Data | Resolution | Data Sources |
|---|---|---|---|
| Land use data | Land use data in Sichuan Province for the three periods 2000, 2010 and 2020 | 30 m | Resource and Environmental Science Data Platform (https://www.resdc.cn, accessed on 28 December 2023) |
| Climate and environmental factors | DEM | 30 m | Geospatial Data Cloud (www.gscloud.cn, accessed on 27 December 2023) |
| Slope | 30 m | ||
| Topographic relief | 30 m | ||
| NDVI | 30 m | National Science and Technology Infrastructure (http://www.nesdc.org.cn/, accessed on 29 December 2023) | |
| Temperature | 30 m | European Centre for Medium-Range Weather Forecasts Released ERA5-Land dataset (https://cds.climate.copernicus.eu/cdsapp#!/dataset/reanalysis-era5-land-monthly-means?tab=overview, accessed on 29 December 2023) | |
| Precipitation | 30 m | ||
| Social and economic factors | Population | 1 km | Resource and Environmental Science Data Platform (https://www.resdc.cn, accessed on 29 December 2023) |
| GDP | 1 km | ||
| Distance to highways | 1 km | OpenStreetMap (http://www.geofabrik.de/, accessed on 29 December 2023) | |
| Distance to main roads | 1 km | ||
| Distance to expressways | 1 km |
| Production-Living-Ecological Spaces Classification | Secondary Type Land Use Classification | EEQI | |
|---|---|---|---|
| 1st Level Classes | Subclasses | ||
| Production space (PS) | APS | Paddy field, dry land | 0.267 |
| IMPS | Other construction land | 0.150 | |
| Living space (LS) | ULS | Urban land | 0.200 |
| RLS | Rural residential areas | 0.200 | |
| Ecological space (ES) | FES | Forest land, shrub land, open woodland and other forest land | 0.750 |
| GES | High coverage grassland, medium coverage grassland, low coverage grassland | 0.506 | |
| WES | River canal, lake, reservoir pond, permanent glacial snow land, tidal flat, beach | 0.628 | |
| OES | Desert, saline-alkali land, swamp, bare land, bare rock, other | 0.163 | |
| Scenarios | PS | LS | ES | ||||||
|---|---|---|---|---|---|---|---|---|---|
| APS | IMPS | ULS | RLS | FES | GES | WES | OES | ||
| Status of PLES in 2020 | area | 117,797.63 | 1869.68 | 1997.13 | 2378.35 | 168,999.90 | 170,562.16 | 4749.88 | 17,677.07 |
| percent | 24.24% | 0.38% | 0.41% | 0.49% | 34.77% | 35.09% | 0.98% | 3.64% | |
| 2030 Natural development | area | 116,490.37 | 2212.18 | 2320.52 | 2528.79 | 168,898.88 | 170,713.49 | 5045.44 | 17,644.16 |
| percent | 23.98% | 0.46% | 0.48% | 0.52% | 34.76% | 35.14% | 1.04% | 3.63% | |
| 2030 Production priority | area | 117,946.08 | 1996.51 | 2040.06 | 2288.42 | 168,912.34 | 170,020.65 | 5043.92 | 17,605.84 |
| percent | 24.28% | 0.41% | 0.42% | 0.47% | 34.77% | 34.99% | 1.04% | 3.62% | |
| 2030 Living priority | area | 116,296.74 | 2060.30 | 2333.44 | 2725.71 | 168,859.69 | 170,912.01 | 5022.58 | 17,643.37 |
| percent | 23.94% | 0.42% | 0.48% | 0.56% | 34.76% | 35.18% | 1.03% | 3.63% | |
| 2030 Ecological priority | area | 114,840.00 | 1926.67 | 2106.89 | 2385.89 | 173,280.21 | 168,937.13 | 4751.97 | 17,625.09 |
| percent | 23.64% | 0.40% | 0.43% | 0.49% | 35.67% | 34.77% | 0.98% | 3.63% | |
| Improvement | Degradation | ||||||
|---|---|---|---|---|---|---|---|
| Scenarios | Main PLES Change | EC | ECR | Scenarios | Main PLES Change | EC | ECR |
| natural development | APS—GES | 0.546 × 10−3 | 44.29% | natural development | GES—IMPS | −0.27 × 10−3 | 30.03% |
| OES—GES | 0.235 × 10−3 | 19.05% | GES—OES | −0.223 × 10−3 | 24.80% | ||
| OES—WES | 0.171 × 10−3 | 13.84% | GES—APS | −0.191 × 10−3 | 21.16% | ||
| APS—WES | 0.124 × 10−3 | 10.07% | GES—ULS | −0.059 × 10−3 | 6.53% | ||
| production priority | OES—WES | 0.274 × 10−3 | 51.91% | production priority | GES—OES | −0.411 × 10−3 | 74.09% |
| OES—GES | 0.232 × 10−3 | 43.90% | GES—APS | −0.065 × 10−3 | 11.75% | ||
| GES—WES | 0.022 × 10−3 | 4.16% | FES—APS | −0.03 × 10−3 | 5.33% | ||
| OES—ULS | 0 × 10−3 | 0.02% | WES—IMPS | −0.027 × 10−3 | 4.83% | ||
| living priority | APS—FES | 1.081 × 10−3 | 40.82% | living priority | FES—GES | −1.437 × 10−3 | 59.15% |
| GES—FES | 0.974 × 10−3 | 36.78% | GES—IMPS | −0.271 × 10−3 | 11.17% | ||
| OES—GES | 0.192 × 10−3 | 7.25% | FES—APS | −0.236 × 10−3 | 9.72% | ||
| APS—GES | 0.149 × 10−3 | 5.64% | GES—OES | −0.186 × 10−3 | 7.65% | ||
| ecological priority | APS—FES | 2.161 × 10−3 | 59.63% | ecological priority | APS—IMPS | −0.03 × 10−3 | 40.96% |
| GES—FES | 1.062 × 10−3 | 29.29% | WES—GES | −0.023 × 10−3 | 31.70% | ||
| APS—GES | 0.193 × 10−3 | 5.32% | APS—RLS | −0.014 × 10−3 | 19.49% | ||
| APS—WES | 0.085 × 10−3 | 2.34% | APS—ULS | −0.006 × 10−3 | 7.84% | ||
Disclaimer/Publisher’s Note: The statements, opinions and data contained in all publications are solely those of the individual author(s) and contributor(s) and not of MDPI and/or the editor(s). MDPI and/or the editor(s) disclaim responsibility for any injury to people or property resulting from any ideas, methods, instructions or products referred to in the content. |
© 2024 by the authors. Licensee MDPI, Basel, Switzerland. This article is an open access article distributed under the terms and conditions of the Creative Commons Attribution (CC BY) license (https://creativecommons.org/licenses/by/4.0/).
Share and Cite
Fu, Y.; Li, Q.; Li, J.; Zeng, K.; Wang, L.; Wang, Y. Multi-Scenario Simulation of the Production-Living-Ecological Spaces in Sichuan Province Based on the PLUS Model and Assessment of Its Ecological and Environmental Effects. Sustainability 2024, 16, 10322. https://doi.org/10.3390/su162310322
Fu Y, Li Q, Li J, Zeng K, Wang L, Wang Y. Multi-Scenario Simulation of the Production-Living-Ecological Spaces in Sichuan Province Based on the PLUS Model and Assessment of Its Ecological and Environmental Effects. Sustainability. 2024; 16(23):10322. https://doi.org/10.3390/su162310322
Chicago/Turabian StyleFu, Yu, Qian Li, Julin Li, Kun Zeng, Liangsong Wang, and Youhan Wang. 2024. "Multi-Scenario Simulation of the Production-Living-Ecological Spaces in Sichuan Province Based on the PLUS Model and Assessment of Its Ecological and Environmental Effects" Sustainability 16, no. 23: 10322. https://doi.org/10.3390/su162310322
APA StyleFu, Y., Li, Q., Li, J., Zeng, K., Wang, L., & Wang, Y. (2024). Multi-Scenario Simulation of the Production-Living-Ecological Spaces in Sichuan Province Based on the PLUS Model and Assessment of Its Ecological and Environmental Effects. Sustainability, 16(23), 10322. https://doi.org/10.3390/su162310322
