Identification and Evaluation of Representative Places in Cities Using Multisource Data: Focusing on Human Perception
Abstract
1. Introduction
2. Study Area and Datasets
2.1. Study Area
2.2. Datasets
2.2.1. Social Media Check-Ins
2.2.2. Points of Interest
2.2.3. Place Pulse 2.0
2.2.4. Street View Images of Nanjing
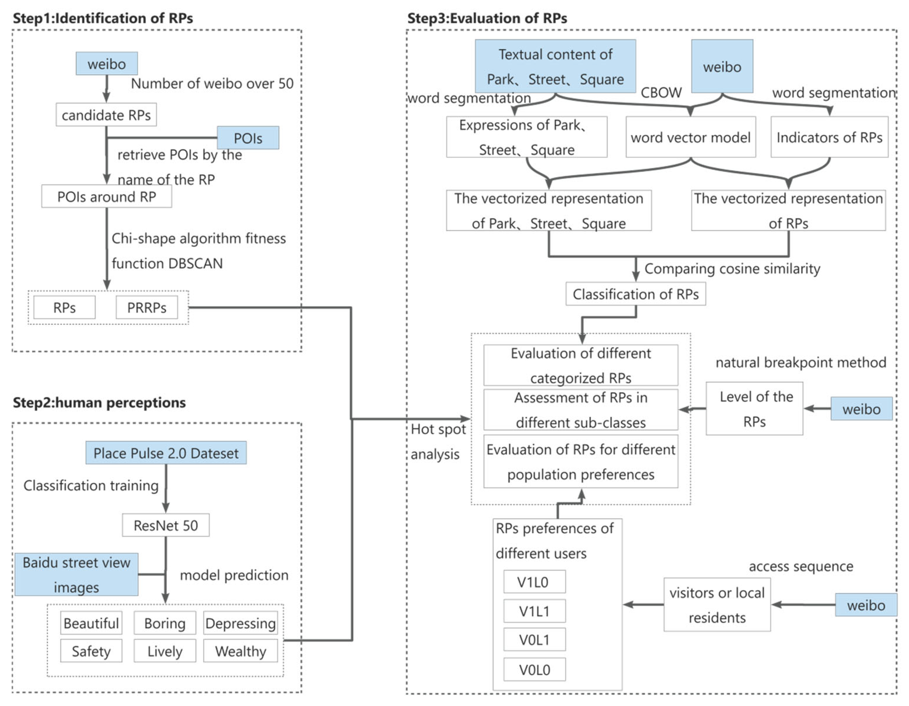
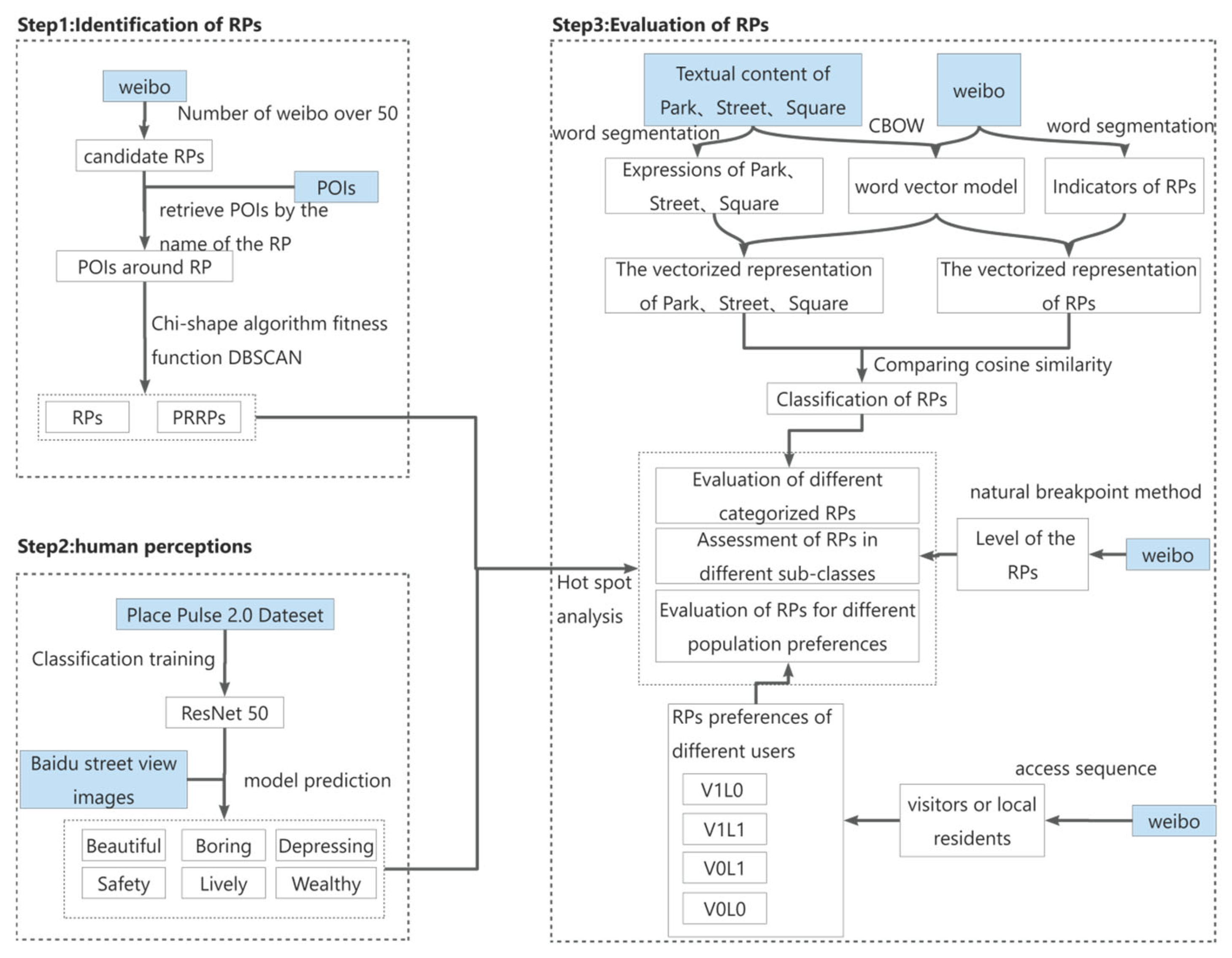
3. Methodology
3.1. Identifying the RPs
3.2. Classifying the RPs
3.3. Identifying the Crowds and Their Preferences
3.4. Mapping Human Perceptions Using ResNet50
3.4.1. Dataset Construction
3.4.2. Model Training
3.4.3. Model Prediction
3.5. Evaluating the RPs
4. Results
4.1. Identification of the RPs
4.1.1. Descriptive Statistics
4.1.2. Category of the RPs
4.1.3. Level of the RPs
4.1.4. Popularity of the RPs
4.2. Evaluation of the RPs
4.2.1. Performance of the Deep Learning Model
4.2.2. Overall Characteristics
4.2.3. Evaluation of Different Types
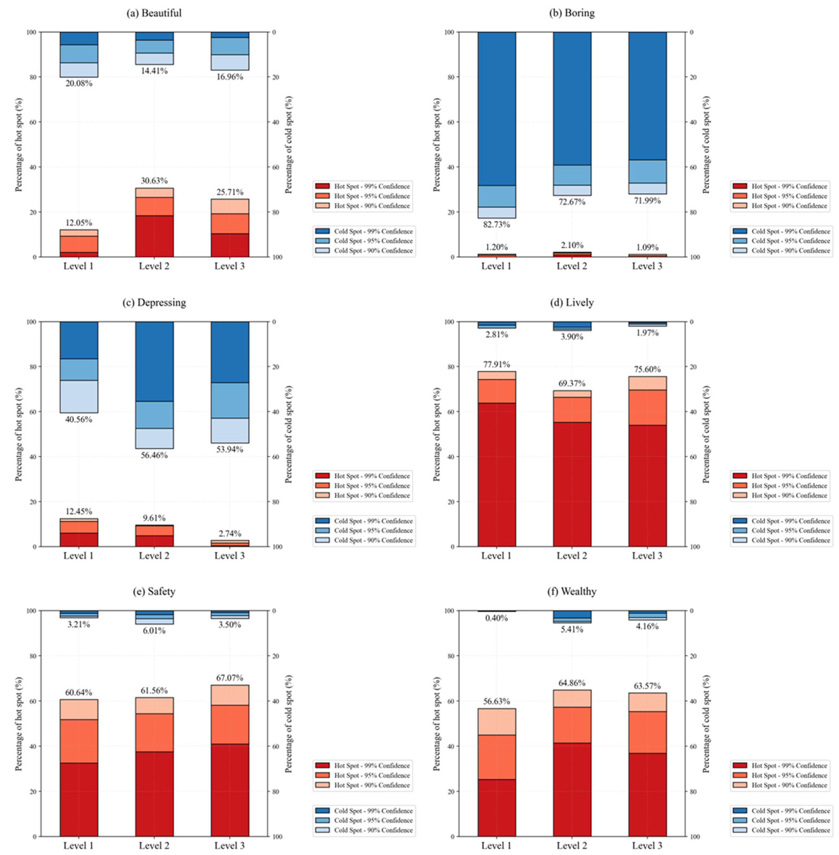
4.2.4. Evaluation of Different Levels
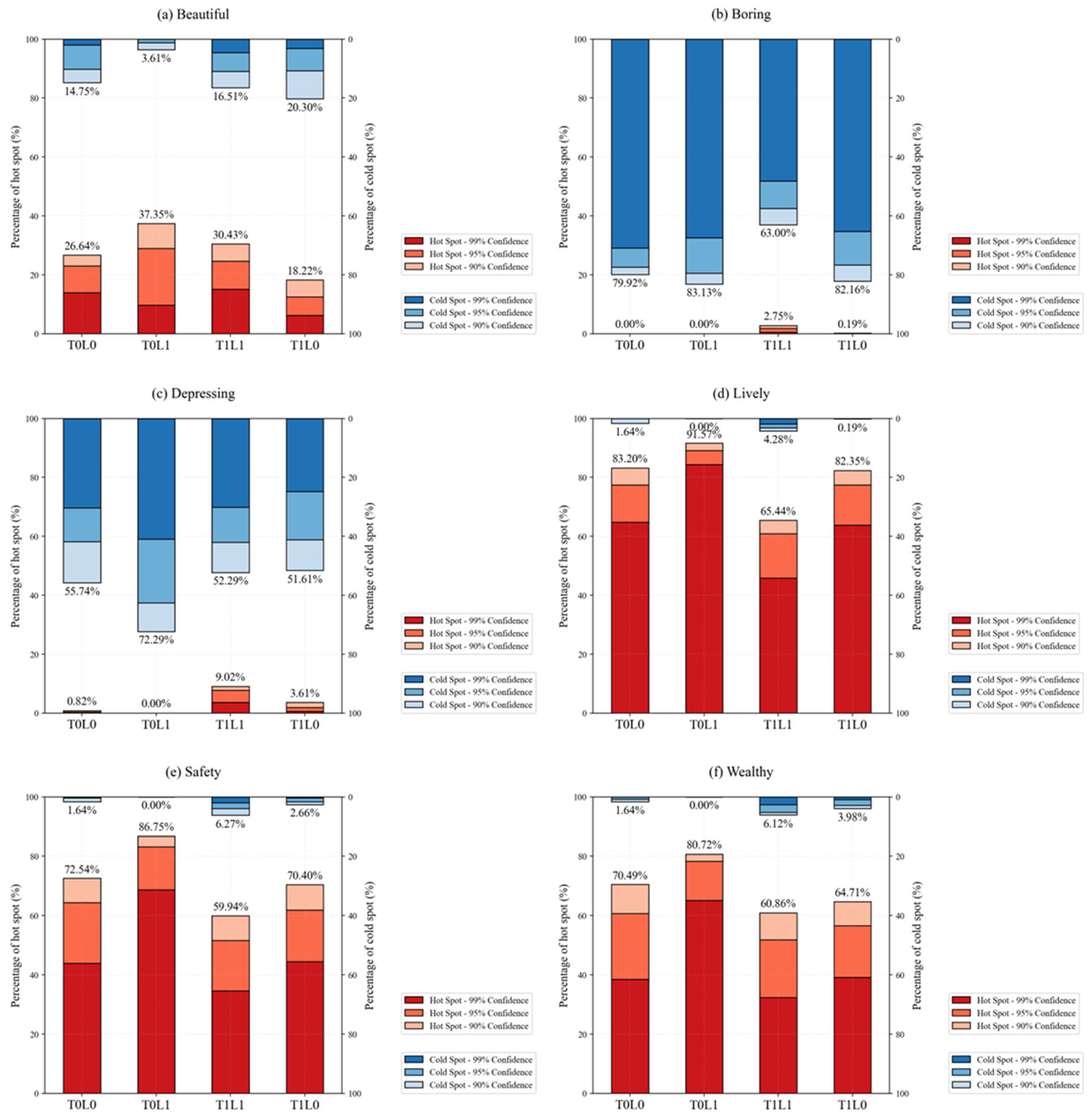
4.2.5. Evaluation of Different People’s Preferences
5. Discussion and Conclusions
5.1. The RPs and Their Perceptual Regions
5.2. Human Perception of the RPs
5.3. Potential Applications and Research Limitations
Author Contributions
Funding
Institutional Review Board Statement
Informed Consent Statement
Data Availability Statement
Conflicts of Interest
References
- Harahap, F.R. Dampak Urbanisasi Bagi Perkembangan Kota Di Indonesia. Society 2013, 1, 35–45. [Google Scholar] [CrossRef]
- Muhamad Nor, A.N.; Abdul Aziz, H.; Nawawi, S.A.; Muhammad Jamil, R.; Abas, M.A.; Hambali, K.A.; Yusoff, A.H.; Ibrahim, N.; Rafaai, N.H.; Corstanje, R.; et al. Evolution of Green Space under Rapid Urban Expansion in Southeast Asian Cities. Sustainability 2021, 13, 12024. [Google Scholar] [CrossRef]
- Özsoy, M. User preferences on transformations of shopping centers into private urban public spaces: The case of Izmir, Turkey. Afr. J. Bus. Manag. 2010, 4, 1990–2005. [Google Scholar]
- Liu, L.; Dong, Y.; Lang, W.; Yang, H.; Wang, B. The Impact of Commercial-Industry Development of Urban Vitality: A Study on the Central Urban Area of Guangzhou Using Multisource Data. Land 2024, 13, 250. [Google Scholar] [CrossRef]
- Guo, X.; Chen, H.; Yang, X. An Evaluation of Street Dynamic Vitality and Its Influential Factors Based on Multi-Source Big Data. ISPRS Int. J. Geo Inf. 2021, 10, 143. [Google Scholar] [CrossRef]
- Twohig-Bennett, C.; Jones, A.P. The health benefits of the great outdoors: A systematic review and meta-analysis of greenspace exposure and health outcomes. Environ. Res. 2018, 166, 628–637. [Google Scholar] [CrossRef]
- Houlden, V.; Weich, S.; de Albuquerque, J.P.; Jarvis, S.; Rees, K. The relationship between greenspace and the mental wellbeing of adults: A systematic review. PLoS ONE 2018, 13, e0203000. [Google Scholar] [CrossRef]
- Ashworth, G.J.; Voogd, H.M. Selling the City: Marketing Approaches in Public Sector Urban Planning; Belhaven Press: London, UK, 1990. [Google Scholar]
- Grantham, C.E.; Tuan, Y. Space and Place: The Perspective of Experience. Contemp. Sociol. 1978, 7, 513. [Google Scholar] [CrossRef]
- Lynch, K.M. The Image of the City; The MIT Press: Cambridge, MA, USA, 1960. [Google Scholar]
- Borer, M.I. The Location of Culture: The Urban Culturalist Perspective. City Community 2006, 5, 173–197. [Google Scholar] [CrossRef]
- Jiang, B. The Image of the City out of the Underlying Scaling of City Artifacts or Locations. Ann. Assoc. Am. Geogr. 2012, 103, 1552–1566. [Google Scholar] [CrossRef]
- Amegbor, P.M.; Dalgaard, R.; Nainggolan, D.; Jensen, A.; E Sabel, C.; E Panduro, T.; Jensen, M.S.; E Dybdal, A.; Puig, M. Spatial modelling of psychosocial benefits of favourite places in Denmark: A tale of two cities. Environ. Plan. B Urban Anal. City Sci. 2024. [Google Scholar] [CrossRef]
- Liu, K.; Qiu, P.; Gao, S.; Lu, F.; Jiang, J.; Yin, L. Investigating urban metro stations as cognitive places in cities using points of interest. Cities 2020, 97, 102561. [Google Scholar] [CrossRef]
- Zhang, F.; Zu, J.; Hu, M.; Zhu, D.; Kang, Y.; Gao, S.; Zhang, Y.; Huang, Z. Uncovering inconspicuous places using social media check-ins and street view images. Comput. Environ. Urban Syst. 2020, 81, 101478. [Google Scholar] [CrossRef]
- Dong, L.; Ratti, C.; Zheng, S. Predicting neighborhoods’ socioeconomic attributes using restaurant data. Proc. Natl. Acad. Sci. USA 2019, 116, 15447–15452. [Google Scholar] [CrossRef]
- Hu, Y.; Gao, S.; Janowicz, K.; Yu, B.; Li, W.; Prasad, S. Extracting and understanding urban areas of interest using geotagged photos. Comput. Environ. Urban Syst. 2015, 54, 240–254. [Google Scholar] [CrossRef]
- Wang, X.; Ding, J.; Uhlig, S.; Li, Y.; Jin, D. Deviations of Check-ins and Human Mobility Trajectory. In Proceedings of the 2019 5th International Conference on Big Data Computing and Communications (BIGCOM), Qingdao, China, 9–11 August 2019; pp. 115–123. [Google Scholar]
- Huang, J.; Obracht-Prondzynska, H.; Kamrowska-Zaluska, D.; Sun, Y.; Li, L. The image of the City on social media: A comparative study using “Big Data” and “Small Data” methods in the Tri-City Region in Poland. Landsc. Urban Plan. 2021, 206, 103977. [Google Scholar] [CrossRef]
- Pan, C.; Wu, S.; Li, E.; Li, H.; Liu, X. Identification of urban functional zones in Macau Peninsula based on POI data and remote information sensors technology for sustainable development. Phys. Chem. Earth Parts A/B/C 2023, 131, 103447. [Google Scholar] [CrossRef]
- Yang, M.; Kong, B.; Dang, R.; Yan, X. Classifying urban functional regions by integrating buildings and points-of-interest using a stacking ensemble method. Int. J. Appl. Earth Obs. Geoinf. 2022, 108, 102753. [Google Scholar] [CrossRef]
- Gao, S.; Janowicz, K.; Montello, D.R.; Hu, Y.; Yang, J.-A.; McKenzie, G.; Ju, Y.; Gong, L.; Adams, B.; Yan, B. A data-synthesis-driven method for detecting and extracting vague cognitive regions. Int. J. Geogr. Inf. Sci. 2017, 31, 1245–1271. [Google Scholar] [CrossRef]
- Li, L.; Goodchild, M.F. Constructing places from spatial footprints. In Proceedings of the 1st ACM SIGSPATIAL International Workshop on Crowdsourced and Volunteered Geographic Information, Redondo Beach, CA, USA, 6 November 2012; pp. 15–21. [Google Scholar]
- Hobel, H.; Fogliaroni, P.; Frank, A.U. Deriving the geographic footprint of cognitive regions. In Geospatial Data in a Changing World: Selected Papers of the 19th AGILE Conference on Geographic Information Science, Helsinki, Finland, 14–17 June 2016; Springer: Berlin/Heidelberg, Germany, 2016; pp. 67–84. [Google Scholar]
- Hong, J.Y.; Jeon, J.Y. Exploring spatial relationships among soundscape variables in urban areas: A spatial statistical modelling approach. Landsc. Urban Plan. 2017, 157, 352–364. [Google Scholar] [CrossRef]
- Jo, H.I.; Jeon, J.Y. The influence of human behavioral characteristics on soundscape perception in urban parks: Subjective and observational approaches. Landsc. Urban Plan. 2020, 203, 103890. [Google Scholar] [CrossRef]
- Ma, K.W.; Wong, H.M.; Mak, C.M. A systematic review of human perceptual dimensions of sound: Meta-analysis of semantic differential method applications to indoor and outdoor sounds. Build. Environ. 2018, 133, 123–150. [Google Scholar] [CrossRef]
- Dong, J.; Peng, J.; He, X.; Corcoran, J.; Qiu, S.; Wang, X. Heatwave-induced human health risk assessment in megacities based on heat stress-social vulnerability-human exposure framework. Landsc. Urban Plan. 2020, 203, 103907. [Google Scholar] [CrossRef]
- Klemm, W.; Heusinkveld, B.G.; Lenzholzer, S.; Jacobs, M.H.; Van Hove, B. Psychological and physical impact of urban green spaces on outdoor thermal comfort during summertime in The Netherlands. Build. Environ. 2015, 83, 120–128. [Google Scholar] [CrossRef]
- Ma, Y.; Gu, X.; Zhang, W.; Hu, S.; Liu, H.; Zhao, J.; Chen, S. Evaluating the effectiveness of crosswalk tactile paving on street-crossing behavior: A field trial study for people with visual impairment. Accid. Anal. Prev. 2021, 163, 106420. [Google Scholar] [CrossRef]
- Ma, Y.; Mo, S.; Chen, S.; Hu, S.; Zhao, J. Socioeconomic and travel factors that affect perceptions of visually impaired persons regarding crosswalk tactile paving. Travel Behav. Soc. 2024, 36, 100811. [Google Scholar] [CrossRef]
- He, J.; Hao, Z.; Li, L.; Ye, T.; Sun, B.; Wu, R.; Pei, N. Sniff the urban park: Unveiling odor features and landscape effect on smellscape in Guangzhou, China. Urban For. Urban Green. 2022, 78, 127764. [Google Scholar] [CrossRef]
- Hong, S.; Lee, I.; Hwang, H.; Seo, I.; Bitog, J.; Kwon, K.; Song, J.; Moon, O.; Kim, K.; Ko, H.; et al. CFD modelling of livestock odour dispersion over complex terrain, part II: Dispersion modelling. Biosyst. Eng. 2011, 108, 265–279. [Google Scholar] [CrossRef]
- Wang, Y.C.; Han, M.F.; Jia, T.P.; Hu, X.R.; Zhu, H.Q.; Tong, Z.; Lin, Y.T.; Wang, C.; Liu, D.Z.; Peng, Y.Z.; et al. Emissions, measurement, and control of odor in livestock farms: A review. Sci. Total Environ. 2021, 776, 145735. [Google Scholar] [CrossRef]
- Chen, X.; Zhao, B.; Yang, X. The obesogenity of restaurant food: Mapping the nutritional foodscape of Franklin County, Ohio using food review images. Appl. Geogr. 2022, 144, 102717. [Google Scholar] [CrossRef]
- Eckert, J.; Vojnovic, I. Fast food landscapes: Exploring restaurant choice and travel behavior for residents living in lower eastside Detroit neighborhoods. Appl. Geogr. 2017, 89, 41–51. [Google Scholar] [CrossRef]
- Xu, Y.; Hu, L.; Gao, S.; Wang, M.; Ding, J.; Qiu, Y.; Zhang, F.; Du, Z.; Liu, R. Perception of urban population characteristics through dietary taste patterns based on takeout data. Cities 2022, 131, 103910. [Google Scholar] [CrossRef]
- Ma, B.; Hauer, R.J.; Xu, C.; Li, W. Visualizing evaluation model of human perceptions and characteristic indicators of landscape visual quality in urban green spaces by using nomograms. Urban For. Urban Green. 2021, 65, 127314. [Google Scholar] [CrossRef]
- Suppakittpaisarn, P.; Lu, Y.; Jiang, B.; Slavenas, M. How do computers see landscapes? comparisons of eye-level greenery assessments between computer and human perceptions. Landsc. Urban Plan. 2022, 227, 104547. [Google Scholar] [CrossRef]
- Wei, J.; Yue, W.; Li, M.; Gao, J. Mapping human perception of urban landscape from street-view images: A deep-learning approach. Int. J. Appl. Earth Obs. Geoinf. 2022, 112, 102886. [Google Scholar] [CrossRef]
- Liu, W.; Hu, X.; Song, Z.; Yuan, X. Identifying the integrated visual characteristics of greenway landscape: A focus on human perception. Sustain. Cities Soc. 2023, 99, 104937. [Google Scholar] [CrossRef]
- Yao, Y.; Liang, Z.; Yuan, Z.; Liu, P.; Bie, Y.; Zhang, J.; Wang, R.; Wang, J.; Guan, Q. A human-machine adversarial scoring framework for urban perception assessment using street-view images. Int. J. Geogr. Inf. Sci. 2019, 33, 2363–2384. [Google Scholar] [CrossRef]
- Zhang, F.; Zhou, B.; Liu, L.; Liu, Y.; Fung, H.H.; Lin, H.; Ratti, C. Measuring human perceptions of a large-scale urban region using machine learning. Landsc. Urban Plan. 2018, 180, 148–160. [Google Scholar] [CrossRef]
- Liu, J.; Meng, B.; Wang, J.; Chen, S.; Tian, B.; Zhi, G. Exploring the Spatiotemporal Patterns of Residents’ Daily Activities Using Text-Based Social Media Data: A Case Study of Beijing, China. ISPRS Int. J. Geo Inf. 2021, 10, 389. [Google Scholar] [CrossRef]
- Dubey, A.; Naik, N.; Parikh, D.; Raskar, R.; Hidalgo, C.A. Deep Learning the City: Quantifying Urban Perception at a Global Scale. arXiv 2016, arXiv:1608.01769v2. [Google Scholar]
- Salesses, P.; Schechtner, K.; Hidalgo, C.A. The Collaborative Image of The City: Mapping the Inequality of Urban Perception. PLoS ONE 2013, 8, e68400. [Google Scholar] [CrossRef] [PubMed]
- Shi, B.; Zhao, J.; Chen, P.J. Exploring urban tourism crowding in Shanghai via crowdsourcing geospatial data. Curr. Issues Tour. 2017, 20, 1186–1209. [Google Scholar] [CrossRef]
- Duckham, M.; Kulik, L.; Worboys, M.; Galton, A. Efficient generation of simple polygons for characterizing the shape of a set of points in the plane. Pattern Recognit. 2008, 41, 3224–3236. [Google Scholar] [CrossRef]
- Akdag, F.; Eick, C.F.; Chen, G. Creating Polygon Models for Spatial Clusters. In Proceedings of the International Syposium on Methodologies for Intelligent Systems, Roskilde, Denmark, 25–27 June 2014. [Google Scholar]
- Li, K.; Liu, M. Combined influence of multi-sensory comfort in winter open spaces and its association with environmental factors: Wuhan as a case study. Build. Environ. 2023, 248, 111037. [Google Scholar] [CrossRef]
- Mikolov, T.; Chen, K.; Corrado, G.S.; Dean, J. Efficient Estimation of Word Representations in Vector Space. In Proceedings of the International Conference on Learning Representations, Scottsdale, AZ, USA, 2–4 May 2013. [Google Scholar]
- Salton, G.; Buckley, C. Term-Weighting Approaches in Automatic Text Retrieval. Inf. Process. Manag. 1988, 24, 513–523. [Google Scholar] [CrossRef]
- Gao, S.; Rao, J.; Liu, X.; Kang, Y.; Huang, Q.; App, J. Exploring the effectiveness of geomasking techniques for protecting the geoprivacy of Twitter users. J. Spat. Inf. Sci. 2019, 19, 105–129. [Google Scholar] [CrossRef]
- He, K.; Zhang, X.; Ren, S.; Sun, J. Deep Residual Learning for Image Recognition. In Proceedings of the 2016 IEEE Conference on Computer Vision and Pattern Recognition (CVPR), Las Vegas, NV, USA, 27–30 June 2015; pp. 770–778. [Google Scholar]
- Getis, A. The Analysis of Spatial Association by Use of Distance Statistics. Geogr. Anal. 2010, 24, 189–206. [Google Scholar] [CrossRef]
- Jia, Y.; Chen, Z.; Lu, X.; Sheng, S.; Huang, J.; Wang, Y. The degradation and marginal effects of green space under the stress of urban sprawl in the metropolitan area. Urban For. Urban Green. 2024, 95, 128318. [Google Scholar] [CrossRef]
- Yuan, Y.; Lu, Y.; Chow, T.E.; Ye, C.; Alyaqout, A.; Liu, Y. The Missing Parts from Social Media–Enabled Smart Cities: Who, Where, When, and What? Ann. Am. Assoc. Geogr. 2019, 110, 462–475. [Google Scholar]
- Schüpbach, B.; Junge, X.; Lindemann-Matthies, P.; Walter, T. Seasonality, diversity and aesthetic valuation of landscape plots: An integrative approach to assess landscape quality on different scales. Land Use Policy 2016, 53, 27–35. [Google Scholar] [CrossRef]

















| Type of Premises/Name of Premises | Indicators (Partial) |
|---|---|
| Park | Parks, green spaces, facilities, landscape, recreation, environment, science, places, sites, functions… |
| Street | Pedestrian street, leisure, pedestrian, urban, commercial, environment, shopping street, tourism, shopping, interior, landscape… |
| Square | Square, space, enclosure, design, architecture, town hall, environment, activity, building, pedestrian flow… |
| Xinjiekou | Eat and drink, shopping, nail, yummy, restaurant, vermicelli soup, gourmet, square, milk tea, tea yen… |
| Xuanwu Lake Park | Sunset, cherry blossoms, running, traveling, spring, lake, park, photography, weekend, spring… |
| D9 Street | Neighborhoods, private rooms, decks, photography, bouncing, lamb, romance, parties, drinking enough, weekend… |
| Label | Beautiful | Boring | Depressing | Lively | Safety | Wealthy | |
|---|---|---|---|---|---|---|---|
| Train dataset | Positive | 1406 | 422 | 842 | 2205 | 2630 | 1085 |
| Negative | 1532 | 538 | 699 | 2080 | 2583 | 1175 | |
| Validation dataset | Positive | 321 | 109 | 225 | 503 | 681 | 271 |
| Negative | 414 | 132 | 161 | 569 | 623 | 294 |
| Spot Types | Confidence | Beautiful | Boring | Depressing | Lively | Safety | Wealthy |
|---|---|---|---|---|---|---|---|
| Hot spot | 20.71% | 0.49% | 3.65% | 40.52% | 31.67% | 31.18% | |
| 36.28% | 1.96% | 8.21% | 52.32% | 45.79% | 47.56% | ||
| 47.08% | 2.94% | 10.18% | 56.75% | 53.20% | 55.04% | ||
| Cold spot | 5.23% | 44.38% | 28.40% | 1.82% | 2.15% | 2.80% | |
| 15.12% | 53.00% | 44.61% | 3.18% | 4.76% | 6.05% | ||
| 23.72% | 57.55% | 55.99% | 4.55% | 7.68% | 7.96% |
| Areas | RP Types | Beautiful | Boring | Depressing | Lively | Safety | Wealthy | ||||||
|---|---|---|---|---|---|---|---|---|---|---|---|---|---|
| Mean | Median | Mean | Median | Mean | Median | Mean | Median | Mean | Median | Mean | Median | ||
| RP-wide | Park | 5.346 | 5.390 | 2.869 | 2.720 | 4.122 | 3.910 | 7.183 | 7.460 | 6.162 | 6.390 | 5.087 | 5.160 |
| Street | 4.580 | 4.580 | 2.160 | 1.700 | 4.891 | 4.890 | 7.758 | 8.310 | 6.225 | 6.560 | 4.900 | 4.950 | |
| Square | 4.979 | 4.930 | 2.092 | 1.770 | 4.357 | 4.230 | 7.687 | 8.080 | 6.038 | 6.340 | 4.870 | 4.980 | |
| Non RP-wide | -- | 4.878 | 4.870 | 4.263 | 4.500 | 5.026 | 4.990 | 5.696 | 5.550 | 5.000 | 4.800 | 4.044 | 3.900 |
| Areas | RP Levels | Beautiful | Boring | Depressing | Lively | Safety | Wealthy | ||||||
|---|---|---|---|---|---|---|---|---|---|---|---|---|---|
| Mean | Median | Mean | Median | Mean | Median | Mean | Median | Mean | Median | Mean | Median | ||
| RP-wide | Level 1 | 4.645 | 4.600 | 2.212 | 1.690 | 4.866 | 4.810 | 7.470 | 8.020 | 5.894 | 6.170 | 4.689 | 4.720 |
| Level 2 | 5.542 | 5.520 | 2.715 | 2.560 | 4.120 | 3.850 | 7.189 | 7.460 | 6.072 | 6.260 | 5.077 | 5.200 | |
| Level 3 | 5.127 | 5.150 | 2.492 | 2.250 | 4.199 | 4.040 | 7.536 | 7.850 | 6.230 | 6.500 | 5.058 | 5.150 | |
| Non-RP-wide | -- | 4.878 | 4.870 | 4.263 | 4.500 | 5.026 | 4.990 | 5.696 | 5.550 | 5.000 | 4.800 | 4.044 | 3.900 |
| Areas | RP Categories | Beautiful | Boring | Depressing | Lively | Safety | Wealthy | ||||||
|---|---|---|---|---|---|---|---|---|---|---|---|---|---|
| Mean | Median | Mean | Median | Mean | Median | Mean | Median | Mean | Median | Mean | Median | ||
| UCN-wide | T0L0 | 5.119 | 5.090 | 2.668 | 2.330 | 4.280 | 4.160 | 7.729 | 8.100 | 6.366 | 6.680 | 5.072 | 5.160 |
| T0L1 | 5.323 | 5.390 | 2.194 | 1.850 | 4.099 | 3.870 | 7.755 | 8.150 | 6.827 | 7.160 | 5.584 | 5.790 | |
| T1L1 | 5.148 | 5.110 | 2.555 | 2.270 | 4.402 | 4.220 | 7.266 | 7.600 | 5.955 | 6.200 | 4.878 | 4.960 | |
| T1L0 | 4.877 | 4.880 | 2.339 | 2.100 | 4.285 | 4.160 | 7.743 | 8.100 | 6.291 | 6.570 | 5.048 | 5.150 | |
| CD-wide | -- | 4.878 | 4.870 | 4.263 | 4.500 | 5.026 | 4.990 | 5.696 | 5.550 | 5.000 | 4.800 | 4.044 | 3.900 |
Disclaimer/Publisher’s Note: The statements, opinions and data contained in all publications are solely those of the individual author(s) and contributor(s) and not of MDPI and/or the editor(s). MDPI and/or the editor(s) disclaim responsibility for any injury to people or property resulting from any ideas, methods, instructions or products referred to in the content. |
© 2024 by the authors. Licensee MDPI, Basel, Switzerland. This article is an open access article distributed under the terms and conditions of the Creative Commons Attribution (CC BY) license (https://creativecommons.org/licenses/by/4.0/).
Share and Cite
Liu, X.; Xu, X.; Abuduwayiti, A.; Zhao, L.; Lin, D.; Wu, J. Identification and Evaluation of Representative Places in Cities Using Multisource Data: Focusing on Human Perception. Sustainability 2024, 16, 8299. https://doi.org/10.3390/su16198299
Liu X, Xu X, Abuduwayiti A, Zhao L, Lin D, Wu J. Identification and Evaluation of Representative Places in Cities Using Multisource Data: Focusing on Human Perception. Sustainability. 2024; 16(19):8299. https://doi.org/10.3390/su16198299
Chicago/Turabian StyleLiu, Xuanang, Xiaodong Xu, Abudureheman Abuduwayiti, Linzhi Zhao, Deqing Lin, and Jiaxuan Wu. 2024. "Identification and Evaluation of Representative Places in Cities Using Multisource Data: Focusing on Human Perception" Sustainability 16, no. 19: 8299. https://doi.org/10.3390/su16198299
APA StyleLiu, X., Xu, X., Abuduwayiti, A., Zhao, L., Lin, D., & Wu, J. (2024). Identification and Evaluation of Representative Places in Cities Using Multisource Data: Focusing on Human Perception. Sustainability, 16(19), 8299. https://doi.org/10.3390/su16198299
