Next Article in Journal
Perceived Quality of Service in Tourist Transportation in the City of Baños de Agua Santa, Ecuador
Previous Article in Journal
Advancing the Sustainability of Geopolymer Technology through the Development of Rice Husk Ash Based Solid Activators
 
 
Font Type:
Arial Georgia Verdana
Font Size:
Aa Aa Aa
Line Spacing:
Column Width:
Background:
Article

Capacity Optimization of Pumped–Hydro–Wind–Photovoltaic Hybrid System Based on Normal Boundary Intersection Method

1
School of Electrical and Power Engineering, Hohai University, Nanjing 211100, China
2
Yalong River Hydropower Development Company Ltd., Chengdu 610051, China
*
Author to whom correspondence should be addressed.
Sustainability 2024, 16(17), 7244; https://doi.org/10.3390/su16177244
Submission received: 12 July 2024 / Revised: 16 August 2024 / Accepted: 20 August 2024 / Published: 23 August 2024

Abstract

Introducing pumped storage to retrofit existing cascade hydropower plants into hybrid pumped storage hydropower plants (HPSPs) could increase the regulating capacity of hydropower. From this perspective, a capacity configuration optimization method for a multi-energy complementary power generation system comprising hydro, wind, and photovoltaic power is developed. Firstly, to address the uncertainty of wind and photovoltaic power outputs, the K-means clustering algorithm is applied to deal with historical data on load and photovoltaic, wind, and water inflow within a specific region over the past year. This process helps reduce the number of scenarios, resulting in 12 representative scenarios and their corresponding probabilities. Secondly, with the aim of enhancing outbound transmission channel utilization and decreasing the peak–valley difference for the receiving-end power grid’s load curve, a multi-objective optimization model based on the normal boundary intersection (NBI) algorithm is developed for the capacity optimization of the multi-energy complementary power generation system. The result shows that retrofitting cascade hydropower plants with pumped storage units to construct HPSPs enhances their ability to accommodate wind and photovoltaic power. The optimal capacity of wind and photovoltaic power is increased, the utilization rate of the system’s transmission channel is improved, and the peak-to-valley difference for the residual load of the receiving-end power grid is reduced.

1. Introduction

Improving the quality and efficiency of new energy generation is essential to accelerating progression to the stage of high-quality development [1]. This involves continual advancements in renewable energy technology, sustained cost reduction, improved efficiency, enhanced competitiveness, and addressing crucial issues such as high-penetration integration, key technological innovations, and the security of supply chains. To effectively implement the “dual-carbon” strategy and accelerate the transformation of energy structure, wind, photovoltaic, and hydropower resources must be combined to achieve a high-penetration rate of renewable energy and harness the synergistic effects [2]. In the southwest region of China, extensive cascade hydropower plants have been established. Incorporating pumped storage stations into these systems and configuring wind power stations and photovoltaic power stations to have a certain capacity will lead to the creation of a co-generation system encompassing wind power, solar power, hydropower, and pumped storage. Leveraging the regulation capabilities of conventional hydropower plants and pumped storage stations will mitigate the instability of wind and photovoltaic power generation, enhance the integration of wind and photovoltaic power, boost the utilization of outbound transmission channels, and establish a comprehensive renewable energy development base [3].
The large-scale grid integration of new energy sources like wind and photovoltaic power introduces considerable instability into the power system due to their stochastic variability. The processes of generating these forms of energy are non-adjustable and often face significant peak-shaving pressure when integrated into grid-constrained systems [4]. Given the limited regulation capabilities of conventional hydropower plants, pumped storage, as a mature energy storage technology, significantly alleviates power system instability caused by large-scale wind and photovoltaic resource integration. Acting as a high-quality regulating power source, pumped storage facilities also play a role in maximizing the accommodation of clean energy [5]. Hence, utilizing hydropower and pumped storage in conjunction with wind and photovoltaic power generation on the supply side represents an effective approach to integrating wind and photovoltaic power and ensuring the stable operation of the grid [6].
Presently, domestic research on pumped–hydro–wind–photovoltaic hybrid power generation systems mainly focuses on the single configuration of pumped storage capacity or of wind and photovoltaic capacity, and research on the coordinated configuration of pumped storage capacity and wind–photovoltaic capacity in such systems is relatively scarce. In [7], the objective is to minimize the intraday volatility of a combined wind and photovoltaic output, taking into account the operating costs of thermal power generation units. In [8], a method for optimizing the configuration of wind unit generators is proposed. The optimal position of the units is evaluated as a function of their variable operating conditions with the aim of maximizing their electricity market revenue, considering that congestion in transmission lines varies with the scale, location, and operational status of generator units in the power system. In [9], an evaluation method for hydro-energy complementarity in mixed energy systems considering changes in power grid load demand is developed. By considering the probability of matching the output power of mixed energy systems with the load demand, two complementarity assessment indicators, namely time and magnitude, are proposed. The complementarity of mixed energy systems is assessed by taking into account the different installed capacities of wind and photovoltaic power stations. In [10], a method is proposed for determining the complementarity of wind and solar energy based on resource characteristics, with the objective of minimizing fluctuations by calculating their capacity ratio. A large-scale hydro–photovoltaic–wind hybrid system scale model and method are introduced, taking into account transmission demand and the comprehensive characteristics of cascade hydropower. The authors present a method for determining the optimal capacity for wind and photovoltaic power based on the complement guarantee ratio and cumulative time proportion. In [11], a scale optimization method that takes into account operational risks and benefits is proposed. A multi-scale nested co-generation operation model considering long-term, short-term, and real-time complementary strategies is established, taking into account the uncertainty of wind and photovoltaic output predictions. Through a detailed assessment of the operational risks and benefits of the hybrid system, the optimal scale is determined.
Additionally, most current research on integrated pumped–hydro–wind–photovoltaic hybrid power generation systems primarily focuses on achieving the lowest electricity cost, maximizing power generation, minimizing the curtailment of renewable energy, and optimizing the utilization of outbound channels. There is relatively limited research on objectives related to minimizing the residual load peak–valley difference for external loads, and there is also a lack of connection with addressing peak–valley differences in scheduling. In [12], the authors propose a methodology for the optimized design of an on-grid hydropower–photovoltaic (PV) system considering power transmission capacity, and then, a design optimization model is established with maximum carbon emission reductions and minimum PV power curtailments. In [13], a two-layer model is established, with the upper-layer objective being the minimization of costs and the lower-layer objective being the maximization of electricity sales revenue. The CCG algorithm is employed for parallel solving, and capacity optimization configuration is conducted while considering robustness. In [14], through an analysis of energy demand in Malawi, a multi-objective coordinated control model for hydro–photovoltaic storage is established. The primary objectives are to meet the power demand during the day and night, with a secondary objective being the minimization of electricity cost and another being the minimization of load loss probability. In [15], a comprehensive energy base integrating hydro, wind, and photovoltaic power is constructed. Under fixed installed capacities for multiple energy sources within the base, simulation operations are conducted based on the output process of each energy source. This allows the authors to determine the power generation process of the system, calculating output indicators such as the power supply guarantee rate and curtailment rate, thereby establishing the relationship between installed capacity and project benefits. In [16], the authors establish a multi-objective model aiming to minimize abandoned wind and photovoltaic energy outputs and maximize the overall installed wind and photovoltaic power capacity, optimizing the capacity configuration of the three energy sources. In [17], the authors focus on the configuration of pumped storage capacity and the coordination of thermal power units to minimize discarded wind and photovoltaic energy and maximize the economic and environmental benefits of these forms of energy. They simultaneously optimize the system’s operation and construct a dual-layer planning model for optimal pumped storage capacity configuration. In [10], the authors consider the proportion and decomposition of long-term electricity and the impact of spot price volatility, proposing a method for capacity configuration in a market environment; this method simultaneously considers the economic and complementary characteristics of multi-energy power generation systems with renewable energy. In [18], the authors optimize the design of a grid-disconnected pumped storage and wind power system with wind power units, pumped storage, and hydropower units as decision variables, aiming to maximize wind power penetration and minimize levelized electricity costs. In [19], the authors concentrate on factors such as the coordination, optimization, and integration of various renewable energy sources within a power system, considering factors like intermittency, variability, and the economic impacts of capacity allocation. The optimal configuration of wind power, photovoltaic power, and pumped storage capacities is vital for the operation and resource utilization of the hybrid hydro–wind–photovoltaic complementary power generation system [20].
Multi-energy complementary generation systems mostly constitute multi-objective problems due to peaking, cost, and efficiency issues. Additionally, genetic algorithms are currently the main approach to solving multi-objective optimization problems, while the application of normal boundary intersection (NBI) algorithms is less common [21]. The main merit of NBI is that it avoids the selection of arbitrary parameters while generating a set of points, disregarding the scales of the objectives; therefore, it is not affected by the size of the objective function and can obtain a uniformly distributed Pareto front to fully describe the balance between different objectives [22]. Moreover, cone decomposition methods, represented by penalty-based boundary intersection, cannot guarantee a uniform distribution of the obtained frontiers [23]. This is because the radial spatial distribution of their reference lines generally results in an inability to handle strongly convex Pareto frontiers. In contrast, parallel decomposition methods, such as normal boundary intersection, are highly suitable for problems with strongly convex Pareto frontiers. In [24], a multi-objective optimization model is proposed to maximize both the effective load-carrying capability and economic revenue of the hybrid system. An improved normal boundary intersection method is proposed to solve the multi-objective problem and obtain the Pareto surface. In [25], a multi-objective interval power generation scheduling model of a wind–thermal power system is first established, and the minimization of fuel cost and the pollution gas emission cost of the thermal power unit is chosen as the objective functions. Then, to solve the model, the Pareto frontiers of the multi-objective interval power generation scheduling are obtained using an improved normal boundary intersection method, whereby a normal boundary intersection is combined with a bilevel optimization method. In [26], to better leverage the temporal flexibility of the steelmaking process, a what-if-analysis-based strategy coupled with the normal boundary intersection method is proposed to generate a series of evenly distributed Pareto solutions.
However, the studies outlined above fail to account for the impact of wind power and photovoltaic capacity on scheduling operations. Oversized configurations of wind and photovoltaic integration can heighten the operational risks and risk of abandoned electricity. Conversely, undersized configurations lead to underutilization of resources and low utilization rates of transmission channels. Additionally, the economic benefits resulting from optimizing the pumped storage capacity also influence the co-generation system. Oversizing creates an economic burden, while too small a scale diminishes the system’s regulatory capacity. Therefore, the configuration of wind power, photovoltaic power, and pumped storage capacities in complementary power generation systems is particularly crucial. Furthermore, most studies consider either conventional hydropower plants or pumped storage stations as the sole regulating power sources, or they consider the coexistence of wind, photovoltaic, and thermal power in multi-energy complementary power generation systems.
Due to domestic research on pumped–hydro–wind–photovoltaic hybrid power generation systems mainly focusing on the single configuration of pumped storage capacity or of wind and photovoltaic capacity, there is a lack of consideration for scenarios where only cascade hydropower is available, transformed by pumped storage, with an uncertain capacity of wind power, photovoltaic power, and pumped storage units. Therefore, inspired by the above studies, in this paper, a multi-objective optimal operation model is established for the pumped–hydro–wind–photovoltaic hybrid system. The goal is to maximize the utilization rate of the system’s outgoing channels while minimizing the residual load of the hybrid system. First, a nonlinear model is transformed into an MILP model through the integration of the McCormick and linearized transformation methods. Then, the double-objective problem is solved using the proposed NBI method. Finally, using a case study, comparisons are made between a number of factors, such as different scenarios, wind, and photovoltaic power capacity with and without pumped storage. The main contributions of this paper are summarized as follows:
(1)
An efficient multi-objective framework for the optimal configuration and operation of a model of a pumped–hydro–wind–photovoltaic hybrid system is established. Objective functions that simultaneously consider the utilization rate of the outgoing channel and residual load peak-to-valley difference for the remaining load are presented, which can improve the utilization rate of renewable energy more effectively. Compared with the traditional hydro–wind–photovoltaic system, the hybrid pumped storage station can provide a better regulation capacity.
(2)
The McCormick method is integrated with the linearized transformation method to linearize the proposed model and to ensure the optimality of the results. The NBI method is proposed to solve the multi-objective problem, whereby a two-cycle approximation process with a modified payoff matrix is proposed to ensure the convergence and accuracy of the Pareto solution.
The remainder of this paper is organized as follows. In Section 2, a comprehensive scenario-based multi-objective capacity optimization model for a hybrid pumped storage system transformed into a cascade pumped–hydro–wind–photovoltaic co-generation system is presented and linearized. In Section 3, a multi-objective optimization-solving NBI algorithm and a Pareto frontier curve are developed. The simulation results and discussion are presented in Section 4.

2. Model Formulation of Capacity Configuration

This paper mainly focuses on a hybrid energy system comprising a hydropower plant (HPP), wind power station, photovoltaic station, and pumped storage station, as shown in Figure 1. Among the components of the system, pumped storage units are used to transform a conventional cascade hydropower plant into a hybrid pumped storage station. Although wind and photovoltaic power units are regarded as uncontrollable generation units, the aim of this system is to enable controllable energy generation and storage. In this work, we establish a planning model for capacity allocation in multi-energy complementary power generation systems, mainly addressing issues related to external transmission channel utilization and residual load, and we optimize wind power, photovoltaic power, and pumped storage capacity allocation within its scheduling cycle.

2.1. Objective Function

In this paper, a multi-objective capacity optimization allocation model is established with the objective of maximizing the utilization rate of the system’s outgoing channels with the minimum residual load. The utilization of the outgoing channels is the utilization rate of the power transmission channel. Improving the utilization rate of the delivery channel can increase the flexibility of the power system. The peak-to-valley difference of the residual load is the external load minus the peak-to-valley difference between the remaining loads of cascade hydropower, wind power, photovoltaic power, and pumped storage. The reduction of the peak–valley difference of the residual load is helpful in smoothing the load curve of the power system and reducing the demand for reserve power generation resources.

2.1.1. Maximum Utilization of Outgoing Channels

f 1 ( x ) = max ( G )
G = t = 1 T ( i = 1 I ( P i , t g + P i , t psh P i , t psp ) + P w , t + P pv , t ) / ( 24 P L , max )
In the above equations x is a matrix composed of variables G is the utilization rate of the outgoing transmission channel of the combined generation system in a dispatch horizon.

2.1.2. Minimize Peak-to-Valley Difference for Residual System Loads

f 2 ( x ) = min ( max 1 t T P r , t min 1 t T P r , t )
P r , t = P ld , t P w , t P pv , t i = 1 I ( P i , t g + P i , t psh P i , t psp )

2.2. Constraints of Optimal Configuration Model

2.2.1. Wind and Photovoltaic Power Plant Installed Capacity Constraints

S w , min < S w < S w , max
S pv , min < S pv < S pv , max

2.2.2. Pumped Storage Installed Capacity Constraints

S ps , min S ps S ps , max

2.3. Constraints of Optimal Operation Model

2.3.1. Wind and Photovoltaic Power Plant Output Constraints

0 P w , t λ w , t S w
0 P pv , t λ pv , t S pv

2.3.2. Wind and Photovoltaic Power Abandonment Constraints

E q E total < η

2.3.3. Water Balance Constraints for Cascade Hydropower Plants

V i , t = V i , t 1 + ( Q i , t in Q i , t g Q i , t psh Q i 1 , t psp Q i , t wc ) Δ t
Q i , t in = R i , t + Q i 1 , t τ i 1 g + Q i 1 , t τ i 1 wc + Q i , t psp

2.3.4. Reservoir Control Constraints

V i , min V i , t V i , max
V i , 0 = V i , bg
V i , 24 = V i , end

2.3.5. Hydropower Unit Generation and Abandoned Water Flow Limitation Constraints

u i , t g Q i , min g Q i , t g u i , t g Q i , max g
Q i , min wc Q i , t wc Q i , max wc

2.3.6. Hydropower Unit Output Characteristic Constraints

P i , t g = η i Q i , t g
u i , t g P i , min g P i , t g u i , t g P i , max g

2.3.7. Pumped Storage Unit Flow Constraints

u i , t psh Q i , min psh Q i , t psh u i , t psh Q i , max psh
u i , t psp Q i , min psp Q i , t psp u i , t psp Q i , max psp

2.3.8. Upper and Lower Power Limit Constraints for Pumped Storage Units

P i , t psh = η i psh Q i , t psh
P i , t psp = η i psp Q i , t psp
ρ i psh u i , t psh S ps P i , t psh u i , t psh S ps
ρ i psp u i , t psp S ps P i , t psp u i , t psp S ps

2.3.9. Minimum on–off Time Constraints for Pumped Storage Units

u i , t psh + u i , t psp 1
u i , t g + u i , t psp 1
δ i , t psh σ i , t psh = u i , t psh u i , t 1 psh
δ i , t psh + σ i , t psh 1
δ i , t psp σ i , t psp = u i , t psp u i , t 1 psp
δ i , t psp + σ i , t psp 1
max { t = 1 T δ i , t psh , t = 1 T σ i , t psh } N i psh
max { t = 1 T δ i , t psp , t = 1 T σ i , t psp } N i psp

2.4. Model Transformation

2.4.1. Objective Function Linearization

Since the objective function Equations (3) and (4) for minimizing the peak-to-valley difference for the residual load is nonlinear, they cannot be solved directly using the MILP model, so this paper introduces the auxiliary variables R max and R min to show the maximum and minimum values of the residual load, respectively, in order to enable the linear transformation of the objective function.
The linearized model is shown in Equations (35) and (36). It is linearized as follows:
f 2 ( x ) = min ( R max R min )
R max P r , t t = 1 , 2 , , 24
R min P r , t t = 1 , 2 , , 24

2.4.2. McCormick Envelope-Based Bilinear Constraint Transformation

Since the installed capacities of wind power, photovoltaic power, and pumped storage are optimization variables, the operation constraints Equations (24) and (25) are nonlinear due to the bilinear terms u i , t psh S ps and u i , t psp S ps . In this paper, the nonlinear constraints can be transformed into a linear constraint based on the McCormick envelope [27]. Here, the transformation process is demonstrated to be linearizing, as shown in Equations (37) and (38).
{ ω 1 u i , t psh S ps L ω 1 S ps + u i , t psh S ps U S ps U ω 1 S ps + u i , t psh S ps L S ps L ω 1 u i , t psh S ps U ρ i psh ω 1 P i , t psh ω 1
{ ω 2 u i , t psp S ps L ω 2 S ps + u i , t psp S ps U S ps U ω 2 S ps + u i , t psp S ps L S ps L ω 2 u i , t psp S ps U ρ i psp ω 2 P i , t psp ω 2
In the above equations, ω 1 and ω 2 are the auxiliary linear variables.

2.4.3. Full-Scenario Optimization Model

As we obtained one year of load data, wind, photovoltaic, and water inflow data are used, which are too large in volume. Twelve typical scenarios with their corresponding scenario probabilities are obtained through K-means clustering, and the expectation values are calculated. Therefore, by clustering and reducing historical data from one year into 12 typical scenarios, a full-scenario optimization model is employed to simulate the operational states throughout the year [24]. By modeling the seasonal characteristics of wind, photovoltaic, and water inflow, the single-scenario problem established in Section 2 can be transformed into a comprehensive scenario optimization problem. For scenario s, the objective function of the single-scenario wind and photovoltaic power configuration problem is shown in Equations (1)–(4). After transforming the single-scenario problem into a comprehensive scenario optimization problem, the wind and photovoltaic power configurations should comprehensively consider the characteristics of wind, photovoltaic, and water inflow across all scenarios. Consequently, the objective function is transformed into Equations (39) and (40). Therefore, it reduces the computational scale, enhancing the model’s efficiency. Simultaneously, obtaining the expected values helps determine the optimal capacity configuration for the entire year.
F 1 ( x ) = s = 1 S p s f 1 ( x s )
F 2 ( x ) = s = 1 S p s f 2 ( x s )
In the above equations, x s is a matrix composed of variables in scenario s ; and F 1 and F 2 are the total mathematical expectations of f 1 and f 2 , respectively.

3. Model Solution

3.1. Solution Method

The scenario-based modeling method is utilized in this study, where several representative scenarios are generated based on the assumed distributional information. Each scenario is associated with a set of parameters and a model, along with its respective probability. By substituting different scenarios for random variables, the problem is transformed into a linear format. To address larger-scale problems, techniques to reduce the scale of the scenario are essential for obtaining solutions.
The model formulated to optimize the combined capacity of wind power, photovoltaic power, and pumped storage for the hybrid cascade hydropower plant is converted into a mixed-integer linear programming (MILP) model. This model can be implemented by using mature commercial solvers. YALMIP is employed to invoke the GUROBI solver in this research. Due to conflicting objective functions within the multi-objective planning model, direct optimization presents significant challenges. To streamline the model-solving process, this study employs the normal boundary intersection (NBI) method [28]. This method reduces the degrees of freedom in the multi-objective optimization problem by transforming it into a single-objective optimization problem [29]. The aim of this transformation is to maximize the distance between multiple utopian lines and the Pareto front, resulting in a uniformly distributed Pareto solution set. The algorithm-solving procedure is presented in Figure 2, and the algorithmic analyses are detailed in Steps 1–4 below.
  • Step 1: For the multi-objective optimization problem required in this paper,
    { g 1 ( x ) = F 1 ( x ) g 2 ( x ) = F 2 ( x )
    min F = min [ g 1 ( x ) , g 2 ( x ) ]
    where g 1 ( x ) is the opposite value of the utilization of outgoing channels; g 2 ( x ) is the peak-to-valley difference for the residual system loads; and F is a matrix constructed from g 1 ( x ) and g 2 ( x ) .
  • Step 2: Solve two single-objective optimization problems individually to construct the utopian line:
    { g 1 ( x 1 * ) = min g 1 ( x 1 ) g 2 ( x 2 * ) = min g 2 ( x 2 )
    where g 1 ( x 1 * ) and g 2 ( x 1 * ) are the optimal solutions when the two objective functions are optimized separately. As shown in Figure 3, the solution set of the multi-objective optimization problem is essentially represented by the points on the Pareto front. We can connect points A and B in the figure to obtain line segment AB, which is the utopia line.
    Demarcation process:
    { g ¯ 1 ( x ) = g 1 ( x ) g 1 ( x 1 * ) g 1 ( x 2 * ) g 1 ( x 1 * ) g ¯ 2 ( x ) = g 2 ( x ) g 2 ( x 2 * ) g 2 ( x 1 * ) g 2 ( x 2 * )
    P = [ g ¯ 1 ( x 1 * ) g ¯ 1 ( x 2 * ) g ¯ 2 ( x 1 * ) g ¯ 2 ( x 2 * ) ] = [ 0 1 1 0 ]
  • Step 3: After specification of the objective function, let m = [ 1 1 ] T represent the unit normal from the utopia line pointing to the origin. Any point on the utopia line can be described as P β = [ β 1 β 2 ] T , where β 1 and β 2 denote the weight coefficients in the range of [0, 1], and β 1 + β 2 = 1 . Thus, the set of points in the objective function space can be expressed as Φ ¯ β + λ n , λ R .
  • Step 4: Solving single-objective optimization problems
When the point denoted as Φ ¯ β + λ n is in the feasible domain shown in Figure 3, we have:
Φ ¯ β + λ n = G ¯ ( x )
In other words,
[ β 1 β 2 ] + λ [ 1 1 ] = [ f ¯ 1 ( x ) f ¯ 2 ( x ) ]
As shown in Figure 3, when the intersection point of the normal nears the origin and the boundary of the feasible domain of the optimization problem, i.e., λ , takes the maximum value, we obtain the Pareto optimal solution of the multi-objective problem. The original multi-objective optimization problem is transformed into a series of single-objective optimization problems when changing β 1 or β 2 causes the intersection of the normal n and the utopia line to move, i.e.,
max λ { β 1 λ = f ¯ 1 ( x ) 1 β 1 λ = f ¯ 2 ( x ) 0 β 1 1
This results in a series of single-objective solution problems to obtain a uniformly distributed Pareto curve, known as the Pareto front.

3.2. Optimization Model

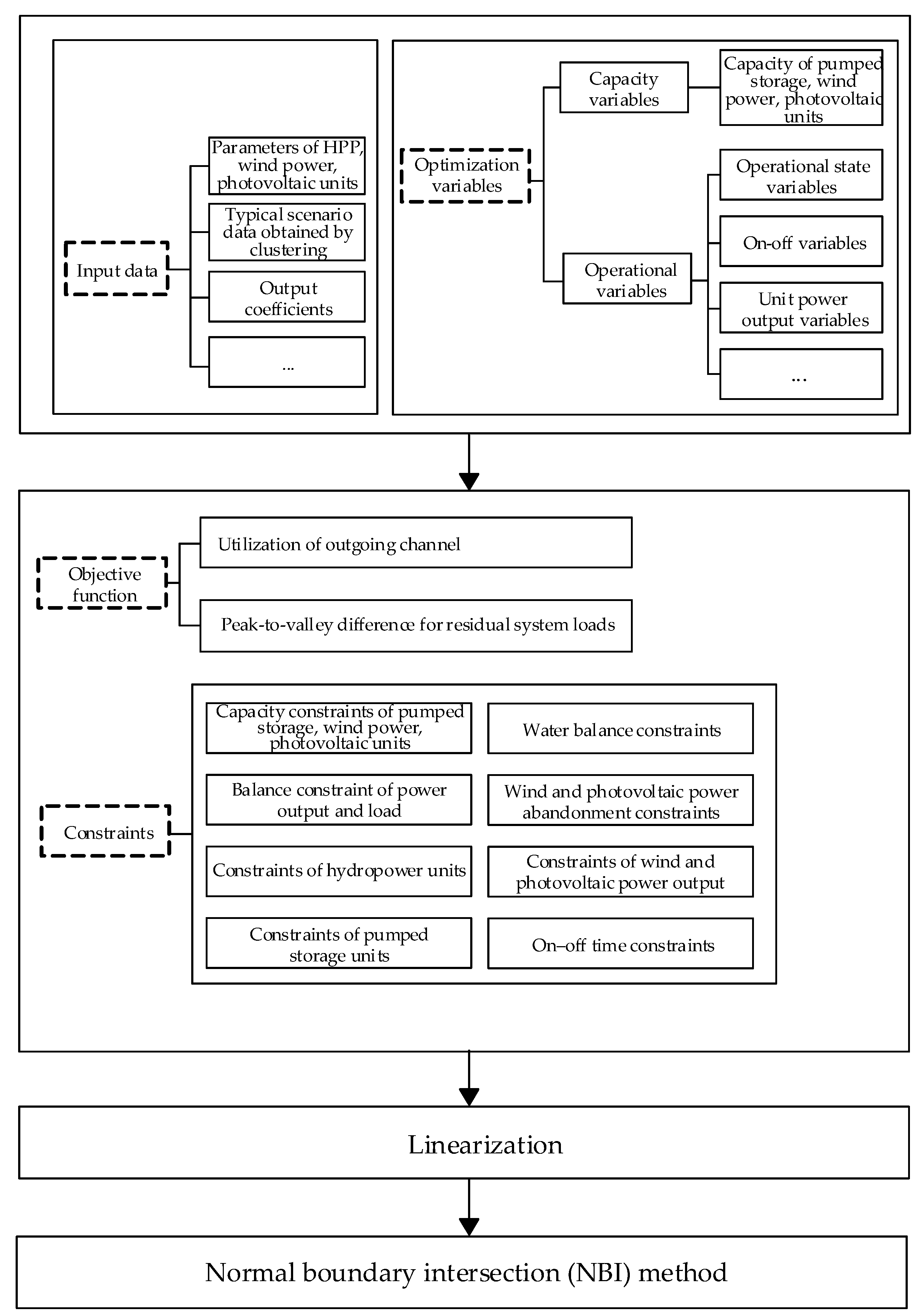
The main information encompassed in the capacity optimization model presented in this paper is depicted in Figure 4. The input data include the parameters of the HPP units, wind power units, and photovoltaic units, typical scenario data obtained by clustering, and output coefficients. The decision variables of the proposed model are the capacity of pumped storage units, wind power units, and photovoltaic units, as well as operation-related variables such as the power outputs of wind power, photovoltaic, hydropower, and pumped storage units. As previously mentioned, the objective function comprises utilization of the outgoing channel and peak-to-valley difference for residual system loads, while the constraints include operational constraints of each unit, electricity balance constraints, water balance constraints, and on–off time constraints. Subsequently, the nonlinear parts mentioned were linearized and transformed into a MILP model for resolution, and then the capacity optimization model was solved by the NBI method.

3.3. Case Study

This study examines the wind and photovoltaic power stations surrounding cascade hydropower plants in the Xiao Jin Chuan River in Sichuan, China. The aim of integrating hybrid pumped storage stations to transform these conventional hydropower plants is to achieve an optimized configuration of a coordinated and complementary integrated pumped–hydro–wind–photovoltaic multi-energy generation system within the region. By building upon existing cascade hydropower plants and incorporating an indeterminate capacity of pumped storage units, along with an indeterminate capacity of wind and photovoltaic power stations, efforts have been made to enhance the utilization of outgoing channels, bundle outgoing channels, and decrease residual load peak-to-valley differences by complementing multiple energy sources. The aim of leveraging the adjustability of cascade hydropower and pumped storage units is to reduce the rate of renewable energy abandonment, absorb more output from wind and photovoltaic power sources, and stabilize fluctuations in wind and photovoltaic power output. The basic parameters of the cascade hydropower plant are set as shown in Table 1 and Table 2.
The maximum installed capacity of the wind power station is set at 500 MW, the maximum installed capacity of the photovoltaic station is set at 500 MW, and the upper limit of the outgoing channels is 350 MW.

4. Results Analysis

4.1. The Generation of Typical Scenarios

A 24-hour scheduling cycle served as the basis for condensing load, wind power, photovoltaic power, and water inflow data collected over a year into 12 typical days using the K-means clustering method. These representative days were utilized as 12 distinct scenarios for the subsequent analysis. The datasets for each typical scenario are outlined in Figure 5, Figure 6, Figure 7 and Figure 8, and the corresponding probability distributions are listed in Table 3.
Regarding the consideration of water inflow for the cascade hydropower plants, three distinct periods are taken into account: the dry, normal, and wet seasons. Throughout the dry season, the water inflow remains at 10 (104 m3/h) for 24 h per day. During the normal season, the water inflow remains constant at 15 (104 m3/h) for 24 h per day. Conversely, the wet season was characterized by a steady water inflow rate of 20 (104 m3/h) throughout the entire day. In the southern regions of China, the typical seasonal patterns encompass the normal season in May and November, dry season from January to April and December, and wet season from June to October. The water periods corresponding to the twelve typical scenarios obtained by clustering are shown in Table 4.
Firstly, using the K-means clustering method, the nominal values of twelve typical scenarios can be obtained. Then, by selecting a suitable base value, the nominal values of the load, wind power, and photovoltaic power can be normalized.

4.2. The Optimization Results and the Pareto Frontier Curve

Twelve typical scenarios were subjected to stochastic optimization for case analysis to determine the expected value of the objective function. Since this is a multi-objective mixed-integer linearized model, the YALMIP toolkit and the commercial solver GUROBI were used to obtain the multi-objective optimization solution, and the Pareto frontier curve was obtained using the NBI algorithm. The results of the solution are shown in Table 5, and the Pareto curve is shown in Figure 9.
The red curve in Figure 9 is the Pareto frontier curve, and the blue arrow in Figure 10 is the normal line. In Figure 9, the horizontal coordinate is the value of the utilization rate of the outgoing channel, and the vertical coordinate is the peak-to-valley difference for the residual load of the system. It can be seen that when the delivery channel utilization rate increases, the system residual load peak–valley difference increases, which is consistent with the trend in the Pareto frontier curve in Figure 9. When the utilization rate of the delivery channel and the system residual load peak-to-valley difference reach the corresponding weighting relationship, the residual load peak–valley difference reaches its lowest, the delivery channel utilization rate reaches its highest, and the normal line reaches its longest length, as shown in Figure 10. Then, λ = 0.305 , and at this time, β 1 = 0.5 (for the weighting coefficient of the first objective).
After clustering 365 historical scenario data using K-means clustering, 12 typical scenarios are obtained. Consequently, for the annual planning of wind and photovoltaic power installation capacities, only one optimal solution exists among the twelve typical scenarios. At this optimum, the wind power installation capacity is 362 MW, the photovoltaic installation capacity is 325 MW, and the pumped storage capacity is 34 MW.

4.3. Comparative Analysis of Scenario

From Table 5, it can be observed that scenarios 7, 9, and 11 rank among the top three in terms of outgoing channel utilization. As a result, a detailed analysis is conducted for these three scenarios regarding the specific combined system’s output, wind and photovoltaic power unit output, hydropower unit output, and pumped storage unit output. The output of each unit, the working conditions of the pumped storage unit and the residual load curves of each scenario are shown in following Figure 11, Figure 12, Figure 13, Figure 14, Figure 15, Figure 16, Figure 17, Figure 18 and Figure 19. The optimization results corresponding to the three scenarios are shown in Table 6.
In Figure 11, the combined system’s output under typical scenario 7 is depicted. In this scenario, there is a larger output of photovoltaic (PV) power between 11:00 and 17:00, which aligns with the characteristic curve of the PV output. Between 11:00 and 12:00 and between 15:00 and 16:00, due to substantial wind and PV power generation and a comparatively low load, water is pumped from the lower reservoir to the upper reservoir by the pumped storage unit to accumulate energy. This action enables surplus wind and photovoltaic energy storage in the upper reservoir. During these periods, surplus electricity needs to be accommodated, as there are specific requirements that must be met to accommodate wind power and photovoltaic power curtailment. Hence, the pumping operations of the pumped storage unit are activated to reduce the abandonment of these resources.
Between 13:00 and 14:00, hydropower units do not generate mass electricity. Consequently, the pumped storage unit discharges water to meet peak demand and simultaneously supplements the lower reservoir’s capacity by releasing water from the upper reservoir.
During the early morning and nighttime, the PV units do not produce electricity, leaving only the wind power unit’s output. However, relying solely on wind power is inadequate to fulfill the peak load demand due to its inherent output fluctuations. Therefore, during these times, the third-stage hydropower units in the cascade hydropower plant release water for power generation. Upon comparing the final load and residual load curves in Figure 13, it is evident that the pumped–hydro–wind–photovoltaic co-generation system, coupled with external grid-connected bundled output resources, effectively regulates the remaining load on the network interconnection line. This system plays a significant role in load balance, reducing the residual load peak–valley difference while concurrently maintaining a high utilization rate of external grid transmission channels.
Figure 14 shows the combined system’s output for scenario 9, which shows that the load is higher and the PV resource is lower in this scenario, suggesting that the hydropower units of the cascade hydropower group have been discharging water to generate electricity. Between 1:00 and 8:00, the combined system’s output is lower, mainly relying on wind power and hydropower generation.
In order to meet the peak load demand to the greatest extent possible, from 9:00 to 11:00, when the wind power, PV power, and three cascade hydropower units generating power at the same time are not enough to maximize the peak effect, the pumped storage unit discharges water from the reservoirs of the first-stage hydropower station to the reservoirs of the second-stage hydropower station to generate power. In Figure 15, it can be seen that, at this time, the pumped storage units under the power generation condition can be incorporated with the upper reservoir’s water discharge to supplement the lower reservoir’s capacity. The conditions of the pumped storage units are presented in Figure 15. Simultaneously, at 13:00 and 17:00, the excess power is pumped and stored owing to the regulation ability of pumped storage.
Photovoltaic power is higher from 11:00 a.m. to 16:00 a.m., which conforms to the characteristic curve of photovoltaic power. Moreover, during the period from 18:00 a.m. to 24:00 a.m., when there is still a certain demand for load peaking, the photovoltaic power drops significantly. At this time, it is necessary to rely on the power generation of the three-stage hydropower units of the cascade hydropower plant to achieve a peak throughout the entire day. At least one one-stage hydropower unit is usually on, which could indicate that the load is high in this scenario, and the combined system needs to generate electricity at all times to enable peak shifting and achieve a better peak shifting effect.
It can be seen in Figure 16 that the combined pumped–hydro–wind–photovoltaic hybrid system in this scenario has a better peak-to-valley regulation effect for the outgoing load because the adjustable output characteristics of the cascade hydropower and pumped storage units can generate power and energy storage, enabling a variety of renewable energy sources to play a multi-energy complementary role and reducing the abandonment rate of renewable energy sources, such as wind power, photovoltaic power, and hydropower. At the same time, the channel utilization in this scenario reaches 74.02%. Under the multi-objective optimization of maximizing the utilization rate of the outgoing channel and minimizing the peak-to-valley difference for the residual load, this co-generation system co-optimized operation shows a better optimization effect.
In Figure 17, the combined system’s output under scenario 11 is presented. It is evident that in this scenario, there is an ample supply of wind power. Between 1:00 and 3:00, relying solely on wind power does not adequately meet the peak load demand. Consequently, the pumped storage units and the three-stage hydropower units in the cascade hydropower plant operate at different times. However, from 4:00 to 5:00, the wind power resources gradually increase. During this time, the adjustable capabilities of wind power generation and the pumped storage unit are utilized to discharge water for power generation or to store energy by pumping water; notably, at 4:00, the pumped storage unit pumps water from the reservoir of the second-stage hydropower station to the reservoir of the first-stage hydropower station to store energy, as depicted in Figure 18.
The photovoltaic output is significant from 10:00 to 15:00. Following the characteristic curve of the photovoltaic output, especially at 12:00, the photovoltaic output is too high; therefore, pumped storage units are needed for energy storage. The load curve represented in Figure 19 demonstrates a high demand between 18:00 and 22:00. At this time, both the wind and PV power outputs have significantly decreased. Hence, the three hydropower units of the cascade hydropower plant operate to meet the continuous peak load demand, as shown in Figure 17, especially after 18:00.
However, at 21:00, relying solely on the three hydropower units and wind–photovoltaic output does not achieve the optimal effect on the load peak–valley difference. Therefore, the pumped storage unit is utilized to discharge water for power generation to supplement the electricity demand, further reducing the residual load peak–valley difference. Figure 17 demonstrates that the co-generation system performs well in terms of multiple energy complementation in this scenario.
Additionally, Figure 19 indicates notable regulation effects on the load peak–valley difference, achieving an external transmission channel utilization rate of 77.19%, thereby optimizing both objectives effectively while minimizing renewable energy wastage.

4.4. Comparative Analysis with and without Pumped Storage Units

Considering the optimization results of both the hybrid pumped storage station combined with the wind–photovoltaic power system and the conventional cascade hydropower plant combined with the wind–photovoltaic power system, the utilization rates of the channels and the residual load peak–valley differences for the twelve typical scenarios are shown in Table 7 and Table 8, respectively.
From Table 7, it can be observed that without the transformation of the pumped storage units into the cascade hydropower plant, the utilization rates of the channels in the 12 typical scenarios are all reduced to varying degrees. Due to the loss of the flexible regulation ability of the pumped storage units for outgoing power, the outbound utilization rate of the integrated power generation system is reduced.
From Table 8, it can be seen that in the absence of the pumped storage unit’s transformation into cascade hydropower, the residual load peak–valley difference increases by 10% compared to the scenario with the transformation. After losing the flexible regulation capability of the pumped storage units for energy generation and storage, the peak-shaving capability of the integrated system decreases to a certain extent.
Furthermore, in the absence of pumped storage units, there is also a difference in the installed capacity between the wind and photovoltaic power stations, as shown in the optimization results in Table 9.
From Table 9, it can be inferred that due to the constraint of the abandonment rate being less than 5% during the operational stage in the model, wind and photovoltaic power generators will reduce their installed capacity in the absence of actions such as energy generation and storage by pumped storage units, in order to ensure compliance with the abandonment rate requirement. Consequently, the peak-shaving capability of the integrated power generation system naturally decreases.
With the inclusion of the pumped storage unit in the co-generation system, the output flexibility of the wind and photovoltaic power systems is enhanced. This improvement arises from the unique adjustable pumping capacity of the pumped storage unit, allowing for the effective accommodation of discarded wind and photovoltaic energy at each time interval. Moreover, the presence of the pumped storage unit results in a lower residual load peak–valley difference, thereby enhancing the peak load regulation effectiveness of the co-generation system.
In general, the results show that retrofitting cascade hydropower plants with pumped storage units to construct HPSPs enhances their ability to accommodate wind and photovoltaic power. The optimization capacity of the wind and photovoltaic power is increased, the utilization rate of the system’s transmission channel is improved, and the peak-to-valley difference for the residual load of the receiving-end power grid is reduced. Our conclusions are presented in the last section, where we state that pumped storage transformation based on traditional cascade hydropower stations is helpful in improving the ability of the multi-energy complementary system to absorb and adjust the output of renewable energy.

5. Conclusions

In this study, the development and construction of a high-penetration clean energy base composed of a pumped–hydro–wind–photovoltaic hybrid power generation system are considered. This model accounts for the co-generated system’s capacity for wind and photovoltaic power, its abandonment of wind and photovoltaic power, and its secure and stable operation. It is built upon a multi-energy complementary cooperative power generation system model composed of a cascade hydropower plant, wind power station, photovoltaic power station, and pumped storage stations. The optimization of the capacity configuration and operation of the complementary power generation system is based on the objectives of maximizing the external transmission channel rate and minimizing the residual load peak–valley difference for the receiving-end grid.
Following an analysis and calculations of twelve typical days at the Xiao Jing Chuan integrated renewable energy base, the following conclusions are drawn:
(1)
From the perspective of regulating capacity, compared with no pumped storage unit, wind power is configured with 341MW, and photovoltaic power is configured with 321MW. After installing 34MW of the pumped storage units, the co-generation system can accommodate a larger capacity of wind, which configures 362 MW capacity, and photovoltaic power, which configures 325 MW capacity, because of its improved capability to consume renewable energy.
(2)
By configuring the pumped storage unit to transform the cascade hydropower, the utilization rate of the outgoing channel can be improved, and the difference between the peak and valley of the residual load can be reduced by about 10%. This reduction significantly enhances the consumption capacity of power and photovoltaic wind improves the utilization efficiency of renewable energy by about 5% and stabilizes the receiving-end power grid.
In this study, by employing clustering methods, we identified twelve typical extreme scenarios that occur throughout the year. It is observed that after the pumped storage unit is configured, the system’s ability to regulate new energy is improved. Additionally, we plan to transform the existing cascade hydropower plants with pumped storage and capacity configuration of wind power, photovoltaic power, and pumped storage. While NBI algorithms effectively determine the Pareto frontier between the two objectives in multi-objective problems, further research will explore the integration of thermal power resources, such as diesel engines, into the entire system and the impact of pumped storage on the deep peak-shaving of thermal power, aiming to reduce carbon emissions through the installation of hybrid pumped storage stations.

Author Contributions

Conceptualization, F.W.; Writing—original draft, H.W.; Writing—review & editing, Y.L.; Funding acquisition, S.H. and R.D. All authors have read and agreed to the published version of the manuscript.

Funding

This work was supported by the Natural Science Foundation of China under Grant U23B20140.

Data Availability Statement

The original contributions presented in the study are included in the article, further inquiries can be directed to the corresponding author.

Conflicts of Interest

Author Mr. Shengming He and Renshan Ding were employed by the Yalong River Hydropower Development Company Ltd. The remaining authors declare that the research was conducted in the absence of any commercial or financial relationships that could be construed as a potential conflict of interest.

Abbreviations

The following abbreviations are used in this manuscript:
HPSPHybrid pumped storage hydropower plant
NBINormal boundary intersection
PVPhotovoltaic
HPPHydropower plant
MILPMixed-integer linear programming

Indices

iindex of hydro units, from l to N
tindex of time periods, from 1 to T

Parameters

P L , max upper limit of the outgoing transmission channel capacity in a time interval [MW]
S w , min minimum installed capacity of the wind power plant [MW]
S w , max maximum installed capacity of the wind power plant [MW]
S pv , min minimum installed capacity of the photovoltaic power plant [MW]
S pv , max maximum installed capacity of the photovoltaic power plant [MW]
S ps , min minimum installed capacity of the pumped storage units [MW]
S ps , max maximum installed capacity of the pumped storage units [MW]
λ w , t predicted output per unit value of wind power units at time t
λ pv , t predicted output per unit value of photovoltaic power units at time t
E q total amount of power abandoned by the co-generation system in one dispatching cycle [MW]
E total total amount of wind power and photovoltaic power generated by the co-generation system in one dispatching cycle [MW]
τ i 1 time lag in the flow of water between HPP i-1 and HPP I [h]
Δ t time step [h]
V i , min minimum reservoir capacity of the HPP i [m3]
V i , max maximum reservoir capacity of the HPP i [m3]
V i , bg reservoir capacity of the HPP i at first time intervals [m3]
V i , end reservoir capacity of the HPP i at last time intervals [m3]
Q i , min g minimum generation flows for the hydropower units of the HPP i [m3]
Q i , max g maximum generation flows for the hydropower units of the HPP i [m3]
Q i , min wc minimum abandoned water flow of the HPP i [m3]
Q i , max wc maximum abandoned water flow of the HPP i [m3]
η i generation efficiency for the hydropower units of the HPP i
P i , min g minimum generating power for the hydropower units of the HPP i at time t [MW]
P i , max g maximum generating power for the hydropower units of the HPP i at time t [MW]
Q i , min psh minimum generation flow for the pumped storage unit under generation conditions in the HPP i [m3]
Q i , max psh maximum generation flow for the pumped storage unit under generation conditions in the HPP i [m3]
Q i , min psp minimum pumping flow for the pumped storage unit under pumping conditions in the HPP i [m3]
Q i , max psp maximum pumping flow for the pumped storage unit under pumping conditions in the HPP i [m3]
η i psh generation efficiency for the pumped storage unit of the HPP i
η i psp pumping efficiency for the pumped storage unit of the HPP i
ρ i psh minimum power coefficients under generating conditions in the HPP i
ρ i psp minimum power coefficients under pumping conditions in the HPP i
P i , min psh minimum generating power for the pumped storage unit under generating conditions in the HPP i [MW]
P i , max psh maximum generating power for the pumped storage unit under generating conditions in the HPP i [MW]
P i , min psp minimum pumping power under pumping conditions for the pumped storage unit of the HPP i [MW]
P i , max psp maximum pumping power under pumping conditions for the pumped storage unit of the HPP i [MW]
N i psh maximum number of on–off times for pumped storage unit under generation conditions in the HPP i in a day
N i psp maximum number of on–off times for pumped storage unit under pumping conditions in the HPP i in a day
R max auxiliary variables of the maximum values of the residual load [MW]
R min auxiliary variables of the minimum values of the residual load [MW]
p s p s is the distribution probability corresponding to scenario s

Variables

P i , t g output of the HPP i at time t [MW/h]
P pv , t power outputs of photovoltaic power plants at time t [MW/h]
P w , t power outputs of wind power plants at time t [MW/h]
P i , t psh output of the pumped storage under generation condition of the HPP i at time t [MW/h]
P i , t psp output of the pumped storage under pumping condition of the HPP i at time t [MW/h]
P r , t residual load at time t [MW/h]
P ld , t load of the power grid at time t [MW/h]
V i , t reservoir capacity of the HPP i at time t [m3/h]
Q i , t in inflow of the HPP i at time t [m3/h]
R i , t interval flow of the HPP i at time t [m3/h]
Q i , t g generation water flow of the hydropower units of the HPP i at time t [m3/h]
Q i , t wc abandoned water flow of the hydropower units of the HPP i at time t [m3/h]
Q i , t psh generation flow of the pumped storage unit of the HPP i at time t [m3/h]
Q i , t psp pumping flow of the pumped storage unit of the HPP i at time t [m3/h]
u i , t g on–off operating state variables for the hydropower units of the HPP i at time t
u i , t psh on–off operating state variables for the pumped storage unit under generation conditions in the HPP i at time t
u i , t psp on–off operating state variables for the pumped storage unit under pumping conditions in the HPP i at time t
δ i , t psh on state variables for the pumped storage unit under generation conditions in the HPP i at time t
σ i , t psh off state variables for the pumped storage unit under generation conditions in the HPP i at time t
δ i , t psp on state variables for the pumped storage unit under pumping conditions in the HPP i at time t
δ i , t psh off state variables for the pumped storage unit under pumping conditions in the HPP i at time t
S w installed capacity of the wind power units [MW]
S pv installed capacity of the photovoltaic power units [MW]
S ps installed capacity of the variable-speed pumped storage units [MW]
S ps L minimum installed capacity of the variable-speed pumped storage units [MW]
S ps U maximum installed capacity of the variable-speed pumped storage units [MW]

References

  1. Qiu, W.; Zhou, S.; Yang, Y.; Lv, X.; Lv, T.; Chen, Y.; Huang, Y.; Zhang, K.; Yu, H.; Wang, Y.; et al. Application prospect, development status and key technologies of shared energy storage toward renewable energy accommodation scenario in the context of China. Energies 2023, 16, 731. [Google Scholar] [CrossRef]
  2. Shi, J.; Ma, L.; Li, C.; Liu, N.; Zhang, J. A comprehensive review of standards for distributed energy resource grid-integration and microgrid. Renew. Sustain. Energy Rev. 2022, 170, 112957. [Google Scholar] [CrossRef]
  3. Hammad, B.; Al-Dahidi, S.; Aldahouk, Y.; Majrouh, D.; Al-Remawi, S. Technical, economic, and environmental investigation of pumped hydroelectric energy storage integrated with photovoltaic systems in jordan. Sustainability 2024, 16, 1357. [Google Scholar] [CrossRef]
  4. Ma, C.; Lu, L. Optimal capacity configuration of hydro-wind-PV hybrid system and its coordinative operation rules considering the UHV transmission and reservoir operation requirements. Renew. Energy 2022, 198, 637–653. [Google Scholar] [CrossRef]
  5. Zisos, A.; Sakki, G.-K.; Efstratiadis, A. Mixing renewable energy with pumped hydropower storage: Design optimization under uncertainty and other challenges. Sustainability 2023, 15, 13313. [Google Scholar] [CrossRef]
  6. Zhang, Y.; Ma, C.; Yang, Y.; Pang, X.; Lian, J.; Wang, X. Capacity configuration and economic evaluation of a power system integrating hydropower, solar, and wind. Energy 2022, 259, 125012. [Google Scholar] [CrossRef]
  7. Wang, Z.; Fang, G.; Wen, X.; Tan, Q.; Zhang, P.; Liu, Z. Coordinated operation of conventional hydropower plants as hybrid pumped storage hydropower with wind and photovoltaic plants. Energy Convers. Manag. 2023, 277, 116654. [Google Scholar] [CrossRef]
  8. Chabok, H.; Aghaei, J.; Sheikh, M.; Roustaei, M.; Zare, M.; Niknam, T.; Lehtonen, M.; Shafi-khah, M.; Catalão, J.P. Transmission-constrained optimal allocation of price-maker wind-storage units in electricity markets. Appl. Energy 2022, 310, 118542. [Google Scholar] [CrossRef]
  9. Huang, K.; Luo, P.; Liu, P.; Kim, J.S.; Wang, Y.; Xu, W.; Li, H.; Gong, Y. Improving complementarity of a hybrid renewable energy system to meet load demand by using hydropower regulation ability. Energy 2022, 248, 123535. [Google Scholar] [CrossRef]
  10. Zhang, Y.; Lian, J.; Ma, C.; Yang, Y.; Pang, X.; Wang, L. Optimal sizing of the grid-connected hybrid system integrating hydropower, photovoltaic, and wind considering cascade reservoir connection and photovoltaic-wind complementarity. J. Clean. Prod. 2020, 274, 123100. [Google Scholar] [CrossRef]
  11. Wen, X.; Sun, Y.; Tan, Q.; Tang, Z.; Wang, Z.; Liu, Z.; Ding, Z. Optimizing the sizes of wind and photovoltaic plants complementarily operating with cascade hydropower stations: Balancing risk and benefit. Appl. Energy 2022, 306, 117968. [Google Scholar] [CrossRef]
  12. Zhang, Y.; Zhao, X.; Wang, X.; Li, A.; Wu, X. Multi-objective optimization design of a grid-connected hybrid hydro-photovoltaic system considering power transmission capacity. Energy 2023, 284, 128683. [Google Scholar] [CrossRef]
  13. Li, P.; Song, L.; Qu, J.; Huang, Y.; Wu, X.; Lu, X.; Xia, S. A Two-Stage Distributionally Robust Optimization Model for Wind Farms and Storage Units Jointly Operated Power Systems. IEEE Access 2021, 9, 111132–111142. [Google Scholar] [CrossRef]
  14. Chaima, E.; Lian, J.; Ma, C.; Zhang, Y.; Kavwenje, S. Complementary optimization of hydropower with pumped hydro storage-photovoltaic plant for all-day peak electricity demand in malawi. Energies 2021, 14, 4948. [Google Scholar] [CrossRef]
  15. Zhang, J.; Ji, X.; Ren, Y.; Yang, J.; Qiao, Y.; Jin, X.; Yao, S.; Qiao, R. IASA-based capacity allocation optimization study for a hydro-pumped storage-photovoltaic-wind complementary clean energy base. Front. Energy Res. 2022, 10, 891225. [Google Scholar] [CrossRef]
  16. He, Y.; Hong, X.; Wang, C.; Qin, H. Optimal capacity configuration of the hydro-wind-photovoltaic complementary system considering cascade reservoir connection. Appl. Energy 2023, 352, 121927. [Google Scholar] [CrossRef]
  17. Xia, P.; Deng, C.; Chen, Y.; Yao, W. MILP Based Robust Short-Term Scheduling for Wind-Thermal-Hydro Power System with Pumped Hydro Energy Storage. IEEE Access 2019, 7, 30261–30275. [Google Scholar] [CrossRef]
  18. Zhang, X.; Campana, P.E.; Bi, X.; Egusquiza, M.; Xu, B.; Wang, C.; Guo, H.; Chen, D.; Egusquiza, E. Capacity configuration of a hydro-wind-solar-storage bundling system with transmission constraints of the receiving-end power grid and its techno-economic evaluation. Energy Convers. Manag. 2022, 270, 116177. [Google Scholar] [CrossRef]
  19. Javed, M.S.; Ma, T.; Jurasz, J.; Canales, F.A.; Lin, S.; Ahmed, S.; Zhang, Y. Economic analysis and optimization of a renewable energy based power supply system with different energy storages for a remote island. Renew. Energy 2021, 164, 1376–1394. [Google Scholar] [CrossRef]
  20. Mahfoud, R.J.; Alkayem, N.F.; Zhang, Y.; Zheng, Y.; Sun, Y.; Alhelou, H.H. Optimal operation of pumped hydro storage-based energy systems: A compendium of current challenges and future perspectives. Renew. Sustain. Energy Rev. 2023, 178, 113267. [Google Scholar] [CrossRef]
  21. Zhou, Y.R.; Li, X.R.; Sheng, B.Y.; Ma, G.; Zhou, J.; Tao, X. Study on wind capacity allocation in water-wind and solar storage complementary power generation system. Water Resour. Hydropower Eng. 2023, 54, 1–14. [Google Scholar]
  22. Wang, Z.; Li, Y.; Wu, F.; Wu, J.; Shi, L.; Lin, K. Multi-objective day-ahead scheduling of cascade hydropower-photovoltaic complementary system with pumping installation. Energy 2024, 290, 130258. [Google Scholar] [CrossRef]
  23. Flores-Quiroz, A.; Strunz, K. A distributed computing framework for multi-stage stochastic planning of renewable power systems with energy storage as flexibility option. Appl. Energy 2021, 291, 116736. [Google Scholar] [CrossRef]
  24. Zhu, Z.; Wang, X.; Jiang, C.; Wang, L.; Gong, K. Multi-objective optimal operation of pumped-hydro-solar hybrid system considering effective load carrying capability using improved NBI method. Int. J. Electr. Power Energy Syst. 2021, 129, 106802. [Google Scholar] [CrossRef]
  25. Guo, X.; Gong, R.; Bao, H.; Lu, Z. A multi objective optimization dispatch method of wind-thermal power system: Regular section. IEICE Trans. Inf. Syst. 2020, 103, 2549–2558. [Google Scholar] [CrossRef]
  26. Su, P.; Zhou, Y.; Wu, J. Multi-objective scheduling of a steelmaking plant integrated with renewable energy sources and energy storage systems: Balancing costs, emissions and make-span. J. Clean. Prod. 2023, 428, 139350. [Google Scholar] [CrossRef]
  27. Feng, C.; Zheng, Y.; Li, C.; Mai, Z.; Wu, W.; Chen, H. Cost advantage of adjustable-speed pumped storage unit for daily operation in distributed hybrid system. Renew. Energy 2021, 176, 1–10. [Google Scholar] [CrossRef]
  28. Das, I.; Dennis, J.E. Normal-boundary intersection: A new method for generating the Pareto surface in nonlinear multicriteria optimization problems. SIAM J. Optim. 1998, 8, 631–657. [Google Scholar] [CrossRef]
  29. Al-Sahlawi, A.A.K.; Ayob, S.M.; Tan, C.W.; Ridha, H.M.; Hachim, D.M. Optimal design of grid-connected hybrid renewable energy system considering electric vehicle station using improved multi-objective optimization: Techno-economic perspectives. Sustainability 2024, 16, 2491. [Google Scholar] [CrossRef]
Figure 1. System schematic of the pumped–hydro–wind–photovoltaic hybrid system.
Figure 1. System schematic of the pumped–hydro–wind–photovoltaic hybrid system.
Sustainability 16 07244 g001
Figure 2. Solving procedure of the NBI algorithm.
Figure 2. Solving procedure of the NBI algorithm.
Sustainability 16 07244 g002
Figure 3. Pareto solution set in multi-objective optimization problem.
Figure 3. Pareto solution set in multi-objective optimization problem.
Sustainability 16 07244 g003
Figure 4. Schematic of the system model.
Figure 4. Schematic of the system model.
Sustainability 16 07244 g004
Figure 5. Twelve typical load scenarios.
Figure 5. Twelve typical load scenarios.
Sustainability 16 07244 g005
Figure 6. Twelve typical wind power output scenarios.
Figure 6. Twelve typical wind power output scenarios.
Sustainability 16 07244 g006
Figure 7. Twelve typical photovoltaic output scenarios.
Figure 7. Twelve typical photovoltaic output scenarios.
Sustainability 16 07244 g007
Figure 8. Twelve typical water inflow scenarios.
Figure 8. Twelve typical water inflow scenarios.
Sustainability 16 07244 g008
Figure 9. Pareto frontier curve.
Figure 9. Pareto frontier curve.
Sustainability 16 07244 g009
Figure 10. Normal length.
Figure 10. Normal length.
Sustainability 16 07244 g010
Figure 11. Output of each unit in typical scenario 7.
Figure 11. Output of each unit in typical scenario 7.
Sustainability 16 07244 g011
Figure 12. Pumping or generation conditions in typical scenario 7.
Figure 12. Pumping or generation conditions in typical scenario 7.
Sustainability 16 07244 g012
Figure 13. Residual load peak–valley difference in typical scenario 7.
Figure 13. Residual load peak–valley difference in typical scenario 7.
Sustainability 16 07244 g013
Figure 14. Output of each unit in typical scenario 9.
Figure 14. Output of each unit in typical scenario 9.
Sustainability 16 07244 g014
Figure 15. Pumping or generation conditions in typical scenario 9.
Figure 15. Pumping or generation conditions in typical scenario 9.
Sustainability 16 07244 g015
Figure 16. Residual load peak–valley difference in typical scenario 9.
Figure 16. Residual load peak–valley difference in typical scenario 9.
Sustainability 16 07244 g016
Figure 17. Output of each unit in a typical scenario 11.
Figure 17. Output of each unit in a typical scenario 11.
Sustainability 16 07244 g017
Figure 18. Pumping or generation conditions in typical scenario 11.
Figure 18. Pumping or generation conditions in typical scenario 11.
Sustainability 16 07244 g018
Figure 19. Residual load peak–valley difference in typical scenario 11.
Figure 19. Residual load peak–valley difference in typical scenario 11.
Sustainability 16 07244 g019
Table 1. Basic parameter settings of a cascade hydropower plant.
Table 1. Basic parameter settings of a cascade hydropower plant.
ParametersPrimary Hydropower StationSecondary Hydropower StationTertiary Hydropower Station
Initial reservoir capacity/104 m33648-
Terminal reservoir capacity/104 m33648-
Maximum reservoir capacity/104 m3901200
Time lag of water flow/h12-
Maximum generating power of hydropower unit/MW456036
Minimum generating power of hydropower unit/MW10139
Generation efficiency of hydropower unit1.15821.77860.7677
Table 2. Cascade hydropower unit parameter settings.
Table 2. Cascade hydropower unit parameter settings.
ParametersPumped Storage Unit
Generation efficiency0.9
Pumping efficiency1.2
Table 3. Probability of twelve typical scenarios occurring.
Table 3. Probability of twelve typical scenarios occurring.
ScenarioScenario Probability
Scenario 10.1014
Scenario 20.1342
Scenario 30.0247
Scenario 40.0932
Scenario 50.0712
Scenario 60.1616
Scenario 70.0575
Scenario 80.0849
Scenario 90.0137
Scenario 100.0356
Scenario 110.1425
Scenario 120.0795
Table 4. The water periods corresponding to the twelve typical scenarios.
Table 4. The water periods corresponding to the twelve typical scenarios.
ScenarioWater Period
Scenario 1normal season
Scenario 2dry season
Scenario 3wet season
Scenario 4dry season
Scenario 5wet season
Scenario 6normal season
Scenario 7dry season
Scenario 8dry season
Scenario 9normal season
Scenario 10normal season
Scenario 11dry season
Scenario 12dry season
Table 5. Channel utilization and residual load peak-to-valley difference for twelve typical scenarios.
Table 5. Channel utilization and residual load peak-to-valley difference for twelve typical scenarios.
ScenarioChannel UtilizationPeak-To-Valley Difference for Load/MWResidual Load Peak-To-Valley Difference/MW
Scenario 10.3889367.5000149.9124
Scenario 20.5778264.9000198.1139
Scenario 30.4318413.4000168.7307
Scenario 40.6034318.600045.5740
Scenario 50.5359429.1500148.8437
Scenario 60.6798343.2000322.1566
Scenario 70.7999327.0000172.5000
Scenario 80.4016345.0000138.6687
Scenario 90.7402367.5000116.2777
Scenario 100.4882389.7000138.9926
Scenario 110.7719283.6500173.6756
Scenario 120.3395345.1500147.9577
Table 6. Optimization results corresponding to the three scenarios.
Table 6. Optimization results corresponding to the three scenarios.
ScenarioCapacity ConfigurationChannel UtilizationResidual Load Peak-To-Valley Difference/MW
Pumped Storage UnitWind Power UnitPhotovoltaic Unit
Scenario 7343623250.7999172.5000
Scenario 9343623250.7402116.2777
Scenario 11343623250.7719173.6756
Table 7. The channel utilization of twelve typical scenarios with and without pumped storage units.
Table 7. The channel utilization of twelve typical scenarios with and without pumped storage units.
ScenarioChannel Utilization (With
Pumped Storage)
Channel Utilization (Without
Pumped Storage)
Scenario 10.38890.3825
Scenario 20.57780.5629
Scenario 30.43180.4257
Scenario 40.60340.5847
Scenario 50.53590.5271
Scenario 60.67980.6656
Scenario 70.79990.7719
Scenario 80.40160.4004
Scenario 90.74020.7151
Scenario 100.48820.4824
Scenario 110.77190.7408
Scenario 120.33950.3332
Table 8. The residual load peak-to-valley difference for twelve typical scenarios with and without pumped storage units.
Table 8. The residual load peak-to-valley difference for twelve typical scenarios with and without pumped storage units.
ScenarioPeak-To-Valley Difference for Load/MWResidual Load Peak-To-Valley Difference (With
Pumped Storage)/MW
Residual Load Peak-To-Valley Difference (Without
Pumped Storage)/MW
Scenario 1367.5000149.9124161.3718
Scenario 2264.9000198.1139203.5166
Scenario 3413.4000168.7307187.9693
Scenario 4318.600045.574079.7703
Scenario 5429.1500148.8437166.1520
Scenario 6343.2000322.1566333.7397
Scenario 7327.0000172.5000131.2122
Scenario 8345.0000138.6687177.5925
Scenario 9367.5000116.2777106.4320
Scenario 10389.7000138.9926153.8073
Scenario 11283.6500173.6756173.1723
Scenario 12345.1500147.9577156.8472
Table 9. Wind and photovoltaic power capacities with and without pumped storage units.
Table 9. Wind and photovoltaic power capacities with and without pumped storage units.
With Pumped Storage UnitsWithout Pumped Storage Units
Wind power installation/MW362341
Photovoltaic power installation/MW325321
Pumped storage installation/MW340
Disclaimer/Publisher’s Note: The statements, opinions and data contained in all publications are solely those of the individual author(s) and contributor(s) and not of MDPI and/or the editor(s). MDPI and/or the editor(s) disclaim responsibility for any injury to people or property resulting from any ideas, methods, instructions or products referred to in the content.

Share and Cite

MDPI and ACS Style

Wang, H.; Li, Y.; Wu, F.; He, S.; Ding, R. Capacity Optimization of Pumped–Hydro–Wind–Photovoltaic Hybrid System Based on Normal Boundary Intersection Method. Sustainability 2024, 16, 7244. https://doi.org/10.3390/su16177244

AMA Style

Wang H, Li Y, Wu F, He S, Ding R. Capacity Optimization of Pumped–Hydro–Wind–Photovoltaic Hybrid System Based on Normal Boundary Intersection Method. Sustainability. 2024; 16(17):7244. https://doi.org/10.3390/su16177244

Chicago/Turabian Style

Wang, Hailun, Yang Li, Feng Wu, Shengming He, and Renshan Ding. 2024. "Capacity Optimization of Pumped–Hydro–Wind–Photovoltaic Hybrid System Based on Normal Boundary Intersection Method" Sustainability 16, no. 17: 7244. https://doi.org/10.3390/su16177244

APA Style

Wang, H., Li, Y., Wu, F., He, S., & Ding, R. (2024). Capacity Optimization of Pumped–Hydro–Wind–Photovoltaic Hybrid System Based on Normal Boundary Intersection Method. Sustainability, 16(17), 7244. https://doi.org/10.3390/su16177244

Note that from the first issue of 2016, this journal uses article numbers instead of page numbers. See further details here.

Article Metrics

Back to TopTop